A Multi-Criteria Decision-Making Method Based on Single-Valued Neutrosophic Partitioned Heronian Mean Operator
Abstract
1. Introduction
2. Preliminaries
2.1. Shapley Fuzzy Measure
- (1)
- and;
- (2)
- and, then.
2.2. PHM
- (1)
- Idempotency: If, then.
- (2)
- Permutability: Ifis a permutation of, then.
- (3)
- Boundedness: Ifand, then.
2.3. NSs and SVNSs
- (1)
- ;
- (2)
- ;
- (3)
- ;
- (4)
- .
- (1)
- ;
- (2)
- ;
- (3)
- ;
- (4)
- .
- (1)
- If, thenis preferable to, which is represented as;
- (2)
- Ifand, thenis preferable to, which is denoted by;
- (3)
- If,and, thenis preferable to, which is denoted by;
- (4)
- If,and, thenis indifferent to, which is represented by.
3. Single-Valued Neutrosophic PHM Operators
3.1. SVNPHM Operator
- (1)
- As , then Equation (7) reduces to:
- (2)
- When and , Equation (7) reduces to:
- (3)
- When , Equation (7) becomes:
3.2. WSVNSPHM Operator
- (1)
- As , Equation (12) reduces to:
- (2)
- When and , Equation (12) reduces to
- (3)
- When , Equation (12) becomes□
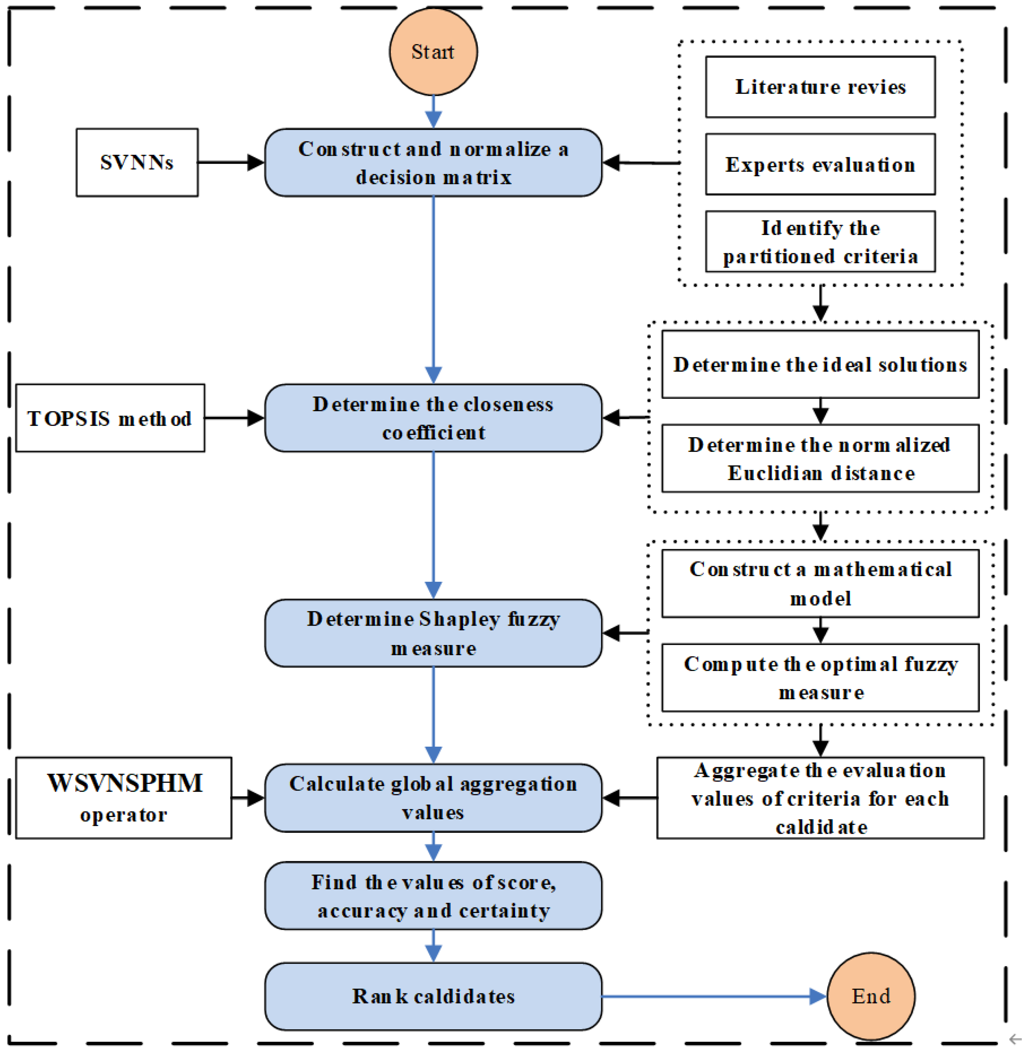
4. Single-Valued Neutrosophic MCDM Method with Incomplete Weight Information
5. Example
5.1. Decision-Making Process
- Step 2. Compute closeness coefficients
5.2. Sensitivity Analysis
5.3. Comparison Analysis
6. Conclusions
Author Contributions
Funding
Conflicts of Interest
References
- Zadeh, L. Fuzzy sets. Inf. Control. 1965, 8, 338–353. [Google Scholar] [CrossRef]
- Wang, L.; Wang, X.-K.; Peng, J.J.; Wang, J.Q. The differences in hotel selection among various types of travellers: A comparative analysis with a useful bounded rationality behavioural decision support model. Tour. Manag. 2020, 76, 103961. [Google Scholar] [CrossRef]
- Shen, K.-W.; Wang, X.-K.; Qiao, D.; Wang, J.-Q. Extended Z-MABAC method based on regret theory and directed distance for regional circular economy development program selection with Z-information. IEEE Trans. Fuzzy Syst. 2019. [Google Scholar] [CrossRef]
- Peng, J.J.; Tian, C.; Zhang, W.Y.; Zhang, S.; Wang, J.Q. An integrated multi-criteria decision-making framework for sustainable supplier selection under picture fuzzy environment. Technol. Econ. Dev. Econ. 2020, 26, 573–598. [Google Scholar] [CrossRef]
- Chen, Z.-Y.; Peng, J.J.; Wang, X.K.; Zhang, H.Y.; Wang, J.-Q. Solar power station site selection: A model based on data analysis and MCGDM considering expert consensus. J. Intell. Fuzzy Syst. 2020, 1–20. [Google Scholar] [CrossRef]
- Shen, K.-W.; Li, L.; Wang, J.-Q. Circular economy model for recycling waste resources under government participation: A case study in industrial waste water circulation in china. Technol. Econ. Dev. Econ. 2019, 26, 21–47. [Google Scholar] [CrossRef]
- Tian, C.; Peng, J.J.; Zhang, W.Y.; Zhang, S.; Wang, J.Q. Tourism environmental impact assessment based on improved AHP and picture fuzzy PROMETHEE II methods. Technol. Econ. Dev. Econ. 2020, 26, 355–378. [Google Scholar] [CrossRef]
- Xiao, X.; Duan, H.; Wen, J. A novel car-following inertia gray model and its application in forecasting short-term traffic flow. Appl. Math. Model. 2020. [Google Scholar] [CrossRef]
- Rao, C.; Lin, H.; Liu, M. Design of comprehensive evaluation index system for P2P credit risk of “three rural” borrowers. Soft Comput. 2020, 24, 11493–11509. [Google Scholar] [CrossRef]
- Liu, M.; Zeng, S.; Balezentis, T.; Streimikiene, D. Picture Fuzzy Weighted Distance Measures and their Application to Investment Selection. Amfiteatru Econ. 2019, 21, 682–695. [Google Scholar] [CrossRef]
- Zhou, J.; Li, K.W.; Balezentis, T.; Streimikiene, D. Pythagorean fuzzy combinative distance-based assessment with pure linguistic information and its application to financial strategies of multi-national companies. Econ. Res. Ekon. Istraživanja 2020, 33, 974–998. [Google Scholar] [CrossRef]
- Peng, H.-G.; Wang, J.-Q. Multi-criteria sorting decision making based on dominance and opposition relations with probabilistic linguistic information. Fuzzy Optim. Decis. Mak. 2020, 1–36. [Google Scholar] [CrossRef]
- Chen, Z.Y.; Wang, X.K.; Peng, J.J.; Zhang, H.Y.; Wang, J.Q. An integrated probabilistic linguistic projection method for MCGDM based on ELECTRE III and the weighted convex median voting rule. Expert Syst. 2020. [Google Scholar] [CrossRef]
- Atanassov, K.T. Intuitionistic fuzzy sets. Fuzzy Sets Syst. 1986, 20, 87–96. [Google Scholar] [CrossRef]
- Wang, H.; Smarandache, F.; Zhang, Y.Q.; Sunderraman, R. Single Valued Neutrosophic Sets 2010, 4, 410–413. Available online: https://www.researchgate.net/publication/262047656_Single_valued_neutrosophic_sets (accessed on 12 June 2020).
- Smarandache, F. A Unifying Field in Logic. Neutrosophy: Neutrosophic Probability, Set and Logic; American Research Press: Rehoboth, TX, USA, 1998. [Google Scholar]
- Rivieccio, U. Neutrosophic logics: Prospects and problems. Fuzzy Sets Syst. 2008, 159, 1860–1868. [Google Scholar] [CrossRef]
- Majumdar, P.; Samanta, S.K. On similarity and entropy of neutrosophic sets. J. Intell. Fuzzy Syst. 2014, 26, 1245–1252. [Google Scholar] [CrossRef]
- Peng, X.; Smarandache, F. New multiparametric similarity measure for neutrosophic set with big data industry evaluation. Artif. Intell. Rev. 2020, 53, 3089–3125. [Google Scholar] [CrossRef]
- Mandal, K.; Basu, K. Vector aggregation operator and score function to solve multi-criteria decision making problem in neutrosophic environment. Int. J. Mach. Learn. Cybern. 2019, 10, 1373–1383. [Google Scholar] [CrossRef]
- Abdel-Baset, M.; Chang, V.; Gamal, A.; Smarandache, F. An integrated neutrosophic ANP and VIKOR method for achieving sustainable supplier selection: A case study in importing field. Comput. Ind. 2019, 106, 94–110. [Google Scholar] [CrossRef]
- Ye, J. A multicriteria decision-making method using aggregation operators for simplified neutrosophic sets. J. Intell. Fuzzy Syst. 2014, 26, 2459–2466. [Google Scholar] [CrossRef]
- Peng, J.-J.; Wang, J.-Q.; Wang, J.; Zhang, H.-Y.; Chen, X.-H. Simplified neutrosophic sets and their applications in multi-criteria group decision-making problems. Int. J. Syst. Sci. 2016, 47, 1–17. [Google Scholar] [CrossRef]
- Garg, H. Novel single-valued neutrosophic decision making operators under Frank norm operations and its application. Int. J. Uncertain. Quantif. 2016, 6, 361–375. [Google Scholar]
- Liu, P.; Chu, Y.; Li, Y.; Chen, Y. Some generalized neutrosophic number Hamacher aggregation operators and their application to group decision making. Int. J. Fuzzy Syst. 2014, 16, 242–255. [Google Scholar]
- Tian, C.; Peng, J.J. A Multi-Criteria Decision-Making Method Based on the Improved Single-Valued Neutrosophic Weighted Geometric Operator. Mathematics 2020, 8, 1051. [Google Scholar] [CrossRef]
- Liu, P.D.; Wang, Y.M. Multiple attribute decision-making method based on single-valued neutrosophic normalized weighted Bonferroni mean. Neural Comput. Appl. 2014, 25, 2001–2010. [Google Scholar] [CrossRef]
- Ji, P.; Wang, J.-Q.; Zhang, H. Frank prioritized Bonferroni mean operator with single-valued neutrosophic sets and its application in selecting third-party logistics providers. Neural Comput. Appl. 2018, 30, 799–823. [Google Scholar] [CrossRef]
- Peng, J.-J.; Wang, J.-Q.; Zhang, H.-Y.; Chen, X.-H. An outranking approach for multi-criteria decision-making problems with simplified neutrosophic sets. Appl. Soft Comput. 2014, 25, 336–346. [Google Scholar] [CrossRef]
- Ye, J. Simplified neutrosophic harmonic averaging projection-based method for multiple attribute decision-making problems. Int. J. Mach. Learn. Cybern. 2017, 8, 981–987. [Google Scholar] [CrossRef]
- Ferreira, F.A.F.; Meidutė-Kavaliauskienė, I. Toward a sustainable supply chain for social credit: Learning by experience using single-valued neutrosophic sets and fuzzy cognitive maps. Ann. Oper. Res. 2019, 2, 1–22. [Google Scholar] [CrossRef]
- Tian, C.; Zhang, W.; Zhang, S.; Peng, J. An Extended Single-Valued Neutrosophic Projection-Based Qualitative Flexible Multi-Criteria Decision-Making Method. Mathematics 2019, 7, 39. [Google Scholar] [CrossRef]
- Ye, J. Projection and bidirectional projection measures of single-valued neutrosophic sets and their decision-making method for mechanical design schemes. J. Exp. Theor. Artif. Intell. 2017, 29, 1–10. [Google Scholar] [CrossRef]
- Sykora, S. Mathematical Means and Averages: Generalized Heronian Means; Stan’s Library: Castano Primo, Italy, 2009. [Google Scholar] [CrossRef]
- Liu, P.; Shi, L. Some neutrosophic uncertain linguistic number Heronian mean operators and their application to multi-attribute group decision making. Neural Comput. Appl. 2017, 28, 1079–1093. [Google Scholar] [CrossRef]
- Hamacher, H. Uber Logische Verknunpfungenn Unssharfer Aussagen Undderen Zugenhorige Bewertungsfunktione. In Progress in Cybernetics and Systems Research; Trappl, K.R., Ed.; Hemisphere: Washington, DC, USA, 1978; Volume 3, pp. 276–288. [Google Scholar]
- Liu, P. Some Hamacher Aggregation Operators Based on the Interval-Valued Intuitionistic Fuzzy Numbers and Their Application to Group Decision Making. IEEE Trans. Fuzzy Syst. 2014, 22, 83–97. [Google Scholar] [CrossRef]
- Wang, R.; Wang, J.; Gao, H.; Wei, G. Methods for MADM with Picture Fuzzy Muirhead Mean Operators and Their Application for Evaluating the Financial Investment Risk. Symmetry 2019, 11, 6. [Google Scholar] [CrossRef]
- Liu, P.; Khan, Q.; Mahmood, T.; Hassan, N. T-Spherical Fuzzy Power Muirhead Mean Operator Based on Novel Operational Laws and Their Application in Multi-Attribute Group Decision Making. IEEE Access 2019, 7, 22613–22632. [Google Scholar] [CrossRef]
- Maclaurin, C. A second letter to Martin Folkes, Esq.: Concerning the roots of equations, with the demonstration of other rules of algebra. Philos. Trans. R. Soc. 1730, 36, 59–96. [Google Scholar]
- Wei, G.; Wei, C.; Wang, J.; Gao, H.; Wei, Y. Some q-rung orthopair fuzzy maclaurin symmetric mean operators and their applications to potential evaluation of emerging technology commercialization. Int. J. Intell. Syst. 2019, 34, 50–81. [Google Scholar] [CrossRef]
- Bonferroni, C. Sulle medie multiple di potenze. Bolletino Mat. Ital. 1950, 5, 267–270. [Google Scholar]
- Liu, P.; Liu, J. Some q-rung orthopair fuzzy Bonferroni mean operators and their application to multi-attribute group decision making. Int. J. Intell. Syst. 2018, 33, 315–347. [Google Scholar] [CrossRef]
- Liu, P.; Wang, P. Multiple-attribute decision-making based on Archimedean Bonferroni operators of q-rung orthopair fuzzy numbers. IEEE Trans. Fuzzy Syst. 2019, 27, 834–848. [Google Scholar] [CrossRef]
- Peng, J.; Wang, J.-Q.; Hu, J.-H.; Tian, C.; Juan-Juan, P.; Jian-Qiang, W.; Jun-Hua, H. Multi-criteria decision-making approach based on single-valued neutrosophic hesitant fuzzy geometric weighted choquet integral heronian mean operator. J. Intell. Fuzzy Syst. 2018, 35, 3661–3674. [Google Scholar] [CrossRef]
- Saaty, T.L. Decision Making with Dependence and Feedback: The Analytic Network Process; RWS Publications: Pittsburgh, PA, USA, 1996. [Google Scholar]
- Duleba, S. An ahp-ism approach for considering public preferences in a public transport development decision. Transport 2019, 34, 662–671. [Google Scholar] [CrossRef]
- Duleba, S.; Shimazaki, Y.; Mishina, T. An analysis on the connections of factors in a public transport system by AHP-ISM. Transport 2013, 28, 404–412. [Google Scholar] [CrossRef]
- Liu, P.; Liu, J.; Merigó, J.M. Partitioned Heronian means based on linguistic intuitionistic fuzzy numbers for dealing with multi-attribute group decision making. Appl. Soft Comput. 2018, 62, 395–422. [Google Scholar] [CrossRef]
- Theory of Fuzzy Integrals and Its Applications. Ph.D. Thesis, Tokyo Institute of Technology, Tokyo, Japan, 1974.
- Shapley, L.S. A Value for N-Person Game; Princeton: Princeton University Press: Princeton, NJ, USA, 1953; pp. 307–317. [Google Scholar]
- Zhang, W.K.; Ju, Y.B.; Liu, X. Multiple criteria decision analysis based on Shapley fuzzy measures and interval-valued hesitant fuzzy linguistic numbers. Comput. Ind. Eng. 2017, 105, 28–38. [Google Scholar] [CrossRef]
- Nie, R.-X.; Tian, Z.-P.; Wang, J.-Q.; Hu, J.-H. Pythagorean fuzzy multiple criteria decision analysis based on Shapley fuzzy measures and partitioned normalized weighted Bonferroni mean operator. Int. J. Intell. Syst. 2019, 34, 297–324. [Google Scholar] [CrossRef]
- Grabisch, M. k-order additive discrete fuzzy measures and their representation. Fuzzy Sets Syst. 1997, 92, 167–189. [Google Scholar] [CrossRef]
- Hwang, C.L.; Yoon, K. Multiple Attribute Decision Making: Methods and Applications: A State of the Art Survey; Springer: New York, NY, USA, 1981; pp. 1–10. [Google Scholar]






| <0.2,0.9,0.6> | <0.5,0.5,0.4> | <0.5,0.3,0.4> | <0.5,0.3,0.3> | <0.6,0.6,0.5> | |
| <0.2,0.7,0.5> | <0.6,0.6,0.3> | <0.4,0.2,0.6> | <0.6,0.1,0.2> | <0.5,0.4,0.4> | |
| <0.2,0.8,0.5> | <0.4,0.6,0.5> | <0.5,0.2,0.4> | <0.4,0.1,0.3> | <0.6,0.7,0.5> | |
| <0.2,0.9,0.6> | <0.4,0.5,0.4> | <0.5,0.4,0.3> | <0.5,0.2,0.2> | <0.3,0.8,0.6> | |
| <0.1,0.9,0.6> | <0.3,0.7,0.6> | <0.4,0.6,0.5> | <0.5,0.1,0.2> | <0.5,0.4,0.4> |
| <0.6,0.1,0.2> | <0.4,0.5,0.5> | <0.5,0.3,0.4> | <0.5,0.3,0.3> | <0.5,0.4,0.6> | |
| <0.5,0.3,0.2> | <0.3,0.4,0.6> | <0.4,0.2,0.6> | <0.6,0.1,0.2> | <0.4,0.6,0.5> | |
| <0.5,0.2,0.2> | <0.5,0.4,0.4> | <0.5,0.2,0.4> | <0.4,0.1,0.3> | <0.5,0.3,0.6> | |
| <0.6,0.1,0.2> | <0.4,0.5,0.4> | <0.5,0.4,0.3> | <0.5,0.2,0.2> | <0.6,0.2,0.3> | |
| <0.6,0.1,0.1> | <0.6,0.3,0.3> | <0.4,0.6,0.5> | <0.5,0.1,0.2> | <0.4,0.6,0.5> |
| 0.6259 | 0.7101 | 0.3090 | 0.2743 | 0.7101 | |
| 0.8305 | 0.8334 | 1 | 0.4415 | 0 | |
| 0.5119 | 0.3660 | 0.6340 | 0.1791 | 0.5279 | |
| 0 | 0.5729 | 0.3090 | 0.3483 | 0.4495 | |
| 0.8305 | 0 | 0 | 0.8209 | 0.2899 |
| Parameter | Score Value | Final Rank Order | ||||
|---|---|---|---|---|---|---|
| 0.2210 | 0.1841 | 0.2218 | 0.2354 | 0.2802 | ||
| 0.2741 | 0.2288 | 0.2654 | 0.2823 | 0.3371 | ||
| 0.3333 | 0.2759 | 0.3120 | 0.3388 | 0.3939 | ||
| 0.3627 | 0.2986 | 0.3357 | 0.3679 | 0.4232 | ||
| 0.3796 | 0.3116 | 0.3497 | 0.3848 | 0.4410 | ||
| 0.3905 | 0.3200 | 0.3588 | 0.3957 | 0.4528 | ||
| Source | Aggregation Operator | Interrelationship | Partition | Rank Order |
|---|---|---|---|---|
| Ye [22] | Algebraic | No | No | |
| Peng et al. [23] | Einstein | No | No | |
| Garg [24] | Frank () | No | No | |
| Liu et al. [25] | Hamacher () | No | No | |
| Liu and Wang [27] | Weighted Bonferroni mean () | Yes | No | |
| Ji et al. [28] | Frank prioritized Bonferroni mean () | Yes | No | |
| Our method | WSVNSPHM () | Yes | Yes |
© 2020 by the authors. Licensee MDPI, Basel, Switzerland. This article is an open access article distributed under the terms and conditions of the Creative Commons Attribution (CC BY) license (http://creativecommons.org/licenses/by/4.0/).
Share and Cite
Tian, C.; Peng, J.J.; Zhang, Z.Q.; Goh, M.; Wang, J.Q. A Multi-Criteria Decision-Making Method Based on Single-Valued Neutrosophic Partitioned Heronian Mean Operator. Mathematics 2020, 8, 1189. https://doi.org/10.3390/math8071189
Tian C, Peng JJ, Zhang ZQ, Goh M, Wang JQ. A Multi-Criteria Decision-Making Method Based on Single-Valued Neutrosophic Partitioned Heronian Mean Operator. Mathematics. 2020; 8(7):1189. https://doi.org/10.3390/math8071189
Chicago/Turabian StyleTian, Chao, Juan Juan Peng, Zhi Qiang Zhang, Mark Goh, and Jian Qiang Wang. 2020. "A Multi-Criteria Decision-Making Method Based on Single-Valued Neutrosophic Partitioned Heronian Mean Operator" Mathematics 8, no. 7: 1189. https://doi.org/10.3390/math8071189
APA StyleTian, C., Peng, J. J., Zhang, Z. Q., Goh, M., & Wang, J. Q. (2020). A Multi-Criteria Decision-Making Method Based on Single-Valued Neutrosophic Partitioned Heronian Mean Operator. Mathematics, 8(7), 1189. https://doi.org/10.3390/math8071189

