Abstract
This study proposes an approach for simultaneously treating fuzziness and randomness when conducting safety risk assessments of nuclear power plant building projects (NPPBPs). First, the interval type-2 fuzzy set (IT2FS) and analytic network process (ANP) were employed to establish an IT2FS-ANP method for modifying the solution for the weight vector and determining the mutual relationships between the assessment indexes and their weights. Second, the IT2FS and cloud model (CM) were used to establish the IT2FS-CM method to modify the solution for the expectation value. Third, the IT2FS-ANP and IT2FS-CM methods were combined to establish a model for ranking the safety risks and determining the overall safety risk level. Finally, the approach was applied to an NPPBP in northeast China to validate its applicability.
Keywords:
nuclear power plant building project; risk assessment; interval type-2 fuzzy set; analytic network process; cloud model MSC:
03E72; 03E75
1. Introduction
1.1. Background and Motivation
Nuclear power plant building projects (NPPBPs), which are special kinds of building projects (BPs), are characterized by a complex structure, advanced technology requirements, many crossover tasks, numerous materials and apparatuses, a dynamic and intricate workplace, and an extended construction period [1,2,3]. Therefore, they usually entail complex risks and are inclined to cause severe accidents, which have the serious consequences of significant casualties and property losses [4,5,6].
Safety risk management is a multi-disciplinary activity that aims to build a safe working environment and reduce safety accidents in a BP [7,8]. It is a basis for lowering the number of accidents to a satisfactory level, and it includes the safety and welfare of the workers in the work environment [9,10]. Thus, an increasing number of construction organizations are becoming aware of the importance of safety risk management and are working tirelessly to establish safety management systems to improve workplace and health conditions [11,12]. In safety risk management, risk assessment is the core issue, the purpose of which is to assess the recognized hazard risks and reduce the possibility and negative impacts of safety accidents [13,14].
Previous studies have shown that there are uncertainties in the safety risk assessment (SRA) of BPs [15,16]. These uncertainties mainly comprise fuzziness and randomness [17]. Uncertainties arise because it is difficult to predict the degree of harm from the safety risks [18], and the safety risk decision-making information often depends on the knowledge and experience of experts, whose minds exhibit inherent fuzziness [19]. Recent studies have used probabilistic risk assessment (PRA) and fuzzy set theory (FST) methods to perform SRAs of BPs, and they have made contributions to them [20,21]. However, the mutual relationships among the safety risk factors have not been addressed in the BP industry, even though they have been explored in the petrochemical and oil refining [22] and coal chemistry [23] industries. In addition, although the FST method (in contrast to the PRA method) has been used to analyze the fuzziness in SRAs of NPPBPs, it has not been used for the analysis of randomness, which is caused by the complexity of NPPBPs and the inherent randomness in the human mind [24].
Some studies have shown that the analytic network process (ANP), cloud model (CM), and interval type-2 fuzzy (IT2F) set (IT2FS) can be used to address the above problems [25,26,27]. The ANP method can be used to establish a network model to analyze the mutual relationships between different layers and internal factors in one layer, and then to weigh the factors for a system [28,29]. The CM method can be used to express the fuzziness and randomness of qualitative language and quantitative values via a forward normal cloud generator (FNCG) and backward normal cloud generator (BNCG) [30]. The IT2FS method, based on a type-1 fuzzy set (T1FS), can largely eliminate inherent fuzziness or inaccuracy using an interval-valued membership function so that it can further treat the fuzzy information in the assessment via the ANP and CM methods [31].
1.2. Literature Review
In the literature, there is a general focus on SRA using the PRA method for CPs. The PRA method has been used for the SRA of BPs for decades. El-Sayegh and Mansour [32] identified 33 highway safety risks in a literature review and calculated the priority of each risk by multiplying its probability and consequence. Hong et al. [33] applied the event tree analysis (ETA) method to identify safety accidents with high potentiality and calculated their occurrence probabilities. Yeheyis et al. [34] presented a probabilistic approach to assessing occupational exposure to crystalline silica from ingestion, inhalation, and dermal absorption and the related long-term health (cancer and non-cancer) risks. Choe and Leite [35] calculated the relative fatality index and relative days-away injury index using the fatality probability and days-away injury probability; they proposed a tree-based safety risk quantification model to analyze and compare the relative safety risks of 19 different construction occupations. Tong et al. [36] developed a PRA model using the United States Environmental Protection Agency’s risk assessment model and the Monte Carlo simulation method to explore the health effects of construction dust on workers. Bilir and Gürcanli [37] assessed 623 construction safety accidents by applying the Poisson distribution method, setting accident rates and exposure values as the parameters; on this basis, they proposed a method for calculating the accident probability. Aneziris et al. [38] established an occupational risk model to assess risks based on consequences, recoverable injuries, permanent injuries, and fatalities. Bai and Zhao [39] developed an occupational safety risk analysis method by combining dynamic fault tree analysis (FTA) with a Bayesian network, in order to quantitatively analyze the impact degrees of various factors on the occurrence of high-altitude falls in safety accidents.
However, the chief difficulty in conducting SRA using the PRA method is that the collected data are inaccurate and incomplete [40,41], and it is difficult to obtain results that are consistent with the real situation [42]. In order to overcome the defects of the PRA method, the FST method, which is capable of dealing with decision-making processes in a fuzzy environment [21], has been used to conduct SRAs of BPs. Pinto et al. [43] reviewed the development and application of the FTA and ETA methods for occupational risk assessment and stated that the FST could provide a more realistic representation and solution. Khan et al. [44] used the methods of the risk priority number and fuzzy technique for order preference by similarity to the ideal solution (TOPSIS) to identify and rank the most critical safety hazards. Aghaei et al. [45] used the fuzzy FTA method to assess eight safety accidents in two study objects; they calculated their occurrence probabilities and prioritized the determinant factors in accidents. Pinto [46] developed a fuzzy qualitative assessment model for occupational safety risks based on the FST and determined the risk factors that made the largest contribution to the risk level under nine accident modes. Liu et al. [47] developed an SRA model by combining fuzzy image sets with the alternative queuing method to assess and rank the safety risks in construction excavation. Mohandes and Zhang [48] proposed a comprehensive hybrid fuzzy-based occupational risk assessment model to systematically identify, analyze, and assess occupational risks for workers. Amiri et al. [49] proposed a fuzzy probability rules-based expert system for occupational hazard assessment, aiming to analyze and rank different types of occupational risks, including human resources, organization and management, equipment and materials, and the work environment. Celik and Gul [50] proposed a method for SRA by combining the best–worst method and the measurement of alternatives and ranking according to a compromised solution under the IT2FS environment to prioritize safety hazards in dam construction. However, due to its limitations, the FST method can only be used to treat fuzziness, and it cannot be used to treat randomness [51]. Therefore, a new method should be proposed to solve this problem.
The CM method, which has the potential to deal with both randomness and fuzziness in uncertainty, has recently become a research hotspot in risk assessment [52]. The method is derived from traditional probability statistics and fuzzy mathematics, which can realize the transformation between qualitative language and quantitative value and analyze the characteristics of the assessment object via the distribution of cloud droplets [53,54]. It treats the fuzziness of the critical values of assessment indexes by calculating the cloud similarity and the randomness of mapping from the assessment index value to the assessment standard by establishing the membership level [55].
Furthermore, it is necessary to attribute weights to the assessment indexes in the assessment. Recently, the analytic hierarchy process (AHP) and ANP methods have frequently been used to calculate the weights of the assessment index [56,57]. AHP can assess the influence of assessment indexes on the system, but it ignores the mutual relationships among the assessment indexes [58,59]. The ANP method was developed from the analytic hierarchy process [60,61], which is a quantitative method used to deal with complex decision-making problems with mutual relationships [62,63]. The establishment of a network model and the calculation of assessment index weights are the most important components of the ANP [64,65].
However, the judgment matrix (JM) constructed using the ANP method is overly dependent on human preference, which produces subjective assessment results [66]. Moreover, the simple statistical method, whereby the expectation value is obtained from the mean of the sample data using the CM method, inevitably generates errors when there are few sample data or extreme data [67]. These two problems result in the generation of fuzzy information in risk assessment [68,69].
To date, T1FS has been widely used to express and treat fuzzy information that uses a certain value within [0, 1] as the membership magnitude [70]. However, acquiring an exact membership function for a T1FS is often a challenging task [71]. The extension of T1FS and T2FS can provide higher accuracy in modeling the fuzzy information than T1FS because the membership function of T2FS is expressed using a fuzzy set within [0, 1] [72]. However, many more calculations are required to treat fuzzy information using T2FS [73]. IT2FS is expressed using interval-valued membership functions in order to capture highly fuzzy information [74,75]. Moreover, since IT2FS is relatively simple in formulation and low in computation, this method is most commonly used at present [76]. It should be noted that some methods, such as failure mode and effect analysis, best–worst, TOPSIS, and VlseKriterijuska Optimizacija I Komoromisno Resenje (VIKOR), have been improved under the IT2FS environment and have seen widespread application in many fields. These fields include risk assessment for renewable energy investments [77], risk assessment of digital transformation projects [78], risk assessment for cyber security [79], risk assessment of dam construction safety [50], aircraft selection [80], financial services evaluation [81], and sustainable supply chain evaluation [82]. Due to its advantages and successful applications, the IT2FS method was used in our research to capture the highly fuzzy information in SRAs of NPPBPs.
1.3. Research Objective and Novel Contributions
The above literature review shows that there is a research gap related to combining the ANP with MC methods under the IT2FS environment with the aim of proposing an approach for treating both fuzziness and randomness in SRAs of NPPBPs. In order to fill this gap, the key objective of our research was to propose a new IT2FS-ANP- and IT2FS-CM-based approach for SRAs of NPPBPs, which can simultaneously deal with fuzziness and randomness in the assessment.
In sum, the novel contributions of this paper are as follows: (1) the IT2FS-ANP method was developed by improving the ANP under the IT2FS environment to modify the solution for the weight vector; (2) the IT2FS-CM method was developed by improving the CM under the IT2FS environment to modify the solution for the expectation value; and (3) the IT2FS-ANP and IT2FS-CM methods were combined to propose an approach for the SRA.
2. Materials and Methods
In order to treat both the fuzziness and the randomness in the SRA of NPPBPs under the IT2FS environment, we define the IT2FS-ANP and IT2FS-CM methods and the IT2FS-ANP- and IT2FS-CM-based approach below.
2.1. Definitions of the IT2FS-ANP and IT2FS-CM Methods
2.1.1. IT2FS
Definition 1.
Given a universe A and its element , T2FS can be expressed using its membership function [83]:
where a denotes a primary factor; Ja is the primary membership function; b is a secondary factor; and is a secondary membership function.
T2FS can also be expressed in the following manner [84]:
where ∫∫ denotes the overall admissible union of a and b.
Definition 2.
The fuzziness level of the primary membership function for T2FS is constrained to a strip region, which is called the footprint of uncertainty (FOU) for a set, referred to as [85]. means the union of all the primary membership levels within universe A and is expressed in the following manner [86]:
where denotes the high membership function (HMF) and is the low membership function (LMF).
Definition 3.
If all , sets are called IT2FS, and they can be expressed in the following manner [87]:
Definition 4.
The LMF and HMF of trapezoidal IT2FS are type-1 membership functions. The trapezoidal IT2FS is expressed as follows [88]:
where and , which are T1FS, denote the HMF and LMF of the trapezoidal IT2FS, respectively; , , , , , , , and are the reference points for IT2FS ; and are the maximum and minimum bounds for the HMF, respectively; and and are the maximum and minimum bounds for the LMF, respectively.
Definition 5.
and are two trapezoidal IT2FS, and they can be expressed in the following manner [89]:
Then, the arithmetic operations between the two trapezoidal IT2FS are as follows [90]:
2.1.2. IT2FS-ANP
Definition 6.
Let U be the set of assessment indexes. They are compared pairwise in determining their weights using the ANP method, and the JM S is established as follows:
where sij denotes the relative importance of the assessment indexes Ui and Uj; n is the number of assessed indexes.
Definition 7.
Linguistic scales for importance, based on the trapezoidal IT2FS in Table 1, are used to represent the element sij in Equation (10) and to obtain IT2FS-ANP [91].
Table 1.
Linguistic scales for importance based on the trapezoidal IT2FSs.
2.1.3. IT2FS-CM
Definition 8.
Let B represent a qualitative domain and C represent the qualitative concept on B. Assuming that a follows the normal distribution with and (x), the membership level of a for C is a random number satisfying ; a and its distribution on B are denoted as cloud droplets and clouds, respectively. In the CM, the uncertainty degree of a is defined as follows: the expected value Ex represents the qualitative concept in the domain space and serves as the gravity center for the cloud; entropy En indicates the degree of cloud droplet clustering; and hyper-entropy He reflects the dispersion degree of the cloud droplets [92].
Definition 9.
The numerical features of IT2FS-CM are represented using C (, , En, He), where and represent the minimum membership level and maximum membership level for Ex, respectively; this reflects the expectation value range of the cloud droplets in the universe interval [93].
Definition 10.
In IT2FS-CM, the membership level of a to cloud Ci (, , Eni, Hei) is calculated as follows:
where .
2.2. The IT2FS-ANP- and IT2FS-CM-Based Approach
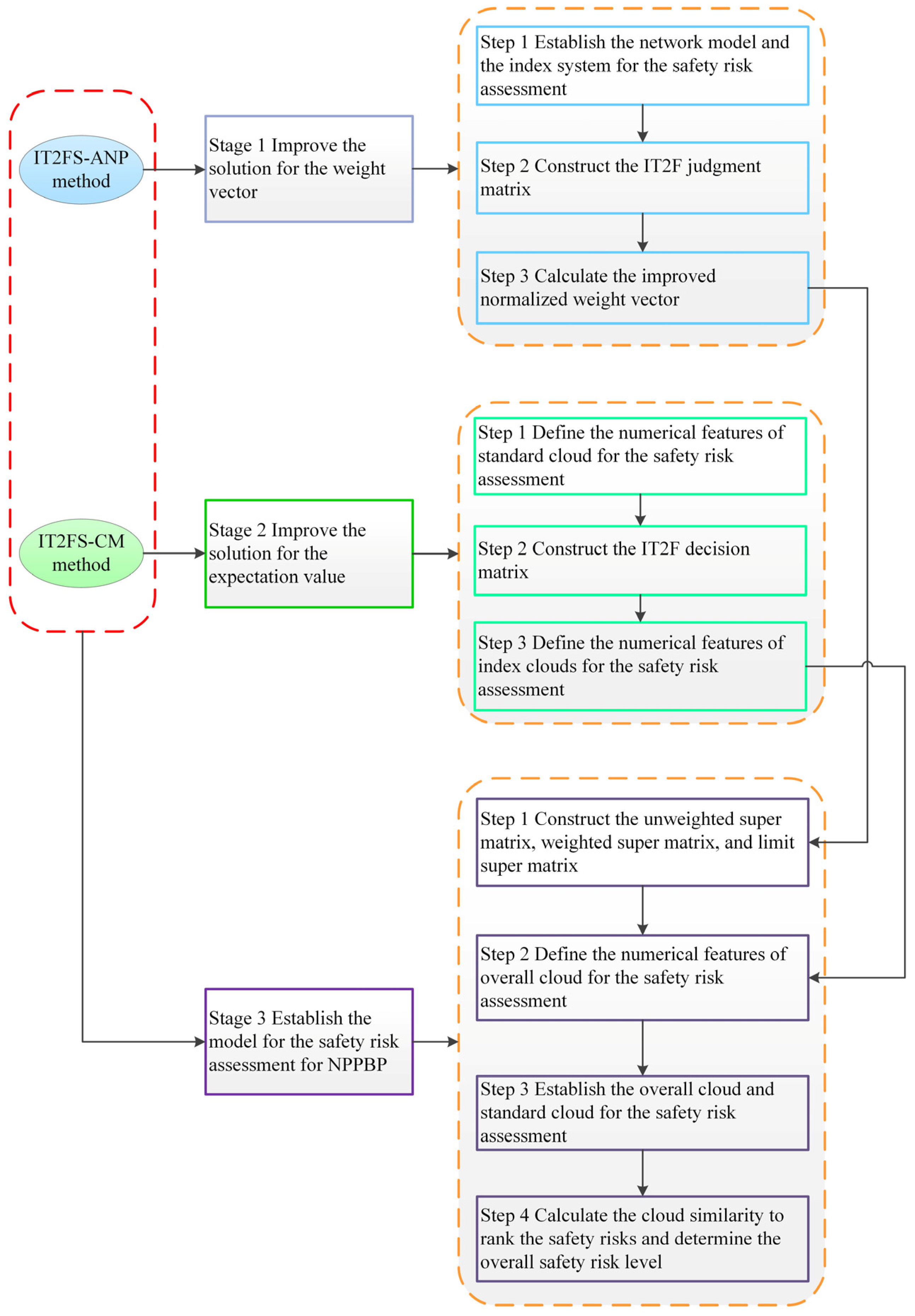
2.2.1. Theoretical Framework
In this research, the IT2FS-ANP and IT2FS-CM methods were used to propose a new approach for the SRA of NPPBPs. The theoretical framework is shown in Figure 1.
Figure 1.
Theoretical framework of the IT2FS-ANP- and IT2FS-CM-based approach for the SRA of NPPBPs.
2.2.2. Stages of SRA
The SRA of an NPPBP includes three stages:
Stage 1. Improve the solution for the weight vector.
During this stage, the solution method for the weight vector in the ANP was improved by taking the subsequent steps.
Step 1. Establish the network model and the index system for the SRA.
In order to ensure the assessment’s accuracy, the SRA expert group, consisting of 10 experts from the NPPBP in LXNPCL, who had extensive knowledge and experience, was established. They established the network model and the index system for the SRA of NPPs via document analysis and site inspection, in addition to their specialist opinions.
Step 2. Construct the IT2F JM.
The IT2F JM was constructed using Table 1 and conducting a pairwise comparison of the importance between assessment indexes based on the experts’ scores.
where .
Step 3. Calculate the improved normalized weight vector.
The non-normalized IT2F weight vector was obtained by using Equation (13) to calculate the geometric average of each row in the IT2F JM [94]. The non-normalized weight vector was achieved using Equations (14) and (15) to defuzzify the non-normalized IT2F weight vector [95]. The improved normalized weight vector was determined by using Equation (16) to normalize the non-normalized weight vector [96], and the limits of the column vectors were calculated using Equation (17):
where .
where denotes the weighted super matrix.
Equations (13)–(17) were used to improve the solution for the weight vector in the ANP. Compared with the traditional ANP method, the non-normalized weight vector of IT2FS-ANP was calculated and defuzzified based on IT2FSs. A Microsoft Excel spreadsheet which presents the calculation of index weight for second level index using steps 2 and 3 was provided in the Supplementary Materials.
Stage 2. Improve the solution for the expectation value.
During this stage, the solution method for the expectation value in CM was improved according to the following steps.
Step 1. Define the numerical features of the standard cloud (SC) for the SRA.
Presently, the SC Cb (Exb, Enb, Heb) for the SRA comprises five assessment level clouds, including outstanding, good, moderate, general, and unsatisfactory levels for NPPBPs in China. The outstanding and unsatisfactory assessment level clouds are one-sided constraints, the numerical features of which are defined by Equations (18) and (19). The three remaining assessment level clouds are two-sided constraints, and their numerical features are defined by Equation (20) [97]:
In Equations (18)–(20), smin and smax represent the minimum bound and maximum bound of the assessment index value, respectively; k is a constant, the value of which is determined according to the fuzzy threshold of the variable itself. In this paper, k takes 0.1.
Step 2. Construct the IT2F decision matrix.
A group of experts were invited to score the assessment indexes. In order to describe the fuzzy information, the scoring values were regarded as IT2FS, and the IT2F decision matrix was constructed as follows:
where is an IT2FS; n is the number of experts; and m is the number of assessment indexes.
Step 3. Define the numerical features of the index clouds for the SRA.
The numerical features of the index cloud Ci (, , Eni, Hei) for the SRA were defined as follows:
In Equations (22)–(29), i represents the i-th assessment index and u represents the u-th expert.
Equations (22)–(29) were used to improve the solution for the expectation value in CM.
Stage 3. Establish the model for the SRA of NPPBPs.
During this stage, the model for the SRA of the NPPBP was established, and it included the following steps.
Step 1. Construct the unweighted super matrix, weighted super matrix, and limit super matrix.
The unweighted super matrix was constructed using Steps 2 and 3 from Stage 1 to combine the improved normalized weight vectors; the weighted super matrix was constructed by normalizing the unweighted super matrix; and the limit super matrix was constructed by calculating the limits of the column vectors for the weighted super matrix. The column vectors for the limit super matrix are the weights of the SRA indexes for NPPBPs [98].
Step 2. Define the numerical features of the overall cloud for the SRA.
The numerical features of the overall cloud C0 (, , , ) for the SRA were defined as follows, with the use of Step 3 from Stage 2:
In Equations (30)–(33), ωi is the i-th weight of the assessment index.
Step 3. Establish the overall cloud and SC for the SRA.
The overall cloud for the SRA was established using the FNCG, and its calculation procedures were as follows [99]. A Microsoft Word document which contains the source code for the calculation procedures was provided in Supplementary Materials.
- (1)
- Use En0 as the mathematical expectation and He0 as the standard deviation in a normal distribution and calculate the normal random number yi.
- (2)
- Use as the mathematical expectation and yi as the standard deviation in a normal distribution and calculate the normal random number ai.
- (3)
- Calculate .
- (4)
- Repeat the above procedures (1)–(3) until N cloud droplets are generated.
Similarly, the SC for the SRA was established with the use of the above four procedures.
Step 4. Calculate the cloud similarities to rank the safety risks and determine the overall safety risk level.
The similarity between the overall cloud and index clouds was calculated using the cloud similarity algorithm for CM. The calculation steps (in Matlab) were as follows [100]:
Input: overall cloud C0 (, , , ), index cloud Ci (, , , ), and number N of cloud droplets.
Output: similarity between these two clouds.
- (1)
- Use as the mathematical expectation and as the variance in a normal distribution to calculate the normal random number zj.
- (2)
- Use as the mathematical expectation and as the variance in a normal distribution to calculate the normal random number kj.
- (3)
- Calculate .
- (4)
- Repeat the above procedures until N cloud droplets are generated.
- (5)
- Use to calculate the similarity between the overall cloud and the outstanding level cloud.
The above five procedures were repeated to calculate the similarities between the overall cloud and the other index clouds, and the safety risks were ranked.
Similarly, the similarities between the overall cloud and the SCs were calculated, and the overall safety risk level was determined.
3. Application of the Approach
3.1. Case Description
In this paper, 3#–4# construction units in Liaoning Xudabo Nuclear Power Corporation Limited (LXNPCL, Xudabo, China) in Northeast China were selected as the research object.
3.2. Conducting the SRA
The SRA was performed for the NPPBP in LXNPCL employing the stages and related steps provided in Section 2.2.2.
Stage 1. Improve the solution for the weight vector.
Step 1. Establish the network model and the index system for the SRA.
The network model for the SRA was established by an expert group, as shown in Figure 2. The index system for the SRA is established in Table 2.
Figure 2.
Network model for the SRA of the NPPBP in LXNPCL.
Table 2.
Index system for the SRA (Xu et al. [101]).
Step 2. Construct the IT2F JM.
Here, an example is given of how to construct the IT2F JM between the three second assessment indexes in the first assessment index U1. The safety risk was taken as the first rule and the assessment index U11 as the second rule for the NPPBP; the importance was pairwise compared between the four second assessment indexes in the first assessment index U1, and its IT2F JM was constructed, as shown in Table 3.
Table 3.
IT2F JM for the pairwise comparison of importance between the three second assessment indexes in first assessment index U1.
In this study, 56 IT2F JMs were established.
Step 3. Calculate the improved normalized weight vector.
The improved normalized weight vector of IT2F JM in Step 2 was calculated using Equations (13)–(17), and the result was as shown in Table 4.
Table 4.
Improved normalized weight vector of IT2F JM in Step 2.
In the same way, the other 55 normalized weight vectors of the IT2F JMs were established.
Stage 2. Improve the solution for calculating the expectation value.
Step 1. Calculate the numerical features of the SC for the SRA.
Equations (18)–(20) were used to calculate the numerical features of the SC for the SRA of the NPPBP, and the result is shown in Table 5.
Table 5.
Numerical features of the SC for the SRA of the NPPBP.
Step 2. Construct the IT2F decision matrix.
The assessment indexes were scored by experts, and the IT2F decision matrix was constructed as follows:
Step 3. Calculate the numerical features of the index clouds for the SRA.
Equations (22)–(29) were used to calculate the numerical features of the index clouds for the SRA in Matlab version 2021b, and the results are shown in Table 6.
Table 6.
Numerical features, assessment level, similarity, and risk ranking for the assessment indexes for the SRA of the NPPBP in LXNPCL.
Stage 3. Establish the model for the SRA of the NPPBP.
Step 1. Construct the unweighted super matrix, weighted super matrix, and limit super matrix.
Based on Steps 2 and 3 in Stage 1, the unweighted super matrix, weighted super matrix, and limit super matrix were constructed, and the limit super matrix F is as follows. The calculated weights of the SRA indexes for NPPBP are shown in Figure 3.
Figure 3.
Weights of SRA indexes for the NPPBP.
Step 2. Define the numerical features of the overall cloud for the SRA.
The numerical features of the index clouds and their weights were substituted into Equations (30)–(33), and the numerical feature of the overall cloud for the SRA was calculated as (87.2, 91.5, 2.8347, 0.5939).
Step 3. Establish the overall cloud and SC for the SRA.
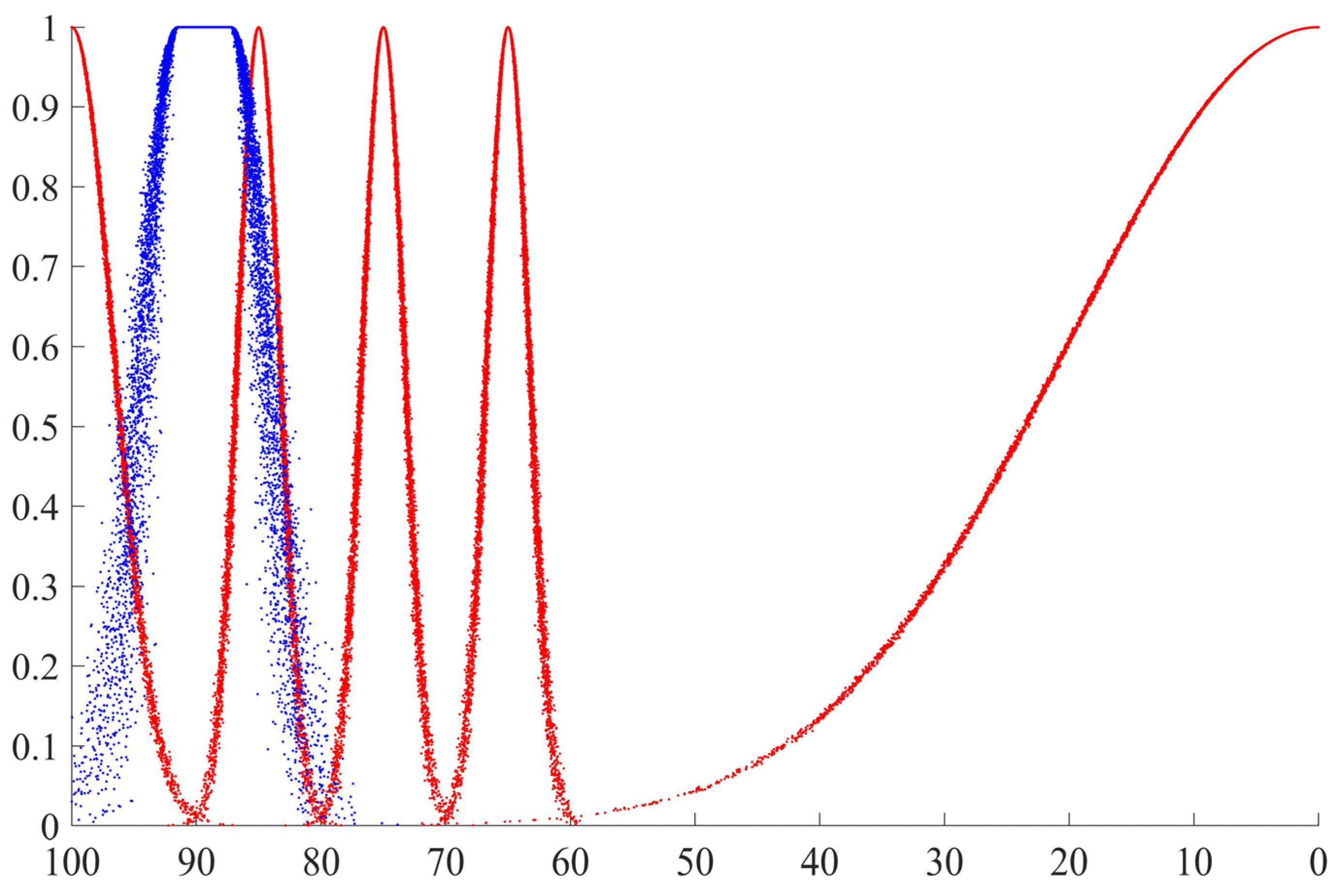
The overall cloud and SC for the SRA were established according to the calculation processes in Step 3 of Stage 3 in Section 2.2.2. The number of cloud droplets in the above clouds was 10,000. The calculation results are shown in Figure 4.
Figure 4.
Overall cloud and SC for the SRA of the NPPBP in LXNPCL. Notes: the horizontal coordinate represents the standard assessment value, and the vertical coordinate represents the membership level; blue cloud droplets represent the overall cloud, and red cloud droplets show the SC for the SRA.
Step 4. Calculate the cloud similarities to rank the safety risks and determine the overall safety risk level.
According to the algorithm shown in Step 3 of Stage 3 in Section 2.2.2, the similarities between the overall cloud and index clouds were calculated and the safety risks were ranked, and the results are shown in Table 6. The cloud similarities between the overall cloud and the SC were also calculated, the overall safety risk level was determined, and the result is shown in Table 7.
Table 7.
Calculation results of the cloud similarities between the overall cloud and SC for the SRA of the NPPBP in LXNPCL.
As shown in Table 7, the maximum similarity value was 0.3317. As a result, the safety risk level was assessed at Level I. This indicates that the safety risk management was outstanding for the NPPBP in LXNPCL.
4. Results and Discussion
4.1. Comparison to the Traditional Method
- (1)
- The IT2FS-ANP method was compared with the traditional ANP method.
Compared with the traditional ANP method, the IT2FS-ANP method was used to modify the solution for the weight vector and determine the mutual relationships between the assessment indexes and their weights. The definition process is shown in Equations (12)–(21), the mutual relationships are given in Figure 2, and the weights are shown in Figure 3. The above three comparisons were conducted under the IT2FS environment using the IT2FS-ANP method, instead of the crisp environment used for the traditional ANP method.
- (2)
- The IT2FS-CM method was compared with the traditional CM method.
Compared with the traditional CM method, the IT2FS-CM method was used to modify the solution for the expectation value. The definition process is shown in Equations (22)–(29). The modification result is shown in Figure 4. The results reflect the expectation value range of cloud droplets in the universe interval instead of the crisp value.
The above comparison validated the effectiveness of the proposed IT2FS-ANP- and IT2FS-CM-based approach for SRA.
4.2. Analysis of Assessment Results
The established IT2FS-ANP method was used to modify the solution for the weight vector and calculate the weight of the assessment index, as well as determine the mutual relationships between the assessment indexes and their weights. The weight of the assessment index is shown in Figure 3, and the network model for the SRA of the NPPBP in LXNPCL is shown in Figure 2. In Figure 2, the safety risks for the NPPBP are composed of occupational health, safety protection, materials, machinery and equipment, and organizational management, which are interrelated, and the internal risks of various risks are interdependent. For example, organizational management (U4) has a positive influence on occupational health (U1). This means that good organizational management positively promotes reductions in risks to occupational health. By the same token, highly effective occupational health and safety management systems (U41) can help to identify, assess, and control occupational health and safety hazards (U42). This is a highly important discovery because none of these risks are independent, and each is influenced by other risks. Therefore, it is necessary to use the system engineering principle to scientifically manage them [102].
As shown in Table 6, U21, U24, U31, U32, and U41 were assessed at Level I (outstanding), and the others were assessed at Level II (good). The results demonstrate that, although the safety risk level was assessed at Level I (i.e., safety risk management was outstanding) for the NPPBP in LXNPCL, there were still deficiencies in safety risk management according to the assessment index, which was assessed at Level II. In response to the safety risk ranking, LXNPCL took positive actions and formulated modified measures in turn, and its safety risk management was improved.
4.3. Analysis of Assessment Results
This study has strong theoretical value. First, a new approach for the SRA of NPPBPs was proposed. Second, the IT2FS method was used to improve the solution for the weight vector in comparison to the traditional ANP method. Third, the IT2FS method was used to improve the solution for the expectation value in comparison to the traditional CM method.
This study also has pronounced practical value. First, the application of the proposed approach validated its suitability. Second, problems related to safety risk management were identified. Third, the approach has the potential to be applied to the SRA of other NPPBPs.
5. Conclusions
In this study, a new IT2FS-ANP- and IT2FS-CM-based approach was proposed for the SRA of NPPBPs. First, the IT2FS-ANP method was developed by improving the ANP under the IT2FS environment to modify the solution for the weight vector and to determine the mutual relationships among the assessment indexes and their weights. Second, the IT2FS-CM method was developed by improving the CM under the IT2FS environment to modify the solution for the expectation value. Third, the model for the SRA was established by combining IT2FS-ANP and IT2FS-CM methods, and it was used to calculate the cloud similarities so as to rank the safety risks and determine the overall safety risk level. Finally, the proposed approach was applied to an NPPBP in northeast China to validate its applicability. Unlike the existing methods, the proposed approach can be used to simultaneously deal with fuzziness and randomness in assessment.
The approach was used to assess the safety risk of the NPPBP in LXNPCL. We made the following findings: (1) the proposed approach was used to rank the safety risks, as shown in Table 6, and (2) the proposed approach was used to determine the overall safety risk level, as shown in Table 7. In our research, the overall safety risk level was determined to be Level I (Excellent), and (3) the proposed approach was utilized to identify the deficiencies in safety risk management, as shown in Table 6.
However, the proposed approach was only applied to a typical case under the IT2FS environment. Therefore, in future studies, the approach will be extended to the general T2FS environment and compared with other risk assessment methods including the risk matrix, evidence theory, and neural networks. In addition, the proposed approach will also be applied to the SRA of other industries, including wind power plants, hydroelectric plants, and thermal power plants.
Supplementary Materials
The following supporting information can be downloaded at: https://www.mdpi.com/article/10.3390/math12071038/s1, Supplementary Materials of this paper including the calculation of index weight for second level index and the source code for overall cloud and standard cloud calculation program.
Author Contributions
Conceptualization, R.D.; Methodology, R.D.; Software, R.D.; Formal analysis, R.D.; Investigation, R.D.; Writing—original draft preparation, R.D.; Validation, Z.L.; Data curation, Z.L.; Visualization, Z.L.; Writing—review and editing, Z.L. All authors have read and agreed to the published version of the manuscript.
Funding
This research was funded by the National Natural Science Foundation of China, grant number 11275093.
Data Availability Statement
Data will be made available on request.
Acknowledgments
The authors would like to thank senior engineer M.Y. Li from Xudabo Nuclear Power Co., Ltd., Huludao, China, for his contribution to the data collection and constructive comments on this research.
Conflicts of Interest
The authors declare no conflicts of interest.
References
- Sui, Y.; Ding, R.; Wang, H. A novel approach for occupational health and safety and environment risk assessment for nuclear power plant construction project. J. Clean. Prod. 2020, 258, 120945. [Google Scholar] [CrossRef]
- Lu, W.; Huang, G.Q.; Li, H. Scenarios for applying RFID technology in construction project management. Autom. Constr. 2011, 20, 101–106. [Google Scholar] [CrossRef]
- Zou, P.X.W.; Zhang, G. Managing risks in construction projects: Life cycle and stakeholder perspectives. Int. J. Constr. Manag. 2009, 9, 61–77. [Google Scholar] [CrossRef]
- Ding, L.Y.; Zhou, C. Development of web-based system for safety risk early warning in urban metro construction. Autom. Constr. 2013, 34, 45–55. [Google Scholar] [CrossRef]
- Naghshbandi, S.N.; Varga, L.; Hu, Y. Technologies for safe and resilient earthmoving operations: A systematic literature review. Autom. Constr. 2021, 125, 103632. [Google Scholar] [CrossRef]
- Bavafa, A.; Mahdiyar, A.; Marsono, A.K. Identifying and assessing the critical factors for effective implementation of safety programs in construction projects. Saf. Sci. 2018, 106, 47–56. [Google Scholar] [CrossRef]
- Liu, R.; Mou, X.; Liu, H.C. Occupational health and safety risk assessment based on combination weighting and uncertain linguistic information: Method development and application to a construction project. IISE Trans. Occup. Ergon. Hum. Factors 2021, 8, 175–186. [Google Scholar] [CrossRef] [PubMed]
- Alkaissy, M.; Arashpour, M.; Rashidi, A.; Mohandes, S.R.; Farnood, P. Simulation-based analysis of occupational health and safety continuous improvement (OHSCI) in modern construction and infrastructure industries. Autom. Constr. 2021, 134, 104058. [Google Scholar] [CrossRef]
- Gul, M.; Ak, M.F.; Guneri, A.F. Occupational health and safety risk assessment in hospitals: A case study using two-stage fuzzy multi-criteria approach. Hum. Ecol. Risk Assess. Int. J. 2017, 23, 187–202. [Google Scholar] [CrossRef]
- Koc, K.; Ekmekcioğlu, Ö.; Gurgun, A.P. Accident prediction in construction using hybrid wavelet-machine learning. Autom. Constr. 2022, 133, 103987. [Google Scholar] [CrossRef]
- Yoon, S.J.; Lin, H.K.; Chen, G.; Yi, S.; Choi, J.; Rui, Z. Effect of occupational health and safety management system on work-related accident rate and differences of occupational health and safety management system awareness between managers in South Korea’s construction industry. Saf. Health Work. 2013, 4, 201–209. [Google Scholar] [CrossRef] [PubMed]
- Lee, Y.C.; Shariatfar, M.; Rashidi, A.; Lee, H.W. Evidence-driven sound detection for prenotification and identification of construction safety hazards and accidents. Autom. Constr. 2020, 113, 103127. [Google Scholar] [CrossRef]
- Gul, M.; Ak, M.F. A comparative outline for quantifying risk ratings in occupational health and safety risk assessment. J. Clean. Prod. 2018, 196, 653–664. [Google Scholar] [CrossRef]
- Sharma, R.K.; Gopalaswami, N.; Gurjar, B.R.; Agrawal, R. Assessment of failure and consequences analysis of an accident: A case study. Eng. Fail. Anal. 2020, 109, 104192. [Google Scholar] [CrossRef]
- Zhou, H.; Zhao, Y.; Shen, Q.; Yang, L.; Cai, H. Risk assessment and management via multi-source information fusion for undersea tunnel construction. Autom. Constr. 2020, 111, 103050. [Google Scholar] [CrossRef]
- Nieto-Morote, A.; Ruz-Vila, F. A fuzzy multi-criteria decision-making model for construction contractor prequalification. Autom. Constr. 2012, 25, 8–19. [Google Scholar] [CrossRef]
- Wu, Y.; Xu, C.; Li, L.; Wang, Y.; Chen, K.; Xu, R. A risk assessment framework of PPP waste-to-energy incineration projects in China under 2-dimension linguistic environment. J. Clean. Prod. 2018, 183, 602–617. [Google Scholar] [CrossRef]
- Beriha, G.S.; Patnaik, B.; Mahapatra, S.S. Assessment of occupational health practices in Indian industries: A neural network approach. J. Model. Manag. 2012, 7, 180–200. [Google Scholar] [CrossRef]
- Wu, Y.; Zhang, Z.; Kou, G.; Zhang, H.; Chao, X.; Li, C.C.; Dong, Y.; Herrera, F. Distributed linguistic representations in decision making: Taxonomy, key elements and applications, and challenges in data science and explainable artificial intelligence. Inf. Fusion. 2021, 65, 65–178. [Google Scholar] [CrossRef]
- Senesi, C.; Javernick-Will, A.; Molenaar, K.R. Benefits and barriers to applying probabilistic risk analysis on engineering and construction projects. EMJ—Eng. Manag. J. 2015, 27, 49–57. [Google Scholar] [CrossRef]
- Campos, A.C.S.M.; Mareschal, B.; De Almeida, A.T. Fuzzy flowSort: An integration of the flowSort method and fuzzy set theory for decision making on the basis of inaccurate quantitative data. Inf. Sci. 2015, 293, 115–124. [Google Scholar] [CrossRef]
- Mohammadfam, I.; Kamalinia, M.; Momeni, M.; Golmohammadi, R.; Hamidi, Y.; Soltanian, A. Developing an integrated decision making approach to assess and promote the effectiveness of occupational health and safety management systems. J. Clean. Prod. 2016, 127, 119–133. [Google Scholar] [CrossRef]
- Yu, K.; Zhou, L.; Hu, C.; Wang, L.; Jin, W. Analysis of influencing factors of occupational safety and health in coal chemical enterprises based on the analytic network process and system dynamics. Processes 2019, 7, 53. [Google Scholar] [CrossRef]
- Gong, X.; Yang, M.; Du, P. Renewable energy accommodation potential evaluation of distribution network: A hybrid decision-making framework under interval type-2 fuzzy environment. J. Clean. Prod. 2021, 286, 124918. [Google Scholar] [CrossRef]
- Bastida-Molina, P.; Ribó-Pérez, D.; Gómez-Navarro, T.; Hurtado-Pérez, E. What is the problem? The obstacles to the electrification of urban mobility in Mediterranean cities. Case study of Valencia, Spain. Renew. Sust. Energ. Rev. 2022, 166, 112649. [Google Scholar] [CrossRef]
- Akhtar, M.J.; Naseem, A.; Ahsan, F. A novel hybrid approach to explore the interaction among faults in production process with extended FMEA model using DEMATEL and cloud model theory. Eng. Fail. Anal. 2024, 157, 107876. [Google Scholar] [CrossRef]
- Ghosh, M.; Sing, J.K. Interval type-2 fuzzy set induced fuzzy rank-level fusion for face recognition. Appl. Soft Comput. 2023, 145, 110584. [Google Scholar] [CrossRef]
- Farman, H.; Javed, H.; Jan, B.; Ahmad, J.; Ali, S.; Khalil, F.N.; Khan, M. Analytical network process based optimum cluster head selection in wireless sensor network. PLoS ONE 2017, 12, e0180848. [Google Scholar] [CrossRef]
- Bobylev, N. Comparative analysis of environmental impacts of selected underground construction technologies using the analytic network process. Autom. Constr. 2011, 20, 1030–1040. [Google Scholar] [CrossRef]
- Zhang, X.; Hu, Z.; Zheng, M.; Li, J.; Liu, Y. A novel cloud model based data placement strategy for data-intensive application in clouds. Comput. Electr. Eng. 2019, 77, 445–456. [Google Scholar] [CrossRef]
- Afshar, M.R.; Alipouri, Y.; Sebt, M.H.; Chan, W.T. A type-2 fuzzy set model for contractor prequalification. Autom. Constr. 2017, 84, 356–366. [Google Scholar] [CrossRef]
- El-Sayegh, S.M.; Mansour, M.H. Risk assessment and allocation in highway construction projects in the UAE. J. Manag. Eng. 2015, 31, 04015004. [Google Scholar] [CrossRef]
- Hong, E.S.; Lee, I.M.; Shin, H.S.; Nam, S.W.; Kong, J.S. Quantitative risk evaluation based on event tree analysis technique: Application to the design of shield TBM. Tunn. Undergr. Sp. Technol. 2009, 24, 269–277. [Google Scholar] [CrossRef]
- Yeheyis, M.; Aguilar, G.; Hewage, K.; Sadiq, R. Exposure to crystalline silica inhalation among construction workers: A probabilistic risk analysis. Hum. Ecol. Risk Assess. 2012, 18, 1036–1050. [Google Scholar] [CrossRef]
- Choe, S.; Leite, F. Assessing safety risk among different construction trades: Quantitative approach. J. Constr. Eng. Manag. 2017, 143, 04016133. [Google Scholar] [CrossRef]
- Tong, R.; Cheng, M.; Zhang, L.; Liu, M.; Yang, X.; Li, X.; Yin, W. The construction dust-induced occupational health risk using Monte-Carlo simulation. J. Clean. Prod. 2018, 184, 598–608. [Google Scholar] [CrossRef]
- Bilir, S.; Gürcanli, G.E. A method for determination of accident probability in construction industry. Tek. Dergi. 2018, 8537–8562. [Google Scholar] [CrossRef]
- Aneziris, O.N.; Topali, E.; Papazoglou, I.A. Occupational risk of building construction. Reliab. Eng. Syst. Saf. 2012, 105, 36–46. [Google Scholar] [CrossRef]
- Bai, X.P.; Zhao, Y.H. A novel method for occupational safety risk analysis of high-altitude fall accident in architecture construction engineering. J. Asian Archit. Build. Eng. 2020, 20, 1–12. [Google Scholar] [CrossRef]
- Cebi, S. A New Risk assessment approach for occupational health and safety applications. In Proceedings of the INFUS 2020 Conference, Istanbul, Turkey, 21–23 July 2020; pp. 1345–1354. [Google Scholar] [CrossRef]
- Gul, M.; Celik, E. Fuzzy rule-based Fine–Kinney risk assessment approach for rail transportation systems. Hum. Ecol. Risk Assess. 2018, 24, 1786–1812. [Google Scholar] [CrossRef]
- Mohandes, S.R.; Zhang, X. Developing a holistic occupational health and safety risk assessment model: An application to a case of sustainable construction project. J. Clean. Prod. 2021, 291, 125934. [Google Scholar] [CrossRef]
- Pinto, A.; Nunes, I.L.; Ribeiro, R.A. Occupational risk assessment in construction industry—Overview and reflection. Saf. Sci. 2011, 49, 616–624. [Google Scholar] [CrossRef]
- Khan, M.W.; Ali, Y.; De Felice, F.; Petrillo, A. Occupational health and safety in construction industry in Pakistan using modified-SIRA method. Saf. Sci. 2019, 118, 109–118. [Google Scholar] [CrossRef]
- Aghaei, P.; Asadollahfardi, G.; Katabi, A. Safety risk assessment in shopping center construction projects using fuzzy fault tree analysis method. Qual. Quant. 2021, 1–17. [Google Scholar] [CrossRef]
- Pinto, A. QRAM a qualitative occupational safety risk assessment model for the construction industry that incorporate uncertainties by the use of fuzzy sets. Saf. Sci. 2014, 63, 57–76. [Google Scholar] [CrossRef]
- Liu, R.; Liu, Z.; Liu, H.C.; Shi, H. An improved alternative queuing method for occupational health and safety risk assessment and its application to construction excavation. Autom. Constr. 2021, 126, 103672. [Google Scholar] [CrossRef]
- Mohandes, S.R.; Zhang, X. Towards the development of a comprehensive hybrid fuzzy-based occupational risk assessment model for construction workers. Saf. Sci. 2019, 115, 294–309. [Google Scholar] [CrossRef]
- Amiri, M.; Ardeshir, A.; Fazel Zarandi, M.H. Fuzzy probabilistic expert system for occupational hazard assessment in construction. Saf. Sci. 2017, 93, 16–28. [Google Scholar] [CrossRef]
- Celik, E.; Gul, M. Hazard identification, risk assessment and control for dam construction safety using an integrated BWM and MARCOS approach under interval type-2 fuzzy sets environment. Autom. Constr. 2021, 127, 103699. [Google Scholar] [CrossRef]
- Wu, Z.Y.; Cao, J.; Ding, L. Structural state assessment based on similarity degree of membership cloud. In Proceedings of the 2010 Seventh International Conference on Fuzzy Systems and Knowledge Discovery, Yantai, China, 10–12 August 2010; pp. 1133–1137. [Google Scholar] [CrossRef]
- Lou, S.; Feng, Y.; Li, Z.; Zheng, H.; Tan, J. An integrated decision-making method for product design scheme evaluation based on cloud model and EEG data. Adv. Eng. Inform. 2020, 43, 101028. [Google Scholar] [CrossRef]
- Khedim, F.; Labraoui, N.; Abba Ari, A.A. A cognitive chronometry strategy associated with a revised cloud model to deal with the dishonest recommendations attacks in wireless sensor networks. J. Netw. Comput. Appl. 2018, 123, 42–56. [Google Scholar] [CrossRef]
- Zhao, Y.; Ma, Z.; Zheng, X.; Tu, X. An improved algorithm of nonlinear RED based on membership cloud theory. Chin. J. Electron. 2017, 26, 537–543. [Google Scholar] [CrossRef]
- Hosseini, F.; Safari, A.; Farrokhifar, M. Cloud theory-based multi-objective feeder reconfiguration problem considering wind power uncertainty. Renew. Energy 2020, 161, 1130–1139. [Google Scholar] [CrossRef]
- Chatterjee, K.; Bandyopadhyay, A.; Ghosh, A.; Kar, S. Assessment of environmental factors causing wetland degradation, using fuzzy analytic network process: A case study on Keoladeo National Park, India. Ecol. Modell. 2015, 316, 1–13. [Google Scholar] [CrossRef]
- Yao, K.; Lai, J.; Huang, W.; Tu, J. Utilize fuzzy Delphi and analytic network process to construct consumer product design evaluation indicators. Mathematics 2022, 10, 397. [Google Scholar] [CrossRef]
- Vinodh, S.; Anesh Ramiya, R.; Gautham, S.G. Application of fuzzy analytic network process for supplier selection in a manufacturing organization. Expert Syst. Appl. 2011, 38, 272–280. [Google Scholar] [CrossRef]
- Tan, T.; Mills, G.; Papadonikolaki, E.; Liu, Z. Combining multi-criteria decision making (MCDM) methods with building information modelling (BIM): A review. Autom. Constr. 2021, 121, 103451. [Google Scholar] [CrossRef]
- Asyraf, M.R.M.; Ishak, M.R.; Sapuan, S.M.; Yidris, N. Conceptual design of creep testing rig for full-scale cross arm using TRIZ-Morphological chart-analytic network process technique. J. Mater. Res. Technol. 2019, 8, 5647–5658. [Google Scholar] [CrossRef]
- Rohani, A.; Keramati, A.; Razmi, J. Presenting an innovative approach combining FA and ANP methods to identify and prioritize water pollutants in petroleum and petrochemical industries. Arch. Bus. Res. 2016, 4, 405–418. [Google Scholar] [CrossRef][Green Version]
- Asyraf, M.R.M.; Ishak, M.R.; Sapuan, S.M.; Yidris, N. Conceptual design of multi-operation outdoor flexural creep test rig using hybrid concurrent engineering approach. J. Mater. Res. Technol. 2020, 9, 2357–2368. [Google Scholar] [CrossRef]
- Martino, R.; Ventre, V. An analytic network process to support financial decision-making in the context of behavioural finance. Mathematics 2023, 11, 3994. [Google Scholar] [CrossRef]
- Asyraf, M.R.M.; Rafidah, M.; Ishak, M.R.; Sapuan, S.M.; Yidris, N.; Ilyas, R.A.; Razman, M.R. Integration of TRIZ, morphological chart and ANP method for development of FRP composite portable fire extinguisher. Polym. Compos. 2020, 41, 2917–2932. [Google Scholar] [CrossRef]
- Akyuz, E. A marine accident analysing model to evaluate potential operational causes in cargo ships. Saf. Sci. 2017, 92, 17–25. [Google Scholar] [CrossRef]
- Ayag, Z.; Gürcan Özdemir, R. Evaluating machine tool alternatives through modified TOPSIS and alpha-cut based fuzzy ANP. Int. J. Prod. Econ. 2012, 140, 630–636. [Google Scholar] [CrossRef]
- Lord, D.; Miranda-Moreno, L.F. Effects of low sample mean values and small sample size on the estimation of the fixed dispersion parameter of Poisson-gamma models for modeling motor vehicle crashes: A Bayesian perspective. Saf. Sci. 2008, 46, 751–770. [Google Scholar] [CrossRef]
- Wang, C.N.; Su, C.C.; Nguyen, V.T. Nuclear power plant location selection in Vietnam under fuzzy environment conditions. Symmetry 2018, 10, 548. [Google Scholar] [CrossRef]
- Wang, J.; Herricks, E.E. Risk assessment of bird–aircraft strikes at commercial airports submodel development. Transp. Res. Rec. 2012, 2266, 78–84. [Google Scholar] [CrossRef]
- Abdullah, L.; Zulkifli, N. A new DEMATEL method based on interval type-2 fuzzy sets for developing causal relationship of knowledge management criteria. Neural Comput. Appl. 2018, 31, 4095–4111. [Google Scholar] [CrossRef]
- Ghorabaee, M.K.; Zavadskas, E.K.; Amiri, M.; Esmaeili, A. Multi-criteria evaluation of green suppliers using an extended WASPAS method with interval type-2 fuzzy sets. J. Clean. Prod. 2016, 137, 213–229. [Google Scholar] [CrossRef]
- Yang, L.; Chen, C.; Jin, N.; Fu, X.; Shen, Q. Closed form fuzzy interpolation with Interval type-2 fuzzy sets. In Proceedings of the 2014 IEEE International Conference on Fuzzy Systems (FUZZ-IEEE), Beijing, China, 6–11 July 2014; pp. 2184–2191. [Google Scholar] [CrossRef]
- Kahraman, C.; Öztayşi, B.; Uçal Sari, I.; Turanoǧlu, E. Fuzzy analytic hierarchy process with interval type-2 fuzzy sets. Knowledge-Based Syst. 2014, 59, 48–57. [Google Scholar] [CrossRef]
- Yazici, I.; Kahraman, C. VIKOR method using interval type two fuzzy sets. J. Intell. Fuzzy Syst. 2015, 29, 411–421. [Google Scholar] [CrossRef]
- Moharrer, M.; Tahayori, H.; Livi, L.; Sadeghian, A.; Rizzi, A. Interval type-2 fuzzy sets to model linguistic label perception in online services satisfaction. Soft Comput. 2015, 19, 237–250. [Google Scholar] [CrossRef]
- Sang, X.; Zhou, Y.; Yu, X. An uncertain possibility-probability information fusion method under interval type-2 fuzzy environment and its application in stock selection. Inf. Sci. 2019, 504, 546–560. [Google Scholar] [CrossRef]
- Ilbahar, E.; Kahraman, C.; Cebi, S. Location selection for waste-to-energy plants by using fuzzy linear programming. Energy 2021, 234, 121189. [Google Scholar] [CrossRef]
- Gölcük, İ. An interval type-2 fuzzy reasoning model for digital transformation project risk assessment. Expert Syst. Appl. 2020, 159, 113579. [Google Scholar] [CrossRef]
- Jana, D.K.; Ghosh, R. Novel interval type-2 fuzzy logic controller for improving risk assessment model of cyber security. J. Inf. Secur. Appl. 2018, 40, 173–182. [Google Scholar] [CrossRef]
- Kiracı, K.; Akan, E. Aircraft selection by applying AHP and TOPSIS in interval type-2 fuzzy sets. J. Air Transp. Manag. 2020, 89, 101924. [Google Scholar] [CrossRef]
- Dinçer, H.; Yüksel, S.; Martínez, L. Interval type 2-based hybrid fuzzy evaluation of financial services in E7 economies with DEMATEL-ANP and MOORA methods. Appl. Soft Comput. J. 2019, 79, 186–202. [Google Scholar] [CrossRef]
- Zhou, X.; Wang, Y.; Chai, J.; Wang, L.; Wang, S.; Lev, B. Sustainable supply chain evaluation: A dynamic double frontier network DEA model with interval type-2 fuzzy data. Inf. Sci. 2019, 504, 394–421. [Google Scholar] [CrossRef]
- Sun, X.; Cai, C.; Pan, S.; Bao, N.; Liu, N. A university teachers’ teaching performance evaluation method based on type-II fuzzy sets. Mathematics 2021, 9, 2126. [Google Scholar] [CrossRef]
- Dey, A.; Pal, A.; Pal, T. Interval type 2 fuzzy set in fuzzy shortest path problem. Mathematics 2016, 4, 62. [Google Scholar] [CrossRef]
- Wu, T.; Liu, X.W.; Liu, S.L. A fuzzy ANP with interval type-2 fuzzy sets approach to evaluate enterprise technological innovation ability. In Proceedings of the 2015 IEEE International Conference on Fuzzy Systems (FUZZ-IEEE), İstanbul, Turkey, 2–5 August 2015; pp. 1–8. [Google Scholar] [CrossRef]
- Mendel, J.M.; Rajati, M.R.; Sussner, P. On clarifying some definitions and notations used for type-2 fuzzy sets as well as some recommended changes. Inf. Sci. 2016, 340–341, 337–345. [Google Scholar] [CrossRef]
- Celik, E.; Soner, O.; Akyuz, E.; Arslan, O. Evaluation of the potential sazards of ship-generated waste in maritime industry using a type-2 fuzzy analytical hierarchyprocess. Int. J. Marit. Eng. 2020, 162, 311–318. [Google Scholar] [CrossRef]
- Celik, E.; Akyuz, E. An interval type-2 fuzzy AHP and TOPSIS methods for decision-making problems in maritime transportation engineering: The case of ship loader. Ocean Eng. 2018, 155, 371–381. [Google Scholar] [CrossRef]
- Kiliҫ, M.; Kaya, I. Investment project evaluation by a decision making methodology based on type-2 fuzzy sets. Appl. Soft Comput. 2015, 27, 399–410. [Google Scholar] [CrossRef]
- Radziszewska-Zielina, E.; Śladowski, G.; Sibielak, M. Planning the reconstruction of a historical building by using a fuzzy stochastic network. Autom. Constr. 2017, 84, 242–257. [Google Scholar] [CrossRef]
- Senturk, S.; Binici, Y.; Erginel, N. The theoretical structure of fuzzy analytic network process (FANP) with interval type-2 fuzzy sets. IFAC-PapersOnLine 2016, 49, 1318–1322. [Google Scholar] [CrossRef]
- Ji, C.; Gao, F.; Liu, W. Dependence assessment in human reliability analysis based on cloud model and best-worst method. Reliab. Eng. Syst. Saf. 2024, 242, 109770. [Google Scholar] [CrossRef]
- Zhang, L.; Wu, X.; Zhu, H.; AbouRizk, S.M. Perceiving safety risk of buildings adjacent to tunneling excavation: An information fusion approach. Autom. Constr. 2017, 73, 88–101. [Google Scholar] [CrossRef]
- Ayodele, T.R.; Ogunjuyigbe, A.S.O.; Odigie, O.; Munda, J.L. A multi-criteria GIS based model for wind farm site selection using interval type-2 fuzzy analytic hierarchy process: The case study of Nigeria. Appl. Energy 2018, 228, 1853–1869. [Google Scholar] [CrossRef]
- Wu, Y.; Xu, C.; Huang, Y.; Li, X. Green supplier selection of electric vehicle charging based on Choquet integral and type-2 fuzzy uncertainty. Soft Comput. 2020, 24, 3781–3795. [Google Scholar] [CrossRef]
- Abdullah, L.; Adawiyah, C.W.R.; Kamal, C.W. A decision making method based on interval type-2 fuzzy sets: An approach for ambulance location preference. Appl. Comput. Inform. 2018, 14, 65–72. [Google Scholar] [CrossRef]
- Li, L.; Kong, D.; Liu, Q.; Xiong, Y.; Chen, F.; Zhang, H.; Chu, Y. Comprehensive identification of surface subsidence evaluation grades of mines in southwest China. Mathematics 2022, 10, 2664. [Google Scholar] [CrossRef]
- Razmi, J.; Rafiei, H.; Hashemi, M. Designing a decision support system to evaluate and select suppliers using fuzzy analytic network process. Comput. Ind. Eng. 2009, 57, 1282–1290. [Google Scholar] [CrossRef]
- Parhoudeh, S.; Baziar, A.; Mazareie, A.; Kavousi-Fard, A. A novel stochastic framework based on fuzzy cloud theory for modeling uncertainty in the micro-grids. Int. J. Electr. Power Energy Syst. 2016, 80, 73–80. [Google Scholar] [CrossRef]
- Song, Q.; Jiang, P.; Zheng, S. The application of cloud model combined with nonlinear fuzzy analytic hierarchy process for the safety assessment of chemical plant production process. Process Saf. Environ. Prot. 2021, 145, 12–22. [Google Scholar] [CrossRef]
- Xu, J.; Ding, R.; Li, M.; Dai, T.; Zheng, M.; Yu, T.; Sui, Y. A new Bayesian network model for risk assessment based on cloud model, interval type-2 fuzzy sets and improved D-S evidence theory. Inf. Sci. 2022, 618, 336–355. [Google Scholar] [CrossRef]
- ISO/IEC/IEEE 15288; Systems and Software Engineering—System Life Cycle Processes. International Organization for Standardization (ISO)/International Electrotechnical Commission (IEC)/Institute of Electrical and Electronics Engineers (IEEE). ISO; IEC; IEEE: Geneva, Switzerland, 2015.
Disclaimer/Publisher’s Note: The statements, opinions and data contained in all publications are solely those of the individual author(s) and contributor(s) and not of MDPI and/or the editor(s). MDPI and/or the editor(s) disclaim responsibility for any injury to people or property resulting from any ideas, methods, instructions or products referred to in the content. |
© 2024 by the authors. Licensee MDPI, Basel, Switzerland. This article is an open access article distributed under the terms and conditions of the Creative Commons Attribution (CC BY) license (https://creativecommons.org/licenses/by/4.0/).



