Advanced Trans-BiGRU-QA Fusion Model for Atmospheric Mercury Prediction
Abstract
1. Introduction
2. Literature Review
2.1. Air Pollution
2.2. Atmospheric Mercury
3. Methodology
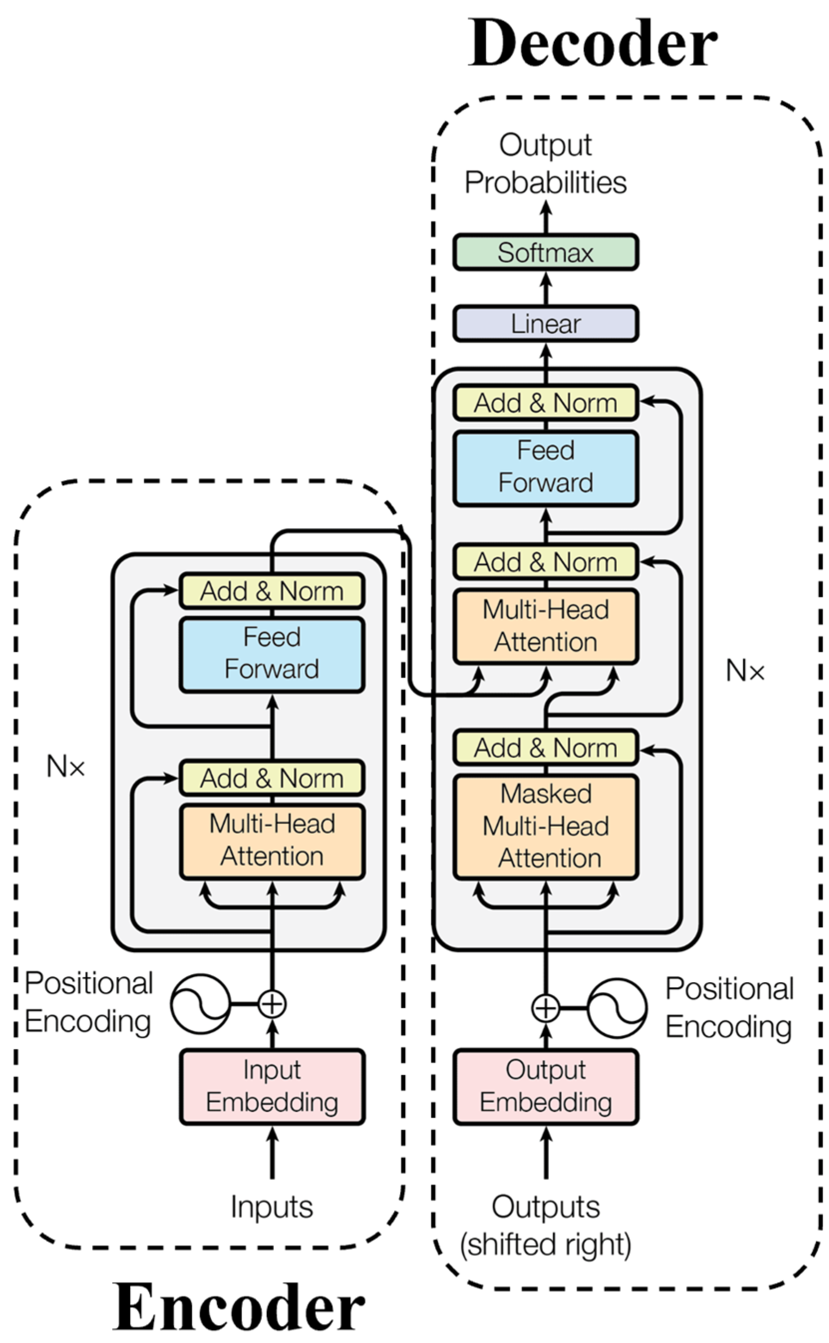
3.1. Transformer
3.2. Gated Recurrent Unit (GRU) and Bidirectional Gated Recurrent Unit (BiGRU)
3.3. Quick Attention
3.4. The Proposed Trans-BiGRU-QA Hybrid Model
3.5. Evaluation Metrics
4. Data Description
- Volatility of Mercury: Mercury exists in various forms in the environment and can enter the human body through air, food, and water. The primary sources of mercury emissions are industrial activities, waste incineration, and coal-fired power generation. Mercury typically remains in the air as particulate-bound mercury and gaseous mercury [33]. The temperature is one of the critical factors influencing mercury volatility. Under high-temperature conditions, mercury tends to volatilize more easily [34]. Higher temperatures may increase the volatility of certain mercury compounds, thereby exacerbating mercury pollution [34,35]. Mercury’s high volatility and low water solubility significantly contribute to air pollution [36].
- Effect of Humidity in the Atmosphere: Mercury is a heavy metal element with intense volatility [36]. The relative humidity can influence the volatility of mercury, as higher humidity levels cause water molecules in the air to bind with mercury atoms, forming mercury hydrates. This process reduces the volatility of mercury [37,38]. In environments with high relative humidity, mercury pollution can worsen due to the decreased ability of mercury to volatilize effectively, leading to its accumulation in the atmosphere.
- Mercury and Fine Particulate Matter: Mercury pollution threatens the environment and human health [3,4]. Fine particulate matter (PM2.5) is one of the central air pollutants and can bind with mercury, prolonging the time mercury remains suspended in the air. In environments with higher concentrations of fine particulate matter, the pollution level of mercury increases as the particles enhance mercury’s persistence in the atmosphere [37,38].
- Mercury and Carbon Dioxide: The interaction between mercury and carbon dioxide is an often-unnoticed environmental issue. Carbon dioxide can combine with mercury to form compounds, increasing the amount of mercury in the environment. Mercury–carbon dioxide compounds are insoluble in water, and their presence raises mercury levels in the environment, exacerbating mercury pollution [37]. With global climate change, mercury pollution may pose even more significant environmental hazards [39,40].
4.1. Feature Engineering
4.1.1. Feature Adjustment
4.1.2. Feature Normalization
4.1.3. Feature Importance Evaluation
4.2. Sliding Window
5. Experiment and Discussion
5.1. Experimental Process
5.2. Experimental Parameter Settings
5.2.1. Environment Setup
5.2.2. Hyperparameter Experiment Setup
5.2.3. Parameter Settings of the Proposed Trans-BiGRU-QA Hybrid Model
5.3. Experimental Results
5.3.1. Performance Comparison of Each Model
- GRU model: MAE = 0.0567 ± 7.63 × 10−4, RMSE = 0.0860 ± 3.82 × 10−4, R-squared = 0.69.
- LSTM model: MAE = 0.0939 ± 4.10 × 10−4, RMSE = 0.1260 ± 2.72 × 10−4, R-squared = 0.34.
- RNN model: MAE = 0.0930 ± 46.44 × 10−4, RMSE = 0.1197 ± 34.38 × 10−4, R-squared = 0.33.
- Transformer model: MAE = 0.0644 ± 19.54 × 10−4, RMSE = 0.0909 ± 22.14 × 10−4, R-squared = 0.66.
- BiGRU model: MAE = 0.0574 ± 39.94 × 10−4, RMSE = 0.0865 ± 38.49 × 10−4, R-squared = 0.69.
- Trans-BiGRU model: MAE = 0.0543 ± 18.29 × 10−4, RMSE = 0.0817 ± 22.44 × 10−4, R-squared = 0.67.
- For the proposed Trans-BiGRU-QA hybrid model, the results are: MAE = 0.0509 ± 15.80 × 10−4, RMSE = 0.0787 ± 19.14 × 10−4, and R-squared = 0.72.
5.3.2. Statistical Analysis of the Performance of the Proposed Model
5.3.3. Robustness Analysis
5.4. Ablation Experiment
5.5. SHAP
- TGM has the greatest influence on the model output, followed by CO2, Temperature (temperature), PM2.5, and RH (Relative Humidity).
- For TGM, CO2, and Temp, higher feature values have a positive impact on the model output, driving the predicted results in an upward direction.
- In contrast, PM2.5 and RH have relatively minor influences, and the shading indicates a low impact on the prediction output, suggesting that variations in these features contribute less to the model output than TGM and other primary features.
5.6. Discussion
5.6.1. Discussion of Ablation Experiments
5.6.2. Robustness
5.6.3. Limitations
5.6.4. Integration and Application
5.6.5. Application to an Additional Dataset
6. Conclusions
Author Contributions
Funding
Data Availability Statement
Acknowledgments
Conflicts of Interest
References
- Yan, R.; Liao, J.; Yang, J.; Sun, W.; Nong, M.; Li, F. Multi-hour and multi-site air quality index forecasting in Beijing using CNN, LSTM, CNN-LSTM, and spatiotemporal clustering. Expert Syst. Appl. 2021, 169, 114513. [Google Scholar] [CrossRef]
- Samad, A.; Garuda, S.; Vogt, U.; Yang, B. Air pollution prediction using machine learning techniques—An approach to replace existing monitoring stations with virtual monitoring stations. Atmos. Environ. 2023, 310, 119987. [Google Scholar] [CrossRef]
- Yuan, C.-S.; Jhang, Y.-M.; Ie, I.-R.; Lee, C.-E.; Fang, G.-C.; Luo, J. Exploratory Investigation on Spatiotemporal Variation and Source Identification of Atmospheric Speciated Mercury Surrounding the Taiwan Strait. Atmos. Pollut. Res. 2021, 12, 54–64. [Google Scholar] [CrossRef]
- Skalny, A.V.; Aschner, M.; Sekacheva, M.I.; Santamaria, A.; Barbosa, F.; Ferrer, B.; Aaseth, J.; Paoliello, M.M.; Rocha, J.B.; Tinkov, A.A. Mercury and cancer: Where are we now after two decades of research? Food Chem. Toxicol. 2022, 164, 113001. [Google Scholar] [CrossRef]
- Wu, Q.; Tang, Y.; Wang, S.; Li, L.; Deng, K.; Tang, G.; Liu, K.; Ding, D.; Zhang, H. Developing a statistical model to explain the observed decline of atmospheric mercury. Atmos. Environ. 2020, 243, 117868. [Google Scholar] [CrossRef]
- Wang, C.; Wang, Z.; Zhang, X. Two years measurement of speciated atmospheric mercury in a typical area of the north coast of China: Sources, temporal variations, and influence of regional and long-range transport. Atmos. Environ. 2020, 228, 117235. [Google Scholar] [CrossRef]
- Nguyen, L.S.P.; Pham, T.D.H.; Truong, M.T.; Tran, A.N. Characteristics of total gaseous mercury at a tropical megacity in Vietnam and influence of tropical cyclones. Atmos. Pollut. Res. 2023, 14, 101813. [Google Scholar] [CrossRef]
- Pang, Q.; Gu, J.; Wang, H.; Zhang, Y. Global health impact of atmospheric mercury emissions from artisanal and small-scale gold mining. iScience 2022, 25, 104881. [Google Scholar] [CrossRef] [PubMed]
- Wang, C.; Wang, Z.; Zhang, Y.; Zhang, X. Sustained high atmospheric Hg level in Beijing during wet seasons suggests that anthropogenic pollution is continuing: Identification of potential sources. Environ. Res. 2022, 214, 113814. [Google Scholar] [CrossRef] [PubMed]
- Xu, N.; Li, L.; Dong, H.; Huang, F. Prediction of Air Quality in the Beijing-Tianjin-Hebei Region Based on LSTM Model. Acad. J. Comput. Inf. Sci. 2023, 6, 113–118. [Google Scholar] [CrossRef]
- Wen, C.; Lin, X.; Ying, Y.; Ma, Y.; Yu, H.; Li, X.; Yan, J. Dioxin emission prediction from a full-scale municipal solid waste incinerator: Deep learning model in time-series input. Waste Manag. 2023, 170, 93–102. [Google Scholar] [CrossRef]
- Sarkar, N.; Gupta, R.; Keserwani, P.K.; Govil, M.C. Air Quality Index prediction using an effective hybrid deep learning model. Environ. Pollut. 2022, 315, 120404. [Google Scholar] [CrossRef]
- Wu, C.-L.; He, H.-D.; Song, R.-F.; Zhu, X.-H.; Peng, Z.-R.; Fu, Q.-Y.; Pan, J. A hybrid deep learning model for regional O3 and NO2 concentrations prediction based on spatiotemporal dependencies in air quality monitoring network. Environ. Pollut. 2023, 320, 121075. [Google Scholar] [CrossRef]
- Wu, Z.; Zeng, Y. Air pollution distribution under climate change: Application of geographical artificial intelligence technology. Civ. Eng. Water Conserv. 2023, 50, 16–23. [Google Scholar]
- Wang, S. Air pollution warning for special education. Taiwan Educ. Rev. Mon. 2018, 7, 121–124. Available online: https://www.airitilibrary.com/Article/Detail?DocID=P20130114001-201807-201807160019-201807160019-121-124 (accessed on 11 November 2024).
- Fu, X.W.; Zhang, H.; Yu, B.; Wang, X.; Lin, C.-J.; Feng, X.B. Observations of atmospheric mercury in China: A critical review. Atmos. Meas. Tech. 2015, 15, 9455–9476. [Google Scholar] [CrossRef]
- Luo, Q.; Ren, Y.; Sun, Z.; Li, Y.; Li, B.; Yang, S.; Zhang, W.; Wania, F.; Hu, Y.; Cheng, H. Characterization of atmospheric mercury from mer-cury-added product manufacturing using passive air samplers. Environ. Pollut. 2023, 337, 122519. [Google Scholar] [CrossRef]
- Kalyan, K.S.; Rajasekharan, A.; Sangeetha, S. Ammus: A survey of transformer-based pretrained models in natural language processing. arXiv 2021, arXiv:2108.05542. [Google Scholar]
- Han, K.; Wang, Y.; Chen, H.; Chen, X.; Guo, J.; Liu, Z.; Tang, Y.; Xiao, A.; Xu, C.; Xu, Y.; et al. A survey on vision transformer. IEEE Trans. Pattern Anal. Mach. Intell. 2022, 45, 87–110. [Google Scholar] [CrossRef]
- Chen, M.; Tan, X.; Ren, Y.; Xu, J.; Sun, H.; Zhao, S.; Qin, T.; Liu, T.-Y. Multispeech: Multi-speaker text to speech with transformer. arXiv 2020, arXiv:2006.04664. [Google Scholar]
- Wen, Q.; Zhou, T.; Zhang, C.; Chen, W.; Ma, Z.; Yan, J.; Sun, L. Transformers in time series: A survey. arXiv 2022, arXiv:2202.07125. [Google Scholar]
- Gao, Y.; Miyata, S.; Matsunami, Y.; Akashi, Y. Spatio-temporal interpretable neural network for solar irradiation prediction using transformer. Energy Build. 2023, 297, 113461. [Google Scholar] [CrossRef]
- Vaswani, A.; Shazeer, N.; Parmar, N.; Uszkoreit, J.; Jones, L.; Gomez, A.N.; Kaiser, L.; Polosukhin, I. Attention is all you need. In Proceedings of the Advances in Neural Information Processing Systems: Annual Conference on Neural Information Processing Systems 2017, Long Beach, CA, USA, 4–9 December 2017. [Google Scholar]
- Mao, X.; Ren, N.; Dai, P.; Jin, J.; Wang, B.; Kang, R.; Li, D. A variable weight combination prediction model for climate in a greenhouse based on BiGRU-Attention and LightGBM. Comput. Electron. Agric. 2024, 219, 108818. [Google Scholar] [CrossRef]
- Zhao, L.; Li, Z.; Qu, L.; Zhang, J.; Teng, B. A hybrid VMD-LSTM/GRU model to predict non-stationary and irregular waves on the east coast of China. Ocean Eng. 2023, 276, 114136. [Google Scholar] [CrossRef]
- Busari, G.A.; Lim, D.H. Crude oil price prediction: A comparison between AdaBoost-LSTM and AdaBoost-GRU for improving forecasting performance. Comput. Chem. Eng. 2021, 155, 107513. [Google Scholar] [CrossRef]
- Tang, J.; Hou, H.J.; Chen, H.G.; Wang, S.J.; Sheng, G.H.; Jiang, C.X. Concentration prediction method based on Seq2Seg network improved by BI-GRU for dissolved gas in transformer oil. Electr. Power Autom. Equip. 2022, 42, 196–202. [Google Scholar]
- Ji, Y.; Huang, Y.; Zeng, J.; Ren, L.; Chen, Y. A physical–data-driven combined strategy for load identification of tire type rail transit vehicle. Reliab. Eng. Syst. Saf. 2025, 253, 110493. [Google Scholar] [CrossRef]
- Wazir, S.; Fraz, M.M. HistoSeg: Quick attention with multi-loss function for multi-structure segmentation in digital histology images. In Proceedings of the 12th International Conference on Pattern Recognition Systems (ICPRS), Saint-Etienne, France, 7–10 June 2022; pp. 1–7. [Google Scholar]
- Soydaner, D. Attention mechanism in neural networks: Where it comes and where it goes. Neural Comput. Appl. 2022, 34, 13371–13385. [Google Scholar] [CrossRef]
- Huang, Q.; Cui, Z. Study on prediction of ocean effective wave height based on hybrid artificial intelligence model. Ocean Eng. 2023, 289, 116137. [Google Scholar] [CrossRef]
- Sari, Y.; Arifin, Y.F.; Novitasari, N.; Faisal, M.R. Deep learning approach using the GRU-LSTM hybrid model for Air temperature prediction on daily basis. Int. J. Intell. Syst. Appl. Eng. 2022, 10, 430–436. [Google Scholar]
- Ie, I.-R.; Yuan, C.-S.; Lee, C.-E.; Chiang, K.-C.; Chen, T.-W.; Soong, K.-Y. Chemical significance of atmospheric mercury at fishing port compared to urban and suburb in an offshore island. Atmos. Pollut. Res. 2022, 13, 101538. [Google Scholar] [CrossRef]
- Gustin, M.L.; Lindberg, S.E.; Poissant, L. A review of mercury volatilization from soil and sediment. Environ. Sci. Technol. 2000, 34, 4322–4337. [Google Scholar]
- Lindberg, S.E.; Poissant, L.; Gustin, M.L. The influence of temperature on the volatilization of mercury from contaminated soil. J. Geophys. Res. Atmos. 1999, 104, 21879–21888. [Google Scholar] [CrossRef]
- Horowitz, H.M.; Jacob, D.J.; Zhang, Y.; Dibble, T.S.; Slemr, F.; Amos, H.M.; Schmidt, J.A.; Corbitt, E.S.; Marais, E.A.; Sunderland, E.M. A new mechanism for atmospheric mercury redox chemistry: Implications for the global mercury budget. Atmos. Meas. Tech. 2017, 17, 6353–6371. [Google Scholar] [CrossRef]
- Zhang, C.; Zhang, Y.; Wang, D. The influence of relative humidity on the volatilization of mercury from contaminated soil. Environ. Sci. Technol. 2012, 46, 10342–10347. [Google Scholar]
- Li, J.; Liu, X.; Yu, H. The effect of relative humidity on mercury volatilization from water. Water Res. 2014, 58, 104–111. [Google Scholar] [CrossRef] [PubMed]
- Kannan, S.; Vijayan, P. The impact of carbon dioxide on mercury methylation in aquatic systems. Environ. Sci. Pollut. Res. 2016, 23, 12135–12142. [Google Scholar]
- Wu, Y.; Zhang, Y.; Zhang, C. The influence of carbon dioxide on the partitioning and mobility of mercury in environmental systems. Environ. Sci. Technol. 2017, 51, 7808–7816. [Google Scholar]
- Aamir, M.; Zaidi, S.M.A. DDoS attack detection with feature engineering and machine learning: The framework and performance evaluation. Int. J. Inf. Secur. 2019, 18, 761–785. [Google Scholar] [CrossRef]
- Zhu, L.; Husny, Z.J.B.M.; Samsudin, N.A.; Xu, H.; Han, C. Deep learning method for minimizing water pollution and air pollution in urban environment. Urban Clim. 2023, 49, 101486. [Google Scholar] [CrossRef]
- Martínez, J.; Saavedra, Á; García-Nieto, P.; Piñeiro, J.; Iglesias, C.; Taboada, J.; Sancho, J.; Pastor, J. Air quality parameters outliers detection using functional data analysis in the Langreo urban area (Northern Spain). Appl. Math. Comput. 2014, 241, 1–10. [Google Scholar] [CrossRef]
- Ali, P.J.M.; Faraj, R.H. Data normalization and standardization: A technical report. Mach. Learn. Tech. Rep. 2014, 1, 1–6. [Google Scholar]
- Molnar, C. Interpretable Machine Learning; Lulu.com: Morrisville, NC, USA, 2020. [Google Scholar]
- Catalano, M.; Galatioto, F.; Bell, M.; Namdeo, A.; Bergantino, A.S. Improving the prediction of air pollution peak episodes generated by urban transport networks. Environ. Sci. Policy 2016, 60, 69–83. [Google Scholar] [CrossRef]
- Wang, S.; Shi, J.; Yang, W.; Yin, Q. High and low frequency wind power prediction based on Transformer and BiGRU-Attention. Energy 2024, 288, 129753. [Google Scholar] [CrossRef]
- Freiesleben, T.; Grote, T. Beyond generalization: A theory of robustness in machine learning. Synthese 2023, 202, 1–28. [Google Scholar] [CrossRef]
- Sheikholeslami, S.; Meister, M.; Wang, T.; Payberah, A.H.; Vlassov, V.; Dowling, J. Autoablation: Automated parallel ablation studies for deep learning. In Proceedings of the 1st Workshop on Machine Learning and Systems, Online, 26 April 2021; pp. 55–61. [Google Scholar]
- Xiao, W.; Wang, C.; Liu, J.; Gao, M.; Wu, J. Optimizing Faulting Prediction for Rigid Pavements Using a Hybrid SHAP-TPE-CatBoost Model. Appl. Sci. 2023, 13, 12862. [Google Scholar] [CrossRef]














| Field | Method | Result | Refs. |
|---|---|---|---|
| Importance of Atmospheric Mercury | Interaction between different air pollution variables and mercury | Strong positive correlation between carbon monoxide (CO) and gaseous mercury (Hg) | [9] |
| Using Machine Learning Models for Data Prediction | LSTM model predicting air quality in the Beijing–Tianjin–Hebei region | MAE: 25.26 : 0.37 | [10] |
| Predicting air quality using RIDGE, SVR, RFR, ETR, and XGBOOST | PM2.5: 0.67 () PM10: 0.54 () NO2: 0.69 () | [2] | |
| Performance of LSTM, CNN, SVM, and RF models with non-temporal inputs (TSs) | CNN-TS: 0.412 (MAE) CNN-TS: 0.252 (MSE) | [11] | |
| Predicting Air Quality Index through LSTM-GRU | : 0.69 MAE: 36.12 RMSE: 57.77 | [14] | |
| Predict O3 and NO2 concentrations through Res-GCN-BiLSTM | O3 : 0.85 RMSE: 10.60 NO2 : 0.88 RMSE: 9.05 | [15] |
| Field | Method | Result | Refs. |
|---|---|---|---|
| Seasonal Variation in Mercury Components | Collected gaseous oxidized mercury (GOM) and elemental mercury (Hg) for sampling analysis | Concentration of gaseous elemental mercury (GEM) varies seasonally | [6] |
| Regional Impact of Mercury Components | Collected mercury (Hgp) and TGM samples in the Taiwan Strait | Atmospheric mercury may affect air quality in Taiwan | [3] |
| Simulation of ASGM impact on residents and miners | Global public faces 1.5 times the risk of ASGM miners | [8] | |
| Monitoring total gaseous mercury concentration (TGM) in Ho Chi Minh City, Vietnam | Tropical cyclone monsoons interact with TGM concentration and may alter TGM levels | [7] |
| Variable | Name | Description | Data Type | Update Frequency | Unit |
|---|---|---|---|---|---|
| Temp | Physical quantity representing air temperature | Float | Hourly | °C | |
| RH | Predicted probability of rainfall in meteorology | Float | Hourly | % | |
| PM2.5 | Fine particulate matter harmful to human health | Float | Hourly | ug/m3 | |
| CO2 | Major greenhouse gas contributing to global warming | Float | Hourly | ppm | |
| TGM | Chemical component affecting human health | Float | Hourly | ng/m3 | |
| Hg | Current atmospheric mercury index | Float | Hourly | ng/m3 | |
| Hg(t + 1) | Predicted atmospheric mercury index for the next hour | Float | Hourly | ng/m3 |
| Variables | Count | Min | Median | Mean | Max | STD |
|---|---|---|---|---|---|---|
| TGM | 1272 | 1.297 | 2.031 | 2.134 | 4.66 | 0.558 |
| Temp | 1272 | 23.262 | 28.445 | 29.104 | 38.735 | 3.04 |
| RH | 1272 | 34.354 | 77.025 | 74.306 | 94.254 | 12.718 |
| PM2.5 | 1272 | 1.003 | 32.938 | 35.057 | 264.416 | 19.347 |
| CO2 | 1272 | 390.312 | 421.638 | 426.938 | 529.913 | 22.038 |
| 1272 | 1.297 | 2.031 | 2.135 | 4.66 | 0.558 |
| Name | Model/Version |
|---|---|
| Operating System | Windows 10 22H2 |
| Processor | Intel Core i7-13700 |
| Memory | ADATA DDR4-3200 64G |
| SSD | Kingston KC3000 1TB |
| Graphics Card | Nvidia GeForce RTX 3060 |
| Model | Batch_Size | Epoch | Learning Rate | Num_Head | Key_Dim |
|---|---|---|---|---|---|
| GRU | 128 | 30 | 0.001 | - | - |
| LSTM | [1, 100] | - | [0, 0.01] | - | - |
| RNN | 100 | [100, 500] | 0.01 | - | |
| Transformer | 32 | 8 | 1 × 10−4 | 4 | 8 |
| BiGRU | 128 | 100 | 0.005 | - | - |
| Trans-BiGRU | 150 | 150 | 0.005 | 4 | 8 |
| Model | Batch_Size | Epoch | Learning Rate | Dense_Layer |
|---|---|---|---|---|
| Trans-BiGRU-QA | 32 | 100 | 0.0001 | 64 |
| Dense_layer(QA) | BiGRU layer | Num_head | Key_dim | |
| 32 | 64 | 4 | 64 |
| GRU | 0.0567 ± 7.63 × 10−4 | 0.0860 ± 3.82 × 10−4 | 0.69 |
| LSTM | 0.0939 ± 4.10 × 10−4 | 0.1260 ± 2.72 × 10−4 | 0.34 |
| RNN | 0.0930 ± 46.44 × 10−4 | 0.1197 ± 34.38 × 10−4 | 0.33 |
| Transformer | 0.0644 ± 19.54 × 10−4 | 0.0909 ± 22.14 × 10−4 | 0.66 |
| BiGRU | 0.0574 ± 39.94 × 10−4 | 0.0865 ± 38.49 × 10−4 | 0.69 |
| Trans-BiGRU | 0.0543 ± 18.29 × 10−4 | 0.0817 ± 22.44 × 10−4 | 0.67 |
| Trans-BiGRU-QA | 0.0509 ± 15.80 × 10−4 | 0.0787 ± 19.14 × 10−4 | 0.72 |
| Sum-sq | DF | F | PR (>F) | |
|---|---|---|---|---|
| Model | 0.020227 | 6.0 | 442.999226 | 1.590326 × 10−49 |
| Residual | 0.000479 | 63.0 | NaN | NaN |
| Group 1 | Group 2 | Mean Diff. | P-Adj | Lower | Upper | Reject |
|---|---|---|---|---|---|---|
| BiGRU | GRU | −0.00165 | 0.9 | −0.00518 | 0.00188 | False |
| BiGRU | LSTM | 0.03761 | 0.001 | 0.03407 | 0.04114 | True |
| BiGRU | RNN | 0.03616 | 0.001 | 0.03263 | 0.03969 | True |
| BiGRU | Trans-BiGRU | 0.00223 | 0.9 | −0.00131 | 0.00576 | False |
| BiGRU | Trans-BiGRU-QA | −0.00587 | 0.001 | −0.00941 | −0.00234 | True |
| BiGRU | Transformer | −0.00473 | 0.002 | −0.00826 | −0.00119 | True |
| GRU | LSTM | 0.03926 | 0.001 | 0.03572 | 0.04279 | True |
| GRU | RNN | 0.03781 | 0.001 | 0.03427 | 0.04134 | True |
| GRU | Trans-BiGRU | 0.00388 | 0.622 | −0.00017 | 0.00794 | False |
| GRU | Trans-BiGRU-QA | −0.00421 | 0.013 | −0.00825 | −0.00016 | True |
| GRU | Transformer | −0.00308 | 0.239 | −0.00713 | 0.00098 | False |
| LSTM | RNN | −0.00145 | 0.9 | −0.00548 | 0.00258 | False |
| LSTM | Trans-BiGRU | −0.03538 | 0.001 | −0.03942 | −0.03135 | True |
| LSTM | Trans-BiGRU-QA | −0.04346 | 0.001 | −0.04749 | −0.03942 | True |
| LSTM | Transformer | −0.04233 | 0.001 | −0.04637 | −0.03830 | True |
| RNN | Trans-BiGRU | −0.03393 | 0.001 | −0.03796 | −0.02989 | True |
| RNN | Trans-BiGRU-QA | −0.04201 | 0.001 | −0.04605 | −0.03798 | True |
| RNN | Transformer | −0.04088 | 0.001 | −0.04491 | −0.03684 | True |
| Trans-BiGRU | Trans-BiGRU-QA | −0.00808 | 0.001 | −0.1211 | −0.00404 | True |
| Trans-BiGRU | Transformer | −0.00695 | 0.001 | −0.01098 | −0.0029 | True |
| Trans-BiGRU-QA | Transformer | 0.00113 | 0.9 | −0.00290 | 0.00517 | False |
| MAE | RMSE | |
|---|---|---|
| GRU | 0.0567 ± 7.63 × 10−4 | 0.0860 ± 3.82 × 10−4 |
| LSTM | 0.0939 ± 4.10 × 10−4 | 0.1260 ± 2.72 × 10−4 |
| RNN | 0.0930 ± 46.44 × 10−4 | 0.1197 ± 34.38 × 10−4 |
| Transformer | 0.0644 ± 19.54 × 10−4 | 0.0909 ± 22.14 × 10−4 |
| BiGRU | 0.0574 ± 39.94 × 10−4 | 0.0865 ± 38.49 × 10−4 |
| Trans-BiGRU | 0.0543 ± 18.29 × 10−4 | 0.0817 ± 22.44 × 10−4 |
| Trans-BiGRU-QA | 0.0509 ± 15.80 × 10−4 | 0.0787 ± 19.14 × 10−4 |
| MAE | RMSE | Equation | ||
|---|---|---|---|---|
| Trans-BiGRU-QA | 0.0509 | 0.0787 | 0.72 | (M) |
| Trans-BiGRU | 0.0543 | 0.0817 | 0.67 | (M, {C}) |
| BiGRU-QA | 0.0580 | 0.0871 | 0.68 | (M, {A}) |
| Trans-QA | 0.0578 | 0.0840 | 0.71 | (M, {B}) |
| BiGRU | 0.0574 | 0.0865 | 0.69 | (M, {A, C}) |
| Variable | Name | Description | Data Type |
|---|---|---|---|
| TOTAL | All natural gas supplies | integer | |
| RU | Russian natural gas supply | float | |
| LNG | LNG supply | float | |
| PRO | Amount of natural gas produced | float | |
| AZ | Azerbaijan’s natural gas supplies | float | |
| DZ | Algeria’s natural gas supplies | integer | |
| NO | Norwegian natural gas supplies | float | |
| LY | Libyan natural gas supply | float | |
| TR | Natural gas supplies in the Netherlands | float | |
| RU_from_storage | Natural gas supplies from Russian storage | float | |
| LNG_from_storage | Natural gas supply from LNG storage | float | |
| PRO_from_storage | Natural gas supply from production storage | integer | |
| AZ_from_storage | Natural gas supplies from Azerbaijan storage | integer | |
| DZ_from_storage | Natural gas supplies from Algerian storage | integer | |
| NO_from_storage | Natural gas supplies from Norwegian storage | float | |
| RS_from_storage | Natural gas supplies from Russian storage | float | |
| LY_from_storage’ | Natural gas supplies from Libyan storage | float | |
| TR_from_storage | Natural gas supplies from Turkish storage | float | |
| house_heating | Natural gas heating for homes | float | |
| house_heating | Natural gas heating for homes (next day) | float |
| MAE | RMSE | ||
|---|---|---|---|
| Trans-BiGRU-QA | 0.0614 | 0.0888 | 0.69 |
| Trans-BiGRU | 0.0621 | 0.0904 | 0.65 |
| BiGRU-QA | 0.0682 | 0.1003 | 0.66 |
| Trans-QA | 0.0627 | 0.0945 | 0.68 |
| BiGRU | 0.0754 | 0.1005 | 0.67 |
Disclaimer/Publisher’s Note: The statements, opinions and data contained in all publications are solely those of the individual author(s) and contributor(s) and not of MDPI and/or the editor(s). MDPI and/or the editor(s) disclaim responsibility for any injury to people or property resulting from any ideas, methods, instructions or products referred to in the content. |
© 2024 by the authors. Licensee MDPI, Basel, Switzerland. This article is an open access article distributed under the terms and conditions of the Creative Commons Attribution (CC BY) license (https://creativecommons.org/licenses/by/4.0/).
Share and Cite
Shih, D.-H.; Chung, F.-I.; Wu, T.-W.; Wang, B.-H.; Shih, M.-H. Advanced Trans-BiGRU-QA Fusion Model for Atmospheric Mercury Prediction. Mathematics 2024, 12, 3547. https://doi.org/10.3390/math12223547
Shih D-H, Chung F-I, Wu T-W, Wang B-H, Shih M-H. Advanced Trans-BiGRU-QA Fusion Model for Atmospheric Mercury Prediction. Mathematics. 2024; 12(22):3547. https://doi.org/10.3390/math12223547
Chicago/Turabian StyleShih, Dong-Her, Feng-I. Chung, Ting-Wei Wu, Bo-Hao Wang, and Ming-Hung Shih. 2024. "Advanced Trans-BiGRU-QA Fusion Model for Atmospheric Mercury Prediction" Mathematics 12, no. 22: 3547. https://doi.org/10.3390/math12223547
APA StyleShih, D.-H., Chung, F.-I., Wu, T.-W., Wang, B.-H., & Shih, M.-H. (2024). Advanced Trans-BiGRU-QA Fusion Model for Atmospheric Mercury Prediction. Mathematics, 12(22), 3547. https://doi.org/10.3390/math12223547

