Multi-Level Network Topology and Time Series Multi-Scenario Optimization Planning Method for Hybrid AC/DC Distribution Systems in Data Centers
Abstract
1. Introduction
2. Multi-Level Network Topology for Hybrid AC/DC Distribution Systems in Data Centers
2.1. Adaptability Analysis of AC/DC Distribution System Access in Data Centers
- (1)
- Internal factor
- a.
- Economic impact
- b.
- Technical impact
- (2)
- External factors
2.2. Multi-Level Network Topology Design for AC/DC Distribution Systems in Data Centers
- (1)
- Configuration of Tier A or Tier III/IV data centers
- (2)
- Configuration of Tier B or Tier III/IV data centers
- (3)
- Configuration of Tier C or Tier III/IV data centers
3. Time Series Multi-Scenario Planning Model for Hybrid AC/DC Distribution Systems in Data Center
3.1. Model Objective Function
3.2. Model Constraints
4. Solution of a Time Series Multi-Scenario Planning Model for Hybrid AC/DC Distribution Systems in Data Centers
4.1. Solution Methodology
- (1)
- The degree of crowding
- (2)
- Elite retention strategy
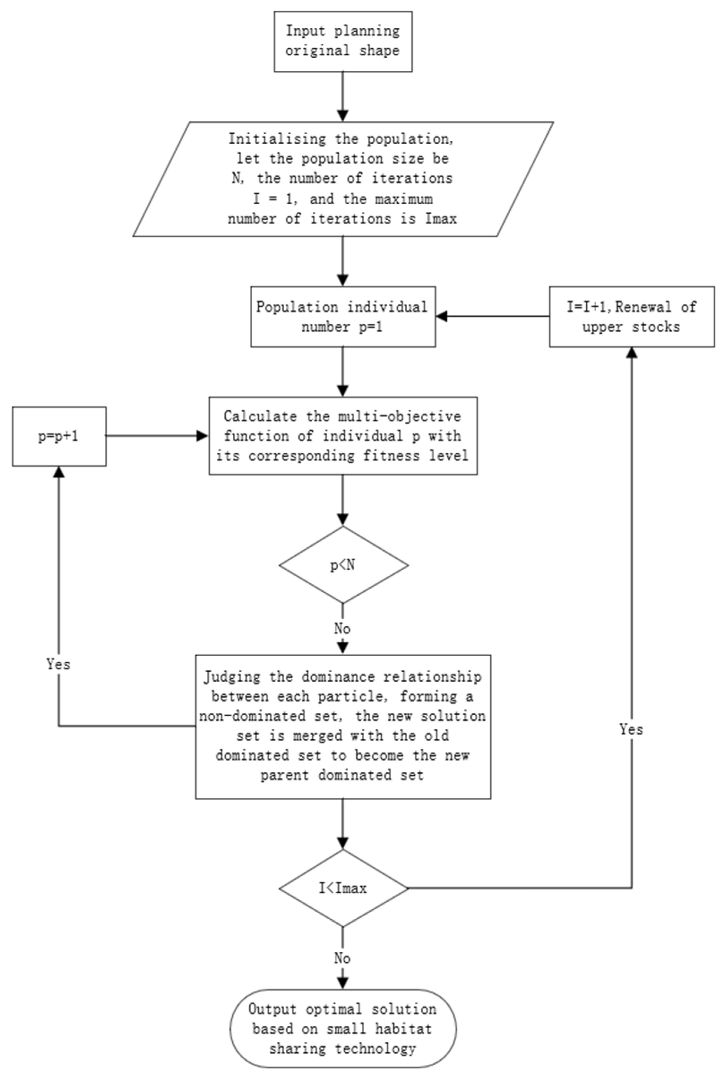
4.2. Planning Process
5. Simulation Analysis
5.1. Example of Topology Evolution of AC/DC Distribution Systems in Data Centers
- (1)
- Single-stage planning
- (2)
- Multi-stage planning
5.2. Example Overview and Parameter Setting
5.3. Planning Result Analysis
5.4. Application of Practical Engineering
6. Conclusions
Author Contributions
Funding
Data Availability Statement
Conflicts of Interest
References
- Yu, X.; Song, F.; Zhou, Y.; Liang, H. Investigations on the Impact of New Infrastructure on Electricity Forecast and Power System Planning during the 14th Five-Year Period. Electr. Power 2021, 54, 11–17. [Google Scholar]
- Feng, C.; Wang, Y.; Chen, Q.; Zhang, X.; Luo, G. Review of energy management for data centers in energy internet. Electr. Power Autom. Equip. 2020, 40, 1–9. [Google Scholar]
- Wu, J. Discussion on the application of high-voltage DC UPS power supply system in data centre. Autom. Appl. 2018, 100–101. [Google Scholar]
- Zou, C.; Wei, R.; Feng, J. Current status and application prospects of flexible DC power transmission. South. Power Grid Technol. 2022, 16, 1–7. [Google Scholar]
- Zu, L.-F.; Hu, S.-Q.; Dong, C.-Y. Sub-module fault simulation method for flexible direct current dynamic simulation platform. Power Electron. Technol. 2020, 54, 42–45. [Google Scholar]
- Ren, J.; Yang, P. Suggestions on the construction and development of the whole life cycle data management framework system of nuclear power plants. China Eng. Sci. 2022, 24, 8–9. [Google Scholar]
- Jing, G.; Zhang, A.; Zhang, H.; Huang, J.; Sun, S. Review on Network Topology and Fault Diagnosis Technology of DC Distribution Network. In Proceedings of the 2019 14th IEEE Conference on Industrial Electronics and Applications (ICIEA), Xi’an, China, 19–21 June 2019; pp. 1681–1685. [Google Scholar]
- Yang, J.; Liu, Y.; Su, W. Study on DC fault characteristics of Suzhou Tongli ±10kV flexible DC distribution system. Power Eng. Technol. 2021, 40, 113–120. [Google Scholar]
- Liu, Z.; Liu, H.; Zhang, K.; Shi, S. Single-end fault location technique for DC distribution lines based on network topology and measured traveling waves. In Proceedings of the 2022 China International Conference on Electricity Distribution (CICED), Changsha, China, 7–8 September 2022; pp. 1217–1221. [Google Scholar]
- Ahmed, H.M.A.; Salama, M.M.A. Energy management of AC-DC hybrid distribution systems considering network reconfiguration. IEEE Trans. Power Syst. 2019, 34, 4583–4594. [Google Scholar] [CrossRef]
- Yang, F.; Zhang, Z.; Li, Z. Research on reactive power voltage control strategy for hybrid AC-DC distribution network based on two-stage robust optimization model. Proc. CSEE 2019, 39, 4764–4774. [Google Scholar]
- Wawrzola, G. Challenges of DC data center power distribution protection. In Proceedings of the 13th International Conference on Development in Power System Protection, Edinburgh, UK, 7–10 March 2016. [Google Scholar]
- Kang, W.-T.; He, K.; Lei, Y.; Li, H.-B.; Xie, Q.; Chen, Y.; Chen, X.-Y. A novel LVDC superconducting power distribution system for data center with power quality improvement and loss reduction. IEEE Trans. Appl. Supercond. 2021, 31, 5402604. [Google Scholar] [CrossRef]
- Yu, L.; Liu, P.; Li, Y.; Luo, J. Research on new electric power data center based on dc power supply and distribution technology. In Proceedings of the IEEE International Conference on Power Systems and Electrical Technology (PSET), Aalborg, Denmark, 13–15 October 2022. [Google Scholar]
- Haro-Larrode, M.; Bergna-Diaz, G.; Eguia, P.; Santos-Mugica, M. On the tuning of fractional order resonant controllers for a voltage source converter in a weak ac grid context. IEEE Access 2021, 9, 52741–52758. [Google Scholar] [CrossRef]
- Wang, Y.; Han, Y.; Shen, J.; Han, K.; Li, J.; Ji, W.; Li, H.; Jing, R.; Hua, H.; Wang, D.; et al. Data center integrated energy system for sustainability: Generalization, approaches, methods, techniques, and future perspectives. Innov. Energy 2024, 1, 100014–100055. [Google Scholar] [CrossRef]
- Chen, Y.; Shi, K.; Chen, M.; Xu, D. Data center power supply systems: From grid edge to point-of-load. IEEE J. Emerg. Sel. Top. Power Electron. 2023, 11, 2441–2456. [Google Scholar] [CrossRef]
- Han, X.; Qu, L.; Wang, C.; Cui, K.; Yu, Z.; Cui, J. onstruction and comprehensive evaluation of a full DC power supply system in data centers. Zhejiang Electr. Power 2024, 43, 75–83. [Google Scholar]
- Ahmed, M.H.; Fei, C.; Lee, F.C.; Li, Q. Single-Stage High-Efficiency 48/1 V Sigma Converter with Integrated Magnetics. IEEE Trans. Ind. Electron. 2020, 67, 192–202. [Google Scholar] [CrossRef]
- Singh, P.; Ahladas, S.J.; Becker, W.D.; Bosco, F.E.; Corrado, J.P.; Goth, G.F.; Iruvanti, S.; Nobile, M.A.; Notohardjono, B.D.; Quick, J.H.; et al. A power, packaging, and cooling overview of the INW eServer z900. IBM J. Res. Dev. 2002, 46, 711–738. [Google Scholar] [CrossRef]
- Al-Obaidi, N.A.; Abbas, R.A.; Khazaal, H.F. A Review of Non-Isolated Bidirectional DC-DC Converters for Hybrid Energy Storage System. In Proceedings of the 2022 5th International Conference on Engineering Technology and its Applications (IICETA), Al-Najaf, Iraq, 10–14 October 2016; pp. 248–253. [Google Scholar]
- Fang, J.; Yang, J.; Fan, A. AC/DC distribution network planning based on flexibility time series. Electr. Energy Manag. Technol. 2018, 15, 17–24. [Google Scholar]











| Serial Number | GB50174 | The Uptime Institute | Power Supply Configuration Method |
|---|---|---|---|
| 1 | C (basic type) | Tier I basic data center | UPS Standalone Configuration + Single Mains |
| 2 | B (redundancy type) | Redundancy of Tier II infrastructure components | N + 1 parallel redundant UPS configuration + Dual utility or one utility one diesel power generation |
| 3 | A (fault tolerance type) | Tier III infrastructure is simultaneously repairable | (N + 1) parallel redundant UPS + Dual utility power supply configuration + diesel power generation |
| Tier IV Infrastructure Fault Tolerance | Dual bus power configuration with 2N redundant UPS + diesel power generation |
| Items | Parameters |
|---|---|
| Cost coefficients | , e.g., |
| Rated capacities installed | |
| Length of lines, and line parameters | , , |
| Converter parameters | , , , |
| Phase | DC Load Penetration in Data Center | Busbar DC Retrofit | Line DC Retrofit | New Lines |
|---|---|---|---|---|
| I | 10%, 20% 30%, 40% | N/A | N/A | N/A |
| II | 50%, 60% | Bus6 | 5–6 | N/A |
| III | 70% | Bus5, Bus7, Bus8 | 1–5, 5–7, 5–8 | 4–7 (DC), 7–8 (DC) |
| IV | 80% | Bus9, Bus10Bus13 | 9–10, 10–13 | 11–13 (DC) |
| Node | Proportion of DC Load in Data Center | Node | Proportion of DC Load in Data Center |
|---|---|---|---|
| 1 | 0% | 17 | 100% |
| 2 | 50% | 18 | 50% |
| 3 | 20% | 19 | 60% |
| 4 | 30% | 20 | 50% |
| 5 | 40% | 21 | 20% |
| 6 | 60% | 22 | 40% |
| 7 | 60% | 23 | 80% |
| 8 | 20% | 24 | 60% |
| 9 | 10% | 25 | 50% |
| 10 | 20% | 26 | 40% |
| 11 | 20% | 27 | 50% |
| 12 | 50% | 28 | 10% |
| 13 | 60% | 29 | 60% |
| 14 | 20% | 30 | 60% |
| 15 | 10% | 31 | 70% |
| 16 | 50% | 32 | 50% |
| Distributed Generation Configuration (Node (Distributed Generation Type, Capacity (kVA))) | Distributed Generation Capacity (kVA) | DC Modified Circuit | New Lines |
|---|---|---|---|
| 7 (PV, 60) 13 (WT, 180) 17 (WT, 180) 20 (PV, 120) 23 (WT, 240) 24 (PV, 240) 27 (PV, 120) 29 (PV, 120) 31 (WT, 240) | WT: 840 PV: 660 Total capacity: 1500 | 12–13 16–17 19–20 22–23 23–24 29–30 30–31 | 33–1 (AC) 34–10 (AC) 35–17 (DC) 36–31 (DC) 37–24 (DC) |
| Target Items | Value |
|---|---|
| Cost of annual investment operation and maintenance of distributed generation/($ million) | 146.34 |
| Cost of line DC conversion and new line construction/($ million) | 1.325 |
| Cost of converter connected to grid-connected distributed power generation/($ million) | 0.32 |
| Cost of converter connected to load/($ million) | 3.102 |
| Cost of converter on DC line in data center/($ million) | 26.6 |
| Annual economic cost/($ million) | 177.6870 |
| Annual active power loss/(MW·h) | 884.12 |
| Annual average voltage stability index | 0.062 |
| Distributed Generation Configuration (Node (Distributed Generation Type, Capacity (kVA))) | Distributed Generation Capacity (kVA) | DC Modified Circuit | New Lines |
|---|---|---|---|
| 7 (WT, 240) 13 (WT, 120) 16 (PV, 120) 18 (WT, 60) 23 (PV, 180) 24 (WT, 60) 29 (PV, 120) 31 (PV, 60) | WT: 600 PV: 480 Total capacity: 1080 | / | 33–3 (AC) 34–17 (AC) 35–13 (AC) 36–7 (AC) 37–27 (AC) |
| Target Items | Consider DC Retrofit and DC New Build | Exclude DC Retrofit and DC New Build |
|---|---|---|
| Cost of annual investment operation and maintenance of distributed generation/($ million) | 146.34 | 134.92 |
| Cost of line DC conversion and new line construction/($ million) | 1.325 | 1.283 |
| Cost of converter connected to grid-connected distributed power generation/($ million) | 0.32 | 23.34 |
| Cost of converter connected to load/($ million) | 3.102 | 24.245 |
| Cost of converters on DC system lines/($ million) | 26.6 | 0 |
| Annual economic cost/($ million) | 177.6870 | 183.7880 |
| Annual active power loss/(MW·h) | 884.12 | 1223.45 |
| Annual average voltage stability index | 0.062 | 0.091 |
| Substation | Bus Line | Feeder Number | Maximum Annual Load Rate % | Link Number | Maximum Annual Load Rate % | Evaluation and Suggestion |
|---|---|---|---|---|---|---|
| Substation A | 10 kV line 722 | 123 | 68.09 | 121 | 41.47 | At present, the 10 kV line 707 and the 10 kV line 717 have adopted the soft straightening technology and are operating well, provides technical support for the development and promotion of DC interconnection technology |
| 10 kV line 707 | 124 | 85.34 | 122 | 54.18 | ||
| 10 kV line 729 | 132 | 12.05 | 170 | 7.41 | ||
| 10 kV line 714 | 133 | 25.17 | 171 | 33.32 | ||
| 10 kV line 719 | 136 | 77.70 | 137 | 63.64 | ||
| Substation B | 10 kV line 742 | 170 | 7.41 | 132 | 12.05 | |
| 10 kV line 716 | 171 | 33.32 | 133 | 25.17 | ||
| Substation C | 10 kV line 706 | 251 | 57.12 | 252 | 76.63 | |
| Substation D | 10 kV line 717 | 248 | 78.3 | 247 | 55.98 |
Disclaimer/Publisher’s Note: The statements, opinions and data contained in all publications are solely those of the individual author(s) and contributor(s) and not of MDPI and/or the editor(s). MDPI and/or the editor(s) disclaim responsibility for any injury to people or property resulting from any ideas, methods, instructions or products referred to in the content. |
© 2025 by the authors. Licensee MDPI, Basel, Switzerland. This article is an open access article distributed under the terms and conditions of the Creative Commons Attribution (CC BY) license (https://creativecommons.org/licenses/by/4.0/).
Share and Cite
Chen, B.; Zhang, Y.; Liang, H. Multi-Level Network Topology and Time Series Multi-Scenario Optimization Planning Method for Hybrid AC/DC Distribution Systems in Data Centers. Electronics 2025, 14, 264. https://doi.org/10.3390/electronics14020264
Chen B, Zhang Y, Liang H. Multi-Level Network Topology and Time Series Multi-Scenario Optimization Planning Method for Hybrid AC/DC Distribution Systems in Data Centers. Electronics. 2025; 14(2):264. https://doi.org/10.3390/electronics14020264
Chicago/Turabian StyleChen, Bing, Yongjun Zhang, and Handong Liang. 2025. "Multi-Level Network Topology and Time Series Multi-Scenario Optimization Planning Method for Hybrid AC/DC Distribution Systems in Data Centers" Electronics 14, no. 2: 264. https://doi.org/10.3390/electronics14020264
APA StyleChen, B., Zhang, Y., & Liang, H. (2025). Multi-Level Network Topology and Time Series Multi-Scenario Optimization Planning Method for Hybrid AC/DC Distribution Systems in Data Centers. Electronics, 14(2), 264. https://doi.org/10.3390/electronics14020264
