A Comprehensive Commercialization Framework for Nanocomposites Utilizing a Model-Based Systems Engineering Approach
Abstract
1. Introduction
1.1. The Complexity of Commercializing Nanocomposites
1.2. The ZT-CFRP Technology and the National NSF I-Corps Teams Program
2. Methodology
2.1. Market Analysis Overview (i.e., the Lean LaunchPad Approach)
2.2. Systems Analysis Overview (i.e., a Model-Based Systems Engineering Methodology)
- Defining requirements.
- From requirements, requirements diagrams are created.
- Requirements are further described by use cases.
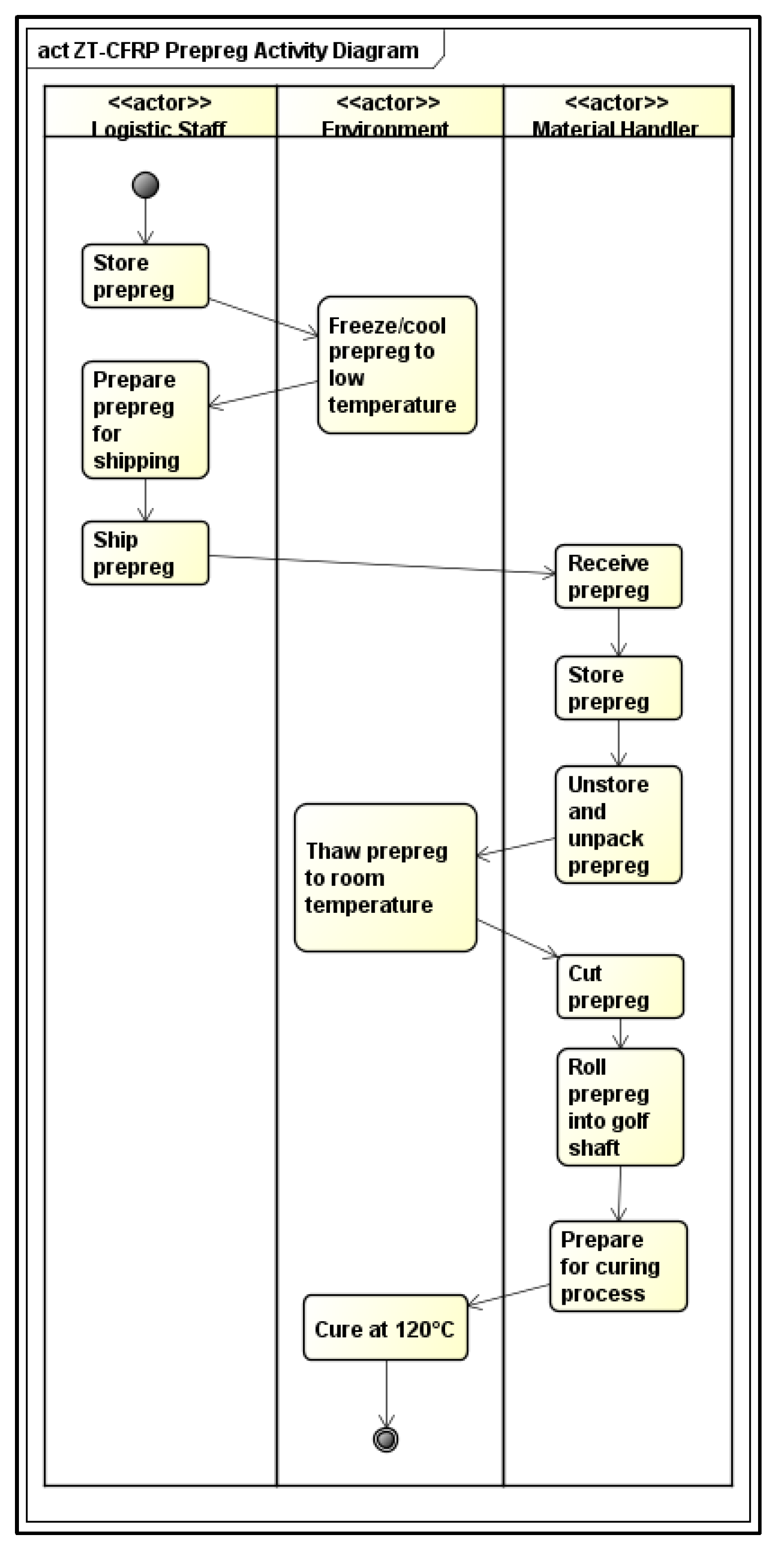
- Each Use Case is further specified using activity diagrams.
- Requirements, use cases and activity diagrams are used to build block definition diagrams (bdds).
- Moving from black-box to white-box views, blocks from bdds are decomposed to internal block diagrams (ibds).
- Requirement diagrams, bdds and ibds can be used to define constraints/performance parametric diagrams.
- Bdds, ibds, and use case models are used as the basis of Scenario Sequence Diagrams.
- Ibds and activity diagrams can be used as the basis of Interaction State Diagrams.
- In summary, this MBSE methodology helps to determine the stakeholders and their requirements, the system domain, the system requirements, as well as behavioral, structural (e.g., logical and physical) and parametrical information of the technology.
2.3. Engineering Analysis Overview
3. Results
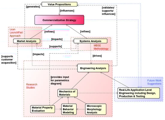
3.1. The Proposed Commercialization Framework
3.2. Framework Validation
- A team lead that coordinates and overlooks the different analyses.
- A market analyst with background knowledge of the Lean LaunchPad approach that performs the market analysis (note that during the interviews, it is important that at least two people are present: one as the interview lead and question-asker, and one to take notes).
- A systems analyst with background knowledge in MBSE that performs the system analysis and develops the system architecture/model. A test engineer with deep background knowledge of the technology to develop a prototype and perform necessary tests.
4. Discussion
4.1. Compariosn between Lean LaunchPad Approach and the Proposed Framework
4.2. Comparison to Other High Technology Commercialization Frameworks
4.3. Limitations of the Proposed Framework
4.4. A MBSE Model for the Proposed Framework
5. Conclusions
Author Contributions
Funding
Institutional Review Board Statement
Informed Consent Statement
Data Availability Statement
Acknowledgments
Conflicts of Interest
Disclosure
Appendix A
| Interview Question | Answer/Notes |
|---|---|
| What is your name, job title and affiliation? | |
| How long have you been working in your current position? | |
| Do you have direct decision power over the integration of new materials in a product? | |
| What kind of products does your company produce? | |
| What challenges do you have with your current materials? | |
| How does the general ecosystem look within your industry and where is your organization positioned within the value chain? | |
| What properties are you usually looking for in a new material? | |
| What kinds of properties would the ideal material have? | |
| How do you become informed about new technology invention and how do you evaluate them? | |
| How critical is the price point of a new material? | |
| Have you had any kind of experience with nanotechnologies/-materials? | |
| Are you using prepreg materials? | |
| How much prepreg/material are you generally using for your products? | |
| What is your production speed? | |
| Do you or your suppliers have to comply to any regulations? | |
| How long is your product development time? | |
| How conservative is your industry for new inventions? | |
| What are general quality control requirements for your suppliers? |
Appendix B
- Increased material strength and toughness will enable the use of lower-grade carbon fiber while achieving equivalent performance to that of high-grade carbon fiber, which results in a significant cost reduction and less export control limitations associated with some high-grade carbon fiber.
- Increased material strength will enable the manufacturing of ultra-lightweight, high-performing golf shafts for increased swing speed, hitting distance, and control.
- Structural weight savings of 20% reduce operational costs by ~10%.
- Improvements of 50% in ILSS reduce repair costs of structural composites by ~20%.
- Removing metal mesh reduces airplane weight by 454 kg (1000 lbs.).
- Currently, metal meshes are used for composite parts for lightning strike protection, which adds additional weight to the aircraft.
- There is a large need for weight reduction in aircraft for competitive advantages.
- The repair cost for composite parts on aircraft is very high due to the long repair time, which results in long downtimes for the aircraft.
- Being able to eliminate the metal mesh (454 kg) for an A320 aircraft could save ~ USD 430,000 in fuel savings per service life (30 years) of an aircraft at a jet fuel cost of USD 1.91/gallon, with the assumption that “100 kg of excess weight requires an additional 5000 kg of fuel per year per aircraft” (p.13) [42]. Based on a list price of USD 101.0 million [43], this would be a saving of over 4%.
- Increased material strength together with improved electrical and thermal conductivity will enable improved applications that result in lower vehicle weight and, therefore, lower fuel/energy consumption.
Appendix C




References
- AlOmari, A.S.; Al-Athel, K.S.; Arif, A.F.M.; Al-Sulaiman, F.A. Experimental and Computational Analysis of Low-Velocity Impact on Carbon-, Glass- and Mixed-Fiber Composite Plates. J. Compos. Sci. 2020, 4, 148. [Google Scholar] [CrossRef]
- Kandare, E.; Khatibi, A.A.; Yoo, S.; Wang, R.; Ma, J.; Olivier, P.; Gleizes, N.; Wang, C.H. Improving the through-thickness thermal and electrical conductivity of carbon fibre/epoxy laminates by exploiting synergy between graphene and silver nano-inclusions. Compos. Part A Appl. Sci. Manuf. 2015, 69, 72–82. [Google Scholar] [CrossRef]
- Rider, A.N. 6.12 Hierarchical Nanocomposites/Multi-Scale Composites. In Comprehensive Composite Materials II; Beaumont, P.W.R., Zweben, C.H., Eds.; Elsevier: Oxford, UK, 2018; pp. 352–379. [Google Scholar]
- Spitalsky, Z.; Tasis, D.; Papagelis, K.; Galiotis, C. Carbon nanotube–polymer composites: Chemistry, processing, mechanical and electrical properties. Prog. Polym. Sci. 2010, 35, 357–401. [Google Scholar] [CrossRef]
- Kordas, K. Grand Challenges in Translational Materials Research. Front. Mater. 2017, 4, 38. [Google Scholar] [CrossRef]
- Hsiao, K.-T.; Hickman, G. Method for Manufacturing Nano-Structurally Aligned Multi-Scale Composites. WO/2015/017321, 5 February 2015. [Google Scholar]
- Kirmse, S.; Hsiao, K.-T. Enhancing the Interlaminar Shear Strength of Unidirectional Carbon Fiber Reinforced Plastic (CFRP) Laminate Using a Nanofiber Z-Threading Strategy. In Proceedings of the Composites and Advanced Materials Expo (CAMX) 2018, Dallas, TX, USA, 15–18 October 2018. TP18--0499. [Google Scholar]
- Scruggs, A.M.; Kirmse, S.; Hsiao, K.-T. Enhancement of Through-Thickness Thermal Transport in Unidirectional Carbon Fiber Reinforced Plastic Laminates due to the Synergetic Role of Carbon Nanofiber Z-Threads. J. Nanomater. 2019, 2019, 8928917. [Google Scholar] [CrossRef]
- Kirmse, S. Interlaminar Shear Strength Enhancement of Unidirectional Carbon Fiber Reinforced Plastic Laminates Using a Carbon Nanofiber Z-Threading Technique. Master’s Thesis, University of South Alabama, Mobile, AL, USA, July 2018. [Google Scholar]
- Kirmse, S.; Ranabhat, B.; Hsiao, K.-T. Experimental and analytical investigation on the interlaminar shear strength of carbon fiber composites reinforced with carbon nanofiber z-threads. Mater. Today Commun. 2020, 25, 101512. [Google Scholar] [CrossRef]
- Scruggs, A.M.; Henderson, K.; Hsiao, K.-T. Characterization of Electrical Conductivity of a Carbon Fiber Reinforced Plastic Laminate Reinforced With Z-Aligned Carbon Nanofibers. In Proceedings of the Composites and Advanced Materials Expo (CAMX) 2016, Anaheim, CA, USA, 26–29 September 2016. TP16--0137. [Google Scholar]
- Rossini, A. Bridging the Technological “Valley of Death”. Available online: https://www.pwc.no/en/bridging-the-technological-valley-of-death.html (accessed on 19 August 2021).
- Mai, T. Technology Readiness Level. Available online: https://www.nasa.gov/directorates/heo/scan/engineering/technology/txt_accordion1.html (accessed on 19 August 2021).
- The National Science Foundation’s Innovation Corps (I-Corps™). Available online: https://www.nsf.gov/news/special_reports/i-corps/ (accessed on 19 August 2021).
- Blank, S. Steve Blank Startup Tools. Available online: https://steveblank.com/ (accessed on 19 August 2021).
- Ries, E. The Lean Startup: How Today’s Entrepreneurs Use Continuous Innovation to Create Radically Successful Businesses; Crown Business: New York, NY, USA, 2011. [Google Scholar]
- Harms, R.; Marinakis, Y.; Walsh, S.T. Lean startup for materials ventures and other science-based ventures: Under what conditions is it useful? Transl. Mater. Res. 2015, 2, 035001. [Google Scholar] [CrossRef][Green Version]
- Maine, E.; Seegopaul, P. Accelerating advanced-materials commercialization. Nat. Mater. 2016, 15, 487–491. [Google Scholar] [CrossRef] [PubMed]
- Liu, D. Systems Engineering: System Design Principles and Models; CRC Press: Boca Raton, FL, USA, 2016. [Google Scholar]
- Hart, L.E. Introduction to Model-Based System Engineering (MBSE) and SysML. In Proceedings of the Delaware Valley INCOSE Chapter Meeting, Mt. Laurel, NJ, USA, 30 July 2015. [Google Scholar]
- INCOSE UK, Why MBSE? (Z9). Issue 1.0. January 2012. Available online: https://www.yumpu.com/en/document/view/32817438/open-incose-uk-chapter (accessed on 16 November 2021).
- Denzin, N.K.; Lincoln, Y.S. The SAGE Handbook of Qualitative Research, 4th ed.; SAGE Publications, Inc.: Thousand Oaks, CA, USA, 2011. [Google Scholar]
- Kirmse, S.; Kim, K.; Ranabhat, B.; Hsiao, K.-T. Effects of Carbon Nanofiber Z-Threads on the Longitudinal Compressive Strength of Unidirectional CFRP Laminates. In Proceedings of the Society for the Advancement of Material and Process Engineering (SAMPE) 2019, Charlotte, NC, USA, 20–23 May 2019. TP19--1531. [Google Scholar]
- Osterwalder, A.; Pigneur, Y. Business Model Generation; John Wiley & Sons, Inc.: Chichester, UK, 2010. [Google Scholar]
- Osterwalder, A.; Pigneur, Y.; Bernarda, G.; Smith, A. Value Proposition Design; John Wiley & Sons, Inc.: New York, NY, USA, 2014. [Google Scholar]
- Blank, S.; Dorf, B. The Startup Owner’s Manual: The Step-by-Step Guide for Building a Great Company, 1st ed.; K&S Ranch Inc.: Pescadero, CA, USA, 2012. [Google Scholar]
- INCOSE Technical Operations. INCOSE Systems Engineering Vision 2020; INCOSE-TP-2004-004-02, Version 2.03; International Council on Systems Engineering (INCOSE): San Diego, CA, USA, 2007. [Google Scholar]
- Weilkiens, T.; Lamm, J.G.; Roth, S.; Walker, M. Model-Based System Architecture; John Wiley & Sons, Inc.: Hoboken, NJ, USA, November 2015. [Google Scholar]
- Cloutier, R.J. Module 5/6: Modeling with SysML. Lecture in SE 606: Systems Architecture and Modeling. 2019; [PowerPoint Presentation]. [Google Scholar]
- Reed Integration Inc. CSEP Exam Success Sheet; Reed, B., Ed.; Reed Integration, Inc.: Suffolk, VA, USA, 2016; ASIN: B003AKSVDA; Available online: https://www.amazon.com/CSEP-Exam-Success-Sheet-Integration/dp/B003AKSVDA (accessed on 16 November 2021).
- Kirmse, S.; Ranabhat, B.; Hsiao, K.-T. A Preliminary Study of the Electrical and Interlaminar Shear Properties of a Porous CFRP Composite Laminate Containing Carbon Nanofiber Z-Threads. In Proceedings of the Composites and Advanced Materials Expo (CAMX) 2019, Anaheim, CA, USA, 23–26 September 2019. TP19--0773. [Google Scholar]
- Kirmse, S. Towards the Commercialization of a Carbon Fiber Composite Reinforced with Carbon Nanofiber Z Threads Utilizing a Hybrid Lean LaunchPad/Model-Based Systems Engineering Approach. Ph.D. Thesis, University of South Alabama, Mobile, AL, USA, December 2019. [Google Scholar]
- Hsiao, K.-T.; Scruggs, A.M.; Brewer, J.S.; Hickman, G.J.S.; McDonald, E.E.; Henderson, K. Effect of carbon nanofiber z-threads on mode-I delamination toughness of carbon fiber reinforced plastic laminates. Compos. Part A Appl. Sci. Manuf. 2016, 91, 324–335. [Google Scholar] [CrossRef]
- Scruggs, A.M. Enhancement of Through-Thickness Electrical Conductivity Due to Carbon Nanofiber Z-Threads in Unidirectional Carbon Fiber Reinforced Plastic Laminates. Master’s Thesis, University of South Alabama, Mobile, AL, USA, May 2018. [Google Scholar]
- Bayat, F.; Hsiao, K.-T. Mechanical behavior modeling of unidirectional carbon fiber reinforced polymer composites reinforced with z-directional nanofibers. In Proceedings of the Society for the Advancement of Material and Process Engineering (SAMPE) 2018, Long Beach, CA, USA, 21–24 May 2018. SE18--1101. [Google Scholar]
- Kim, K.; Hsiao, K.-T. Modeling Transversal Support from Nanofiber Z-Threads to a Carbon Fiber by Finite Element Analysis of a CFRP Unit Cell. In Proceedings of the Composites and Advanced Materials Expo (CAMX) 2019, Anaheim, CA, USA, 23–26 September 2019. TP19--0859. [Google Scholar]
- Hsiao, K.-T. Porous Nanocomposite and Related Method. WO2018175936A1, 23 March 2018. [Google Scholar]
- Hsiao, K.-T. Apparatus and Method for Directional Alignment of Nanofibers in a Porous Medium. WO2015/184151, 11 February 2020. [Google Scholar]
- Gbadegeshin, S.A. Lean Commercialization: A New Framework for Commercializing High Technologies. Technol. Innov. Manag. Rev. 2018, 8, 50–63. [Google Scholar] [CrossRef]
- Upadhyayula, V.K.K.; Gadhamshetty, V.; Shanmugam, K.; Souihi, N.; Tysklind, M. Advancing game changing academic research concepts to commercialization: A Life Cycle Assessment (LCA) based sustainability framework for making informed decisions in Technology Valley of Death (TVD). Resour. Conserv. Recycl. 2018, 133, 404–416. [Google Scholar] [CrossRef]
- Daneshjoovash, S.K.; Jafari, P.; Khamseh, A. Effective commercialization of high-technology entrepreneurial ideas: A meta-synthetic exploration of the literature. J. Small Bus. Entrep. 2021, 33, 663–688. [Google Scholar] [CrossRef]
- Getting to Grips with Fuel Economy. Airbus—Flight Operations Support & Line Assistance, Issue 4, October 2004. Available online: https://ansperformance.eu/library/airbus-fuel-economy.pdf (accessed on 16 November 2021).
- Airbus Aircraft 2018 Average List Price* (USD Millions). Airbus Press Office. Available online: https://web.archive.org/web/20180115185203/http:/www.airbus.com/content/dam/corporate-topics/publications/backgrounders/Airbus-Commercial-Aircraft-list-prices-2018.pdf (accessed on 16 November 2021).






| Description | Initial Commercialization Status | Commercialization Status after Framework Utilization | |
|---|---|---|---|
| Tested Material Properties | |||
| Tested CNF Concentration |
|
| P-ZT-CFRP:
|
| Testing Focus | All material properties | Matrix-dominated properties (e.g., ILSS and compressive strength) based on needs of the sporting goods industry | |
| Models | |||
| Understanding of Failure Behavior | Low | High | |
| Production Capabilities | Low Production Volume: 10 × 10 in./(2 days) of prepreg Prepreg Size: 10 × 10 in. | Medium Production Volume: 20 × 20 in./day of prepreg Prepreg Size: 20 × 20 in. | |
| Potential Customer’s Willingness to Try This Technology | Low Reason: Not enough material data available; low production volume; prepreg size too small. | High Reason: Potential customers see great potential due to data for material property improvements. | |
| Market Analysis | N/A | Yes | |
| Systems Analysis | N/A | Yes | |
| TRL | 4 | ~5 | |
| Market Focus and Confidence Level | Focus: Aerospace Industry; Confidence Level: High; Support for Confidence Level: Initial aerospace funding | Focus: Golf Shaft Industry; Confidence Level: High; Support for Confidence Level: Material data and interviews with potential customers | |
| Commercialization Strategy | N/A | Yes | |
| Funding Opportunities | Low Reason: Not fundamental research anymore, but not mature enough for PFI or STTR/SBIR funding. | High Reason: Ideal level of maturity for PFI or STTR/SBIR funding. | |
| Commercialization Risk | High | Medium/Low | |
| Customer Acquisition Strategy | N/A | Publications, white papers, presentations, and material testing | |
| Supply Chain | N/A | Yes Based on potential customers in the sporting goods industry | |
| IP Security | Pending:
| Granted:
| |
| Propositions | Validation Criteria |
|---|---|
| A framework in which MBSE plays an important role when trying to overcome the many market and especially technological uncertainties that arise during the commercialization of nanocomposites |
|
| The proposed framework is a combination of the Lean LaunchPad approach, a Model-Based Systems Engineering methodology and a thorough engineering analysis, which would tremendously support the commercialization process of nanocomposites such as the ZT-CFRP technology and, therefore, shorten the time to market, reduce costs and limit the risks. |
|
Publisher’s Note: MDPI stays neutral with regard to jurisdictional claims in published maps and institutional affiliations. |
© 2021 by the authors. Licensee MDPI, Basel, Switzerland. This article is an open access article distributed under the terms and conditions of the Creative Commons Attribution (CC BY) license (https://creativecommons.org/licenses/by/4.0/).
Share and Cite
Kirmse, S.; Cloutier, R.J.; Hsiao, K.-T. A Comprehensive Commercialization Framework for Nanocomposites Utilizing a Model-Based Systems Engineering Approach. Systems 2021, 9, 84. https://doi.org/10.3390/systems9040084
Kirmse S, Cloutier RJ, Hsiao K-T. A Comprehensive Commercialization Framework for Nanocomposites Utilizing a Model-Based Systems Engineering Approach. Systems. 2021; 9(4):84. https://doi.org/10.3390/systems9040084
Chicago/Turabian StyleKirmse, Sebastian, Robert J. Cloutier, and Kuang-Ting Hsiao. 2021. "A Comprehensive Commercialization Framework for Nanocomposites Utilizing a Model-Based Systems Engineering Approach" Systems 9, no. 4: 84. https://doi.org/10.3390/systems9040084
APA StyleKirmse, S., Cloutier, R. J., & Hsiao, K.-T. (2021). A Comprehensive Commercialization Framework for Nanocomposites Utilizing a Model-Based Systems Engineering Approach. Systems, 9(4), 84. https://doi.org/10.3390/systems9040084

