Product Cost Calculation in Model-Based Systems Engineering
Abstract
1. Introduction
2. State of the Art (Materials and Methods)
2.1. Product Cost Calculation
2.2. Product Cost Aggregation
- How can product cost calculation and aggregation be integrated into function-oriented system architectures?
- How can product cost calculation and aggregation be implemented in MBSE tools in a practicable way (expandability, automatic updating, consistency)?
- How must a product part template be structured and integrated into the system model, so that the product cost calculation and aggregation with reusable elements can be integrated and implemented in a new system architecture without high modeling effort?
3. Product Cost Calculation Based on Technical Parameters of the System Model (Results)
3.1. Methodical Approach to Calculating Costs in an MBSE Product Structure
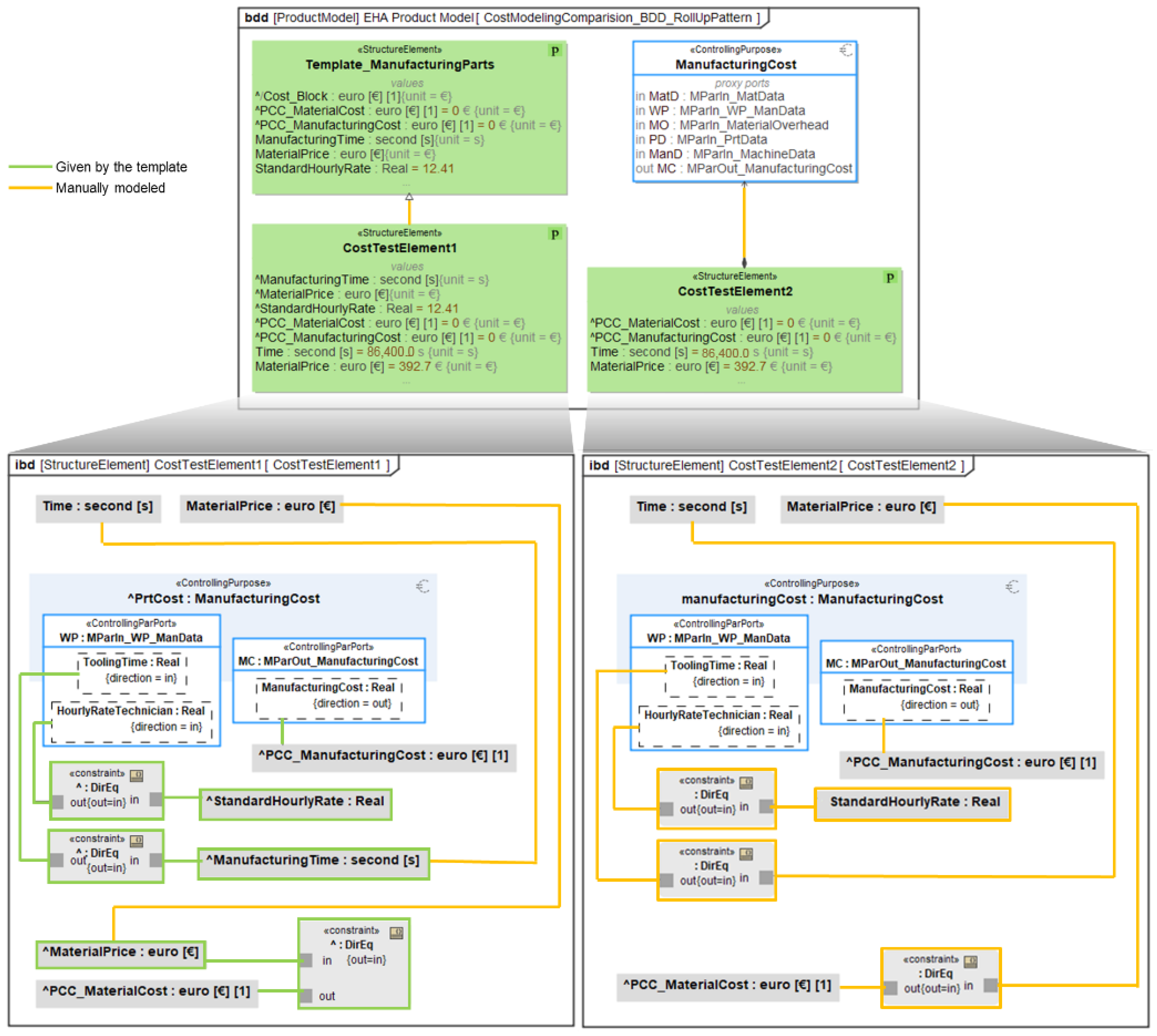
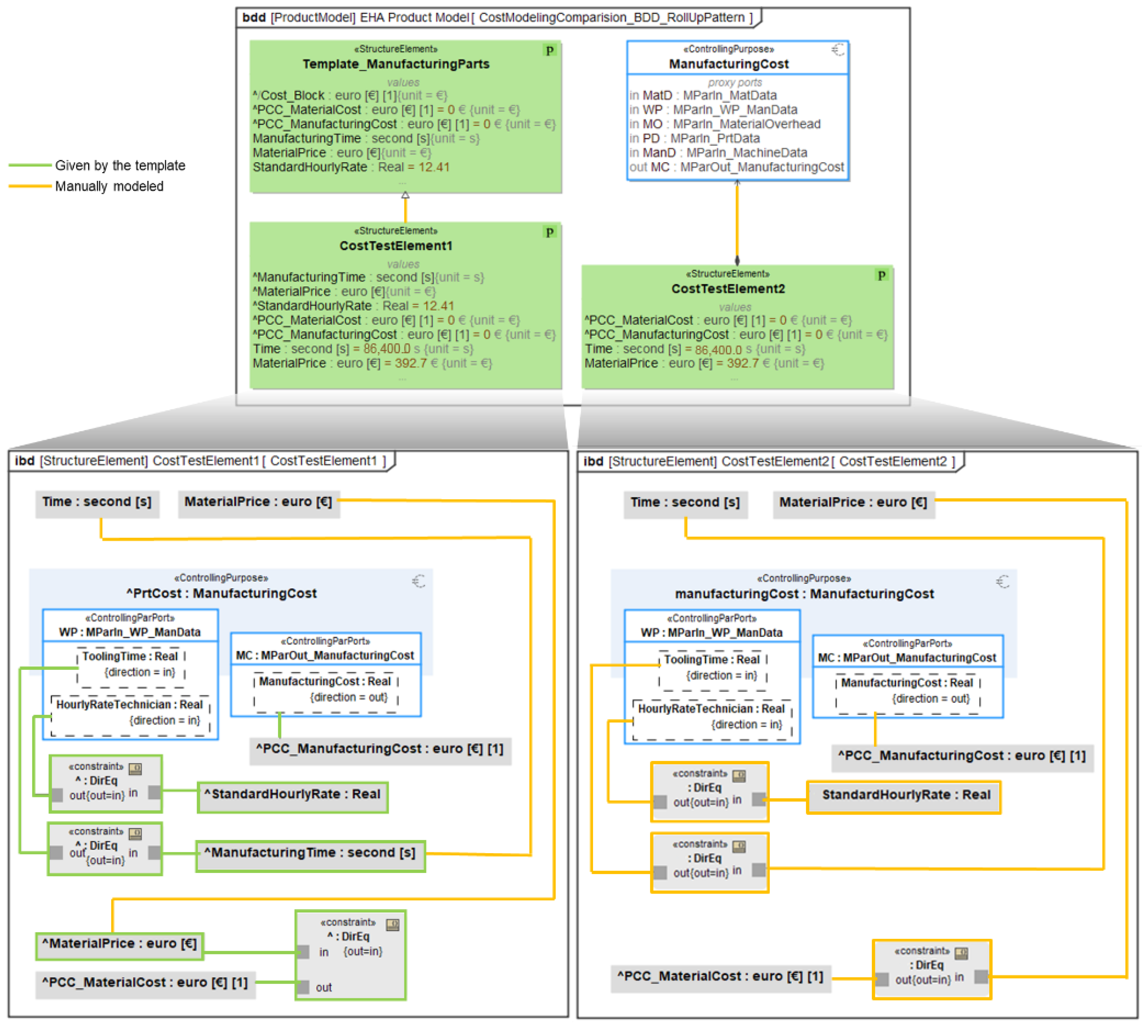
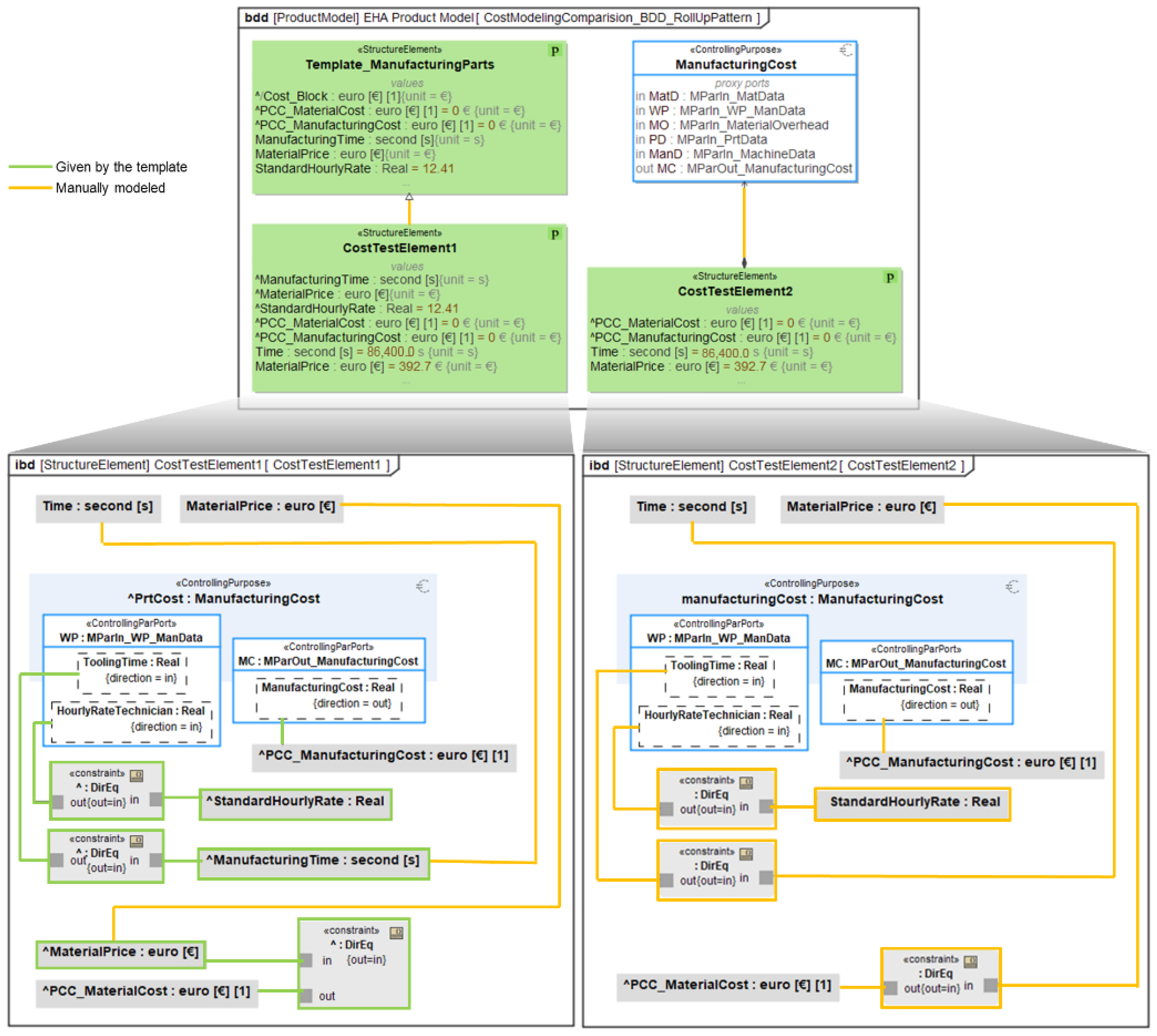
3.1.1. Implementing a Rollup Pattern for Cost Calculation
3.1.2. Calculating the Values for the Cost Types
| Part Type | Cost Types to Be Considered | Calculation Method | Sources |
|---|---|---|---|
| Buy in part | Price of the part | Value given by the receipt | |
| Manufacturing part | Material cost | Material price | [17,34] |
| manufacturing cost | Manufacturing cost models | ||
| Assemblies | Assembly cost | Assembly cost models | [19,23] |
3.1.3. Using Templates to Facilitate Model-Based Cost Calculation in the Product Structure
3.2. Usage of the Cost Calculation in a Project Environment
4. Discussion
Author Contributions
Funding
Data Availability Statement
Conflicts of Interest
Abbreviations
| ABS | Acrylnitril-Butadien Styrene |
| Bdd | Block Definition Diagram |
| CAD | Computer-Aided Design |
| CSM | Cameo Systems Modeler |
| DirEq | Directed Equals |
| EHA | Electro-hydraulic Actuator |
| Ibd | Internal Block Diagram |
| IGF | Industrielle Gemeinschaftsforschung |
| MBSE | Model-based Systems Engineering |
| MDPI | Multidisciplinary Digital Publishing Institute |
| MOD | Module |
| MSE | Institute for Machine Elements and Systems Engineering |
| PCC | Product Cost Calculation |
| PDP | Product Development Process |
| PETG | Polyethylenterephthalat |
| PRT | Part |
| SPOT | Single Point of Truth |
| SysML | Systems Modeling Language |
References
- VDI Verein Deutscher Ingenieure e.V.; VDI—The Association of German Engineers. Wirtschaftliche Entscheidungen beim Konstruieren: Methoden und Hilfen, 00.1987, 21.020 Kennwerte und Konstruktion von Maschinen, Geräten und Betriebsmitteln. Available online: https://nautos.de/7TE/search/item-detail/DE18703451 (accessed on 9 August 2024).
- Eigner, M.; Stelzer, R. Product Lifecycle Management: Ein Leitfaden für Product Development und Life Cycle Management; 2., neu bearb. Aufl.; Springer: Berlin/Heidelberg, Germany, 2009; ISBN 978-3-540-44373-5. [Google Scholar]
- Loyer, J.-L.; Henriques, E. 2.3.1 A MBSE probabilistic framework for preliminary lifecycle costing of mechanical products. INCOSE Int. Symp. 2014, 24, 182–195. [Google Scholar] [CrossRef]
- Weustink, I.; ten Brinke, E.; Streppel, A.; Kals, H. A generic framework for cost estimation and cost control in product design. J. Mater. Process. Technol. 2000, 103, 141–148. [Google Scholar] [CrossRef]
- Panko, R. Thinking is Bad: Implications of Human Error Research for Spreadsheet Research and Practice. arXiv 2008, arXiv:0801.3114. [Google Scholar]
- Panko, R. Spreadsheet Errors: What We Know. What We Think We Can Do. arXiv 2008, arXiv:0802.3457. [Google Scholar]
- Ehrlenspiel, K.; Kiewert, A.; Mörtl, M.; Lindemann, U. Kostengünstig Entwickeln und Konstruieren: Kostenmanagement bei der Integrierten Produktentwicklung; 8. Auflage; Springer Vieweg: Berlin/Heidelberg, Germany, 2020; ISBN 978-3-662-62590-3. [Google Scholar]
- Eigner, M.; Roubanov, D.; Zafirov, R. Modellbasierte Virtuelle Produktentwicklung; Springer: Berlin/Heidelberg, Germany, 2014. [Google Scholar]
- Casse, O. (Ed.) SysML: Object Management Group (OMG) Systems Modeling Language. In SysML in Action with Cameo Systems Modeler; ISTE Press Ltd.: London, UK, 2017; pp. 1–63. ISBN 9781785481710. [Google Scholar]
- Delligatti, L. SysML Distilled: A Brief Guide to the Systems Modeling Language; Addison-Wesley: Upper Saddle River, NJ, USA, 2014; ISBN 9780133430356. [Google Scholar]
- Krause, D.; Heyden, E. (Eds.) Design Methodology for Future Products: Data Driven, Agile and Flexible; Springer: Cham, Germany, 2021; ISBN 978-3-030-78367-9. [Google Scholar]
- Ehrlenspiel, K. Kostengünstig Entwickeln und Konstruieren: Kostenmanagement bei der Integrierten Produktentwicklung, 7th ed.; Springer: Dordrecht, The Netherlands, 2013; ISBN 978-3-642-41958-4. [Google Scholar]
- Akundi, A.; Lopez, V. A Review on Application of Model Based Systems Engineering to Manufacturing and Production Engineering Systems. Procedia Comput. Sci. 2021, 185, 101–108. [Google Scholar] [CrossRef]
- Dabkowski, M.; Estrada, J.; Reidy, B.; Valerdi, R. Network Science Enabled Cost Estimation in Support of MBSE. Procedia Comput. Sci. 2013, 16, 89–97. [Google Scholar] [CrossRef]
- Bleakley, G.; Lapping, A.; Whitfield, A. 6.6.2 Determining the right solution using SysML and model based systems engineering (MBSE) for trade studies. INCOSE Int. Symp. 2011, 21, 783–795. [Google Scholar] [CrossRef]
- Spütz, K.; Berges, J.; Jacobs, G.; Berroth, J.; Konrad, C. Classification of Simulation Models for the Model-based Design of Plastic-Metal Hybrid Joints. Procedia CIRP 2022, 109, 37–42. [Google Scholar] [CrossRef]
- Schweitzer, M.; Küpper, H.-U.; Friedl, G.; Hofmann, C.; Pedell, B. Systeme der Kosten-und Erlösrechnung; 11., überarbeitete und erweiterte Auflage; Vahlen: München, Germany, 2016; ISBN 978-3-8006-5027-9. [Google Scholar]
- Dewhurst, P.; Boothroyd, G. Early Cost Estimating in Product Design. J. Manuf. Syst. 1988, 7, 183–191. [Google Scholar] [CrossRef]
- Hartmann, M. Entwicklung eines Kostenmodells für die Montage: Ein Hilfsmittel zur Montageanlagenplanung. Ph.D. Thesis, Rheinisch-Westfälische Technische Hochschule Aachen, Aachen, Germany, 1993. [Google Scholar]
- Spütz, K.; Jacobs, G.; Konrad, C.; Wyrwich, C. Integration of Production and Cost Models in Model-Based Product Development. Open J. Soc. Sci. 2021, 9, 53–64. [Google Scholar] [CrossRef]
- Jacobs, G.; Konrad, C.; Berroth, J.; Zerwas, T.; Höpfner, G.; Spütz, K. Function-Oriented Model-Based Product Development. In Design Methodology for Future Products: Data Driven, Agile and Flexible; Krause, D., Heyden, E., Eds.; Springer: Cham, Germany, 2021; pp. 243–263. ISBN 978-3-030-78367-9. [Google Scholar]
- van der Laan, T.; Johman, A.; van Puffelen, T.; Nolet, S.; van Maanen, B.; Daugulis, E.; van den Berg, T. An open source part cost estimation tool for MDO purposes. In Proceedings of the AIAA AVIATION 2021 FORUM, Virtual, 2–6 August 2021; American Institute of Aeronautics and Astronautics: Reston, VA, USA, 2021. [Google Scholar]
- Batarseh, O.; McGinnis, L.; Lorenz, J. 6.5.2 MBSE Supports Manufacturing System Design. INCOSE Int. Symp. 2012, 22, 850–860. [Google Scholar] [CrossRef]
- Wyrwich, C.; Boelsen, K.; Jacobs, G.; Zerwas, T.; Höpfner, G.; Konrad, C.; Berroth, J. Seamless Function-Oriented Mechanical System Architectures and Models. Eng 2024, 5, 301–318. [Google Scholar] [CrossRef]
- Dassault Systèmes. CATIA Magic—Global Model-Based Systems Engineering Solutions. Available online: https://www.3ds.com/products/catia/catia-magic (accessed on 24 March 2025).
- Riedel, R.; Florides, C.; Stein, S.; Spütz, K.; Guerrero, D.A.; Konrad, C. Improving Parameter Traceability in Model-Based Product Development Processes through Integration of Python-Based Domain Models. Procedia CIRP 2023, 119, 539–544. [Google Scholar] [CrossRef]
- Moers, F.; Jacobs, G.; Mennicken, M.; Irnich, L.; Boelsen, K.; Höpfner, G. Reusable solution element libraries for accelerated application of MBSE in mechanical product development. Forsch. Ingenieurwesen 2025, 89, 54. [Google Scholar] [CrossRef]
- Jagla, P.; Jacobs, G.; Spütz, K.; Berroth, J. Classification of function-oriented solution elements for MBSE. Forsch. Ingenieurwesen 2023, 87, 469–477. [Google Scholar] [CrossRef]
- Vereinigung zur Förderung des Instituts für Maschinenelemente und Systementwicklung der Rheinisch-Westfälischen Technischen Hochschule Aachen e.V. Motego: Know your Product. Available online: https://www.motego.info/ (accessed on 23 April 2025).
- Berges, J.M.; van der Straeten, K.; Jacobs, G.; Berroth, J. Towards a Model-Based Approach for the Optimization of the Mechanical and Economical Properties of Laser-Based Plastic-Metal Joints. Key Eng. Mater. 2022, 934, 75–80. [Google Scholar] [CrossRef]
- DIN Deutsches Institut für Normung e.V.; DIN German Institute for Standardization. Berechnungsgrundlagen: Kosteninformationen; Kalkulationsarten und -verfahren, 00.1989, 03.100.60Accountancy. Available online: https://nautos.de/7TE/search/item-detail/DE18905342 (accessed on 7 August 2024).
- DIN Deutsches Institut für Normung e.V.; DIN German Institute for Standardization. Kosteninformationen: Begriffe zu Kosteninformationen in der Maschinenindustrie, 00.1989, 01.040.03Services. Company Organization, Management and Quality. Administration. Transport. Sociology (Vocabularies). Available online: https://nautos.de/7TE/search/item-detail/DE18905341 (accessed on 7 August 2024).
- DIN Deutsches Institut für Normung e.V.; DIN German Institute for Standardization. Berechnungsgrundlagen: Kosteninformationen; verfahren der Kurzkalkulation, 00.1993, 03.100.60Accountancy. Available online: https://nautos.de/7TE/search/item-detail/DE18940839 (accessed on 7 August 2024).
- Rinborn Machinery Co. Estimated Cost of Iron Sand Castings. Available online: https://de.steel-foundry.com/blog/estimated-cost-of-iron-sand-castings/ (accessed on 29 August 2024).
- The MathWorks. MATLAB. Available online: https://de.mathworks.com/products/matlab.html (accessed on 23 April 2025).
- Figge, F.; Schmitz, K. Simulative Comparison Approach of Electro-Hydrostatic Actuator Circuits in Excavators. In Proceedings of the ASME/BATH 2023 Symposium on Fluid Power and Motion Control, Sarasota, FL, USA, 16–18 October 2023. [Google Scholar] [CrossRef]
- Institute for Fluid Power Drives and Systems. Decentralized Hydraulics II—RWTH AACHEN UNIVERSITY IFAS—English. Available online: https://www.ifas.rwth-aachen.de/cms/ifas/forschung/hochleistungskomponenten/~wifxd/dezentrale-hydraulik-ii/?lidx=1 (accessed on 18 February 2025).















| Product Element | Cost Types |
|---|---|
| Part | Purchase price of the part |
| Material cost for manufacturing | |
| manufacturing cost | |
| Assembly | Assembly cost |
| Purchase price of the assembly |
| Model Name | Scope | Purpose | Fidelity |
|---|---|---|---|
| Assembly time estimation | General Assemblies | Assembly cost calculation | Low |
| Hartmann 1993 | Assemblies with bolt connections | Assembly cost calculation for bolt connections | High |
| Kilo Costing | Parts, mostly casting and machining | Manufacturing cost calculation | Low |
| Hourly Rate Simple | General Parts | Manufacturing cost calculation | Low |
| Hourly Rate Detailed | General Parts | Manufacturing cost calculation | High |
| 3D Print Cost Simple | 3D Printed Parts | Manufacturing cost calculation for 3D Printing | Low |
| 3D Print Cost Detailed | 3D Printed Parts | Manufacturing cost calculation for 3D Printing | Medium |
| GCode-Analyzer | 3D Printed Parts | Manufacturing cost calculation for 3D Printing | High |
Disclaimer/Publisher’s Note: The statements, opinions and data contained in all publications are solely those of the individual author(s) and contributor(s) and not of MDPI and/or the editor(s). MDPI and/or the editor(s) disclaim responsibility for any injury to people or property resulting from any ideas, methods, instructions or products referred to in the content. |
© 2025 by the authors. Licensee MDPI, Basel, Switzerland. This article is an open access article distributed under the terms and conditions of the Creative Commons Attribution (CC BY) license (https://creativecommons.org/licenses/by/4.0/).
Share and Cite
Hartmann, G.; Zerwas, T.; Domröse, L.; Boelsen, K.; Hilger, C.; Schnürer, S. Product Cost Calculation in Model-Based Systems Engineering. Systems 2025, 13, 373. https://doi.org/10.3390/systems13050373
Hartmann G, Zerwas T, Domröse L, Boelsen K, Hilger C, Schnürer S. Product Cost Calculation in Model-Based Systems Engineering. Systems. 2025; 13(5):373. https://doi.org/10.3390/systems13050373
Chicago/Turabian StyleHartmann, Georg, Thilo Zerwas, Lisa Domröse, Kathrin Boelsen, Christian Hilger, and Simon Schnürer. 2025. "Product Cost Calculation in Model-Based Systems Engineering" Systems 13, no. 5: 373. https://doi.org/10.3390/systems13050373
APA StyleHartmann, G., Zerwas, T., Domröse, L., Boelsen, K., Hilger, C., & Schnürer, S. (2025). Product Cost Calculation in Model-Based Systems Engineering. Systems, 13(5), 373. https://doi.org/10.3390/systems13050373

