Multi-Step Peak Passenger Flow Prediction of Urban Rail Transit Based on Multi-Station Spatio-Temporal Feature Fusion Model
Abstract
1. Introduction
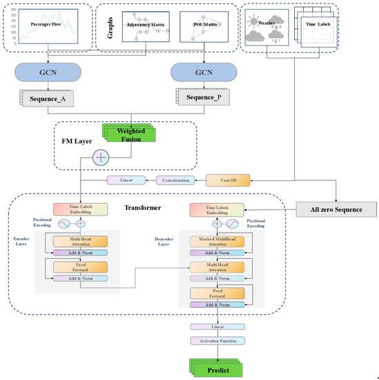
- In this study, an innovative approach, a Bi-graph Graph Convolutional Spatio-Temporal Feature Fusion Network (BGCSTFFN) combining multi-graph convolutional and Transformer models, is proposed, aiming to effectively model complex spatio-temporal dependencies in sequence data. By introducing a Bi-Graph Convolutional Network (BGCN), the method is able to deal with the similarity of the adjacency and point of interest (POI) information of multiple stations in a rail transit system, and capture the potential patterns of passenger flow changes in different time periods. In terms of the fusion of multiple data features, the feature fusion module merges feature sequences from different sources through dynamic weighted summation, and this approach enhances the robustness and accuracy of the prediction model, providing more accurate technical support for future passenger flow prediction in rail transit.
- In order to investigate whether there is a higher degree of correlation in passenger flows between stations characterized by POI information, this study introduces the Pearson correlation coefficient to compute the similarity matrix of POI information among different stations. Specifically, by utilizing Pearson’s correlation coefficient, we are able to quantify the similarity of POI distributions across stations, thus providing more accurate spatial correlation information for the model. This is because different types of point of interest (POI) have different attraction characteristics. Even if two stations are not directly adjacent, stations with similar surrounding POI may exhibit similar traffic flow patterns. For example, stations located near commercial centers, cultural attractions, or transportation hubs may have similar traffic flow characteristics, even if they are geographically distant from each other. Therefore, by introducing such POI similarity features in the model training process, the intrinsic connection between POI features and passenger flow can be reflected more effectively, thus improving the ability to capture passenger flow patterns and improving the prediction accuracy. Therefore, by introducing such POI similarity features in the model training process, the intrinsic connection between POI features and passenger flow can be reflected more effectively, thus enhancing the ability to capture passenger flow patterns and enhancing the prediction accuracy.
- This study validates the advantages of BGCSTFFN in short-term passenger flow prediction at URT stations during peak hours based on a real dataset of URT passenger flow in Hangzhou. The experimental results show that BGCSTFFN consistently achieves outstanding and stable performance in the prediction tasks with different combinations of input and output step sizes, demonstrating its strong robustness and adaptability in multi-step prediction tasks. Feature ablation experiments are conducted to verify the effects of different features on the prediction accuracy of the model.
2. Literature Review
- There is still a relative lack of specialized forecasting studies of passenger flows at URT stations during peak hours. While existing forecasting models and methods perform well during regular hours, it is often difficult for existing models to accurately capture these dynamics during peak hours due to the dramatic increase in passenger flow, pressure on station capacity, and the complexity of passenger behavior. The specificity of peak periods requires more refined and targeted forecasting strategies to effectively address the challenges posed by passenger flow fluctuations. However, the current research on peak periods still appears to be insufficient, which limits the accurate prediction and management of passenger flows during peak periods.
- There is still little research on incorporating point of interest (POI) into forecasting models for URT passenger flow forecasting. POI, such as commercial areas, residential areas, or office buildings, can have an impact on the trends of passenger flow changes, but many existing models tend to ignore these factors, and current research on the integration of POI is not deep enough, which limits the comprehensive understanding and effective prediction of URT passenger flows. Therefore, in order to investigate whether the station passenger flow between stations characterized by POI information has a higher degree of correlation, based on the distribution of POI information points around each station, the Pearson correlation coefficient between the distribution data is calculated to indicate the similarity of the surrounding POI information between each station, and is inputted into the prediction model so that the prediction model can more accurately capture the changes in passenger flow due to the geographic location and the type of activity, thus improving the accuracy and practicality of the prediction.
3. Problem Statement
3.1. Passenger Flow Sequence Features
3.2. Station Adjacency Relationship Features
3.3. POI Similarity Features
3.4. Weather and Time Label Features
3.5. Description of the Problem
4. Methodology
4.1. BGCSTFFN Model
4.2. Graph Convolutional Network (GCN)
4.3. Spatial Feature Module
4.4. Transformer Module
- Positional encoding
- 2.
- Multi-attention mechanism
5. Case Study
5.1. Data Source and Processing
5.2. BGCSTFFN Model Evaluation Parameter Setting
5.3. Multi-Step Prediction Results Analysis
5.4. Comparison with Baseline Models
5.5. Feature Ablation Experiment
5.6. Predictive Performance Analysis for Different Types of Stations
6. Conclusions
Author Contributions
Funding
Data Availability Statement
Conflicts of Interest
Correction Statement
References
- Chen, Q.; Zhao, J. The use of Ls-SVM for short-term passenger flow prediction. Transport 2011, 26, 5–10. [Google Scholar] [CrossRef]
- Cao, L.; Liu, S.; Zeng, X.; He, P.; Yuan, Y. Passenger Flow Prediction Based on Particle Filter Optimization. Mechatron. Robot. Autom. 2013, 373–375, 1256–1260. [Google Scholar] [CrossRef]
- Yan, D.; Zhou, J.; Zhao, Y.; Wu, B. Short-term subway passenger flow prediction based on ARIMA. Commun. Comput. Inf. Sci. 2018, 848, 464–479. [Google Scholar]
- Jiao, P.; Li, R.; Sun, T.; Hou, Z.; Ibrahim, A. Three revised Kalman filtering models for short-term rail transit passenger flow prediction. Math. Probl. Eng. 2016, 2016 Pt 3, 9717582. [Google Scholar] [CrossRef]
- Li, Q.; Qin, Y.; Wang, Z.Y.; Zhao, Z.X.; Zhan, M.H.; Liu, Y.; Li, Z. The research of urban rail transit sectional passenger flow prediction method. J. Intell. Learn. Syst. Appl. 2013, 5, 227–231. [Google Scholar] [CrossRef]
- Wei, Y.; Chen, M.C. Forecasting the short-term metro passenger flow with empirical mode decomposition and neural networks. Transp. Res. Part C Emerg. Technol. 2012, 21, 148–162. [Google Scholar] [CrossRef]
- Sun, Y.; Leng, B.; Guan, W. A novel Wavelet-SVM short-time passenger flow prediction in Beijing subway system. Neurocomputing 2015, 166, 109–121. [Google Scholar] [CrossRef]
- Tang, L.; Zhao, Y.; Cabrera, J.; Ma, J.; Tsui, K.L. Forecasting short-term passenger flow: An empirical study on Shenzhen metro. IEEE Trans. Intell. Transp. Syst. 2018, 20, 3613–3622. [Google Scholar] [CrossRef]
- Roos, J.; Gavin, G.; Bonnevay, S. A dynamic Bayesian network approach to forecast short-term urban rail passenger flows with incomplete data. Transp. Res. Procedia 2017, 26, 53–61. [Google Scholar] [CrossRef]
- Singh, A.P.; Tripathi, A.; Dwivedi, R.K.; Garg, A.; Kumar, R. Prediction of passenger flow for north central railway region through ANN. IOP Conf. Ser. Mater. Sci. Eng. 2021, 1136, 012023. [Google Scholar] [CrossRef]
- Gliovi, N.; Milenkovi, M.; Bojovi, N.; Vadlenka, L.; Avramovi, Z. A hybrid model for forecasting the volume of passenger flows on Serbian railways. Oper. Res. 2016, 16, 271–285. [Google Scholar] [CrossRef]
- Ma, X.; Zhang, J.; Du, B.; Ding, C.; Sun, L. Parallel architecture of convolutional bi-directional LSTM neural networks for network-wide metro ridership prediction. IEEE Trans. Intell. Transp. Syst. 2018, 20, 2278–2288. [Google Scholar] [CrossRef]
- Xiong, Z.; Zheng, J.; Song, D.; Zhong, S.; Huang, Q. Passenger flow prediction of urban rail transit based on deep learning methods. Smart Cities 2019, 2, 371–387. [Google Scholar] [CrossRef]
- Peng, K.; Bai, W.W.; Liu, Y. Passenger flow forecast of railway station based on improved LSTM. In Proceedings of the 2nd International Conference on Advances in Computer Technology, Information Science and Communications 2020, CTISC 2020, Suzhou, China, 20–22 March 2020; pp. 166–1700. [Google Scholar]
- Yang, D.; Chen, K.; Yang, M.; Zhao, X. Urban rail transit passenger flow forecast based on LSTM with enhanced long-term features. Intell. Transp. Syst. 2019, 13, 1475–1482. [Google Scholar] [CrossRef]
- Xiu, C.; Sun, Y.; Peng, Q.; Chen, C.; Yu, X. Learn traffic as a signal: Using ensemble empirical mode decomposition to enhance short-term passenger flow prediction in metro systems. J. Rail Transp. Plan. Manag. 2022, 22, 100311. [Google Scholar] [CrossRef]
- Li, Y.; Yin, M.; Zhu, K. Short term passenger flow forecast of metro based on inbound passenger plow and deep learning. In Proceedings of the 3rd IEEE International Conference on Communications, Information System and Computer Engineering, CISCE 2021, Beijing, China, 14–16 May 2021; pp. 777–780. [Google Scholar]
- Hao, S.; Lee, D.H.; Zhao, D. Sequence to sequence learning with attention mechanism for short-term passenger flow prediction in large-scale metro system. Transp. Res. Part C Emerg. Technol. 2019, 107, 287–300. [Google Scholar] [CrossRef]
- Guo, J.; Xie, Z.; Qin, Y.; Jia, L.; Wang, Y. Short-term abnormal passenger flow prediction based on the fusion of SVR and LSTM. IEEE Access 2019, 7, 42946–42955. [Google Scholar] [CrossRef]
- Du, B.; Peng, H.; Wang, S.; Bhuiyan, M.Z.A.; Wang, L.; Gong, Q.; Liu, L.; Li, J. Deep irregular Convolutional Residual LSTM for urban traffic passenger flows prediction. IEEE Trans. Intell. Transp. Syst. 2019, 21, 972–985. [Google Scholar] [CrossRef]
- Wang, B.; Ye, M.; Zhu, Z.; Li, Y.; Zhang, J. Short-term passenger flow prediction for urban rail stations using learning network based on optimal passenger flow information input algorithm. IEEE Access 2020, 8, 170742–170753. [Google Scholar] [CrossRef]
- Chen, X.; Xie, X.; Teng, D. Short-term traffic flow prediction based on ConvLSTM Model. In Proceedings of the IEEE 5th Information Technology and Mechatronics Engineering Conference (ITOEC), Chongqing, China, 12–14 June 2020; pp. 846–850. [Google Scholar]
- Li, S.; Liang, X.; Zheng, M.; Chen, J.; Chen, T.; Guo, X. How spatial features affect urban rail transit prediction accuracy: A deep learning based passenger flow prediction method. J. Intell. Transp. Syst. 2024, 28, 1032–1043. [Google Scholar] [CrossRef]
- Wang, D.; Gao, R.; Su, W. Short-term inbound passenger flow prediction of urban rail transit network based on RS-Conv1dGRU. In Proceedings of the 2nd International Conference on Internet of Things and Smart City (IoTSC 2022), Xiamen, China, 18–20 February 2022. [Google Scholar]
- Ye, J.; Zhao, J.; Ye, K.; Xu, C. Multi-STGCnet: A graph convolution based spatial-temporal framework for subway passenger flow forecasting. In Proceedings of the 2020 International Joint Conference on Neural Networks (IJCNN), Glasgow, UK, 19–24 July 2020. [Google Scholar]
- Zhang, J.; Chen, F.; Cui, Z.; Guo, Y.; Zhu, Y. Deep Learning Architecture for Short-Term Passenger Flow Forecasting in Urban Rail Transit). IEEE Trans. Intell. Transp. Syst. 2021, 22, 7004–7014. [Google Scholar] [CrossRef]
- Zhao, L.; Song, Y.; Zhang, C.; Liu, Y.; Wang, P.; Lin, T.; Deng, M.; Li, H. T-GCN: A Temporal Graph Convolutional Network for Traffic Prediction). IEEE Trans. Intell. Transp. Syst. 2020, 21, 3848–3858. [Google Scholar] [CrossRef]
- Xia, D.; Shen, B.; Geng, J.; Hu, Y.; Li, Y.; Li, H. Attention-based spatial-temporal adaptive dual-graph convolutional network for traffic flow forecasting. Neural Comput. Appl. 2023, 35, 17217–17231. [Google Scholar] [CrossRef]
- Zhang, C.H.; Yu, J.J.Q.; Liu, Y. Spatial-temporal graph attention networks: A deep learning approach for traffic fore casting. IEEE Access 2019, 7, 166246–166256. [Google Scholar] [CrossRef]
- Zhang, J.L.; Chen, Y.J.; Panchamy, K.; Jin, G.; Wang, C.; Yang, L. Attention-based multi-step short-term passenger flow spatial-temporal integrated prediction model in URT systems. J. Geo-Inf. Sci. 2023, 25, 698–713. [Google Scholar] [CrossRef]
- Liu, L.; Liu, Y.; Ye, X. Multi-sequence spatio-temporal feature fusion network for peak-hour passenger flow prediction in urban rail transit. Transp. Lett. 2024, 17, 86–102. [Google Scholar] [CrossRef]












| Literature Number | Method | Advantage | Limitation |
|---|---|---|---|
| [12,14,15,17,18,20,21] | LSTM | Long-term dependency handling | High computational cost |
| Trend capturing | Low sensitivity to short-term fluctuations | ||
| [16] | GRU | Efficient for sequential data | Low sensitivity to long-term dependencies |
| Handles non-linear relationships well | Sensitive to hyperparameters | ||
| Faster training compared to LSTM | |||
| [19] | SVR-LSTM | Combines linear and non-linear strengths | Complex model design |
| Captures both short-term and long-term dependencies | Complicated debugging | ||
| [24] | CNN- GRU | Captures spatial and temporal patterns | Complex architecture |
| Robust to noise | High computational cost | ||
| [13,22,23,30] | CNN- LSTM | Captures spatial and temporal features | Requires large datasets and optimization |
| Handles long-term dependencies | Complex model structure | ||
| [25,26] | GCN-LSTM | Captures spatial and temporal dependencies | Complex model design |
| Effective for graph-structured data | Requires large datasets and optimization | ||
| [27] | GCN-GRU | Captures spatial and temporal dependencies | Complex architecture |
| Effective for graph-structured data | Sensitive to hyperparameter optimization | ||
| [28,29] | Attention mechanism | Focuses on important features | High computational cost |
| Handles long-range dependencies | Requires large datasets and optimization | ||
| [30,31] | Transformer | Captures long-range dependencies | High computational cost |
| Parallelizable and scalable | Requires large datasets and optimization |
| Station | 0 | 1 | 2 | … | 80 |
|---|---|---|---|---|---|
| 0 | 0 | 1 | 0 | … | 0 |
| 1 | 1 | 0 | 1 | … | 0 |
| 2 | 0 | 1 | 0 | … | 0 |
| 3 … | 0 … | 0 … | 1 … | … … | 0 … |
| 80 | 0 | 0 | 0 | … | 0 |
| Codes | 010000 | 020000 | 030000 | 040000 | 050000 |
| Attributes | Auto Service | Auto Dealers | Auto Repair | Motorcycle Service | Food and Beverages |
| Codes | 060000 | 070000 | 080000 | 090000 | 100000 |
| Attributes | Shopping | Daily Life Service | Sports and Recreation | Medical Service | Accommodation Service |
| Codes | 110000 | 120000 | 130000 | 140000 | 150000 |
| Attributes | Tourist Attraction | Commercial House | Governmental Organization and Social Group | Science/Culture and Education Service | Transportation Service |
| Codes | 160000 | 170000 | 180000 | 190000 | 200000 |
| Attributes | Finance and Insurance Service | Enterprises | Road Furniture | Place Name and Address | Public Facility |
| Codes | 220000 | 970000 | 990000 | ||
| Attributes | Incidents and Events | Indoor Facilities | Pass Facilities |
| Station | 010000 | 020000 | 030000 | … | 990000 |
|---|---|---|---|---|---|
| 0 | 18 | 0 | 2 | … | 0 |
| 1 | 26 | 10 | 8 | … | 0 |
| 2 | 61 | 34 | 24 | … | 0 |
| 3 … | 35 … | 14 … | 8 … | … … | 0 … |
| 80 | 33 | 1 | 2 | … | 0 |
| Dataset | 5 min Dataset | 15 min Dataset |
|---|---|---|
| Statistics interval | 5 min | 15 min |
| Dataset size | 900 * 81 | 300 * 81 |
| Prediction Step | No. 1 Step | No. 2 Step | No. 3 Step | No. 4 Step | No. 5 Step | No. 8 Step | No. 12 Step |
|---|---|---|---|---|---|---|---|
| 5 min dataset input step | |||||||
| 4 steps | 86.24% | 86.28% | 85.98% | 86.11% | 85.34% | 84.79% | 83.21% |
| 6 steps | 87.69% | 85.57% | 83.64% | 84.01% | 84.01% | 84.07% | 83.57% |
| 8 steps | 89.63% | 88.87% | 86.66% | 85.24% | 84.69% | 85.78% | 83.27% |
| 12 steps | 90.38% | 89.35% | 87.32% | 85.66% | 85.03% | 84.21% | 84.85% |
| 24 steps | 89.77% | 89.21% | 85.98% | 85.04% | 85.25% | 84.21% | 84.34% |
| 15 min dataset input step | |||||||
| 4 steps | 92.02% | 91.98% | 91.35% | 91.18% | 90.85% | 90.01% | 89.44% |
| 6 steps | 92.43% | 92.09% | 91.85% | 91.62% | 91.31% | 90.31% | 90.33% |
| 8 steps | 93.17% | 92.91% | 92.61% | 92.07% | 91.15% | 90.65% | 90.55% |
| 12 steps | 94.10% | 93.91% | 93.14% | 92.83% | 92 24% | 91.30% | 90.76% |
| 24 steps | 93.79% | 92.98% | 92.98% | 92.84% | 92.22% | 91.24% | 90.76% |
better than 90%;
between 85% and 90%;
between 80% and 85%.| Model | One-Step Prediction | Two-Step Prediction | Three-Step Prediction | ||||||
|---|---|---|---|---|---|---|---|---|---|
| MAE | RMSE | R2 | MAE | RMSE | R2 | MAE | RMSE | R2 | |
| ARIMA | 35.21 | 60.47 | 54.74% | 35.21 | 60.47 | 54.74% | 35.21 | 60.47 | 54.74% |
| CNN | 34.23 | 58.66 | 63.40% | 34.17 | 39.14 | 61.96% | 25.66 | 42.01 | 60.32% |
| GRU | 21.24 | 35.66 | 74.76% | 22.47 | 36.76 | 71.47% | 23.15 | 38.66 | 70.76% |
| LSTM | 20.77 | 33.47 | 77.54% | 21.11 | 37.75 | 75.55% | 23.67 | 38.01 | 74.57% |
| GCN-GRU | 19.64 | 32.97 | 80.40% | 21.24 | 35.66 | 79.76% | 21.24 | 35.66 | 78.34% |
| GCN-LSTM | 18.54 | 27.45 | 82.26% | 19.97 | 31.68 | 81.43% | 21.12 | 35.79 | 80.45% |
| Transformer | 13.68 | 21.63 | 86.16% | 19.77 | 33.24 | 85.97% | 21.14 | 35.94 | 84.74% |
| BGCSTFFN | 10.99 | 21.74 | 90.38% | 11.24 | 21.67 | 89.35% | 13.38 | 23.14 | 87.32% |
| Model | One-Step Prediction | Two-Step Prediction | Three-Step Prediction | ||||||
|---|---|---|---|---|---|---|---|---|---|
| MAE | RMSE | R2 | MAE | RMSE | R2 | MAE | RMSE | R2 | |
| ARIMA | 40.21 | 72.98 | 56.45% | 40.21 | 72.98 | 56.45% | 40.21 | 72.98 | 56.45% |
| CNN | 37.10 | 54.66 | 65.48% | 37.25 | 55.34 | 64.96% | 38.65 | 56.32 | 63.32% |
| GRU | 35.10 | 50.66 | 75.40% | 36.25 | 52.34 | 73.78% | 37.39 | 52.32 | 73.31% |
| LSTM | 32.77 | 46.67 | 80.55% | 33.11 | 49.75 | 79.87% | 34.67 | 50.01 | 78.01% |
| GCN-GRU | 29.64 | 44.97 | 82.40% | 30.24 | 45.66 | 81.76% | 30.42 | 47.02 | 80.02% |
| GCN-LSTM | 25.54 | 37.45 | 86.32% | 26.18 | 39.02 | 85.89% | 27.08 | 41.23. | 85.56% |
| Transformer | 23.76 | 35.66 | 92.93% | 23.77 | 38.42 | 91.97% | 24.46 | 39.94 | 90.74% |
| BGCSTFFN | 21.56 | 33.46 | 94.10% | 23.29 | 37.24 | 93.14 | 25.84 | 39.87 | 93.08% |
| Group | 5 min Dataset | 15 min Dataset | ||||
|---|---|---|---|---|---|---|
| MAE | RMSE | R2 | MAE | RMSE | R2 | |
| Control Group | 14.74 | 24.47 | 90.38% | 24.14 | 54.27 | 94.10% |
| Experiment Group I | 12.73 | 19.37 | 87.89% | 24.22 | 39.04 | 93.96% |
| Experiment Group II | 12.90 | 20.04 | 87.25% | 25.63 | 40.98 | 93.59% |
| Experiment Group III | 13.42 | 21.41 | 87.18% | 24.07 | 36.80 | 93.33% |
| Experiment Group IV | 12.67 | 19.38 | 88.06% | 22.93 | 35.53 | 93.98% |
| Experiment Group V | 13.68 | 21.63 | 86.16% | 23.76 | 35.66 | 92.93% |
Disclaimer/Publisher’s Note: The statements, opinions and data contained in all publications are solely those of the individual author(s) and contributor(s) and not of MDPI and/or the editor(s). MDPI and/or the editor(s) disclaim responsibility for any injury to people or property resulting from any ideas, methods, instructions or products referred to in the content. |
© 2025 by the authors. Licensee MDPI, Basel, Switzerland. This article is an open access article distributed under the terms and conditions of the Creative Commons Attribution (CC BY) license (https://creativecommons.org/licenses/by/4.0/).
Share and Cite
Sun, J.; Ye, X.; Yan, X.; Wang, T.; Chen, J. Multi-Step Peak Passenger Flow Prediction of Urban Rail Transit Based on Multi-Station Spatio-Temporal Feature Fusion Model. Systems 2025, 13, 96. https://doi.org/10.3390/systems13020096
Sun J, Ye X, Yan X, Wang T, Chen J. Multi-Step Peak Passenger Flow Prediction of Urban Rail Transit Based on Multi-Station Spatio-Temporal Feature Fusion Model. Systems. 2025; 13(2):96. https://doi.org/10.3390/systems13020096
Chicago/Turabian StyleSun, Jianan, Xiaofei Ye, Xingchen Yan, Tao Wang, and Jun Chen. 2025. "Multi-Step Peak Passenger Flow Prediction of Urban Rail Transit Based on Multi-Station Spatio-Temporal Feature Fusion Model" Systems 13, no. 2: 96. https://doi.org/10.3390/systems13020096
APA StyleSun, J., Ye, X., Yan, X., Wang, T., & Chen, J. (2025). Multi-Step Peak Passenger Flow Prediction of Urban Rail Transit Based on Multi-Station Spatio-Temporal Feature Fusion Model. Systems, 13(2), 96. https://doi.org/10.3390/systems13020096

