A Deep-Reinforcement-Learning-Based Digital Twin for Manufacturing Process Optimization
Abstract
:1. Introduction
1.1. Background and Motivation
1.2. Research Contribution
1.3. Organization of the Paper
2. Bibliographic Study on Digital Twin Technologies
2.1. Literature Review on the Digital Twin Technology and Its Applications
2.2. Related Work on Digital Twin for Injection Molding Process
3. Digital Twin Design Methodology
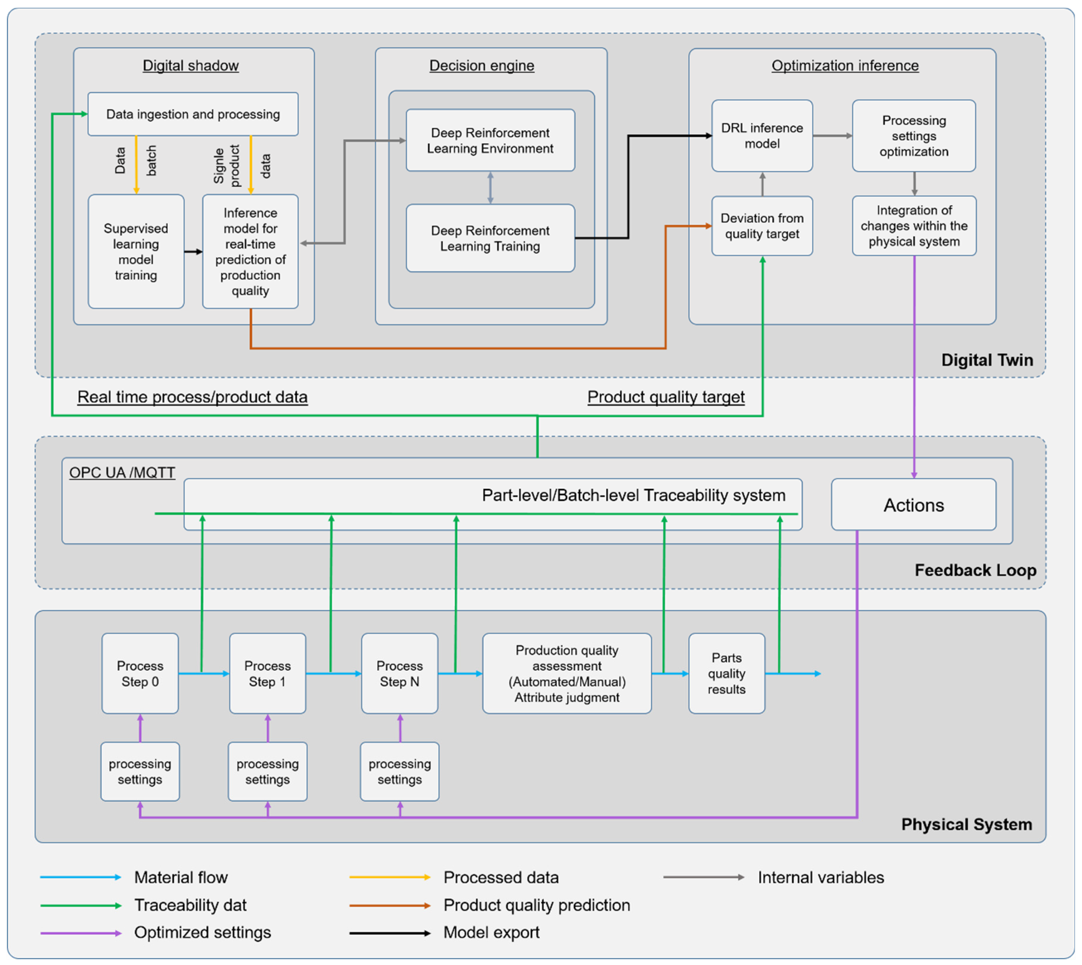
3.1. General Description
Digital Shadow Section:
- Data Ingestion and Processing:
- This area manages the input of real-time process and product data, including batch and sensor data. The data are processed and prepared for further analysis using data cleaning, aggregation, and preprocessing techniques.
- Supervised Learning Model Training:
- Taking data as batches (in a periodic manner), the machine learning models are trained with the ingested data to predict product quality as process outcomes. The models are updated continuously with new data to keep the latest representation of the physical-system behavior.
- Inference Model for Real-Time Prediction of Production Quality:
- The trained models are used to make real-time predictions about production quality.
- Decision Engine Section:
- Deep Reinforcement Learning Environment:
- This area represents an environment where deep reinforcement learning (DRL) models are trained through interactions with the supervised learning models. These models are used to make decisions that optimize the manufacturing process (taking the quality optimization as the “specific-purpose” of this DT example).
- Deep Reinforcement Learning Training:
- This is the training phase for the DRL models where they learn to make decisions that will eventually optimize production quality and process efficiency. The training phase of the DRL models is triggered once a new environment is created (new supervised learning model generated).
- Optimization Inference Section:
- DRL Inference Model:
- The trained DRL model is deployed in this section to make inferences. The inference at this stage means the proposal of process adjustment settings to achieve a better product quality.
- Processing Settings Optimization:
- Based on the inferences made by the DRL model, the processing settings of the manufacturing equipment can be optimized.
- Integration of Changes Within the Physical System:
- This is the most valuable part where the “autonomy” arises. The optimized process settings propagate down to the physical system through the “write” methods of the industrial communication protocols (OPC UA/MAQTT).
- Deviation from Quality Target:
- To guide the decision model, a function that computes the difference between the predicted product quality and the quality targets is established, providing continuous feedback for further optimization.
- Part-Level/Batch-Level Traceability System:
- The goal of this system is to maintain the records of each part (part-level) or batch (batch-level) through the manufacturing process for quality assurance and traceability.
- Feedback Loop:
- This is the mechanism by which the system learns and improves over time. The parts’ quality results and production quality assessment feed back into the system to refine the decision-making models.
- Connectivity and Data Flow:
- Blue lines indicate material flow through the process steps.
- Green lines show traceability data flowing through the system.
- Purple lines suggest actions taken in the physical system based on the optimization.
- Orange lines represent cleaned and processed data flowing to the prediction model.
- Black lines indicate the generated supervised model (that serves as a DRL environment).
- The gray lines indicate the internal model’s variable exchanges.
3.2. The “Specific-Purpose Digital Twin” as Key for Fast Adoption
3.3. Data Collection and Pre-Processing
3.4. Data-Driven Replica of the Physical Model
3.5. Deep Reinforcement Learning for Automated Decision-Making
4. Digital Twin Implementation Methodology
4.1. Theoretical Background: Deep Reinforcement Learning
4.1.1. Value Optimization
Q-Learning Methods
- Deep Q-Network (DQN)
4.1.2. Policy Optimization
Policy Gradient (PG) Methods
- Deterministic Policy Gradient (DPG)
Trust Region Methods
- Proximal Policy Optimization (PPO)
4.1.3. Actor–Critic Methods
Advantage Actor–Critic (A2C)
Deep Deterministic Policy Gradient (DDPG)
Twin Delayed DDPG (TD3)
4.2. Industrial Use Case: Plastic Injection Molding
4.2.1. Problem Description
4.2.2. Data Collection and Exploration
4.2.3. Training a Supervised Learning Algorithm as Digital Shadow and DRL Environment
- Real-time prediction of the quality index based on the actual manufacturing settings;
- Testing of hypothesis by manually changing the process values and observing the impact on the product quality;
- Playing the role of a virtual training environment for the deep reinforcement learning algorithm that is used in later steps to make process optimization through trial and error.
4.3. Deep Reinforcement Learning for Automated Decision-Making
- Modeling steps of our DRL models are described as below:
5. Research Results and Discussion
5.1. Evaluation Metrics for the Models’ Performance
5.2. Run-to-Convergence Comparison between PPO and TD3
5.3. Inference Architecture and Dataflow for the Specific-Purpose Digital Twin
5.4. Bridging Research Gaps with an Autonomous AI-Enabled Digital Twin Framework
6. Conclusions
Author Contributions
Funding
Data Availability Statement
Conflicts of Interest
References
- Cheng, K. Digital-Twins-Driven Semi-Physical Simulation for Testing and Evaluation of Industrial Software in a Smart Manufacturing System. Machines 2022, 10, 388. [Google Scholar] [CrossRef]
- Leng, J.; Wang, D.; Shen, W.; Li, X.; Liu, Q.; Chen, X. Digital twins-based smart manufacturing system design in Industry 4.0: A review. J. Manuf. Syst. 2021, 60, 119–137. [Google Scholar] [CrossRef]
- Abramovici, M.; Göbel, J.C.; Savarino, P. Virtual twins as integrative components of smart products. In Product Lifecycle Management for Digital Transformation of Industries: 13th IFIP WG 5.1 International Conference, PLM 2016, Columbia, SC, USA, 11–13 July 2016, Revised Selected Papers; Springer International Publishing: Berlin/Heidelberg, Germany, 2016; Volume 13, pp. 217–226. [Google Scholar]
- Rosen, R.; von Wichert, G.; Lo, G.; Bettenhausen, K.D. About the importance of autonomy and digital twins for the future of manufacturing. IFAC-Paper 2015, 48, 567–572. [Google Scholar] [CrossRef]
- Zhang, Q.; Liu, Z.; Duan, J.; Qin, J. A Novel Method of Digital Twin-Based Manufacturing Process State Modeling and Incremental Anomaly Detection. Machines 2023, 11, 151. [Google Scholar] [CrossRef]
- Lee, D.; Kim, C.-K.; Yang, J.; Cho, K.-Y.; Choi, J.; Noh, S.-D.; Nam, S. Digital Twin-Based Analysis and Optimization for Design and Planning of Production Lines. Machines 2022, 10, 1147. [Google Scholar] [CrossRef]
- Xiao, W.; He, M.; Wei, Z.; Wang, N. SWLC-DT: An Architecture for Ship Whole Life Cycle Digital Twin Based on Vertical–Horizontal Design. Machines 2022, 10, 998. [Google Scholar] [CrossRef]
- Tang, Y.-M.; Ho, G.T.S.; Lau, Y.-Y.; Tsui, S.-Y. Integrated Smart Warehouse and Manufacturing Management with Demand Forecasting in Small-Scale Cyclical Industries. Machines 2022, 10, 472. [Google Scholar] [CrossRef]
- Caccamo, C.; Pedrazzoli, P.; Eleftheriadis, R.; Magnanini, M.C. Using the Process Digital Twin as a tool for companies to evaluate the Return on Investment of manufacturing automation. Procedia CIRP 2022, 107, 724–728. [Google Scholar] [CrossRef]
- Stavropoulos, P.; Papacharalampopoulos, A.; Michail, C.K. Digital twin-driven multi-variable process control of thermal manufacturing processes. Procedia CIRP 2022, 107, 752–757. [Google Scholar] [CrossRef]
- Friederich, J.; Francis, D.P.; Lazarova-Molnar, S.; Mohamed, N. A framework for data-driven digital twins of smart manufacturing systems. Comput. Ind. 2022, 136, 103586. [Google Scholar] [CrossRef]
- Lugaresi, G.; Matta, A. Automated manufacturing system discovery and digital twin generation. J. Manuf. Syst. 2021, 59, 51–66. [Google Scholar] [CrossRef]
- Bazaz, S.M.; Lohtander, M.; Varis, J. Availability of Manufacturing data resources in Digital Twin. Procedia Manuf. 2020, 51, 1125–1131. [Google Scholar] [CrossRef]
- Papacharalampopoulos, A.; Michail, C.K.; Stavropoulos, P. Manufacturing resilience and agility through processes digital twin: Design and testing applied in the LPBF case. Procedia CIRP 2021, 103, 164–169. [Google Scholar] [CrossRef]
- Zhang, L.; Yan, Y.; Hu, Y.; Ren, W. Reinforcement learning and digital twin-based real-time scheduling method in intelligent manufacturing systems. IFAC-Paper 2022, 55, 359–364. [Google Scholar] [CrossRef]
- Latsou, C.; Farsi, M.; Erkoyuncu, J.A. Digital twin-enabled automated anomaly detection and bottleneck identification in complex manufacturing systems using a multi-agent approach. J. Manuf. Syst. 2023, 67, 242–264. [Google Scholar] [CrossRef]
- Gopal, L.; Singh, H.; Mounica, P.; Mohankumar, N.; Challa, N.P.; Jayaraman, P. Digital twin and IOT technology for secure manufacturing systems. Meas. Sens. 2023, 25, 100661. [Google Scholar] [CrossRef]
- Qian, W.; Guo, Y.; Zhang, H.; Huang, S.; Zhang, L.; Zhou, H.; Fang, W.; Zha, S. Digital twin driven production progress prediction for discrete manufacturing workshop. Robot. Comput. Integr. Manuf. 2023, 80, 102456. [Google Scholar] [CrossRef]
- Balakrishnan, P.; Babu, K.R.; Naiju, C.D.; Madiajagan, M. Design and implementation of digital twin for predicting failures in automobiles using machine learning algorithms. In SAE Technical Paper; SAE International: Warrendale, PA, USA, 2019. [Google Scholar]
- Qianzhe, Q.; Wang, J.; Ye, L.; Gao, R. Digital Twin for Machining Tool Condition Prediction. Procedia CIRP 2019, 81, 1388–1393. [Google Scholar]
- Zhu, Z.; Liu, C.; Xu, X. Visualisation of the digital twin data in manufacturing by using augmented reality. Procedia CIRP 2019, 81, 898–903. [Google Scholar] [CrossRef]
- Liu, J.; Du, X.; Zhou, H.; Liu, X.; Li, L.; Feng, F. A digital twin-based approach for dynamic clamping and positioning of the flexible tooling system. Procedia CIRP 2019, 80, 746–749. [Google Scholar] [CrossRef]
- Yao, Y.; Liu, M.; Du, J.; Zhou, L. Design of a machine tool control system for function reconfiguration and reuse in network environment. Robot. Comput. Integr. Manuf. 2019, 56, 117–126. [Google Scholar] [CrossRef]
- Qiu, S.; Liu, S.; Kong, D.; He, Q. Three-dimensional virtual-real mapping of aircraft automatic spray operation and online simulation monitoring. Virtual Real. Intell. Hardw. 2019, 1, 611–621. [Google Scholar] [CrossRef]
- Liau, Y.Y.; Lee, H.; Ryu, K. Digital Twin concept for smart injection molding. IOP Conf. Ser. Mater. Sci. Eng. 2018, 324, 012077. [Google Scholar] [CrossRef]
- Modoni, G.E.; Stampone, B.; Trotta, G. Application of the Digital Twin for in process monitoring of the micro injection moulding process quality. Comput. Ind. 2022, 135, 103568. [Google Scholar] [CrossRef]
- Wang, Z.; Feng, W.; Ye, J.; Yang, J.; Liu, C. A Study on Intelligent Manufacturing Industrial Internet for Injection Molding Industry Based on Digital Twin. Complexity 2021, 2021, 8838914. [Google Scholar] [CrossRef]
- Da Cunha, C.; Cardin, O.; Gallot, G.; Viaud, J. Designing the Digital Twins of Reconfigurable Manufacturing Systems: Application on a smart factory. IFAC-Paper 2021, 54, 874–879. [Google Scholar] [CrossRef]
- Krückemeier, S.; Anderl, R. Concept for Digital Twin Based Virtual Part Inspection for Additive Manufacturing. Procedia CIRP 2022, 107, 458–462. [Google Scholar] [CrossRef]
- Dvorak, J.; Cornelius, A.; Corson, G.; Zameroski, R.; Jacobs, L.; Penney, J.; Schmitz, T. A machining digital twin for hybrid manufacturing. Manuf. Lett. 2022, 33, 786–793. [Google Scholar] [CrossRef]
- Langlotz, P.; Klar, M.; Yi, L.; Hussong, M.; Sousa, F.J.P.; Aurich, J.C. Concept of hybrid modeled digital twins and its application for an energy management of manufacturing systems. Procedia CIRP 2022, 112, 549–554. [Google Scholar] [CrossRef]
- Huang, Z.; Fey, M.; Liu, C.; Beysel, E.; Xu, X.; Brecher, C. Hybrid learning-based digital twin for manufacturing process: Modeling framework and implementation. Robot. Comput. Integr. Manuf. 2023, 82, 102545. [Google Scholar] [CrossRef]
- Fan, Y.; Yang, J.; Chen, J.; Hu, P.; Wang, X.; Xu, J.; Zhou, B. A digital-twin visualized architecture for Flexible Manufacturing System. J. Manuf. Syst. 2021, 60, 176–201. [Google Scholar] [CrossRef]
- García, Á.; Bregon, A.; Martínez-Prieto, M.A. Towards a connected Digital Twin Learning Ecosystem in manufacturing: Enablers and challenges. Comput. Ind. Eng. 2022, 171, 108463. [Google Scholar] [CrossRef]
- Li, S.E. Deep reinforcement learning. In Reinforcement Learning for Sequential Decision and Optimal Control; Springer Nature: Singapore, 2023; pp. 365–402. [Google Scholar]
- Puterman, M.L. Markov Decision Processes—Discrete Stochastic Dynamic Programming; John Wiley & Sons, Inc.: New York, NY, USA, 1994. [Google Scholar]
- Szepesvari, C.; Sutton, R.S.; Modayil, J.; Bhatnagar, S.; Models, U.O. In Proceedings of the 28th Annual Conference Processing Systems, Montreal, QC, Canada, 8–13 December 2014; pp. 990–998. Available online: https://search.worldcat.org/zh-cn/title/advances-in-neural-information-processing-systems-27-28th-annual-conference-on-neural-information-processing-systems-2014-nips-december-8-13-2014-montreal-canada-proceedings-of-the-2014-conference-vol-2/oclc/931952337 (accessed on 6 December 2023).
- Dayan, P. Temporal differences: TD(λ) for general λ. Mach. Learn. 1992, 8, 341–362. [Google Scholar] [CrossRef]
- Watkins, C.J.C.H.; Dayan, P. Q-learning. In Machine Learning; Springer: Berlin/Heidelberg, Germany, 1989; Volume 8, pp. 279–292. [Google Scholar]
- Mnih, V.; Kavukcuoglu, K.; Silver, D.; Rusu, A.A.; Veness, J.; Bellemare, M.G.; Graves, A.; Riedmiller, M.; Fidjeland, A.K.; Ostrovski, G.; et al. Human-level control through deep reinforcement learning. Nature 2015, 518, 529–533. [Google Scholar] [CrossRef] [PubMed]
- Peters, J.; Schaal, S. Reinforcement learning of motor skills with policy gradients. Neural Netw. 2008, 21, 682–697. [Google Scholar] [CrossRef]
- Sutton, R.S.; McAllester, D.; Singh, S.; Mansour, Y. Policy gradient methods for reinforcement learning with function approximation. Adv. Neural Inf. Process. Syst. 1999, 12, 1058–1063. [Google Scholar]
- Silver, D.; Lever, G.; Heess, N.; Degris, T.; Wierstra, D.; Riedmiller, M. Deterministic policy gradient algorithms. In International Conference on Machine Learning; PMLR: Beijing, China, 2014; pp. 387–395. [Google Scholar]
- Dong, H.; Ding, Z.; Zhang, S. Deep Reinforcement Learning; Springer: Singapore, 2020. [Google Scholar]
- Schulman, J.; Levine, S.; Abbeel, P.; Jordan, M.; Moritz, P. Trust region policy optimization. In International Conference on Machine Learning; PMLR: Lille, France, 2015; pp. 1889–1897. [Google Scholar]
- Kurutach, T.; Clavera, I.; Duan, Y.; Tamar, A.; Abbeel, P. Model-ensemble trust-region policy optimization. arXiv 2018, arXiv:1802.10592. [Google Scholar]
- Wang, Y.; He, H.; Tan, X.; Gan, Y. Trust region-guided proximal policy optimization. Adv. Neural Inf. Process. Syst. 2019, 32, 32. [Google Scholar]
- Konda, V.; Tsitsiklis, J. Actor-critic algorithms. Adv. Neural Inf. Process. Syst. 1999, 12, 7. [Google Scholar]
- Peters, J.; Schaal, S. Natural actor-critic. Neurocomputing 2008, 71, 1180–1190. [Google Scholar] [CrossRef]
- Bhatnagar, S.; Sutton, R.S.; Ghavamzadeh, M.; Lee, M. Natural actor–critic algorithms. Automatica 2009, 45, 2471–2482. [Google Scholar] [CrossRef]
- Mnih, V.; Badia, A.P.; Mirza, M.; Graves, A.; Lillicrap, T.P.; Harley, T.; Silver, D.; Kavukcuoglu, K. Asynchronous methods for deep reinforcement learning. In International Conference on Machine Learning; PMLR: New York City, NY, USA, 2016; pp. 1928–1937. [Google Scholar]
- Lillicrap, T.P.; Hunt, J.J.; Pritzel, A.; Heess, N.; Erez, T.; Tassa, Y.; Silver, D.; Wierstra, D. Continuous control with deep reinforcement learning. arXiv 2015, arXiv:1509.02971. [Google Scholar]
- Fujimoto, S.; Hoof, H.; Meger, D. Addressing function approximation error in actor-critic methods. In International Conference on Machine Learning; PMLR: Vienna, Austria, 2018; pp. 1587–1596. [Google Scholar]
- Azamfirei, V.; Psarommatis, F.; Lagrosen, Y. Application of automation for in-line quality inspection, a zero-defect manufacturing approach. J. Manuf. Syst. 2023, 67, 1–22. [Google Scholar] [CrossRef]



















| Index | MOLD TEMP | FILL TIME | PLAST TIME | CYCLE TIME | CLOSING FORCE | CLAMP FORCE PEAK | TORQUE PEAK VAL |
|---|---|---|---|---|---|---|---|
| 1 | 126.04 | 11.04 | 4.96 | 115.96 | 1412.05 | 1440.73 | 177.94 |
| 2 | 126.23 | 10.64 | 4.93 | 115.97 | 1399.81 | 1425.85 | 186.78 |
| 3 | 124.96 | 10.64 | 5.92 | 115.97 | 1374.7 | 1387.72 | 186.78 |
| 4 | 125.64 | 10.64 | 4.99 | 115.99 | 1399.81 | 1454.21 | 183.52 |
| 5 | 125.9 | 10.8 | 4.93 | 115.96 | 1411.59 | 1437.01 | 177.48 |
| 6 | 124.96 | 10.64 | 4.93 | 115.97 | 1363.09 | 1387.72 | 197.32 |
| 7 | 126.28 | 10.64 | 4.95 | 115.96 | 1374.7 | 1390.04 | 183.52 |
| 8 | 125.8 | 10.64 | 4.93 | 115.96 | 1408.33 | 1435.77 | 176.55 |
| 9 | 126.3 | 10.8 | 4.94 | 115.97 | 1366.33 | 1391.75 | 182.59 |
| 10 | 126.08 | 10.8 | 4.93 | 115.97 | 1427.04 | 1401.2 | 197.32 |
| 11 | 126.01 | 10.64 | 4.9 | 115.96 | 1371.13 | 1400.43 | 185.38 |
| 12 | 124.96 | 11.04 | 4.93 | 115.97 | 1364.00 | 1398.6 | 183.52 |
| 13 | 126.11 | 10.8 | 4.94 | 115.96 | 1426.33 | 1435.77 | 162.13 |
| 14 | 124.64 | 10.8 | 4.94 | 115.97 | 1372.19 | 1390.04 | 181.2 |
| 15 | 126.23 | 10.8 | 4.94 | 115.97 | 1424.72 | 1454.21 | 186.78 |
| Index | TORQUE MEAN VAL | BACK PRESS PEAK VAL | INJECT PRESS PEAK VAL | SCREW HOLD POS | SHOT VOLUME | QUALITY INDEX | |
| 1 | 162.13 | 225.84 | 1431.74 | 13.69 | 29.03 | 0.128 | |
| 2 | 162.6 | 229.56 | 1446.31 | 13.66 | 29.42 | 0.296 | |
| 3 | 162.6 | 225.99 | 1436.08 | 13.58 | 29 | 0.288 | |
| 4 | 162.6 | 226.3 | 1442.28 | 13.64 | 29.02 | 0.3 | |
| 5 | 164.3 | 227.54 | 1437.94 | 13.69 | 29.05 | 0.168 | |
| 6 | 162.6 | 227.39 | 1367.57 | 13.67 | 29.06 | 0.284 | |
| 7 | 164.61 | 226.3 | 1367.57 | 13.7 | 29.03 | 0.28 | |
| 8 | 162.6 | 226.3 | 1453.44 | 13.72 | 29.02 | 0.284 | |
| 9 | 162.6 | 225.53 | 1445.22 | 13.72 | 29.02 | 0.168 | |
| 10 | 161.67 | 228.78 | 1355.63 | 13.66 | 29 | 0.288 | |
| 11 | 166.78 | 226.46 | 1427.4 | 13.69 | 29.03 | 0.28 | |
| 12 | 144.31 | 228.78 | 1453.44 | 13.45 | 29.09 | 0.288 | |
| 13 | 167.09 | 226.46 | 1453.44 | 13.64 | 29.03 | 0.212 | |
| 14 | 165.1 | 227.85 | 1432.05 | 13.64 | 29.09 | 0.296 | |
| 15 | 164.92 | 226.3 | 1367.57 | 13.66 | 29.28 | 0.252 |
| Parameter Name | Min | Max | Mean | STD |
|---|---|---|---|---|
| MOLD_TEMP | 121.53 | 127.35 | 126.05 | 0.66 |
| FILL_TIME | 9.43 | 17.41 | 11.56 | 2.61 |
| PLAST_TIME | 4.31 | 10.25 | 5.01 | 0.53 |
| CYCLE_TIME | 115.91 | 117.47 | 116.59 | 0.67 |
| CLOSING_FORCE | 1358.89 | 1442.43 | 1398.06 | 17.20 |
| CLAMP_FORCE_PEAK | 1386.94 | 1467.08 | 1424.99 | 16.70 |
| TORQUE_PEAK_VAL | 146.01 | 201.97 | 180.91 | 7.79 |
| TORQUE_MEAN_VAL | 118.58 | 178.1 | 161.45 | 7.44 |
| BACK_PRESS_PEAK_VAL | 224.44 | 233.28 | 226.65 | 1.24 |
| INJECT_PRESS_PEAK_VAL | 1209.78 | 1461.65 | 1396.51 | 39.55 |
| SCREW_HOLD_POS | 12.91 | 14.04 | 13.65 | 0.15 |
| SHOT_VOLUME | 28.69 | 29.81 | 29.07 | 0.14 |
| QUALITY_INDEX | 0.1 | 0.75 | 0.39 | 0.15 |
| QUALITY_INDEX | ||
|---|---|---|
| From | To | Meaning |
| 0 | 0.2 | Good |
| 0.21 | 0.35 | Acceptable |
| 0.36 | 0.45 | Critical |
| 0.46 | - | Bad |
| Model Name | MAE | MSE | RMSE | R2 | MAPE |
|---|---|---|---|---|---|
| Extra Trees Regressor | 0.0306 | 0.0033 | 0.056 | 0.8547 | 0.096 |
| Random Forest Regressor | 0.0318 | 0.0038 | 0.0598 | 0.8357 | 0.0992 |
| CatBoost Regressor | 0.0312 | 0.0036 | 0.0585 | 0.8431 | 0.0995 |
| Gradient Boosting Regressor | 0.0353 | 0.004 | 0.0614 | 0.828 | 0.1123 |
| Extreme Gradient Boosting | 0.0357 | 0.0044 | 0.0644 | 0.8109 | 0.108 |
| Light Gradient Boosting Machine | 0.0364 | 0.0043 | 0.0639 | 0.8157 | 0.1094 |
| Decision Tree Regressor | 0.0437 | 0.0068 | 0.0806 | 0.7073 | 0.1284 |
| K Neighbors Regressor | 0.0451 | 0.0066 | 0.0806 | 0.7104 | 0.1409 |
| AdaBoost Regressor | 0.0529 | 0.0056 | 0.074 | 0.7594 | 0.1529 |
| Linear Regression | 0.0565 | 0.0066 | 0.0806 | 0.7129 | 0.1736 |
Disclaimer/Publisher’s Note: The statements, opinions and data contained in all publications are solely those of the individual author(s) and contributor(s) and not of MDPI and/or the editor(s). MDPI and/or the editor(s) disclaim responsibility for any injury to people or property resulting from any ideas, methods, instructions or products referred to in the content. |
© 2024 by the authors. Licensee MDPI, Basel, Switzerland. This article is an open access article distributed under the terms and conditions of the Creative Commons Attribution (CC BY) license (https://creativecommons.org/licenses/by/4.0/).
Share and Cite
Khdoudi, A.; Masrour, T.; El Hassani, I.; El Mazgualdi, C. A Deep-Reinforcement-Learning-Based Digital Twin for Manufacturing Process Optimization. Systems 2024, 12, 38. https://doi.org/10.3390/systems12020038
Khdoudi A, Masrour T, El Hassani I, El Mazgualdi C. A Deep-Reinforcement-Learning-Based Digital Twin for Manufacturing Process Optimization. Systems. 2024; 12(2):38. https://doi.org/10.3390/systems12020038
Chicago/Turabian StyleKhdoudi, Abdelmoula, Tawfik Masrour, Ibtissam El Hassani, and Choumicha El Mazgualdi. 2024. "A Deep-Reinforcement-Learning-Based Digital Twin for Manufacturing Process Optimization" Systems 12, no. 2: 38. https://doi.org/10.3390/systems12020038
APA StyleKhdoudi, A., Masrour, T., El Hassani, I., & El Mazgualdi, C. (2024). A Deep-Reinforcement-Learning-Based Digital Twin for Manufacturing Process Optimization. Systems, 12(2), 38. https://doi.org/10.3390/systems12020038

