Modeling a Carbon-Efficient Road–Rail Intermodal Routing Problem with Soft Time Windows in a Time-Dependent and Fuzzy Environment by Chance-Constrained Programming
Abstract
1. Introduction
2. Literature Review
- (1)
- Although carbon tax regulation has been widely used in carbon-efficient intermodal routing studies, the carbon tax rate is usually a constant in these studies, and the performance and feasibility of carbon tax regulation are rarely estimated in their case analysis.
- (2)
- Moreover, under carbon tax regulation, emission reduction is simply driven by transportation path modification in the current research, which limits the effective improvement of the carbon efficiency of the intermodal routing.
- (3)
- Time dependency and uncertainty of truck speeds are the natural characteristics of the road but are not fully modeled in the current studies. Ignoring the time-dependent truck speeds limits the diversity of approaches that can drive the emission reduction of the routing.
- (4)
- Although capacity uncertainty has been explored, the combination of speed uncertainty and capacity uncertainty that can achieve improved reliability of routing is not considered in the current studies.
- (5)
- The uncertainty of the transfer from road to rail caused by truck speed uncertainty is rarely modeled, which affects the reliability of the intermodal transfer of the routing optimization. Moreover, soft time windows in an uncertain environment resulting from truck speed uncertainty are not well established by existing studies.
- (1)
- A carbon-efficient RRIRP is modeled in a time-dependent and fuzzy environment in which the time-dependent truck speeds of the road enable a truck departure time and speed matching to further strengthen the economy, carbon efficiency, timeliness, and reliability of the optimization.
- (2)
- Under carbon tax regulation, the carbon emission reduction in our model is driven by transportation path modification and truck departure time and speed matching. The feasibility of carbon tax regulation is verified by comparing it with multi-objective optimization in the empirical case study.
- (3)
- Multiple sources of uncertainty are incorporated into the RRIRP, including truck speeds and rail capacities. The induced system uncertainty is comprehensively formulated in the RRIRP, including speed-dependent emission rates of roads, transfer from road to rail, and violation of soft delivery time windows.
- (4)
- A CCP model with general fuzzy measure is employed to deal with the proposed RRIRP and provides decision-makers with the optimum solutions with reference to their attitudes on the objective and constraints.
3. Background Information
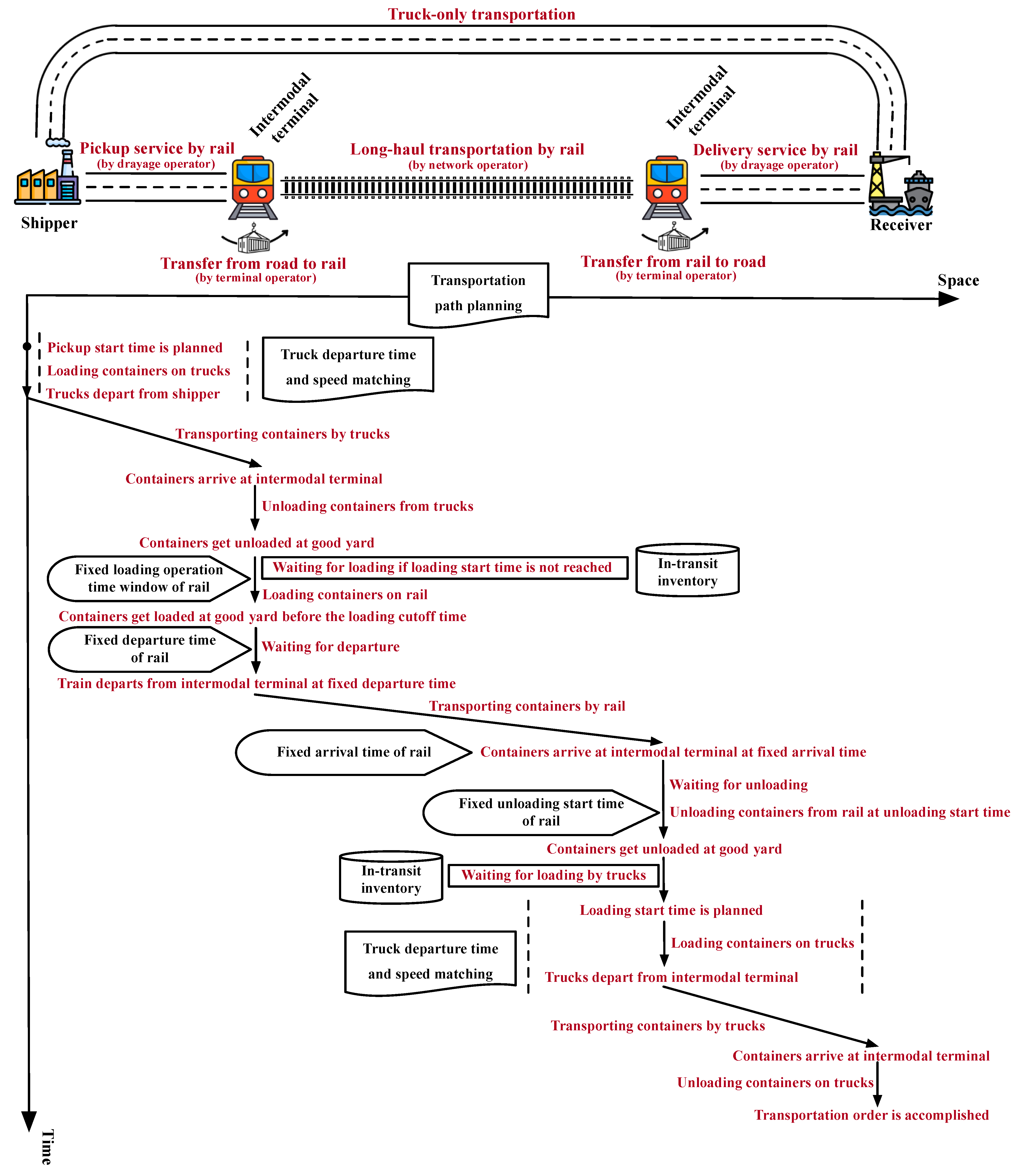
3.1. Establishing the Transportation System
3.2. Modeling the Time-Dependent and Fuzzy Environment
3.2.1. Modeling of the Time-Dependent and Fuzzy Truck Speed
3.2.2. Modeling of the Induced System Fuzziness Resulting from Fuzzy Truck Speed
Modeling of the Speed-Dependent and Fuzzy CO2 Emissions of Road
Modeling of the Fuzziness of the Transfer Process from Road to Rail
Modeling of the Soft Delivery Time Window in a Fuzzy Environment
- (1)
- When , it is definite that the entire fuzzy delivery accomplishment time violates the lower bound of the time window, and the resulting fuzzy time window violation can be represented by .
- (2)
- When , the fuzzy delivery accomplishment time satisfies the lower bound, and the fuzzy time window violation is .
- (3)
- When the fuzzy delivery accomplishment time is between the above two situations (i.e., and ), part of the fuzzy delivery accomplishment time violates the lower bound, and the corresponding fuzzy time window violation can be formulated as , which also includes the first two situations.
3.3. Problem Formulation
- (1)
- Enhancing the transfer efficiency between road and rail by reducing the in-transit inventory.
- (2)
- Lowering the CO2 emissions of road services selected for transportation orders to improve the carbon efficiency of the road sector.
- (3)
- Improving the timeliness of transportation by minimizing the time window violation of both pickup and delivery services.
- (4)
- Ensuring the smooth transfer from road to rail in a fuzzy environment to achieve reliable transportation.
4. Fuzzy Nonlinear Optimization Model
4.1. Optimization Objective
4.2. Constraint Set
5. Solution Approach
5.1. Chance-Constrained Programming with General Fuzzy Measure
5.1.1. Establishing the Expected Objective
5.1.2. Establishing the Chance Constraints
5.2. Model Linearization
6. Empirical Case Study
6.1. Case Description
6.2. Case Analysis
6.2.1. Sensitivity of the Optimization Results Concerning the Carbon Tax Rate
- (1)
- The increase of the carbon tax rate leads to a constant rise of the total costs of the RRIRP. However, the travel costs and loading/unloading operation costs of the RRIRP remain unchanged, which clarifies that the transportation paths for the transportation orders are insensitive to the carbon tax rate.
- (2)
- The increase of the carbon tax rate cannot guarantee lowering the CO2 emissions of the RRIRP. In some cases, increasing the carbon tax rate (e.g., from 0.04 to 0.05 or from 0.06 to 0.07) leads to increased costs and emissions.
- (3)
- The decrease (increase) of the CO2 emissions increases (decreases) the time window violation degrees. The carbon efficiency and timeliness of the RRIRP cannot reach their respective optimum simultaneously under a feasible carbon tax rate range.
- (4)
- The change of CO2 emissions concerning the carbon tax rate is caused by the truck departure time and speed matching that makes tradeoffs among lowering costs, reducing emissions, and improving timeliness, which is reflected by the change of the in-transit inventory costs (i.e., ) and the time window violation degrees.
6.2.2. Multi-Objective Optimization Analysis Considering the Minimization of Emissions
- (1)
- When the satisfaction degrees of the environmental objective are low (i.e., ), the transportation path planning does not contribute to the emission reduction resulting from the increase of since the unchanged travel costs (see Figure 9) of the RRIRP indicates the transportation paths remain unchanged during the emission reduction. In this case, reducing the CO2 emissions depends on the truck departure time and speed matching reflected by the changing in-transit inventory costs and time window violation degrees (see Figure 10 and Figure 11). The truck departure time and speed matching contributes to reducing CO2 emissions by 25.56% when compared with the maximum emissions that are 569,546 kg.
- (2)
- In the cases where there are lower satisfaction degrees of the environmental objective, reducing the CO2 emissions makes the time window violations increase (see Figure 11), which means the carbon efficiency and timeliness of the RRIRP are in conflict with each other in this case.
- (3)
- When the satisfaction degrees of the environmental objective are high (i.e., ), the transportation path planning and truck departure time and speed matching both contribute to the emission reduction, which is reflected by the significant change of travel costs, in-transit inventory costs, and time window violation degrees (see Figure 9, Figure 10 and Figure 11). The combination of transportation path planning and truck departure time and speed matching by RRIRP efficiently decreases CO2 emissions by 44.26% compared with the maximum emissions.
- (4)
- In the cases where there are higher satisfaction degrees of the environmental objective, the time window violation degrees tend to decrease when the CO2 emissions are reduced, except for the variation of from 0.9 to 1.0 that increases the violations (see Figure 11).
6.2.3. Sensitivity of the Optimization Results Concerning and
- (1)
- For each value of , the increase of leads to higher total costs that are a combinational reflection of transportation costs, carbon efficiency, and timeliness of the RRIRP since increasing compresses the feasible solution space of the RRIRP and worsens the solutions found in a smaller space.
- (2)
- Confidence level reflects the reliability that the optimization results of the RRIRP are applicable in the actual transportation by selecting the rail services with sufficient capacities and arranging a smooth transfer from road to rail for the transportation orders. Figure 12 demonstrates that the reliability of the RRIRP is conflicting with its total costs. Customers should pay more total costs to the intermodal operator for their transportation orders if they are very cautious on the capacity constraint and fixed operation time window constraint and prefer reliable transportation,
- (3)
- With the increase of , the sensitivity of the total costs of the RRIRP concerning becomes more significant. Especially, if the customers hold cautious attitudes on the constraints and prefer a higher confidence level to ensure reliable transportation of their containers (i.e., ), the increase of raises the total costs when .
- (1)
- With the increase of , the transportation costs of the RRIRP tend to decrease. However, the CO2 emissions and the time window violation degrees tend to increase. The increase of the carbon tax and penalty costs are more significant than the decrease of the transportation costs, which leads to the increase of the total costs illustrated by Figure 12.
- (2)
- The optimization of the RRIRP balances the three components included in the total costs that are treated as the RRIRP objective. As increases to improve reliability, transportation costs are saved at the expense of scarifying the carbon efficiency and timeliness of the RRIRP. In this case, improving the economy and reliability of the RRIRP worsens its timeliness and carbon efficiency.
- (3)
- The change of fluctuates the transportation costs, CO2 emissions, and time window violation degrees of the RRIRP. As increases, it is more sensitive to .
- (1)
- The increase of results in the change of the travel costs, loading/unloading operation costs, and in-transit inventory costs, which shows that the transportation path is modified and the rematch of truck departure times and speeds occurs.
- (2)
- With the increase of , the decrease of the loading/unloading operation costs proves that more transportation orders are accomplished by truck-only transportation where the intermodal transfer that causes loading/unloading operation costs does not exist.
- (3)
- (4)
- However, truck-only transportation can avoid the risk associated with the fuzzy constraints that the capacities are insufficient and disrupt the intermodal transfer. Therefore, truck-only transportation enhances the reliability of the RRIRP and is realized by transportation path planning. Consequently, the RRIT system established in our study (see Figure 1) is more reliable than the hub-and-spoke system.
- (5)
- When high confidence levels are needed (i.e., ), the increasing use of truck-only transportation should reduce the in-transit inventory costs that only exist in the intermodal transfer. However, as indicated by Figure 18, the in-transit inventory costs still increase, which means that truck departure times and speeds are rematched to enable an early arrival of trucks at the intermodal terminals to ensure that the transfer from road to rail can be accomplished smoothly.
7. Conclusions
- (1)
- When the carbon tax rate is in a reasonable range, carbon tax regulation depends on the truck departure time and speed matching to drive the reduction of CO2 emissions. Furthermore, carbon tax regulation depends on a relatively high tax rate to realize the emission reduction of the RRIRP, which might cause its infeasibility in some cases.
- (2)
- Multi-objective optimization provides an effective option for the intermodal operator to balance the economy and carbon efficiency of the RRIRP. It also reveals that lowering the transportation and penalty costs are conflicting with reducing CO2 emissions. The intermodal operator can make effective tradeoffs between them using the Pareto solutions.
- (3)
- Transportation path planning dominates the RRIRP when improving carbon efficiency is paid less attention, in which transportation services with lower travel costs are selected to form the transportation paths. However, a significant improvement in carbon efficiency resulting from the requirement for environmental protection requires cooperation between transportation path planning and truck departure time and speed matching.
- (4)
- Customers’ attitudes toward the objective and constraints considerably influence the RRIRP. Especially when customers are cautious about the constraints and prefer reliable transportation, they need to pay more costs for their transportation orders. In this case, the cost objective that combines transportation costs, CO2 emissions, and violation of soft time windows reaches a balanced state where transportation costs are saved at the expense of scarifying the carbon efficiency and timeliness of the RRIRP.
- (5)
- The RRIT system indicated by Figure 1 is more reliable than the hub-and-spoke system and should be attached to great importance in practical transportation. Both transportation path planning that motivates the use of truck-only transportation and truck departure time and speed matching that ensures the early arrival of trucks at intermodal terminals contribute to improving the reliability of the RRIRP.
- (6)
- Using the proposed CCP model, the intermodal operator can always find an optimum solution as the transportation scheme to organize the RRIT to meet the customers’ preferences and accomplish the transportation orders with the best service.
Supplementary Materials
Author Contributions
Funding
Data Availability Statement
Conflicts of Interest
References
- Lu, Q.; Chai, J.; Wang, S.; Zhang, Z.G.; Sun, X.C. Potential energy conservation and CO2 emissions reduction related to China’s road transportation. J. Clean. Prod. 2020, 245, 118892. [Google Scholar] [CrossRef]
- Feng, Y.; Ning, M.; Lei, Y.; Sun, Y.; Liu, W.; Wang, J. Defending blue sky in China: Effectiveness of the “Air Pollution Prevention and Control Action Plan” on air quality improvements from 2013 to 2017. J. Environ. Manag. 2019, 252, 109603. [Google Scholar] [CrossRef] [PubMed]
- Tong, H.; Peng, J.; Zhang, Y.; Fang, T.; Zhang, J.; Men, Z.; Liu, Y.; Wu, L.; Wang, T.; Ren, F.; et al. Environmental benefit analysis of “road-to-rail” policy in China based on a railway tunnel measurement. J. Clean. Prod. 2021, 316, 128227. [Google Scholar]
- Tamannaei, M.; Zarei, H.; Rasti-Barzoki, M. A game theoretic approach to sustainable freight transportation: Competition between road and intermodal road-rail systems with government intervention. Transp. Res. Part B Methodol. 2021, 153, 272–295. [Google Scholar] [CrossRef]
- Wang, R.; Yang, K.; Yang, L.; Gao, Z. Modeling and optimization of a poport system under uncertain information. Eng. Appl. Artif. Intell. 2018, 72, 423–436. [Google Scholar] [CrossRef]
- Sun, Y. A robust possibilistic programming approach for a road-rail intermodal routing problem with multiple time windows and truck operations optimization under carbon cap-and-trade policy and uncertainty. Systems 2022, 10, 156. [Google Scholar] [CrossRef]
- Heggen, H.; Molenbruch, Y.; Caris, A.; Braekers, K. Intermodal container routing: Integrating long-haul routing and local drayage decisions. Sustainability 2019, 11, 1634. [Google Scholar] [CrossRef]
- Chen, X.; Zuo, T.; Lang, M.; Li, S.; Li, S. Integrated optimization of transfer station selection and train timetables for road-rail intermodal transport network. Comput. Ind. Eng. 2022, 165, 107929. [Google Scholar] [CrossRef]
- Zhang, Y.; Guo, W.; Negenborn, R.R.; Atasoy, B. Synchromodal transport planning with flexible services: Mathematical model and heuristic algorithm. Transp. Res. Part C Emerg. Technol. 2022, 140, 103711. [Google Scholar] [CrossRef]
- Wang, Y.; Assogba, K.; Fan, J.; Xu, M.; Liu, Y.; Wang, H. Multi-depot green vehicle routing problem with shared transportation resource: Integration of time-dependent speed and piecewise penalty cost. J. Clean. Prod. 2019, 232, 12–29. [Google Scholar] [CrossRef]
- Jabali, O.; Van Woensel, T.; De Kok, A.G. Analysis of travel times and CO2 emissions in time-dependent vehicle routing. Prod. Oper. Manag. 2012, 21, 1060–1074. [Google Scholar] [CrossRef]
- Nasri, M.I.; Bektaş, T.; Laporte, G. Route and speed optimization for autonomous trucks. Comput. Oper. Res. 2018, 100, 89–101. [Google Scholar] [CrossRef]
- Sun, Y.; Li, X.; Liang, X.; Zhang, C. A bi-objective fuzzy credibilistic chance-constrained programming approach for the hazardous materials road-rail multimodal routing problem under uncertainty and sustainability. Sustainability 2019, 11, 2577. [Google Scholar] [CrossRef]
- Foroozesh, N.; Karimi, B.; Mousavi, S.M. Green-resilient supply chain network design for perishable products considering route risk and horizontal collaboration under robust interval-valued type-2 fuzzy uncertainty: A case study in food industry. J. Environ. Manag. 2022, 307, 114470. [Google Scholar] [CrossRef]
- Fazayeli, S.; Eydi, A.; Kamalabadi, I.N. Location-routing problem in multimodal transportation network with time windows and fuzzy demands: Presenting a two-part genetic algorithm. Comput. Ind. Eng. 2018, 119, 233–246. [Google Scholar] [CrossRef]
- Delbart, T.; Molenbruch, Y.; Braekers, K.; Caris, A. Uncertainty in intermodal and synchromodal transport: Review and future research directions. Sustainability 2021, 13, 3980. [Google Scholar] [CrossRef]
- Chang, Y.T.; Lee, P.T.W.; Kim, H.J.; Shin, S.H. Optimization model for transportation of container cargoes considering short sea shipping and external cost: South Korean case. Transp. Res. Rec. 2010, 2166, 99–108. [Google Scholar] [CrossRef]
- Zhang, J.; Ding, H.W.; Wang, X.Q.; Yin, W.J.; Zhao, T.Z.; Dong, J. Mode choice for the intermodal transportation considering carbon emissions. In Proceedings of the 2011 IEEE International Conference on Service Operations, Logistics and Informatics, Beijing, China, 10–12 July 2011; pp. 297–301. [Google Scholar]
- Guo, W.; Atasoy, B.; Beelaerts van Blokland, W.; Negenborn, R.R. A global intermodal shipment matching problem under travel time uncertainty. In Lecture Notes in Computer Science, Proceedings of the Computational Logistics: 11th International Conference, ICCL 2020, Enschede, The Netherlands, 28–30 September 2020; Proceedings 11; Springer International Publishing: Cham, Switzerland, 2020; pp. 553–568. [Google Scholar]
- Duan, X.; Heragu, S. Carbon Emission Tax Policy in an Intermodal Transportation Network. In Proceedings of the IIE Annual Conference. Proceedings, Nashville, TN, USA, 30 May–2 June 2015; Institute of Industrial and Systems Engineers (IISE): Peachtree Corners, GA, USA, 2015; p. 566. [Google Scholar]
- Zhang, D.; He, R.; Li, S.; Wang, Z. A multimodal logistics service network design with time windows and environmental concerns. PLoS ONE 2017, 12, e0185001. [Google Scholar] [CrossRef]
- Cheng, X.Q.; Jin, C.; Wang, C.; Mamatok, Y. Impacts of different low-carbon policies on route decisions in intermodal freight transportation: The case of the west river region in China. In Proceedings of the International Forum on Shipping, Ports and Airports (IFSPA), Hong Kong, China, 20–24 May 2019. [Google Scholar]
- Demir, E.; Bektaş, T.; Laporte, G. A comparative analysis of several vehicle emission models for road freight transportation. Transp. Res. Part D Transp. Environ. 2011, 16, 347–357. [Google Scholar] [CrossRef]
- Ji, H.; Wu, P. Sailing route and speed optimization for green intermodal transportation. In Proceedings of the 2020 IEEE 5th International Conference on Intelligent Transportation Engineering (ICITE), Beijing, China, 11–13 September 2020; pp. 18–22. [Google Scholar]
- Resat, H.G.; Turkay, M. Design and operation of intermodal transportation network in the Marmara region of Turkey. Transp. Res. Part E Logist. Transp. Rev. 2015, 83, 16–33. [Google Scholar] [CrossRef]
- Kontovas, C.; Psaraftis, H.N. Reduction of emissions along the maritime intermodal container chain: Operational models and policies. Marit. Policy Manag. 2011, 38, 451–469. [Google Scholar] [CrossRef]
- Fan, Q.; Jin, Y.; Wang, W.; Yan, X. A performance-driven multi-algorithm selection strategy for energy consumption optimization of sea-rail intermodal transportation. Swarm Evol. Comput. 2019, 44, 1–17. [Google Scholar] [CrossRef]
- Zhang, D.; Wang, X.; Li, S.; Ni, N.; Zhang, Z. Joint optimization of green vehicle scheduling and routing problem with time-varying speeds. PLoS ONE 2018, 13, e0192000. [Google Scholar] [CrossRef]
- Qian, J.; Eglese, R. Fuel emissions optimization in vehicle routing problems with time-varying speeds. Eur. J. Oper. Res. 2016, 248, 840–848. [Google Scholar] [CrossRef]
- Ehmke, J.F.; Campbell, A.M.; Thomas, B.W. Vehicle routing to minimize time-dependent emissions in urban areas. Eur. J. Oper. Res. 2016, 251, 478–494. [Google Scholar] [CrossRef]
- Braekers, K.; Caris, A.; Janssens, G.K. Time-Dependent Routing of Drayage Operations in the Service Area of Intermodal Terminals; DIME Università di Genova: Genova, Italy, 2012. [Google Scholar]
- Sun, Y.; Hrušovský, M.; Zhang, C.; Lang, M. A time-dependent fuzzy programming approach for the green multimodal routing problem with rail service capacity uncertainty and road traffic congestion. Complexity 2018, 2018, 8645793. [Google Scholar] [CrossRef]
- Guo, W.; Atasoy, B.; van Blokland, W.B.; Negenborn, R.R. A dynamic shipment matching problem in hinterland synchromodal transportation. Decis. Support Syst. 2020, 134, 113289. [Google Scholar]
- Teng, W.; Chen, B.Y.; Lam, W.H.; Gong, W.; Shi, C.; Tam, M.L. Bi-objective reliable eco-routing considering uncertainties of travel time and fuel consumption. Transp. B Transp. Dyn. 2023, 11, 1071–1091. [Google Scholar] [CrossRef]
- Sandamali, G.G.N.; Su, R.; Zhang, Y. Flight routing and scheduling under departure and en route speed uncertainty. IEEE Trans. Intell. Transp. Syst. 2019, 21, 1915–1928. [Google Scholar]
- Sun, Y. Fuzzy approaches and simulation-based reliability modeling to solve a road-rail intermodal routing problem with soft delivery time windows when demand and capacity are uncertain. Int. J. Fuzzy Syst. 2020, 22, 2119–2148. [Google Scholar] [CrossRef]
- Sun, Y.; Yu, N.; Huang, B. Green road-rail intermodal routing problem with improved pickup and delivery services integrating truck departure time planning under uncertainty: An interactive fuzzy programming approach. Complex Intell. Syst. 2022, 8, 1459–1486. [Google Scholar] [CrossRef]
- Lu, Y.; Lang, M.; Sun, Y.; Li, S. A fuzzy intercontinental road-rail multimodal routing model with time and train capacity uncertainty and fuzzy programming approaches. IEEE Access 2020, 8, 27532–27548. [Google Scholar] [CrossRef]
- Uddin, M.; Huynh, N. Reliable routing of road-rail intermodal freight under uncertainty. Netw. Spat. Econ. 2019, 19, 929–952. [Google Scholar] [CrossRef]
- Elbert, R.; Müller, J.P.; Rentschler, J. Tactical network planning and design in multimodal transportation–A systematic literature review. Res. Transp. Bus. Manag. 2020, 35, 100462. [Google Scholar] [CrossRef]
- Lu, K.; Liao, H.; Zavadskas, E.K. An overview of fuzzy techniques in supply chain management: Bibliometrics, methodologies, applications and future directions. Technol. Econ. Dev. Econ. 2021, 27, 402–458. [Google Scholar] [CrossRef]
- Chang, T.S. Best routes selection in international intermodal networks. Comput. Oper. Res. 2008, 35, 2877–2891. [Google Scholar] [CrossRef]
- Xiong, G.; Wang, Y. Best routes selection in multimodal networks using multi-objective genetic algorithm. J. Comb. Optim. 2014, 28, 655–673. [Google Scholar] [CrossRef]
- Xie, Y.; Lu, W.; Wang, W.; Quadrifoglio, L. A multimodal location and routing model for hazardous materials transportation. J. Hazard. Mater. 2012, 227, 135–141. [Google Scholar] [CrossRef]
- Fang, Y.; Jia, X. Hazmat route optimization by road-rail intermodal transport in the silk road economic zone. Sci. Technol. Eng. 2023, 23, 6614–6622. [Google Scholar]
- Winebrake, J.J.; Corbett, J.J.; Falzarano, A.; Hawker, J.S.; Korfmacher, K.; Ketha, S.; Zilora, S. Assessing energy, environmental, and economic tradeoffs in intermodal freight transportation. J. Air Waste Manag. Assoc. 2008, 58, 1004–1013. [Google Scholar] [CrossRef]
- Zhou, J.M.; Wei, H.X.; Zhao, Y.Z.; Ma, Y.J. China-Europe container multimodal transport path selection based on multi-objective optimization. Mechatron. Intell. Transp. Syst. 2023, 2, 72–88. [Google Scholar] [CrossRef]
- Heinold, A.; Meisel, F. Emission oriented vs. time oriented routing in the European intermodal rail/road freight transportation network. Lect. Notes Logist. 2019, 2019, 188–202. [Google Scholar]
- Peng, Y.; Xiao, Y.; Zhou, X.; Liu, S. Optimization on the multimodal transport routing problem with time window and timetable. China Sci. Pap. 2021, 16, 211–216. [Google Scholar]
- Ayar, B.; Yaman, H. An intermodal multicommodity routing problem with scheduled services. Comput. Optim. Appl. 2012, 53, 131–153. [Google Scholar] [CrossRef]
- Moccia, L.; Cordeau, J.F.; Laporte, G.; Ropke, S.; Valentini, M.P. Modeling and solving a multimodal transportation problem with flexible-time and scheduled services. Networks 2011, 57, 53–68. [Google Scholar] [CrossRef]
- Sun, Y.; Lang, M. Modeling the multicommodity multimodal routing problem with schedule-based services and carbon dioxide emission costs. Math. Probl. Eng. 2015, 2015, 406218. [Google Scholar] [CrossRef]
- Chen, D.; Zhang, Y.; Gao, L.; Thompson, R.G. Optimizing multimodal transportation routes considering container use. Sustainability 2019, 11, 5320. [Google Scholar] [CrossRef]
- Boussedjra, M.; Bloch, C.; El Moudni, A. An exact method to find the intermodal shortest path (ISP). In Proceedings of the IEEE International Conference on Networking, Sensing and Control, Taipei, Taiwan, 21–23 March 2004; Volume 2, pp. 1075–1080. [Google Scholar]
- Bierwirth, C.; Kirschstein, T.; Meisel, F. On transport service selection in intermodal rail/road distribution networks. Bus. Res. 2012, 5, 198–219. [Google Scholar] [CrossRef]
- Janic, M. Modelling the full costs of an intermodal and road freight transport network. Transp. Res. Part D Transp. Environ. 2007, 12, 33–44. [Google Scholar] [CrossRef]
- Wang, Q.Z.; Chen, J.M.; Tseng, M.L.; Luan, H.M.; Ali, M.H. Modelling green multimodal transport route performance with witness simulation software. J. Clean. Prod. 2020, 248, 119245. [Google Scholar] [CrossRef]
- Li, Z.; Liu, Y.; Yang, Z. An effective kernel search and dynamic programming hybrid heuristic for a multimodal transportation planning problem with order consolidation. Transp. Res. Part E Logist. Transp. Rev. 2021, 152, 102408. [Google Scholar] [CrossRef]
- Yang, X.; Low, J.M.; Tang, L.C. Analysis of intermodal freight from China to Indian Ocean: A goal programming approach. J. Transp. Geogr. 2011, 19, 515–527. [Google Scholar] [CrossRef]
- Hickman, J.; Hassel, D.; Joumard, R.; Samaras, Z.; Sorenson, S. Methodology for Calculating Transport Emissions and Energy Consumption; The National Academies of Sciences, Engineering, and Medicine: Washington, DA, USA, 1999. [Google Scholar]
- Sung, I.; Nielsen, P. Speed optimization algorithm with routing to minimize fuel consumption under time-dependent travel conditions. Prod. Manuf. Res. 2020, 8, 1–19. [Google Scholar] [CrossRef]
- Liao, C.H.; Tseng, P.H.; Lu, C.S. Comparing carbon dioxide emissions of trucking and intermodal container transport in Taiwan. Transp. Res. Part D Transp. Environ. 2009, 14, 493–496. [Google Scholar] [CrossRef]
- Resat, H.G.; Turkay, M. A discrete-continuous optimization approach for the design and operation of synchromodal transportation networks. Comput. Ind. Eng. 2019, 130, 512–525. [Google Scholar] [CrossRef]
- Peykani, P.; Hosseinzadeh Lotfi, F.; Sadjadi, S.J.; Ebrahimnejad, A.; Mohammadi, E. Fuzzy chance-constrained data envelopment analysis: A structured literature review, current trends, and future directions. Fuzzy Optim. Decis. Mak. 2022, 21, 197–261. [Google Scholar] [CrossRef]
- Sun, Y.; Liang, X.; Li, X.; Zhang, C. A fuzzy programming method for modeling demand uncertainty in the capacitated road–rail multimodal routing problem with time windows. Symmetry 2019, 11, 91. [Google Scholar] [CrossRef]
- Zadeh, L.A. Fuzzy sets as a basis for a theory of possibility. Fuzzy Sets Syst. 1978, 1, 3–28. [Google Scholar] [CrossRef]
- Nahmias, S. Fuzzy variables. Fuzzy Sets Syst. 1978, 1, 97–110. [Google Scholar] [CrossRef]
- Dubois, D.; Prade, H. Operations on fuzzy numbers. Int. J. Syst. Sci. 1978, 9, 613–626. [Google Scholar] [CrossRef]
- Xu, J.; Zhou, X. Approximation based fuzzy multi-objective models with expected objectives and chance constraints: Application to earth-rock work allocation. Inf. Sci. 2013, 238, 75–95. [Google Scholar] [CrossRef]
- Zheng, Y.; Liu, B. Fuzzy vehicle routing model with credibility measure and its hybrid intelligent algorithm. Appl. Math. Comput. 2006, 176, 673–683. [Google Scholar] [CrossRef]
- Shiri, M.; Ahmadizar, F.; Thiruvady, D.; Farvaresh, H. A sustainable and efficient home health care network design model under uncertainty. Expert Syst. Appl. 2023, 211, 118185. [Google Scholar] [CrossRef]
- Roshan, M.; Tavakkoli-Moghaddam, R.; Rahimi, Y. A two-stage approach to agile pharmaceutical supply chain management with product substitutability in crises. Comput. Chem. Eng. 2019, 127, 200–217. [Google Scholar] [CrossRef]
- Kundu, P.; Kar, S.; Maiti, M. Multi-objective multi-item solid transportation problem in fuzzy environment. Appl. Math. Model. 2013, 37, 2028–2038. [Google Scholar] [CrossRef]
- Wang, J.; Yan, G.; Jiang, K.; Liu, L.; Yang, J.; Ge, C. The study on China’s carbon tax policy to mitigate climate change. China Environ. Sci. 2009, 29, 101–105. [Google Scholar]
- Jiang, W.; Lin, Y.; Feng, F. Research on multimodal transport path optimization problem considering carbon tax value changes under fuzzy time. J. Ind. Technol. Econ. 2020, 39, 81–88. [Google Scholar]
- Yuan, Y.; Wang, X.; Tong, L.; Yang, R.; Shen, B. Research on multi-objective energy efficiency optimization method of ships considering carbon tax. J. Mar. Sci. Eng. 2023, 11, 82. [Google Scholar] [CrossRef]


















| Sets, Indices, and Parameters of the Transportation Orders | |
|---|---|
| Set of transportation orders served by the intermodal operator. | |
| . | |
| . | |
| are the origin and destination nodes, respectively. | |
| . | |
| . | |
| Sets and indices of the transportation network | |
| is the transportation service set. | |
| . | |
| . | |
| . | |
| . | |
| . | |
| are the sets of rail services and road services on the arc, respectively. | |
| . | |
| . | |
| Parameters of the transportation services | |
| . | |
| . | |
| . | |
| . | |
| . | |
| . | |
| . | |
| . | |
| Parameters of costs | |
| Travel cost rate in CNY (Chinese Yuan)/TEU/km of road services carrying out pickup and delivery services in the intermodal transportation. | |
| Travel cost rate in CNY/TEU/km of truck-only transportation service. | |
| determines the travel costs of rail services. | |
| . | |
| Inventory cost rate in CNY/TEU/hr of intermodal terminals. | |
| An inventory period in hr that is free of charge at intermodal terminals. | |
| Penalty cost rate in CNY/TEU/hr for violating the soft pickup or delivery time windows. | |
| Carbon tax rate in CNY/kg. | |
| Auxiliary parameter and index | |
| A sufficient big number. | |
| Deterministic variables | |
| otherwise. | |
| otherwise. | |
| . | |
| . | |
| . | |
| . | |
| . | |
| Trapezoidal fuzzy variables | |
| . | |
| . | |
| . | |
| Transportation Order No. | Demands (TEU) | Soft Pickup Time Windows | Soft Delivery Time Windows |
|---|---|---|---|
| 1 | 22 | [10, 15] | [95, 105] |
| 2 | 20 | [20, 28] | [140, 150] |
| 3 | 15 | [13, 20] | [130, 139] |
| 4 | 17 | [18, 25] | [85, 94] |
| 5 | 34 | [28, 35] | [88, 98] |
| 6 | 15 | [12, 17] | [110, 120] |
| 7 | 23 | [30, 35] | [135, 141] |
| 8 | 30 | [36, 41] | [142, 152] |
| 9 | 33 | [14, 20] | [104, 112] |
| 10 | 25 | [22, 30] | [131, 140] |
| Cost Parameters | Values | Data Sources |
|---|---|---|
| 6.0 CNY/km/TEU | Ministry of Transport of China and National Development and Reform Commission of China | |
| 9.256 CNY/km/TEU | ||
| 25 CNY/TEU for road | ||
| 195 CNY/TEU for rail | China State Railway Group Company | |
| 440 CNY/TEU | ||
| 3.185 CNY/km/TEU | ||
| 3.125 CNY/km/hr | ||
| 5 CNY/TEU/hr | Set by this study | |
| Time parameters | Values | Data sources |
| 0.2 CNY/TEU for rail | Resat and Turkay [25] | |
| 0.05 CNY/TEU for road | ||
| 6 hr | Set by this study |
| Variables | Integer Variables | Constraints |
|---|---|---|
| 3799 | 1251 | 8343 |
| Tax Rates (CNY/t) | Total Costs (CNY) | Emissions (kg) | (CNY) | (CNY) | (CNY) | Time Window violation Degrees (TEU·hr) | CPU Time (s) |
|---|---|---|---|---|---|---|---|
| 10 | 2,499,379 | 569,546 | 2,412,655 | 37,220 | 4800 | 7802 | 67 |
| 20 | 2,505,075 | 569,546 | 2,412,655 | 37,220 | 4800 | 7802 | 101 |
| 30 | 2,510,770 | 569,546 | 2,412,655 | 37,220 | 4800 | 7802 | 111 |
| 40 | 2,516,994 | 565,692 | 2,412,655 | 37,220 | 5327 | 7833 | 69 |
| 50 | 2,522,161 | 569,546 | 2,412,655 | 37,220 | 4800 | 7802 | 298 |
| 60 | 2,527,741 | 547,012 | 2,412,655 | 37,220 | 5101 | 7989 | 137 |
| 70 | 2,533,712 | 561,249 | 2,412,655 | 37,220 | 5328 | 7845 | 83 |
| 80 | 2,538,630 | 534,904 | 2,412,655 | 37,220 | 5627 | 8067 | 73 |
| 90 | 2,544,777 | 545,388 | 2,412,655 | 37,220 | 5627 | 8038 | 40 |
| 100 | 2,549,347 | 521,288 | 2,412,655 | 37,220 | 5818 | 8305 | 15 |
Disclaimer/Publisher’s Note: The statements, opinions and data contained in all publications are solely those of the individual author(s) and contributor(s) and not of MDPI and/or the editor(s). MDPI and/or the editor(s) disclaim responsibility for any injury to people or property resulting from any ideas, methods, instructions or products referred to in the content. |
© 2023 by the authors. Licensee MDPI, Basel, Switzerland. This article is an open access article distributed under the terms and conditions of the Creative Commons Attribution (CC BY) license (https://creativecommons.org/licenses/by/4.0/).
Share and Cite
Sun, Y.; Sun, G.; Huang, B.; Ge, J. Modeling a Carbon-Efficient Road–Rail Intermodal Routing Problem with Soft Time Windows in a Time-Dependent and Fuzzy Environment by Chance-Constrained Programming. Systems 2023, 11, 403. https://doi.org/10.3390/systems11080403
Sun Y, Sun G, Huang B, Ge J. Modeling a Carbon-Efficient Road–Rail Intermodal Routing Problem with Soft Time Windows in a Time-Dependent and Fuzzy Environment by Chance-Constrained Programming. Systems. 2023; 11(8):403. https://doi.org/10.3390/systems11080403
Chicago/Turabian StyleSun, Yan, Guohua Sun, Baoliang Huang, and Jie Ge. 2023. "Modeling a Carbon-Efficient Road–Rail Intermodal Routing Problem with Soft Time Windows in a Time-Dependent and Fuzzy Environment by Chance-Constrained Programming" Systems 11, no. 8: 403. https://doi.org/10.3390/systems11080403
APA StyleSun, Y., Sun, G., Huang, B., & Ge, J. (2023). Modeling a Carbon-Efficient Road–Rail Intermodal Routing Problem with Soft Time Windows in a Time-Dependent and Fuzzy Environment by Chance-Constrained Programming. Systems, 11(8), 403. https://doi.org/10.3390/systems11080403

