A System Model for Personalized Medication Management (MyMediMan)—The Consumers’ Point of View
Abstract
:1. Introduction
2. Background
3. Related Work
4. Designing Personalized System Model for Medication Management
4.1. Interview Results
4.2. MyMediMan Overview
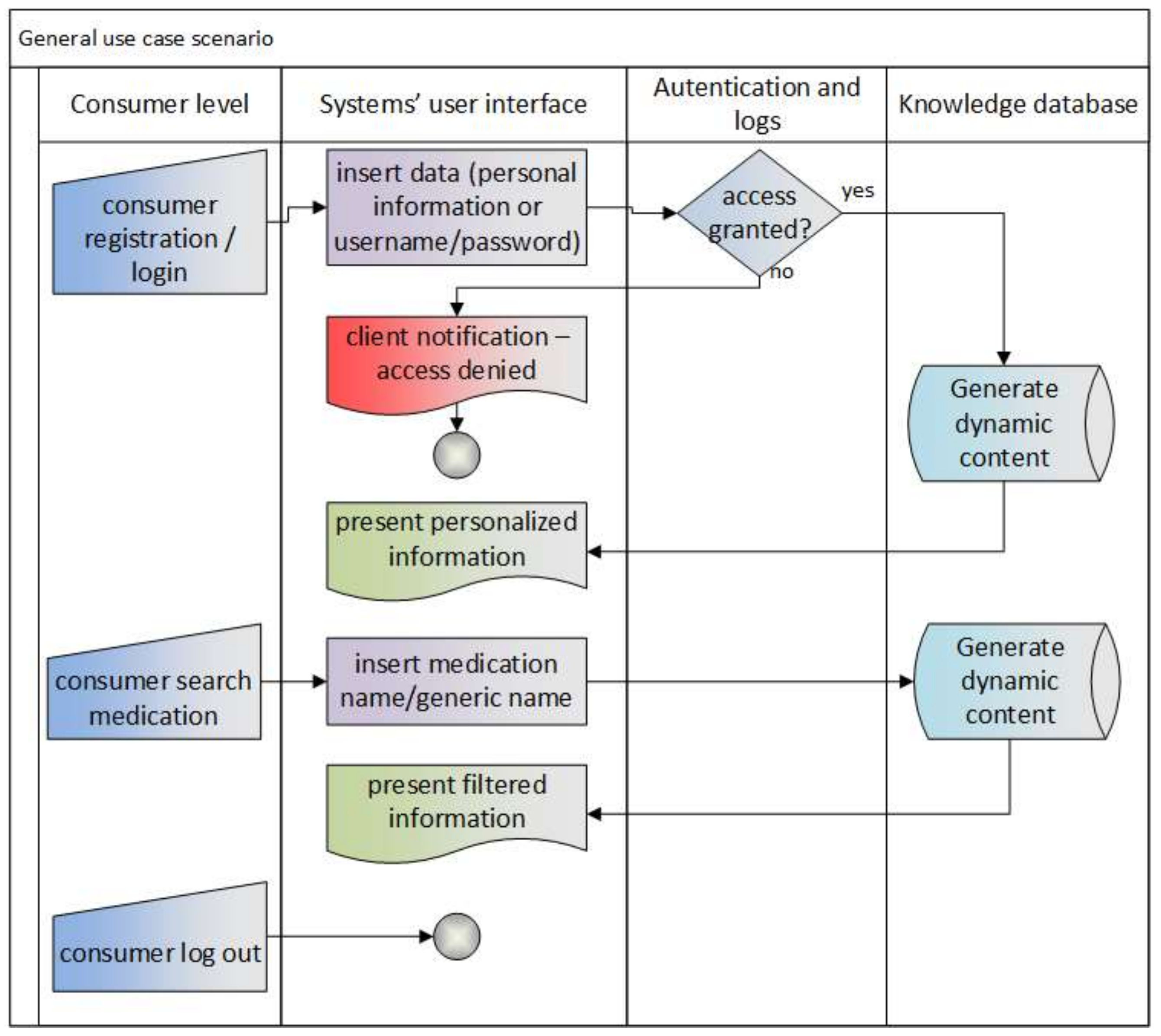
4.3. Use Case Scenarios
4.3.1. Use Case Scenario 1
4.3.2. Use Case Scenario 2
5. Conclusions and Future Work
Author Contributions
Conflicts of Interest
References
- Win, K.T.; Hassan, N.M.; Bonney, A.; Iverson, D. Benefits of online health education: Perception from consumers and health professionals. J. Med. Syst. 2015, 39, 27. [Google Scholar] [CrossRef] [PubMed]
- Cabana, M.D.; Le, T.T. Challenges in asthma patient education. J. Allergy Clin. Immunol. 2005, 115, 1225–1227. [Google Scholar] [CrossRef] [PubMed]
- Win, K.T.; Hassan, N.M.; Oinas-Kukkonen, H.; Probst, Y. Online patient education for chronic disease management: Consumer perspectives. J. Med. Syst. 2016, 40, 88. [Google Scholar] [CrossRef] [PubMed]
- Kleppe, M.; Lacroix, J.; Ham, J.; Midden, C. A dual-process view on medication adherence: The role of affect. J. Health Psychol. 2017. [Google Scholar] [CrossRef] [PubMed]
- IJsselsteijn, W.; de Kort, Y.; Midden, C.; Eggen, B.; van den Hoven, E. Persuasive Technology for Human Well-Being: Setting the Scene. In Proceedings of the 2006 1st International Conference on Persuasive Technology, Eindhoven, The Netherlands, 18–19 May 2006; Springer: Heidelberg/Berlin, Germany; Volume 3962, pp. 1–5, ISBN 978-3-540-34291-5. [Google Scholar]
- IHamari, J.; Koivisto, J.; Pakkanen, T. Do Persuasive Technologies Persuade?—A Review of Empirical Studies. In Proceedings of the 9th International Conference on Persuasive Technology, Padua, Italy, 21–23 May 2014; Springer: Heidelberg/Berlin, Germany; Volume 8462, pp. 118–136, ISBN 978-3-319-07127-5. [Google Scholar]
- Kaptein, M.; Markopoulos, P.; De Ruyter, B.; Aarts, E. Personalizing persuasive technologies: Explicit and implicit personalization using persuasion profiles. Int. J. Hum. Comput. Stud. 2015, 31, 38–51. [Google Scholar] [CrossRef]
- Dijkstra, A. Personalization/Computer-Tailoring in Persuasive Technology: Tailoring Ingredients Target Psychological Processes. In Proceedings of the Personalization in Persuasive Technology Workshop, Persuasive Technology, Salzburg, Austria, 5 April 2016; pp. 6–12. [Google Scholar]
- Busch, M.; Schrammel, J.; Tscheligi, M. Personalized Persuasive Technology—Development and Validation of Scales for Measuring Persuadability. In Proceedings of the 2013 8th International Conference on Persuasive Technology, Sydney, Austria, 3–5 April 2013; Springer: Berlin, Heidelberg; Volume 7822, pp. 33–38, ISBN 978-3-642-37157-8. [Google Scholar]
- Blom, J. Personalization: A taxonomy. In Proceedings of the ACM CHI Conference on Human Factors in Computing Systems, Denver, CO, USA, 6–11 May 2017. [Google Scholar]
- Oinas-Kukkonen, H.; Harjumaa, M. Persuasive systems design: Key issues, process model, and system features. Commun. Assoc. Inf. Syst. 2009, 24, 28. [Google Scholar]
- Osborn, C.Y.; Rivet Amico, K.; Fisher, W.A.; Egede, L.E.; Fisher, J.D. An information-motivation-behavioral skills analysis of diet and exercise behavior in Puerto Ricans with diabetes. J. Health Psychol. 2010, 15, 1201–1213. [Google Scholar] [CrossRef] [PubMed]
- Lee, M.K.; Kim, J.; Forlizzi, J.; Kiesler, S. Personalization revisited: A reflective approach helps people better personalize health services and motivates them to increase physical activity. In Proceedings of the 2015 ACM International Joint Conference on Pervasive and Ubiquitous Computing, Osaka, Japan, 7–11 September 2015; pp. 743–754. [Google Scholar]
- Tara, M. Aspects of Information Tailoring in the 21st Century. In Encyclopedia of Information Science and Technology, 3rd ed.; IGI Global: New York, NY, USA, 2015; pp. 4042–4052. [Google Scholar]
- Kreuter, M.W.; Strecher, V.J.; Glassman, B. One size does not fit all: The case for tailoring print materials. Ann. Behav. Med. 1999, 21, 276. [Google Scholar] [CrossRef] [PubMed]
- Campbell, M.K.; Quintiliani, L.M. Tailored interventions in public health: Where does tailoring fit in interventions to reduce health disparities? Am. Behav. Sci. 2006, 49, 775–793. [Google Scholar] [CrossRef]
- O‘Connor, D.B.; Warttig, S.; Conner, M.; Lawton, R. Raising awareness of hypertension risk through a web-based framing intervention: Does consideration of future consequences make a difference? Psychol. Health Med. 2009, 14, 213–219. [Google Scholar] [CrossRef] [PubMed]
- Ezendam, N.P.; Noordegraaf, V.S.; Kroeze, W.; Brug, J.; Oenema, A. Process evaluation of FATaintPHAT, a computer-tailored intervention to prevent excessive weight gain among Dutch adolescents. Health Promot. Int. 2012, 28, 26–35. [Google Scholar] [CrossRef] [PubMed]
- Kim, H.-Y.; Park, H.-A.; Min, Y.H.; Jeon, E. Development of an Obesity Management Ontology Based on the Nursing Process for the Mobile-Device Domain. J. Med. Int. Res. 2013, 15, e130. [Google Scholar] [CrossRef] [PubMed]
- Granger, B.B.; Locke, S.C.; Bowers, M.; Sawyer, T.; Shang, H.; Abernethy, A.P.; Bloomfield, R.A., Jr.; Gilliss, C.L. The Digital Drag and Drop Pillbox: Design and Feasibility of a Skill-based Education Model to Improve Medication Management. J. Cardiovasc. Nurs. 2017, 32, E14. [Google Scholar] [CrossRef] [PubMed]
- Teixeira, A.; Ferreira, F.; Almeida, N.; Silva, S.; Rosa, A.F.; Pereira, J.C.; Vieira, D. Design and development of Medication Assistant: Older adults centred design to go beyond simple medication reminders. Univ. Access Inf. Soc. 2017, 16, 545–560. [Google Scholar] [CrossRef]
- Martin-Hammond, A.M.; Abegaz, T.; Gilbert, J.E. Designing an over-the-counter consumer decision-making tool for older adults. J. Biomed. Inf. 2015, 57, 113–123. [Google Scholar] [CrossRef] [PubMed]
- Win, K.T.; Mullan, J.; Howard, S.; Oinas-Kukkonen, H. Persuasive systems design features in promoting medication management for consumers. In Proceedings of the 50th Hawaii International Conference on System Sciences, Koloa, HI, USA, 5–8 January 2016; pp. 3326–3335. [Google Scholar]
- Ebner, H.; Modre-Osprian, R.; Kastner, P.; Schreier, G. Integrated Medication Management in mHealth Applications. Stud. Health Technol. Inf. 2014, 198, 238–244. [Google Scholar] [CrossRef]
- Tschanz, M.; Dorner, T.L.; Denecke, K. eMedication Meets eHealth with the Electronic Medication Management Assistant (eMMA). Stud. Health Technol. Inf. 2017, 236, 196–203. [Google Scholar] [CrossRef]



| Feature | Characteristics |
|---|---|
| User profile |
|
| Customization of the user interface |
|
| Multimedia contents |
|
| Advanced search (by) |
|
| Social media support |
|
| Credibility |
|
© 2018 by the authors. Licensee MDPI, Basel, Switzerland. This article is an open access article distributed under the terms and conditions of the Creative Commons Attribution (CC BY) license (http://creativecommons.org/licenses/by/4.0/).
Share and Cite
Vlahu-Gjorgievska, E.; Win, K.T.; Susilo, W. A System Model for Personalized Medication Management (MyMediMan)—The Consumers’ Point of View. Information 2018, 9, 69. https://doi.org/10.3390/info9040069
Vlahu-Gjorgievska E, Win KT, Susilo W. A System Model for Personalized Medication Management (MyMediMan)—The Consumers’ Point of View. Information. 2018; 9(4):69. https://doi.org/10.3390/info9040069
Chicago/Turabian StyleVlahu-Gjorgievska, Elena, Khin T. Win, and Willy Susilo. 2018. "A System Model for Personalized Medication Management (MyMediMan)—The Consumers’ Point of View" Information 9, no. 4: 69. https://doi.org/10.3390/info9040069
APA StyleVlahu-Gjorgievska, E., Win, K. T., & Susilo, W. (2018). A System Model for Personalized Medication Management (MyMediMan)—The Consumers’ Point of View. Information, 9(4), 69. https://doi.org/10.3390/info9040069

