Situation Awareness-Based Safety Assessment Method for Human–Autonomy Interaction Process Considering Anchoring and Omission Biases
Abstract
1. Introduction
1.1. Background
1.2. Literature Review
1.3. Gaps and Contribution
1.4. Article Structure
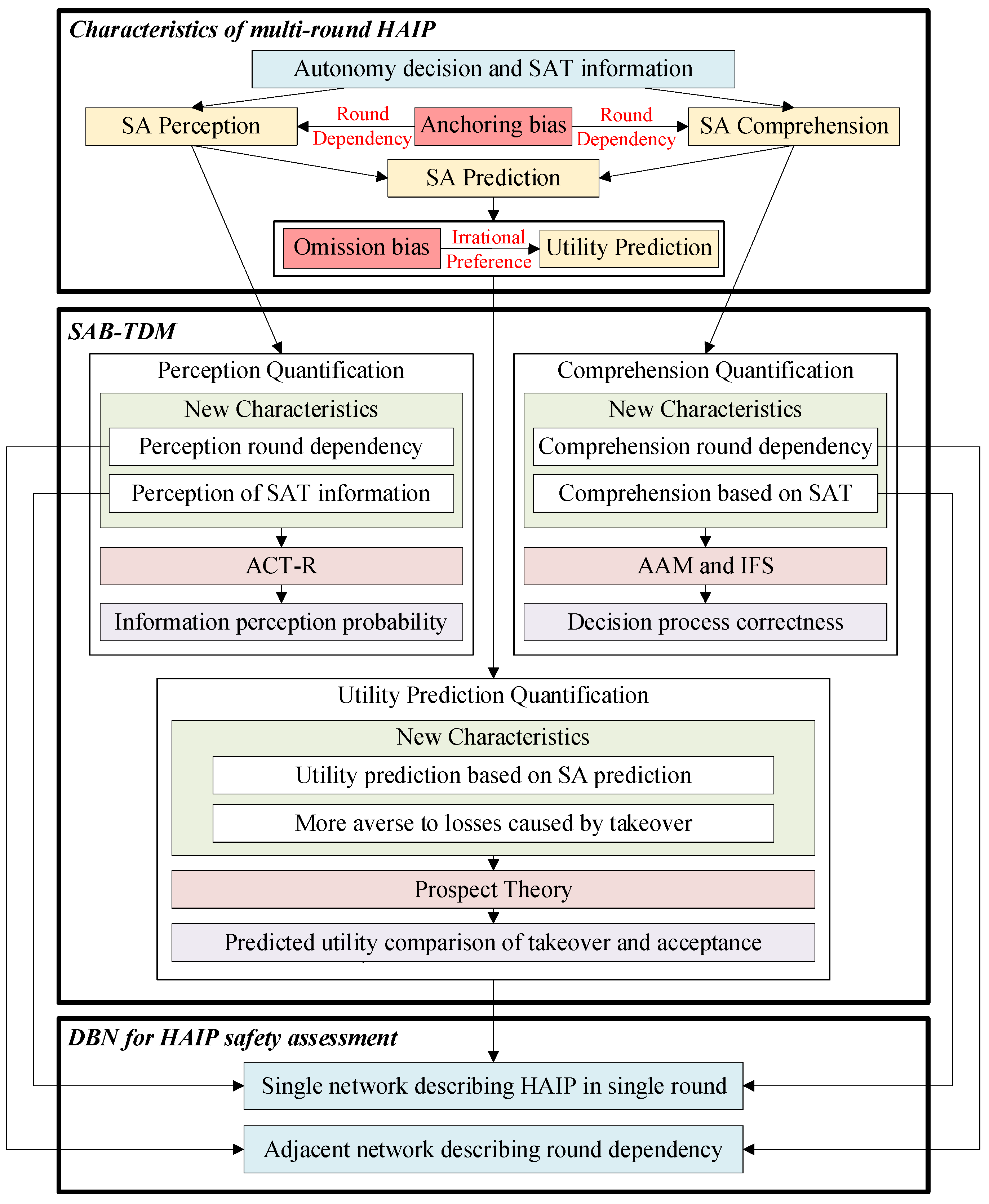
2. Research Problem and Framework of Method
2.1. Research Problem Statement
2.2. Framework of Proposed Method
3. SA-Based Takeover Decision Model Considering Anchoring and Omission Biases
3.1. Overview of SA-Based Takeover Decision Model
3.2. Quantification of SA Perception Affected by Anchoring Bias
3.3. Quantification of SA Comprehension Affected by Anchoring Bias
- (i)
- IF , THEN ;
- (ii)
- IF , THEN ;
- (iii)
- IF , THEN ;
- (iv)
- IF , THEN ;
- (v)
- IF , THEN .
- (vi)
- IF , THEN ;
- (vii)
- IF , THEN ;
- (viii)
- IF , THEN .
3.4. Quantification of Utility Prediction Affected by Omission Bias
4. Dynamic Bayesian Network for HAIP Safety Assessment
4.1. Analysis of Multi-Round HAIP (Step 1)
4.2. Qualitative Modeling (Step 2)
4.2.1. Identify the Critical Nodes in DBN
4.2.2. Establish Causalities Within a Single Round
4.2.3. Establish Causalities Between Adjacent Rounds
4.3. Quantitative Modeling (Step 3)
4.3.1. Allocate Priors for Root Nodes
4.3.2. Determine CPD for Nodes Without Round Dependencies
4.3.3. Determine CPD for Nodes with Round Dependencies
4.4. HAIP Safety Assessment (Step 4)
5. Case Study
5.1. Case Description
5.1.1. Encounter Situation Design
5.1.2. Introduction of HAIP in Autonomous Ship Collision Avoidance
5.2. Application of Proposed Method
5.2.1. Analysis of Multi-Round HAIP
5.2.2. Qualitative Modeling
- (1)
- Identify the critical nodes in DBN
- (2)
- Establish causalities within a single round
- (3)
- Establish causalities between adjacent rounds
5.2.3. Quantitative Modeling
- (1)
- Allocated priors for root nodes
- (2)
- Determine CPD for nodes without round dependencies
- (3)
- Determine CPD for nodes with round dependencies
5.2.4. HAIP Safety Assessment
5.3. Result and Discussion
5.3.1. Result Analysis
5.3.2. Sensitivity Analysis of Anchoring Bias Level
5.3.3. Sensitivity Analysis of Omission Bias Level
5.3.4. Analyze the Encounter Situation of Two Autonomous Ships
5.3.5. Validation of Proposed Method
6. Conclusions
Author Contributions
Funding
Institutional Review Board Statement
Informed Consent Statement
Data Availability Statement
Conflicts of Interest
References
- Han, C.; Abeysiriwardhane, A.; Chai, S.; Maiti, A. Future directions for human-centered transparent systems for engine room monitoring in shore control centers. J. Mar. Sci. Eng. 2021, 10, 22. [Google Scholar] [CrossRef]
- Van de Merwe, K.; Mallam, S.; Nazir, S.; Engelhardtsen, Ø. Supporting human supervision in autonomous collision avoidance through agent transparency. Saf. Sci. 2024, 169, 106329. [Google Scholar] [CrossRef]
- Chan, J.; Golightly, D.; Norman, R.; Pazouki, K. Perception of Autonomy and the Role of Experience within the Maritime Industry. J. Mar. Sci. Eng. 2023, 11, 258. [Google Scholar] [CrossRef]
- Endsley, M.R. Supporting Human-AI Teams: Transparency, explainability, and situation awareness. Comput. Hum. Behav. 2023, 140, 107574. [Google Scholar] [CrossRef]
- Endsley, M.R. Toward a theory of situation awareness in dynamic systems. In Situational Awareness; Routledge: London, UK, 2017; pp. 9–42. [Google Scholar]
- Veitch, E.; Alsos, O.A. Human-centered explainable artificial intelligence for marine autonomous surface vehicles. J. Mar. Sci. Eng. 2021, 9, 1227. [Google Scholar] [CrossRef]
- Korteling, J.H.; van de Boer-Visschedijk, G.C.; Blankendaal, R.A.; Boonekamp, R.C.; Eikelboom, A.R. Human-versus artificial intelligence. Front. Artif. Intell. 2021, 4, 622364. [Google Scholar] [CrossRef]
- Wickham, P.A. The representativeness heuristic in judgements involving entrepreneurial success and failure. Manag. Decis. 2003, 41, 156–167. [Google Scholar] [CrossRef]
- Oraby, T.; Bauch, C.T. Bounded rationality alters the dynamics of paediatric immunization acceptance. Sci. Rep. 2015, 5, 10724. [Google Scholar] [CrossRef] [PubMed]
- Walmsley, S.; Gilbey, A. Cognitive biases in visual pilots’ weather-related decision making. Appl. Cogn. Psychol. 2016, 30, 532–543. [Google Scholar] [CrossRef]
- Juárez Ramos, V. Analyzing the Role of Cognitive Biases in the Decision-Making Process; IGI Global: Hershey, PA, USA, 2018. [Google Scholar]
- Kari, R.; Steinert, M. Human factor issues in remote ship operations: Lesson learned by studying different domains. J. Mar. Sci. Eng. 2021, 9, 385. [Google Scholar] [CrossRef]
- Xiong, W.; Fan, H.; Ma, L.; Wang, C. Challenges of human—Machine collaboration in risky decision-making. Front. Eng. Manag. 2022, 9, 89–103. [Google Scholar] [CrossRef]
- Berthet, V. The impact of cognitive biases on professionals’ decision-making: A review of four occupational areas. Front. Psychol. 2022, 12, 802439. [Google Scholar] [CrossRef] [PubMed]
- Endsley, M.R. Combating information attacks in the age of the Internet: New challenges for cognitive engineering. Hum. Factors 2018, 60, 1081–1094. [Google Scholar] [CrossRef]
- Teovanović, P.; Purić, D.; Živanović, M.; Lukić, P.; Branković, M.; Stanković, S.; Knežević, G.; Lazarević, B.L.; Žeželj, I. The role of cognitive biases in shaping irrational beliefs: A multi-Study Investigation. Think. Reason. 2024, 1–44. [Google Scholar] [CrossRef]
- Endsley, M.R. Final reflections: Situation awareness models and measures. J. Cogn. Eng. Decis. Mak. 2015, 9, 101–111. [Google Scholar] [CrossRef]
- Prentice, R.A.; Koehler, J.J. A normality bias in legal decision making. Cornell Law Rev. 2002, 88, 583–650. [Google Scholar]
- Zamir, E.; Ritov, I. Loss aversion, omission bias, and the burden of proof in civil litigation. J. Leg. Stud. 2012, 41, 165–207. [Google Scholar] [CrossRef]
- Zaib, A.; Yin, J.; Khan, R.U. Determining role of human factors in maritime transportation accidents by fuzzy fault tree analysis (FFTA). J. Mar. Sci. Eng. 2022, 10, 381. [Google Scholar] [CrossRef]
- Fan, H.; Enshaei, H.; Jayasinghe, S.G. Human error probability assessment for LNG bunkering based on fuzzy Bayesian network-CREAM model. J. Mar. Sci. Eng. 2022, 10, 333. [Google Scholar] [CrossRef]
- Ahn, S.I.; Kurt, R.E.; Turan, O. The hybrid method combined STPA and SLIM to assess the reliability of the human interaction system to the emergency shutdown system of LNG ship-to-ship bunkering. Ocean Eng. 2022, 265, 112643. [Google Scholar] [CrossRef]
- Li, P.; Wang, Y.; Yang, Z. Risk assessment of maritime autonomous surface ships collisions using an FTA-FBN model. Ocean Eng. 2024, 309, 118444. [Google Scholar] [CrossRef]
- Zhang, D.; Han, Z.; Zhang, K.; Zhang, J.; Zhang, M.; Zhang, F. Use of hybrid causal logic method for preliminary hazard analysis of maritime autonomous surface ships. J. Mar. Sci. Eng. 2022, 10, 725. [Google Scholar] [CrossRef]
- Li, W.; Chen, W.; Guo, Y.; Hu, S.; Xi, Y.; Wu, J. Risk Performance Analysis on Navigation of MASS via a Hybrid Framework of STPA and HMM: Evidence from the Human–Machine Co-Driving Mode. J. Mar. Sci. Eng. 2024, 12, 1129. [Google Scholar] [CrossRef]
- Sumon, M.M.A.; Kim, H.; Na, S.; Choung, C.; Kjønsberg, E. Systems-Based Safety Analysis for Hydrogen-Driven Autonomous Ships. J. Mar. Sci. Eng. 2024, 12, 1007. [Google Scholar] [CrossRef]
- Jin, M.; Lu, G.; Chen, F.; Shi, X.; Tan, H.; Zhai, J. Modeling takeover behavior in level 3 automated driving via a structural equation model: Considering the mediating role of trust. Accid. Anal. Prev. 2021, 157, 106156. [Google Scholar] [CrossRef] [PubMed]
- Bhat, S.; Lyons, J.B.; Shi, C.; Yang, X.J. Clustering Trust Dynamics in a Human-Robot Sequential Decision-Making Task. IEEE Robot. Autom. Lett. 2022, 7, 8815–8822. [Google Scholar] [CrossRef]
- Guo, Y.; Shi, C.; Yang, X.J. Reverse psychology in trust-aware human-robot interaction. IEEE Robot. Autom. Lett. 2021, 6, 4851–4858. [Google Scholar] [CrossRef]
- Zhang, X.; Sun, Y.; Zhang, Y. Evolutionary game and collaboration mechanism of human-computer interaction for future intelligent aircraft cockpit based on system dynamics. IEEE Trans. Hum. Mach. Syst. 2021, 52, 87–98. [Google Scholar] [CrossRef]
- Huang, J.; Wu, W.; Zhang, Z.; Tian, G.; Zheng, S.; Chen, Y. Human Decision-Making Modeling and Cooperative Controller Design for Human-Agent Interaction Systems. IEEE Trans. Hum. Mach. Syst. 2022, 52, 1122–1134. [Google Scholar] [CrossRef]
- Huang, J.; Wu, W.; Zhang, Z.; Chen, Y. A human decision-making behavior model for human-robot interaction in multi-robot systems. IEEE Access 2020, 8, 197853–197862. [Google Scholar] [CrossRef]
- Gao, J.; Lee, J.D. Extending the decision field theory to model operators’ reliance on automation in supervisory control situations. IEEE Trans. Syst. Man Cybern. Part A Syst. Hum. 2006, 36, 943–959. [Google Scholar] [CrossRef]
- Zhang, X.; Sun, Y.; Zhang, Y.; Su, S. Multi-agent modelling and situational awareness analysis of human-computer interaction in the aircraft cockpit: A case study. Simul. Model. Pract. Theory 2021, 111, 102355. [Google Scholar] [CrossRef]
- Zhao, Y.; Smidts, C. CMS-BN: A cognitive modeling and simulation environment for human performance assessment, part 1—Methodology. Reliab. Eng. Syst. Safe 2021, 213, 107776. [Google Scholar] [CrossRef]
- Guo, J.; Ma, S.; Zeng, S.; Che, H.; Pan, X. A risk evaluation method for human-machine interaction in emergencies based on multiple mental models-driven situation assessment. Reliab. Eng. Syst. Safe 2024, 252, 110444. [Google Scholar] [CrossRef]
- Naderpour, M.; Lu, J.; Zhang, G. A safety-critical decision support system evaluation using situation awareness and workload measures. Reliab. Eng. Syst. Safe 2016, 150, 147–159. [Google Scholar] [CrossRef]
- Naderpour, M.; Lu, J.; Zhang, G. A human-system interface risk assessment method based on mental models. Saf. Sci. 2015, 79, 286–297. [Google Scholar] [CrossRef]
- Song, Q.; Fu, W.; Wang, W.; Sun, Y.; Wang, D.; Zhou, J. Quantum decision making in automatic driving. Sci. Rep. 2022, 12, 11042. [Google Scholar] [CrossRef]
- Shi, C.; Wang, Y.; Shen, J.; Qi, J. Cooperative Mission Planning of USVs Based on Intention Recognition. Mob. Netw. Appl. 2024, 1–15. [Google Scholar] [CrossRef]
- Wu, X.; Liu, K.; Zhang, J.; Yuan, Z.; Liu, J.; Yu, Q. An Optimized Collision Avoidance Decision-Making System for Autonomous Ships under Human-Machine Cooperation Situations. J. Adv. Transp. 2021, 2021, 7537825. [Google Scholar] [CrossRef]
- Dutt, V.; Gonzalez, C. Making instance-based learning theory usable and understandable, the instance-based learning tool. Comput. Hum. Behav. 2012, 28, 1227–1240. [Google Scholar] [CrossRef]
- Hogarth, R.M.; Einhorn, H.J. Order Effects in Belief Updating: The Belief-Adjustment Model. Cogn. Psychol. 1992, 24, 1–55. [Google Scholar] [CrossRef]
- Geng, B.; Brahma, S.; Wimalajeewa, T.; Varshney, P.K.; Rangaswamy, M. Prospect theoretic utility based human decision making in multi-agent systems. IEEE Trans. Signal Process. 2020, 68, 1091–1104. [Google Scholar] [CrossRef]
- Mkrtchyan, L.; Podofillini, L.; Dang, V.N. Bayesian belief networks for human reliability analysis: A review of applications and gaps. Reliab. Eng. Syst. Safe 2015, 139, 1–16. [Google Scholar] [CrossRef]
- Xi, Y.; Zhang, X.; Han, B.; Zhu, Y.; Fan, C.; Kim, E. Advanced human reliability analysis approach for ship convoy operations via a model of IDAC and DBN: A case from ice-covered waters. J. Mar. Sci. Eng. 2024, 12, 1536. [Google Scholar] [CrossRef]
- Chen, J.Y.; Barnes, M.J. Human-agent teaming for multirobot control: A review of human factors issues. IEEE Trans. Hum. -Mach. Syst. 2014, 44, 13–29. [Google Scholar] [CrossRef]
- Hao, Y.; Zhao, Y. Research on Stage Division in the Ship Collision Avoidance Process. IOP Conf. Ser. Mater. Sci. Eng. 2019, 612, 052016. [Google Scholar]
- Wen, H.; Amin, M.T.; Khan, F.; Ahmed, S.; Imtiaz, S.; Pistikopoulos, E. Assessment of situation awareness conflict risk between human and AI in process system operation. Ind. Eng. Chem. Res. 2023, 62, 4028–4038. [Google Scholar] [CrossRef] [PubMed]
- Muthard, E.K.; Wickens, C.D. Change detection after preliminary flight decisions: Linking planning errors to biases in plan monitoring. Proc. Hum. Factors Ergon. Soc. Annu. Meeting 2002, 46, 91–95. [Google Scholar] [CrossRef]
- Arnott, D.; Gao, S. Behavioral economics in information systems research: Critical analysis and research strategies. J. Inf. Technol. 2022, 37, 80–117. [Google Scholar] [CrossRef]
- Kahle, J.; Pinsker, R.; Pennington, R. Belief revision in accounting: A literature review of the belief-adjustment model. In Advances in Accounting Behavioral Research; Emerald Group Publishing Limited: Leeds, UK, 2005; pp. 1–40. [Google Scholar] [CrossRef]
- Gonzalez, C.; Lerch, J.F.; Lebiere, C. Instance-based learning in dynamic decision making. Cogn. Sci. 2003, 27, 591–635. [Google Scholar] [CrossRef]
- Kaushik, M.; Kumar, M. An integrated approach of intuitionistic fuzzy fault tree and Bayesian network analysis applicable to risk analysis of ship mooring operations. Ocean Eng. 2023, 269, 113411. [Google Scholar] [CrossRef]
- Wickens, C. Attention: Theory, principles, models and applications. Int. J. Hum. Comput. Interact. 2021, 37, 403–417. [Google Scholar] [CrossRef]
- Zhang, X.; Hao, X.; Zhang, L.; Liu, L.; Zhang, S.; Ren, R. Multi-Autonomous Underwater Vehicle Full-Coverage Path-Planning Algorithm Based on Intuitive Fuzzy Decision-Making. J. Mar. Sci. Eng. 2024, 12, 1276. [Google Scholar] [CrossRef]
- You, Q.; Guo, J.; Zeng, S.; Che, H. A dynamic Bayesian network based reliability assessment method for short-term multi-round situation awareness considering round dependencies. Reliab. Eng. Syst. Safe 2024, 243, 109838. [Google Scholar] [CrossRef]
- Hogarth, R.M.; Villeval, M.C. Ambiguous incentives and the persistence of effort: Experimental evidence. J. Econ. Behav. Organ. 2014, 100, 1–19. [Google Scholar] [CrossRef]
- Tversky, A.; Kahneman, D. Advances in prospect theory: Cumulative representation of uncertainty. J. Risk Uncertain. 1992, 5, 297–323. [Google Scholar] [CrossRef]
- Wen, H.; Amin, M.T.; Khan, F.; Ahmed, S.; Imtiaz, S.; Pistikopoulos, S. A methodology to assess human-automated system conflict from safety perspective. Comput. Chem. Eng. 2022, 165, 107939. [Google Scholar] [CrossRef]
- Yu, Q.; Liu, K.; Yang, Z.; Wang, H.; Yang, Z. Geometrical risk evaluation of the collisions between ships and offshore installations using rule-based Bayesian reasoning. Reliab. Eng. Syst. Safe 2021, 210, 107474. [Google Scholar] [CrossRef]
- Liu, J.; Zhang, J.F.; Yan, X.P.; Soares, C. Multi-ship collision avoidance decision-making and coordination mechanism in Mixed Navigation Scenarios. Ocean Eng. 2022, 257, 111666. [Google Scholar] [CrossRef]
- Wang, Y.; Fu, S. Framework for process analysis of maritime accidents caused by the unsafe acts of seafarers: A case study of ship collision. J. Mar. Sci. Eng. 2022, 10, 1793. [Google Scholar] [CrossRef]
- Huang, Y.; Chen, L.; Negenborn, R.R.; Van Gelder, P. A ship collision avoidance system for human-machine cooperation during collision avoidance. Ocean Eng. 2020, 217, 107913. [Google Scholar] [CrossRef]
- Shaobo, W.; Yingjun, Z.; Lianbo, L. A collision avoidance decision-making system for autonomous ship based on modified velocity obstacle method. Ocean Eng. 2020, 215, 107910. [Google Scholar] [CrossRef]
- Huang, Y. Supporting Human-Machine Interaction in Ship Collision Avoidance Systems; Delft University of Technology: Delft, The Netherlands, 2019. [Google Scholar]
- Hu, Y.; Zhang, A.; Tian, W.; Zhang, J.; Hou, Z. Multi-ship collision avoidance decision-making based on collision risk index. J. Mar. Sci. Eng. 2020, 8, 640. [Google Scholar] [CrossRef]
- Maritime Safety Committee. Adoption of the Revised Performance Standards for Radar Equipment; IMO: London, UK, 2004. [Google Scholar]
- Cacciabue, P.C.; Decortis, F.; Drozdowicz, B.; Masson, M.; Nordvik, J. COSIMO: A cognitive simulation model of human decision making and behavior in accident management of complex plants. IEEE Trans. Syst. Man Cybern. 1992, 22, 1058–1074. [Google Scholar] [CrossRef]
- Namgung, H. Local route planning for collision avoidance of maritime autonomous surface ships in compliance with COLREGs rules. Sustainability 2021, 14, 198. [Google Scholar] [CrossRef]
- Namgung, H.; Kim, J. Collision risk inference system for maritime autonomous surface ships using COLREGs rules compliant collision avoidance. IEEE Access 2021, 9, 7823–7835. [Google Scholar] [CrossRef]




















| Ship | (n mile) | (°) | (kn) | (m) | (m) |
|---|---|---|---|---|---|
| OS | (0, 0) | 0 | 11.1 | 171 | 1000 |
| TS | (4.02, 6.55) | 230.8 | 15.9 | 154 | 500 |
| Nodes | Description | Nodes | Description |
|---|---|---|---|
| RB | Relative bearing | RD | Relative distance |
| VOS | Velocity of OS | COS | Course of OS |
| VTS | Velocity of TS | CTS | Course of TS |
| Sensor FI 1~6 | Input data bias of sensors | AD | ANS decision |
| RB/RD/VOS/COS/VTS/COS + A | Input data detected by ANS | UD/SD + A | UD/SD from ANS |
| RB/RD/VOS/COS/VTS/COS + B | Benchmark of SAT1 information | UD/SD + B | Benchmark of SAT2 information |
| RB/RD/VOS/COS/VTS/COS + C | Correctness of input data | UD/SD + C | Correctness of UD/SD |
| + A | predicted by ANS | Perception of each SAT level | |
| + B | Benchmark of SAT3 information | Correctness of each SAT level | |
| + C | ANS decision correctness | ||
| Utility prediction | Decision space | ||
| Omission bias | Existence of omission bias | Trust | Trust on ANS (initial anchor) |
| Takeover decision | Safety | Result of collision avoidance |
| Parameters | Distribution | Parameters | Distribution |
|---|---|---|---|
| Sensor FI 1 () | Sensor FI 4 () | ||
| Sensor FI 2 () | Sensor FI 5 () | ||
| Sensor FI 3 () | Sensor FI 6 () |
| SAT Information | Saliency () | Value () | |
|---|---|---|---|
| SAT1 | 3 | 0.5 | 4 |
| SAT2 | 4 | 0.5 | 4 |
| SAT3 | 4 | 0.5 | 4 |
Disclaimer/Publisher’s Note: The statements, opinions and data contained in all publications are solely those of the individual author(s) and contributor(s) and not of MDPI and/or the editor(s). MDPI and/or the editor(s) disclaim responsibility for any injury to people or property resulting from any ideas, methods, instructions or products referred to in the content. |
© 2025 by the authors. Licensee MDPI, Basel, Switzerland. This article is an open access article distributed under the terms and conditions of the Creative Commons Attribution (CC BY) license (https://creativecommons.org/licenses/by/4.0/).
Share and Cite
Zeng, S.; You, Q.; Guo, J.; Che, H. Situation Awareness-Based Safety Assessment Method for Human–Autonomy Interaction Process Considering Anchoring and Omission Biases. J. Mar. Sci. Eng. 2025, 13, 158. https://doi.org/10.3390/jmse13010158
Zeng S, You Q, Guo J, Che H. Situation Awareness-Based Safety Assessment Method for Human–Autonomy Interaction Process Considering Anchoring and Omission Biases. Journal of Marine Science and Engineering. 2025; 13(1):158. https://doi.org/10.3390/jmse13010158
Chicago/Turabian StyleZeng, Shengkui, Qidong You, Jianbin Guo, and Haiyang Che. 2025. "Situation Awareness-Based Safety Assessment Method for Human–Autonomy Interaction Process Considering Anchoring and Omission Biases" Journal of Marine Science and Engineering 13, no. 1: 158. https://doi.org/10.3390/jmse13010158
APA StyleZeng, S., You, Q., Guo, J., & Che, H. (2025). Situation Awareness-Based Safety Assessment Method for Human–Autonomy Interaction Process Considering Anchoring and Omission Biases. Journal of Marine Science and Engineering, 13(1), 158. https://doi.org/10.3390/jmse13010158

