Smoke Detection of Marine Engine Room Based on a Machine Vision Model (CWC-Yolov5s)
Abstract
1. Introduction
- (1)
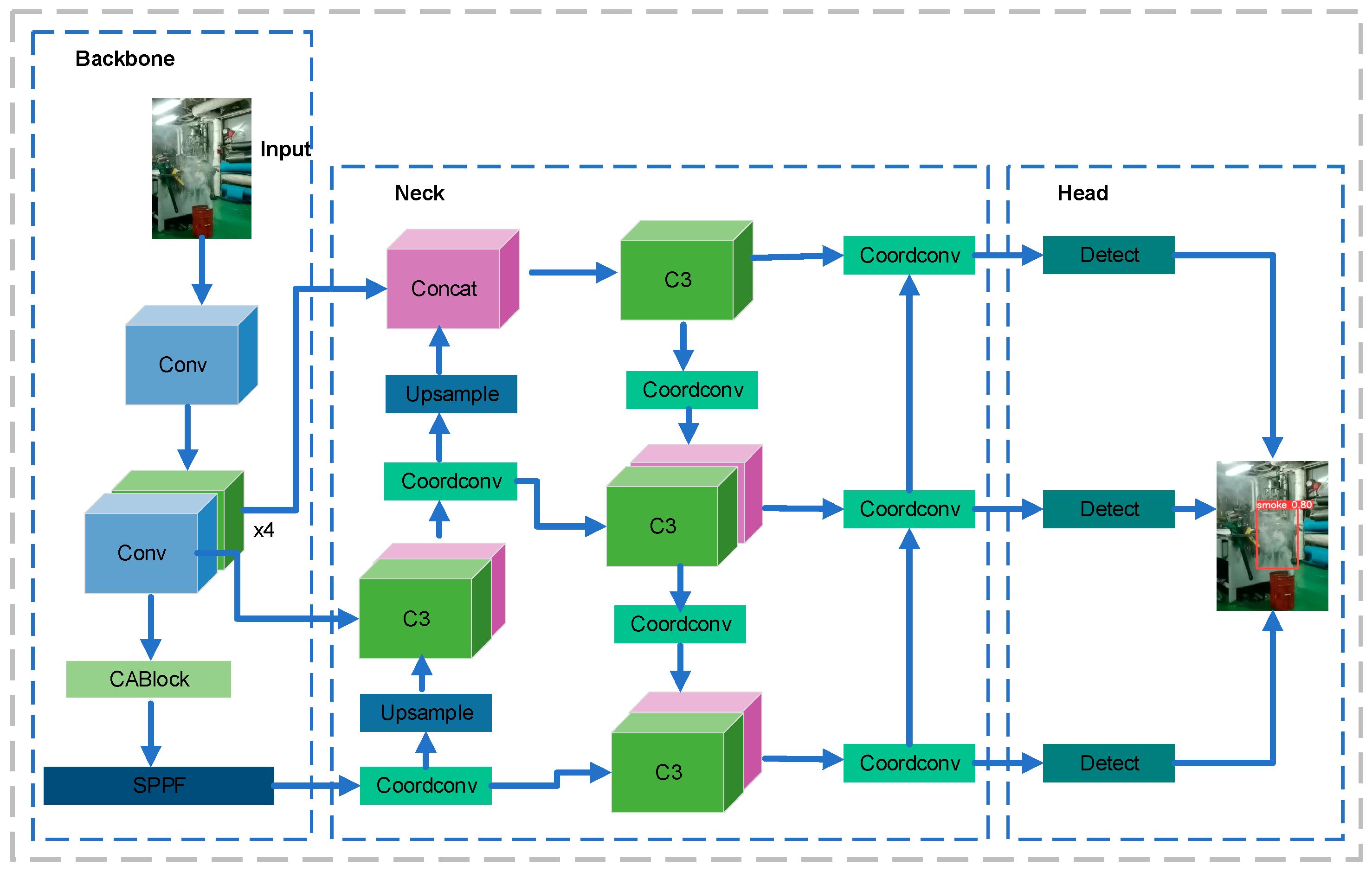
- First, the coordination attention (CA) mechanism is integrated into the backbone part of the YOLOv5s network, which strengthens the feature extraction capability and improves the accuracy of smoke detection without adding network parameters.
- (2)
- Wise intersection over union (WIoU) is then used to replace the complete intersection over union (CIoU) loss function, which accelerates the model convergence speed and improves the regression accuracy.
- (3)
- Finally, a coordinate convolution layer is added to the neck part of the YOLOv5s network structure, which strengthens the process of feature extraction and fusion, thus improving the speed of smoke detection.
2. Materials and Methods
2.1. Experiment Dataset
2.2. Experimental Environment
2.3. Evaluation Index
2.4. Framework
- (1)
- Section 2 mainly introduces the collection of experimental data, the establishment and processing of data sets, as well as the experimental environment and evaluation indicators required in this study.
- (2)
- Section 3 mainly shows the improvement of the YOLOv5s model by adding a coordinate attention mechanism, WIoU loss function and coordinate convolution layer to the YOLOv5s model (CWC-YOLOv5s).
- (3)
- Section 4 mainly analyzes and compares the experimental results, and compares them with the mainstream methods.
- (4)
- Section 5 provides a discussion and conclusions, including directions for future improvement and research prospects.
3. Proposed CWC-YOLOv5s Model
3.1. YOLOv5s Network Model
3.2. Improved YOLOv5s Model
3.2.1. Adding Coordination Attention Mechanism
3.2.2. Replacement Loss Function
3.2.3. Adding a Coordinate Convolution Layer
3.3. Validation of the CWC-YOLOv5s Model on a Public Data Set
4. Case Study
4.1. Training Results
4.2. Analysis of Experimental Results
4.2.1. Performance Comparison
4.2.2. Ablation Experiment
4.3. Analysis of Detection Results
5. Conclusions
- (1)
- The ship smoke dataset needs to be expanded to increase more ship fire smoke scenarios to improve the quality of the fire smoke dataset. Due to the small number of ship data samples, over-fitting can easily occur in the training process. In the future, data augmentation and other technologies are needed to artificially expand the training data set to improve the effectiveness of the model.
- (2)
- The motion changes of cabin smoke in video sequences can be studied, and some dynamic changes can be added to improve the performance of smoke detection in the future.
- (3)
- In the next work, the model size can be reduced without sacrificing performance to improve the average detection speed.
Author Contributions
Funding
Institutional Review Board Statement
Informed Consent Statement
Data Availability Statement
Conflicts of Interest
References
- Lee, G.J.; Lee, D.; Choi, J.; Kang, H.J. A Concept Study on Design Alternatives for Minimizing Accident Consequences in Maritime Autonomous Surface Ships. J. Mar. Sci. Eng. 2023, 11, 907. [Google Scholar] [CrossRef]
- Liu, Y.; Zhang, H.; Zhan, Y.; Deng, K.; Dong, L. Evacuation Strategy Considering Path Capacity and Risk Level for Cruise Ship. J. Mar. Sci. Eng. 2022, 10, 398. [Google Scholar] [CrossRef]
- Ventikos, N.P.; Sotiralis, P.; Annetis, M.; Podimatas, V.C.; Boulougouris, E.; Stefanidis, F.; Chatzinikolaou, S.; Maccari, A. The Development and Demonstration of an Enhanced Risk Model for the Evacuation Process of Large Passenger Vessels. J. Mar. Sci. Eng. 2023, 11, 84. [Google Scholar] [CrossRef]
- Zhang, H.; Li, C.; Zhao, N.; Chen, B.-Q.; Ren, H.; Kang, J. Fire Risk Assessment in Engine Rooms Considering the Fire-Induced Domino Effects. J. Mar. Sci. Eng. 2022, 10, 1685. [Google Scholar] [CrossRef]
- Bu, F.; Gharajeh, M.S. Intelligent and vision-based fire detection systems: A survey. Image Vis. Comput. 2019, 91, 103803. [Google Scholar] [CrossRef]
- Kuo, H.C.; Chang, H.K. A real-time shipboard fire-detection system based on grey-fuzzy algorithms. Fire Saf. J. 2003, 38, 341–363. [Google Scholar] [CrossRef]
- Wang, S.-J.; Jeng, D.-L.; Tsai, M.-T. Early fire detection method in video for vessels. J. Syst. Softw. 2009, 82, 656–667. [Google Scholar] [CrossRef]
- Zou, Y.; Sun, M.; Xu, W.; Zhao, X.; Du, T.; Sun, P.; Xu, M. Advances in Marine Self-Powered Vibration Sensor Based on Triboelectric Nanogenerator. J. Mar. Sci. Eng. 2022, 10, 1348. [Google Scholar] [CrossRef]
- Hammond, M.; Rosepehrsson, S.; Gottuk, D.; Lynch, J.; Tillett, D.; Streckert, H. Cermet microsensors for fire detection. Sens. Actuators B Chem. 2008, 130, 240–248. [Google Scholar] [CrossRef]
- Jia, Y.; Yuan, J.; Wang, J.; Fang, J.; Zhang, Q.; Zhang, Y. A Saliency-Based Method for Early Smoke Detection in Video Sequences. Fire Technol. 2015, 52, 1271–1292. [Google Scholar] [CrossRef]
- Park, K.M.; Bae, C.O. Smoke detection in ship engine rooms based on video images. IET Image Process. 2020, 14, 1141–1149. [Google Scholar] [CrossRef]
- Töreyin, B.U.; Dedeoğlu, Y.; Güdükbay, U.; Çetin, A.E. Computer vision based method for real-time fire and flame detection. Pattern Recognit. Lett. 2006, 27, 49–58. [Google Scholar] [CrossRef]
- Chen, R.; Xu, Y.-A. Threshold optimization selection of fast multimedia image segmentation processing based on Labview. Multimed. Tools Appl. 2019, 79, 9451–9467. [Google Scholar] [CrossRef]
- Shi, G.; Li, X.; Huang, B.; Yan, X. Targets detection in smoke-screen image sequences using fractal and rough set theory. In Proceedings of the 2015 International Conference on Optical Instruments and Technology Optoelectronic Imaging and Processing Technology, Beijing, China, 17–19 May 2015; Volume 9622, p. 962214. [Google Scholar]
- Chen, Y.; Li, Z. An Effective Approach of Vehicle Detection Using Deep Learning. Comput. Intell. Neurosci. 2022, 2022, 2019257. [Google Scholar] [CrossRef] [PubMed]
- Kim, D.; Ruy, W. CNN-based fire detection method on autonomous ships using composite channels composed of RGB and IR data. Int. J. Nav. Archit. Ocean. Eng. 2022, 14, 100489. [Google Scholar] [CrossRef]
- Lu, S. Deep learning for object detection in video. J. Phys. Conf. Ser. 2019, 1176, 042080. [Google Scholar] [CrossRef]
- Wu, S.; Zhang, L. Using Popular Object Detection Methods for Real Time Forest Fire Detection. In Proceedings of the 2018 11th International Symposium on Computational Intelligence and Design (ISCID), Wuhan, China, 8–9 December 2018. [Google Scholar]
- Li, P.; Zhao, W. Image fire detection algorithms based on convolutional neural networks. Case Stud. Therm. Eng. 2020, 19, 100625. [Google Scholar] [CrossRef]
- Chen, N.; Man, Y.; Sun, Y. Abnormal Cockpit Pilot Driving Behavior Detection Using YOLOv4 Fused Attention Mechanism. Electronics 2022, 11, 2538. [Google Scholar] [CrossRef]
- Zheng, H.; Duan, J.; Dong, Y.; Liu, Y. Real-time fire detection algorithms running on small embedded devices based on MobileNetV3 and YOLOv4. Fire Ecol. 2023, 19, 31. [Google Scholar] [CrossRef]
- Avazov, K.; Hyun, A.E.; Sami S, A.A.; Khaitov, A. Forest Fire Detection and Notification Method Based on AI and IoT Approaches. Sensors 2023, 15, 61. [Google Scholar] [CrossRef]
- Mukhiddinov, M.; Abdusalomov, A.B.; Cho, J. Automatic Fire Detection and Notification System Based on Improved YOLOv4 for the Blind and Visually Impaired. Sensors 2022, 22, 3307. [Google Scholar] [CrossRef]
- Norkobil Saydirasulovich, S.; Abdusalomov, A.; Jamil, M.K.; Nasimov, R.; Kozhamzharova, D.; Cho, Y.I. A YOLOv6-Based Improved Fire Detection Approach for Smart City Environments. Sensors 2023, 23, 3161. [Google Scholar] [CrossRef] [PubMed]
- Wang, X.; Wu, Z.; Jia, M.; Xu, T.; Pan, C.; Qi, X.; Zhao, M. Lightweight SM-YOLOv5 Tomato Fruit Detection Algorithm for Plant Factory. Sensors 2023, 23, 3336. [Google Scholar] [CrossRef] [PubMed]
- Wang, J.; Dong, Y.; Zhao, S.; Zhang, Z. A High-Precision Vehicle Detection and Tracking Method Based on the Attention Mechanism. Sensors 2023, 23, 724. [Google Scholar] [CrossRef]
- Guo, S.; Li, L.; Guo, T.; Cao, Y.; Li, Y. Research on Mask-Wearing Detection Algorithm Based on Improved YOLOv5. Sensors 2022, 22, 4933. [Google Scholar] [CrossRef]
- Xu, J.; Zou, Y.; Tan, Y.; Yu, Z. Chip Pad Inspection Method Based on an Improved YOLOv5 Algorithm. Sensors 2022, 22, 6685. [Google Scholar] [CrossRef] [PubMed]
- Wang, Z.; Wu, L.; Li, T.; Shi, P. A Smoke Detection Model Based on Improved YOLOv5. Mathematics 2022, 10, 1190. [Google Scholar] [CrossRef]
- Wang, H.; Jin, Y.; Ke, H.; Zhang, X. DDH-YOLOv5: Improved YOLOv5 based on Double IoU-aware Decoupled Head for object detection. J. Real-Time Image Process. 2022, 19, 1023–1033. [Google Scholar] [CrossRef]
- Xue, J.; Zheng, Y.; Dong-Ye, C.; Wang, P.; Yasir, M. Improved YOLOv5 network method for remote sensing image-based ground objects recognition. Soft Comput. 2022, 26, 10879–10889. [Google Scholar] [CrossRef]
- Qiu, S.; Li, Y.; Zhao, H.; Li, X.; Yuan, X. Foxtail Millet Ear Detection Method Based on Attention Mechanism and Improved YOLOv5. Sensors 2022, 22, 8206. [Google Scholar] [CrossRef]
- Hou, Q.; Zhou, D.; Feng, J. Coordinate Attention for Efficient Mobile Network Design. In Proceedings of the 2021 IEEE/CVF Conference on Computer Vision and Pattern Recognition (CVPR), Nashville, TN, USA, 20–25 June 2021. [Google Scholar]
- Xiao, Z.; Sun, E.; Yuan, F.; Peng, J.; Liu, J. Detection Method of Damaged Camellia Oleifera Seeds Based on YOLOv5-CB. IEEE Access 2022, 10, 126133–126141. [Google Scholar] [CrossRef]
- Hong, W.; Ma, Z.; Ye, B.; Yu, G.; Tang, T.; Zheng, M. Detection of Green Asparagus in Complex Environments Based on the Improved YOLOv5 Algorithm. Sensors 2023, 23, 1562. [Google Scholar] [CrossRef] [PubMed]
- Zhang, T.; Zhang, X.; Ke, X. Quad-FPN: A Novel Quad Feature Pyramid Network for SAR Ship Detection. Remote Sens. 2021, 13, 2771. [Google Scholar] [CrossRef]
- Wang, S.; Yang, H.; Wu, Q.; Zheng, Z.; Wu, Y.; Li, J. An Improved Method for Road Extraction from High-Resolution Remote-Sensing Images that Enhances Boundary Information. Sensors 2020, 20, 2064. [Google Scholar] [CrossRef]
- Yao, X.; Yang, H.; Wu, Y.; Wu, P.; Wang, B.; Zhou, X.; Wang, S. Land Use Classification of the Deep Convolutional Neural Network Method Reducing the Loss of Spatial Features. Sensors 2019, 19, 2792. [Google Scholar] [CrossRef]
- Yang, R.; Li, W.; Shang, X.; Zhu, D.; Man, X. KPE-YOLOv5: An Improved Small Target Detection Algorithm Based on YOLOv5. Electronics 2023, 12, 817. [Google Scholar] [CrossRef]
- Jiang, X.; Liu, Y.; Song, Z.; Mu, S.; Zhang, P.; Zhang, Y.; Sun, P. Image detection method of Marine engine room fire based on transfer learning. J. Dalian Marit. Univ. 2023, 49, 103–109+116. [Google Scholar] [CrossRef]














| Dataset | Training Images | Testing Images | Validation Images | Total |
|---|---|---|---|---|
| Set 1 | 1581 | 197 | 197 | 1975 |
| Set 2 | 2780 | 347 | 347 | 3474 |
| Experimental Environment | Disposition |
|---|---|
| CPU | Intel(R)Core (TM)i7-9750H |
| GPU | NVIDIA GeForce GTX 1050 |
| Operating system | Win10 × 64 |
| Deep learning library | Pytorch1.13.0 |
| Dependency library | Cuda10.2 |
| Programming environment | Python3.7 |
| Memory type | DDR4-2666, LPDDR3-2133 |
| Storage | SSD: 512 GB |
| Network | Precision (%) | Recall (%) | Inference Times (ms) | mAP@0.5 (%) |
|---|---|---|---|---|
| SSD | 85.31 | 81.33 | 19 | 86.15 |
| YOLOv3 | 75.5 | 77.1 | 19.9 | 80.5 |
| YOLOv5m | 89.8 | 80 | 52.9 | 87.5 |
| YOLOv7 | 73.4 | 69.1 | 78.9 | 76.7 |
| YOLOv8 | 91.2 | 77.1 | 24.1 | 89.3 |
| YOLOv5s | 90.4 | 83.5 | 21.6 | 91.1 |
| CWC-YOLOv5s | 91.8 | 88.1 | 23 | 93.3 |
| NO | Network | Attention Mechanism | Loss Function | Coordinate Convolution Layer | mAP@0.5 (%) | Recall (%) | Precision (%) |
|---|---|---|---|---|---|---|---|
| 1 | YOLOv5s | × | × | × | 91.1 | 83.5 | 90.4 |
| 2 | C-YOLOv5s | √ | × | × | 91.5 | 84.7 | 91.1 |
| 3 | CW-YOLOv5s | √ | √ | × | 91.9 | 86.7 | 91.2 |
| 4 | CWC-YOLOv5s | √ | √ | √ | 93.3 | 88.1 | 91.8 |
Disclaimer/Publisher’s Note: The statements, opinions and data contained in all publications are solely those of the individual author(s) and contributor(s) and not of MDPI and/or the editor(s). MDPI and/or the editor(s) disclaim responsibility for any injury to people or property resulting from any ideas, methods, instructions or products referred to in the content. |
© 2023 by the authors. Licensee MDPI, Basel, Switzerland. This article is an open access article distributed under the terms and conditions of the Creative Commons Attribution (CC BY) license (https://creativecommons.org/licenses/by/4.0/).
Share and Cite
Zou, Y.; Zhang, J.; Du, T.; Jiang, X.; Wang, H.; Zhang, P.; Zhang, Y.; Sun, P. Smoke Detection of Marine Engine Room Based on a Machine Vision Model (CWC-Yolov5s). J. Mar. Sci. Eng. 2023, 11, 1564. https://doi.org/10.3390/jmse11081564
Zou Y, Zhang J, Du T, Jiang X, Wang H, Zhang P, Zhang Y, Sun P. Smoke Detection of Marine Engine Room Based on a Machine Vision Model (CWC-Yolov5s). Journal of Marine Science and Engineering. 2023; 11(8):1564. https://doi.org/10.3390/jmse11081564
Chicago/Turabian StyleZou, Yongjiu, Jinqiu Zhang, Taili Du, Xingjia Jiang, Hao Wang, Peng Zhang, Yuewen Zhang, and Peiting Sun. 2023. "Smoke Detection of Marine Engine Room Based on a Machine Vision Model (CWC-Yolov5s)" Journal of Marine Science and Engineering 11, no. 8: 1564. https://doi.org/10.3390/jmse11081564
APA StyleZou, Y., Zhang, J., Du, T., Jiang, X., Wang, H., Zhang, P., Zhang, Y., & Sun, P. (2023). Smoke Detection of Marine Engine Room Based on a Machine Vision Model (CWC-Yolov5s). Journal of Marine Science and Engineering, 11(8), 1564. https://doi.org/10.3390/jmse11081564

