Study on Monitoring SPAD Values for Multispatial Spatial Vertical Scales of Summer Maize Based on UAV Multispectral Remote Sensing
Abstract
1. Introduction
2. Materials and Methods
2.1. Study Area Description
2.2. Data Acquisition and Processing
2.2.1. Multispectral Image Data Acquisition and Preprocessing
2.2.2. Data Acquisition of Chlorophyll SPAD Values
2.3. Selection of Vegetation Indices
2.4. Data Analysis and Model Construction
2.5. Model Evaluation Parameters
3. Results and Discussion
3.1. Results of SPAD Content Distribution at Different Spatial Vertical Scales
3.2. Results of the Predictive Ability of A Single Vegetation Index to SPAD
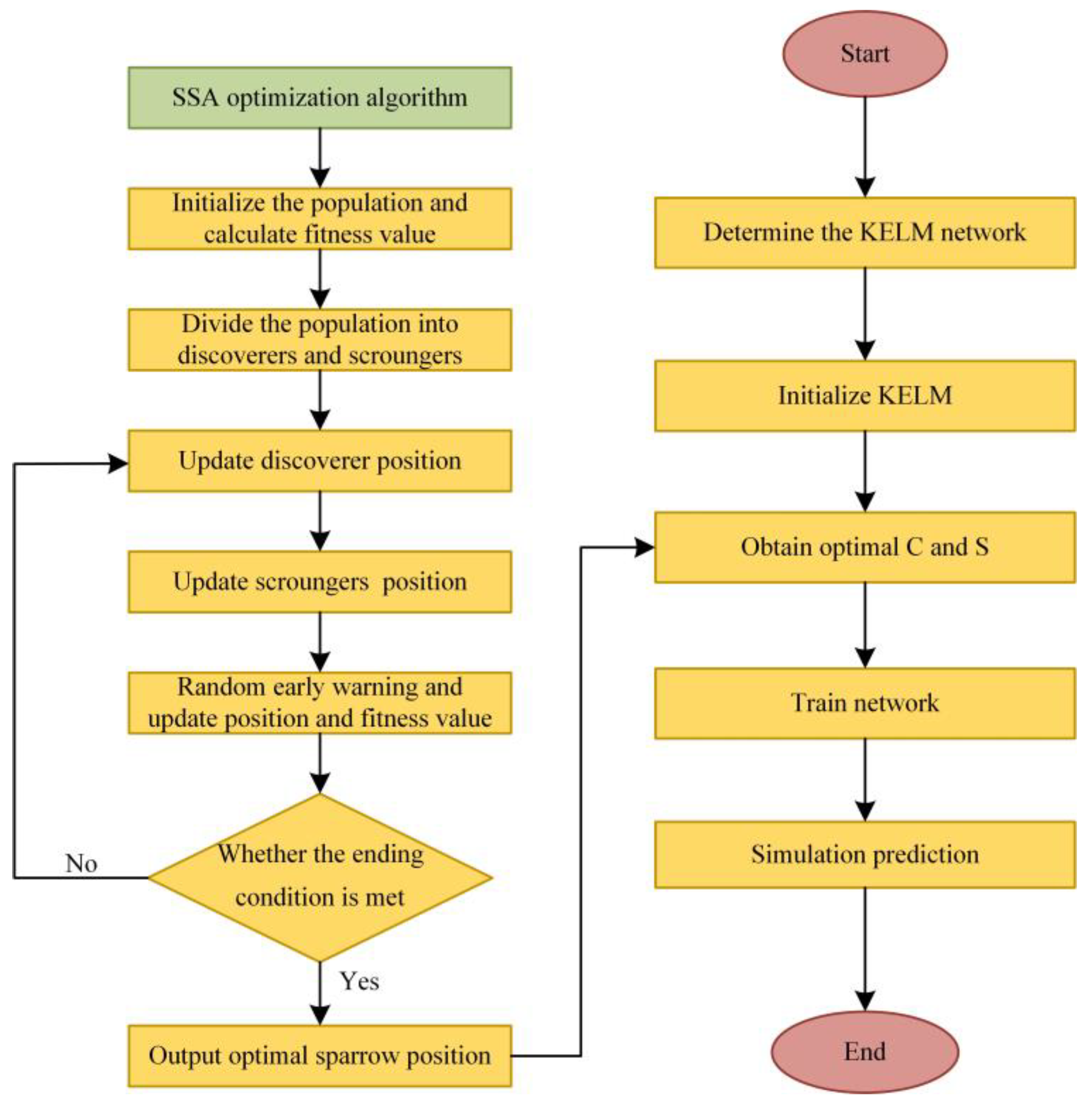
3.3. Results of Prediction Models for SSA-KELM
3.4. Discussion
3.4.1. Comparative Analysis of Prediction Effects for Different Prediction Models
3.4.2. Stability Analysis of Prediction Model Based on SSA-KELM
4. Conclusions
Author Contributions
Funding
Institutional Review Board Statement
Data Availability Statement
Conflicts of Interest
References
- Announcement of the National Bureau of Statistics on Grain Production Data in 2022—National Bureau of Statistics. Available online: stats.gov.cn (accessed on 6 March 2023).
- Grassini, P.; Thorburn, J.; Burr, C.; Cassman, K.G. High-yield irrigated maize in the Western US Corn Belt: I. On-farm yield, yield potential, and impact of agronomic practices. Field Crops Res. 2011, 120, 142–150. [Google Scholar] [CrossRef]
- Trawczynski, C. Assessment of the nutrition of potato plants with nitrogen according to the NNI test and SPAD indicator. J. Elem. 2019, 24, 687–700. [Google Scholar] [CrossRef]
- Ji, W.S.; Chen, H.Y.; Wang, S.T.; Zhang, Y.T. Research on SPAD modeling method of cotton leaves at flowering and boll filling stage in North China Plain based on UAV multi spectrum. China Agric. Bull. 2021, 37, 143–150. [Google Scholar]
- Zhang, S.; Zhao, G. A harmonious satellite-unmanned aerial vehicle-ground measurement inversion method for monitoring salinity in coastal saline soil. Remote Sens. 2019, 11, 1700. [Google Scholar] [CrossRef]
- Moharana, S.; Dutta, S. Spatial variability of chlorophyll and nitrogen content of rice from hyperspectral imagery. ISPRS J. Photogramm. Remote Sens. 2016, 122, 17–29. [Google Scholar] [CrossRef]
- Saberioon, M.M.; Amin, M.S.M.; Anuar, A.R.; Gholizadeh, A.; Wayayok, A. Assessment of rice leaf chlorophyll content using visible bands at different growth stages at both the leaf and canopy scale. Int. J. Appl. Earth Obs. Geoinf. 2014, 32, 35–45. [Google Scholar] [CrossRef]
- Han, W.T.; Li, G.; Yuan, M.C.; Zhang, L.Y.; Shi, Z.Q. Research on corn planting information extraction method based on unmanned aerial vehicle remote sensing technology. J. Agric. Mach. 2017, 48, 139–147. [Google Scholar]
- Xu, J.; Meng, J.H. Research progress and prospect of remote sensing estimation of crop chlorophyll content. Remote Sens. Technol. Appl. 2016, 31, 74–85. [Google Scholar]
- Ma, X.D.; Feng, J.R.; Guan, H.O.; Liu, G. Prediction of chlorophyll content in different light areas of apple tree canopies based on the color characteristics of 3D reconstruction. Remote Sens. 2018, 10, 429. [Google Scholar] [CrossRef]
- Huang, Y.B.; Chen, Z.X.; Yu, T.; Huang, X.Z.; Gu, X.F. Agricultural remote sensing big data: Management and applications. J. Integr. Agric. 2018, 17, 1915–1931. [Google Scholar] [CrossRef]
- Tian, M.L.; Ban, S.T.; Chang, Q.R.; You, M.M.; Luo, D.; Wang, L.; Wang, S. Estimation of cotton leaf area index based on low altitude UAV imaging spectrometer image. J. Agric. Eng. 2016, 32, 102–108. [Google Scholar]
- Weiss, M.; Jacob, F.; Duveiller, G. Remote sensing for agricultural applications: A meta-review. Remote Sens. Environ. 2020, 236, 111402. [Google Scholar] [CrossRef]
- Chang, A.; Jung, J.; Yeom, J.; Maeda, M.M.; Landivar, J.A.; Enciso, J.M.; Avila, C.A.; Anciso, J.R. Unmanned aircraft system-(UAS-) based high-throughput phenotyping (HTP) for tomato yield estimation. J. Sens. 2021, 2021, 8875606. [Google Scholar] [CrossRef]
- Mao, Z.H.; Deng, L.; Sun, J.; Zhang, A.W.; Chen, X.Y.; Zhao, Y. Research on the application of UAV multispectral remote sensing in the maize chlorophyll prediction. Spectrosc. Spectr. Anal. 2018, 38, 2923–2931. [Google Scholar]
- Qiao, L.; Tang, W.J.; Gao, D.H.; Zhao, R.M.; An, L.L.; Li, M.Z. UAV-based chlorophyll content estimation by evaluating vegetation index responses under different crop coverages. Comput. Electron. Agric. 2022, 196, 106775. [Google Scholar] [CrossRef]
- Guo, Y.H.; Chen, S.Z.; Li, X.X.; Cunha, M. Machine learning-based approaches for predicting SPAD values of maize using multi-spectral images. Remote Sens. 2022, 14, 1337. [Google Scholar] [CrossRef]
- Qiao, L.; Gao, D.; Zhang, J.; Li, M.Z.; Sun, H.; Ma, J.J. Dynamic influence elimination and chlorophyll content diagnosis of maize using UAV spectral imagery. Remote Sens. 2020, 12, 2650. [Google Scholar] [CrossRef]
- Ali, A.M.; Thind, H.S.; Sharma, S.; Singh, Y. Site-specific nitrogen management in dry direct-seeded rice using chlorophyll meter and leaf colour chart. Pedosphere 2015, 25, 72–81. [Google Scholar] [CrossRef]
- Zhang, S.; Zhao, G.; Lang, K.; Su, B.W.; Chen, X.N.; Xi, X.; Zhang, H.B. Integrated satellite, unmanned aerial vehicle (UAV) and ground inversion of the SPAD of winter wheat in the reviving stage. Sensors 2019, 19, 1485. [Google Scholar] [CrossRef] [PubMed]
- Brewer, K.; Clulow, A.; Sibanda, M.; Gokool, S.; Naiken, V.; Mabhaudhi, T. Predicting the chlorophyll content of maize over phenotyping as a proxy for crop health in smallholder farming systems. Remote Sens. 2022, 14, 518. [Google Scholar] [CrossRef]
- Hirooka, Y.; Homma, K.; Shiraiwa, T. Parameterization of the vertical distribution of leaf area index (LAI) in rice (Oryza sativa L.) using a plant canopy analyzer. Sci. Rep. 2018, 8, 6387. [Google Scholar] [CrossRef] [PubMed]
- Xue, J.; Su, B. Significant remote sensing vegetation indices: A review of developments and applications. J. Sens. 2017, 2017, 1353691. [Google Scholar] [CrossRef]
- Motohka, T.; Nasahara, K.N.; Oguma, H.; Tsuchida, S. Applicability of green-red vegetation index for remote sensing of vegetation phenology. Remote Sens. 2010, 2, 2369–2387. [Google Scholar] [CrossRef]
- Marin, D.B.; Ferraz, G.A.S.; Guimaraes, P.H.S.; Schwerz, F.; Santana, L.S.; Barbosa, B.D.S.; Barata, R.A.P.; Faria, R.D.O.; Dias, J.E.L.; Conti, L.; et al. Remotely piloted aircraft and random forest in the evaluation of the spatial variability of foliar nitrogen in coffee crop. Remote Sens. 2021, 13, 1471. [Google Scholar] [CrossRef]
- Deng, L.; Mao, Z.H.; Li, X.J.; Hu, Z.W.; Duan, F.Z.; Yan, Y.Y. UAV-based multispectral remote sensing for precision agriculture: A comparison between different cameras. ISPRS J. Photogramm. Remote Sens. 2018, 146, 124–136. [Google Scholar] [CrossRef]
- Niu, Q.L.; Feng, H.K.; Zhou, X.G.; Zhu, J.Q.; Yong, B.B.; Li, H.Z. Estimation of the SPAD value of winter wheat using a combination of visible light and multispectral vegetation index. J. Agric. Mach. 2021, 52, 183–194. [Google Scholar]
- Jiang, J.L.; Johansen, K.; Stanschewski, C.S.; Wellman, G.; Mousa, M.A.A.; Fiene, G.M.; Asiry, K.A.; Tester, M.; McCabe, M. Phenotyping a diversity panel of quinoa using UAV-retrieved leaf area index, SPAD-based chlorophyll and a random forest approach. Precis. Agric. 2022, 23, 961–983. [Google Scholar] [CrossRef]
- Shu, M.Y.; Fei, S.P.; Zhang, B.Y.; Yang, B.Y.; Guo, Y.; Li, B.G.; Ma, Y.T. Application of UAV multisensor data and ensemble approach for high-throughput estimation of maize phenotyping traits. Plant Phenomics 2022, 2022, 9802585. [Google Scholar] [CrossRef]
- Zhao, L.; Zhao, X.B.; Li, Y.Z.; Zhou, H.M.; Li, X.Z.; Wang, X.D.; Xing, X.G. Applicability of hybrid bionic optimization models with kernel-based extreme learning machine algorithm for predicting daily reference evapotranspiration: A case study in arid and semiarid regions, China. Environ. Sci. Pollut. Res. 2022, 30, 22396–22412. [Google Scholar] [CrossRef]
- Xue, J.; Shen, B. A novel swarm intelligence optimization approach: Sparrow search algorithm. Syst. Sci. Control Eng. 2020, 8, 22–34. [Google Scholar] [CrossRef]
- Wu, B.; Huang, W.J.; Ye, H.C.; Luo, P.L.; Ren, Y.; Kong, W.P. Using multi-angular hyperspectral data to estimate the vertical distribution of leaf chlorophyll content in wheat. Remote Sens. 2021, 13, 1501. [Google Scholar] [CrossRef]
- Ye, H.C.; Huang, W.J.; Huang, S.Y.; Wu, B.; Dong, Y.Y.; Cui, B. Remote estimation of nitrogen vertical distribution by consideration of maize geometry characteristics. Remote Sens. 2018, 10, 1995. [Google Scholar] [CrossRef]
- Duan, D.D.; Chen, L.; Zhao, C.Y.; Zhao, C.J.; Wang, F.; Cao, Q. Multi-angle detection of spatial differences in tea physiological parameters. Remote Sens. 2023, 15, 935. [Google Scholar] [CrossRef]
- Huang, S.; Tang, L.; Hupy, J.P.; Wang, Y.; Shao, G.F. A commentary review on the use of normalized difference vegetation index (NDVI) in the era of popular remote sensing. J. For. Res. 2021, 32, 1–6. [Google Scholar] [CrossRef]
- Yang, G.Y.; Niu, L.Y. Retrieval of chlorophyll content in summer maize ear leaves based on UAV multispectral data. Jiangxi Agric. J. 2022, 34, 8–12. [Google Scholar]
- Wu, Q.; Sun, H.; Li, M.Z.; Song, Y.Y.; Zhang, Y.E. Research on maize multispectral image accurate segmentation and chlorophyll index estimation. Spectrosc. Spectr. Anal. 2015, 35, 178–183. [Google Scholar]
- Liu, T.; Zhang, H.; Wang, Z.Y.; He, C.; Zhang, G.G.; Jiao, Y.Z. Estimation of leaf area index and chlorophyll content of wheat using UAV multispectral method. J. Agric. Eng. 2021, 37, 65–72. [Google Scholar]
- Ullah, M.I.; Aslam, M.; Altaf, S.; Ahmed, M. Some new diagnostics of multicollinearity in linear regression model. Sains Malays. 2019, 48, 2051–2060. [Google Scholar] [CrossRef]
- Feng, H.; Yang, Z.T.; Chen, H.; Wu, L.H.; Li, C.; Wang, N.G. Study on SPAD estimation model for summer corn based on UAV multispectral images. J. Agric. Mach. 2022, 53, 211–219. [Google Scholar]









| Vegetation Indices | Equation | References |
|---|---|---|
| GRVI | NIR/G | Motohka T et al. [24] |
| GOSAVI | (1 + 0.16)*(NIR − RE)/(NIR + RE + 0.16) | Marin D B et al. [25] |
| VIopt | (1 + 0.45)*(2NIR + 1)/(R + 0.45) | Motohka T et al. [24] |
| NDVI | (NIR − R)/(NIR + R) | Deng L et al. [26] |
| GDVI | NIR − G | Qinglin N et al. [27] |
| RVI | NIR/R | Jiang J et al. [28] |
| GNDVI | (NIR − G)/(NIR + G) | Jiang J et al. [28] |
| CCCI | (NIR − RE)/(NIR + RE) | Shu M et al. [29] |
| DS | Maximum | Minimum | Mean | Standard Deviation | Variance |
|---|---|---|---|---|---|
| SPADCL | 49.750 | 37.747 | 44.459 | 3.430 | 11.745 |
| SPADEL | 58.107 | 51.470 | 54.856 | 2.250 | 5.053 |
| SPADRL | 61.10 | 52.877 | 57.067 | 2.064 | 4.260 |
| Vegetation Indices | a | b | R2 | RMSE |
|---|---|---|---|---|
| GRVI | −1.420 | 52.154 | 0.572 | 1.521 |
| GOSAVI | −29.005 | 58.390 | 0.681 | 1.482 |
| VIopt | −15.280 | 92.5885 | 0.653 | 1.782 |
| NDVI | −19.426 | 57.781 | 0.687 | 2.381 |
| GDVI | −48.278 | 53.920 | 0.662 | 1.660 |
| RVI | −0.602 | 49.395 | 0.492 | 1.761 |
| GNDVI | −27.113 | 62.063 | 0.733 | 2.377 |
| CCCI | −41.989 | 59.768 | 0.458 | 1.632 |
| Vegetation Indices | a | b | R2 | RMSE |
|---|---|---|---|---|
| GRVI | 0.643 | 53.562 | 0.363 | 1.386 |
| GOSAVI | 14.391 | 50.134 | 0.412 | 1.941 |
| VIopt | 7.652 | 32.944 | 0.336 | 1.293 |
| NDVI | 10.289 | 49.99 | 0.561 | 1.677 |
| GDVI | 23.155 | 52.509 | 0.464 | 1.339 |
| RVI | 0.265 | 54.874 | 0.283 | 1.146 |
| GNDVI | 13.673 | 48.168 | 0.373 | 2.407 |
| CCCI | 20.104 | 49.717 | 0.399 | 1.519 |
| Algorithm Model | SPADCL | SPADEL | ||
|---|---|---|---|---|
| R2 | RMSE | R2 | RMSE | |
| PLSR | 0.787 | 1.220 | 0.723 | 0.903 |
| SSA-KELM | 0.899 | 1.068 | 0.837 | 0.890 |
Disclaimer/Publisher’s Note: The statements, opinions and data contained in all publications are solely those of the individual author(s) and contributor(s) and not of MDPI and/or the editor(s). MDPI and/or the editor(s) disclaim responsibility for any injury to people or property resulting from any ideas, methods, instructions or products referred to in the content. |
© 2023 by the authors. Licensee MDPI, Basel, Switzerland. This article is an open access article distributed under the terms and conditions of the Creative Commons Attribution (CC BY) license (https://creativecommons.org/licenses/by/4.0/).
Share and Cite
Ji, J.; Li, N.; Cui, H.; Li, Y.; Zhao, X.; Zhang, H.; Ma, H. Study on Monitoring SPAD Values for Multispatial Spatial Vertical Scales of Summer Maize Based on UAV Multispectral Remote Sensing. Agriculture 2023, 13, 1004. https://doi.org/10.3390/agriculture13051004
Ji J, Li N, Cui H, Li Y, Zhao X, Zhang H, Ma H. Study on Monitoring SPAD Values for Multispatial Spatial Vertical Scales of Summer Maize Based on UAV Multispectral Remote Sensing. Agriculture. 2023; 13(5):1004. https://doi.org/10.3390/agriculture13051004
Chicago/Turabian StyleJi, Jiangtao, Nana Li, Hongwei Cui, Yuchao Li, Xinbo Zhao, Haolei Zhang, and Hao Ma. 2023. "Study on Monitoring SPAD Values for Multispatial Spatial Vertical Scales of Summer Maize Based on UAV Multispectral Remote Sensing" Agriculture 13, no. 5: 1004. https://doi.org/10.3390/agriculture13051004
APA StyleJi, J., Li, N., Cui, H., Li, Y., Zhao, X., Zhang, H., & Ma, H. (2023). Study on Monitoring SPAD Values for Multispatial Spatial Vertical Scales of Summer Maize Based on UAV Multispectral Remote Sensing. Agriculture, 13(5), 1004. https://doi.org/10.3390/agriculture13051004

