Next Article in Journal
Drag Coefficient and Correlation Equation for Ahmed-Model-Based Vehicle Platoon Driving in Terms of Speed and Distance Ratio
Previous Article in Journal
Large-Scale Metro Train Timetable Rescheduling via Multi-Agent Deep Reinforcement Learning: A High-Dimensional Optimization Approach in Flatland Environment
Previous Article in Special Issue
A Metrologically Guided YOLOv12 Framework with Augmentation-Free Training and Two-Phase Optimization for Multiclass Tomato Leaf Disease Detection
 
 
Font Type:
Arial Georgia Verdana
Font Size:
Aa Aa Aa
Line Spacing:
Column Width:
Background:
Review

Secure Communication Protocols and AI-Based Anomaly Detection in UAV-GCS

by
Dimitrios Papathanasiou
1,2,*,
Evangelos Zacharakis
3,
John Liaperdos
1,2,
Theodore Kotsilieris
4,5,
Ioannis E. Livieris
4,5,* and
Konstantinos Ioannou
1,2
1
Department of Digital Systems, University of the Peloponnese, Valioti’s Building, Kladas, 23100 Sparta, Greece
2
Cybersecurity, Hardware, Artificial Intelligence and Networks (CHAIN) Laboratory, University of the Peloponnese, Valioti’s Building, Kladas, 23100 Sparta, Greece
3
Department of Business Administration, National and Kapodistrian University of Athens, Gryparion Hall, 10559 Athens, Greece
4
Department of Business and Organization Administration, University of the Peloponnese, Antikalamos Kalamatas, 24100 Messinia, Greece
5
Business Intelligence and Analytics Laboratory, University of the Peloponnese, Antikalamos Kalamatas, 24100 Messinia, Greece
*
Authors to whom correspondence should be addressed.
Appl. Sci. 2026, 16(7), 3339; https://doi.org/10.3390/app16073339
Submission received: 31 January 2026 / Revised: 23 March 2026 / Accepted: 25 March 2026 / Published: 30 March 2026
(This article belongs to the Special Issue Integration of AI in Signal and Image Processing)

Abstract

Unmanned Aerial Vehicles (UAVs) are increasingly integrated into critical applications ranging from logistics and agriculture to defence and security operations, surveillance and emergency response. At the core of these systems lies the communication link between the UAV and its ground control station (GCS), which serves as the backbone for command, control and data exchange. However, communications links remain highly vulnerable to cyber-threats, including eavesdropping, signal falsification, radio frequency interference (RFI) and hijacking. These risks highlight the urgent need for secure communication protocols and effective defence mechanisms capable of protecting data confidentiality, integrity, availability and authentication. This study performs a comprehensive survey of secure UAV-GCS communication protocols and artificial intelligence (AI)-driven intrusion detection techniques. Initially, we review widely used communication protocols, examining their security features, vulnerabilities and existing countermeasures. Accordingly, a taxonomy of UAV-GCS security threats is proposed, structured around confidentiality, integrity, availability and authentication and map these threats to relevant attacks and defences. In parallel, our study examines state-of-the-art intrusion detection systems for UAVs, while particular emphasis is placed on emerging methods such as deep learning, federated learning, tiny machine learning and explainable AI, which hold promise for lightweight and real-time threat detection. The survey concludes by identifying open challenges, including resource constraints, lack of standardised secure protocols, scarcity of UAV-specific datasets and the evolving sophistication of attackers. Finally, we outline research directions for next-generation UAV architectures that integrate secure communication protocols with AI-based anomaly detection to achieve resilient and intelligent drone ecosystems.

1. Introduction

Unmanned Aerial Vehicles (UAVs), also popularly referred to as drones, promise to become an integral part of civilian, commercial and defence activities [1,2,3]. Their integration into fields like surveillance systems, disaster responses, precision farming and border control systems has brought new challenges to the forefront of cybersecurity and system resilience. Unlike conventional ground-based or satellite communication systems, UAVs rely on dynamic wireless communication links with their GCS, which are often unsecured and vulnerable to various cyber-attacks.
Despite advances in UAV design and autonomy, the two-way communication channels between UAV and GCS are quite vulnerable to cyber-threats such as eavesdropping, signal falsification, radio frequency interference (RFI) and hijacking [4,5]. Recent research conducted by cybersecurity entities illustrates these weaknesses, e.g., the EU’s cybersecurity agency (ENISA) listed many UAV communication attack scenarios in its 2022 threat landscape report [6]. The ENISA Cyber Threat Landscape methodology [7,8] enabled a tailored approach to “classifying UAV security threats”.
Two main defence lines have dominated UAV-GCS security research: (a) communication-level protection through encryption and authentication protocols and (b) anomaly-based intrusion detection systems (IDSs) built on machine and deep learning. These approaches have been examined separately, yet their integration can yield higher resilience against cyber-physical threats. This paper bridges both domains by presenting a unified review of secure communication and AI-based anomaly detection. Using a PRISMA-guided methodology [9], 37 studies are reviewed and their approaches are synthesized across protocol-layer security and intelligent detection mechanisms.
We propose a taxonomy for UAV-GCS security threats, with different levels tied to the confidentiality, integrity and availability (CIA) triad plus authentication, correlating each level with corresponding attacks and countermeasures. We use this taxonomy to conceptualise the different levels for the threats and their respective countermeasures in the reviewed studies. The main contributions of this survey are summarised as follows: Firstly, it consolidates recent research on UAV-GCS communication security (2015–2025) according to the PRISMA methodology. Secondly, it introduces an updated taxonomy of threats and defence techniques, aligned with confidentiality, integrity, availability and authentication principles. Finally, it highlights emerging AI-driven approaches including TinyML, XAI and LLM-assisted anomaly response.
To contextualise research relevance, the UAV-GCS security domain intersects with both critical infrastructure protection and autonomous aviation safety. For example, Global Navigation Satellite System-dependent UAVs over energy or border zones expose new vulnerabilities. Mapping technical to operational risk zones provides evidence of the added value of this survey. This survey aligns technical advances with European policy frameworks and connects protocol hardening and ML-based intrusion detection with Specific Operations Risk Assessment 2.5’s risk objectives and the ENISA CTL methodology. For instance, the European strategy for excellence in artificial intelligence emphasises the importance of leveraging advanced AI methods to protect critical systems [10]. This policy alignment clarifies acceptance criteria for security mitigation in UAV-GCS operations.
In response to the above challenges, this work addresses a notable gap in UAV cybersecurity by providing a unified review of secure communication protocols and AI-based intrusion detection for UAV-GCS systems. It is motivated by the need to understand how these two defence approaches can jointly enhance UAV link security, leading to the central research question: What secure communication protocols and AI-driven anomaly detection methods have been proposed for UAV-GCS communications and how do they improve the security of these systems? To answer this question, we conduct a PRISMA-guided systematic review of the recent literature (2015–2025), synthesizing findings from 37 relevant studies. This comprehensive approach allows us to map current vulnerabilities and defences, introduce an integrated threat taxonomy and highlight emerging machine learning-driven techniques. Moreover, our analysis reveals persistent challenges such as the absence of common security standards for UAV links and the limited availability of UAV-specific datasets, which underscore the need for continued research. The key contributions of this study are summarized as follows:
  • Comprehensive Survey: A broad literature survey of UAV-GCS security covering 2015–2025, consolidating 37 studies on secure communication protocols and machine/deep learning-based intrusion detection systems. This provides a holistic view of recent advancements and uncovers how these traditionally separate domains intersect.
  • Novel Threat Taxonomy: A new taxonomy of UAV-GCS security threats and countermeasures, structured around the confidentiality, integrity, availability (CIA) triad plus authentication. This taxonomy clearly correlates each category of threats with corresponding attacks and defence techniques identified in the literature, offering a structured understanding of security gaps and solutions.
  • Emerging Solutions and Challenges: An analysis of emerging AI-driven intrusion detection approaches (e.g., TinyML, XAI and LLM-based techniques) integrated with secure communication strategies. In doing so, the survey identifies open challenges (such as resource constraints, lack of standardised secure protocols and limited UAV-specific datasets) and outlines future research directions for building more resilient and intelligent UAV networks.
The rest of the paper is organised as follows: Section 2 discusses the review procedure in terms of search approaches, criteria for inclusion and thematic grouping. Section 3 introduces background information on secure protocols for anomaly detection in UAVs and a comparison with other survey studies on the literature review in the area. Section 4 introduces the results section with classifications focusing on threats, communication protocols, defence strategies, machine learning approaches and dataset type. Section 5 contains discussion on open issues, while Section 6 concludes the essay.
This review synthesises 37 peer-reviewed studies on secure UAV–GCS communication and AI-driven anomaly detection. The evidence shows strong emphasis on integrity protection and MAVLink hardening, while availability and real-flight validation remain under-represented. Future work should prioritise public UAV-specific datasets, standardised evaluation protocols, and designs that integrate cryptographic controls with lightweight, explainable, and resource-aware detection.

2. Materials and Methods

The literature review on this topic followed the PRISMA 2020 guidelines, an extension to the original 2009 version suggested in [11] for ensuring transparency, reproducibility and completeness in the evidence summary. The goal in this systematic review was to investigate, classify and address the recent academic literature on ways to improve UAV-GCS communication link security, resilience and awareness using two principal approaches: (i) secure communication protocols and (ii) AI-based intrusion/anomaly detection systems.
We conducted a systematic literature review covering the period 2015–2025. All eligible studies within that time window were considered without temporal exclusion. The increased reference to works published after 2020 reflects an observed growth in research activity and maturity in UAV cybersecurity during recent years, rather than a selection bias.

2.1. Research Question

The literature review was organised through the prism of the PICO framework (Population, Intervention, Comparison, Outcome). The Population was the UAV communication system between drones and ground control stations. The Intervention was the secure communication protocols, as well as ML/DL approaches for intrusion detection. The Comparison was implicit in the context of UAV-GCS systems that do not incorporate any/minimal security countermeasures. The major Outcomes revolved around enhancing link confidentiality, integrity, authentication, anomaly detection and real-time mitigation capabilities. Based on this framework, we formulated the following research question, which guides the subsequent sections of this study:
Research Question: What secure communication protocols and AI-based anomaly detection approaches have been proposed for UAV-GCS communication and how do they improve the security level of these systems?

2.2. Search Strategy

The search was conducted using five academic databases, IEEE Xplore, Scopus, MDPI, SpringerLink and ScienceDirect, covering publications from 2015 to 2025. We selected these five databases as they provide complementary coverage of the UAV cybersecurity literature. IEEE Xplore is the primary venue for communications and aerospace engineering research; Scopus offers broad cross-disciplinary indexing; MDPI publishes a substantial volume of open-access drone and IoT security work; SpringerLink and ScienceDirect cover applied computer science and systems engineering. Web of Science and the ACM Digital Library were excluded because their core engineering content overlaps substantially with IEEE Xplore and Scopus, and their inclusion would have introduced duplicate records without broadening the scope. Preprint repositories were excluded to ensure that only peer-reviewed work was admitted to the synthesis, in accordance with PRISMA 2020 guidance [9]. The search query contained terms for UAVs, GCS communication, security and anomaly detection for a comprehensive search for existing literature on the topic. The search terms used were:
Keywords included: (“UAV” OR “drone”) AND (“GCS” OR “ground control”) AND (“secure communication” OR “encryption” OR “authentication”) AND (“anomaly detection” OR “intrusion detection” OR “machine learning” OR “deep learning” OR “IDS” OR “XAI”). Titles and abstracts were initially screened for relevance to UAV-GCS cybersecurity. This search strategy aligns with best practices for PRISMA-compliant reviews and has been used in related systematic surveys [12].
The search string was subsequently extended to capture emerging AI paradigms: “TinyML”, “tiny machine learning”, “large language model”, and “LLM” were added as additional OR clauses. It should be noted that TinyML- and LLM-based methods are discussed in this survey primarily as emerging directions; among the 37 included studies, two employed model compression aligned with TinyML, three applied XAI tools, and one addressed LLM integration as a forward-looking research direction.

2.3. Eligibility Criteria

We established explicit criteria to guide study selection. Inclusion criteria for a paper required the following:
  • Publication date: Articles published between 2015 and 2025 (inclusive) were considered eligible to ensure comprehensive coverage of recent developments.
  • Topic relevance: Addressed either (a) secure UAV-GCS communication protocols, (b) ML/DL/XAI-based intrusion or anomaly detection in UAV systems, or (c) both aspects.
  • Publication type: Peer-reviewed journal or conference paper (workshop papers were included if IEEE/ACM published, but preprints, theses, patents and other non-peer-reviewed works were excluded).
  • Language: Only articles published in English were eligible for inclusion.
  • Peer-Reviewed: Only peer-reviewed journal and conference publications in English were included.
Exclusion criteria: We also defined explicit exclusion criteria to eliminate studies that fell outside our scope (e.g., works not focused on UAV-GCS links, generic security papers without drone context, non-peer-reviewed sources, etc.)
  • Studies not focused on UAVs or not specifically addressing the UAV-GCS communication link (e.g., generic IoT or wireless security papers without drone context).
  • General cybersecurity or network security papers with no UAV-specific scenario.
  • Superficial review articles lacking technical depth or synthesis (e.g., brief overviews without new insights).
  • Non-archival literature: preprints, technical reports, dissertations, or any sources not formally peer-reviewed were excluded to maintain quality.

2.4. Study Selection Process

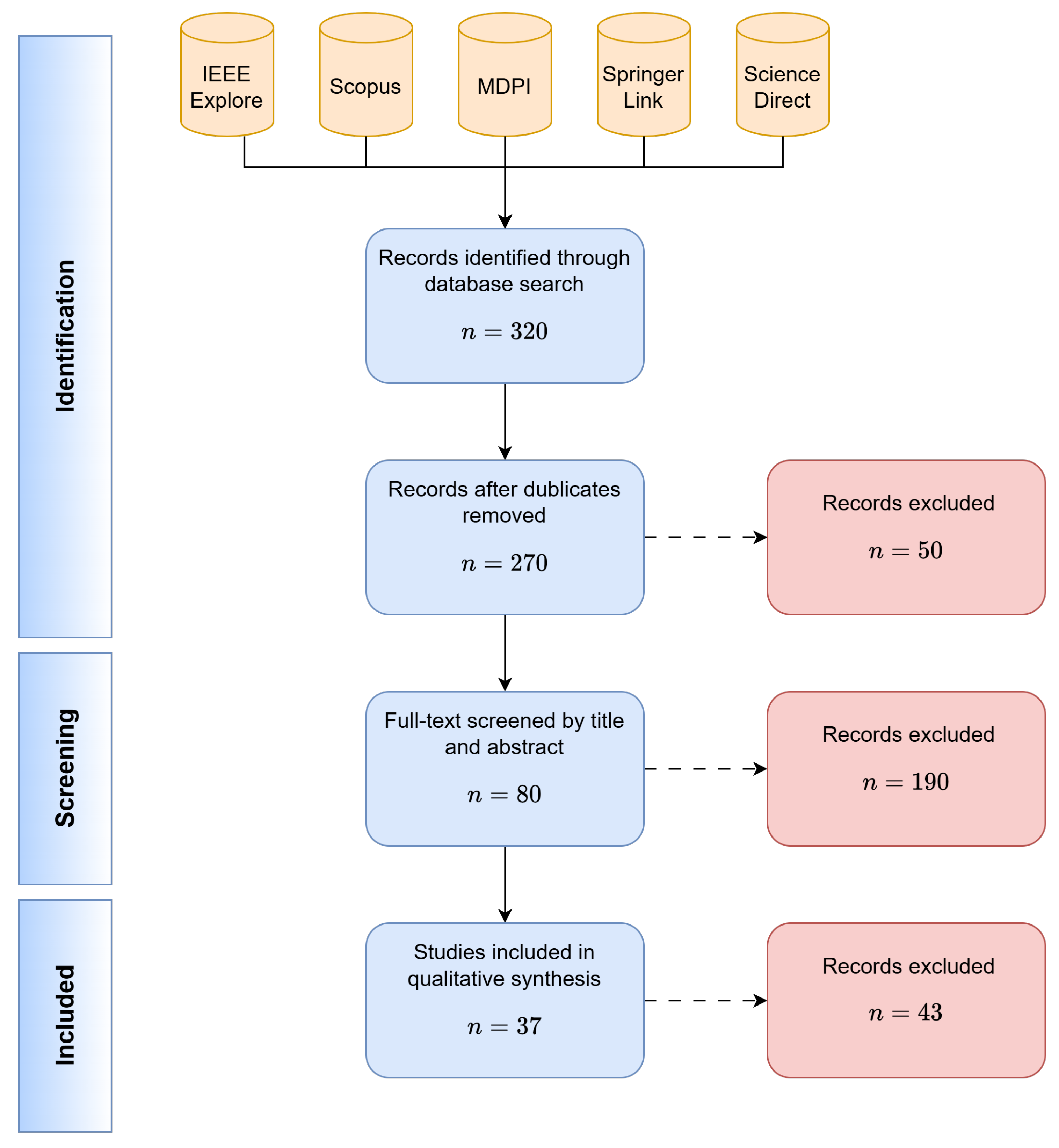
In summary, 320 records were initially identified through database searching. After removing duplicates, 270 articles remained for title and abstract screening. Following this step, 190 articles were excluded as irrelevant. The full texts of the remaining 80 articles were assessed for eligibility, leading to the exclusion of 43 studies due to insufficient UAV-GCS relevance or lack of technical depth. Ultimately, 37 studies satisfied all inclusion criteria and were retained for the final qualitative synthesis. All stages of the selection process are illustrated in the PRISMA 2020 flow diagram shown in Figure 1.

2.5. Data Extraction and Synthesis

For each of the 37 selected papers, we extracted and recorded the following information in a standardised form:
  • Publication metadata: Year, publication venue and type (conference or journal).
  • Security domain: Whether the focus was on secure communication protocols, AI-based anomaly detection, or both.
  • Techniques used: Specific cryptographic methods (e.g., AES, ECC, PUFs [13]), authentication schemes (e.g., challenge–response, digital signatures [14,15,16]), or machine learning approaches (e.g., SVM, CNN, RNN, LSTM, federated learning, TinyML, explainable AI [17,18,19]).
  • Dataset information: Public or synthetic datasets used (e.g., CSE-CIC-IDS2018 [17], NSL-KDD, UNSW-NB15, CIC-IDS2017 [18], or custom UAV-specific datasets [19,20]).
  • Performance metrics: Detection accuracy, precision, latency, or other evaluation results (if available). (Note: Multi-label coding was applied. A study may appear in more than one category. Column totals may therefore exceed N = 37 .)
Based on the extracted data and their findings, the studies could be classified into three main categories reported below:
  • Secure Communication Protocols for UAV-GCS: This category includes studies proposing or evaluating cryptographic protocols, encryption/authentication mechanisms and other communication security enhancements for the UAV-ground link.
  • AI-Based Anomaly/Intrusion Detection: The studies that fall within this category address the issues of developing ML/DL algorithms to detect intrusions or anomalies in UAV communications, including signature-based, anomaly-based and hybrid IDS approaches. A survey of optimal security techniques groups ML, blockchain and watermarking approaches for UAV applications [21]. Baig et al. [22] applied supervised ML methods to detect cyber-attacks in smart-city UAV networks with high classification accuracy.
  • Combined Protocol + IDS Frameworks: This category encompasses studies that explicitly integrate secure communication mechanisms with intrusion detection or that evaluate both layers together.
Such a classification helps the reader to keep track of the main findings of each study and fuel the discussion of the Related Work (Section 3) and the Results (Section 4). Consequently, the different dimensions of each article in the same category were synthesised, the gaps in methodologies were identified and the research paths were aligned. Additionally, the different cyber-threats (Section 4.1) were linked with the appropriate proposed security measures in the literature to create a multi-layered security map.

2.6. Risk of Bias and Limitations of Review

Despite using a robust PRISMA 2020-based search procedure, some limitations were identified in the study. Firstly, although formal ROBIS or GRADE instruments were not applied, study quality was systematically addressed through strict inclusion criteria and a structured screening process. Only peer-reviewed journal and conference papers with explicit UAV-GCS relevance, clearly described methodologies and reproducible experimental or analytical results were included. In addition, dataset transparency, evaluation metrics and technical depth were assessed during full text review by two independent reviewers, with disagreements resolved by consensus. Secondly, even though the search terms were planned to be comprehensive in nature, some studies could have potentially been overlooked because of differences in indexing terms. Thirdly, as the field rapidly evolves, especially in AI-based intrusion detection, some state-of-the-art work (e.g., 2024–2025 conference proceedings or preprints) may have emerged after our search window. Lastly, we did not apply statistical meta-analysis due to the heterogeneity of metrics and evaluation scenarios across studies.
To strengthen reproducibility, a metadata repository of all reviewed studies should be established, including DOIs, publication year, attack types, datasets and evaluation metrics. Such an open table (available as Supplementary Material) would enable future systematic updates and benchmarking. This initiative is consistent with FAIR (Findable, Accessible, Interoperable, Reusable) data principles for research transparency [23].
We applied a risk-of-bias screening that focused on dataset transparency [11], metric clarity and reproducibility. Two reviewers independently checked each study and resolved disagreements by consensus. We excluded gray literature from synthesis, yet we cite it in context when it clarifies necessary technical background.

2.7. Data Availability Register

We compiled a metadata register for the 37 studies including year, protocol focus, attack class, dataset type and metrics. We provide the register as a Supplementary Table S1, so future updates remain traceable and PRISMA-compliant.

3. Related Work

Research on UAV-GCS security has primarily focused on two complementary directions:
(i)
The development of secure communication protocols for the UAV-GCS link;
(ii)
The application of AI-driven anomaly detection techniques to enhance UAV system security.
This survey bridges these domains by providing a unified review of both approaches. In this section, we briefly synthesise recent developments in both areas and underscore the need for more integrated approaches. We also compare our work with prior surveys to highlight how our systematic review extends state-of-the-art knowledge in the field.

3.1. Secure Communication Protocols for UAV-GCS Links

Multiple wireless communications schemes are deployed in a conventional UAV-GCS system. Smaller drones may adopt simplified two-way communication in unregulated spectrum (2.4 GHz ISM radio systems/Wi-Fi) for control within a shorter range. Cellular (LTE/5G) or satellite communication channels are employed for long-distance connectivity in cases of fixed-wing and long-endurance drones, or for beyond-visual-line-of-sight (BVLOS) control operations for fixed-wing, long endurance or swarmed drones. Such cellular integration introduces regulatory and interoperability challenges for UAV-GCS links [24] along with several levels/types of security vulnerabilities in physical/video layers [24,25].
Vast research efforts have been devoted to conducting survey articles, covering the security/privacy concerns associated with drones in general. However, these studies, in contrast to our work, do not focus on communication protocols and artificial intelligence-driven intrusion detection system approaches.
Securing the UAV-GCS link requires multi-layered defences: RF-layer protection (e.g., spread-spectrum, interference mitigation), secure networking protocols (encryption, authentication at the link and network layers) and robust key management suited for potentially intermittent connections. For example, Hentati and Fourati [14] proposed a layered UAV network architecture using reserved frequency bands and redundant SATCOM links to enhance reliability and security. UAV-specific communication protocols are also enhancing MAVLink, a widely used lightweight telemetry protocol that initially lacked cryptographic security (v1.0 sent commands in plaintext). MAVLink 2.0 introduced optional message signing for integrity, but it still lacks built-in payload encryption, leaving it vulnerable to session hijacking if keys are not managed properly. Several works addressed these weaknesses: for instance, Khan et al. [16] developed a secure MAVLink variant with AES-based encryption and authentication, achieving better confidentiality and integrity with minimal overhead.
Besides the need for protecting command-and-control (C2) links, other channels such as telemetry payload information, for instance, also require safeguarding. For example, civil GPS signals use unencrypted messages vulnerable to signal falsification attacks, with research aimed at improved GNSS receivers for anomaly detection to verify location information [26]. Improved GNSS with technology such as Europe’s Galileo system with OS-NMA for secure signals is being developed to counter such faults. In communicating for either Wi-Fi- or LTE-networked UAVs, normal security protocols (WPA2/WPA3 for Wi-Fi, with authentication in SIM cards for LTE communications) form the first layer of security; however, where possible, end-to-end encryption (through VPNs/TLS tunnels) is generally advised, particularly in high-risk scenarios. By the same token, even proprietary links for UAVs had come under investigation: an evaluation of DJI’s Lightbridge/OcuSync protocols showed they employed high levels of encryption (AES-256 with frequency hopping for video/control channels), but latent vulnerabilities remain in key-exchange algorithms and map potential backdoor programming by the manufacturer.
Recent extensive research efforts (such as [14]) have traced the state of security for different communication stacks in UAVs, emphasizing the need for integrated approaches covering the hardware layer, link layer and application layer in their entirety. Among the comprehensive reviews is the contribution of Mekdad et al. [27], where the authors categorised vulnerabilities for different protocols in UAVs using different wireless communication standards (Wi-Fi, LTE, SATCOM) identifying common threat vectors and the fragmented nature of existing defences. Xia et al. [15] similarly provided an in-depth review of lightweight encryption and key-management techniques for drone networks, highlighting resource-efficient cryptographic solutions for UAVs. These works highlight that while numerous protocol-specific defences exist, a fragmentation of approaches across different link types remains. Our review narrows its focus specifically on GCS communication links (telemetry and control channels) and examines how security mechanisms proposed in the literature align with or support the parallel efforts in anomaly detection. Chandolia et al. [28] provided a comprehensive classification of authentication and key-management approaches in UAV systems, identifying gaps in lightweight mechanisms suitable for real-time GCS operations.

3.2. ML- and DL-Based Anomaly Detection in UAV Systems

Alongside protocol-level security, researchers have explored AI-based intrusion detection as a dynamic defence mechanism. Relevant techniques include traditional classifiers (e.g., SVM, Random Forest), deep learning models (CNNs, LSTMs, autoencoders) and clustering algorithms for anomaly spotting [17,29,30].
Multiple studies propose LSTM-based IDS to capture sequence anomalies in UAV telemetry [17]. One-class SVMs and isolation forests have also been applied to identify outlier behaviour in control traffic. Importantly, some works demonstrate deployment feasibility via TinyML i.e., ML models compressed to run on microcontrollers like PX4. This enables onboard threat monitoring without full reliance on GCS or cloud analytics.
Explainable AI (XAI) [31] is emerging as a companion tool for IDS transparency [27]. SHAP and LIME, for instance, have been adapted to show which telemetry fields (e.g., GPS drift, signal strength drops) trigger alerts. This improves operator trust and regulatory acceptance.
However, most ML-based UAV IDS studies rely on synthetic or network datasets (e.g., CSE-CIC-IDS2018), which may not reflect real-world drone dynamics. Only a handful directly integrates IDSs with live UAV communication stacks (e.g., MAVLink stream injection testing). Furthermore, many do not consider energy or CPU constraints. Therefore, despite promising accuracy metrics, reproducibility and realism remain open challenges. Our review aggregates these efforts and identifies gaps in deployment readiness, dataset standardisation and evaluation frameworks.
Table 1 summarises key surveys comparing protocol-layer and AI-based approaches. Abbreviations: AI—artificial intelligence, IDS—intrusion detection system, UAV—Unmanned Aerial Vehicle, GCS—ground control station.

3.3. Need for Integrated Security Perspectives

Despite the breadth of research in both aforementioned areas, very few studies unify protocol-layer security with AI-based detection into a cohesive security architecture. Most existing surveys and frameworks address these layers in isolation: cryptographic algorithms often assume secure key distribution and do not consider insider threats or stealthy attacks that bypass encryption, while IDS models typically presume the communication channel is available and focus on detecting anomalies, without the ability to prevent or mitigate them in real time. This siloed approach leaves potential research and implementation gaps. For example, if a communication protocol lacks authentication, it expands the attack surface (allowing falsified commands) that even the best anomaly detector might struggle to identify conclusively. Conversely, a strong encryption scheme might protect confidentiality but provides no insight if an insider is misusing credentials, where anomaly detection could help [12,29].
The need for a multi-layered strategy that leverages a mix of proactive and reactive approaches is well identified in the recent literature, with [29] pointing out the problem created by vulnerabilities existing in the protocol level, thereby raising the bar for intrusion detectors to monitor an ever-increasing number of possible attack paths. Meanwhile, according to [33], traditional heavyweight cryptography is also inefficient for the limited UAV systems, thereby requiring a trade-off between lightweight encryption strategies and more intelligent anomaly-detecting approaches.
Our discussion addresses this challenge by analysing existing contributions from the two areas. Through the identification of overlaps (for instance, works that explored a new protocol’s “hooks” for IDS purposes) and gaps (for instance, the radio frequency interference topic that is barely explored by existing protocols or machine learning detectors), we hope to contribute to the design of better UAV/GCS security architectures. Comprehensive architectures that integrate the strength of preventive cryptographic techniques with reactive behaviour have been demonstrated to be more resilient than stand-alone architectures according to various areas of cyber-physical systems. This hybrid strategy of protocol integrity and adaptive anomaly analysis might form a blueprint for future UAV and GCS communities.
The areas that have been identified as key to the unified approach are: the design of anomaly detectors that are protocol-aware (protocol semantics known to IDS algorithms), the development of communication protocols that are transparent to a detection system (no black boxes), analysis frameworks that jointly assess performance and security-related criteria and the need for publicly available UAV/GCS datasets with labelled examples of attacks to enable analysis on all fronts. In short, the current state of the art highlights that a blurring of silos between communications security and autonomous threat identification is a pressing need. In Section 4 and Section 5, we explore the implications of the systematic literature search we undertook to reinforce this point. An additional observation is that most reviewed frameworks omit human–machine interaction aspects. Operator workload, alert fatigue and response latency remain understudied. Future reviews should integrate cognitive load and usability assessments for security dashboards, especially as UAV fleets scale.
Prior reviews mostly separate protocol security from ML-based detection. Our study contributes a unified view that maps threats and defences across both layers and links them to operational constraints and regulatory expectations.
Building on these gaps, this survey contributes a unified, PRISMA-guided review that co-analyses protocol-level defences and AI-based detection as detailed in the Introduction.

4. Results

A total of 37 studies satisfied the criteria for inclusion in this systematic review. These ranged from publication years 2015 to 2025 with a median of 2021. About 70% of the collected studies were published after 2020, indicating a current explosion of research interest in UAV/GCS security. Figure 1 presents the PRISMA study flow chart, which clearly outlines the criteria and exclusions applied during the screening process, resulting in the final pool of 37 relevant studies on UAV-GCS security. To address our two primary research questions (focusing on secure communication protocols and AI-based anomaly detection for UAV-GCS links) with greater specificity, we organised the Results into five thematic sub-sections, each guided by a key sub-question. Section 4.1 asks what types of security threats (e.g., confidentiality, integrity, availability, authentication) are addressed by the UAV-GCS literature. Section 4.2 examines which UAV-GCS communication protocols or link technologies (such as MAVLink, LTE/5G, Wi-Fi, etc.) are covered in these studies. Section 4.3 investigates what cryptographic and protocol-level defences have been proposed to secure the UAV-GCS link (for instance, encryption schemes, authentication mechanisms, or other protocol hardening techniques). Section 4.4 explores what AI-driven intrusion detection techniques are applied, highlighting the machine learning and deep learning approaches used to identify anomalies or attacks in UAV systems. Finally, Section 4.5 reviews what datasets are utilised for training and evaluating these security solutions (e.g., public UAV datasets, synthetic data, or standard IDS benchmarks). These five guiding questions directly stem from the broad research objectives stated in the Introduction, effectively breaking down our overarching inquiry into focused components and ensuring that each facet of UAV-GCS security is systematically analysed.

4.1. Types of Security Threats Addressed

Initially, each article included in our study was categorised by the primary security threat(s) it aimed to mitigate; namely confidentiality, integrity, authentication and availability threats (these align with the classic CIA triad plus authentication). Table 2 summarises the classification of the 37 studies across these threat categories. This CIA-based categorisation is widely used in cybersecurity literature; adopting it here provides a familiar, systematic framework for classifying UAV-GCS threats and defences. This categorisation is not strictly exclusive, as several studies address multiple security objectives simultaneously across different threat classes. Thus, some studies may drop in more than one category. It assists the reader in keeping track of the main findings and concepts of each study. Table 2 explores the common and non-common categories of the articles and provides a complete picture of each category and the correlations between them. Overall, we found that integrity and confidentiality emerged as the most common concerns, while availability (e.g., radio frequency interference and Denial of Service) was the least addressed category. Recent surveys consolidate UAV threat models across software, hardware and communication layers [32]. Hadi et al. [32] extended this by proposing UAV threat models addressing radio frequency interference and signal falsification attacks in recent UAV ecosystems.
Integrity-related attacks was the most popular research subject: 59% of the 37 studies (22 works) focused on guaranteeing the integrity and origin of messages by identifying and preventing command injection attacks, manipulating data, or falsifying telemetry communications. The confidentiality category included eight studies (21.6%), which focus on encrypting control or sensor communications to protect against eavesdropping and data leakage. Authenticating UAVs and GCS communications to resist signal falsification or unauthorised control was elaborated upon by 18.9% of the works (7), usually by way of challenge–response communications or identity verification procedures. On the other hand, availability-related issues like radio frequency interference or Denial-of-Service (DoS) disruptions have been comparatively less focused on; only 10 (27%) of the studied works focused on anti-interference techniques or resilient network architectures to counter availability-related attacks.
It is worth noting that many solutions overlapped, which was evidenced by the fact that a few works that focused on confidentiality also provided integrity/client authenticity protection (for example, encrypting messages while using messages authentication codes). On the other hand, some works focused only on availability. This was because preventing radio frequency interference at the physical layer often requires different techniques. We did observe a slight uptick in availability-focused research after 2021 (three of the 10 studies on interference resilience appeared in 2023–2025), but this area remains under-represented. In summary, the included literature was predominantly concentrated on protecting the integrity and confidentiality of UAV communications—aligning with the critical need to prevent malicious command manipulation and data theft—while authentication was often treated as part of ensuring integrity. Availability and continuity of service, although crucial for safety, were less frequently the central focus, suggesting an opportunity for more research on robust, interference-resistant communication mechanisms for UAV-GCS links.
An emerging direction is hybrid threat modelling combining cyber and physical dimensions. For example, an attacker may exploit both GPS signal falsification and thermal sensor interference simultaneously. Such attack scenarios involve the coordinated exploitation of multiple vectors, for example combining GPS signal falsification with telemetry manipulation or RF interference. Future taxonomies should therefore account for multi-vector attack paths and evaluate layered resilience rather than isolated single-vector defences.

4.2. Communication Protocols Covered

We next reviewed the UAV-GCS communication protocols or link technologies the studies focused on. Table 3 depicts the number of studies examining each protocol: the MAVLink telemetry protocol, cellular networks (LTE/5G), Wi-Fi links and ADS-B, as well as multi-protocol or general approaches. The MAVLink protocol was by far the most studied communication channel in the included literature, although, as reported in [14], MAVLink versions 1.0 and 2.0 lack strong built-in encryption, motivating several security enhancements proposed in the literature.
MAVLink-focused studies mainly address plaintext telemetry, command injection, and replay via authentication and encryption overlays. A recurring limitation is backward compatibility and key distribution at scale in multi-UAV settings. LTE/5G studies leverage baseline cellular security but still target UAV-specific risks such as handover instability and C2 exposure. Security assurances depend on operator infrastructure. Wi-Fi studies assume WPA2/WPA3 link protection but face ad hoc link weaknesses and deauthentication conditions in contested RF environments. ADS-B remains the clearest gap: anomaly detection and validation layers have been proposed but adoption is limited by legacy constraints and standardisation friction. Multi-protocol approaches trade specificity for generality and tend to rely on simulated data.
The following summaries describe individual studies focused on communication protocols and their security in UAV-GCS systems. Each entry lists the lead author and year, then concisely states the study’s objectives, approach, key findings and noted limitations.
  • Hentati and Fourati [14] proposed a secure UAV communication protocol (SP-D2GCS) for defence applications, structured in two phases (UAV-UAV and UAV-GCS) to achieve mutual authentication and session key agreement. Using BAN logic and formal verification, they showed SP-D2GCS provided confidentiality, integrity, perfect forward/back secrecy and non-repudiation. The protocol was implemented on Raspberry Pi drones and evaluated against attacks (DoS, MITM, GPS signal falsification), yielding acceptable encryption latency and throughput. Limitations included added computational overhead from cryptographic operations, though this was deemed manageable in their tests.
  • Ahmad et al. [34] addressed MAVLink protocol vulnerabilities by first demonstrating that MAVLink traffic (used for UAV↔GCS control) was unencrypted and susceptible to eavesdropping, signal falsification and DDoS. They then introduced a lightweight encryption layer for MAVLink, embedding AES-based encryption without altering protocol efficiency. Experimental results on a UAV testbed showed that their secured protocol encrypted control packets without degrading real-time performance, significantly improving resilience to known attacks compared to the plain MAVLink. A noted challenge is that their solution is specific to MAVLink and requires symmetric key management; future work is needed to extend it to heterogeneous UAV networks and to evaluate scalability.
  • Taskeen et al. [35] surveyed security in UAV-based B5G/6G architectures by examining threats and defences across the protocol stack. The authors analysed technologies (e.g., spectrum management, blockchain, trust protocols) that secure UAV communications in 5G/6G environments. They proposed a comprehensive security architecture integrating blockchain-based trust and distributed ledger technologies for authentication across layers. Their conceptual framework highlighted how 5G/6G services (spectrum sharing, network slicing, etc.) could be secured for UAVs; it also identified open challenges like latency, interoperability and standardisation. As a survey-style paper, it did not include experimental validation and its broad scope meant practical implementation details (e.g., latency of blockchain consensus) remained to be tested.
Table 3 shows that MAVLink was the focal protocol in 18 out of 37 studies (49%). This is expected given MAVLink’s ubiquity in small drones and open-source autopilot platforms; numerous studies examined its security weaknesses and proposed enhancements (e.g., adding encryption or authentication to MAVLink v1/v2). A significant subset of research also turned to cellular networks (LTE/5G) for UAV communications: five studies (13.5%) dealt with securing UAV control over LTE or emerging 5G networks. This also relates to the trend of researching the integration of drones into beyond-line-of-sight communications over cellular networks. Wi-Fi communications between drones and their ground control units over Wi-Fi was explored by seven papers (19%), which often focused on consumer/small drones that communicate with their control units via Wi-Fi for video or control messages then usually explored Wi-Fi vulnerabilities such as deauthentication attacks or presented methods for securely bonding UAV control units. ADS-B (Automatic Dependent Surveillance-Broadcast) was the least represented with five papers (14%). This reflects that relatively few included papers dealt with larger UAVs integrating into airspace or attempted to secure ADS-B against signal falsification and injection attacks [26,29]. Finally, four studies (11%) were protocol-agnostic or multi-protocol in nature, proposing general security frameworks evaluated on multiple link types (for example, a security scheme tested on both a Wi-Fi link and an LTE link, or a conceptual architecture not tied to any single protocol).
Table 3 shows that MAVLink dominates research interest, confirming Khan et al.’s [30] findings on telemetry vulnerability. These results also reveal some temporal patterns. Early studies (pre-2018) tended to focus heavily on MAVLink (likely because of its popularity and known lack of security in early versions). Interest in LTE/5G rose after 2020 as 5G-enabled drone use cases emerged and telecom networks began to accommodate UAV traffic. The limited number of ADS-B-related security studies suggests a gap in addressing the well-known vulnerabilities of ADS-B for unmanned systems, an area likely to receive more attention as UAVs become integrated into civil airspace management. Overall, the protocol coverage indicates that most research to date has concentrated on securing the common command-and-control links (MAVLink, Wi-Fi, cellular) used by small-to-medium UAVs, with fewer efforts directed at broadcast/navigation systems like ADS-B or hybrid multi-UAV networks. This distribution aligns with the prevalence of small UAV platforms in academia and industry and the immediate concerns around their control-link security.
However, as drone operations scale up (urban air mobility, drone swarms, integration into air traffic control), security for those less-studied channels (ADS-B, swarm mesh networks, etc.) will become increasingly important. Cross-layer approaches, where link-layer security interacts with application-layer IDS, should be emphasised. For instance, integrating MAVLink integrity checks with GCS-level anomaly prediction could prevent session hijacking before full compromise. Protocol hardening should expose minimal, privacy-safe meta-signals that help IDS reasoning. For example, signed timing beacons and sequence-number policies support anomaly scoring without revealing payload content.

4.3. Cryptographic and Protocol-Level Defences Proposed

A core aspect of many included studies was the proposal of cryptographic or protocol-level mechanisms to secure the UAV-GCS communication channel. We listed the types of defences each study introduced, such as encryption algorithms, authentication schemes, key exchange protocols and other communication hardening techniques. Table 4 provides a breakdown of the defensive techniques employed across the 37 studies. The majority of works implemented well-known cryptographic primitives (symmetric encryption, message authentication codes, etc.) tailored to the UAV context, while a smaller number explored more novel approaches (e.g., blockchain-based security) or pointed to emerging needs (e.g., post-quantum cryptography for future-proofing).
The following summaries cover research proposing cryptographic schemes and protocol-level enhancements for UAV-GCS security.
  • Xia et al. [15] developed LIGKYX, a post-quantum identity authentication and key-agreement scheme for UAV networks, using the Kyber lattice-based algorithm combined with HMAC. The protocol enabled mutual authentication and session key establishment between UAVs and ground stations (and UAV-to-UAV via a GCS relay), countering quantum attacks. Using formal analysis (Dolev-Yao model) and comparison with prior schemes, Xia et al. showed LIGKYX met security goals (authentication, key secrecy) with lower computational and communication overhead. They reported that LIGKYX matched or exceeded security of existing ECC/RSA-based approaches, while significantly reducing authentication time. Limitations included complexity of implementation (hybrid ECC/Kyber operations) and assuming reliable key pre-distribution; the scheme’s performance on extremely constrained UAV hardware required further evaluation.
  • Javaid et al. [36] proposed a hybrid 5G UAV security framework combining quantum-resistant encryption and AI-based IDS. The scheme used AES with ECC for payload encryption and integrated CRYSTALS-Kyber for key encapsulation to resist quantum attacks. The UAV-GCS system was evaluated in simulated VPN and 5G network environments: experimental results confirmed Kyber secured keys with negligible delay on resource-limited UAVs, and the integrated AI-based IDS (using XGBoost models) achieved high anomaly detection (≈97.3% accuracy, AUC ≈ 0.94). Thus, the approach addressed both confidentiality and intrusion detection. Challenges noted included the system’s reliance on a centralised server model (single GCS) and the additional overhead of running IDS on-board; future work may explore distributed IDS and further real-world testing under mobility and dynamic attack conditions.
  • Ali Khan et al. [16] presented a review of cryptographic schemes proposed for UAV traffic management networks. It covered end-to-end encryption, key distribution and authentication approaches tailored for UAVs. It highlighted the strengths and limitations of methods like symmetric/asymmetric ciphers and posited future needs (e.g., lightweight crypto).
As shown in Table 4, symmetric encryption was the cornerstone of most security proposals (20 studies, 54%). This typically involves using algorithms like AES (with 128- or 256-bit keys) or other lightweight ciphers to ensure the confidentiality (and sometimes integrity) of the UAV-GCS link with minimal performance overhead. Several proposals employed AES-GCM or ChaCha20 for authenticated encryption with minimal latency overhead. Many studies in this group evaluated common modes such as AES-GCM (which provides combined encryption and authentication) or experimented with stream ciphers optimised for low-power devices (seven of the 20 used explicitly lightweight ciphers suited for IoT-grade hardware). Message authentication codes (MAC/HMAC) or digital signatures were used in 15 studies (41%) to assure the integrity and authenticity of the commands and telemetry. Several MAVLink centric works introduced HMAC to each of the command messages to prevent signal falsification and tampering with the commands. Similarly, some of the MAVLink-centric papers introduced the concept of elliptic curve digital signatures to counter signal falsification and tampering with the commands. A number of papers (12, 32%) introduced public key cryptography (PKI) concepts into their design architectures for key exchange utilizing RSA or ECC algorithms. Owing to the computation and bandwidth requirements of public key operations, however, only key exchanges were conducted for some papers (e.g., exchanging keys at the start of a session or periodically) rather than being used continuously.
Few researchers focused on areas of study that went beyond the realm of classical cryptography. Only three of the works (8%) explored the concept of blockchain or a distributed ledger system as a method for securing UAVs. Blockchain solutions for UAVs were explored by a couple of researchers for purposes of command logging and identity verification using a concept of a distributed trust system by means of a blockchain [37]. This was a method aimed at utilizing the immutability of a blockchain for applications such as a tamper-proof log of a command sequence. Although innovative, such techniques can be considered embryonic and presented at best as conceptual ideas or prototype designs due to the additional complexity and latency introduced by the blockchain technology for UAV communication systems. Post-quantum cryptography (PQC) was almost non-existent in the literature reviewed: only one study (2.7%) investigated the utilisation of a lattice-based encrypting system as a countermeasure to a quantum threat source, while no study implemented a complete system for a drone platform. This can be viewed as a DLC since PQC will likely become a significant technique going forward; however, the current state of UAV security has not confronted the issues of algorithms utilizing PQC techniques (likely due to their early standardisation stage and heavy resource requirements). Post-quantum cryptography remains under-represented, with only one study [38] exploring its feasibility on resource-constrained UAV platforms.
Aside from cryptography, a couple of works (2 out of 37) explored other methods of hardening at the protocol level. This can involve utilizing a frequency-hopping spread spectrum technique (FHSS) or adaptive hopping to counter radio frequency interference (for availability protection), as well as the addition of secondary communication paths or error-correcting algorithms to counter interference and packets lost during transmission. This was a less common sight than works that focused on cryptographic methods; few works explored availability at a level higher than detection (Section 4.4) or simply treating them as open problems without developing additional designs to solve them.
Overall, the cryptographic countermeasures that have been reported in the literature indicate a focus on known security primitives suitably modified for the requirements of UAVs. Close to half of the scientific works focused on standard encryption (with optimisations for performance), while over a third of studies introduced authentication schemes layering on top of existing solutions. Notably, the trend with the passage of time has been towards greater default security; for instance, recent scientific contributions (2022–2025) indicate a better chance of assuming that encryption was already present and aimed to optimise it than works before 2018 that continued to question the feasibility of introducing it at all due to hardware restrictions of drones. The underuse of more advanced or niche techniques (like blockchain and PQC) suggests that while baseline security is improving, cutting-edge methods have yet to penetrate mainstream UAV communications research. This likely points to practical concerns (complexity, performance trade-offs) that we revisit in the Discussion (Section 5) when considering future directions.
Research should also explore protocol formal verification tools such as ProVerif and Tamarin to prove MAVLink or LTE-based UAV link properties. Lifecycle security must include key rollover, revocation and secure update. Designs should specify rekey triggers, failover links and audit trails to support incident response and certification audits. Formal proofs can reduce certification time and enhance regulator trust in new cryptographic extensions.

4.4. AI-Driven Intrusion and Anomaly Detection Techniques Applied

More than half of the included studies (26 out of 37) went beyond preventative measures and incorporated some form of AI-based intrusion or anomaly detection to identify breaches in UAV-GCS communications. Shrestha et al. [17] explored AI-driven interference detection in mixed manned–unmanned aircraft systems. Delgado-Aguilera et al. [20] further advanced this area by proposing a real-time AI-driven interference detection framework integrated into manned–unmanned communication channels, demonstrating low latency and high adaptability. In addition, Jagatheesaperumal et al. [37] discussed ML-based anomaly detection in UAV cyber-physical systems. We surveyed the variety of machine learning (ML) and deep learning (DL) techniques used, the nature of the models (e.g., classification vs. anomaly detection, supervised vs. unsupervised) and any special considerations (such as on-board vs. off-board detection). General surveys of ML/DL for intrusion detection [17] report similar trends in algorithm usage. Table 5 presents the range of AI/ML techniques applied and how many studies employed each approach. A notable shift in recent years has been from traditional ML methods toward deeper neural network models, with a particular rise in recurrent neural networks (like LSTMs) for sequential data analysis post-2021. The surge in RNN/LSTM use reflects their effectiveness in time-series intrusion detection [30].
Summaries here focus on studies applying machine learning for detecting security anomalies in UAV-GCS networks.
  • Shrestha et al. [17] designed a machine learning-based intrusion-detection system for 5G-connected UAV networks. The system employed various ML classifiers (decision tree, SVM, etc.) trained on the CICIDS2018 dataset (including seven modern attack types) to detect anomalies in UAV traffic. Shrestha et al. [17] reported that their decision tree model achieved 99.99% accuracy and 0% false negatives on test data. The framework was split into two parts: (1) model training using realistic UAV-to-GCS attack data and (2) real-time deployment on 5G/Satellite gateways. The study demonstrated high detection performance but noted it relied on pre-collected dataset profiles; its generalisability to previously unseen attack vectors or varying channel conditions remains to be evaluated.
  • Chen et al. [19] introduced a deep learning anomaly detection method for UAV flight data. The approach first used a 1D convolutional autoencoder to extract spatio-temporal features from UAV sensor/flight logs then applied a novel L0/1-SVDD (support vector data description) model with a 0/1 soft-margin loss (solved via Bregman ADMM) for robust anomaly classification. The authors trained and tested the system on real UAV flight datasets, showing that it outperformed baseline methods (standard AEs, LSTMs, etc.) across five evaluation metrics. The framework effectively adapted its decision threshold during training. Limitations included computational cost of training SVDD with 0/1 loss and the need for representative flight data; the method’s performance under real-time constraints or noisy sensor inputs was not assessed.
  • Wisanwanichthan et al. [18] proposed a lightweight IDS for IoT and UAV networks using knowledge distillation. A large DNN “teacher” was trained for intrusion detection, then its knowledge was transferred to a smaller “student” network suitable for on-device inference. Experiments on standard IDS datasets (NSL-KDD, UNSW-NB15, CICIDS2017, IoTID20 and a UAV-specific IDS set) showed that knowledge distillation reduced model size by 92–95% and increased inference speed (7–11% faster) while actually improving detection performance (e.g., up to +6.1% overall accuracy). The distilled student models maintained high accuracy, precision and AUC (>0.9) across attack types, enabling real-time detection on resource-constrained UAV platforms. Drawbacks included dependence on available benchmark datasets (so far no custom real-world UAV dataset) and potential vulnerability if the teacher model was flawed; the authors suggested future work on federated learning to continuously update models.
  • Wilkinson et al. [23] presented a survey which categorised UAV security methods across domains (including ML-based IDS, blockchain for trust, watermarking, etc.), providing an overview of state-of-the-art defences. It highlighted how emerging techniques (e.g., ML, blockchain) could complement traditional security.
  • Baig et al. [22] designed and evaluated ML classifiers to detect cyber-attacks on UAVs in urban networks. They demonstrated that supervised learning (e.g., Random Forests) could identify threats in “smart-city” UAV traffic with high accuracy.
  • Altaweel et al. [26] reviewed signal falsification threats targeting UAV formations (FANETs). They categorised GPS signal falsification attack methods and summarised countermeasures (e.g., robust GNSS receivers, detection algorithms). While they did not propose a new protocol, they identified how signal falsification could compromise both navigation and communication integrity.
  • Khan et al. [30] reviewed GPS signal falsification and radio frequency interference threats to UAVs, discussing detection and defence strategies (e.g., signal analysis techniques, anti-interference hardware). They underscored the susceptibility of unencrypted civilian GNSS signals and surveyed proposed countermeasures.
  • Jagatheesaperumal et al. [37] analysed ML/DL techniques used across network IDS research. They categorised algorithms (e.g., SVM, neural nets) and compared performance on benchmark datasets. While not UAV-specific, they compiled insights on IDS design (e.g., feature selection) that are broadly relevant.
  • Sharma et al. [38] proposed an AI framework that monitored combined manned/unmanned radio links for interference. Using real-time ML analysis of communication signals, it could detect radio frequency interference or intentional signal disruption promptly. Key contributions included integration of AI into mixed-traffic communications and demonstration of low-latency anomaly alerts.
  • Li et al. [39] presented an ML-based technique to detect and classify radio frequency interference in UAV OFDM links. By transforming RF signals into spectrogram “images” and extracting features, a classifier (e.g., deep CNN) distinguished normal from disrupted conditions with high precision. They contributed a novel feature-extraction pipeline for radio frequency anomaly detection.
As summarised in Table 5, recurrent neural networks (LSTM/GRU) dominate post-2021 studies, confirming the shift toward time-series modelling. Traditional signature/rule-based systems (requiring known patterns of attack as input) made appearances in four studies (10.8%), often serving as a baseline technique, or being hybridised with learning algorithms. Traditional ML classifiers (based on supervised learning with labelled datasets for attacking/no attacking examples) appeared in nine studies (24.3%), including SVMs, Random Forests, Naïve Bayes and k-Nearest Neighbour classifiers to identify intrusion examples given input feature values (for instance, the pace of packets and signal strength indicative of specific sequences of control instructions). At the same time, conventional anomaly detection techniques for identifying normal UAV communications patterns without attacking examples (six studies, 16.2%) made use of techniques like clustering analysis or one-class SVM/Isolation Forest algorithms.
Regarding the trend of applying deep learning techniques for identifying anomalies, five studies (13.5%) used feedforward ANNs and autoencoders for the determination of anomalies. A considerable number of studies (27%) used RNNs, including LSTMs or GRUs, since RNNs are quite appropriate for analysing telemetry streams of UAVs or network traffic patterns. These LSTM-based detectors became particularly common in works published after 2021, reflecting the growing availability of computing power and interest in capturing temporal attack patterns (like gradually drifting sensor readings or periodic radio frequency interference pulses). Convolutional Neural Networks (CNNs), often used for image data, were repurposed in four studies (10.8%) for feature extraction from communication signals or traffic matrices (e.g., treating a sequence of packets as a “spectrogram” image to detect signal disruption).
A smaller set of works explored hybrid or ensemble models (four studies, 10.8%), combining multiple detection methods to improve accuracy (for instance, using a primary ML model and a secondary verifier, or blending supervised and unsupervised techniques). Federated learning was introduced in two studies as a way to distribute the training of IDS models across multiple drones or edge devices without sharing raw data, enhancing privacy. Only one study applied a form of reinforcement learning to adaptively detect attacks (e.g., an agent that learns to distinguish normal vs. attack by interacting with the environment). Explainable AI (XAI) tools were explicitly used in three studies (8.1%) to interpret model decisions—for example, using SHAP values to identify which features (such as “sudden drop in RSSI” or “unexpected command sequence”) contributed most to an anomaly classification, thereby aiding human operators in understanding and trusting the alerts. Techniques like SHAP and LIME help interpret the decisions of complex models [16,27].
Beyond enumerating techniques, it is worth examining why certain approaches suit UAV intrusion detection better than others and what trade-offs they entail. Recurrent architectures based on LSTMs and GRUs dominate post-2021 studies since UAV telemetry is inherently sequential: attack patterns such as gradually drifting GPS readings or periodic command-injection bursts manifest as temporal anomalies that feedforward networks are ill equipped to capture [17,19]. However, this suitability comes at a cost. LSTM inference is memory-intensive and latency-sensitive; deploying a full recurrent model on a microcontroller-class autopilot (e.g., Pixhawk, STM32-based flight controllers) without compression is generally infeasible within typical SWaP budgets [18,40]. Knowledge-distillation techniques, as demonstrated by Wisanwanichthan and Thammawichai [18], can reduce model size by 92–95% with negligible accuracy loss, yet their reported results were obtained on generic benchmark datasets (NSL-KDD, UNSW-NB15, CICIDS2017) whose traffic distributions differ substantially from real MAVLink telemetry. The accuracy figures reported across the included studies should therefore be interpreted with caution, as high performance on synthetic or repurposed network datasets does not guarantee equivalent performance on live UAV communication streams, where channel noise, flight-phase transitions and hardware-specific artefacts introduce distributional shifts that standardised benchmarks are unable to capture [27,32]. Future evaluations should explicitly report the trade-off surface among detection accuracy, inference latency, RAM footprint and energy per inference, tested on both simulated and real UAV data, to enable meaningful comparison across methods.
The above trends indicate that deep learning techniques have gained traction in UAV IDS research, likely due to their superior ability to model complex, time-varying patterns in data. In particular, recurrent networks like LSTM have been successful in capturing the temporal dependencies in UAV telemetry and distinguishing benign anomalies (e.g., a sudden manoeuvre) from malicious ones (e.g., a falsified command sequence). However, this comes at the cost of increased complexity, data requirements for training and challenges in interpretability. Delgado-Aguilera et al. [20] applied ML for drone cyber-attack detection in urban airspace. We also note that on-board vs. off-board deployment was a consideration in several studies: about a quarter of the IDS proposals were designed to run on the UAV or a companion computer in real time (sometimes using TinyML techniques to compress models), whereas others assumed off-board analysis (e.g., sending data to a GCS or cloud for heavy processing).
This trend is consistent with findings from Jagatheesaperumal et al. [37] and Delgado-Aguilera et al. [20]. TinyML-driven IDS systems are being evaluated on embedded UAV hardware for onboard detection. Only a few works explicitly tackled adaptation to new or evolving attacks (one example included adversarial training to make an IDS robust to sophisticated attackers). These points highlight that while a lot of ground has been covered in selecting algorithms, there is room for improving generalisability and resilience of IDS approaches. Many current models risk being overfit to the specific conditions of their training data (often simulated) and Section 5 discusses this further in terms of the need for better evaluation on real data and against adaptive attackers. A missing dimension in current research is cross-modal fusion between communication telemetry and non-network data such as visual or inertial sensors. For example, correlating video-derived motion with control command streams could improve detection of falsified telemetry. Future IDS frameworks should adopt such multimodal fusion strategies from improved robustness. Adversarial robustness remains limited. UAV-tailored adversarial training, feature smoothing and ensemble diversity should become standard, with reporting of robustness metrics alongside accuracy and latency.

4.5. Datasets Used for Training and Evaluation

Finally, we reviewed what data sources the included studies used to train, test and evaluate their secure communication methods or intrusion detection models. Table 6 summarises the types of datasets or data-generation approaches reported. Because standardised UAV cybersecurity datasets are scarce, researchers leveraged a variety of alternative—from custom simulations to repurposed generic intrusion datasets—leading to considerable heterogeneity in evaluation methods. Notably, only a minority of studies used real-world UAV flight data, highlighting a significant challenge in the field.
A reference UAV–GCS security dataset should include: (1) time-stamped MAVLink telemetry with a clear schema and standardised attack labels (injection, spoofing, RF interference, jamming); (2) metadata on UAV platform, flight conditions, and configuration; (3) a permissive licence supporting academic and controlled industrial use. Where raw logs are sensitive, a federated or privacy-preserving consortium model enables model training without direct data sharing.
Very few UAV-specific datasets exist, so reviewed studies relied on simulations or existing IDS benchmarks. The following points summarise how key studies handled data. (Note: none of the included works introduced a new UAV dataset.)
  • Shrestha et al. [17] trained their 5G-connected UAV intrusion detector on the publicly available CICIDS2018 dataset. This dataset (developed for networking IDS) provides labelled traffic with seven attack types relevant to UAV scenarios. Their results (99.99% accuracy) used these synthetic attack profiles. Shrestha et al. did not collect UAV-specific flight data, so real-world variabilities (e.g., changing channel or payload) may not have been fully captured.
  • Aissaoui et al. [33] evaluated their knowledge-distilled IDS using five benchmark datasets: NSL-KDD, UNSW-NB15, CIC-IDS2017, IoTID20 and a public “UAV IDS” set. These cover a range of IoT/network attacks; notably, the inclusion of a “UAV IDS” dataset simulates drone-specific network anomalies. The student models were trained and tested solely on these repositories, ensuring standardised evaluation but potentially limiting adaptation to unseen UAV data.
  • Delgado-Aguilera et al. [20] collected and used real UAV flight data for anomaly detection. The exact dataset consisted of logged sensor/telemetry records from actual UAV missions, split into normal and anomalous flights. This grounding in real-world data gives confidence in their reported performance, though the dataset’s size and variety were limited to what the authors could obtain. The lack of a public repository means others cannot directly reproduce the experiments.
Most of the studies relied on simulated data tailored to UAV scenarios. Fifteen studies (40.5%) created simulation-generated UAV communication logs, using tools such as UAV network simulators (e.g., Gazebo, ns-3 with a drone module) or custom programs to emulate UAV telemetry and attacks. Typically, these simulations involve generating normal UAV behaviour data (telemetry, control commands) and then injecting various attacks (falsified commands, sensor anomalies, radio frequency interference events, etc.) to produce labelled datasets for developing and testing security measures. A similar methodology is described in Aissaoui et al. [33], validating simulation-based data synthesis. Simulation is convenient and allows plentiful data covering a range of attack scenarios, but the downside is potential gaps in realism as simulated data may not capture the full complexity of wireless noise, UAV dynamics, or operator behaviour seen in real deployments.
Only five studies (13.5%) leveraged real UAV flight or testbed data. These works collected data from physical drones and ground stations, for example, recording telemetry from actual drone flights and then replaying or inducing attacks (such as GPS signal falsification or link-layer attacks) in controlled experiments. The use of real-world data was limited, likely due to the difficulty and cost of conducting extensive UAV security experiments, as well as safety and regulatory constraints. The few studies that did use real data often had scenario-specific datasets (e.g., logs from a particular drone model or a limited number of flights). As a result, the external validity of their findings can be a concern: methods tested on one drone’s data may not generalise to others, especially if different hardware or flight conditions significantly change the communication patterns.
A promising development is the emergence of public UAV-specific datasets. We found eight studies (21.6%) that utilised some form of openly available UAV security dataset or shared data resource. Examples include a “MAVLink IDS” dataset (a collection of MAVLink message logs with injected attacks), datasets of PX4 flight logs containing anomalies, or other researchers’ published UAV telemetry traces. These datasets, mostly appearing after 2020, indicate a move toward data sharing in the community. However, each public dataset has distinct characteristics and attack types, and none has yet become a de facto standard. Consequently, direct comparisons between studies remain difficult; for instance, an IDS tuned on one dataset may not perform well on another due to differing feature distributions and attack scenarios.
Interestingly, 10 studies (27%) evaluated their approaches using generic network/ cybersecurity datasets not specific to UAVs, for example, classic benchmarks like KDD’99, NSL-KDD, or the CIC-IDS-2017 network traffic dataset. These are well known in the intrusion detection research community and were likely used out of convenience or as initial proof-of-concept data. However, they contain mostly traditional IT network attacks (port scans, malware traffic, etc.) and lack UAV-specific context (no MAVLink messages, no telemetry fields). The reliance on such general dataset—observed especially in older IDS papers—has been criticised as yielding overly optimistic results that may not translate to real UAV environments. Indeed, in our review, we note a decline in the use of these legacy datasets after 2020, as researchers pivot more towards relevant data (simulation or real UAV logs). Still, the underuse of truly realistic UAV datasets is apparent: only 13.5% of studies used real flight data and while 21.6% used some public UAV dataset, many of those are limited in scope or size.
A few studies (four out of 37) took the extra step of cross-dataset evaluation: they trained their models on one data source and tested on another, or combined multiple datasets, to assess generalisation. For example, one study trained an anomaly detector on a simulated MAVLink dataset and then tested it on a different public UAV log dataset: another mixed simulated and real data to increase diversity during training. Such practices are still rare (<10% of works), but they represent an emerging effort to address the generalisability gap by avoiding overfitting to a single data source.
In conclusion, the current state of assessing the security of UAV/GCS systems remains plagued by a lack of publicly available datasets. Indeed, the vast majority of the current literature has resorted to simulating scenarios or using existing datasets for general network security assessments. This lack of common ground in datasets hinders a comparative analysis of existing works and poses a pressing need for a common community-developed dataset. This lack of realism for simulated scenarios (which affects only a few assessments employing actual datasets for UAV systems) is examined further in the discussion.
The next phase of UAV dataset development should adopt a federated model [41], where multiple universities or agencies contribute encrypted subsets under shared protocols. This decentralised data federation would respect privacy and export controls while enabling scalable ML training. Cross-dataset evaluation should be mandatory. Training should occur on simulated MAVLink traffic and testing on independent public flight logs. Accuracy drop, F1 change and inference latency under bandwidth limits should be reported.

4.6. Summary of Findings and Transition to Discussion

As indicated from the 37 examined papers, a trend can be extracted by which confidentiality and integrity assurance of UAV-GCS communications remains fairly explored, by adding encryption and authentication features to the MAVLink protocol primarily. Availability-related issues (radio frequency interference and DoS attacks), as well as more future-forward techniques (such as quantum-safe cryptography), have been less explored. This analysis shows that current efforts are overwhelmingly focused on securing common communications (specifically MAVLink), while securing other communications (ADS-B communications and swarm communications) has only reached a point of shallow discussion. On the detection front, there definitely appears to be a shift towards the application of deep learning techniques, specifically LSTM patterns, since 2021. Nonetheless, this shift is accompanied by increased complexity and a demand for improved explainability techniques for edge computation. A conspicuous gap is the lack of experimental validation, due to a lack of representative UAV datasets to test current solutions.
Taken together, the outcome of this analysis points to the progress made and the remaining issues to be further explored for improving the communications between UAVs and GCS. In the next section (Section 5), a detailed discussion of the implications of the analysis outcome is presented. The discussion interprets these findings across six themes, resource limits, swarm scalability, realism, adaptive threats, regulation and emerging technologies, and derives concrete design and evaluation guidance.

5. Discussion—Open Challenges and Future Directions for Secure UAV Systems

Although recent advances have been made for UAV communications security, there are several pressing issues that have yet to be resolved. Based on this literature review, this section highlights some of the important knowledge gaps and future research directions for next-generation secure UAV GCS communication systems for some overarching areas that include resource limits, multi-UAV system operations, realism of analysis, adaptive threats, legal perspectives and new technology for UAV communications. Throughout this section, we relate back to some of the insights provided by our literature survey in Section 4.
In summary, the surveyed literature reveals that both protocol-level encryption/ authentication schemes and AI-driven IDS models have been proposed to harden UAV-GCS links. On the communications side, many studies target the dominant MAVLink control protocol by adding encryption and message authentication to ensure confidentiality and integrity. For instance, reference [25] introduced the SP-D2GCS protocol, achieving mutual authentication and perfect forward secrecy with formal verification, and reference [16] layered an AES-based encryption wrapper over MAVLink to prevent eavesdropping and tampering. Other works secure 5G/LTE and Wi-Fi links or employ blockchain-based trust architectures for drone networks. These cryptographic defences significantly raise the barrier against classic attacks (e.g., signal falsification or hijacking), albeit at the cost of some computational overhead.
Concurrently, a majority of studies (70%) incorporate AI-based anomaly detection to identify intrusions in real time. Machine/deep learning classifiers (e.g., decision trees, SVMs, LSTM/RNNs) have been trained on UAV or network traffic data to detect known and novel attack patterns. For example, reference [17] reported nearly 100% detection accuracy on simulated UAV traffic using decision tree models, and Wisanwanichthan et al. [18] showed that a distilled deep neural network could run on-board a UAV while maintaining >90% detection accuracy. In practice, combining strong encryption with such IDS monitoring can both prevent attacks and quickly flag any anomalies. Overall, these approaches collectively improve the UAV-GCS security posture by securing data confidentiality/integrity on the link and by enabling early warning of intrusions.
Nonetheless, our analysis also highlights trade-offs and open issues. Many solutions assume reliable key distribution and consume UAV resources (CPU, power), so future designs must optimise for constrained hardware. Likewise, most IDS models are validated on synthetic or limited datasets, raising concerns about real-world generalisability. In brief, while the proposed protocols and ML detectors substantially elevate the security level of UAV-GCS systems, they often require careful tuning and further validation to ensure their effectiveness under diverse, adaptive threat scenarios.
The challenges identified in this review are organised by their expected impact on applied UAV security research. High-priority challenges such as UAV-specific dataset scarcity (Section 5.3) and the absence of harmonised security standards (Section 5.5) represent immediate blockers for reproducibility and operational adoption. Medium-priority challenges such as robustness against adaptive adversaries (Section 5.4) and scalability to multi-UAV and swarm settings (Section 5.2) will become critical as UAV deployments mature but depend on resolving the higher-priority issues first. Lower-priority challenges such as post-quantum cryptography and blockchain-based trust layers (Section 5.6) are important for long-term resilience but remain exploratory.

5.1. Addressing Resource Constraints in UAV Security Solutions

A common issue with UAVs is their resource-limited architectures, particularly with small and micro drones. This means that a typical UAV does not have adequate computing power, memory and energy. A study of the literature indicated that while it may be possible to encrypt messages and apply machine learning algorithms to detection systems, straightforward implementation of this can cause intensive UAV CPU utilisation or even power drain. In future work, optimisation techniques should be prioritised to implement efficient algorithms for securing UAVs. Interesting avenues for future study include employing hardware acceleration (cryptographic co-processors), researching ultra-lightweight cryptographical algorithms and signatures optimised for IoT nodes and applying compression techniques for ML models (quantisation, pruning, knowledge distillation). Wisanwanichthan et al. [18] demonstrated a lightweight IDS based on deep neural networks with knowledge distillation for real-time IoT and UAV nodes.
Solutions akin to TinyML (which some of the reviewed works have already started to incorporate) allow for the implementation of anomaly detection on MCUs by reducing the deployed ML model’s size dramatically, as was demonstrated by a few recent projects. Additionally, communications must be handled in a bandwidth-optimised way, for instance, by employing security protocols that keep the communication exchanges to a bare minimum. However, the key point is that all of this needs to be accomplished while staying within UAV SWaP constraints. Collaborative processing (transferring some of the computation to GCS or edge servers where connectivity permits) can help too, provided that the integrity of that communication remains ensured. Balancing robust protection with limited resources is an ongoing trade-off that each new solution should explicitly consider, and future evaluations should measure not only security effectiveness but also resource usage on UAV hardware. Thakor [40] also emphasises the need for ultra-lightweight cryptographic schemes tailored for constrained devices like UAVs.
Hardware-level trust anchors, such as Physical Unclonable Functions (PUFs) or TPM-like secure enclaves, can complement lightweight cryptography. Integrating PUF-based key derivation with TinyML inference provides hardware-rooted assurance against cloning and tampering. TinyML, pruning and quantisation enable onboard screening. Report model size, RAM, inference time and energy per inference to demonstrate SWaP compliance.

5.2. Scaling Security to Multi-UAV Systems and Swarm Operations

Most current approaches (in both secure communication protocols and IDS) focus on a single UAV-GCS setup. However, emerging use cases involve coordinated multi-UAV swarms and distributed drone networks (sometimes called Flying Ad Hoc Networks, or FANETs). These scenarios pose new challenges: drones may communicate peer-to-peer, collaborate on tasks and route data among themselves, all of which expand the attack surface. A few studies in our review did consider swarm contexts—for example, using blockchain to manage trust in a drone fleet [37], or designing protocols for UAV-to-UAV links—but this area is still underdeveloped. Further study should explore methodologies for securely distributing communications between many nodes: problems of managing group keying for a swarm of changing drones entering/withdrawing from a mission, designing an efficient authentication protocol for several UAVs to a GCS, or developing byzantine fault tolerant designs (where some drones can be compromised to act maliciously) may all be paramount. On the IDS front, swarm anomaly detection could capitalise on a collective view (one drone noting irregularities on another’s trail, or a supervisor consolidating information from the entire swarm).
Methods for Distributed Intrusion Detection or Learning (Federated/Gossip learning) may help the drones to recognise a threat that may go undetected by single-UAV systems. Further, mission scenarios for multi-UAV operations could incorporate redundancy and fail-over operations; for example, a situation where a UAV of a formation appears to be under cyber-attack should have the system respond to fail-safe the UAV and potentially replace its operations with others. This strategy requires innovative design architectures, which integrate cyber-security and multi-agent system collaboration. Again, with the shift towards UAV operations from single UAV to a swarm of UAVs, corresponding cyber-security solutions should scale with operations. Indeed, emerging research areas should incorporate secure communication protocols for a swarm of UAVs, consensus algorithms that can tolerate corrupted nodes and a unique framework for an IDS that accommodates the complexity of the system wherein a swarm of UAVs operate. Group key management, rotating membership and byzantine-tolerant consensus require protocol-level proofs and IDS-level cross-checks from multiple drones. One should also define measurable recovery actions when one node exhibits compromised behaviour.

5.3. Improving Realism: Evaluation on Real Data and Environments

The analysis of our findings showed that there was a considerable difference between the way UAV security solution methodologies have been assessed; just 13.5% of the papers made use of actual UAV data to test their approaches (Table 6). Simulations and generic datasets were widely applied for the remainder of the assessments of UAV security solution methodologies. For initial assessment purposes only, simulations can be of great help, but it should be noted that actual UAV operations encompass a different set of patterns that may not be accounted for by simulations. Indeed, this lack of realism may give overly positive results to controlled experiments that may not hold true to reality. This therefore leads to one of the key future directions for study, that is, to involve realism. We encourage the creation of community datasets for UAVs to test and compare experiments for a common goal; the development of community datasets for UAVs with and without cyber-attack experimentation (which some recent works have started doing), for instance, would be of a huge benefit to the community for better comparisons between techniques.
Finally, testbeds for UAV cyber-security experiments could involve a UAV range where experiments can be carried out with signal falsification and radio frequency interference of the GPS system. On the IDS front, employing live flight data to train and test models can expose them to genuine sensor noise and system anomalies that are hard to fake in simulations. We also noted that many IDS models might be overfitting to synthetic anomalies; performing cross-dataset evaluations (training on one dataset, testing on another) should become standard to demonstrate generalisability. The external validity of UAV security research will remain in question until solutions are vetted against the messiness of the real world. Moving forward, greater collaboration between academia, industry and government could facilitate access to relevant data (perhaps via exercises or Red Team/Blue Team penetration testing events for drones) so that promising algorithms can prove themselves beyond the lab. Digital twin environments can simulate UAV-GCS interactions under cyber stress, offering safe and reproducible testing for IDS and encryption mechanisms. Integration of digital twins with federated training platforms may enhance realism and cross-domain collaboration.
Future UAV security evaluations should include adversarial simulation testbeds combining RF-injection, signal falsification and network flooding. These hybrid ranges can provide standardised benchmarks similar to CARLA or AirSim environments in autonomous driving research. Therefore, researchers should focus on developing a universal lightweight security standard for UAV communications. Furthermore, it is crucial to investigate cross-layer security approaches. Digital twin environments replicating UAV-GCS links under cyber stress can bridge simulation and reality. Combining them with hybrid RF + AI frameworks improves dataset realism and enables secure “what-if” scenario testing [41].

5.4. Dealing with Adaptive and Multi-Modal Attacks

Security is a moving target: attackers continually adapt and find new ways to evade defences. In our review, we found that most intrusion detection models were evaluated against fixed, known attack types, and very few considered adaptive or adversarial attacks (e.g., an adversary who knows the IDS is in place and modifies their tactics accordingly). A paper surveyed optimal security techniques such as ML, blockchain and watermarking approaches for UAV applications [21]. For example, attackers might intentionally craft inputs that fool an ML-based detector (adversarial examples) or combine multiple attack vectors at once (such as simultaneously applying radio frequency interference and signal falsification or alternating between stealthy data manipulation and bursts of disruption) to confuse defences. Li et al. [39] demonstrated feature-based and spectrogram-tailored ML techniques for radio frequency interference detection and classification in OFDM UAV links, achieving high precision. Recent works (2024–2025) have begun exploring zero-trust architectures for UAV ecosystems, emphasizing identity verification at every layer. Integrating zero-trust with AI-driven monitoring may limit lateral attack movement within drone swarms. Similarly, adversarial ML countermeasures should be embedded into UAV IDS training pipelines to resist perturbation-based evasion.
Future UAV security systems must anticipate these adaptive threats. Research on adversarial machine learning should be applied to the UAV context: how might an intelligent attacker fool a drone’s anomaly detector and how can we harden models against that (e.g., through adversarial training or robust feature selection)? Similarly, detection schemes could benefit from multi-modal data fusion, i.e., combining evidence from multiple sources (telemetry, video feeds, operator commands, radar) to detect complex attacks that might not be obvious in any single channel. For instance, a GPS signal falsification attack [30] might be detectable by a discrepancy between the drone’s reported GPS position and its observed position on camera or radar. Only a handful of current studies venture into such territory. We suggest developing scenario-based evaluations where multiple attack techniques are applied in sequence or concurrently to test the resilience of security measures.
The goal is to ensure that our defences are not just effective against yesterday’s attacks but are agile enough to handle zero-day exploits and adaptive attackers. This might involve incorporating learning techniques that update on the fly, ensembles that monitor each other for blind spots, or even human-in-the-loop oversight for high-level anomaly judgment in critical missions. Prümmer et al. [41] highlight that continuous operator training and scenario-based simulation significantly reduce human-factor cyber-risks in UAV operations. Few works employ digital twins for UAV cybersecurity validation. A digital twin environment replicating UAV-GCS interactions in real time would allow safe experimentation with attacks and defences before live deployment. Future UAV security research should expand into adversarial machine learning. This aligns with Papernot et al. [42], who demonstrated that black-box adversarial examples could effectively bypass deep learning classifiers, underscoring the need for UAV IDSs to adopt robust training and model hardening against such manipulations. Attackers increasingly generate perturbations to mislead IDS models. Defensive training with adversarial samples and robust feature engineering must be standardised for UAV use cases. Adopt scenario suites with staged attacks, radio frequency interference bursts, falsified telemetry and insider misuse. Reports robustness curves, not single-point scores.

5.5. Bridging the Gap with Regulation and Certification

A discussion of our technology review would not be complete without addressing the current state of regulation and standardisation. Today, there appears to be a lack of harmonisation between what the community of researchers is working on for security solutions and what regulators are developing. At present, no global standard or certification scheme requires particular cybersecurity requirements for UAV/GCS communications. Consider that at the current date of publication, while the Federal Aviation Administration (FAA) Remote ID rule requires UAVs to transmit ID information, this information remains unencrypted and not authenticated. This creates a vulnerability to signal falsification or privacy violations. Correspondingly, the safety-oriented EASA of the European Union has some regulations (for instance, SORA—Specific Operations Risk Assessment) that relate to security in a tangential way [43]. The updated JARUS SORA v2.5 framework provides structured cyber-risk objectives for UAV operational authorisation [43]. Collaboration between cybersecurity researchers and aviation authorities should produce a “Cyber-SORA” annex defining measurable cyber-risk objectives, mirroring the operational safety objectives of JARUS SORA. This would provide a unified risk-assessment framework. Very few of the papers surveyed touched upon compliance with these or the practicability of integration into actual certification procedures.
In future, cybersecurity solutions should be developed with a view to their adoptability by regulators; for instance, minimalist protocols that would be submitted for consideration to standardisation organisations (RTCA, ETSI), or IDS designs that fit into developing cyber-security requirements for the automotive or aviation sectors (for example, variants of ISO/SAE 21434 [44] or DO-326A [45]). One area where we believe that some form of formal verification and assurance techniques can help fill this divide is by making sure that a security solution does not introduce a failure condition. Consider a safety-critical system like a drone that uses an AI-powered intrusion detection system. The question then becomes: How can we guarantee that it does not go into a false-alarm state that presents a safety risk? Or working with regulators and organisations from the get-go can help to make sure that what matters to the community gets covered by the next set of UAV regulations (for instance, UAVs encrypting their data). Ultimately, solving the technical challenges is only one side of the coin; getting those solutions adopted in practice requires meeting the stringent reliability and safety criteria of the aviation domain. Alignment with strategic policy frameworks such as the AI Roadmap 2.0 could help ensure harmonised cybersecurity development across sectors. A Cyber-SORA annex that maps technical mitigations, encryption, IDS coverage, contingency link, to SORA objectives could be defined and include acceptance tests and evidence artefacts that operators submit during authorisation.

5.6. Opportunities from Emerging Technologies

Several emerging technologies have the potential to significantly impact UAV communication security, but this review found they are currently underexplored. One such area is post-quantum cryptography (PQC). With only one out of 37 studies even mentioning it, PQC represents a future-proofing measure against quantum-capable attackers that will become crucial in the next decade. As discussed by Javaid et al. [36], hybrid approaches combining CRYSTALS-Kyber-based encryption and lightweight IDS frameworks could offer quantum-resistant yet feasible protection for UAV communications. Work is needed to identify PQC algorithms (for encryption, signatures) that can run on drones efficiently and to prototype their use in UAV protocols well before quantum computers become a real threat. Another opportunity lies in blockchain and distributed ledger technology (DLT). While a few studies attempted to use blockchain [37] for things like decentralised trust or secure logging, many more potential use cases exist (e.g., using smart contracts for automated drone compliance checks, or token-based access control for UAV swarms). The challenges of blockchain (latency, throughput and weight) must be balanced against its benefits; hybrid architectures might use a lightweight ledger among GCS or support infrastructure, with drones as lightweight clients. Integration of quantum key distribution (QKD) over optical UAV links is another underexplored area. Prototype QKD-enabled drones have demonstrated secure key exchanges at short distances, showing potential for ultra-secure BVLOS operations.
Edge computing and fog networks present another angle: instead of a drone doing all processing or sending raw data to the cloud, intermediate edge nodes (like ground stations or mobile edge computing servers) could share the load of security tasks. This review revealed only preliminary explorations of deploying IDS analytics at the edge or using collaborative drone–edge AI (see Section 4.4). This concept could be further expanded; for instance, real-time intrusion analysis could happen on a ground unit that aggregates data from multiple drones, sending alerts back to them. Rahman [46] provides an extensive survey of UAV detection technologies based on ML/DL, emphasizing future dataset needs and multimodal fusion techniques. Similarly, Large Language Models (LLMs) and advanced AI have not been considered at all in the current UAV security literature. One could imagine an LLM-based system helping an operator sift through IDS alerts or simulate adversary tactics to test defences. While LLMs are heavy, a cloud-based assistant could be feasible in planning phases or for post-mission analysis, improving human understanding of complex incidents. Javaid et al. [36] argue that advanced AI and LLMs can also support UAV security by simulating threats and generating real-time operator guidance.
We outlined a timeline of these emerging technologies and their prospective roles in UAV security over the next decade. To harness these technologies, research must address their integration challenges. For example, how to incorporate PQC gradually in a way that remains compatible with legacy drones, or how to mitigate blockchain’s performance cost so it can be a viable component of UAV networks. If successful, these technologies can provide qualitatively new defences: quantum-resistant encryption, trustless coordination mechanisms, high-level AI-driven security management, etc. [33]. The onus is on the research community to explore and pilot these ideas early, shaping them into practical tools for UAV cybersecurity. We should prioritise quantum-safe transition plans and edge intelligence and we should use hybrid PQC for key exchange and evaluate end-to-end latency under realistic telemetry rates.

5.7. Toward Holistic, Multi-Layered Security Architectures

A recurring theme within the scope of this review is the lack of integrated, multi-layered security architectures for UAV-GCS communications. Most studies address isolated layers or issues—one paper secures the protocol, another builds an IDS, another suggests a hardware tweak—but very few attempt to unify these into a coherent system. The ideal future UAV security architecture would be defence-in-depth: combining robust communication protocols (with encryption, authentication, anti-interference features), with intelligent intrusion detection (monitoring traffic and system behaviour) and fail-safe mechanisms (autonomous responses, secure emergency landing protocols, etc.), all working in concert. The loop between IDS and protocol control should be closed. When the IDS flags abnormal telemetry, the system rekeys, tightens channel parameters and switches to a restricted command profile on a backup link.
To achieve this, researchers should move beyond point solutions and consider system-level design. For example, how can an anomaly detector inform the communication protocol to adjust (maybe switch frequencies or renegotiate keys) when an attack is suspected? How can secure protocols be designed to expose telemetry or metadata that make intrusion detection easier (without compromising privacy)? And importantly, how do we include the human operator in the loop in a meaningful way, providing them with situational awareness and the ability to override or recover from attacks in real time? Few works so far have dealt with the human factors (e.g., avoiding alert fatigue by an IDS, or designing user interfaces to visualise drone cybersecurity status).
In future designs for UAV GCSs, the following should be incorporated: secure communication protocols that either have formal verification or provable security guarantees; on-board and off-board IDS subsystems that have explainable reasoning and prescribed response actions; and design thinking on the human–machine interface for control and management. Also to be considered are issues that involve securing over-the-air updates for drone software and machine learning models to prevent attackers from exploiting the update mechanism. Holistic-security implementation may involve collaboration between several disciplines: cryptographers, AI researchers, drone system engineers and human factors experts. Everything will also need to be thoroughly tested and iteratively refined, probably with the use of common testbeds and shared scenarios (as previously noted) in order for the components to work together under real-world conditions. This need for integration is stressed by our review: in a secure system, the whole is more than the sum of its parts. To this end, we propose to support a combined effort for unifying airframes, communication systems and ground-based control systems’ protection in a common framework and considering both cybersecurity and physical security aspects.
In conclusion, there are several limitations to the present systematic review which must be acknowledged. First, despite our attempt to be thorough by using multiple databases and broad search terms, some of the potentially relevant studies might not have been identified (e.g., if they used unanticipated terminology or were poorly indexed in some venues). We also limited our focus to papers published from 2015 onwards; earlier formative studies (pre-2015) were discussed in context but not systematically reviewed and therefore, some early contributions could have been overlooked. Secondly, we did not perform a formal quality assessment nor did we conduct a risk-of-bias evaluation for each study. Our selection process guaranteed baseline technical salience and peer-review status, but we handled all papers covered equally in the synthesis, not weighting by, e.g., sample size or experimental quality. This results in some outcomes of lower-quality studies being given equal weight to those of better studies. Thirdly, due to the heterogeneity of designs, our analysis was qualitative and categorical; we did not attempt a meta-analysis or quantitative ranking of solutions. Finally, by the nature of publication bias, successful or innovative techniques for securing systems are more likely to have been published than unsuccessful techniques or industry practices; therefore, our survey may represent a disproportionately optimistic view of academic progress relative to industry experience. Despite these issues with representativity, we believe that the trends and gaps suggested are accurate and useful. A final gap concerns lifecycle security. Few studies address update management, key revocation and post-incident recovery. Incorporating a continuous monitoring loop with automated key rollover and firmware integrity checks would close the operational lifecycle gap in UAV cybersecurity. Lifecycle security must extend to automated firmware integrity checks and cryptographic key rotation. Integrating these into maintenance workflows can transform UAV cybersecurity from reactive to preventive. Further study may involve supplementing a survey of academic literature with expert surveys and/or case studies.
In general, our results illustrate a positive state of affairs while also serving to emphasise the demand for further innovation with regard to UAV-GCS security.

6. Conclusions

Securing communication between Unmanned Aerial Vehicles (UAVs) and their ground control stations (GCSs) is fundamental to ensuring safe, reliable and trustworthy drone operations in increasingly complex airspaces. This survey addressed two complementary dimensions of the challenge: the design and evaluation of secure communication protocols and AI-driven anomaly detection and intrusion defence.
This review reports that UAV-GCS security research has matured considerably over the past decade, yet critical gaps persist. Integrity protection and MAVLink hardening dominate the literature, while availability-oriented defences, ADS-B security and real-flight validation remain under-represented. On the detection side, the shift towards recurrent and deep learning models after 2021 improved anomaly recognition, but most evaluations still rely on synthetic or generic datasets whose relevance to live UAV telemetry is unverified. Looking ahead, the field requires standardised evaluation benchmarks, openly accessible UAV-specific datasets, lightweight post-quantum primitives suited to constrained autopilot hardware, and security architectures that tightly couple cryptographic controls with resource-aware, explainable detection, all aligned with evolving regulatory frameworks such as JARUS SORA v2.5 [43] and airworthiness security standards [6].
Based on the results synthesised in Section 4 as well as the open challenges outlined in Section 5, several future-facing trends emerge. UAV systems must continue to navigate trade-offs between protection strength and resource constraints, scale securely to support swarm architectures and improve resilience against adaptive and multi-vector threats. Moreover, regulatory and certification frameworks remain underdeveloped; greater alignment between technical innovations and policy is needed to accelerate adoption and ensure safety compliance. Disruptive technologies, such as post-quantum cryptography, blockchain trust layers, federated learning and edge intelligence, offer new tools for UAV security but must be integrated judiciously and validated under realistic operational conditions.
The integration of cyber-risk modelling, regulatory alignment and AI explainability forms the next frontier of UAV security. Systems must not only defend but also justify their defensive actions in ways interpretable to human operators and certifiers. Future work should quantify trade-offs among detection latency, energy cost and link throughput using standard UAV-security benchmarks and report results for both onboard and GCS-based inference paths.
In conclusion, UAV-GCS communication security is transitioning from fragmented, reactive approaches to cohesive, system-level architectures that integrate cryptographic protections, adaptive detection and human-in-the-loop capabilities. Securing these links is not only a cybersecurity priority but also essential for aviation safety, regulatory trust and the sustainable growth of drone ecosystems. Future UAV systems will need to anticipate, withstand and adapt to an evolving threat landscape, requiring continued collaboration between the cybersecurity, AI and aviation engineering communities. By surveying the current landscape, identifying technical gaps and connecting academic work with practical operational needs, this review aims to support the development of next-generation UAV security frameworks, which are robust, scalable and future-ready.

Supplementary Materials

The following supporting information can be downloaded at: https://www.mdpi.com/article/10.3390/app16073339/s1, Table S1: Metadata Register of the 37 Reviewed Studies: Year, Protocol Focus, Attack Class, Dataset Type, and Evaluation Metrics.

Author Contributions

Conceptualisation, D.P. and K.I.; methodology, D.P. and K.I.; validation, D.P., J.L., E.Z., T.K., I.E.L. and K.I.; formal analysis, D.P., J.L. and K.I.; investigation, D.P., J.L. and K.I.; writing—original draft preparation, D.P. and J.L.; writing—review and editing, D.P., J.L., E.Z., T.K., I.E.L. and K.I.; visualisation, I.E.L.; supervision, T.K., I.E.L. and K.I.; project administration, I.E.L. and K.I. All authors have read and agreed to the published version of the manuscript.

Funding

This research received no external funding.

Institutional Review Board Statement

Not applicable.

Informed Consent Statement

Not applicable.

Data Availability Statement

The original contributions presented in this study are included in the article/Supplementary Material. Further inquiries can be directed to the corresponding authors.

Conflicts of Interest

The authors declare no conflicts of interest.

Abbreviations

The following abbreviations are used in this manuscript:
ADS-BAutomatic Dependent Surveillance-Broadcast
AIArtificial Intelligence
BVLOSBeyond Visual Line of Sight
C2Command and Control
DLDeep Learning
FANETFlying Ad Hoc Network
FHSSFrequency-Hopping Spread Spectrum
GCSGround Control Station
GNSSGlobal Navigation Satellite System (e.g., GPS)
GPSGlobal Positioning System
IDSIntrusion Detection System
IoDInternet of Drones
IPInternet Protocol
LLMLarge Language Model
MLMachine Learning
MITMMan-in-the-Middle (attack)
PUFPhysical Unclonable Function
PQCPost-Quantum Cryptography
RFRadio Frequency
RSSIReceived Signal Strength Indicator
SBUS/PPMSerial Bus/Pulse-Position Modulation (RC control protocols)
SWaPSize, Weight and Power
TLSTransport Layer Security (protocol)
TinyMLTiny Machine Learning (ML on microcontrollers)
UASUnmanned Aerial System (UAV plus support systems)
UAVUnmanned Aerial Vehicle (drone)
UTMUnmanned Traffic Management (airspace management for drones)
Wi-FiWireless Fidelity (IEEE 802.11 networking)

References

  1. Jung, S. Special Issue on Unmanned Aerial Vehicles (UAVs). Appl. Sci. 2020, 10, 8078. [Google Scholar] [CrossRef]
  2. Mukhamediev, R.; Symagulov, A.; Kuchin, Y.; Zaitseva, E.; Bekbotayeva, A.; Yakunin, K.; Assanov, I.; Levashenko, V.; Popova, Y.; Akzhalova, A.; et al. Review of Some Applications of Unmanned Aerial Vehicles Technology in the Resource-Rich Country. Appl. Sci. 2021, 11, 10171. [Google Scholar] [CrossRef]
  3. Thibbotuwawa, A.; Bocewicz, G.; Nielsen, P.; Banaszak, Z. Unmanned Aerial Vehicle Routing Problems: A Literature Review. Appl. Sci. 2020, 10, 4504. [Google Scholar] [CrossRef]
  4. CNA. Securing UAS Fleets from Cyber Attacks: Final Report; Technical Report; CNA: Arlington, VA, USA, 2024. [Google Scholar]
  5. Khan, A.; Sattar, M.; Nisar, K.; Ibrahim, A.; Annuar, N.; Abdullah, J.; Karim Memon, S. A Survey on 6G Enabled Light Weight Authentication Protocol for UAVs, Security, Open Research Issues and Future Directions. Appl. Sci. 2023, 13, 277. [Google Scholar] [CrossRef]
  6. ENISA. ENISA Threat Landscape 2022; Technical Report; European Union Agency for Cybersecurity: Athens, Greece, 2022. [Google Scholar]
  7. ENISA. ENISA Cybersecurity Threat Landscape Methodology; Technical Report; European Union Agency for Cybersecurity: Athens, Greece, 2025. [Google Scholar]
  8. Aytekin, A.; Coşkun, A.; Dursun, M. Evolving Maturity Models for Electric Power System Cybersecurity: A Case-Driven Framework Gap Analysis. Appl. Sci. 2025, 16, 177. [Google Scholar] [CrossRef]
  9. Dickson, K.; Yeung, C.A. PRISMA 2020 Updated Guideline. Br. Dent. J. 2022, 232, 760–761. [Google Scholar] [CrossRef]
  10. RAISE Consortium. A European Strategy for Artificial Intelligence in Science: Paving the Way for the Resource for AI Science in Europe (RAISE); White Paper; RAISE Consortium: Brussels, Belgium, 2022. [Google Scholar]
  11. Moher, D.; Liberati, A.; Tetzlaff, J.; Altman, D.; The PRISMA Group. Preferred Reporting Items for Systematic Reviews and Meta-Analyses: The PRISMA Statement. PLoS Med 2009, 6, e1000097. [Google Scholar] [CrossRef]
  12. Shafique, A.; Mehmood, A.; Elhadef, M. Survey of Security Protocols and Vulnerabilities in Unmanned Aerial Vehicles. IEEE Access 2021, 9, 46927–46948. [Google Scholar] [CrossRef]
  13. Wang, H.; Hao, W.; Tang, Y.; Zhu, B.; Dong, W.; Liu, W. Deep Neural Network Modeling Attacks on Arbiter-PUF-Based Designs. Cybersecurity 2025, 8, 11. [Google Scholar] [CrossRef]
  14. Hentati, A.; Fourati, L. Comprehensive Survey of UAVs Communication Networks. Comput. Stand. Interfaces 2020, 72, 103451. [Google Scholar] [CrossRef]
  15. Xia, T.; Wang, M.; He, J.; Yang, G.; Fan, L.; Wei, G. A Quantum-Resistant Identity Authentication and Key Agreement Scheme for UAV Networks Based on Kyber Algorithm. Drones 2024, 8, 359. [Google Scholar] [CrossRef]
  16. Ali Khan, N.; Jhanjhi, N.Z.; Nawaz Brohi, S.; Ali Almazroi, A. A Secure Communication Protocol for Unmanned Aerial Vehicles. Comput. Mater. Contin. 2022, 70, 601–618. [Google Scholar] [CrossRef]
  17. Shrestha, R.; Omidkar, A.; Roudi, S.; Abbas, R.; Kim, S. Machine-Learning-Enabled Intrusion Detection System for Cellular Connected UAV Networks. Electronics 2021, 10, 1549. [Google Scholar] [CrossRef]
  18. Wisanwanichthan, T.; Thammawichai, M. A Lightweight Intrusion Detection System for IoT and UAV Using Deep Neural Networks with Knowledge Distillation. Computers 2025, 14, 291. [Google Scholar] [CrossRef]
  19. Chen, H.; Lyu, Y.; Shi, J.; Zhang, W. UAV Anomaly Detection Method Based on Convolutional Autoencoder and Support Vector Data Description with 0/1 Soft-Margin Loss. Drones 2024, 8, 534. [Google Scholar] [CrossRef]
  20. Delgado-Aguilera Jurado, R.; Vera Reina, B.; Zamarreño Suárez, M.; Pérez Moreno, F.; Gómez Arnaldo, C.; Arnaldo Valdés, R. AI-Driven Real-Time Interference Detection in Manned-Unmanned Aircraft Communications: Concept of Operations and Integration. Aerosp. Sci. Technol. 2026, 168, 110722. [Google Scholar] [CrossRef]
  21. Syed, F.; Gupta, S.; Hamood Alsamhi, S.; Rashid, M.; Liu, X. A Survey on Recent Optimal Techniques for Securing unmanned aerial vehicles Applications. Trans. Emerg. Telecommun. Technol. 2021, 32, e4133. [Google Scholar] [CrossRef]
  22. Baig, Z.; Syed, N.; Mohammad, N. Securing the Smart City Airspace: Drone Cyber Attack Detection Through Machine Learning. Future Internet 2022, 14, 205. [Google Scholar] [CrossRef]
  23. Wilkinson, M.; Dumontier, M.; Aalbersberg, I.; Appleton, G.; Axton, M.; Baak, A.; Blomberg, N.; Boiten, J.W.; Da Silva Santos, L.; Bourne, P.; et al. The FAIR Guiding Principles for Scientific Data Management and Stewardship. Sci. Data 2016, 3, 160018. [Google Scholar] [CrossRef]
  24. Fotouhi, A.; Qiang, H.; Ding, M.; Hassan, M.; Giordano, L.; Garcia-Rodriguez, A.; Yuan, J. Survey on UAV Cellular Communications: Practical Aspects, Standardization Advancements, Regulation and Security Challenges. IEEE Commun. Surv. Tutor. 2019, 21, 3417–3442. [Google Scholar] [CrossRef]
  25. Ko, Y.; Kim, J.; Duguma, D.; Astillo, P.; You, I.; Pau, G. Drone Secure Communication Protocol for Future Sensitive Applications in Military Zone. Sensors 2021, 21, 2057. [Google Scholar] [CrossRef]
  26. Altaweel, A.; Mukkath, H.; Kamel, I. GPS Spoofing Attacks in FANETs: A Systematic Literature Review. IEEE Access 2023, 11, 55233–55280. [Google Scholar] [CrossRef]
  27. Mekdad, Y.; Aris, A.; Babun, L.; Fergougui, A.; Conti, M.; Lazzeretti, R.; Uluagac, A. A Survey on Security and Privacy Issues of UAVs. Comput. Netw. 2023, 224, 109626. [Google Scholar] [CrossRef]
  28. Chandolia, L.; Singh, P.; Pal, O.; Misbahuddin, M. Authentication and Security Challenges for Unmanned Aerial Vehicles: A Survey. Ad Hoc Netw. 2025, 174, 103842. [Google Scholar] [CrossRef]
  29. Altawy, R.; Youssef, A. Security, Privacy and Safety Aspects of Civilian Drones: A Survey. ACM Trans. Cyber-Phys. Syst. 2017, 1, 7. [Google Scholar] [CrossRef]
  30. Khan, S.; Mohsin, M.; Iqbal, W. On GPS Spoofing of Aerial Platforms: A Review of Threats, Challenges, Methodologies and Future Research Directions. PeerJ Comput. Sci. 2021, 7, e507. [Google Scholar] [CrossRef]
  31. Pintelas, P.; Livieris, I.E. Special Issue on Ensemble Learning and/or Explainability. Algorithms 2023, 16, 49. [Google Scholar] [CrossRef]
  32. Hadi, H.; Cao, Y.; Nisa, K.; Jamil, A.; Ni, Q. A Comprehensive Survey on Security, Privacy Issues and Emerging Defence Technologies for UAVs. J. Netw. Comput. Appl. 2023, 213, 103607. [Google Scholar] [CrossRef]
  33. Aissaoui, R.; Deneuville, J.C.; Guerber, C.; Pirovano, A. A Survey on Cryptographic Methods to Secure Communications for UAV Traffic Management. Veh. Commun. 2023, 44, 100661. [Google Scholar] [CrossRef]
  34. Ahmad, Z.; Khan, A.; Shiang, C.; Abdullah, J.; Ahmad, F. Network Intrusion Detection System: A Systematic Study of Machine Learning and Deep Learning Approaches. Trans. Emerg. Telecommun. Technol. 2021, 32, e4150. [Google Scholar] [CrossRef]
  35. Zaid, T.; Garai, S. Emerging trends in cybersecurity: A holistic view on current threats, assessing solutions, and pioneering new frontiers. Blockchain Healthc. Today 2024, 7, 10–30953. [Google Scholar]
  36. Javaid, S.; Fahim, H.; He, B.; Saeed, N. Large Language Models for UAVs: Current State and Pathways to the Future. IEEE Open J. Veh. Technol. 2024, 5, 1166–1192. [Google Scholar] [CrossRef]
  37. Jagatheesaperumal, S.K.; Rahouti, M.; Chehri, A.; Xiong, K.; Bieniek, J. Blockchain-Based Security Architecture for Uncrewed Aerial Systems in B5G/6G Services and Beyond: A Comprehensive Approach. IEEE Open J. Commun. Soc. 2025, 6, 1042–1069. [Google Scholar] [CrossRef]
  38. Sharma, T.; Soleymani, S.A.; Shojafar, M.; Tafazolli, R. Secured communication schemes for UAVs in 5G: CRYSTALS-Kyber and IDS. In Proceedings of the 2024 IEEE Future Networks World Forum (FNWF), Dubai, United Arab Emirates, 15–17 October 2024; IEEE: Piscataway, NJ, USA, 2024; pp. 655–660. [Google Scholar]
  39. Li, Y.; Pawlak, J.; Price, J.; Al Shamaileh, K.; Niyaz, Q.; Paheding, S.; Devabhaktuni, V. Jamming Detection and Classification in OFDM-Based UAVs via Feature- and Spectrogram-Tailored Machine Learning. IEEE Access 2022, 10, 16859–16870. [Google Scholar] [CrossRef]
  40. Thakor, V. Lightweight Cryptography for Resource-Constrained IoT Devices. Ph.D. Thesis, Teesside University, Middlesbrough, UK, 2022. [Google Scholar]
  41. Prümmer, J.; Van Steen, T.; Van Den Berg, B. A Systematic Review of Current Cybersecurity Training Methods. Comput. Secur. 2024, 136, 103585. [Google Scholar] [CrossRef]
  42. Papernot, N.; McDaniel, P.; Goodfellow, I.; Jha, S.; Celik, Z.B.; Swami, A. Practical black-box attacks against machine learning. In Proceedings of the 2017 ACM on Asia Conference on Computer and Communications Security, Abu Dhabi, United Arab Emirates, 2–6 April 2017; pp. 506–519. [Google Scholar]
  43. EASA. Easy Access Rules for Unmanned Aircraft Systems (Regulation (EU) 2019/947 and Regulation (EU) 2019/945); Technical Report; European Union Aviation Safety Agency: Cologne, Germany, 2024. [Google Scholar]
  44. Schmittner, C.; Griessnig, G.; Ma, Z. Status of the Development of ISO/SAE 21434. In Proceedings of the European Conference on Software Process Improvement, Palma de Mallorca, Spain, 1–3 October 2018; Springer: Cham, Switzerland, 2018; pp. 504–513. [Google Scholar]
  45. RTCA DO-326A; Airworthiness Security Process Specification—Security Standard for Avionics Airworthiness Processes. RTCA, Inc.: Washington, DC, USA, 2014.
  46. Rahman, M.; Sejan, M.; Aziz, M.; Tabassum, R.; Baik, J.I.; Song, H.K. A Comprehensive Survey of Unmanned Aerial Vehicles Detection and Classification Using Machine Learning Approach: Challenges, Solutions and Future Directions. Remote Sens. 2024, 16, 879. [Google Scholar] [CrossRef]
Figure 1. PRISMA flow diagram of study selection process.
Figure 1. PRISMA flow diagram of study selection process.
Applsci 16 03339 g001
Table 1. Comparison of related UAV communication security surveys, highlighting each survey’s scope and focus areas.
Table 1. Comparison of related UAV communication security surveys, highlighting each survey’s scope and focus areas.
ReferenceFocusUAV-GCS ProtocolsAI/IDSNovel Contribution
Altawy & Youssef (2017) [29]UAV security & privacy“Partial”“No”High-level conceptual overview
Fotouhi et al. (2019) [24]UAV networking“Yes”“No”Focus on link challenges and network stacks
Shafique et al. (2021) [12]UAV protocol taxonomy“Yes”“No”Detailed communication stack analysis
Syed et al. (2021) [21]Emerging tech in UAV security“Partial”“Partial”Blockchain and ML integration
Hadi et al. (2023) [32]UAV threat models“Yes”“Partial”Introduces recent radio frequency interference/signal falsification detection measures
Khan et al. (2021) [30]GPS signal falsification & defence“No”“Yes”Review of positional falsification techniques
Aissaoui et al. (2023) [33]Cryptography in UAVs“Yes”“No”Detailed protocol encryption survey
This workUAV-GCS comm + IDS“Yes”“Yes”First PRISMA-based dual-layer survey
Table 2. Distribution of 37 studies by main UAV-GCS security threat categories ( N = 37 ). CIA—confidentiality, integrity, availability, plus authentication (Auth). Note that totals exceed N = 37 since multi-label coding was applied; hence, a study may appear in more than one category.
Table 2. Distribution of 37 studies by main UAV-GCS security threat categories ( N = 37 ). CIA—confidentiality, integrity, availability, plus authentication (Auth). Note that totals exceed N = 37 since multi-label coding was applied; hence, a study may appear in more than one category.
Security Threat CategoryNumber of Studies ( N = 37 )Values ( N = 37 )
Integrity (preventing message tampering, signal falsification)2259.4%
Confidentiality (preventing eavesdropping/data leakage)821.6%
Authentication (ensuring proper identity of UAV/GCS)718.9%
Availability (resisting radio frequency interference/DoS attacks)1027%
Table 3. UAV-GCS communication protocols and link technologies addressed in the 37 reviewed studies ( N = 37 ). The table shows how many studies examined each protocol or link type. Note that totals exceed N = 37 since multi-label coding was applied; hence, a study may appear in more than one category. (a) Number of studies per communication protocol or link type; (b) per-protocol summary of main vulnerabilities, proposed solutions, key limitations, and maturity level.
Table 3. UAV-GCS communication protocols and link technologies addressed in the 37 reviewed studies ( N = 37 ). The table shows how many studies examined each protocol or link type. Note that totals exceed N = 37 since multi-label coding was applied; hence, a study may appear in more than one category. (a) Number of studies per communication protocol or link type; (b) per-protocol summary of main vulnerabilities, proposed solutions, key limitations, and maturity level.
Communication ProtocolNumber of Studies ( N = 37 )
MAVLink (UAV telemetry protocol)18
LTE/5G (cellular UAV communication)5
Wi-Fi (802.11-based control links)7
ADS-B (aircraft broadcast system)5
Multiple/protocol-agnostic5
(a)
ProtocolMain VulnerabilityProposed SolutionKey LimitationMaturity
MAVLink 1.0/2.0Plaintext commands; replay; command injectionAES-GCM wrapper; HMAC signing [34]; message signing in v2.0No standardised key mgmt; overhead on MCUsMedium
LTE/5GHandover instability; control-plane exposure; no UAV-native authVPN/TLS tunnels; blockchain trust [35]Depends on operator infra; no end-to-end UAV-GCS authLow–med
Wi-Fi (802.11)Deauthentication attacks; weak ad hoc config; RF denialWPA3; end-to-end TLSShort range; WPA3 incomplete in consumer GCS hardwareMedium
ADS-BUnencrypted broadcast; unauthenticated; trivial injectionGNSS cross-validation; anomaly detection [26]No encryption mandate; legacy constraints; limited adoptionLow
(b)
Table 4. Cryptographic and protocol-level defences proposed across the 37 included studies ( N = 37 ). Note that totals exceed N = 37 because many studies implement multiple defensive mechanisms simultaneously (e.g., encryption + authentication).
Table 4. Cryptographic and protocol-level defences proposed across the 37 included studies ( N = 37 ). Note that totals exceed N = 37 because many studies implement multiple defensive mechanisms simultaneously (e.g., encryption + authentication).
Defence MechanismNumber of Studies ( N = 37 )
Symmetric Encryption (e.g., AES-128/256, ChaCha20)20
Message Authentication (MAC/HMAC or digital signatures)15
Public-Key Crypto/PKI (RSA, ECC key exchange, certificates)12
Lightweight Crypto for UAV/IoT (resource-optimised ciphers)7
Blockchain-Based Solutions (distributed ledger for trust)3
Post-Quantum Cryptography (PQC) (lattice-based, etc.)1
Other Protocol Hardening (e.g., frequency hopping, redundancy)2
Table 5. AI-based intrusion detection techniques used in the included studies ( N = 37 ). Note that totals exceed N = 37 since multi-label coding was applied; hence, a study may appear in more than one category.
Table 5. AI-based intrusion detection techniques used in the included studies ( N = 37 ). Note that totals exceed N = 37 since multi-label coding was applied; hence, a study may appear in more than one category.
AI/ML TechniqueNumber of Studies ( N = 37 )
Signature/Rule-Based Detection (pattern matching)4
Supervised ML (e.g., SVM, Random Forest)9
Unsupervised Anomaly Detection (statistical, clustering)6
Deep Learning—Feedforward/Autoencoder5
Deep Learning—RNN/LSTM/GRU (time-series models)10
Deep Learning—CNN (feature extraction from signals)4
Hybrid or Ensemble Models4
Federated or Distributed Learning2
Reinforcement Learning for Attack Detection1
Explainable AI methods (SHAP, LIME, etc. applied)3
Table 6. Data sources used in the included UAV-GCS security studies ( N = 37 ). Multiple datasets per study possible. Note that totals exceed N = 37 since multi-label coding was applied; hence, a study may appear in more than one category.
Table 6. Data sources used in the included UAV-GCS security studies ( N = 37 ). Multiple datasets per study possible. Note that totals exceed N = 37 since multi-label coding was applied; hence, a study may appear in more than one category.
Dataset/Data SourceNumber of Studies ( N = 37 )Percentage of TotalPublic Accessibility
Simulation-Generated UAV Data (custom or simulator-based)1540.5%No
Public UAV-Specific Datasets (e.g., MAVLink or UAV log datasets)821.6%Yes
Real UAV Flight/Testbed Data (collected from actual drones)513.5%Mixed
Generic Network/ICS Datasets (e.g., KDD’99, NSL-KDD, CIC-IDS)1027.0%Yes
Multiple Data Sources (cross-dataset evaluation)410.8%Mixed
Note: Most studies relied on simulated or generic datasets, highlighting the scarcity of publicly available UAV-specific data for reproducible research.
Disclaimer/Publisher’s Note: The statements, opinions and data contained in all publications are solely those of the individual author(s) and contributor(s) and not of MDPI and/or the editor(s). MDPI and/or the editor(s) disclaim responsibility for any injury to people or property resulting from any ideas, methods, instructions or products referred to in the content.

Share and Cite

MDPI and ACS Style

Papathanasiou, D.; Zacharakis, E.; Liaperdos, J.; Kotsilieris, T.; Livieris, I.E.; Ioannou, K. Secure Communication Protocols and AI-Based Anomaly Detection in UAV-GCS. Appl. Sci. 2026, 16, 3339. https://doi.org/10.3390/app16073339

AMA Style

Papathanasiou D, Zacharakis E, Liaperdos J, Kotsilieris T, Livieris IE, Ioannou K. Secure Communication Protocols and AI-Based Anomaly Detection in UAV-GCS. Applied Sciences. 2026; 16(7):3339. https://doi.org/10.3390/app16073339

Chicago/Turabian Style

Papathanasiou, Dimitrios, Evangelos Zacharakis, John Liaperdos, Theodore Kotsilieris, Ioannis E. Livieris, and Konstantinos Ioannou. 2026. "Secure Communication Protocols and AI-Based Anomaly Detection in UAV-GCS" Applied Sciences 16, no. 7: 3339. https://doi.org/10.3390/app16073339

APA Style

Papathanasiou, D., Zacharakis, E., Liaperdos, J., Kotsilieris, T., Livieris, I. E., & Ioannou, K. (2026). Secure Communication Protocols and AI-Based Anomaly Detection in UAV-GCS. Applied Sciences, 16(7), 3339. https://doi.org/10.3390/app16073339

Note that from the first issue of 2016, this journal uses article numbers instead of page numbers. See further details here.

Article Metrics

Back to TopTop