A KANO-AHP Integrated Model Based on Behavioral Design: A Study on the Design of Nursing Beds for People with Disabilities
Abstract
1. Introduction
2. Research Methods
2.1. Behavioral Design Theory
2.2. Applications of Behavioral Design
2.3. KANO Model
2.4. Analytic Hierarchy Process
3. Demand Investigation and Extraction
3.1. Process and Methods of Nursing Bed-Related User Investigation
3.1.1. Confirmation of Research Objectives
3.1.2. Investigation Process
3.2. Questionnaire Survey
3.2.1. Questionnaire Design and Distribution
3.2.2. Questionnaire Data Analysis
3.3. User Interview Research on Nursing Beds
3.3.1. User Interview Design Based on the Fogg Mode
3.3.2. Implementation of On-Site Interviews in Hospitals
3.4. User Persona Design
4. Discussion
4.1. Analysis and Summary Based on the Fogg Behavior Model
4.1.1. User Behavior Flowchart Analysis
4.1.2. User Behavior Analysis Based on FBM
4.1.3. Extraction of User Needs and Functions Based on the Fogg Behavior Model
4.2. Demand Classification Based on the KANO Model
4.2.1. Distribute the Designed KANO Questionnaire
4.2.2. Demand Extraction Based on the KANO Model
4.3. Function Acquisition Based on KANO-AHP
4.3.1. Design of the Analytic Hierarchy Process Questionnaire
4.3.2. AHP Weight Calculation
- (1)
- The survey respondents were mainly selected from nurses, nursing aides, disabled patients, patients’ family members, and postgraduate students majoring in industrial design, with a total of 30 participants. Selection criteria for the 30 experts were as follows: Their professional backgrounds cover four core fields: industrial design, geriatric nursing, rehabilitation engineering, and clinical nursing management. They have at least 5 years of working experience in the relevant fields. Informed consent was obtained: they participated in the scoring voluntarily, committed to completing the pairwise comparison of indicators independently and objectively, had no conflicts of interest, and were familiar with the functional design or clinical application scenarios of nursing beds. After ensuring that the judgment matrices of the 30 experts met the consistency requirement (CR < 0.1), the survey results were input into the analytic hierarchy process model. The 30 judgment matrices were then aggregated to obtain the aggregated judgment matrix of primary indicators, and values were assigned according to the different data in Table 10 and Table 11.
- (2)
- After completing the weight calculation for the criteria layer, the calculation proceeded to the indicator layer. Similarly, after ensuring that the judgment matrices of the 30 experts met the consistency requirement (CR < 0.1), the 30 judgment matrices were aggregated. The calculation method was consistent with that described earlier, and the secondary weight calculation results for each attribute are presented in Table 13.
- (3)
- Weight Summary
5. Design Scheme of Nursing Bed
5.1. Design Principles and Directions of Nursing Bed
5.1.1. Design Principles Based on the Fogg Behavior Model
- (1)
- Usability Principle
- (2)
- Safety Principle
- (3)
- Interactivity Principle
5.1.2. Determination of Design Directions for Bionics and Modularity
5.2. Ergonomic Analysis of Nursing Bed in Use
5.3. Design and Optimization of the Nursing Bed Scheme
5.3.1. Design Scheme Selection
5.3.2. Design Scheme Evaluation
5.3.3. Form Design of the Design Scheme
5.4. Design Scheme Presentation
6. Conclusions
- (1)
- The main research focus was concentrated on user behavior analysis during the preliminary design stage. In future work, user experience and performance evaluations will be conducted based on product prototypes, and the design scheme will be continuously refined to achieve a more mature solution suitable for mass production.
- (2)
- Due to limitations in the professional domain, this study lacks detailed research and design on core technologies such as the bed’s electronic control module and signal control module.
Author Contributions
Funding
Data Availability Statement
Acknowledgments
Conflicts of Interest
References
- Wang, Y.; Sun, H.; Xu, S.; Xia, Q.; Ge, S.; Li, M.; Tang, X. Smart home technologies for enhancing independence of living and reducing care dependence in older adults: A systematic review. J. Adv. Nurs. 2024, 81, 2885–2912. [Google Scholar] [CrossRef] [PubMed]
- Ren, J. Ergonomics-Based Design Research on Auxiliary Products for the Elderly. Master’s Thesis, Xi’an University of Architecture and Technology, Xi’an, China, 2013. [Google Scholar]
- Pang, Q.Q.; Zhao, Y.; Pan, B.H.; Liu, F. Policy analysis of the 14th Five-Year Plan for the development of elderly care services. Coop. Econ. Sci. 2024, 14, 186–190. [Google Scholar] [CrossRef]
- Chen, G.; Ran, X.X.; Liu, F.R.; Li, Y.; Li, N.; Zhan, Q.M. Thoughts and suggestions on developing the silver economy to address population aging. Chin. J. Eng. 2024, 26, 10–18. [Google Scholar] [CrossRef]
- Ghersi, I.; Mariño, M.; Miralles, M.T. Smart medical beds in patient-care environments of the twenty-first century: A state-of-art survey. BMC Med. Inform. Decis. Mak. 2018, 18, 63. [Google Scholar] [CrossRef] [PubMed]
- Fox, M.T.; Sidani, S.; Brooks, D.; McCague, H. Perceived acceptability and preferences for low-intensity early activity interventions of older hospitalized medical patients exposed to bed rest: A cross sectional study. BMC Geriatr. 2018, 18, 53. [Google Scholar] [CrossRef]
- Zhang, M.X. Design of split medical suspension bed. China Med. Equip. 2017, 32, 44–48. [Google Scholar] [CrossRef]
- Renzoni, A.; Pirrera, A.; Lepri, A.; Cammarata, P.; Molinaro, R.; Dalla Vedova, A. Medical tattooing, the new frontiers: A case of nail bed treatment. Ann. Ist. Super. Sanità 2017, 53, 334. [Google Scholar] [CrossRef]
- Acosta, K.A.; Hunter-Ellul, L.; Wilkerson, M.G. Commercial tanning bed use as a medical therapy. Commer. Tann. Bed Use A Med. Ther. 2015, 111, e1. [Google Scholar]
- Vázquez-Santacruz, E.; Cruz-Santos, W.; Gamboa-Zúñiga, M. Design and implementation of an intelligent system for controlling a robotic hospital bed for patient care assistance. Comput. Y Sist. 2015, 19, 467–474. [Google Scholar] [CrossRef]
- Jiehui, J.; Po, B.; Deqiang, Z.; Zhuangzhi, Y. Design of intelligent nursing bed based on internet of things + technology. Chin. J. Med. Instrum. 2018, 42, 235–239. [Google Scholar]
- Roy, B.; Basmajian, A.; Asada, H.H. Repositioning of a rigid body with a flexible sheet and its application to an automated rehabilitation bed. IEEE Trans. Autom. Sci. Eng. 2005, 2, 300–307. [Google Scholar] [CrossRef]
- Martens, I.; Verbeek, H.; Aarts, J.; Bosems, W.P.H.; Felix, E.; van Hoof, J. The vision of bedfast nursing home residents of their quality of life and the contribution of technological innovations in and around the bed. J. Enabling. Technol. 2018, 12, 35–44. [Google Scholar] [CrossRef]
- Silva Júnior, A.J.D.S.; Posso, M.B.S.; de Vasconcellos Neto, L.C. Hospital bed project for home care. Rev. Esc. De Enferm. USP 2010, 44, 302–307. [Google Scholar] [CrossRef][Green Version]
- Wang, S.F. A review of persuasive design research. Packag. Eng. 2022, 43, 32–46. [Google Scholar] [CrossRef]
- Kasing, T.E. Book review: Tiny habits: The small changes that change everything. J. Financ. Ther. 2020, 11, 6. [Google Scholar] [CrossRef]
- Anselmi, G.D.; Crane, S.M.; Ruiz, M.A.; Dintrans, P.V. Behavioral science meets public health: A scoping review of the fogg behavior model in behavior change interventions. BMC Public Health 2025, 25, 3468. [Google Scholar] [CrossRef]
- Yang, Q.; Li, S.Z.; Wang, W.X.; Zhang, J.M.; Luo, R.M. Product positioning design decision based on optimized Kano analysis. J. Mach. Des. 2020, 37, 129–133. [Google Scholar]
- Ishak, A.; Ginting, R.; Suwandira, B.; Malik, A.F. Integration of kano model and quality function deployment (QFD) to improve product quality: A literature review. IOP Conf. Ser.: Mater. Sci. Eng. 2020, 1003, 12025. [Google Scholar] [CrossRef]
- Sulisworo, D.; Nora, M. Integrating kano’s model and servqual to improve healthcare service quality. Glob. Public Health 2012. Available online: http://eprints.uad.ac.id/id/eprint/1354 (accessed on 16 February 2026).
- Vaidya, O.S.; Kumar, S. Analytic hierarchy process: An overview of applications. Eur. J. Oper. Res. 2006, 169, 1–29. [Google Scholar] [CrossRef]
- Saaty, R.W. The analytic hierarchy process—What it is and how it is used. Math. Model. 1987, 9, 161–176. [Google Scholar] [CrossRef]
- Wiedemann, D.G.; Friebe, M. Design thinking for innovations in healthcare. In Novel Innovation Design for the Future of Health: Entrepreneurial Concepts for Patient Empowerment and Health Democratization; Springer International Publishing: Cham, Switzerland, 2022; pp. 207–218. [Google Scholar]
- Song, M.Q.; Chen, Y.; Zhang, R. A review of user profile research. J. Inf. Sci. 2019, 37, 171–177. [Google Scholar] [CrossRef]
- Shi, Y.J.; Yu, H.; Yao, J. Application research of bionics in emotional design of children’s medical products. Design 2018, 3, 34–35. [Google Scholar] [CrossRef]
- Wei, X.; Wang, Y.; Liu, Y.; Ji, K.; Li, K.; Wang, J.; Gu, Z. Biomimetic design strategies for biomedical applications. Matter 2024, 7, 826–854. [Google Scholar] [CrossRef]
- Gershenson, J.K.; Prasad, G.J.; Zhang, Y. Product modularity: Measures and design methods. J. Eng. Des. 2004, 15, 33–51. [Google Scholar] [CrossRef]
- Ma, L. Application Research of Modular Theory in the Structural Applicability Design of Household Nursing Beds. Master’s Thesis, Tianjin University, Tianjin, China, 2013. [Google Scholar]
- Trstenjak, M.; Benešova, A.; Opetuk, T.; Cajner, H. Human factors and ergonomics in industry 5.0—A systematic literature review. Appl. Sci. 2025, 15, 2123. [Google Scholar] [CrossRef]
- Zeng, Y.X. Risk factors and preventive nursing measures for pressure injury in bedridden elderly patients. Int. J. Nurs. 2021, 40, 2345–2348. [Google Scholar] [CrossRef]




















| Research Steps | Questionnaire Survey | In-Depth Interview | Behavioral Result Analysis |
|---|---|---|---|
| Research Purpose | Obtain basic information of target users and their cognitive data on hospital bed usage | In-depth understanding of users’ behavioral characteristics and the influencing factors of their behaviors | Conduct multi-dimensional analysis of the survey results |
| Research Objects | Nursing staff and disabled patients | Nursing staff and disabled patients | Behavioral results |
| Research Methods | Offline interviews and online questionnaires | Offline interviews and behavioral observation | Main user personas and analysis of behavioral influencing factors |
| Dimension | Category | Patient | Nursing Staff |
|---|---|---|---|
| Gender | Male | 62 | 97 |
| Female | 46 | 163 | |
| Age | Ages 18–30 | 11 | 74 |
| Ages 31–40 | 9 | 67 | |
| Ages 41–50 | 16 | 96 | |
| Ages 51–60 | 72 | 23 | |
| Degree of disability | Mild disability | 36 | - |
| Moderate disability | 48 | ||
| Severe disability | 24 | ||
| Department | Department of Neurology | - | 64 |
| Orthopedics | 60 | ||
| General Surgery | 51 | ||
| Other Departments | 85 |
| Basic Information | Ability Dimension | Motivation Dimension | Trigger Dimension |
|---|---|---|---|
| Name, gender, age, Department | What behaviors do you need to perform in daily life? What daily behaviors are you unable to complete? What daily behaviors require the use of medical bed functions? | What are the current key improvement points you hope for in medical beds? Motivation for adding new functions to medical beds. What reasons lead you to need the relevant functions? | How frequently do you use the functions of nursing beds in daily life? Suggestions for daily life related to nursing bed use. Daily mindset and thoughts regarding nursing bed use. |
| Basic Information | Ability Dimension | Motivation Dimension | Trigger Dimension |
|---|---|---|---|
| Female, 55 years old, Department of General Surgery | She lives on the hospital bed daily, with her children coming to provide care and companionship. She can get out of bed independently but requires assistance to move around. She frequently uses the bed rails on both sides as support points for getting up or as safety rails during sleep at night. | She hopes to recover and be discharged from the hospital as soon as possible. Due to the inconvenience caused by her disability, she has to utilize various functions to make her lying position more comfortable; however, many daily activities remain difficult. Daily cleaning is performed, but other patients and she hope for air purification and disinfection services, though no one has openly voiced these concerns. | She is dissatisfied with the meal tray, noting that its fixed slot is too shallow, which easily causes lunch boxes to tip over and spill. She even had to rely on her son’s help to find an intact one. She follows medical advice, maintains regular three meals a day, and keeps a calm mindset to facilitate a smoother recovery and discharge. |
| Segmentation Factors | Physical Condition | Primary Usage Purpose | Main Usage Scenarios | Key Functional Requirements | Basic Requirements |
|---|---|---|---|---|---|
| Patient | Disability | Rehabilitation | Passive use due to limited mobility | Posture adjustment, entertainment functions | Safety, comfort |
| Caregiver | Healthy | Patient care | Frequent use of the hospital bed and familiarity with its operation | Patient cleaning, excretion care, repositioning. Mobility, disassembly, and cleaning functions. | Labor-saving, easy to use Improve safety and enhance treatment efficiency |
| Nurse | Physical sign monitoring, infusion therapy | Easy to assemble and disassemble, easy to repair |
| Behavior Type | Specific Behavior Type | Specific Behavior |
|---|---|---|
| Point Behavior | Desirable Point Behavior | Bed allocation; Service ordering |
| Neutral Point Behavior | Intravenous infusion; Getting out of bed | |
| Undesirable Point Behavior | Hospital discharge | |
| Segment Behavior | Neutral Segment Behavior | Undergo inpatient examination; Abdominal binder temporarily restricts movement |
| Critical Segment Behavior | Getting in and out of bed; Recreational activities | |
| Path Behavior | Neutral Path Behavior | Dressing change; Turning over; Assisted feeding; Elimination |
| Critical Path Behavior | Independent feeding during gradual recovery; Independent elimination during gradual recovery | |
| Ambiguous Path Behavior | Assisted feeding during gradual recovery; Assisted elimination during gradual recovery |
| Behavior Type | Specific Behavior Type | Specific Behavior |
|---|---|---|
| Point Behavior | Desirable Point Behavior | Allocate to the patient |
| Neutral Point Behavior | Cleaning the surrounding environment; Medication administration; Meal procurement | |
| Undesirable Point Behavior | Service termination | |
| Segment Behavior | Neutral Segment Behavior | Bed transportation; Patient body cleaning; Intravenous infusion monitoring |
| Critical Segment Behavior | Escorting for examinations | |
| Path Behavior | Neutral Path Behavior | Dressing change; Assisted feeding; Toileting care |
| Critical Path Behavior | Turning and repositioning; Patient rounds | |
| Ambiguous Path Behavior | Care during gradual recovery |
| Needs | Functions |
|---|---|
| Bed body safety measures Drop-down side rails | Bed with side rails Folding rail-type side rails Streamlined guard plate two-piece side rails |
| Facilitate patients getting in and out of bed | Assisted bed exit function |
| Facilitate patients engaging in recreational activities | Equipped with entertainment functions such as audio and television |
| Safe air purification | Safe and sterile capability |
| Sufficient IV bottle hangers Integrated IV pole in the bed Hooks for securing drainage tubes | Drainage tube hooks Integrated IV pole in the bed |
| Facilitate turning | Bed board-assisted turning function |
| Facilitate bed board control Bed board mobility | Electric control Voice control |
| Facilitate toileting | Convenient toileting care capability Detachable head and foot boards |
| Foldable or stowable meal board | Foldable meal board |
| Easy conversion between mobile and fixed states | Built-in brake switch |
| Facilitate patient transportation | Horizontal bed board mobility Compatible with transfer beds Detachable head and foot boards |
| Unobstructed surroundings around the bed | Detachable head and foot boards |
| Adequate space for related equipment | Headboard storage space Under-bed storage space |
| Patient status monitoring | Information monitoring and warning function Integrated with patient monitors |
| Number | Functions | A | O | M | I | R | BETTER Coefficient | WORSE Coefficient | KANO Attribute |
|---|---|---|---|---|---|---|---|---|---|
| 1 | Built-in brake switch | 47 | 74 | 18 | 54 | 24 | 0.6244 | 0.4765 | Expected |
| 2 | Folding rail-type side rails | 19 | 61 | 48 | 61 | 27 | 0.4212 | 0.5788 | Expected |
| 3 | Information monitoring and warning function | 38 | 91 | 6 | 50 | 23 | 0.6939 | 0.5244 | Expected |
| 4 | Drainage tube hooks | 107 | 7 | 11 | 90 | 0 | 0.5286 | 0.0859 | Attractive |
| 5 | Streamlined two-piece side rails | 10 | 82 | 27 | 74 | 23 | 0.4790 | 0.5664 | Expected |
| 6 | Foldable meal board | 26 | 90 | 10 | 47 | 42 | 0.6719 | 0.5791 | Expected |
| 7 | Voice control | 69 | 55 | 12 | 71 | 5 | 0.5977 | 0.3218 | Indifferent |
| 8 | Electric control | 79 | 10 | 0 | 117 | 5 | 0.4302 | 0.0465 | Indifferent |
| 9 | Detachable head and foot boards | 52 | 19 | 112 | 32 | 5 | 0.3319 | 0.6113 | Essential |
| 10 | Integrated with patient monitors | 53 | 82 | 24 | 46 | 2 | 0.6560 | 0.5187 | Expected |
| 11 | Safe and sterile capability | 117 | 10 | 0 | 86 | 2 | 0.5955 | 0.0449 | Attractive |
| 12 | Compatible with transfer beds | 64 | 26 | 16 | 100 | 7 | 0.4380 | 0.2047 | Indifferent |
| 13 | Assisted bed exit function | 98 | 47 | 25 | 41 | 13 | 0.6892 | 0.3430 | Attractive |
| 14 | Equipped with entertainment functions | 65 | 89 | 14 | 43 | 11 | 0.7325 | 0.4898 | Expected |
| 15 | Integrated IV pole in the bed | 90 | 18 | 65 | 42 | 6 | 0.5032 | 0.3855 | Expected |
| 16 | Headboard storage space | 57 | 16 | 16 | 126 | 2 | 0.3396 | 0.1497 | Indifferent |
| 17 | Bed with side rails | 16 | 31 | 99 | 63 | 3 | 0.2240 | 0.6234 | Essential |
| 18 | Convenient toileting care capability | 19 | 12 | 105 | 89 | 2 | 0.1355 | 0.5207 | Essential |
| 19 | Under-bed storage space | 36 | 71 | 28 | 68 | 12 | 0.5295 | 0.4872 | Expected |
| 20 | Horizontal bed board mobility | 90 | 31 | 7 | 79 | 2 | 0.5862 | 0.1839 | Attractive |
| 21 | Bed board-assisted turning function | 16 | 28 | 88 | 74 | 0 | 0.2153 | 0.5628 | Essential |
| Essential Attributes | Expected Attributes | Attractive Attributes | Indifferent Attributes | |
|---|---|---|---|---|
| Essential Attributes | 1.0 | 1.05 | 1.42 | 3.6267 |
| Expected Attributes | 0.9524 | 1.0 | 1.2469 | 3.1122 |
| Attractive Attributes | 0.7042 | 0.802 | 1.0 | 2.1885 |
| Indifferent Attributes | 0.2757 | 0.3213 | 0.4569 | 1.0 |
| Aij Assignment | Definition |
|---|---|
| Element i and Element j are of equal importance to the higher-level factor. | |
| Element i is slightly more important than Element j. | |
| Element i is obviously more important than Element j. | |
| Element i is much more important than Element j. | |
| Element i is extremely more important than Element j. | |
| 3 | Element i is slightly less important than Element j. |
| 5 | Element i is obviously less important than Element j. |
| 7 | Element i is much less important than Element j. |
| 9 | Element i is extremely less important than Element j. |
| ,2,,4 | The importance of Element i relative to Element j is intermediate between the two. |
| Weight Calculation Results of Primary Indicators | |||
|---|---|---|---|
| Essential Attributes | Expected Attributes | Attractive Attributes | Indifferent Attributes |
| 0.3454 | 0.3141 | 0.2389 | 0.1016 |
| Consistency Calculation Results of Primary Indicators | |||
| CI Value | CR Value | Consistency Test Results | |
| 4.0036 | 0.0012 | 0.0013 | Passed |
| Weight Calculation Results of Secondary Indicators for Essential Attributes | |||||||
|---|---|---|---|---|---|---|---|
| A1 | A2 | A3 | A4 | ||||
| 0.1234 | 0.3689 | 0.33 | 0.1777 | ||||
| Weight Calculation Results of Secondary Indicators for Expected Attributes | |||||||
| B1 | B2 | B3 | B4 | B5 | B6 | B7 | B8 |
| 0.0333 | 0.0624 | 0.065 | 0.2092 | 0.1649 | 0.3111 | 0.0358 | 0.1183 |
| Weight Calculation Results of Secondary Indicators for Attractive Attributes | |||||||
| C1 | C2 | C3 | C4 | C5 | |||
| 0.2142 | 0.3424 | 0.2572 | 0.114 | 0.0721 | |||
| Weight Calculation Results for Indifferent Attributes | |||||||
| D1 | D2 | D3 | D4 | ||||
| 0.2857 | 0.2188 | 0.2412 | 0.2543 | ||||
| Consistency Calculation Results of Secondary Indicators for Essential Attributes | |||
|---|---|---|---|
| CI Value | CR Value | Consistency Test Results | |
| 4.0206 | 0.0069 | 0.0077 | Passed |
| Consistency Calculation Results of Secondary Indicators for Expected Attributes | |||
| CI Value | CR Value | Consistency Test Results | |
| 8.2942 | 0.042 | 0.0298 | Passed |
| Consistency Calculation Results of Secondary Indicators for Attractive Attributes | |||
| CI Value | CR Value | Consistency Test Results | |
| 5.0695 | 0.0174 | 0.0155 | Passed |
| Consistency Calculation Results of Secondary Indicators for Indifferent Attributes | |||
| CI Value | CR Value | Consistency Test Results | |
| 4.0026 | 0.0009 | 0.001 | Passed |
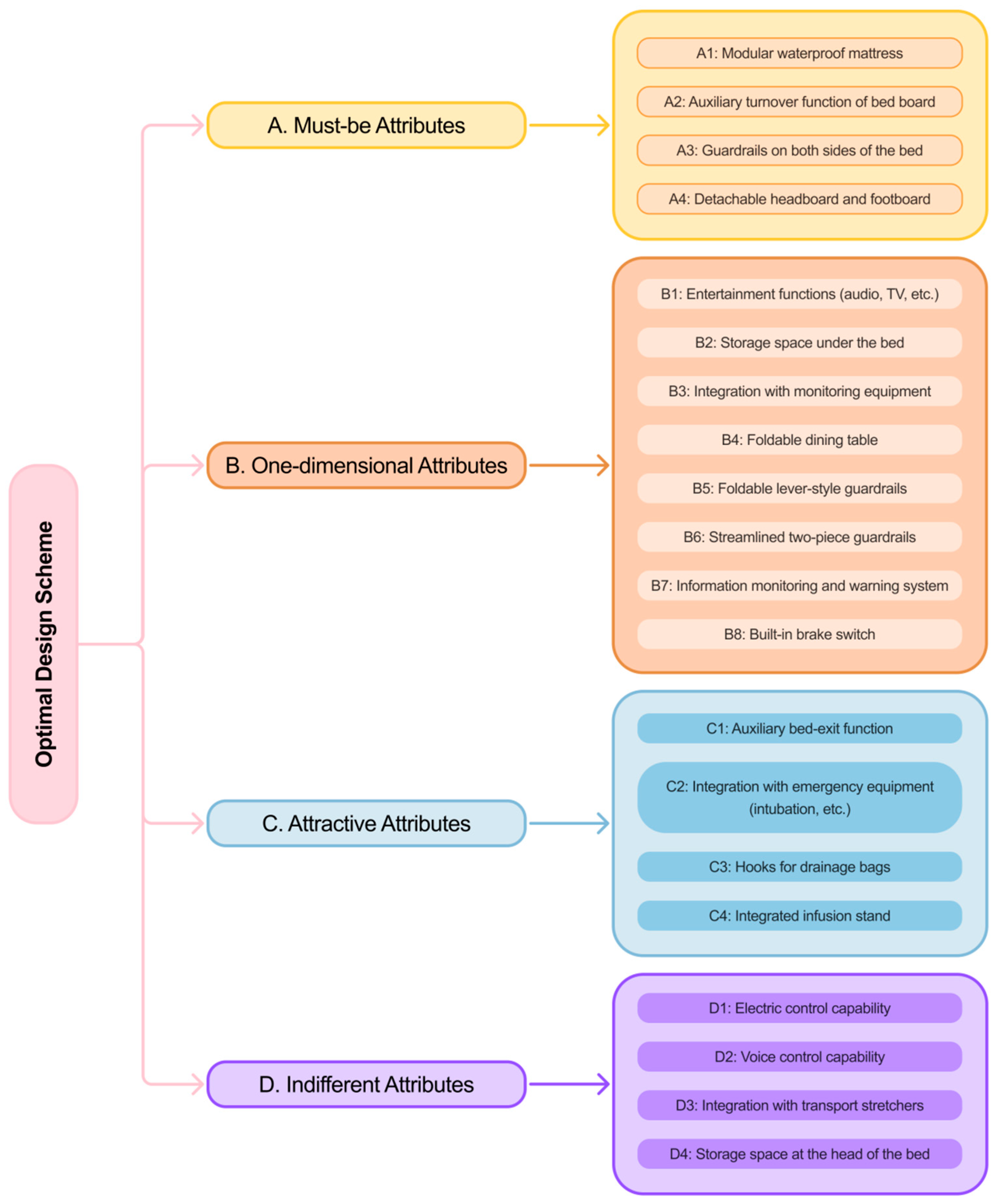
| Target Layer | Criterion Layer | Relative Weight | Indicator Layer | Relative Weight | Comprehensive Weight |
|---|---|---|---|---|---|
| Design Scheme | A Essential Attributes | 0.3454 | A1 Convenient excretion care capability | 0.1234 | 0.0426 |
| A2 Bed board auxiliary turning function | 0.3689 | 0.1274 | |||
| A3 Guardrails on both sides of the bed | 0.33 | 0.1140 | |||
| A4 Removable head and foot boards | 0.1777 | 0.0614 | |||
| B Expected Attributes | 0.3141 | B1 Entertainment functions such as audio and TV | 0.0333 | 0.0105 | |
| B2 Storage space at the bottom of the bed | 0.0624 | 0.0196 | |||
| B3 Integration with monitor | 0.065 | 0.0204 | |||
| B4 Foldable dining board | 0.2092 | 0.0657 | |||
| B5 Streamlined two-piece guardrail | 0.1649 | 0.0518 | |||
| B6 Information monitoring and warning function | 0.3111 | 0.0977 | |||
| B7 Folding rail-type guardrail | 0.0358 | 0.0112 | |||
| B8 Built-in brake switch | 0.1183 | 0.0372 | |||
| C Attractive Attributes | 0.2389 | C1 Auxiliary getting out of bed function | 0.2142 | 0.0512 | |
| C2 Safe and sterile capability | 0.3424 | 0.0818 | |||
| C3 Drainage hook setting | 0.2572 | 0.0614 | |||
| C4 Infusion stand placed in the bed | 0.114 | 0.0272 | |||
| C5 Horizontal movement of the bed board | 0.0721 | 0.0172 | |||
| D Indifferent Attributes | 0.1016 | D1 Electrically controllable | 0.2857 | 0.0290 | |
| D2 Voice controllable | 0.2188 | 0.0222 | |||
| D3 Integration with transfer bed | 0.2412 | 0.0245 | |||
| D4 Storage space set at the head of the bed | 0.2543 | 0.0258 |
| Behavioral Design Requirements | Design Principles | Principle Content |
|---|---|---|
| Based on Physiological Characteristics: Improving Usability | Functional Usability | Simplify the operation process; Simplify the functional structure |
| Based on Physiological Characteristics: Increasing Trigger Conditions | Intention Enhancement | Add rehabilitation functions; Provide a safe environment |
| Based on Emotional Characteristics: Enhancing Usage Motivation | Emotional Satisfaction | Provide emotional care; Adopt soft styling |
| Scheme | Design Analysis | |
|---|---|---|
| A | ![]() | The overall styling is designed to be robust and mechanical in character. The I-shaped base semantically underscores the sense of stability and security inherent to a hospital bed, while its crisp, rigid lines evoke a modular design esthetic. The vertical sliding rails in the central section clearly communicate their functional intent through the design language. Furthermore, the overall three-dimensional configuration is well-suited for sheet metal fabrication, rendering the manufacturing process simpler, more straightforward, and cost-effective. |
| B | ![]() | In terms of styling design, it embraces a traditional style that aligns with the existing design of practical medical beds. The square frame base exudes a more stable and sturdy feel, while the inward-facing brackets convey the function of facilitating easy getting on and off at a glance. Meanwhile, the exposed structures as a whole better reflect the functionality and complexity of the medical bed. |
| C | ![]() | In terms of structure, it departs from the frame structure of traditional hospital beds and adopts a more flexible, curved design on the outer side. Meanwhile, to facilitate patients’ getting on and off the bed, the overall height of the styling is lower, thus making the entire appearance exude greater stability. The bottom support design is positioned further inward rather than being directly exposed, minimizing damage to the soft external curves. |
| Number | Grade | Evaluation Weight |
|---|---|---|
| A | Excellent | 0.28 |
| Good | ||
| Poor | ||
| B | Excellent | 0.32 |
| Good | ||
| Poor | ||
| C | Excellent | 0.38 |
| Good | ||
| Poor |
Disclaimer/Publisher’s Note: The statements, opinions and data contained in all publications are solely those of the individual author(s) and contributor(s) and not of MDPI and/or the editor(s). MDPI and/or the editor(s) disclaim responsibility for any injury to people or property resulting from any ideas, methods, instructions or products referred to in the content. |
© 2026 by the authors. Licensee MDPI, Basel, Switzerland. This article is an open access article distributed under the terms and conditions of the Creative Commons Attribution (CC BY) license.
Share and Cite
Su, C.; Li, C.; Liu, X.; Chen, Y. A KANO-AHP Integrated Model Based on Behavioral Design: A Study on the Design of Nursing Beds for People with Disabilities. Appl. Sci. 2026, 16, 3065. https://doi.org/10.3390/app16063065
Su C, Li C, Liu X, Chen Y. A KANO-AHP Integrated Model Based on Behavioral Design: A Study on the Design of Nursing Beds for People with Disabilities. Applied Sciences. 2026; 16(6):3065. https://doi.org/10.3390/app16063065
Chicago/Turabian StyleSu, Chen, Changjun Li, Xinyu Liu, and Yexin Chen. 2026. "A KANO-AHP Integrated Model Based on Behavioral Design: A Study on the Design of Nursing Beds for People with Disabilities" Applied Sciences 16, no. 6: 3065. https://doi.org/10.3390/app16063065
APA StyleSu, C., Li, C., Liu, X., & Chen, Y. (2026). A KANO-AHP Integrated Model Based on Behavioral Design: A Study on the Design of Nursing Beds for People with Disabilities. Applied Sciences, 16(6), 3065. https://doi.org/10.3390/app16063065




