Metamodeling Approach to Sociotechnical Systems’ External Context Digital Twins Building: A Higher Education Case Study
Abstract
1. Introduction
2. Materials and Methods
2.1. Research Foundations for the Hypothesis RH1
2.2. Research Foundations for the Hypothesis RH2—The Need for a Supportive Meta-Model with Universal and Generic Meta-Concepts
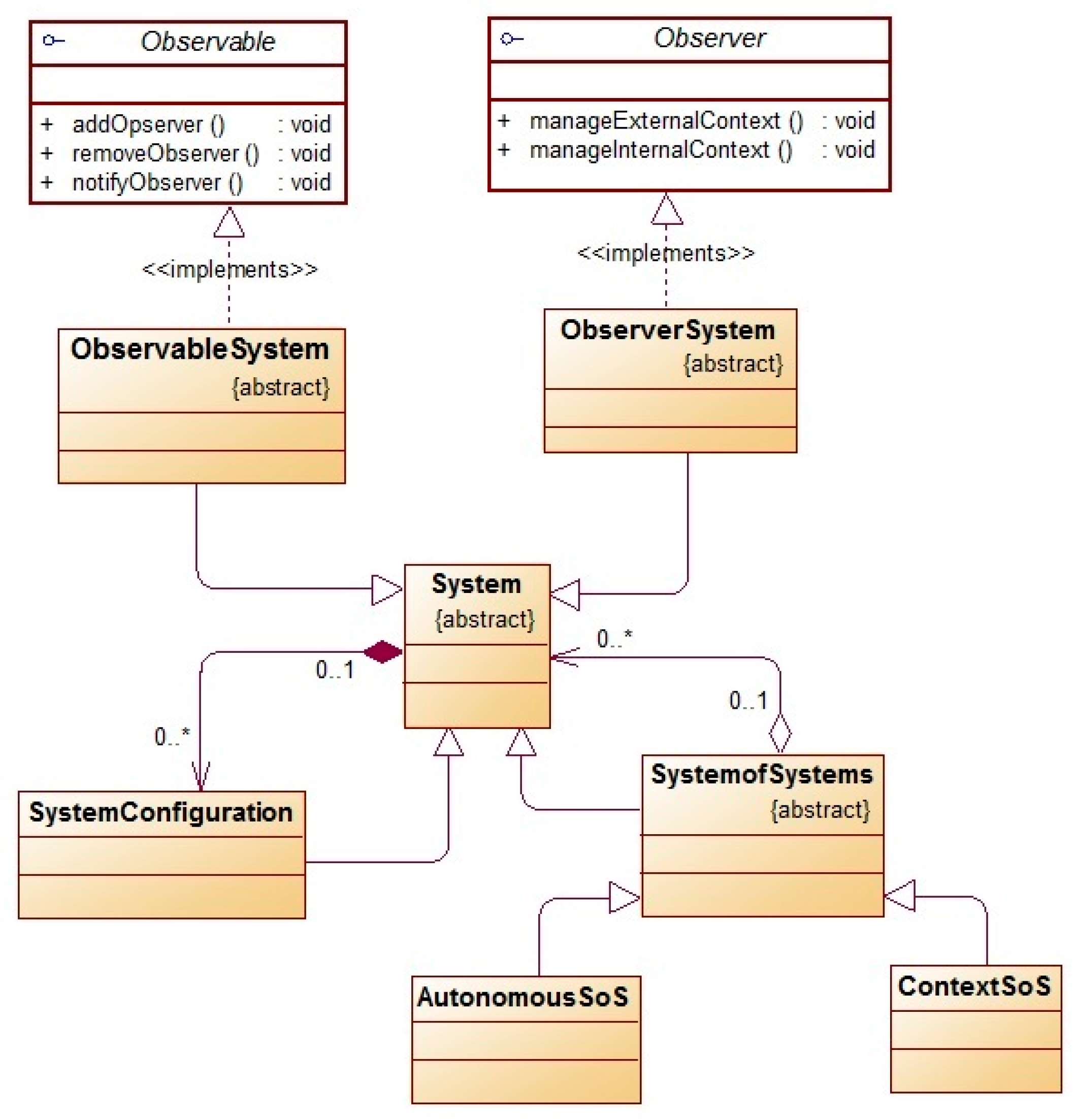
2.3. Methodology Aspects of an STS’s External Context Digital Twin (RH1- and RH2-Related)
2.4. Methodology Aspects of a Higher Education External Context Digital Twin (RH3-Related)
3. Results
3.1. STSCDT Representation (RH1)—A Virtual Twin Hyper-Document and Project Package Tree
- 01_GenericContextManagementPackage—aligns with the research hypothesis RH2 and contains four generic packages and associated meta-models specifying the collection of reusable meta-concepts, commonly referenced in other packages (refer to Section 3.2 for detailed elaboration);
- 02_EducationDomainGenericPackage—aligned with the research hypothesis RH3, containing three education-domain-related generic packages and associated meta-models specifying the collection of reusable meta-concepts specific for the education domain and commonly referenced in other packages (refer to Section 4.1 for detailed elaboration);
- 03_ExternalEducationContextPackage, aligned with the research hypothesis RH3, containing the additional five packages and associated meta-models specifying the collection of external context meta-concepts (refer to Section 4.2 for detailed elaboration).
3.2. STSCDT Representation—Generic Context Management Packages and Meta-Concepts (RH2)
- 01_01_GenericConceptPackage, containing GenericConceptMetaModel, specifying a reusable StructuredConcept meta-concept (Section 3.2.1);
- 01_02_GenericAssessmentAndRakingPackage, containing GenericAssessmentAndRankingMetaModel, specifying reusable accessing and ranking meta-concepts (Section 3.2.2);
- 01_03_GenericTechnologyPackage, containing GenericTechnologyMetaModel, specifying a reusableGenericTechnologyConcept meta-concept (Section 3.2.3);
- 01_04_GenericPerformerPackage, containing GenericPerformerMetaModel, specifying a reusable GenericPerformer meta-concept (Section 3.2.4).
3.2.1. Generic Concept Package and Meta-Concepts
- successor–predecessor connectivity (ScSuccessor-ScPredecessor relations among StructuredConcepts);
- mash-supportive connectivity over Cartesian product MashRelated meta-concept enabling specification and modeling of an arbitrary mash structure over SCSource and SCDestination strong dependency relations with PayBackAttrib-defined cost or benefit value when traversing from source (SCSource) to destination (SCDestination) StructuredConcept;
- hierarchy connectivity (HierarchyRelated multilevel composition of StructuredConcept, enabling the formation of arbitrary tree topologies following the hierarchy-related leveling of a StructuredConcept by InHierarchy-related StructureConcepts).
3.2.2. Generic Assessment and Ranking Package and Meta-Concepts
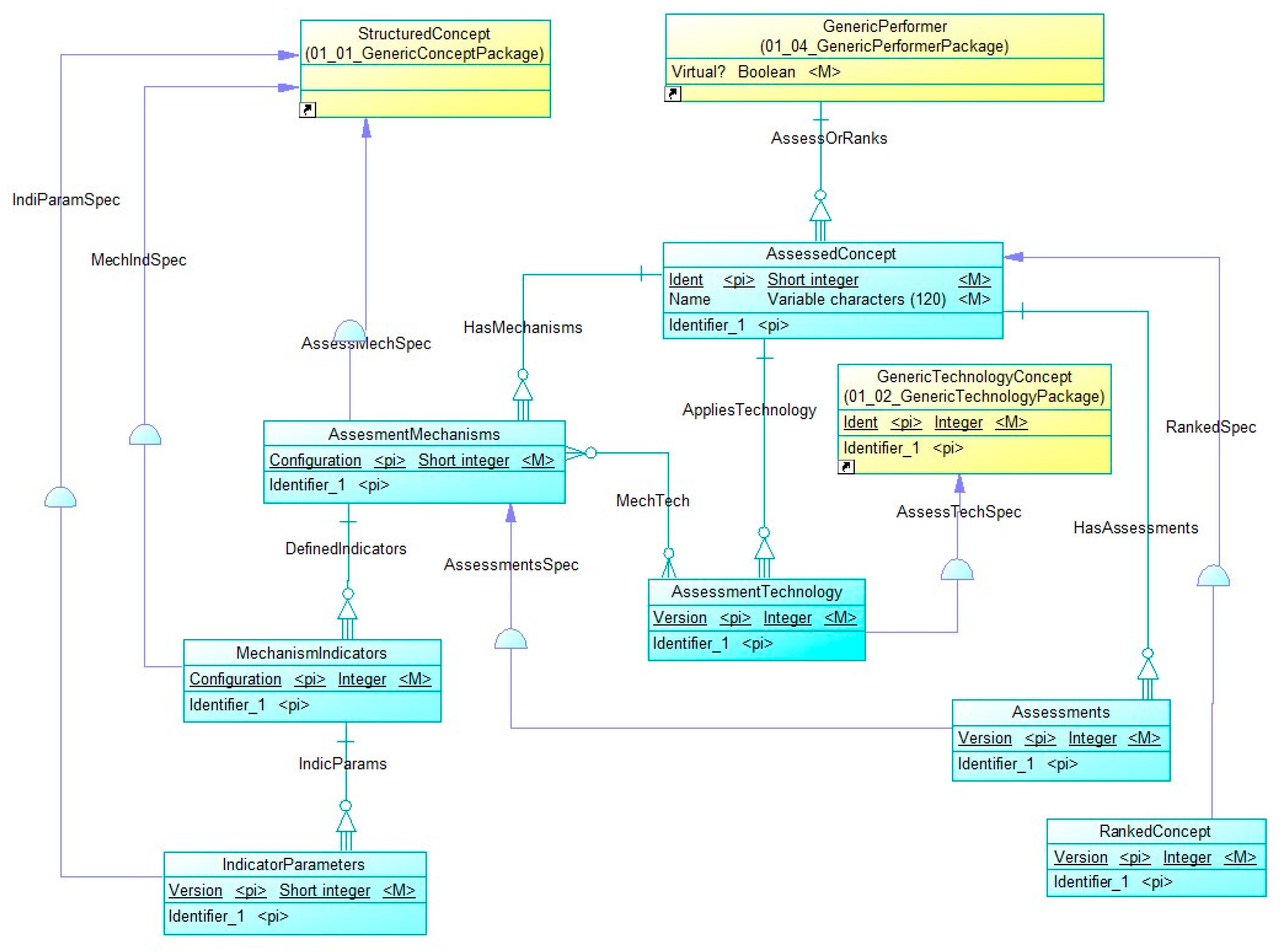
- AssessedConcept—represents a core assessment and ranking meta-concept enabling specification and meta-modeling of the assessment mechanisms for an assessor, representing a GenericPerformer (AssessOrRanks strong dependency relation—Figure 6), used assessment technology, and serves as a placeholder for derived assessments or rankings. Consequently, the AssessedConcept configures three additional meta-concepts: the AssessmentMechanism meta-concept over HasMechanisms strong dependency relation, the AssessmentTechnology meta-concept over AppliesTechnology strong dependency relation, and the Assessments meta-concept over HasAssessments strong dependency relation. Additionally, it serves as a foundation for derived rankings.
- AssessmentMechanism meta concept is a specialization of StructuredConcept (AssessMechSpec specialization relation) enabling specification and meta-modeling of arbitrary assessment mechanisms that may be used by the GenericPerformer through related AssessedConcept to assess or rank arbitrary meta-concepts that inherit either the AssessedConcept or RankedConcept meta-concepts. It configures the MechanismIndicators meta-concept over the DefinedIndicators strong dependency relation and relates with the applied AssessmentTechnologies (many-to-many relation MechTech).
- MechanismIndicators meta-concept is a specialization of StructuredConcept (MechIndSpec specialization relation) enabling specification and meta-modeling of indicators related to the AssessmentMechanism meta-concept. It configures the IndicatorParameters meta-concept over the IndicParams strong dependency relation.
- IndicatorParameters meta-concept is a specialization of StructuredConcept (IndParamSpec specialization relation), enabling specification and meta-modeling of parameters related to the MechanismIndicator meta-concept.
- AssessmentTechnology meta-concept is a specialization of the GenericTechnologyConcept (AssessTechSpec specialization relation). It supports meta-modeling of the assessment technology versions related to the AssessedConcept over AppliesTechnology strong dependency relation and relates with the applied AssessmentMechanism meta-concept (many-to-many relation MechTech).
- Assessments meta-concept is a specialization of the AssessmentMechanism meta-concept (AssessmentsSpec specialization relation) and enables the derivation of the assessments related to the AssessmentConcept according to the referenced AssessmentMechanism.
- RankedConcept is a specialization of AssessmentConcept (RankedSpec specialization relation), enabling specification, meta-modeling, and derivation of ranking meta-concepts according to the ranking meta-model in compliance with the inherited AssessmentMechanism.
3.2.3. Generic Technology Package and Meta-Concepts
- StructuredConcept (GenTechStructSpec specialization relation) inheritance defines the GenericTechnologyConcept as an identity-opened, semantically opened, classification-opened, and connectivity enabling meta-concept.
- AssessedConcept (GenTechAssessedSpec specialization relation) inheritance defines GenericTechnologyConcept as an assessable meta-concept according to the generic assessment and ranking meta-model (Section 3.2.3).
- RankedConcept (GenTechRankSpec specialization relation) inheritance defines GenericTechnologyConcept as a rank-able meta-concept according to the generic assessment and ranking meta-model (Section 3.2.3).
3.2.4. Generic Performer Package and Meta-Concepts
- InternalConfiguration is a specialization of the GenericPerformer meta-concept (IntConfigSpec specialization relation) and configured over the InternalPerformers strong dependency relation.
- ExternalConfiguration is a specialization of the GenericPerformer meta-concept (ExtConfigSpec specialization relation) and configured over the ExternalPerformers strong dependency relation.
- GenericProcess is a specialization of AssessedConcept (GenProcSpec relation) configured by the PerformerProcess strong dependency relation. It enables specification and meta-modeling of a GenericPerformer’s process dimension.
- GenericProduct is a specialization of AssessedConcept (GenProdSpec relation) configured by the PerformerProduct strong dependency relation. It enables meta-modeling of a GenericPerformer’s product dimension.
- GenericResources is either a specialization of AssessedConcept (GenRessAssessSpec relation) or RankedConcept (GenResRankSpec) depending on the generic resource nature. It is configured by the PerformerResources strong dependency relation enabling specification and meta-modeling of a GenericPerformer’s resources dimension.
- GenericDocumentation is a specialization of AssessedConcept (GenDocSpec relation) configured by the PerformerDocuments strong dependency relation) and enables meta-modeling of the GenericPerformer’s language and alphabet clustered documentation (DocLangAlph strong dependency relation).
- PerformersTechnology is a specialization of GenericTechnologyConcept (PerfTechSpec relation) configured by the RelaysOn strong dependency relation. It enables the meta-modeling of a GenericPerformer’s technology dimension.
- ProcessRelated enables direct coupling between InternalConfiguration and the GenericProcess meta-concepts (who internally runs the process);
- ExternalProducts enables direct coupling between ExternalConfiguration and the GenericProduct meta-concepts (who uses the products either in a supplier or consumer role);
- ProcessProduct enables direct coupling between the GenericProcess and the GenericProduct meta-concepts (which process delivers/uses which product);
- ProcessResources enables direct coupling between the GenericProcess and the GenericResources meta-concepts (how the process consumes resources);
- ProductResources enables direct coupling between the GenericProduct and the GenericResources meta-concepts (how the product consumes resources);
- ProductTechnology enables direct coupling between the GenericProduct and the PerformersTechnology meta-concepts (which technology supports the generic product);
- ProcessTechnology enables direct coupling between the GenericProcess and the PerformersTechnology meta-concepts (which technology supports the generic process);
- ProcesDoc enables direct coupling between the GenericProcess and the GenericDocumentation meta-concepts (how is the process documented);
- ProductDoc enables direct coupling between the GenericProduct and the GenericDocumentation meta-concepts (how is the product documented).
4. Domain-Specific Reusability Verification of STSCDT Meta-Concepts
4.1. Domain-Specific Generic Package and Meta-Concepts (Support for RH3)
- 02_EducationDomainGenericPackage addresses higher education domain reusable course-grained meta-concepts (Figure 4—Tree View).
- Due to the inherent complexity, the package splits into three sub-packages:
- 02_01_GenericEducationDomainPackage containing GenericEducationDomainMetaModel specifying the collection of domain-related reusable meta-concepts referenced in other packages (Section 4.1.1);
- 02_02_GenericCurriculumPackage containing GenericCurriculumMetaModel specifying the collection of reusable curriculum-related meta-concepts referenced in other packages (Section 4.1.2);
- 02_03_GenericAccreditationStandardsAndNormsPackage containing GenericAccreditationStandardsAndNormsMetaModel specifying the collection of accreditation-related reusable meta-concepts referenced in other packages (Section 4.1.3).
4.1.1. Generic Education Domain Package and Meta-Concepts
- domain-directed (EduDomDesct configuration of the EducationDomainQualification meta-concept);
- domain body-of-knowledge-directed (HasABoK configuration of the BodyOfKnowledge meta-concept).
4.1.2. Generic Curriculum Package and Meta-Concepts
4.1.3. Generic Accreditation Standards and Norms Package and Meta-Model
4.2. External Higher Education Context Management Packages and Meta-Models (Support for the Hypothesis RH3)
- 03_01_GeoPoliticalContextPackage (containing GeoPoliticalContextMetaModel specifying the external context meta-concept) (Section 4.2.1);
- 03_02_ContactPackege (containing ContactMetaModel specifying course-grained Contact meta-concepts) (Section 4.2.2).
- 03_03_SocioEconomyContextPackage (containing SocioEconomyContextMetaModel specifying course-grained LegalSubject meta-concept) (Section 4.2.3);
- 03_04_CulturalContextPackage (containing CulturalContextMetaModel specifying course-grained cultural context-related meta-concepts) (Section 4.2.4) and
- 03_05_LegislationContextPackage (containing LegislationContextMetaModel specifying course-grained legislation meta-concepts (Section 4.2.5).
4.2.1. Geopolitical Context Meta-Model
4.2.2. Contact Meta-Model
4.2.3. SocioEconomyContextMetaModel
4.2.4. CulturalContextMetaModel
4.2.5. LegislationContextMetaModel
5. Discussion
- practical experiences gained throughout model-based enterprise information systems engineering and reengineering in different domains (business, banking, healthcare, government, education, and national accreditation agency), partially elaborated upon in our previous publication [38] (pp. 25–27).
Limitations of the Proposed Meta-Modeling Approach
6. Conclusions
Author Contributions
Funding
Data Availability Statement
Conflicts of Interest
Appendix A. Higher Education Meta-Concept and Meta-Model Table A1
| Meta-Concept | Role | Inherits | Configures | Relates with |
|---|---|---|---|---|
| EducationDomain | Meta-modeling of education domains. The EducationDomain meta-concept enables meta-modeling of arbitrary professional, technical, or scientific-specific fields, including interdisciplinary, transdisciplinary, and multidisciplinary domains. | StructuredConcept (EduDomainSpec) | EducationDegree (DomainEduDegree), TemplateStudyProgram (TemplateSP strong dependency), BodyOfKnowledge (HasABok strong dependency), EducationDomainStandards (RelaysOnStandards strong dependency), EducationDomainTechnology (UsesTechnology strong dependency), MasteryLevels (EduDomMasteryLevels strong dependency), and EducationDomainQualification (EduDomDescr strong dependency) | |
| EducationType | Meta-modeling of education types. | EducationTypeAndLevelRelatedBoK (TypedEduRel strong dependency) | ||
| EducationDegree | Meta-modeling of education degree classification. | EducationLevels (Leveled) | ||
| EducationLevels | Meta-modeling of education levels existing under specified education degree classification. | EducationTypeAndLevelRelation (LevEduRel) | ||
| BodyOfKnowledge | Meta-modeling of the EducationDomain-related body of knowledge. | GenericDocumentation (BoKSpec) | EducationTypeRelation (DefinedEducationTyped strong dependency) | |
| EducationDomainStandards | Meta-modeling of the EducationDomain-related standards. | GenericDocumentation (EduDomStandSpec) | ||
| EducationDomainTechnology | Meta-modeling of the EducationDomain-related technology. | GenericTechnologyConcept (EduDomTechSpec) | ||
| TemplateStudyProgram | Meta-modeling of a virtual organization representing the initial version of study programs representing the meta-data placeholder. It serves as a container for different configurations of the initial study program curriculum version. | GenericCurriculum<02_02_GenericCuriculumPackage> (TempSPSpec) | ||
| RankedStructuredConcept | Derived meta-concept inheriting structured and ranked meta-concepts. It enables the specification and meta-modeling of meta-concepts that are structured and ranked according to the previously specified GenericAssessmentAndRankingMetaModel. | StructuredConcept (SgtructConSpec), and RankedConcept (RankConSpec) | ||
| EducationTypeAndLevelRelatedBoK | Meta-modeling typed and leveled subsets of the related body of knowledge. | BodyOfKnowledge (EduTypeBoKSpec) | Competency (DefCompetences strong dependency), Skill (DefSkills strong dependency), and Knowledge (DefKnowledge strong dependency) | EducationDomainQualification (many-to-many relation QualLevEduDomQual) |
| MasteryLevels | Meta-modeling EducationDomain mastery levels. | RankedStructuredConcept (MsLevelSpec) | Indicators (EduDomIndicators strong dependency) | EducationDomainQualification (many-to-many relation RelWithMasteryLevel). |
| EducationDomainQualification | Meta-modeling the qualifications specified in the EducationDomain context. | Competency (EDQCompSpec), Skill (EDQSkillSpec), and Knowledge (EDQKnowSpec) | EducationTypeAndLevelRelatedBoK (many-to-many relation QualLevEduDomQual), MasteryLevels (many-to-many relation RelWithMasteryLevel), and Indicators (many-to-many relation RelWithMasteryLevel). | |
| Indicators | Mastery-level related indicator meta-modeling. | RankedStructuredConcept (IndicatorSpec) | EducationDomainQualification (many-to-many relation RelWithMasteryLevel). | |
| Knowledge | Meta-modeling the knowledge packages related to the knowledge domain refined by the education type. | RankedStructuredConcept (KnowSpec) | ||
| Skill | Meta-modeling the skill packages related to the knowledge domain refined by the education type. | RankedStructuredConcept (SkillSpec) | ||
| Competency | Meta-modeling the competence packages related to the knowledge domain refined by the education type. | RankedStructuredConcept (CompSpec) |
Appendix B. Higher Education Meta-Concept and Meta-Model Table A2
| Meta-Concept | Role | Inherits | Configures | Relates with |
|---|---|---|---|---|
| GenericCurriculum | Meta-modeling of an education curriculum being a surrogate container of education blocks and related courses. GenericCurriculum is further specialized as AssessedConcept, enabling the assessment of a GenericCurriculum over the assessment mechanism defined by a GenericPerformer acting as the assessor. It is classified and identified by three meta-concepts: EducationDomain—differentiating the GenericCurriculum according to the education domain (GenCurrDomain strong dependency); EdicationLevels—differentiating the GenericCurriculum according to the corresponding education degree and levels (GenCurrLevels strong dependency); LanguageAlphabet—differentiating the GenericCurriculumaccording to the curriculum language and alphabet (GenCurrLangAlph strong dependency). | StructuredConcept (GenCurSpec) and AssessedConcept (GenCurAssessSpec) | CurriculumTechnology (GenCurrTech strong dependency) and GenericCurriculumBlock (InBlocks strong dependency) | EducationTypeAndLevelRelatedBoK meta-concept specifying two relations: MajorBok (the classification of the Generic curriculum by the body of knowledge subset subversion) and MinorBoKs (many-to-many relation enabling the specification of related minor body of knowledge subsets classifying BoK dependencies of a GenericCurriculum). |
| CurriculumTechnology | Meta-modeling of a GenericCurriculum-related technology. | GenericTechnologyConcept (CurrTechSpec) | ||
| GenericCourse | Meta-modeling of fine-grained meta-concepts being the individual courses in the curriculum blocks. GenericCourse is further specialized as AssessedConcept and enables the assessment of a GenericCourse over the assessment mechanism defined by a GenericPerformer acting as the assessor. It is classified and identified by two meta-concepts: EdicationLevels—differentiating the GenericCourse according to the corresponding education degree and levels (GenourseLevel strong dependency); LanguageAlphabet—differentiating the GenericCourse according to the curriculum language and alphabet (GenCourseLangAlph strong dependency). | StructuredConcept (GenCourseSpec) and AssessedConcept (GenCourseAssessSpec) | CourseTechnology (GenCourseTech strong dependency), and GenericDescription (GenCourseDescriptor strong dependency) | CourseInGenericBlock (IncludedInBlock one-to-many relation). |
| GenericDescription | Meta-modeling of course-related descriptors. GenericDescription is further specialized as GenericDocumentation and AssessedConcept (enables the assessing of a GenericDescription over the assessment mechanism defined by a GenericPerformer acting as the assessor). | GenericDocumentation (GenDescSpec) and AssessedConcept (GenDescAssessSpec) | ||
| CourseTechnology | The GenericCourse-related technology represents a subset of CurriculumTechnology. | CurriculumTechnology (CuourseTechSpec) | ||
| GenericCurriculumBlock | The GenericCurriculum contains the GenericCuriculumBlock meta-concepts representing the architecture of a GenericCurriculum. The GenericCurriculum meta-concept supports the open classification system by the ClassificationMechanism meta-concept over a BlockType weak relation. | GenericCurriculum (BlockSpec) | CourseInGenericBlock (CoursesInBlocks strong dependency) | |
| GenCurrBlockDescription | Meta-modeling of curriculum-block-related descriptors. GenCussBlockDescription is a GenericDocumentation and is further specialized as AssessedConcept and enables the assessment of a GenericCurrBlockDescription over the assessment mechanism defined by a GenericPerformer acting as the assessor. | GenericDocumentation (CurrBlockSpec) and AssessedConcept (CurrBlDescAssessSpec) | ||
| CourseInGenericBlock | Meta-modeling of the block-related courses. It is weakly related to the GenericCourse positioned at the RbrInBlock attribute of CourseInGenericBlock | BodyOfKnowledge (EduTypeBoKSpec) | Competency (DefCompetences strong dependency), Skill (DefSkills strong dependency), and Knowledge (DefKnowledge strong dependency) |
Appendix C. Higher Education Meta-Concept and Meta-Model Table A3
| Meta-Concept | Role | Inherits | Configures | Relates with |
|---|---|---|---|---|
| AccreditationAgency | Meta-modeling of the accreditation agencies on a national or international level. | GenericPerformer (AccAgSpec) | LegalDocVersions (AccredDocum strong dependency) and IssuesAccredCredentials (IssuesAccredCred strong dependency) | |
| LegalDocVersions | Meta-modeling of accreditation documentation for an AccreditationAgency meta-concept. It is classified and identified according to the EducationDomain (EduDomainDoc-) and EducationLevels meta-concepts (EduLevelDoc). | GenericDocumentation (AccrDocSpec). | HEIDocuments (SpecifiesHEIDocuments strong dependency) and StandardGroups (StandardGroups strong dependency) | IssuesAccredCredentials (many-to-many relation CredDoc) |
| IssuesAccredCredentials | Meta-modeling accreditation credential issued by the AccreditationAgency meta-concept. | GenericDocumentation (AccrCredSpec). | LegalDocVersions (many-to-many relation CredDoc). | |
| HEIDocuments | Meta-modeling necessary documentation that the accredited HEI attaches with the LegalDocVersions meta-concept. | GenericDocumentation (HEIDocSpec) | StandardGroup (many-to-many relation AttachedHEIDocuments) | |
| StandardGroup | LegalDocVersions configures an opened set of sub-documents recursively specified by the StandardGroup meta-concept. | LegalDocVersions (StGrSpec) | StandardNormative (SpecificNormatives strong dependency), StandardizedResources (StandardizedResources strong dependency), and AttachmentVersion (SpecifiesAttachments strong dependency) | HEIDocuments (many-to-many relation AttachedHEIDocuments) |
| StandardNormative | StandardGroup configures an opened set of normative specified and meta-modeled by the StandardNormative meta-concept. | StructuredConcept (NormTySpec) and RankedConcept (StNormRankedSpec) | StandardizedResources (many-to-many relation ResourceNormatives) | |
| StandardizedResources | StandardGroup configures an opened set of standard resources specified and meta-modeled by theStandardizedResources meta-concept. | GenericResource (StResGenResSpec). | StandardizedResources (many-to-many relation ResourceNormatives) | |
| AttachmentVersion | StandardGroup configures an opened set of attachments to the specified structured documentation. | GenericDocumentation (AttachmentSpec). | AttachmentTable (many-to-many relation AttachedTables) and AttachmentGraph (many-to-many relation AttachedGraphs) | |
| AtachmentTable | This specialization of a StructuredConcept enables the specification and meta-modeling of attachments represented in a tabular form. | StructuredConcept (AttTableSpec). | Cell (TableCells strong dependency) | |
| Cell | This specialization of a StructuredConcept enables the specification and meta-modeling of a table cell. | StructuredConcept (CellSpec) | ||
| AttachmentGraph | This specialization of a StructuredConcept enables the specification and meta-modeling of attachments represented in a graphical form (image, diagram). | StructuredConcept (AttachGraphSpec) | AttachmentVersion (many-to-many relationAttachedGraphs) |
Appendix D. Higher Education Meta-Concept and Meta-Model Table A4
| Meta-Concept | Role | Inherits | Configures | Relates with |
|---|---|---|---|---|
| State | State meta-concept is a GenericPerformer supporting the specification and meta-modeling of state-related geopolitical aspects building the external context of higher education institutions. | GenericPerformer (StateGenPerfSpec) | Region (multiple MultyStateRegionalization and StateInternalRegion single), Agglomeration (multiple StateAgglom), and ReligionsAndBelieves (multiple ReligAndBelContext) | |
| Region | Region meta-concept is a GenericPerformer supporting the specification and meta-modeling of region-related geopolitical aspects building the external context of higher education institutions. Regions may belong to a single state (StateInternalRegions) or cluster the regions from different states (MultyStateRegionalization). | GenericPerformer (RegionGenPerfSpec) | State (multiple MultyStateRegionalization), Agglomeration (multiple RegionalAgglomeration), and ReligionsAndBelieves (multiple TopoReligBel) | |
| Agglomeration | Agglomeration meta-concept is a GenericPerformer supporting the specification and meta-modeling of populated-place-related geopolitical aspects building the external context of higher education institutions. | GenericPerformer (AgglomerationGenPerfSpec) | State (multiple StateAgglom), Region (multiple RegionalAgglomeration), and ReligionsAndBelieves (multiple ReligionAgglom) | |
| GeoPoliticalContext | It concatenates all geopolitical dimensions of the higher education context. | State (StateSpec), Region (RegSpec), and Agglomeration (AggloSpec) |
Appendix E. Higher Education Meta-Concept and Meta-Model Table A5
| Meta-Concept | Role | Inherits | Configures | Related with |
|---|---|---|---|---|
| ContactConcept | The ContactConcept meta-concept is a StructuredConcept supporting the specification and meta-modeling of the generic contacts for a specialized meta-concept. | StructuredConcept (ScContactSpec) | LocationDependent (LocationDependent strong dependency) and LocationIndependent (LocationIndependent strong dependency) | |
| LocationIndependent | The LocationIndependent meta-concept is a ContactConcept supporting the specification and meta-modeling of location-independent generic contact. | ContactConcept (LocIndSpec) | ||
| LocationDependent | The LocationDependent meta-concept is a ContactConcept specialization supporting the specification and meta-modeling of location-dependent generic contact. The Agglomeration meta-concept classifies it over mandatory weak relation PopulatedPlace. | ContactConcept (LocDepSpec) |
Appendix F. Higher Education Meta-Concept and Meta-Model Table A6
| Meta-Concept | Role | Inherits | Configures | Relates with |
|---|---|---|---|---|
| LegalSubject | LegalSubjectmeta-concept is a GenericPerformersupporting the specification and meta-modeling of an organizational system legally registered in an arbitrary state (RegisteredLegalSubjects strong dependency). | GenericPerformer (LegalSubjectSpec) | JobsConfiguration (ProfessionlPositions strong dependency) and LegalSubjectContact (ContactData strong dependency) | SocioEconomyContext (many-to-many relation participants) |
| NationalQualificationFramework | NationalQualificationFramework meta-concept is a GenericDocumentation supporting the specification meta-modeling of the national qualification framework, specified in an arbitrary state (NatQualification strong dependency). | GenericDocumentation (NatQualSpec) | ||
| JobsConfiguration | JobsConfiguration is a NationalQualificationFramework enabling the specification and meta-modeling of the legal subject’s professional job positions. The professional job positions represent a subset of the national qualification framework defined in the state where a legal subject is registered. | NationalQualificationFramework (LSJobSpec) | ||
| LegalSubjectContact | LegalSubjectContact is a ContactMetaData enabling the specification and meta-modeling of the Legal Subject’s official contacts. | ContactMetaData (LsContSpec) | ||
| SocioEconomyContext | The SocioEconomyContext meta-concept is a GenericPerformer configured by the GeoPoliticalContext (SocioEconomyConfig strong dependency) meta-concept. | GenericPerformer (GPESSpec) | LegalSubject (many-to-many relation participants) |
Appendix G. Higher Education Meta-Concept and Meta-Model Table A7
| Meta-Concept | Role | Inherits | Configures | Relates with |
|---|---|---|---|---|
| CulturalContext | The CulturalContext is a GenericPerformer meta-concept enabling the specification and meta-modeling of cultural norms, values, and tradition influencers affecting the overall education external context, defined for the combination of the SocioEconomyContext (SocEcoCult strong dependency) and GeoPoliticalContext (GeoPolCult strong dependency). | GenericPerformer (CulturalSpec) | EducationCulturalContext (CultContVersions strong dependency) and CulturalNormsValuesAndTraditions (CulturalContext strong dependency) | |
| ReligionsAndBelieves | ReligionsAndBelieves meta-concept is a StructuredConcept enabling the specification and meta-modeling of the religion-and-believe-related influencers forming the GenericPerformer’s religious context. | StructuralConcept (ReligBelSpec) | GenericPerformer (many-to-many relation ReligonsRelated) specifies the religious context of an GenericPerformer | |
| CulturalNormsValuesAndTraditions | The CulturalNormsValuesAndTraditions is a StructuredConcept enabling the specification and meta-modeling of cultural dimensions, including norms, values, and traditions that impact the cultural context. | StructuredConcept (CultContSpec) | EducationCulturalContext (many-to-many relation CrossAffects) | |
| EducationCulturalContext | The EducationCulturalContext is a ExternalCulturalContextMeta-modeling of the external education cultural context determined by the external cultural context. | ExternalCulturalContext (EduCultSpec) | CulturalNormsValuesAndTraditions (many-to-many relation CrossAffects) |
Appendix H. Higher Education Meta-Concept and Meta-Model Table A8
| Meta-Concept | Role | Inherits | Configures | Related with |
|---|---|---|---|---|
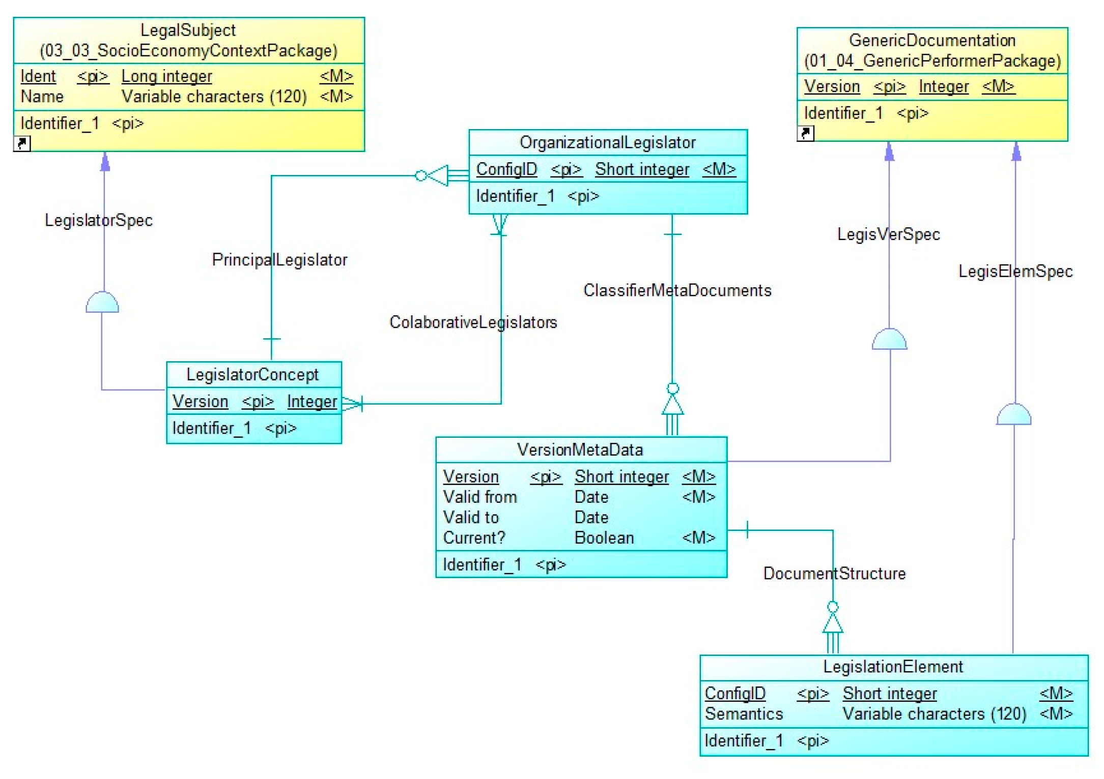
| LegislatorConcept | The LegislatorConcept meta-concept is a LegalSubject enabling the specification and meta-modeling of the registered legal subject influencing the legislation context. | LegalSubje (LegislatoSpec) | OrganizationalLegislator (PrincipalLegislator strong dependency) | OrganizationalLegislator (many-to-many relation enabling the specification of the multiple CollaborativeLegislators). |
| OrganizationalLegislator | The OrganizationalLegislator meta-concept enables the specification and meta-modeling of the context incubating the legislation documents. | VersionMetaData (ClassifierMetaDocuments strong dependency) | LegislatorConcept (many-to-many relation enabling the specification of the multiple CollaborativeLegislators) | |
| VersionMetaData | The VersionMetaData meta-concept is a GenericDocumentation enabling the specification and meta-modeling of the versioning mechanism of the associated legislation documents. | GenericDocumentation (LegisVerSpec) | LegislationeElement (DocumentStructure strong dependency) | |
| LegislationElement | The LegislationElement meta-concept is a GenericDocumentation enabling the specification and meta-modeling of the legislation documents (Laws, directives). | GenericDocumentation (LegisElemSpec) |
References
- Wikipedia, The Free Encyclopedia. Sociotechnical Systems. Available online: https://en.wikipedia.org/wiki/Sociotechnical_system (accessed on 25 April 2025).
- Abbas, R.; Michael, K. Socio-Technical Theory: A Review. In TheoryHub Book; Papagiannidis, S., Ed.; TheoryHub: Newcastle upon Tyne, UK, 2023; ISBN 9781739604400. Available online: https://open.ncl.ac.uk/ (accessed on 30 April 2025).
- Pasmore, W.; Winby, S.; Mohrman, S.A.; Vanasse, R. Reflections: Sociotechnical Systems Design and Organization Change. J. Change Manag. 2018, 19, 67–85. [Google Scholar] [CrossRef]
- Thomas, A. Digitally transforming the organization through knowledge management: A socio-technical system (STS) perspective. Eur. J. Innov. Manag. 2024, 27, 437–460. [Google Scholar] [CrossRef]
- Interaction Design Foundation—IxDF. What are Complex Socio-Technical Systems? Interaction Design Foundation IxDF. Available online: https://www.interaction-design.org/literature/topics/complex-socio-technical-systems?srsltid=AfmBOorP3FagJiE01MSIQ7Bh-_q5d-NRZWr1OVvPCRS0H3N_jkfxKP84 (accessed on 25 April 2025).
- Jonathan Hugh, K.; Jakob, E.; Katharina, S.; Sven, W. Dimensions of systems and transformations: A scoping method for transitions case studies. In Working Paper Sustainability and Innovation; No. S01/2025; Fraunhofer-Institut für System- und Innovationsforschung ISI: Karlsruhe, Germany, 2025. [Google Scholar] [CrossRef]
- Gregoriades, A.; Sutcliffe, A. Using Task Support Requirements during Socio-Technical Systems Design. Systems 2024, 12, 348. [Google Scholar] [CrossRef]
- Trstenjak, M.; Benešova, A.; Opetuk, T.; Cajner, H. Human Factors and Ergonomics in Industry 5.0—A Systematic Literature Review. Appl. Sci. 2025, 15, 2123. [Google Scholar] [CrossRef]
- Smaldino, P.E.; Russell, A.; Zefferman, M.R.; Donath, J.; Foster, J.G.; Guilbeault, D.; Hilbert, M.; Hobson, E.A.; Lerman, K.; Miton, H.; et al. Information architectures: A framework for understanding socio-technical systems. NPJ Complex. 2025, 2, 13. [Google Scholar] [CrossRef]
- Zhu, Q.; Başar, T. Revisiting Game-Theoretic Control in Socio-Technical Networks: Emerging Design Frameworks and Contemporary Applications. IEEE Control Syst. Lett. 2025, 9, 74–89. [Google Scholar] [CrossRef]
- Bemthuis, R.H.; Lazarova-Molnar, S. Towards integrating process mining with agent-based modeling and simulation: State of the art and outlook. Expert Syst. Appl. 2025, 281, 127571. [Google Scholar] [CrossRef]
- Watson, S. Observing the Environment of Technology. Syst. Res. Behav. Sci. 2025, 42, 423–433. [Google Scholar] [CrossRef]
- Schröder, C. Transpoiesis: The art of doing organization without becoming one. Front. Educ. 2025, 10, 1473763. [Google Scholar] [CrossRef]
- Falegnami, A.; Tomassi, A.; Corbelli, G.; Romano, E. Managing. Complexity in Socio-Technical Systems by Mimicking Emergent Simplicities in Nature: A Brief Communication. Biomimetics 2024, 9, 322. [Google Scholar] [CrossRef]
- Wurm, B.; Becker, M.; Pentland, B.T.; Lyytinen, K.; Weber, B.; Grisold, T.; Mendling, J.; Kremser, W. Digital Twins of Organizations: A Socio-Technical View on Challenges and Opportunities for Future Research. Commun. Assoc. Inf. Syst. 2023, 52, 552–565. [Google Scholar] [CrossRef]
- Lyytinen, K.; Weber, B.; Becker, M.C.; Pentland, B.T. Digital twins of organization: Implications for organization design. J. Organ. Des. 2024, 13, 77–93. [Google Scholar] [CrossRef]
- Wagg, D.J.; Burr, C.; Shepherd, J.; Xuereb Conti, Z.; Enzer, M.; Niederer, S. The philosophical foundations of digital twinning. Data-Centric Eng. 2025, 6, e12. [Google Scholar] [CrossRef]
- Michael, J.; Cleophas, L.; Zschaler, S.; Clark, T.; Combemale, B.; Godfrey, T.; Khelladi, D.E.; Kulkarni, V.; Lehner, D.; Rumpe, B.; et al. Model-Driven Engineering for Digital Twins: Opportunities and Challenges. Syst. Eng. 2025. [Google Scholar] [CrossRef]
- Pessoa, M.V.P.; Pires, L.F.; Moreira, J.L.R.; Wu, C. Model-Based Digital Threads for Socio-Technical Systems. In Machine Learning for Smart Environments/Cities; Marques, G., González-Briones, A., Molina López, J.M., Eds.; Intelligent Systems Reference Library; Springer: Cham, Switzerland, 2022; Volume 121. [Google Scholar] [CrossRef]
- Forth, P.; Reichert, T.; de Laubier, R.; Chakraborty, S. Flipping the Odds of Digital Transformation Success. BCG. 2020. Available online: https://www.bcg.com/publications/2020/increasing-odds-of-success-in-digital-transformation (accessed on 6 November 2024).
- Perisic, A.; Perisic, B. Towards a Digital Transformation Hyper-Framework: The Essential Design Principles and Components of the Initial Prototype. Appl. Sci. 2025, 15, 611. [Google Scholar] [CrossRef]
- Perišić, A.; Perišić, B. The Foundation for Open Component Analysis: A System of Systems Hyper Framework Model. In Advances in Principal Component Analysis; IntechOpen: London, UK, 2022. [Google Scholar] [CrossRef]
- Perišić, A.; Perišić, I.; Perišić, B. Simulation-Based Engineering of Heterogeneous Collaborative Systems—A Novel Conceptual Framework. Sustainability 2023, 15, 8804. [Google Scholar] [CrossRef]
- Kumbure, M.M.; Tarkiainen, A.; Stoklasa, J.; Luukka, P.; Jantunen, A. Causal maps in the analysis and unsupervised assessment of the development of expert knowledge: Quantification of the learning effects for knowledge management purposes. Expert Syst. Appl. 2024, 236, 121232. [Google Scholar] [CrossRef]
- Bonetti, F.; Bucchiarone, A.; Michael, J.; Cicchetti, A.; Marconi, A.; Rumpe, B. Digital Twins of Socio-Technical Ecosystems to Drive Societal Change. In Proceedings of the ACM/IEEE 27th International Conference on Model Driven Engineering Languages and Systems (MODELS Companion ‘24), Linz, Austria, 22–27 September 2024; ACM: New York, NY, USA, 2024. 12p. [Google Scholar] [CrossRef]
- OMG Standards Development Organization, Meta Object Facility. Available online: https://www.omg.org/spec/MOF (accessed on 23 November 2024).
- Guo, Y.; Li, Y.; Zhao, J.; Zhao, H.; Guo, J. A Unified SoS and System Architecture Modeling Approach Based on Language Transformation and Extension Mechanisms. In Journal of Physics: Conference Series; IOP Publishing: Bristol, UK, 2024; Volume 2755, p. 012007. [Google Scholar] [CrossRef]
- Abdelkrim, B.; Kamel, A.M. Towards a transformation approach from Secure UML to Alloy. Stud. Eng. Exact Sci. 2024, 5, e9675. [Google Scholar]
- Marchezan, L.; Homolka, M.; Blokhin, A.; Assunção, W.K.G.; Herac, E.; Egyed, A. A Tool for Collaborative Consistency Checking During Modeling. In Proceedings of the ACM/IEEE 27th International Conference on Model Driven Engineering Languages and Systems (MODELS Companion ‘24), Linz, Austria, 22–27 September 2024; Association for Computing Machinery: New York, NY, USA, 2024; pp. 655–659. [Google Scholar] [CrossRef]
- Salehi, V.; Veitch, B.; Smith, D. Modeling complex socio-technical systems using the FRAM: A literature review. Hum. Factors Ergon. Manuf. Serv. Ind. 2020, 31, 118–142. [Google Scholar] [CrossRef]
- Richardson, L.S.; Fidock, J.; Gunawan, I. Systematic Literature Review of Levels of Automation (Autonomy) Taxonomy: Critiques and Recommendations. Int. J. Hum.–Comput. Interact. 2025, 1–20. [Google Scholar] [CrossRef]
- Xu, G.; Zheng, Z.; Zhang, J.; Sun, T.; Liu, G. Does Digitalization Benefit Employees? A Systematic Meta-Analysis of the Digital Technology–Employee Nexus in the Workplace. Systems 2025, 13, 409. [Google Scholar] [CrossRef]
- Muhabbat, H.; Mukhiddin, K.; Jalil, H.; Dustnazar, K.; Farxod, T.; Shavkat, M.; Khulkar, K.; Jakhongir, S. The Digital Frontier: AI-Enabled Transformations in Higher Education Management. Indones. J. Educ. Res. Technol. 2024, 4, 71–88. Available online: https://ejournal.upi.edu/index.php/IJERT/article/view/60367/23424 (accessed on 30 November 2024).
- Perisic, A.; Perisic, I.; Lazic, M.; Perisic, B. The foundation for future education, teaching, training, learning, and performing infrastructure-the open interoperability conceptual framework approach. Heliyon 2023, 9, e16836. [Google Scholar] [CrossRef]
- Wang, Y. Research on the design and application of intelligent teaching management system of intelligent training room in the background of internet, Applied Mathematics and Nonlinear Sciences. Sciendo 2024, 9. [Google Scholar] [CrossRef]
- Yang, Y. Design and Implementation of Saas Online Education Management System for Expanding Lms System. Scalable Comput. Pract. Exp. 2024, 25, 3048–3061. [Google Scholar] [CrossRef]
- Mulaydinov, F.M. Integrated Information Systems in Industrial Enterprises snd Business Activities. Kokand Univ. Res. Base 2023, 13, 33–44. Available online: https://scholar.kokanduni.uz/index.php/rb/article/view/5 (accessed on 30 November 2024).
- Perisic, A.; Perisic, B. Digital Twins Verification and Validation Approach through the Quintuple Helix Conceptual Framework. Electronics 2024, 13, 3303. [Google Scholar] [CrossRef]
- The Impact of Cultural Heritage on Education Practice. Understanding Education. November 2023. Available online: https://teachers.institute/understanding-education/impact-cultural-heritage-educational-practices/ (accessed on 14 January 2025).
- Li, F.; Han, S.; Lee, C.H.; Feng, S.; Jiang, Z.; Sun, Z. A New Era in Human Factors Engineering: A Survey of the Applications and Prospects of Large Multimodal Models. Int. J. Hum.–Comput. Interact. 2025, 41, 1–14. [Google Scholar] [CrossRef]
- Liang, X.; Wang, Z.; Li, M.; Yan, Z. A survey of LLM-augmented knowledge graph construction and application in complex product design. Procedia CIRP 2024, 128, 870–875. [Google Scholar] [CrossRef]
- Goran, S.; Milan, S.; Milan, Č.; Ivan, L. A Meta-model for Key Performance Indicators in Higher Education. IPSI Trans. Internet Res. 2023, 19, 76–91. [Google Scholar] [CrossRef]
- Cravero, A.; Alvarez, D.; Sepulveda, S.; Valdivieso, M.-I.; Munoz, L. Meta4CBC: Metamodel for Competency-Based Curriculum Design in Higher Education. Appl. Sci. 2024, 14, 10110. [Google Scholar] [CrossRef]
- Alhaj, M.; Sharah, A. A Meta-Model for Strategic Educational Goals. Int. J. Adv. Comput. Sci. Appl. (IJACSA) 2020, 11, 440–447. [Google Scholar] [CrossRef]
- Gallon, L.; Salameh, K.; Chbeir, R.; Bachir, S.; Aniorté, P. Educational Cyber–Physical Systems (ECPSs) for University 4.0. Information 2024, 15, 790. [Google Scholar] [CrossRef]
- Hugo, J.; Callaghan, R.; Cronje, J. A Strategy Development Framework for Educational Technology: An integrated Design Science Research and Modified Delphi Approach. Electron. J. e-Learn. 2024, 22, 60–75. [Google Scholar] [CrossRef]
- Canellas, C.; Bouchet, F.; Arribe, T.; Luengo, V. Towards Learning Analytics Metamodels in a Context of Publishing. In Proceedings of the 13th International Conference on Computer Supported Education, CSEDU, Prague, Czech Republic, 23–25 April 2021; pp. 45–54. [Google Scholar]
- Eriksson, O.; Johannesson, P.; Bergholtz, M.; Ågerfalk, P. Turning Conceptual Modeling Institutional—The prescriptive role of conceptual models in transforming institutional reality. Data Knowl. Eng. 2025, 156, 102404. [Google Scholar] [CrossRef]
- Campos, L.C.J.; Dias, A.C.; da Silva, W.; Dutra, J.C. Exploring Digital Twins of Nonlinear Systems Through Meta-Modeling with Echo State Networks. Lat.-Am. J. Comput. 2024, 11, 13–22. Available online: https://lajc.epn.edu.ec/index.php/LAJC/article/view/401 (accessed on 24 January 2025).
- Lopes, J.F.; Barbon Junior, S.; De Melo, L.F. Online Meta-Recommendation of CUSUM Hyperparameters for Enhanced Drift Detection. Sensor 2025, 25, 2787. [Google Scholar] [CrossRef] [PubMed]
- Homolka, M.; Marchezan, L.; Assunção, W.K.G.; Egyed, A. Don’t Touch my Model! Towards Managing Model History and Versions during Metamodel Evolution. In Proceedings of the 2024 ACM/IEEE 44th International Conference on Software Engineering: New Ideas and Emerging Results (ICSE-NIER’24), Lisbon, Portugal, 14–20 April 2024; pp. 77–81. [Google Scholar] [CrossRef]
- Reinhartz-Berger, I.; Solomon, A.; Zdravkovic, J.; Krogstie, J.; Proper, H.A. Exploring modeling methods for information systems analysis and design: A data-driven retrospective. Softw Syst. Model. 2025. [Google Scholar] [CrossRef]
- Zafar, A.; Latif, A.; Anwar, M.W.; Azam, F.; Safdar, A. Exploring the Effectiveness and Trends of Domain-Specific Model Driven Engineering: A Systematic Literature Review (SLR). IEEE Access 2024, 12, 86809–86830. [Google Scholar] [CrossRef]

















| Meta-Concept | Role | Inherits | Configures | Related with |
|---|---|---|---|---|
| Contains the name of the specified meta-concept. | Describes the generic role of the specified meta-concept in the meta-model. | Lists all of the meta-concepts inherited by the specified meta-concept. If multiple inheritance is specified, the resulting structure and behavior represent the union of the inherited concepts. | This column specifies all strongly related meta-concepts with the proliferated meta-concept’s ID down the tree hierarchy. | This column specifies all weakly related meta-concepts forming the referential proliferation of the specified meta-concept’s ID as a non-mandatory or mandatory foreign key. |
| Comparison over Features | Assessed Research Articles (Figure 17) | |||||||||
|---|---|---|---|---|---|---|---|---|---|---|
| Ranked from 0 (Does Not Cover) to 5 (Exactly Covers) in | R1 | R2 | R3 | R4 | R5 | R6 | R7 | R8 | This Research | |
| References | ||||||||||
| Feature No. (Figure 17) | Feature | [41] | [42] | [43] | [44] | [45] | [46] | [47] | [48] | - |
| 1 | Teaching-oriented | 0 | 0 | 0 | 0 | 5 | 0 | 3 | 0 | 0 |
| 2 | Learning-oriented | 0 | 0 | 0 | 5 | 5 | 5 | 5 | 0 | 0 |
| 3 | StructuringConcept | 0 | 0 | 0 | 0 | 0 | 0 | 0 | 1 | 5 |
| 4 | GenericTechnologyConcept | 0 | 0 | 0 | 0 | 0 | 5 | 0 | 1 | 5 |
| 5 | GenericPerformer | 0 | 0 | 0 | 0 | 0 | 0 | 0 | 3 | 5 |
| 6 | Assessment | 5 | 0 | 5 | 0 | 5 | 0 | 3 | 1 | 5 |
| 7 | Ranking | 5 | 0 | 0 | 0 | 0 | 0 | 3 | 0 | 5 |
| 8 | EducationDomain | 2 | 5 | 3 | 0 | 2 | 2 | 0 | 0 | 5 |
| 9 | Curriculum | 1 | 5 | 5 | 0 | 5 | 0 | 0 | 0 | 5 |
| 10 | Course | 1 | 5 | 5 | 0 | 5 | 0 | 3 | 0 | 5 |
| 11 | Accreditation | 0 | 0 | 0 | 0 | 0 | 0 | 0 | 0 | 5 |
| 12 | Geo-political and economy | 0 | 3 | 0 | 0 | 0 | 3 | 0 | 0 | 5 |
| 13 | CulturalContext | 0 | 0 | 0 | 0 | 0 | 2 | 0 | 0 | 5 |
| 14 | LegalSubject | 0 | 0 | 0 | 0 | 0 | 0 | 0 | 5 | 5 |
| 15 | Legislation | 0 | 3 | 0 | 0 | 0 | 0 | 0 | 2 | 5 |
| 16 | Contact | 0 | 0 | 0 | 0 | 0 | 0 | 0 | 0 | 5 |
| 17 | Internal HEI | 4 | 3 | 3 | 0 | 2 | 2 | 2 | 0 | 1 |
Disclaimer/Publisher’s Note: The statements, opinions and data contained in all publications are solely those of the individual author(s) and contributor(s) and not of MDPI and/or the editor(s). MDPI and/or the editor(s) disclaim responsibility for any injury to people or property resulting from any ideas, methods, instructions or products referred to in the content. |
© 2025 by the authors. Licensee MDPI, Basel, Switzerland. This article is an open access article distributed under the terms and conditions of the Creative Commons Attribution (CC BY) license (https://creativecommons.org/licenses/by/4.0/).
Share and Cite
Perisic, A.; Perisic, I.; Lazic, M.; Perisic, B. Metamodeling Approach to Sociotechnical Systems’ External Context Digital Twins Building: A Higher Education Case Study. Appl. Sci. 2025, 15, 8708. https://doi.org/10.3390/app15158708
Perisic A, Perisic I, Lazic M, Perisic B. Metamodeling Approach to Sociotechnical Systems’ External Context Digital Twins Building: A Higher Education Case Study. Applied Sciences. 2025; 15(15):8708. https://doi.org/10.3390/app15158708
Chicago/Turabian StylePerisic, Ana, Ines Perisic, Marko Lazic, and Branko Perisic. 2025. "Metamodeling Approach to Sociotechnical Systems’ External Context Digital Twins Building: A Higher Education Case Study" Applied Sciences 15, no. 15: 8708. https://doi.org/10.3390/app15158708
APA StylePerisic, A., Perisic, I., Lazic, M., & Perisic, B. (2025). Metamodeling Approach to Sociotechnical Systems’ External Context Digital Twins Building: A Higher Education Case Study. Applied Sciences, 15(15), 8708. https://doi.org/10.3390/app15158708

