Next Article in Journal
Ultrasonic Molding of Poly(3-hydroxybutyrate) and Its Clay Nanocomposites: Efficient Microspecimens Production with Minimal Material Loss and Degradation
Previous Article in Journal
Selected Aspects of Testing the Strength of Movable Joints of a Prototype Intermodal Platform-Regulations and Practice
 
 
Font Type:
Arial Georgia Verdana
Font Size:
Aa Aa Aa
Line Spacing:
Column Width:
Background:
Article

A Branch-and-Price-and-Cut Algorithm for the Inland Container Transportation Problem with Limited Depot Capacity

1
School of Business Administration, Shanghai Lixin University of Accounting and Finance, Shanghai 201620, China
2
School of Economic and Management, Tongji University, Shanghai 200092, China
*
Author to whom correspondence should be addressed.
Appl. Sci. 2024, 14(24), 11958; https://doi.org/10.3390/app142411958
Submission received: 21 November 2024 / Revised: 16 December 2024 / Accepted: 19 December 2024 / Published: 20 December 2024
(This article belongs to the Section Transportation and Future Mobility)

Abstract

As an effective solution to the first- and last-mile logistics of door-to-door intermodal container transportation, inland container transportation involves transporting containers by truck between terminals, depots, and customers within a local area. This paper is the first to focus specifically on the inland container transportation problem with limited depot capacity, where the storage of empty containers is constrained by physical space limitations. To reflect a more realistic scenario, we also consider the initial stock levels of empty containers at the depot. The objective of this problem is to schedule trucks to fulfill inland container transportation orders such that the overall cost is minimum and the depot is neither out of stock or over stocked at any time. A novel graphical representation is introduced to model the constraints of empty containers and depot capacity in a linear form. This problem is then mathematically modeled as a mixed-integer linear programming formulation. To avoid discretizing the time horizon and effectively achieve the optimal solution, we design a tailored branch-and-price-and-cut algorithm where violated empty container constraints for critical times are dynamically integrated into the restricted master problem. The efficiency of the proposed algorithm is enhanced through the implementation of several techniques, such as a heuristic label-setting method, decremental state-space relaxation, and the utilization of high-quality upper bounds. Extensive computational studies are performed to assess the performance of the proposed algorithm and justify the introduction of enhancement strategies. Sensitivity analysis is additionally conducted to investigate the implications of significant influential factors, offering meaningful managerial guidance for decision-makers.

1. Introduction

The increasing regionalization of production and the advancement of economic globalization in recent decades have resulted in a flourishing of international trade. Container transportation has been an indispensable cornerstone in international trade since the utilization of standardized containers has greatly facilitated the transportation of goods and materials across vast distances, connecting businesses and consumers worldwide. In a typical container transportation chain, rail and maritime transport predominantly handle long-distance transportation between terminals, while trucks are typically in charge of short-distance transportation from terminals to customers. The short-distance transportation by truck is also known as inland container transportation. Despite accounting for only 5∼10% of the total transportation distance, inland container transportation can incur disproportionately high costs, sometimes reaching up to 30 percent of the overall costs. Inland container transportation also has substantial environmental and logistical impacts, such as air contamination, greenhouse gas emissions, and road congestion. This necessitates the proper planning of truck routes for inland container transport.
The inland container transportation problem involves the efficient collection and timely delivery of empty and fully laden containers between terminals, depots, and clients. Depots and containers are critical resources in the container transport system and play an extremely important role in the smooth transport of goods. The existing literature on inland container transportation often assumes that depots possess sufficient capacity to store empty containers and that there is an abundant supply of empty containers. However, this assumption does not always align with the real-life situation. In reality, depots are physical facilities. Factors such as land availability, infrastructure limitations, budget constraints, and zoning regulations often impose restrictions on the expansion of depot capacities. Consequently, these limitations inherently restrict the container storage capacity of a designated depot. Besides, the inventory of available empty containers within depots is also constrained in quantity. Admittedly, purchasing and holding containers will incur a significant financial burden. Containers require storage space, and maintenance to ensure they remain in good condition. If the trucking firm does not have a constant need for containers, it might not be cost-effective to keep an extensive stock of empty ones. Overlooking these restrictions when optimizing truck routes might result in sub-optimal and even infeasible routing plans. Therefore, it is crucial to relax these assumptions for better alignment with real-life applications.
In the literature, three representative studies, including Zhang et al. [1], Zhang et al. [2], and Fazi et al. [3], rigorously investigate the depot’s limited initial inventory of empty containers. However, the representation of empty container inventory, proposed by Zhang et al. [1] and Zhang et al. [2], is characterized by non-linear constraints. Consequently, the methodology adopted for solving the problem is restricted to heuristic algorithms. The limited depot capacity is neglected by Fazi et al. [3]. To our knowledge, we are pioneering in addressing the constraint of limited depot capacity. In view of this, this paper aims to investigate the inland container transportation problem with simultaneous consideration of the depot capacity and limited empty containers, and particularly emphasizes the constraint imposed by depot capacity. The main contributions of our work can be listed as follows:
(1)
A graphical model is proposed for the problem, which allows for the constraints related to empty containers and depot capacity to be represented linearly.
(2)
A customized branch-and-price-and-cut algorithm improved by multiple strategies is suggested for achieving optimal solutions to the problem without requiring the time horizon to be discretized.
(3)
Numerical studies are performed to assess the effectiveness of the proposed algorithm and its enhancement strategies. Additionally, a sensitivity analysis is conducted to explore the influence of various factors, with the goal of offering useful insights for decision making.
The remaining sections of this paper are organized as follows. A concise overview of the literature is given in Section 2. Section 3 formally describes the problem and details its graphical representation and mathematical model. Section 4 provides a comprehensive explanation of the proposed branch-and-price-and-cut algorithm, followed by numerical studies and sensitivity analysis in Section 5. Finally, concluding remarks and prospects for future research are discussed in Section 6.

2. Literature Review

The inland container transportation problem has attracted substantial attention in the past few years, prompting a surge in research efforts focused on effectively scheduling container trucks with diverse practical features. For a comprehensive review of related research in this field, readers can refer to Chen et al. [4]. In this section, we begin by presenting a brief survey of the literature concerning the inventory routing problem, followed by works on inland container transportation. We then shift our focus to studies that specifically address constraints related to empty containers.

2.1. Inventory Routing Problem

The inland container transportation problem shares similarities with the inventory routing problem (IRP) since both problems involve coordinating transportation planning with inventory management to optimize overall performance. An exploration into the advancements in the field of IRP holds significant implications for the studied problem in terms of mathematical modeling and algorithm design. In recent decades, significant research has been dedicated to proposing exact approaches and heuristics for various IRP variants. The predominant methodology within exact algorithms is the use of the formulation-based branch-and-cut algorithm. Archetti et al. [5] propose a branch-and-cut algorithm that is built upon a three-index formulation for the IRP with pickups and deliveries. In comparison, Avella et al. [6], Manousakis et al. [7], and Sklnes et al. [8] address the IRP using branch-and-cut algorithms, each relying on two-index formulations that are based on vehicle flows. Archetti and Ljubić [9] conduct a comparison between the two-index and three-index formulations, and provide valuable insights into their respective strengths and limitations. Simultaneously, many attempts have been made to develop heuristics for solving large-scale problems. Local search algorithms [10], genetic algorithms [11], tabu search algorithms [12], and multi-phase matheuristics [13] have been adopted to address different variants of the IRP.
However, the differences between the considered problem and IRP complicate the direct application of existing IRP models and algorithms to address the studied problem. In the IRP, the inventory of products changes at the customer locations as goods are delivered to customers, with the quantity determined by the truck company, while in the inland container transportation problem, importers and exporters initiate product transport requests to the truck company with predefined origins and destinations. The quantities of the products are fixed and determined by importers and exporters, rather than the truck company. Containers serve as bins for products, and the dynamic changes in container inventory at the depot arise as exporters require empty containers for packing goods and importers release empty containers after unpacking cargoes. Consequently, development of a tailored branch-and-price-and-cut algorithm for the studied problem forms an important goal and contribution of our work.

2.2. The Inland Container Transportation Problem

One of the foundational works in the field of inland container transportation is contributed by Jula et al. [14]. Their study centers on transporting a defined set of containers between specified pickup and delivery locations (customers). To resolve this issue, Jula et al. [14] merge the node pairs denoting collection and delivery of a specific request into a unified node. This reformulation transforms the problem into an equivalent asymmetric multiple traveling salesman problem. This work is subseqently extended by Imai et al. [15], which additionally considers the provision/reposition of empty containers for pickup/delivery customers. A subgradient heuristic approach is recommended to identify satisfactory solutions to this problem. Braekers et al. [16] concentrate on proposing two distinct methodologies for addressing the inland container transportation problem: a sequential approach and an integrated one. Their findings demonstrate that the integrated approach delivers better results than the sequential one. Furthermore, advancements in inland container transportation studies have been continuously broadened through works that consider a variety of practical constraints. For example, Zhang et al. [17] conduct an investigation into the multi-depot inland container transportation problem and put forth a reactive tabu search algorithm as the solution methodology. Shiri and Huynh [18] and Torkjazi et al. [19] conduct research on a specialized variant of the inland container transportation problem, which involves an appointment-driven entry management system. This system restricts the number of trucks permitted to enter the terminal at each designated time slot. The study conducted by Escudero-Santana et al. [20] focuses on a scenario with soft time windows, where violations are permitted but incur penalty costs. Benantar et al. [21] refine the problem to cover a more realistic situation by introducing container availability constraints into daily container transportation. For the resolution of this variant, an initial solution is generated through the implementation of pairing and insertion heuristics. Subsequently, it is enhanced through the combined utilization of variable neighborhood descent and tabu search algorithms. Bruglieri et al. [22] exclusively focus on the multi-period multi-trip inland container transportation problem, which extends the scheduling horizon to multiple periods and permits a single truck to undertake numerous trips within each period. A few studies also consider multi-size containers and heterogeneous trucks with multiple loads in inland container transportation problems. For example, the work undertaken by Vidović et al. [23] is specifically dedicated to addressing the problem of truck routing in inland container transportation, where a fleet of heterogeneous trucks have the capability to transport containers of different sizes. Similar research has also been undertaken by Funke and Kopfer [24], Bjelić et al. [25], and Bustos-Coral and Costa [26].
In recent years, researchers have made massive efforts to develop effective operational modes aimed at reducing operational costs. These modes include strategies like empty container sharing, truck-container separation, and truck platooning. Specifically, Sterzik et al. [27] conducts a comparison between two situations: one with empty container sharing and the other without empty container sharing, in an effort to explore the implications of sharing empty containers among different trucking companies. A tabu search algorithm is designed and subjected to thorough experimentation with the conclusion that sharing empty containers helps in reducing operational costs. Afterwards, to further improve the transportation efficiency, a new separation mode is introduced, which allows the container to be detached from its companion truck during packing/unpacking. Xue et al. [28] formulate this variant as a vehicle routing problem with temporal constraints, and they develop a tabu search algorithm for its resolution. Moghaddam et al. [29] introduce a generalized model for inland container transportation operations. This model effectively tackles the challenges associated with managing a heterogeneous fleet of trucks for transporting containers of multiple sizes. Additionally, it incorporates both live and separation modes to enhance operational flexibility. Similarly, Ritzinger et al. [30] consider an extended inland container transportation problem where a truck has the option to either depart with the trailer and container, depart with the trailer, or stay at the customer’s site while the container is being handled. Cui et al. [31] provide an extension of the work of Xue et al. [28] by assuming that trailer may be offered at pickup sites and stored at delivery sites. Their solution approach adopts a two-stage heuristic to achieve near-optimal solutions. The study conducted by Wang et al. [32] extensively investigates an innovative variant by factoring in work breaks for vehicle drivers. A more realistic scenario is thoroughly examined in Wang et al. [33], wherein the pairing of tractors and trailers is restricted to those within the identical fleet.
Quite recently, the truck platooning mode has emerged as a favorable alternative for boosting container transportation efficiency and lowering operational costs. The inland container transportation problem under the platooning mode, where trucks travel close together in a group by connectivity technologies and automated driving systems, is originally addressed by You et al. [34]. Following that, Yan et al. [35] and You et al. [36] extend this work from the perspective of problem extensions and algorithmic improvements.

2.3. The Inland Container Transportation Problem with Limited Empty Containers

Although there are abundant studies pertaining to the inland container transportation problem, it is worth noting that the consideration of depot capacity has been somewhat scarce. In the existing literature, only a handful of papers have examined the situation in which the depot has a restricted supply of available empty containers and it never experiences a stockout. Zhang et al. [1] take the initiative to investigate such an extension. To mathematically model this problem, a determinate-activities-on-node graph is introduced to represent this problem. On the basis of this graphical representation, a mixed-integer non-linear programming model is formulated. The main drawback of the graph modelling approach is that the proposed model is non-linear and makes the resolution of the problem considerably more challenging. Therefore, in order to solve the problem in an effective manner, a meta-heuristic that is based on reactive tabu search is proposed to obtain near-optimal solutions. An extension to Zhang et al. [1] is presented by Zhang et al. [2], which takes into account four distinct categories of container requests. The problem is graphically modeled through a directed network and mathematically formulted as a nonlinear programming model with dual objectives. Encouragingly, Zhang et al. [2] transform the non-linear programming model to a linear version by introducing auxiliary variables, which forms the primary distinction between their work and that of Zhang et al. [1]. Due to the intrinsic difficulty of the problem, Zhang et al. [2] also resort to a heuristic algorithm to address large-sized problems. A similar problem is discussed in the recent work of Fazi et al. [3]. In their problem setting, an empty container’s demands can be covered by the limited inventory within the hinterland terminal, and the reuse of empty containers returned by customers or retrieval of empty containers from the depot. The challenge of the problem is to synchronize truck journeys to guarantee that the limited quantity of empty containers should not be excessively depleted. A mixed-integer linear programming formulation is presented to minimize the route costs and then resolved by implementing an exact column-and-row generation approach. To enhance clarity and accessibility, we provide a summarization table (Table 1) that highlights and compares the key features, models, and methodologies of the most relevant studies in the field. In the table, a checkmark indicates that the corresponding literature has considered the relevant feature.
By making comparisons with the existing literature, we can observe that these studies are the most similar to our research. However, our study is different from them primarily in three aspects:
(1)
Existing studies often ignore the constraint of limited depot capacity, which is a critical factor in real-world container logistics. To address this, we introduce an innovative algorithmic framework that explicitly integrates depot capacity constraints, which allows for a more accurate and realistic representation of container storage. This integration requires novel algorithms to handle both the capacity and the restricted flow of empty containers, which have not been effectively addressed by previous approaches.
(2)
Unlike the methods in previous studies, we propose a graphical model designed specifically to capture the characteristics of the limited depot capacity and the limited empty containers at the depot. This model enables a linear formulation of both depot capacity and empty container constraints. In contrast to previous works that use more complex, non-linear models or require extensive pre-processing, our MILP formulation is simpler.
(3)
While most existing studies rely on heuristic algorithms (e.g., genetic algorithms, tabu search), our approach proposes an exact algorithm based on the branch-and-price-and-cut methodology. Compared to heuristic algorithms that often provide approximate solutions, our proposed algorithm ensures accuracy and optimality, offering a clear advantage in terms of solution quality.

3. Problem Statement and Formulations

3.1. Problem Statement

We consider a trucking company that manages a finite fleet of trucks to provide inland container transportation services for customers located in close proximity to an import-oriented terminal. The company owns a depot that serves as both a storage space for empty containers and a parking area for trucks. Empty containers are regarded as scarce and precious resources, and therefore the depot holds only a restricted quantity of empty containers. In addition, the capacity to accommodate empty containers is inevitably limited to a certain number due to the spatial constraints imposed by the depot itself. Trucks are homogeneous and are capable of transporting a single container at a time. They depart from the depot and are obliged to return there upon completion of their assigned tasks within the planning horizion. Container pick-ups and deliveries at customer locations and terminals must be confined to their respective time windows. If a truck arrives ahead of the scheduled start time, it should wait on-site until operations can begin.
Customers act as the initiators of container movements and they have diverse inland container transportation requests to be fulfilled within a specified time window. These requests can be categorized based on criteria such as direction (inbound or outbound) and container status (full or empty). In an import-dominant terminal, inland container transportation requests generally fall into three main categories, as illustrated schematically in Figure 1:
(1)
Inbound Full Container Transportation Request (IF): This involves transporting a fully laden container from the terminal (Origin) to a receiver’s site (Destination). An IF request will free up an empty container once the freight has been unpacked. The emptied container could be either relocated to the depot to replenish the stock or delivered to a shipper’s location.
(2)
Outbound Full Container Transportation Request (OF): This refers to hauling a fully laden container from a shipper’s site (Origin) to the terminal (Destination). For an OF request, the shipper demands an empty container to load their cargo, which can either be sourced from the depot or released by an IF request.
(3)
Outbound Empty Container Transportation Request (OE): This entails transporting surplus empty containers, resulting from trade imbalances, to the terminal (Destination) for onward transportation. An OE request allows for flexibility in its origin, permitting the empty container to be retrieved from either the depot or the consignee.
Figure 1. A schematic illustration of three distinct request types.
Figure 1. A schematic illustration of three distinct request types.
Applsci 14 11958 g001
Summing up, the goal of the problem under investigation is to efficiently schedule the available trucks in a way that fulfills all customers’ requests and minimizes the total travel cost. The peculiarity of the problem lies in deciding the destinations for the empty containers released from IF requests and determining the sources of empty containers demanded by OF/OE requests, while respecting empty-container-related constraints.

3.2. Graphical Formulation

To graphically formulate the considered problem on a directed network, inland container transportation tasks are re-categorized into pickup and delivery requests depending on whether they provide or require empty containers. IF requests are treated as (empty container) pickup requests since they provide empty containers after unpacking. By contrast, OF and OE requests require empty containers and are therefore classified as (empty container) delivery requests. Regarding the depot, since it can not only supply but also receive empty containers, it can be duplicated and then treated as both pickup and delivery depots. By representing pickup and delivery requests/depots with nodes, we can formulate the problem on a directed network G = ( N , A ) , where N represents the set of nodes and A denotes the set of arcs, as illustrated in Figure 2. Note that N = P D { N 0 } { N e n d } , where P is the node set for pickup requests/depots, D for delivery requests/depots, and  N 0 and N e n d are the source and sink nodes, respectively. In what follows, the definitions and properties of nodes and arcs are explained in depth. Table 2 reports notations used for this section.

3.2.1. Source and Sink Nodes

A source node N 0 simply marks the beginning of a truck’s trip. Meanwhile, a sink node N e n d indicates the conclusion of a truck’s journey.

3.2.2. Nodes for Pickup Requests/Depots

IF requests and the depot as the suppliers of empty containers are represented by nodes. With respect to IF requests, each of them is denoted by one node, signifying the ongoing sequence of loading a fully laden container from the terminal (Origin), transporting it to the receiver (Destination), and subsequently unpacking it. Such a node possesses three key attributes: (1) the service time T i that is required to complete the activities; (2) the time window [ L i , U i ] during which its corresponding activities should begin; and (3) the travel cost C i accrued from truck travel. Specifically, it is known that each IF request is subject to two distinct time windows, namely the origin time window [ L i O , U i O ] imposed by the terminal and the destination time window [ L i D , U i D ] imposed by the receiver. These time windows should accordingly be consolidated into a single one [ L i , U i ] for each node. Additionally, it is further required to compute the service time T i , which is determined by the duration of its activities and unavoidable waiting time. Besides, we should also calculate the travel cost C i consumed by each node, which is assumed to proportionally correlate with travel time from the terminal to the receiver’s site. Assume that t o d is the time required to travel from the origin to the destination and ρ 1 is the cost incurred by each unit of travelling time. Then, computation of three attributes can be formally conducted in the following manner (refer to [37] for a thorough explanation):
L i = m i n { m a x { L i O , L i D t o d } , U i O }
U i = m i n { U i D t o d , U i O }
T i = m a x { L i D U i O , t o d } + P i
C i = ρ 1 t o d
The depot provides empty containers sourced from the initial inventory or from returned containers that have been emptied after fulfilling IF requests. Thus, we introduce e nodes, each representing an available empty container initially stocked at the depot. In other words, visiting such a node indicates the pickup of one empty container initially kept at the depot. For ease of presentation, the set of e nodes is denoted by N E P . We can analogously define the node set N I F P to represent q I F depot duplicates, where C I F is the count of the IF requests. Each duplicate within this set corresponds to an empty container released by a specific IF request. Obviously, visiting such a node signifies that an empty container released from a specific IF request has been already returned to the depot and is now being picked up for usage again. These nodes have the following attributes attached to them. Firstly, the time window for node i N E P N I F P is defined as the interval of [ 0 , H ] . Secondly, a node i N E P N I F P only involves loading an empty container onto a truck, and the loading time is ignored in this paper. Therefore, the service time T i and the travel cost C i are set to 0. Thirdly, an additional attribute represented by α i is the variation (decrease) in the quantity of empty containers currently maintained in the depot when visiting node i. Each time a truck reaches a node i N E P N I F P , the number of empty containers available at the depot will decrease by one. Therefore, α i ( i N E P N I F P ) is set to −1.

3.2.3. Nodes for Delivery Requests/Depots

Nodes also serve to symbolize the OF requests, OE requests, and the depot, all of which receive empty containers. In analogy to the representation of an IF request, one node is introduced for each OF request. It specifies the continuous activities of delivering an empty container to the shipper (Origin), packing the freight, and then moving the fully laden container to the terminal (Destination). The service time T i , time window [ a i , b i ] , and travel cost C i can also be determined using Formulas (1)–(4). An OE request is also expressed by a single node i N O E , which stands for offloading an empty container at the terminal within the time window [ a i , b i ] . For node i N O E , both the service time T i and the travel cost C i are equal to 0.
To model the truck’s intermediate return to the depot to store emptied containers released by IF requests, we introduce an additional collection of nodes N I F D , including C I F depot duplicates. A visit to a node in N I F D , as opposed to a node in N I F P , results in depositing an empty container to the depot. Therefore, α i ( i N I F D ) is set to +1. Evidently, the time window, service time, and travel cost associated with nodes in N I F D are the same to those of nodes in N I F P .

3.2.4. Arcs

In graph G, arc ( i , j ) represents a potential truck trip beginning at node i and concluding at node j. This truck trip has two possible states: either the truck travels with an empty container or it travels without any container. As shown in Figure 2, the arcs leading from pickup to delivery requests/depots represent truck trips with an empty container, while all the other arcs indicate truck trips without a container. If arcs encounter the following situations, they correspond to infeasible truck trips and can be deleted from the graph. Firstly, since the retrieval and deposition of empty containers at the depot are explicitly modeled as visits to nodes in N E P , N I F P , and N I F D , respectively, arcs connecting two pickup requests/depots, as well as those connecting two delivery requests/depots, are not feasible. Secondly, arcs linking pickup depots with delivery depots are also not feasible. Thirdly, arc ( i , j ) is infeasible if time windows of node i and node j are conflicting. Each feasible arc ( i , j ) has two attributes, namely the travel time T i j and travel cost C i j from node i to node j.
In summary, the studied problem is perfectly represented by the directed graph. The purpose of the problem consists of finding feasible routes fulfilling all inland container transportation requests with minimum total cost. A feasible route starts at the source node, visits some nodes of pickup/delivery requests and depots, and finally end at the sink node. Note that if an arc ( i , j ) , i N I F P , j N I F D is traversed by a truck, the depot’s inventory will increase by one empty container. Contrarily, if an arc ( i , j ) , i N I F P N E P , j N O F N O E is traversed by a truck, the depot’s inventory will decrease by one empty container. Therefore, the critical issue of the problem is to decide whether and when to go through such arcs while avoiding out-of-stock or overstock occurrences in the depot.

3.3. Mathematical Formulation

On the basis of the graphical representation that is suggested in Section 3.2, a mixed-integer linear programming model is built to formulate this problem. This paper defines the decision variables listed in Table 3.
Then, we can mathematically model the problem as the following mixed-integer linear programming model:
min ρ 0 j P D x N 0 j + i P D N 0 j P D N e n d ( C i j + C j ) x i j
s . t . j P D N e n d x i j = 1 , i N I F N O F N O E
j P D N e n d x i j 1 , i N I F P N I F D N E P
j P D x N 0 j K t r u c k
j P D N 0 x j i j P D N e n d x i j = 0 , i P D
L i j P D N e n d x i j y i U i j P D N e n d x i j , i P D
y i + T i + T i j y j + ( 1 x i j ) M ¯ , i P D N 0 , j P D N e n d
y i + T i + T i N e n d x i N e n d H , i P D
ω i j h P D N e n d x i h , i N I F P N I F D N E P
ω i j h P D N e n d x j h , i N I F P N I F D N E P
ω i j + ω j i h P D N e n d x i h + h P D N e n d x j h 1 , i N I F P N I F D N E P
ω i j + ω j i 1 , i N I F P N I F D N E P
y j y i + ( 2 + ω i j h P D N e n d x i h h P D N e n d x j h ) M ¯ , i N I F P N I F D N E P
2 ω i j ω j k 1 ω i k , i , j , k N I F P N I F D N E P
0 i N I F P N I F D N E P α i ω i j + α j h P D N e n d x j h + e Q , j N I F P N I F D N E P
y i 0 , x i j , ω i j { 0 , 1 } , i , j P D N 0 N e n d
The goal of Equation (5) is to minimize the total cost. Two components in the objective function correspond to the fixed cost for dispatching trucks and the travel cost, respectively. Constraints (6) stipulate that each inland container transportation request is visited exactly once. Constraints (7) guarantee that each pickup/delivery depot is visited no more than once. Constraints (8) make sure that no more than K t r u c k trucks are used to fulfill the requests. Flow conservation is ensured by constraints (9). Constraints (10) restricts the service beginning times of nodes to their respective time windows. Constraints (11) enforce that nodes along a route are properly timed. Constraints (12) imply that all inland container transportation requests should be finished before the end of the planning horizon. Constraints (13)–(18) determine the value of binary variable ω i j to indicate whether nodes i and j are visited and whether node i is visited before node j. More specifically, constraints (13) and (14) prohibit ω i j from taking a value of 1 in cases where either node i or node j is not visited. Constraints (15) and (16) impose that if nodes i and j are visited, either ω i j or ω j i is equal to 1. Constraints (17) ensure that ω i j takes a value of 1 if nodes i and j are visited and node i is visited before node j. Constraints (18) specify the transitivity property. If nodes i, j, and k are visited at the same time, then we artificially re-arrange them in an order, e.g., i < j < k. In other words, these constraints ensure that the following case does not occur: i < j, j < k, k < i. Most importantly, linear constraints (19) make sure that the depot consistently maintains its empty container stock within [0, Q]. That is to say, the depot is neither out of stock or over stocked. Clearly, constraints (19) linearly model restrictions on the depot’s intial inventory and its limited capacity. Finally, the feasible domains of variables are defined by constraints (20).

3.4. An Illustrative Example

To facilitate a better understanding of the problem and acquire insight into the influence of the depot capacity, we provide a simple example. It considers one terminal, one depot, two trucks, two IF requests, one OF request, and one OE request. All locations are generated on an imaginary time plane spanning 3 h in width and length. The time it takes to travel between two locations is calcuated by their Euclidean distance. In particular, the coordinates of the terminal and depot are (1.500, 1.500) and (1.666, 1.913), respectively. A truck incurs a fixed cost of 10, and the travel cost is computed using the fixed rate of 1 per unit of travel time. We assume that 1 empty container is initially stored at the depot and the depot capacity is 1. The planning horizon is 8. Table 4 provides parameters related to inland container transportation requests.
An optimal set of routes with two trucks is indicated by the black and red arrow lines in Figure 3a. The numbers on the arrows denote the visiting order. These routes incur a total cost of 25.968. We can observe from Figure 3a that one truck begins its journey from the depot and travels to the terminal. Afterwards, the truck picks up the container associated with IF request 2 from the terminal and subsequently transports it to the designated receiver. After unpacking, the emptied container is transported to the shipper’s location associated with OF request 1 for packing cargoes. Once the container has been packed, the fully laden container is hauled to the terminal by the truck. Finally, the truck goes back to the depot. Clearly, the other truck starts from the depot and picks up a full container from the terminal. Later on, the full container is transferred directly to the receiver’s site associated with IF request 1. After unpacking, the truck hauls the emptied container to the terminal for export and heads back to the depot.
When we relax the limited depot capacity constraint and assume that the depot has sufficient capacity to accommodate empty containers, a totally different solution is obtained and shown in Figure 3b. It is noted that in this situation, the truck takes an intermediate stop at the depot along its route to store an emptied container, and only one truck is required to complete these requests. Accordingly, the total cost reduces to 16.0259. Therefore, this example attests that the depot capacity has a significant impact on the optimal truck routes, and neglecting this constraint might result in an impractical routing plan.

4. Branch-and-Price-and-Cut Algorithm

There are some commercial optimization solvers, which are capable of solving the model (5)–(20) directly. However, our preliminary numerical studies suggest that these solvers have limited capability in solving instances of large size to optimality. Therefore, we focus on presenting a tailored branch-and-price-and-cut algorithm for addressing large-scale instances.
The branch-and-price-and-cut algorithm provides an efficient framework for solving combinatorial optimization problems, particularly those that involve a large number of possible solutions and a complex structure. The algorithm is essentially a combination of branch-and-bound, column generation, and cutting plane techniques. Specifically, it begins with reformulating the problem as a master problem. Then, the column generation method solves a restricted linear master problem (RLMP), which strategically contains a finite set of all feasible columns (variables). To check the optimality, a subproblem, which is also referred to as the pricing problem, is addressed in order to determine whether there are columns with a reduced cost concerning the dual values derived from the current RLMP. When such columns are detected, they are included in the RLMP, followed by another optimization cycle. The RLMP and pricing problem are solved in an iterative manner until no columns can be further generated. Then, the RLMP is tentatively enhanced by cutting planes. If the RLMP’s optimal solution is an integer, it also serves as the optimal solution to the original problem; otherwise, branching is implemented to obtain an integer solution.
Unfortunately, our problem cannot be solved by the classic branch-and-price-and-cut algorithm. This is attributed to the presence of empty-container-related constraints (19), which restrict the depot’s empty container stock within the range of [0, Q] over the whole planning horizon. Given the continuous nature of time, it is practically impossible to exhaustively enumerate the stock of empty containers over time. An alternative way is to discretize the planning horizon into a series of discrete time points and limit trucks’ service starting times to these discrete time points. In addition, the empty container constraints are enforced at each time point. However, the main drawback of this technique is that the choice of discrete time points has a substantial impact on the results, and the optimal solution is extremely likely to be missed. After carefully analyzing the characteristics of the problem, our investigation suggests that this problem can still be optimally solved using a tailored branch-and-price-and-cut algorithm. Based on Proposition 1, which will be introduced in Section 4.2, we are enlightened that the empty-container-related constraints only need to be satisfied at countable critical times. The critical times are defined as times when a truck retrieves/delivers an empty container from/to the depot.
This section starts by presenting the framework of the tailored branch-and-price-and-cut algorithm, followed by a thorough discussion of its key components.

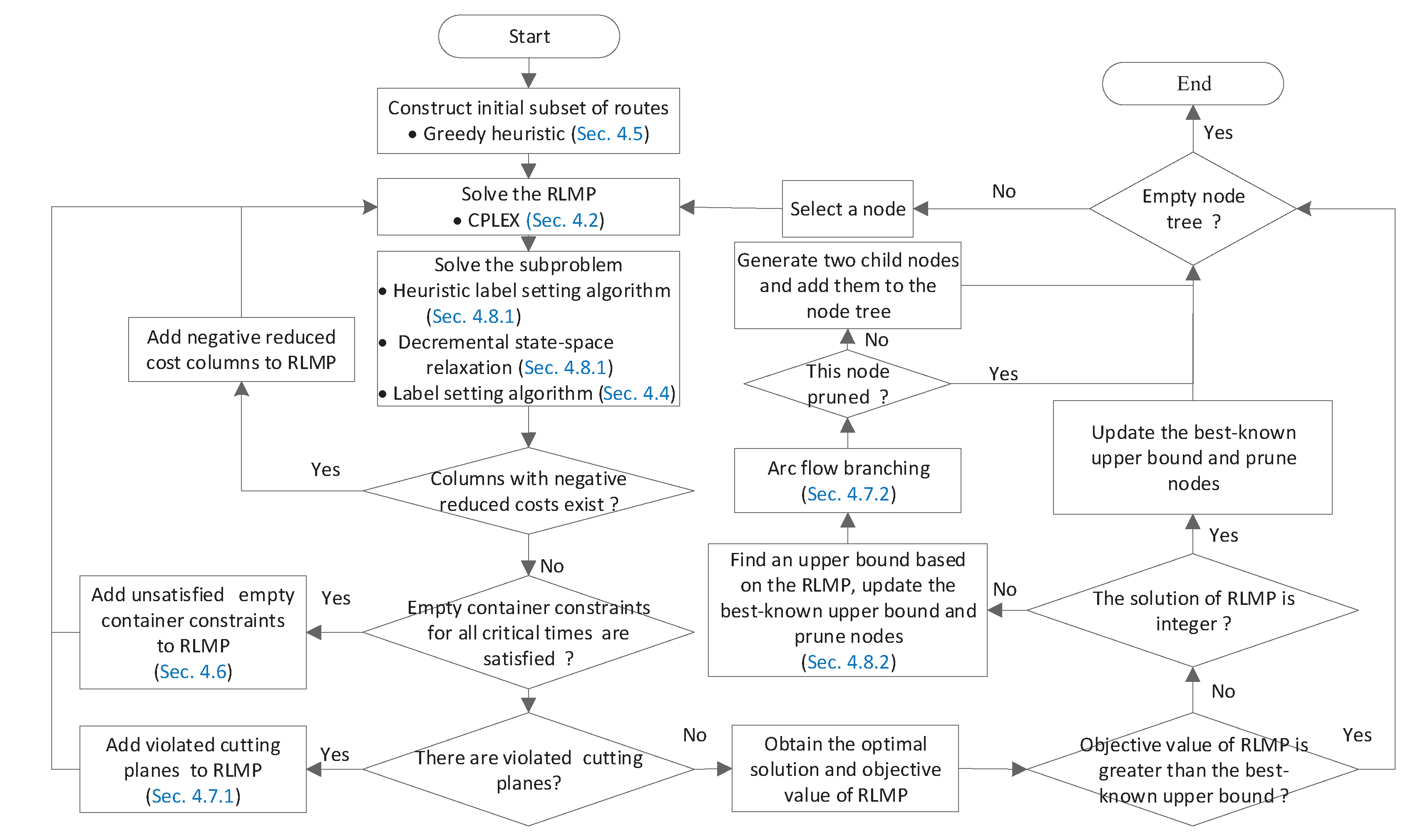
4.1. Framework of the Proposed Branch-and-Price-and-Cut Algorithm

The framework of the proposed algorithm is presented in Figure 4. In the framework of the proposed algorithm, seven main steps are involved, including initializing the RLMP, solving the RLMP, solving the pricing sub-problem, generating constraints related to critical times for empty containers, bounding, cutting, and branching. Specifically, the first step involves constructing the initial set of routes through a greedy heuristic approach to initialize the RLMP (see Section 4.5). Following this, we start the column generation by solving the RLMP via CPLEX (see Section 4.2). Once the RLMP is successfully solved, the dual values obtained are passed to the pricing subproblem, which is then solved by a heuristic and exact version of the label setting algorithm to find columns with negative reduced costs (see Section 4.3, Section 4.4 and Section 4.8.1). The RLMP is augmented with such columns and is re-optimized. The process repeats until new columns can no longer be discovered. Afterwards, empty container constraints are checked for all critical times. Any violated empty container constraint is added to the RLMP, which is then resolved using column generation (see Section 4.6). The iterative process stops when empty container constraints for all critical times are satisfied.
In cases where a fractional optimal solution is found for the RLMP, cutting planes are introduced to enhance the RLMP (see Section 4.7.1), and a branching procedure is executed to enforce integrality (see Section 4.7.2). Additionally, an upper bound is tentatively generated based on existing routes at each node to efficiently prune nodes (see Section 4.8.2). These iterative steps are applied to the node tree until the entire node tree becomes empty.

4.2. Master Problem

We reformulate the problem as an integer linear master problem with an exponential number of columns (variables). To define the master problem, the following notations are needed. All feasible truck routes are represented by the set Ω . Each feasible route r Ω is associated with a cost C r , which is the summation of a truck’s fixed cost and travel cost. a i r is a binary parameter that takes the value 1 if node i is visited by route r. Additionally, let T c r i t i c a l denote the set of critical times. We also define an integer parameter B t r to indicate the accumulated increment in the depot’s inventory of empty containers before critical time t. For illustration, if route r picks up 1 empty container from the depot and delivers 2 empty containers back to the depot before critical time t, then B t r = ( 1 ) + ( + 2 ) = 1 . We define a 0–1 variable θ r such that θ r = 1 if and only if route r is chosen in the solution. Based on the notations provided above, the master problem is modeled as below:
min r Ω C r θ r
s . t . r Ω a i r θ r = 1 , i N I F N O F N O E
r Ω a i r θ r 1 , i N I F P N I F D N E P
r Ω B t r θ r + E 0 , t T c r i t i c a l
r Ω B t r θ r + E Q , t T c r i t i c a l
r Ω θ r K t r u c k
θ r { 0 , 1 } , r Ω
Objective function (21) aims at minimizing the overall cost of the chosen routes. Constraints (22) clarify that each node representing a pickup/delivery inland container transportation request is included in exactly one of the selected routes. Similarly, constraints (23) state that each node representing a pickup/delivery depot is covered by at most one of the selected routes. Constraints (24) and constraints (25) pertain to empty containers, ensuring that the depot’s inventory remains within the range [0, Q]. Constraints (26) guarantee that the total number of selected routes should stay within the limit of the available trucks. Notice that constraints (24) and constraints (25) are imposed merely on the critical times. If empty constraints are satisfied at critical times, it also holds for other times, as the inventory of empty containers changes only when a truck heads to the depot for picking up or storing an empty container. The aforementioned critical times and principles for creating truck routes can be determined by the following proposition.
Proposition 1. 
The master problem always provides an optimal solution, without any trucks waiting at the depot. That is, Ω can be composed of routes in which there is no waiting time at the depot.
Proof. 
We proof the proposition by contradiction. Suppose that the conclusion is false. Then, in an optimal solution to the problem, there is at least one route where the truck waits at the depot. We can distinguish three cases.
Case 1: In the optimal solution, a truck (Truck1) awaits the arrival of an empty container at the depot. This case happens when empty containers are out of stock. After an empty container is carried to the depot by a truck (Truck2), Truck1 can pick up this empty container and then depart from the depot to serve a customer in need of an empty container (marked by A). Truck2 departs from the depot to serve a customer who does not need an empty container (marked by B). We denote the subsequent partial routes of Truck1 and Truck2 after serving A/B by Route1 and Route2, respectively. In this case, we can construct a completely different solution by exchanging Truck1’s Route1 for Truck2’s Route2, as shown in Figure 5. To be specific, in the newly constructed solution, Truck2 with an empty container can directly travel to serve A without taking a detour to the depot. Following this, it seamlessly continues its journey along Route1, which should have belonged to Truck1. Likewise, Truck1 can directly proceed to serve B and continue on the route Route2. It is straightforward to know that the total cost of this new solution is either equal to or potentially even better than that of the supposed optimal solution.
Case 2: The truck waits at the depot for other trucks to retrieve an empty container and transport it away from the depot. This occurs when the depot is full of empty containers. Similar to Case 1, a new solution can be formed by exchanging partial routes between trucks, which is not inferior to the supposed optimal solution.
Case 3: A truck is stationed at the depot and waits for the next customer’s time window to open. In this situation, the truck can immediately leave the depot and wait patiently at the customer’s site until its scheduled time window becomes available.
To summarize, routes contained in the supposed optimal solution can be adjusted to create an alternative routing plan with no trucks having waiting time at the depot. The newly derived routing plan performs at least comparably to, if not better than, the supposed one. This contradicts our previous assumption. Therefore, the proposition holds. □
This proposition also implies that critical times are the earliest times when trucks arrive at the depot from somewhere else. Therefore, it guides the determination of critical times and the generation of feasible truck routes.
There are only | N I F N O F N O E N I F P N I F D N E P | + 2 | T c r i t i c a l | +1 constraints in the master problem. Nevertheless, the number of feasible truck route is extremely large. Consequently, attempting to enumerate all of the truck routes might be impracticable. Furthermore, it is not required to list all the truck routes since the optimal solution only contains at most K t r u c k truck routes. Therefore, we introduce a branch-and-price-and-cut algorithm to solve the master problem. In this paper, the algorithm initializes the master problem by considering only a small subset of columns and relaxing the integrality of the master variables along with constraints (24) and (26), namely the RLMP. To progressively improve the RLMP, we iteratively incorporate advantageous columns with negative reduced costs into the RLMP by solving the following pricing subproblem.

4.3. Pricing Subproblem

To ease the presentation of the pricing subproblem formulation, we define the following additional parameters and variables. Let β i , γ i , κ t , λ t , and δ be dual values corresponding to constraints (22)–(26), respectively. Parameter ϵ is a sufficiently small positive number. We define variable w i to denote whether node i is visited or not. Binary variable L i t is 1 if and only if node i is visited before time t. B t is an integer variable in the pricing subproblem and shares the same definition as B t r in the master problem, without the r index. Using these notations, the pricing subproblem can be stated as follows:
min ρ 0 + i P D N 0 j P D N e n d ( C i j + C j ) x i j i N I F N O F N O E w i β i i N I F P N I F D N E P w i γ i t T c r i t i c a l B t ( κ t + λ t ) δ
s . t . j P D N 0 x j i = i P D N e n d x i j = w i , i P D
i P D x N 0 i = i P D x i N e n d = 1
y i + T i + T i j y j + ( 1 x i j M ¯ , i P D N 0 , j P D N e n d
L i w i y i U i w i , i P D
z i N e n d + T i N e n d x i N e n d H , i P D
y i t ( 1 L i t ) M ¯ , i N I F P N I F D N E P , t T c r i t i c a l
y i t ϵ L i t M ¯ , i N I F P N I F D N E P , t T c r i t i c a l
B t = i N I F P N I F D N E P L i t , t T c r i t i c a l
x i j , w i , L i t { 0 , 1 } , z i j , y i , B t 0 , i , j { P D N 0 N e n d } , t T c r i t i c a l
The goal is to find the optimal route with the least reduced cost, as expressed in (28). Constraints (29) are flow constraints. Constraints (30) ensure that the route must begin and terminate at the depot. Constraints (31) calculate the starting times of nodes, whereas constraint (32) ensures the adherence to time windows. Constraints (33) are the maximal duration constraints. Constraints (34) and (35) identify which nodes are visited before time t. Then, the accumulated increment in the depot’s stock of empty containers before critical time t is calculated by constraints (36).
This pricing subproblem can be considered a variant of the well-known elementary shortest path problem with resource constraints (ESPPRC), which is NP-hard in a strong sense. To exactly sovle it, we propose a label setting algorithm.

4.4. Label Setting Algorithm

The label setting algorithm is a fundamental approach in solving the shortest path problem within graph theory. Within its framework, a label is a partial route originating from the depot and leading to a specific node. This algorithm finds optimal routes by progressively extending labels along arcs towards the sink node. Theoretically, it has the capability to explore all feasible routes, guaranteeing the identification of the best one. However, to improve its computational efficiency, the algorithm usually incorporates dominance rules, which aid in pruning redundant labels that are dominated by others and cannot lead to an optimal route. As a result, the algorithm can focus its efforts on labels with the greatest potential for contributing to an optimal route, ultimately leading to more efficient and effective problem solving. Therefore, the label setting algorithm comprises three essential components: label definition, extension functions, and dominance rules. In the following, we provide a comprehensive introduction to these elements.

4.4.1. Label Definition

A feasible partial route from the depot node N 0 to any node i { P D } is denoted by the label L i = { i , Y i , A C i , R C i , V i } . Here, i is the last visited node; Y i stands for the service beginning time of node i; A C i keeps track of the total cost of the partial route; R C i records the accumulative reduced cost of the partial route; V i is a binary vector, where each entry reflects the visit state of a specific node. Within  V i , a value of 1 indicates that the node has been visited, while a value of 0 means it has not been visited.

4.4.2. Extension Functions

The process commences with the initialization of L N 0 = { N 0 , Y N 0 = 0 , A C N 0 = ρ 0 , R C N 0 = ρ 0 , V N 0 = ( 1 , 0 , 0 , . . . , 0 ) } associated with the source node N 0 . As the algorithm progresses, it extends label L i = { i , Y i , A C i , R C i , V i } to generate successive feasible labels in the form of L j = { j , Y j , A C j , R C j , V j } . This extension is achieved by adding an extra arc ( i , j ) to the partial path only under the condition that this extension meets the following criteria:
Y i + T i + Y i j U j
V i , j = 0
Condition (38) guarantees that label L j complies with the time window constraint, while condition (39) prohibits extensions to nodes that have already been visited. If the extension toward node j abides by these constraints, the extension is accepte+d. Afterwards, the components in L j can be updated using the following set of extension functions (40)–(43):
Y j = m a x { Y i + T i + T i j , L j } ,
A C j = A C i + C i j + C j ,
R C j = R C i + C i j + C j β j , j N IF N OF N OE R C i + C i j + C j γ j t { t | t Y j , t T c r i t i c a l } ( κ t + λ t ) , j N IF D R C i + C i j + C j γ j + t { t | t Y j , t T c r i t i c a l } ( κ t + λ t ) , j N IF P N E P R C i + C i j δ , j = N end
V j , m = V i , m + 1 , m = j V i , m , m j

4.4.3. Dominance Rules

In essence, the label setting algorithm shares similarities with enumeration methods and dynamic programming, as it systematically considers all feasible extensions for each label. Nevertheless, as the label setting algorithm progresses through extensions, the generated labels can grow at an exponentially increasing rate. To counteract this exponential growth and enhance computational efficiency, dominance rules are introduced. These rules serve as strategic filters, judiciously discarding unpromising labels, thereby allowing the algorithm to concentrate its efforts on the most promising labels.
Given two labels L i 1 = { i , y i 1 , A C i 1 , R C i 1 , V i 1 } and L i 2 = { i , y i 2 , A C i 2 , R C i 2 , V i 2 } , which are different partial routes that reach the same node i, label L i 1 dominates label L i 2 if the following rules are met: (i) y i 1 = y i 2 ; (ii) A C i 1 A C i 2 ; (iii) R C i 1 R C i 2 ; (iv) V i 1 V i 2 . We can identify the critical time C T t after which all subsequent time points are associated with dual variable values of zero. Then, dominance rule (i) can be changed into y i 1 y i 2 if both y i 1 and y i 2 are greater than or equal to C T t .

4.4.4. An Overview of the Label Setting Algorithm

Algorithm 1 outlines the procedure of the label setting algorithm. We define U i as the set of unextended labels associated with node i and P i as the set of extended labels. The algorithm begins by initializing both U i and P i as empty sets and proceeds to generate an initial label of the source node N 0 , denoted as L N 0 , which is then placed into U N 0 . During each iteration of the algorithm, it chooses a label L i with the least reduced cost from the unextended labels and continues its extension along feasible arcs. Newly generated labels are incorporated to U j if they are not dominated by existing labels, and any existing unextended labels dominated by the new ones are eliminated. Following this, L i is moved from U i to P i . This iteration process continues until all U i sets become empty. The pricing subproblem reaches an optimal solution by identifying the labels at node N e n d with the lowest reduced cost.
Algorithm 1: Label setting algorithm overview.
Applsci 14 11958 i001

4.5. Initializing the RLMP

Initializing the RLMP is a crucial and foundational step in the column generation algorithm. This significance stems from the fact that the RLMP is responsible for providing dual values that are utilized in the objective function of the subproblem. Therefore, we should initialize the RLMP with a feasible solution to ensure that the dual values for all constraints in the RLMP are obtained and then passed to the subproblem.
In this paper, a simple greedy heuristic is employed to generate the initial columns for the RLMP, as detailed in Algorithm 2. This heuristic makes a series of decisions by selecting the best available option at each step, without accounting for the broader, global impact of these choices. Specifically, this heuristic operates as follows. We start it by generating a set of K t r u c k empty routes. Then, we consider each unfulfilled request and try to add it to the tail of each route. During this insertion process, we evaluate the feasibility of each potential insertion by taking into account constraints such as time windows and depot capacity. Afterwards, the trial with minimal travel cost increment is selected and the request associated with the selected trial is then assigned to the corresponding route. This iterative procedure continues until either all inland container transportation requests have been successfully inserted into routes, or the remaining requests cannot be accommodated within any of the existing routes due to feasibility constraints.
If the heuristic approach fails to find a viable solution for the RLMP, a back-up plan is implemented to ensure that the RLMP consistently has a feasible solution. To this end, a column representing a fictitious route that visits all nodes is included, with an excessively high cost to render it impractical.
Algorithm 2: Greedy heuristic.
Applsci 14 11958 i002

4.6. Generation of Constraints on Critical Times

Since we reduce the size of the RLMP by relaxing empty container related constraints (24) and (25), the resulting optimal solution of the RLMP might not ensure that the stock of empty containers at the depot falls within the range of [0, Q] at any time. To ensure that the empty container constraints are respected, they are dynamically added to the RLMP. The main procedure of generation of empty container constraints on critical times is shown below.
Step 1: 
Identifying critical times: After solving the RLMP to optimality, we identify the critical times associated with the selected routes that form the optimal solution of the RLMP.
Step 2: 
Checking empty container constraints: We check if the empty container constraints regarding all critical times are respected according to constraints (24) and (25). If empty container constraints on critical times are satisfied, then the procedure stops; otherwise, go to Step 3.
Step 3: 
Adding constraints on critical times: We augment the RLMP with empty container constraints on critical times when the depot’s empty container stock is out of the range [0, Q]. In other words, a new RLMP augmented with constraints on newly included critical times is obtained.
Step 4: 
Re-solving with column generation: The new RLMP is re-solved via the column generation method; then, go to Step 1.

4.7. Branching and Cutting

Branching and cutting are fundamental techniques widely employed in discrete optimization problems. Branching serves as a mechanism to attain integer solutions, while cutting plays a pivotal role in enhancing the lower bound of the studied problem. In this section, we elaborate on the branching and cutting strategies used in our paper.

4.7.1. Cutting Planes

When column generation solves the RLMP to optimality, we add cutting planes to tighten the formulation. The cutting planes proposed in this paper are based on the following proposition.
Proposition 2. 
The depot will never run out of empty containers as long as the emptied containers from IF requests are either stored at the depot or retrieved after being deposited there.
Proof. 
Proof can be easily realized via contradiction, so we omit it here. □
On the basis of this proposition, the following cutting planes can be added into the RLMP model:
r R y i r θ r r R a i r θ r M ¯ r R y j r θ r r R a j r θ r M ¯ , ( i , j ) N I F D × N I F P
where y i r indicates the beginning time of visiting node i in route r, and node i and node j are the delivery and pickup depot duplicates associated with a particular IF request, respectively.
To identify violated cutting planes, we can iteratively check the following cases for each pair of nodes ( i , j ) N I F D × N I F P associated with a specific IF request. The possible two cases include: one where the visiting time of node i N I F D exceeds that of node j N I F P , and the other where node j N I F P is visited while node i N I F D is not. If any case occurs, the corresponding cut is added to the master problem. Undoubtedly, the inclusion of these types of cuts will result in the emergence of a new set of dual variables. Fortunately, they do not require any structural changes to the pricing problem; only the coefficients of the objective function need to be modified. Therefore, the proposed algorithms for solving pricing subproblems are still applicable. In this paper, cutting planes are implemented at the root node.

4.7.2. Arc Flow Branching

Column generation is applied to solve the linear programming relaxation of the master problem, which might output fractional solutions. To achieve integer solutions in such a case, branching becomes necessary. While it might seem intuitive to consider branching on the master problem variables θ r , it is worth highlighting that this approach may not be the most efficient choice. The reason for this lies in the fact that fixing these variables at 0 would necessitate preventing the subproblem from re-generating the associated routes again. This restriction significantly complicates the resolution of the pricing subproblems and can lead to inefficiencies in finding the optimal integer solution. Consequently, as proposed by several authors, a more effective strategy is to perform branching on the binary arc flow variables x i j , which are the variables in the original MILP formulation. The arc flow variables x i j can be deduced from the master problem variables using the formula: x i j = r Ω φ i j r θ r , where φ i j r is a 0–1 parameter that equals 1 if and only if arc (i, j) is included in route r.
We evaluate the values of x i j for all arcs and select the one closest to 0.5. Following this, we branch on the selected arc. More specifically, the current node is divided into two child nodes: the left one with constraint x i j = 0, and the right one with constraint x i j = 1. The arc flow branching is illustrated in Figure 6. In the case where x i j = 0, it means that arc (i, j) cannot be included in any route. In order to enforce this, the deletion of arc (i, j) from the graph is executed, followed by the elimination of all variables θ r associated with routes r containing the arc (i, j) from the master problem. Conversely, in the case where x i j = 1, it indicates that arc (i, j) should be used exactly once. This can be guaranteed by removing all incoming arcs that terminate at node j and all outgoing arcs that originate from node i. Subsequently, we should also eliminate all variables θ r for routes r that contain at least one of these deleted arcs from the master problem. Clearly, this branching strategy primarily involves restructuring the underlying graph and removing certain variables from the RLMP. As such, the label setting algorithm does not need any modifications to handle pricing subproblems at the child nodes. This merit makes it a particularly appealing branching choice for searching integer solutions in the branch-and-price-and-cut framework.

4.8. Enhancement Strategies

We provide some improvement techniques in this section with the goal of enhancing the proposed algorithm’s performance. These techniques encompass strategies to speed up the column generation method and strategies for obtaining high-quality feasible solutions.

4.8.1. Strategies for Accelerating the Column Generation Method

One major drawback of column generation is the need for repetitive applications of an algorithm to solve the strongly NP-hard pricing subproblems. This inherent computational complexity can significantly impact the efficiency of the column generation method. In this paper, we attempt to address this challenge by introducing the following strategies aimed at enhancing the performance of the column generation method.
(1) Heuristic label setting algorithm. Due to its exact nature, the label setting algorithm can be time consuming when dealing with realistic-sized instances. Given that any column with a negative reduced cost can lead to a better objective value of the RLMP, it does not need to solve the subproblem to optimality via an exact approach in every iteration. In light of this, we can heuristically solve the pricing subproblems to reduce the number of calls to the exact label setting algorithm. The exact algorithm is only activated in cases where the heuristic is unable to identify columns with negative reduced cost. This paper presents a heuristic variant of the exact label setting algorithm by ignoring dominance rules: V i 1 V i 2 . This relaxed dominance rule results in a considerably greater number of dominations, enabling the elimination of a much larger number of labels during the extension process. As a result, it is possible to rapidly identify columns with negative reduced cost.
(2) Decremental state-space relaxation. A powerful approach to accelerating the label setting algorithm is the decremental state-space relaxation technique, introduced by Boland et al. [38] and Righini and Salani [39]. This technique has been extensively applied to improve the performance of branch-and-price algorithms for a variety of routing problems [40,41,42]. Initially, the pricing subproblem is solved in a relaxed manner, where the elementary visit constraints are temporarily eliminated, and nodes can be visited repeatedly. If the relaxed subproblem yields an optimal solution with no repeated node visits, that solution is also optimal for the original subproblem. If some nodes are visited more than once, they are included in a set, represented as Θ . The label setting algorithm is then re-applied to solve a more constrained pricing subproblem, where the elementary visit constraints are enforced only on the nodes in the set Θ . This iterative process continues, with the set Θ incrementally expanding to include additional nodes that violate the constraints. The iterations terminate once the solution to the relaxed subproblem fully satisfies the elementary constraints, ensuring optimality for the original subproblem. By focusing computational effort on enforcing elementary visit constraints only for problematic nodes, this approach significantly improves the efficiency of solving the subproblem.

4.8.2. Finding an Upper Bound

Improving the best-known upper bound enables us to prune more nodes. In order to achieve a high-quality upper bound, we present a straightforward heuristic that fully utilizes the existing routes (columns) within the current RLMP to identify a feasible schedule for the master problem.
The heuristic extracts the arrival times at the depot for each route, which forms the critical times as mentioned before. Then, it calculates the cumulative increase in the depot’s empty container stock before each of these times t for each route r, i.e., the parameter B t r . Following these two steps, the formulation of the RLMP considering all relevant critical times can be obtained. Afterwards, the heuristic enforces integer restrictions on the master variables and proceeds to solve the resulting restricted master problem by employing a generic integer programming solver. Upon completing this entire process, if a feasible solution is discovered, it establishes an upper bound for the original problem.

4.8.3. Time Complexity Analysis

The time complexity of the proposed algorithm for solving the studied problem is determined by the interplay between the branching process, column generation iterations, the addition of cutting planes, and finding upper bounds. In the branching process, the worst-case number of nodes in the branching tree is O ( 2 n ) , where n is the number of requests. At each node of the branching tree, solving the RLMP via the simplex algorithm installed in CPLEX has a complexity of O ( m 3 ) , where m represents the number of generated columns. The addition of cuts, at most one per request, further increases the problem size, but this is bounded by O ( n ) cuts in total. The label setting algorithm used to solve pricing subproblem has a worst-case complexity of O ( 2 n · n ) . The pricing subproblem is solved at each iteration of the column generation process, and column generation typically requires I c g iterations to converge at each node. In addition, I c g is usually polynomial in practice. Finding an upper bound via IP solver has a complexity of O ( 2 m ) in the worst case. Consequently, in the worst case, this time complexity of the proposed algorithm can be approximated as O ( 2 n · [ I c g · ( m 3 + 2 n · n ) + 2 m ] ) . While the theoretical worst-case time complexity of the proposed algorithm may appear high, the proposed algorithm benefits from its ability to exploit the problem structure, resulting in tighter bounds and higher-quality solutions for large-scale instances. These advantages are verified by experimental results in Section 5.

5. Numerical Studies

In this section, we provide a comprehensive set of numerical studies to: (i) validate the performance of the developed algorithm; (ii) verify the effectiveness of the enhancement strategies; (iii) explore the effects of critical model parameters and draw managerial insights.

5.1. Test Instances and Experimental Setting

To the best of our knowledge, there are currently no publicly available benchmark instances specifically designed for the problem under investigation. Therefore, we randomly generate test instances to conduct our numerical studies. Specifically, all locations of customers, the depot, and the terminal are generated on an imaginary time plane spanning 3 h in width and length. To calculate the travel time between two sites, we utilize their Euclidean distance as the metric. The time required for packing/unpacking a full container follows a uniform distribution ranging from 0.2 to 1 h. Each request is associated with two distinct time windows, and each of these time windows is assumed to have a duration of about 4 h. Eight working hours are included in the one-day planning horizon. Dispatching a truck incurs a fixed cost of 10, along with a travel cost of 1 per unit of time. Furthermore, parameters e and Q are randomly generated. We conduct numerical tests on different sets of random instances, with request sizes ranging from 15 to 75. We create five random instances for each problem size. Each instance is labeled “Ins-X-Y”, where X represents the number of inland container transportation requests, and Y indicates the instance index within the set.
To evaluate the efficacy of the proposed solution approach, we compare its results with those derived from directly solving the MILP formulation using CPLEX, as well as with the results achieved by the genetic algorithm (GA) [43], the tabu search algorithm (TS) [17], the large neighborhood search (LNS) [2], and the simulated annealing algorithm (SA) [44]. In our experiments, the proposed branch-and-price-and-cut algorithm and CPLEX have a maximum runtime of 3600 s to solve each instance. The GA algorithm is configured with a population size of 30, a crossover probability of 0.4, and a mutation probability of 0.1. For the TS algorithm, the settings specify a neighborhood size of 30 and a tabu tenure of 20. Similarly, for the LNS algorithm, the neighborhood size is also set to 30 in each iteration. These three metaheuristic algorithms are executed for a maximum of 150 times the total number of requests for small-scale instances and 200 times the total number of requests for large-scale instances. For the SA algorithm, the initial temperature is set to 1000, and it decreases geometrically with a cooling rate of 0.95 until reaching a stopping threshold of 0. The neighborhood structure is generated using swap, insert, and reverse operations, and the acceptance probability of worse solutions follows the standard Metropolis criterion. To ensure a fair comparison, SA is executed for the same number of search as the other metaheuristic algorithms. Additionally, each algorithm is executed 10 times for each test case. We code the proposed algorithm in MATLAB, and use CPLEX 12.10 to solve the RLMP and MILP formulations. All experiments are conducted using a personal computer equipped with an Intel Core i5 1.6 GHz CPU, 8 GB RAM, and running the Windows 10 operating system.

5.2. Performance of the Proposed Algorithm

To provide a clear comparison, the results for small- and large-sized instances are summarized in Table 5 and Table 6, respectively. For each method, the “Instance” column identifies the problem instance, and the “Obj” column shows the objective value achieved. The “CPU” column represents the computation time in seconds (averaged for heuristic algorithms), while the “Node” column indicates the number of nodes processed by the proposed branch-and-price-and-cut algorithm. Finally, the “Gap” column reflects the percentage gap between the objective values of each algorithm and the proposed algorithm. The row labeled “Ave.” presents the average value of the corresponding terms. The presence of a hyphen “-” within the cells denotes that the corresponding algorithm is unable to yield a feasible solution under the experimental settings. As a result, the column “Gap” is also marked with a hyphen “-”.
As presented in Table 5, we can observe that CPLEX performs well for small-sized instances, managing to optimally solve 24 out of 30 instances within the time limit. The average gaps range from 0% to 3.34%. However, a closer look at CPLEX’s solution process reveals that while it can identify optimal solutions for some cases (e.g., Ins-20-2), it encounters difficulty in confirming their optimality. This challenge largely stems from the poor linear relaxation bound of the original MILP model. In contrast to CPLEX, the proposed algorithm exhibits much more encouraging results. The proposed algorithm significantly reduces the computation time required to solve all instances to optimality, as evident from the average time reported in “CPU” column. In addition, the proposed algorithm identifies optimal solutions for these instances after searching a very few nodes, and an overwhelming majority of them are solved at the root node. Impressively, the number of explored nodes ranges from just 1 to 5. For the TS algorithm, it performs reasonably well across all instances, with optimal solutions identified for all cases, similar to the proposed algorithm. TS efficiently solves most instances though it requires slightly more computational time on average than our proposed algorithm. The GA algorithm also performs effectively, yielding optimal solutions for all instances.The LNS algorithm demonstrates competitive performance for small-sized instances. LNS strikes a good balance between solution quality and computation time, outperforming GA, TS, and SA in terms of speed in most instances (e.g., Ins-16-2 and Ins-16-5), while still achieving optimal solutions. The SA algorithm also finds optimal solutions for most small-sized instances. However, similar to GA, it requires significantly longer computation times than LNS and TS. Although the average CPU time for SA and GA is generally longer than for TS and LNS, the times remain competitive when compared to CPLEX.
The advantages of the proposed algorithm become even more pronounced when dealing with larger problem sizes. As expected, the performance of CPLEX experiences a sharp decline as the problem size increases, mainly due to the exponential growth of the solution space. CPLEX fails to discover a feasible solution in one hour, when confronted with problems involving more than 35 requests, so its results are not reported for these cases. By contrast, the proposed algorithm consistently delivers the best solutions for all instances, strongly demonstrating its effectiveness and superiority over other algorithms. Specifically, the proposed algorithm finds optimal solutions for most instances except Ins-70-3, Ins-70-4, Ins-75-2, and Ins-75-3. Although the GA, TS, LNS, and SA algorithms also produce feasible solutions for most instances, their performance generally lags behind that of the branch-and-price-and-cut method, with average gaps ranging from 0.5% to 8.7%. As for the computing speed, the proposed algorithm requires more time to handle instances with over 65 requests when compared to other algorithms. Nevertheless, this increase in computation time is acceptable given the notable improvement in solution quality.
In summary, these findings unambiguously demonstrate the superior performance of our proposed algorithm. The results distinctly highlight the effectiveness of our proposed algorithm in tackling the considered inland container transportation problem, particularly when handling large-sized instances.

5.3. Validation of the Enhancement Strategies

To improve the performance of the proposed algorithm, we introduce strategies aimed at accelerating the column generation method and securing a high-quality upper bound. To evaluate the effectiveness of the proposed enhancement strategies, we select five instances in Set Ins-30 as testing set, and results obtained from different variants of the proposed algorithm are compared. In what follows, we first justify the incorporation of the high-quality upper bound. Then, we attempt to confirm that strategies to speed up the column generation process are efficient.

5.3.1. Validation of the High-Quality Upper Bound

We conduct a comparison between two versions of the proposed algorithm using the testing set: one with the upper bound strategy (BPC with bound) and the other without it (BPC without bound). Table 7 aggregates the comparison results, where we report the objective values (Obj), the computing times in seconds (CPU), and the numbers of explored nodes (Node).
The results clearly demonstrate that introducing the upper bound helps in reducing the number of explored nodes. For example, the branch-and-price-and-cut algorithm without the upper bound strategy attains the optimal solution for Ins-30-1 after searching 9 nodes. Encouragingly, the upper bound strategy can identify an integer solution with the same objective value to the lower bound (unfortunately associated with a fractional solution) of the RLMP at the root node. Therefore, the algorithm with upper bound strategy stops and yields the optimal solution after exploring only one node. As a result, the algorithm with upper bound strategy requires less computation time compared to its counterpart without it. This demonstrates the capability of the upper bound strategy to improve our algorithm efficiently.

5.3.2. Validation of the Acceleration Strategies for Column Generation

To evaluate the efficiency of the acceleration strategies for column generation, we conduct a comparative analysis among four versions of the algorithm embedded with different column generation procedures: (i) the column generation without any acceleration strategy ( C G n o ); (ii) the column generation with heuristic label setting algorithm ( C G h ); (iii) the column generation with decremental state-space relaxation ( C G d ); and (iv) the column generation with all acceleration strategies ( C G A l l ). Table 8 summarizes the computation times in seconds for each instance in Set Ins-30.
By comparing the time required by C G n o with that of other methods, it is evident that any acceleration strategy is effective, leading to a noticeable reduction in computation time. Regarding their respective contributions to algorithmic improvement, the decremental state-space relaxation stands out as the most effective strategy in enhancing the algorithm’s performance. This strategy remarkably reduces the average computation time from 1050.5 s to 56.4 s, whereas the heuristic label setting algorithm achieves a reduction to 348.9 s. Furthermore, in comparison to employing a single acceleration technique, the joint use of these acceleration strategies yields the most significant enhancement in algorithmic performance. Overall, the analysis above suggests that the acceleration strategies are effective.

5.4. Sensitivity Analysis

This subsection investigates the effects of some important parameters.

5.4.1. Impact of Parameter e

This experiment seeks to explore how the initial supply of empty containers (e) at the depot affects the total cost. To this end, four instances are selected as representatives for testing, as listed in Table 9. For each instance, we incrementally raise the parameter e from 0 to 16 in steps of 2. Table 9 summarizes the results. Furthermore, to offer a clearer visual representation, the variations in total cost concerning the depot’s initial empty container supply are graphically presented in Figure 7.
Table 9 and Figure 7 show that the total cost generally decreases with the increase in e. More specifically, the fulfillment of requests such as Ins-30-5, Ins-45-2, and Ins-55-2 is impossible if there is not an adequate number of empty containers. When the quantity of empty containers gradually increases, there is an evident trend of decreasing the total cost. Notably, for instance Ins-45-2, a 4.78% drop in the total cost is observed when the initial supply of empty containers at the depot rises from 2 to 10. Nevertheless, it is also worthwhile to mention that the decrease in the total cost eventually evens out once the number of empty containers surpasses a specific threshold. That is to say, after reaching this point, stocking more empty containers at the depot does not further reduce the total cost. This finding indicates that from an economic standpoint, maintaining an excessively abundant inventory of empty containers might not be financially advantageous. It is crucial for operators to determine the optimal container inventory level based on various factors like daily volume of inland container transportation requests, container costs, and lifecycle.

5.4.2. Impact of the Depot Capacity

This subsection is intended to explore the influence of the depot capacity by using instances Ins-19-4 and Ins-45-1 as examples. For this purpose, the value of Q is incrementally increased, starting from 20 for Ins-19-4 and 22 for Ins-45-1, with a step size of 2. To demonstrate the impact of depot capacity, we will focus on three key metrics: (i) the total cost; (ii) the travel cost; (iii) the number of dispatched trucks. The experimental results are depicted in Figure 8.
We can observe from Figure 8 that there is a notable decrease in the number of dispatched trucks as the depot capacity Q increases. Specifically, for Ins-45-1, the fleet size of dispatched trucks will decrease from 18 to 13 when Q increases from 20 to 30. This trend is in line with our expectation, as meeting the demand for trucks to make an intermediate stop at the depot to deposit empty containers becomes increasingly easier with an expanded depot capacity. As a result, trucks can be free from effortless waiting at the depot or OF customers’ locations and thus can be fully utilized to fulfill requests. Besides, we can also find that the total cost exhibits a decreasing trend with the increase of Q, which is undoubtedly attributed to the reduction in the number of trucks. Similar to e, the reduction in the total cost and the number of trucks employed for service will ultimately level out when the depot capacity exceeds a certain threshold. Interestingly, the travel cost shows a completely opposite trend. Results in Figure 8 reveal that the travel cost increases from 65.6175 to 68.4807 when Q increases from 20 to 30. One plausible explanation for this occurrence is as follows: with an increase in depot capacity, trucks are permitted to make intermediate stops at the depot for depositing empty containers, resulting in slightly longer travel times compared to direct travel to subsequent customers’ locations. Consequently, the travel cost tends to increase with the growth of depot capacity. However, the decline in the number of trucks compensates for the increase in travel cost, contributing to overall cost savings. This finding is also exemplified by Ins-19-4 and the illustrative example in Section 3.4.
Overall, the above results clearly highlight that the depot capacity has great impacts on the considered metrics. Scaling up the depot capacity proves advantageous in reducing the overall cost. Nevertheless, the operator should determine the optimal depot capacity based on several factors, including space availability, cost effectiveness, turnover rate of empty containers, and so on.

5.4.3. Impact of Time Window Length

We now continue to analyze the impact of time window length on the previously discussed metrics by changing the time window length from 4 to 5.5 h in increments of 0.5 h. The experiments are conducted on the same instances used in Section 5.4.2. Figure 9 depicts how the metrics change with the time window length. When the time window length is extended, a decline is witnessed in both the total cost and the number of dispatched trucks, which is similar to the impact of the depot capacity. The reason lies in that when the time window grows large, trucks spend less time waiting at customer locations and thus they can serve more orders. Therefore, fewer trucks are required, resulting in substantial savings in fixed costs. Contrary to the effect of the depot capacity on the travel cost, an increase in the time window length will lead to a decrease in the travel cost. This is due to the fact that the widened time window implies a larger feasible domain and trucks are granted more flexibility in routing. As a result, with wide time windows, trucks can find more efficient and cost-effective routes. This finding suggests that broader time windows may be advantageous to inland container transport from the standpoint of the trucking firm.

6. Conclusions

In this study, we tackle the inland container transportation problem, focusing on the challenge posed by the limited depot capacity. A novel graph model is defined to characterize the depot-capacity-related constraints in a more efficient way, based on which the considered problem can be directly formulated as a mixed-integer linear programming model. A tailored branch-and-price-and-cut algorithm is proposed, which operates without requiring time horizon discretization and incorporates enhancement strategies to achieve optimal solutions. Rigorous numerical experiments are undertaken to validate the proposed algorithm. The results clarify that the proposed algorithm is significantly superior to CPLEX, GA, TS, LNS, and SA. The algorithm is capable of identifying the optimal solutions for instances involving up to 75 requests within 1 h. Comparative results also show the effectiveness of enhancement strategies.
Sensitivity analysis brings insightful findings. Firstly, increasing the initial stock of empty containers at the depot helps in reducing the total cost. However, it will encounter the law of diminishing marginal returns, with each additional container contributing less to the overall cost saving. Secondly, expanding the depot capacity offers benefits by cutting down the overall cost and the number of dispatched trucks at the expense of a modest increase in the travel cost. Thirdly, lengthening the time window could benefit inland container transportation, providing operators with more flexibility and cost-effective solutions.
The findings of this study hold valuable implications for practitioners in the logistics and transportation industries, especially those managing containerized cargo at inland depots. Decision makers, including logistics managers, fleet operators, and urban planners, can use these insights to optimize their operations, improve cost efficiency, and better manage capacity constraints. Furthermore, policymakers may find the study useful in shaping infrastructure development decisions, particularly those related to depot expansion or the management of empty container flows.
This work also opens several avenues for future research. While the proposed model and algorithm show promising results in theory, validating these findings in real-world settings is of great importance. Therefore, future studies will aim to test the algorithm in real operational environments, taking into account factors such as road congestion, traffic conditions, weather fluctuations, and the variability of infrastructure. This will allow us to assess the algorithm’s practical effectiveness and refine its assumptions to better match the complexities of real-world container logistics. Another area for exploration involves the use of heterogeneous trucks with varying capacities to handle multi-size containers, which would better reflect the diverse fleet configurations found in real-world logistics operations. Additionally, further research could focus on developing more efficient algorithms, particularly those capable of handling larger, more complex instances within a shorter time.

Author Contributions

Conceptualization, Y.Z. and Y.S.; methodology, Y.S.; software, Y.S.; formal analysis, Y.S. and Y.Z.; writing Y.S. and Y.Z.; visualization, Y.Z.; supervision, Y.S.; funding acquisition, Y.S. All authors have read and agreed to the published version of the manuscript.

Funding

This study is supported by the National Natural Science Foundation of China (No. 72101152).

Institutional Review Board Statement

Not applicable.

Informed Consent Statement

Not applicable.

Data Availability Statement

The data for this study can be requested from the corresponding author.

Conflicts of Interest

The authors declare no conflicts of interest.

References

  1. Zhang, R.; Yun, W.Y.; Moon, I.K. Modeling and optimization of a container drayage problem with resource constraints. Int. J. Prod. Econ. 2011, 133, 351–359. [Google Scholar] [CrossRef]
  2. Zhang, R.; Huang, C.; Wang, J. A novel mathematical model and a large neighborhood search algorithm for container drayage operations with multi-resource constraints. Comput. Ind. Eng. 2020, 139, 106143. [Google Scholar] [CrossRef]
  3. Fazi, S.; Choudhary, S.K.; Dong, J.X. The multi-trip container drayage problem with synchronization for efficient empty containers re-usage. Eur. J. Oper. Res. 2023, 310, 343–359. [Google Scholar] [CrossRef]
  4. Chen, R.; Meng, Q.; Jia, P. Container port drayage operations and management: Past and future. Transp. Res. Part E Logist. Transp. Rev. 2022, 159, 102633. [Google Scholar] [CrossRef]
  5. Archetti, C.; Speranza, M.G.; Boccia, M.; Sforza, A.; Sterle, C. A branch-and-cut algorithm for the inventory routing problem with pickups and deliveries. Eur. J. Oper. Res. 2020, 282, 886–895. [Google Scholar] [CrossRef]
  6. Avella, P.; Boccia, M.; Wolsey, L.A. Single-period cutting planes for inventory routing problems. Transp. Sci. 2018, 52, 497–508. [Google Scholar] [CrossRef]
  7. Manousakis, E.; Repoussis, P.; Zachariadis, E.; Tarantilis, C. Improved branch-and-cut for the Inventory Routing Problem based on a two-commodity flow formulation. Eur. J. Oper. Res. 2021, 290, 870–885. [Google Scholar] [CrossRef]
  8. Skålnes, J.; Andersson, H.; Desaulniers, G.; Stålhane, M. An improved formulation for the inventory routing problem with time-varying demands. Eur. J. Oper. Res. 2022, 302, 1189–1201. [Google Scholar] [CrossRef]
  9. Archetti, C.; Ljubić, I. Comparison of formulations for the inventory routing problem. Eur. J. Oper. Res. 2022, 303, 997–1008. [Google Scholar] [CrossRef]
  10. Vansteenwegen, P.; Mateo, M. An iterated local search algorithm for the single-vehicle cyclic inventory routing problem. Eur. J. Oper. Res. 2014, 237, 802–813. [Google Scholar] [CrossRef]
  11. Azadeh, A.; Elahi, S.; Farahani, M.H.; Nasirian, B. A genetic algorithm-Taguchi based approach to inventory routing problem of a single perishable product with transshipment. Comput. Ind. Eng. 2017, 104, 124–133. [Google Scholar] [CrossRef]
  12. Alinaghian, M.; Tirkolaee, E.B.; Dezaki, Z.K.; Hejazi, S.R.; Ding, W. An augmented Tabu search algorithm for the green inventory-routing problem with time windows. Swarm Evol. Comput. 2021, 60, 100802. [Google Scholar] [CrossRef]
  13. Shaabani, H.; Hoff, A.; Hvattum, L.M.; Laporte, G. A matheuristic for the multi-product maritime inventory routing problem. Comput. Oper. Res. 2023, 154, 106214. [Google Scholar] [CrossRef]
  14. Jula, H.; Dessouky, M.; Ioannou, P.; Chassiakos, A. Container movement by trucks in metropolitan networks: Modeling and optimization. Transp. Res. Part E Logist. Transp. Rev. 2005, 41, 235–259. [Google Scholar] [CrossRef]
  15. Imai, A.; Nishimura, E.; Current, J. A Lagrangian relaxation-based heuristic for the vehicle routing with full container load. Eur. J. Oper. Res. 2007, 176, 87–105. [Google Scholar] [CrossRef]
  16. Braekers, K.; Caris, A.; Janssens, G.K. Integrated planning of loaded and empty container movements. OR Spectr. 2013, 35, 457–478. [Google Scholar] [CrossRef]
  17. Zhang, R.; Yun, W.Y.; Moon, I. A reactive tabu search algorithm for the multi-depot container truck transportation problem. Transp. Res. Part E Logist. Transp. Rev. 2009, 45, 904–914. [Google Scholar] [CrossRef]
  18. Shiri, S.; Huynh, N. Optimization of drayage operations with time-window constraints. Int. J. Prod. Econ. 2016, 176, 7–20. [Google Scholar] [CrossRef]
  19. Torkjazi, M.; Huynh, N.; Shiri, S. Truck appointment systems considering impact to drayage truck tours. Transp. Res. Part E Logist. Transp. Rev. 2018, 116, 208–228. [Google Scholar] [CrossRef]
  20. Escudero-Santana, A.; Muñuzuri, J.; Cortés, P.; Onieva, L. The one container drayage problem with soft time windows. Res. Transp. Econ. 2021, 90, 100884. [Google Scholar] [CrossRef]
  21. Benantar, A.; Abourraja, M.N.; Boukachour, J.; Boudebous, D.; Duvallet, C. On the integration of container availability constraints into daily drayage operations arising in France: Modelling and optimization. Transp. Res. Part E Logist. Transp. Rev. 2020, 140, 101969. [Google Scholar] [CrossRef]
  22. Bruglieri, M.; Mancini, S.; Peruzzini, R.; Pisacane, O. The multi-period multi-trip container drayage problem with release and due dates. Comput. Oper. Res. 2021, 125, 105102. [Google Scholar] [CrossRef]
  23. Vidović, M.; Popović, D.; Ratković, B.; Radivojević, G. Generalized mixed integer and VNS heuristic approach to solving the multisize containers drayage problem. Int. Trans. Oper. Res. 2017, 24, 583–614. [Google Scholar] [CrossRef]
  24. Funke, J.; Kopfer, H. A model for a multi-size inland container transportation problem. Transp. Res. Part E Logist. Transp. Rev. 2016, 89, 70–85. [Google Scholar] [CrossRef]
  25. Bjelić, N.; Vidović, M.; Popović, D.; Ratković, B. Rolling-horizon approach in solving dynamic multisize multi-trailer container drayage problem. Expert Syst. Appl. 2022, 201, 117170. [Google Scholar] [CrossRef]
  26. Bustos-Coral, D.; Costa, A.M. Drayage routing with heterogeneous fleet, compatibility constraints, and truck load configurations. Transp. Res. Part E Logist. Transp. Rev. 2022, 168, 102922. [Google Scholar] [CrossRef]
  27. Sterzik, S.; Kopfer, H.; Yun, W.Y. Reducing hinterland transportation costs through container sharing. Flex. Serv. Manuf. J. 2015, 27, 382–402. [Google Scholar] [CrossRef]
  28. Xue, Z.; Zhang, C.; Lin, W.H.; Miao, L.; Yang, P. A tabu search heuristic for the local container drayage problem under a new operation mode. Transp. Res. Part E Logist. Transp. Rev. 2014, 62, 136–150. [Google Scholar] [CrossRef]
  29. Moghaddam, M.; Pearce, R.H.; Mokhtar, H.; Prato, C.G. A generalised model for container drayage operations with heterogeneous fleet, multi-container sizes and two modes of operation. Transp. Res. Part E Logist. Transp. Rev. 2020, 139, 101973. [Google Scholar] [CrossRef]
  30. Ritzinger, U.; Hu, B.; Koller, H.; Dragaschnig, M. Synchronizing trucks and trailers in a multiresource problem with variable neighborhood search. Transp. Res. Rec. 2017, 2610, 28–34. [Google Scholar] [CrossRef]
  31. Cui, H.; Chen, S.; Chen, R.; Meng, Q. A two-stage hybrid heuristic solution for the container drayage problem with trailer reposition. Eur. J. Oper. Res. 2022, 299, 468–482. [Google Scholar] [CrossRef]
  32. Wang, D.; Zhang, R.; Qiu, B.; Chen, W.; Xie, X. Drop-and-pull container drayage with flexible assignment of work break for vehicle drivers. Comput. Oper. Res. 2023, 162, 106475. [Google Scholar] [CrossRef]
  33. Wang, N.; Meng, Q.; Zhang, C. A branch-price-and-cut algorithm for the local container drayage problem with controllable vehicle interference. Transp. Res. Part B Methodol. 2023, 178, 102835. [Google Scholar] [CrossRef]
  34. You, J.; Miao, L.; Zhang, C.; Xue, Z. A generic model for the local container drayage problem using the emerging truck platooning operation mode. Transp. Res. Part B Methodol. 2020, 133, 181–209. [Google Scholar] [CrossRef]
  35. Yan, X.; Xu, M.; Xie, C. Local container drayage problem with improved truck platooning operations. Transp. Res. Part E Logist. Transp. Rev. 2023, 169, 102992. [Google Scholar] [CrossRef]
  36. You, J.; Wang, Y.; Xue, Z. An exact algorithm for the multi-trip container drayage problem with truck platooning. Transp. Res. Part E Logist. Transp. Rev. 2023, 175, 103138. [Google Scholar] [CrossRef]
  37. Zhang, R.; Lu, J.C.; Wang, D. Container drayage problem with flexible orders and its near real-time solution strategies. Transp. Res. Part E Logist. Transp. Rev. 2014, 61, 235–251. [Google Scholar] [CrossRef]
  38. Boland, N.; Dethridge, J.; Dumitrescu, I. Accelerated label setting algorithms for the elementary resource constrained shortest path problem. Oper. Res. Lett. 2006, 34, 58–68. [Google Scholar] [CrossRef]
  39. Righini, G.; Salani, M. New dynamic programming algorithms for the resource constrained elementary shortest path problem. Netw. Int. J. 2008, 51, 155–170. [Google Scholar] [CrossRef]
  40. Li, J.; Qin, H.; Baldacci, R.; Zhu, W. Branch-and-price-and-cut for the synchronized vehicle routing problem with split delivery, proportional service time and multiple time windows. Transp. Res. Part E Logist. Transp. Rev. 2020, 140, 101955. [Google Scholar] [CrossRef]
  41. Huang, N.; Li, J.; Zhu, W.; Qin, H. The multi-trip vehicle routing problem with time windows and unloading queue at depot. Transp. Res. Part E Logist. Transp. Rev. 2021, 152, 102370. [Google Scholar] [CrossRef]
  42. Luo, Z.; Qin, H.; Lim, A. Branch-and-price-and-cut for the multiple traveling repairman problem with distance constraints. Eur. J. Oper. Res. 2014, 234, 49–60. [Google Scholar] [CrossRef]
  43. Yu, X.; Feng, Y.; He, C.; Liu, C. Modeling and Optimization of Container Drayage Problem with Empty Container Constraints across Multiple Inland Depots. Sustainability 2024, 16, 5090. [Google Scholar] [CrossRef]
  44. Caris, A.; Janssens, G.K. A deterministic annealing algorithm for the pre-and end-haulage of intermodal container terminals. Int. J. Comput. Aided Eng. Technol. 2010, 2, 340–355. [Google Scholar] [CrossRef]
Figure 2. Graphical representation G.
Figure 2. Graphical representation G.
Applsci 14 11958 g002
Figure 3. An illustrative example. (a) Optimal route when the depot capacity is limited. (b) Optimal route when the depot capacity is unlimited.
Figure 3. An illustrative example. (a) Optimal route when the depot capacity is limited. (b) Optimal route when the depot capacity is unlimited.
Applsci 14 11958 g003
Figure 4. Framework of the proposed branch-and-price-and-cut algorithm.
Figure 4. Framework of the proposed branch-and-price-and-cut algorithm.
Applsci 14 11958 g004
Figure 5. Case 1: Two truck routes are exchanged to generate new routes without waiting at the depot.
Figure 5. Case 1: Two truck routes are exchanged to generate new routes without waiting at the depot.
Applsci 14 11958 g005
Figure 6. Schematic illustration of the arc flow branching.
Figure 6. Schematic illustration of the arc flow branching.
Applsci 14 11958 g006
Figure 7. Variations of the total cost with the increase of e.
Figure 7. Variations of the total cost with the increase of e.
Applsci 14 11958 g007
Figure 8. Variations of the total cost, travel cost, and the number of dispatched trucks with the increase of Q.
Figure 8. Variations of the total cost, travel cost, and the number of dispatched trucks with the increase of Q.
Applsci 14 11958 g008
Figure 9. Impact of time window length.
Figure 9. Impact of time window length.
Applsci 14 11958 g009
Table 1. Comparative summary of related studies.
Table 1. Comparative summary of related studies.
PaperFeatureSolution MethodObjectiveModel
Time.SizeEmpty.Cap.SolverHeur.Exact
Zhang et al. [1] Min TimeNon-linear
Zhang et al. [2] Min Time/TrucksNon-linear
Fazi et al. [3] Min CostLinear
Jula et al. [14] Min CostNon-linear
Imai et al. [15] Min CostLinear
Braekers et al. [16] Min Distance/TrucksNon-linear
Zhang et al. [17] Min TimeLinear
Shiri and Huynh [18] Min TimeLinear
Torkjazi et al. [19] Min CostNon-linear
Escudero-Santana et al. [20] Min CostLinear
Benantar et al. [21] Min CostNon-linear
Bruglieri et al. [22] Min Distance/TrucksLinear
Vidović et al. [23] Min CostLinear
Funke and Kopfer [24] Min Distance/TimeLinear
Bjelić et al. [25] Min CostLinear
Bustos-Coral and Costa [26] Min CostLinear
Sterzik et al. [27] Min CostLinear
Xue et al. [28] Min CostLinear
Moghaddam et al. [29] Min Time/RequestsLinear
Ritzinger et al. [30] Min Cost/RequestsNon-linear
Cui et al. [31] Max ProfitLinear
Wang et al. [32] Min CostNon-linear
Wang et al. [33] Min CostLinear
You et al. [34] Min CostNon-linear
Yan et al. [35] Min CostNon-linear
You et al. [36] Min CostLinear
This study Min CostLinear
“Time.”: time window; “Size”: multi-size containers; “Empty.”: limited empty containers; “Cap.”: limited depot capacity; “Heur.”: heurisitic.
Table 2. Notations.
Table 2. Notations.
Sets
N I F Node collection of IF requests
N O F Node collection of OF requests
N O E Node collection of OE requests
N E P Node collection indicating empty containers that were initially positioned at the depot
N I F P Node collection of pickup depots associated with IF requests
N I F D Node collection of delivery depots associated with IF requests
PNode collection of pickup requests/depots, P = { N I F N E P N I F P }
DNode collection of delivery requests/depots, D = { N O F N O E N I F D }
Parameters
N 0 The source node
N e n d The sink node
K t r u c k Number of trucks
ρ 0 The fixed cost associated with dispatching a truck
ρ 1 Cost incurred by each unit of travelling time
eThe initial stock of empty containers at the depot, e = | N E P |
C I F The quantity of the IF requests
QDepot capacity: the maximum capacity of the depot is limited to Q empty containers
HPlanning horizon
[ L i O , U i O ] The time window at the origin of node i N I F N O F
[ L i D , U i D ] The time window at the destination of node i N I F N O F
[ L i , U i ] The consolidated time window of node i
T i Service duration of node i
C i Travel cost of node i
C i j The cost of traveling from node i to node j
T i j The time taken to travel from node i to node j
P i Packing/unpacking time associated with IF/OF request node i
α i Change in the quantity of empty containers maintained at the depot when visiting node i, α i { 1 , + 1 } , i N E P N I F P N I F D
M ¯ A adequately large number
Table 3. Variables.
Table 3. Variables.
Variables
x i j 1 if a truck travels through arc ( i , j ) , 0 otherwise
y i the beginning time of traversing node i
ω i j 1 if nodes i and j are visited and node i is visited before node j; 0 otherwise, i , j N E P N I F P N I F D
Table 4. Parameters related to inland container transportation requests.
Table 4. Parameters related to inland container transportation requests.
Request IDCoordinateTime Window(Un-)Packing Time
OriginDestinationOriginDestination
IF request 1(1.500, 1.500)(2.427, 1.689)[0, 5][0, 5]0.2
IF request 2(1.500, 1.500)(1.674, 2.375)[0, 5][0, 5]0.2
OF request 1(1.237, 1.369)(1.500, 1.500)[5, 8][5, 8]0.2
OE request 1-(1.500, 1.500)-[5.5, 8]-
Table 5. Results of small-sized instances.
Table 5. Results of small-sized instances.
InstanceBranch-and-Price-and-CutCPLEXTSGALNSSA
ObjCPU (s)NodeObjCPU (s)Gap (%)ObjCPU (s)Gap (%)ObjCPU (s)Gap (%)ObjCPU (s)Gap (%)ObjCPU (s)Gap (%)
Ins-15-1105.9871.81105.987359.10.0105.98723.10105.98725.50105.98716.10105.98727.00
Ins-15-298.5041.4198.5043600.00.098.50420.6098.50432.5098.50419.2098.50429.80
Ins-15-396.0621.3196.062423.40.096.06224.9096.06228.0096.06216.5096.06225.90
Ins-15-499.2341.8199.2343600.00.099.23426.2099.23423.4099.23422.6099.23427.50
Ins-15-570.1939.8170.1933600.00.070.19323.9070.19327.3070.19317.5070.19329.10
Ave.93.9963.2193.9962316.50.093.99623.7093.99627.3093.99618.4093.99627.90
Ins-16-1109.2340.51109.234145.70.0109.23424.30109.23430.70109.23418.10109.23426.20
Ins-16-292.5051.6192.5053600.00.092.50523.8092.50528.40103.04318.911.4103.04331.711.4
Ins-16-3114.0991.91114.0993600.00.0114.09928.20114.09933.80114.09919.40114.09929.40
Ins-16-498.15814.9198.2543600.00.198.15826.1098.15830.1098.15821.7098.15825.50
Ins-16-5101.80914.51101.8343600.00.0101.80922.50101.80925.50101.80921.60101.80924.60
Ave.103.1616.71103.1852909.10.0103.16125.00103.16129.70105.26819.92.3105.26827.52.3
Ins-17-1117.6621.81117.6623600.00.0117.66217.80117.66226.50117.66219.40117.66228.60
Ins-17-2106.1451.81106.145635.50.0106.14525.20106.14535.30106.14520.70106.14527.90
Ins-17-3110.9681.11110.9683600.00.0110.96822.10110.96828.40110.96821.30110.96827.10
Ins-17-4117.3365.91117.336348.00.0117.33621.70117.33629.30117.33625.10117.33626.10
Ins-17-5111.1348.41111.1343600.00.0111.13421.40111.13432.80111.13423.30111.13424.40
Ave.112.6493.81112.6492356.70.0112.64921.60112.64930.50112.64922.00112.64926.80
Ins-18-1109.8661.81109.86670.20.0109.86617.30109.86645.00109.86624.30109.86628.10
Ins-18-289.8886.01100.2303600.011.589.88821.0089.88834.9089.88825.3089.88824.80
Ins-18-3105.5752.61105.575594.70.0105.57519.50105.57531.30105.57524.10105.57527.20
Ins-18-499.55712.4199.5573600.00.099.55722.6099.55739.0099.55728.6099.55728.90
Ins-18-5103.9955.51103.9953600.00.0103.99522.40103.99533.40103.99526.40103.99528.00
Ave.101.7765.71103.8442293.02.3101.77620.50101.77636.70101.77625.70101.77627.40
Ins-19-1121.9513.61121.9513600.00.0121.95122.20121.95144.50121.95123.80121.95131.70
Ins-19-2103.8697.21103.8693600.00.0103.86923.40103.86932.20103.86922.10103.86927.50
Ins-19-3135.6762.11135.6763600.00.0135.67627.80135.67644.70135.67626.20135.67631.50
Ins-19-4109.9726.11109.9723600.00.0109.97226.60109.97235.00109.972290109.97228.70
Ins-19-5111.8853.21111.8853600.00.0111.88522.90111.88544.60111.88526.40111.88530.90
Ave.116.6714.41116.6713600.00.0116.67124.60116.67140.20116.67125.50116.67130.10
Ins-20-1139.276821.01140.0423600.00.5139.276827.40139.276881.80139.27729.20139.27752.30
Ins-20-2118.5548.31118.5543600.00.0118.55437.00118.55444.50118.55446.10118.55431.50
Ins-20-3117.71326.01117.7383600.00.0117.71323.80117.71348.30117.71328.80117.71338.90
Ins-20-4122.495211.01123.0183600.00.4122.49541.10122.49585.40122.49530.40122.49533.50
Ins-20-5132.1191.05132.2653600.00.1132.11925.20132.11949.00132.11939.20132.11942.20
Ave.126.03153.51.8126.3233600.00.2126.03130.90126.03161.80126.03134.70126.03139.70
Table 6. Results of large-sized instances.
Table 6. Results of large-sized instances.
InstanceBranch-and-Price-and-CutTSGALNSSA
ObjCPU (s)NodeObjCPU (s)Gap (%)ObjCPU (s)Gap (%)ObjCPU (s)Gap (%)ObjCPU (s)Gap (%)
Ins-25-1171.03420.31171.69260.20.4171.03482.10.0171.03453.30.0---
Ins-25-2167.3875.31167.38752.10.0167.48283.80.1167.38754.50.0167.38765.60.0
Ins-25-3158.38228.017161.30954.91.8170.87884.27.9158.96653.80.4158.94471.00.4
Ins-25-4174.8848.01175.48752.90.3175.74585.70.5174.88454.80.0174.88464.70.0
Ins-25-5162.60710.13162.68255.50.0162.60773.90.0172.88257.66.3172.88271.36.3
Ave.166.85914.34.6167.71155.10.5169.54981.91.7169.03154.81.3168.52468.21.7
Ins-30-1169.37314.11170.90490.60.9169.373107.90.0169.37386.80.0169.449117.00.0
Ins-30-2162.64459.81164.88990.51.4162.644115.80.0162.64487.20.0162.64478.10.0
Ins-30-3156.91110.11157.264156.40.2157.148216.20.2156.91180.40.0156.91198.80.0
Ins-30-4184.65030.41184.650105.30.0184.650184.60.0184.64982.70.0184.650117.50.0
Ins-30-5190.61012.61190.73390.60.1190.610124.20.0190.61082.40.0190.610113.00.0
Ave.172.83725.41.0173.688106.70.5172.885149.70.0172.83783.90.0172.853111.60.0
Ins-45-1206.998165.01207.547188.00.3207.016267.60.0232.261175.812.2232.447221.612.3
Ins-45-2291.28979.01291.289149.40.0291.289242.50.0291.289174.60.0291.289205.70.0
Ins-45-3225.192147.01248.977173.810.6235.469239.54.6236.129175.94.9235.939163.54.8
Ins-45-4252.859553.01253.059198.10.1252.888244.10.0252.859175.70.0253.275174.50.2
Ins-45-5278.456200.61278.513181.50.0278.474228.50.0289.132179.83.8---
Ave.250.959228.91.0255.877178.12.2253.027244.40.9260.334176.44.2253.237191.34.3
Ins-55-1394.700125.61395.119308.50.1394.752352.20.0394.757230.30.0394.752314.80.0
Ins-55-2385.467106.99385.494295.30.0385.545418.60.0385.467273.80.0385.467303.50.0
Ins-55-3248.4022000.01257.418263.73.6257.381410.83.6266.976296.27.5266.537291.57.3
Ins-55-4351.1003500.01351.151269.80.0351.187366.10.0351.206275.50.0351.187294.50.0
Ins-55-5330.489280.71331.018284.60.2340.477415.63.0340.361265.33.0340.477279.93.0
Ave.342.0321202.62.6344.040284.40.8345.868392.71.3347.753268.22.1347.684296.82.1
Ins-65-1380.850838.61392.902332.33.2---------
Ins-65-2437.791556.31437.886330.20.0438.546441.30.2437.791385.80.0437.791311.40.0
Ins-65-3351.625430.11365.642357.44.0361.748588.32.9353.832390.10.6353.663264.90.6
Ins-65-4392.4522427.91401.676313.32.4412.483461.25.1401.965331.62.4401.751336.22.4
Ins-65-5345.9103600.01355.774342.52.9365.073499.75.5364.872313.35.5365.230360.85.6
Ave.381.7261570.61390.776335.12.5394.463497.63.4389.615355.22.1389.609318.32.1
Ins-70-1381.4673173.51------------
Ins-70-2365.940489.11392.487455.07.3376.308558.02.8376.287399.32.8366.610493.60.2
Ins-70-3401.6923600.01------------
Ins-70-4378.6323600.01378.682403.20.0409.554563.68.2378.586357.20.0378.586478.00.0
Ins-70-5351.175860.41360.868367.32.8360.792588.82.7360.792317.72.7360.792490.52.7
Ave.375.7812344.61377.345408.53.3382.218570.24.6371.888358.11.9368.663487.41.0
Ins-75-1430.9341515.61------------
Ins-75-2375.7353600.027404.116512.07.6386.945735.03.0387.184414.33.0387.162503.33.0
Ins-75-3328.1263600.01354.413547.88.0339.913602.43.6339.611443.33.5340.116457.53.7
Ins-75-4409.9542869.31412.594488.60.6410.162856.00.1409.973553.60.0409.954537.90.0
Ins-75-5410.8861985.217487.127496.618.6---------
Ave.391.1272714.09.4414.562511.28.7379.007731.12.2378.922470.42.2379.077499.52.2
Table 7. Effectiveness of the high-quality upper bound.
Table 7. Effectiveness of the high-quality upper bound.
InstanceBPC with BoundBPC Without Bound
ObjCPUNodeObjCPUNode
Ins-30-1169.37314.11169.37321.59
Ins-30-2162.64459.81162.64464.55
Ins-30-3156.91110.11156.91113.99
Ins-30-4184.65030.41184.65030.51
Ins-30-5190.61012.61190.61022.09
Ave.172.83725.41172.83730.56.4
Table 8. Performance of acceleration strategies for column generation.
Table 8. Performance of acceleration strategies for column generation.
InstanceComputation Time (in Seconds)
CG_noCG_hCG_dCG_All
Ins-30-1119.5103.937.514.1
Ins-30-22545.1508.885.059.8
Ins-30-3776.5683.140.810.1
Ins-30-41703.4348.540.130.4
Ins-30-5107.8100.478.612.6
Ave.1050.5348.956.425.4
Table 9. Impact of e on the total cost.
Table 9. Impact of e on the total cost.
e0246810121416
Instance
Ins-25-1183.607159.264147.927147.611147.611147.611147.611147.611147.611
Ins-30-5/190.610190.072189.997189.997189.997189.997189.997189.997
Ins-45-2/297.458293.326289.433286.215283.874283.874283.874283.874
Ins-55-2/388.353385.467385.182385.182385.182385.182385.182385.182
“/” indicates that the problem is infeasible with respect to the corresponding e.
Disclaimer/Publisher’s Note: The statements, opinions and data contained in all publications are solely those of the individual author(s) and contributor(s) and not of MDPI and/or the editor(s). MDPI and/or the editor(s) disclaim responsibility for any injury to people or property resulting from any ideas, methods, instructions or products referred to in the content.

Share and Cite

MDPI and ACS Style

Song, Y.; Zhang, Y. A Branch-and-Price-and-Cut Algorithm for the Inland Container Transportation Problem with Limited Depot Capacity. Appl. Sci. 2024, 14, 11958. https://doi.org/10.3390/app142411958

AMA Style

Song Y, Zhang Y. A Branch-and-Price-and-Cut Algorithm for the Inland Container Transportation Problem with Limited Depot Capacity. Applied Sciences. 2024; 14(24):11958. https://doi.org/10.3390/app142411958

Chicago/Turabian Style

Song, Yujian, and Yuting Zhang. 2024. "A Branch-and-Price-and-Cut Algorithm for the Inland Container Transportation Problem with Limited Depot Capacity" Applied Sciences 14, no. 24: 11958. https://doi.org/10.3390/app142411958

APA Style

Song, Y., & Zhang, Y. (2024). A Branch-and-Price-and-Cut Algorithm for the Inland Container Transportation Problem with Limited Depot Capacity. Applied Sciences, 14(24), 11958. https://doi.org/10.3390/app142411958

Note that from the first issue of 2016, this journal uses article numbers instead of page numbers. See further details here.

Article Metrics

Back to TopTop