Next Article in Journal
Temperature Distribution of Frozen Wall Formed by Irregular Hole Arrangement During In Situ Repair of Underground Shield Machine
Previous Article in Journal
Hydraulic Design and CFD-Based Parametric Study for Optimizing Centrifugal Pump Impeller Performance
 
 
Font Type:
Arial Georgia Verdana
Font Size:
Aa Aa Aa
Line Spacing:
Column Width:
Background:
Article

Adaptive Traffic Signal Control Method Based on Offline Reinforcement Learning

1
National Center for Applied Mathematics in Chongqing, Chongqing Normal University, Chongqing 401331, China
2
School of Computer and Information Sciences, Chongqing Normal University, Chongqing 401331, China
*
Author to whom correspondence should be addressed.
Appl. Sci. 2024, 14(22), 10165; https://doi.org/10.3390/app142210165
Submission received: 29 September 2024 / Revised: 24 October 2024 / Accepted: 4 November 2024 / Published: 6 November 2024

Abstract

The acceleration of urbanization has led to increasingly severe traffic congestion, creating an urgent need for effective traffic signal control strategies to improve road efficiency. This paper proposes an adaptive traffic signal control method based on offline reinforcement learning (Offline RL) to address the limitations of traditional fixed-time signal control methods. By monitoring key parameters such as real-time traffic flow and queue length, the proposed method dynamically adjusts signal phases and durations in response to rapidly changing traffic conditions. At the core of this research is the design of a model named SD3-Light, which leverages advanced offline reinforcement learning to predict the optimal signal phase sequences and their durations based on real-time intersection state features. Additionally, this paper constructs a comprehensive offline dataset, which enables the model to be trained without relying on real-time traffic data, thereby reducing costs and improving the model’s generalization ability. Experiments conducted on real-world traffic datasets demonstrate the effectiveness of the proposed method in reducing the average travel time. Comparisons with several existing methods highlight the clear advantages of our approach in enhancing traffic management efficiency.

1. Introduction

Traffic signal control, a critical tool for alleviating traffic pressure and improving road efficiency, plays a key role in this context. However, with the rapid growth in vehicle numbers and the diversification of traffic patterns, traditional fixed-time signal control methods [1] can no longer meet the demands of dynamic traffic, exacerbating congestion. This makes the study of adaptive traffic signal control (ATSC) methods particularly urgent.
ATSC dynamically adjusts signal phases and durations by analyzing real-time data such as traffic flow and queue length, allowing for a better response to rapidly changing traffic conditions. This paper proposes an intelligent signal control strategy based on Offline RL, with the following contributions:
(1). This paper introduces a novel strategy for modeling and predicting traffic signal phases and durations as independent variables. The determination of the phase is based on a comparative analysis of the q-values for each phase, while the phase duration is ascertained by multiplying the model’s output of a continuous decimal with a preset maximum duration. This approach significantly enhances the accuracy of phase and duration predictions.
(2). We propose a method called SD3-Light, an adaptive traffic signal control approach that integrates advanced Offline RL techniques. The model can accurately predict the optimal sequence of signal phases and their durations based on multidimensional intersection state features, ensuring that the control strategy effectively adapts to complex and variable traffic environments.
(3). We designed and constructed a comprehensive offline dataset to support model training and validation. This dataset incorporates diverse intersection characteristics from a specific traffic network and provides detailed records of various phase configuration schemes. By leveraging these rich data samples, the proposed method can train an efficient model that adapts to various traffic conditions without relying on real-time traffic data.

2. Related Work

In the field of traffic signal control, researchers have made significant contributions, from early fixed-time control methods to actuated control systems and rule-based adaptive methods. Each generation of approaches has introduced new perspectives and tools for addressing traffic problems. As early as the 20th century, the max pressure (MP) algorithm was proposed and initially applied to routing and scheduling in wireless networks. Varaiya et al. [2] first introduced the MP algorithm to traffic signal control in 2013, proposing an MP control model suitable for traffic intersection networks. Since then, various MP-based models have evolved, such as PressLight [3], which combines the max pressure method with a reward design aimed at maximizing network throughput.
In the field of reinforcement learning, Deep Q-Network (DQN) [4] has been widely applied to optimize complex control tasks in recent years. For instance, in the study by De Santis et al. [5], deep reinforcement learning was utilized for resource management in 5G and satellite-integrated networks. Many advanced reinforcement learning algorithms, such as Q-learning and actor–critic (AC), also demonstrate their effectiveness in complex scenarios. In a similar context, we can consider applying deep reinforcement learning methods to traffic signal control to optimize resource utilization and enhance traffic management efficiency. For example, the following are some traffic signal control methods based on reinforcement learning: FRAP [6] improves efficiency and adaptability in complex traffic scenarios by simulating phase competition principles. IntelliLight [7] optimizes signal switching strategies using deep reinforcement learning and emphasizes interpretability. Colight [8] utilizes graph attention networks to facilitate communication between intersections, learning dynamic communication patterns and enabling index-free modeling of neighboring intersections. This approach has been successfully applied to optimize signal control in large-scale traffic networks. Similarly, AttentionLight [9] leverages the self-attention mechanism to automatically learn correlations between signal phases, eliminating the need for manually designing phase competition relationships, thereby significantly enhancing control accuracy and adaptability. DynamicLight [10] adopts a two-stage framework, where reinforcement learning is used to determine the phase, followed by selecting the phase duration from a set of predefined discrete values, thereby refining control precision.
Despite the significant progress made by traditional traffic signal control methods and online reinforcement learning strategies in enhancing the intelligence of traffic management, they still exhibit limitations. Traditional control methods often struggle to adapt flexibly to complex and rapidly changing traffic conditions, making it difficult to maintain adaptability in dynamic environments. While online reinforcement learning can continually optimize strategies through a real-time interaction with the environment, its application typically requires extensive online data and computational resources. Moreover, online reinforcement learning faces challenges related to safety and stability during real-world deployment, particularly when quick responses are needed in complex traffic scenarios, potentially introducing risks.
Offline reinforcement learning, an emerging learning paradigm, offers an alternative by enabling policy learning from historical data, thus avoiding the need for a real-time interaction with the environment [11]. Compared to online learning, this approach not only significantly reduces experimental costs but also mitigates safety risks during deployment. Offline RL can also integrate vast amounts of expert data to rapidly optimize control strategies. For instance, models like DataLight [12], which utilize offline RL for traffic signal control, demonstrate the potential of this method to advance the field. Similarly, Meng et al. [13] proposed an offline pre-trained Multi-Agent Decision Transformer (MADT), which significantly improves sample efficiency and generalization in online tasks through pre-training on offline datasets. This method of pre-training presents a novel solution for addressing complex decision-making problems in traffic signal control.
Upon reviewing the limitations of existing adaptive signal control strategies, it has been observed that these strategies typically select phase durations discretely from a predefined range or do not adequately consider the adaptability of phase durations, instead relying on fixed time units for phase switching. Such methods struggle to keep pace with rapidly changing traffic demands. As highlighted by the studies of Feng et al. [14] and Nemanja et al. [15], adaptive traffic signal control systems (ATSCs) play a crucial role in managing traffic flow fluctuations, reducing delays, and optimizing signal control. An ATSC enhances intersection throughput by responding to real-time traffic changes, optimizing signal phases, and reducing vehicle queue lengths. To further enhance the flexibility and adaptability of signal control, our SD3-Light model not only optimizes the signal phase sequence but also implements continuous adaptive adjustments for phase durations. This innovative approach allows signal control strategies to adapt more flexibly and precisely to real-time traffic conditions, significantly enhancing the capabilities of current ATSCs.

3. Preliminaries

This section provides key terms and definitions from the domains of traffic signal control and Offline RL to provide a deeper understanding of adaptive control techniques for traffic lights.

3.1. Traffic Signal Control

Traffic Network: A traffic network can be represented as a directed graph, where nodes represent intersections and edges represent roads. Each road consists of multiple lanes, with lanes serving as the basic units for vehicle movement, determining how vehicles traverse the intersection—such as turning left, going straight, or turning right. The traffic network provides a structured framework for implementing traffic signal control strategies. A typical traffic network with a 4 × 4 intersection pattern is seen in Figure 1a.
Traffic Movement: Traffic movement refers to the movement of vehicles through a specific road segment or intersection over a given period. Each type of traffic movement is influenced by the operation of the current signal phase. Understanding the different directional traffic movements is crucial for designing signal control strategies that can flexibly adapt to changing traffic demands.
Phase: A signal phase, denoted by ‘ p ’, is a set of traffic movements that are allowed to proceed simultaneously. It defines which directions of traffic have the right of way at an intersection during a specific period. A phase topology with four phases—east–west straight, north–south straight, north–south left turn, and east–west left turn—is shown in Figure 1b, where traffic lights typically do not regulate right turns. The proper management of signal phases is key to ensuring a smooth and safe traffic flow at intersections.
Phase Duration: Phase duration, represented by ‘ d p ’ refers to the length of time a specific signal phase is maintained. It is a critical factor that influences the efficiency of traffic flow and vehicle waiting times at intersections. Optimizing phase durations can improve intersection throughput, reduce vehicle queues, and minimize delays.

3.2. Offline Reinforcement Learning

Markov Process: A Markov decision process (MDP) is a mathematical framework used to model decision making in scenarios where outcomes are partly random and partly under the control of the decision maker. In the context of traffic signal control, an MDP can be defined as a tuple S , A , r , γ , P , where S and A represent the state and action spaces; r : S × A R is the reward function; γ ( 0 , 1 ) is the discount factor; and P : S × A S represents the state transition. The MDP models the traffic signal control problem as a sequential decision-making process where the goal is to learn optimal policy π that maximizes the expected reward over historical trajectories, expressed as follows:
m a x π E s D , a = π s R s , a
Offline Dataset: An offline dataset in offline reinforcement learning consists of historical data collected from past interactions with the environment. This dataset contains tuples of states, actions, next states, and rewards ( s i , a i , s i , r i ) , serving as the sole source of information for learning the optimal policy without a real-time interaction. The quality and diversity of the offline dataset are critical for the effectiveness of model training, as they directly impact the model’s generalization ability and performance in real-world scenarios.
Basic Framework of Offline RL: The offline reinforcement learning framework leverages a pre-collected offline dataset to learn the optimal policy without requiring an additional online exploration [16]. This framework is particularly suitable for scenarios where online experimentation is costly or poses safety risks, such as in traffic signal control. The three steps of the offline reinforcement learning process—data collection, model training, and deployment—are succinctly described in Figure 2.

4. Method

4.1. State Representation

To accurately capture the key factors in traffic signal control, this paper defines a set of state features, including the queue length of vehicles on the incoming lanes at the current intersection, the number of moving vehicles, and the vehicle distribution along road segments. The vehicle distribution is divided into four sections for each incoming lane, with each section measuring 100 m, and the number of vehicles in each section is calculated. This detailed design reflects the distribution of vehicles in different segments, providing the model with fine-grained traffic information. Additionally, the state representation includes the current phase and its duration, which are crucial for deciding the next action.

4.2. Action Representation

The action consists of two parts: a = { a p h a s e , a d u r a t i o n } , phase information and phase duration.
Phase Information: the model outputs the Q-values for four predefined phases [ q 1 , q 2 , q 3 ,   a n d   q 4 ] , and the phase with the highest Q-value is selected as the next phase for the current intersection.
Phase Duration: the model outputs a continuous value within a predefined range, and this value, when multiplied by the preset maximum duration, gives the corresponding phase duration ( d p ).
d p = x T m a x , x T m i n T m a x , 1
where x denotes the continuous value of the model output, T m a x denotes the preset maximum duration, and T m i n denotes the preset minimum duration.

4.3. Reward Function

The reward function uses the classic negative queue length as the reward signal, which directly reflects the congestion level on the lanes. The optimization objective is to reduce the average travel time by minimizing the queue length. Specifically, a shorter queue length implies a lower degree of congestion on the lanes, allowing vehicles to pass through intersections more smoothly and reducing waiting times.
r i = q l , l L i i n
where q ( l ) represents the queue length for each incoming lane l .
By introducing the queue length as a negative value in the reward function, our method incentivizes the model to take actions that reduce the queue lengths on the lanes, effectively alleviating traffic congestion. This approach not only improves the passage efficiency of individual intersections but also positively impacts the flow of the entire traffic network.

4.4. Basic Architecture of the Method

The model proposed in this paper is based on the Softmax Deep Double Deterministic Policy Gradients (SD3) [17] framework, which is an actor–critic reinforcement learning algorithm with dual actors and dual critics. SD3 builds upon Twin Delayed Deep Deterministic Policy Gradients (TD3) [18] by incorporating a Softmax operation. This addition helps mitigate the underestimation bias observed in TD3 when applied to continuous control tasks, thereby enhancing the stability of the control policy by reducing both overestimation and underestimation issues. The overall model training framework is depicted in Figure 3 and Figure 4, illustrating the update processes for the critic and actor networks.
The proposed model’s network design is inspired by the DataLight model, as shown in Figure 5. The input intersection feature data undergoes preprocessing via an embedding layer and feature mapping to handle the overall intersection features. The processed features are then concatenated with the current signal phase information and phase duration. The concatenated data are passed through a multi-head self-attention mechanism and fully connected layers to capture complex traffic patterns and feature interactions. The model utilizes a dual network structure to predict the Q-values for the next phase selection, leading to the optimal signal phase choice. Simultaneously, the model predicts the duration of the next signal phase, ensuring adaptive control in both phase switching and phase duration adjustment.
The model is trained using a pre-collected offline dataset and optimized through the Conservative Q-Learning (CQL) [19] strategy, which enhances the decision-making process. To ensure training smoothness, the target network is periodically updated to reduce policy bias. Ultimately, the proposed model learns the optimal signal control strategy in dynamic traffic environments, significantly improving traffic flow management efficiency and intelligence.

5. Experiments

5.1. Dataset

This study uses offline datasets constructed from seven sets of real-world traffic flow data [20], covering intersections from the cities of Jinan and Hangzhou in China and New York in the USA. Each dataset reflects the unique topology of the intersections in each city, as detailed below:
  • Jinan Dataset: The road network consists of a 3 × 4 grid structure, with 12 intersections. Each intersection has four entry and exit ramps, comprising two 400 m east–west roads and two 800 m north–south roads. Each ramp has three lanes (left-turn, straight, and right-turn lanes). The traffic flow data are based on camera data from Jinan.
  • Hangzhou Dataset: The road network consists of a 4 × 4 grid, with 16 intersections. Each intersection has four entry and exit ramps, comprising two 800 m east–west roads and two 600 m north–south roads. Each ramp also has three lanes (left-turn, straight, and right-turn lanes). The traffic flow data are derived from cameras in Hangzhou.
  • New York Dataset: This dataset simulates a network of 28 × 7 intersections in the Manhattan area of New York, with each intersection connecting four 300 m road sections, including two east–west and two north–south roads.
The offline datasets used for training were constructed based on publicly available road network files and traffic flow data for each of the three cities. Specifically, an offline dataset was generated for each city, where 20 rounds of simulation were conducted for each set of traffic flow data, recording the state, action, and reward information for all intersections in each simulation round. The state includes the queue length on the incoming lanes, the number of vehicles currently in motion, and the number of vehicles in each road segment. The action consists of the current traffic signal phase and the phase duration, while the reward is defined as the negative queue length to reflect traffic congestion levels. After the simulations, the data for each city were aggregated and randomly shuffled.
To improve the diversity and generalization capabilities of the datasets, the selection of phase actions was designed to combine fixed-cycle and random strategies. Specifically, the next phase was chosen sequentially or maintained at the current phase with a certain probability, while there was also a probability of selecting a random phase as the next one. The phase duration was randomly generated within a preset range. This design ensures that the dataset follows some conservative fixed rules while incorporating randomness, enhancing the model’s adaptability to different traffic patterns.
The offline datasets generated for the three cities each contain approximately 94,167 to 118,792 state–action–state transition ( s i , a i , s i , r i ) tuples, ensuring the richness and representativeness of the training data. The diversity and broad coverage of the datasets effectively support the training of the proposed method and enhance its robustness in real-world applications.

5.2. Setup

All experiments were simulated using the open-source simulator CityFlow [21]. Open-source datasets from Jinan, Hangzhou, and New York were collected and processed into three types of offline datasets, each corresponding to the specific cities. Each dataset was tested over 50 rounds, with each round lasting 3600 s. The yellow light duration was set to 3 s, and the phase sequence followed the scheme shown in Figure 1b. The phase duration was optimized as a continuous value during the experiments.

5.3. Comparison Methods

The experimental results are compared with several mainstream traffic signal control methods, including traditional methods and reinforcement learning approaches:
  • Traditional Traffic Signal Control Methods:
    • Fixed-Time Method [1]: a traditional method where traffic signals operate according to a predefined sequence and schedule, without considering real-time traffic conditions.
    • Max Pressure [2]: a method that adjusts phase sequences by calculating and minimizing the “pressure” at intersections to optimize traffic flow and maximize throughput across the network.
    • Efficient-MP [22]: an enhanced version of the max pressure method that improves efficiency by calculating traffic pressure more precisely, considering actual traffic demand and capacity at signalized intersections.
  • Reinforcement Learning Methods:
    • Colight [8]: this method uses a graph attention network to facilitate communication between traffic signals, achieving network-wide cooperation. It learns dynamic communication and models nearby intersections without requiring explicit indexing.
    • AttentionLight [9]: this method introduces a self-attention mechanism to capture phase correlations by reevaluating queue lengths, without relying on human expertise in the competition between traffic signal phases.
    • DynamicLight [10]: a two-stage RL framework that first uses reinforcement learning to determine the optimal traffic signal phase and then employs traditional methods to determine phase duration.
    • DataLight [12]: A data-driven offline method that optimizes traffic signal control by leveraging effective state representations and reward functions. It uses historical data to improve the efficiency of traffic management systems without requiring real-time environment interactions.

5.4. Results

The average travel time (ATT) is selected as the evaluation metric, which is commonly used in this field. Lower ATT values indicate better control performance. Table 1 below compares the performance of the proposed model with various existing signal control models and methods. In the tests, Jinan provided three traffic flow files, Hangzhou provided two, and New York provided two. We tested our model under each different traffic flow scenario, with the numbers indicating the file sequence for each city. The results demonstrate that the proposed model achieves a significant improvement in ATT, indicating more efficient traffic flow management.
An alternative metric, the destination–arrival average travel time (DATT), is an improvement over the traditional average travel time metric. This enhancement is based on our observation in simulated environments that vehicles with incomplete journeys by the end of the specified simulation period are often erroneously included in the calculation of the overall average travel time, which can lead to inaccurate assessments. Therefore, the DATT metric focuses exclusively on vehicles that have completed their destination journeys, calculating the average travel time for this subset. The following Table 2 presents a comparative analysis of the relevant methods and models based on the DATT evaluation criterion:
To provide a more vivid demonstration of the efficiency of current road traffic, we have chosen another metric, the destination–arrival rate (DAR), as a benchmark for comparing experimental outcomes. The DAR is calculated by determining the ratio of vehicles that successfully reach their destinations to the total number of vehicles within a specified simulation timeframe. The following Table 3 presents a comparative analysis of the relevant methods and models based on the DAR evaluation criterion:
Utilizing the aforementioned three metrics, we conducted a systematic summary of the experimental results obtained from each city’s dataset. To facilitate a clear comparative analysis, we calculated the arithmetic mean and standard deviation of these data, representing them in the form of bar charts with error bars. This representation method effectively illustrates the relative performance of different approaches when applied to the three distinct datasets. Figure 6 presents the experimental results for the ATT, while Figure 7 illustrates the effects for the DATT, with lower values indicating a better performance.
Figure 8 showcases the performance of these methods based on the DAR metric, where higher values signify better outcomes.

6. Conclusions

This paper successfully presents an adaptive traffic signal control method based on offline reinforcement learning and validates its effectiveness through extensive experiments. The SD3-Light model not only predicts the optimal signal phase sequences but also continuously adjusts phase durations, significantly enhancing the flexibility and adaptability of traffic signal control. By constructing comprehensive offline datasets, our model can train without relying on real-time data, reducing experimental costs and minimizing potential safety risks. The experimental results demonstrate that SD3-Light outperforms existing traditional and reinforcement learning methods in terms of reducing the average travel time (ATT). Furthermore, SD3-Light also exhibits excellent performance in new evaluation metrics such as the destination–arrival average travel time (DATT) and the destination–arrival rate (DAR). Future work will focus on further optimizing the model’s performance and testing it across broader traffic networks with more complex traffic conditions. Additionally, we will explore deployment strategies for the model in real-world traffic systems to achieve wider application.

Author Contributions

Conceptualization, L.W.; Methodology, L.W.; Software, L.W.; Validation, L.W.; Data curation, Y.-X.W.; Writing—original draft, L.W.; Visualization, J.-K.L.; Supervision, J.-T.P.; Project administration, Y.L. All authors have read and agreed to the published version of the manuscript.

Funding

This research was funded by the Natural Science Foundation of Chongqing (Grant No. CSTB2022NSCQ-LZX0040, CSTB2023NSCQ-LZX0012, CSTB2023NSCQ-LZX0160).

Institutional Review Board Statement

Not applicable.

Informed Consent Statement

Not applicable.

Data Availability Statement

The original contributions presented in the study are included in the article, further inquiries can be directed to the corresponding author.

Acknowledgments

The authors sincerely acknowledge the support and contributions of all the students and teachers at the National Center for Applied Mathematics in Chongqing.

Conflicts of Interest

The authors declare no conflict of interest.

References

  1. Miller, A.J. Settings for fixed-cycle traffic signals. J. Oper. Res. Soc. 1963, 14, 373–386. [Google Scholar] [CrossRef]
  2. Varaiya, P. Max pressure control of a network of signalized intersections. Transp. Res. Part C Emerg. Technol. 2013, 36, 177–195. [Google Scholar] [CrossRef]
  3. Wei, H.; Chen, C.; Zheng, G.; Wu, K.; Gayah, V.; Xu, K.; Li, Z. Presslight: Learning max pressure control to coordinate traffic signals in arterial network. In Proceedings of the 25th ACM SIGKDD International Conference on Knowledge Discovery & Data Mining, Anchorage, AK, USA, 4–8 August 2019; pp. 1290–1298. [Google Scholar]
  4. Mnih, V.; Kavukcuoglu, K.; Silver, D.; Rusu, A.A.; Veness, J.; Bellemare, M.G.; Graves, A.; Riedmiller, M.; Fidjeland, A.K.; Ostrovski, G.; et al. Human-level control through deep reinforcement learning. Nature 2015, 518, 529–533. [Google Scholar] [CrossRef] [PubMed]
  5. De Santis, E.; Giuseppi, A.; Pietrabissa, A.; Capponi, M.; Priscoli, F.D. Satellite integration into 5G: Deep reinforcement learning for network selection. Mach. Intell. Res. 2022, 19, 127–137. [Google Scholar] [CrossRef]
  6. Zheng, G.; Xiong, Y.; Zang, X.; Feng, J.; Wei, H.; Zhang, H.; Li, Y.; Xu, K.; Li, Z. Learning phase competition for traffic signal control. In Proceedings of the 28th ACM International Conference on Information and Knowledge Management, Beijing, China, 3–7 November 2019; pp. 1963–1972. [Google Scholar]
  7. Wei, H.; Zheng, G.; Yao, H.; Li, Z. Intellilight: A reinforcement learning approach for intelligent traffic light control. In Proceedings of the 24th ACM SIGKDD International Conference on Knowledge Discovery & Data Mining, London, UK, 19–23 August 2018; pp. 2496–2505. [Google Scholar]
  8. Wei, H.; Xu, N.; Zhang, H.; Zheng, G.; Zang, X.; Chen, C.; Zhang, W.; Zhu, Y.; Xu, K.; Li, Z. Colight: Learning network-level cooperation for traffic signal control. In Proceedings of the 28th ACM International Conference on Information and Knowledge Management, Beijing, China, 3–7 November 2019; pp. 1913–1922. [Google Scholar]
  9. Zhang, L.; Wu, Q.; Deng, J. AttentionLight: Rethinking queue length and attention mechanism for traffic signal control. arXiv 2022, arXiv:2201.00006. [Google Scholar]
  10. Zhang, L.; Wu, Q.; Shen, J.; Lü, L.; Du, B.; Telikani, A.; Wu, J.; Xie, S. DynamicLight: Dynamically Tuning Traffic Signal Duration with DRL. arXiv 2022, arXiv:2211.01025. [Google Scholar]
  11. Prudencio, R.F.; Maximo MR, O.A.; Colombini, E.L. A survey on offline reinforcement learning: Taxonomy, review, and open problems. IEEE Trans. Neural Netw. Learn. Syst. 2023, 35, 10237–10257. [Google Scholar] [CrossRef] [PubMed]
  12. Zhang, L.; Deng, J. Data Might be Enough: Bridge Real-World Traffic Signal Control Using Offline Reinforcement Learning. arXiv 2023, arXiv:2303.10828. [Google Scholar]
  13. Meng, L.; Wen, M.; Le, C.; Li, X.; Xing, D.; Zhang, W.; Wen, Y.; Zhang, H.; Wang, J.; Yang, Y.; et al. Offline pre-trained multi-agent decision transformer. Mach. Intell. Res. 2023, 20, 233–248. [Google Scholar] [CrossRef]
  14. Feng, Y.; Head, K.L.; Khoshmagham, S.; Zamanipour, M. A real-time adaptive signal control in a connected vehicle environment. Transp. Res. Part C Emerg. Technol. 2015, 55, 460–473. [Google Scholar] [CrossRef]
  15. Dobrota, N.; Stevanovic, A.; Mitrovic, N. Development of assessment tool and overview of adaptive traffic control deployments in the US. Transp. Res. Rec. 2020, 2674, 464–480. [Google Scholar] [CrossRef]
  16. Deffayet, R.; Thonet, T.; Renders, J.M.; De Rijke, M. Offline evaluation for reinforcement learning-based recommendation: A critical issue and some alternatives. In Proceedings of the ACM SIGIR Forum; ACM: New York, NY, USA, 2023; Volume 56, pp. 1–14. [Google Scholar]
  17. Pan, L.; Cai, Q.; Huang, L. Softmax deep double deterministic policy gradients. Adv. Neural Inf. Process. Syst. 2020, 33, 11767–11777. [Google Scholar]
  18. Fujimoto, S.; Hoof, H.; Meger, D. Addressing function approximation error in actor-critic methods. In Proceedings of the International Conference on Machine Learning, PMLR, Stockholm, Sweden, 10–15 July 2018; pp. 1587–1596. [Google Scholar]
  19. Kumar, A.; Zhou, A.; Tucker, G.; Levine, S. Conservative q-learning for offline reinforcement learning. Adv. Neural Inf. Process. Syst. 2020, 33, 1179–1191. [Google Scholar]
  20. Wei, H.; Zheng, G.; Gayah, V.; Li, Z. A survey on traffic signal control methods. arXiv 2019, arXiv:1904.08117. [Google Scholar]
  21. Zhang, H.; Feng, S.; Liu, C.; Ding, Y.; Zhu, Y.; Zhou, Z.; Zhang, W.; Yu, Y.; Jin, H.; Li, Z. Cityflow: A multi-agent reinforcement learning environment for large scale city traffic scenario. In Proceedings of the World Wide Web Conference, San Francisco, CA, USA, 13–17 May 2019; pp. 3620–3624. [Google Scholar]
  22. Wu, Q.; Zhang, L.; Shen, J.; Lü, L.; Du, B.; Wu, J. Efficient pressure: Improving efficiency for signalized intersections. arXiv 2021, arXiv:2112.02336. [Google Scholar]
Figure 1. Illustration of a traffic network and an intersection. (a) A traffic network composed of a grid of 4 × 4 intersections. (b) A typical intersection with four signal phases. Each phase allows certain traffic movements while restricting others.
Figure 1. Illustration of a traffic network and an intersection. (a) A traffic network composed of a grid of 4 × 4 intersections. (b) A typical intersection with four signal phases. Each phase allows certain traffic movements while restricting others.
Applsci 14 10165 g001
Figure 2. Framework of Offline RL. In the data collection phase, behavior policy π β interacts with the environment to gather and construct an offline dataset, including state, action, next state, and reward information. In the training model phase, the offline dataset is used to learn optimal policy π . In the deployment phase, the learned policy is deployed in a real-world or simulated environment to control traffic signals effectively.
Figure 2. Framework of Offline RL. In the data collection phase, behavior policy π β interacts with the environment to gather and construct an offline dataset, including state, action, next state, and reward information. In the training model phase, the offline dataset is used to learn optimal policy π . In the deployment phase, the learned policy is deployed in a real-world or simulated environment to control traffic signals effectively.
Applsci 14 10165 g002
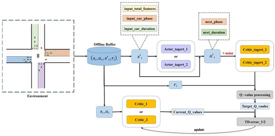
Figure 3. The SD3 framework. Dual actor and critic networks: SD3 employs two parallel actor and critic networks, enabling the dual estimation of action values, which reduces bias. Softmax in Q-value processing: SD3 incorporates a Softmax operator in the Q-value processing, which smooths the value function estimation and mitigates overestimation and underestimation problems. Policy noise in Softmax Q-value computation: When calculating the Softmax target Q-value, the algorithm introduces policy noise. This helps account for multiple possible actions in target value estimation, thereby improving the accuracy of the Q-value estimation.
Figure 3. The SD3 framework. Dual actor and critic networks: SD3 employs two parallel actor and critic networks, enabling the dual estimation of action values, which reduces bias. Softmax in Q-value processing: SD3 incorporates a Softmax operator in the Q-value processing, which smooths the value function estimation and mitigates overestimation and underestimation problems. Policy noise in Softmax Q-value computation: When calculating the Softmax target Q-value, the algorithm introduces policy noise. This helps account for multiple possible actions in target value estimation, thereby improving the accuracy of the Q-value estimation.
Applsci 14 10165 g003
Figure 4. The actor network is updated using a policy gradient method, guided by the value estimates provided by the critic network. To maintain model stability, the actor network is updated less frequently compared to the critic network, following a delayed update strategy. This reduces volatility in the policy update process.
Figure 4. The actor network is updated using a policy gradient method, guided by the value estimates provided by the critic network. To maintain model stability, the actor network is updated less frequently compared to the critic network, following a delayed update strategy. This reduces volatility in the policy update process.
Applsci 14 10165 g004
Figure 5. Network design of SD3-Light.
Figure 5. Network design of SD3-Light.
Applsci 14 10165 g005
Figure 6. Comparison of average travel time (ATT) by method for different cities.
Figure 6. Comparison of average travel time (ATT) by method for different cities.
Applsci 14 10165 g006
Figure 7. Comparison of destination–average travel time (DATT) by method for different cities.
Figure 7. Comparison of destination–average travel time (DATT) by method for different cities.
Applsci 14 10165 g007
Figure 8. Comparison of destination–arrival rate (DAR) by method in different cities.
Figure 8. Comparison of destination–arrival rate (DAR) by method in different cities.
Applsci 14 10165 g008
Table 1. Overall performance. For the average travel time, the lower the better. Bold results for best results.
Table 1. Overall performance. For the average travel time, the lower the better. Bold results for best results.
MethodJinanHangzhouNew York
1231212
Fixed Time587.6524.8498.4502.2524.41750.51542.3
Max Pressure339.5348.6329.5465.7477.31529.41423.9
Efficient-MP320.6343.4299.3398.1376.31409.31402.3
CoLight313.8298.3295.8348.6318.41278.61354.7
AttentionLight314.6290.6286.7336.5328.21322.71405.9
DynamicLight301.3295.2287.8329.7321.61389.41323.6
DataLight293.4279.3277.1413.6317.91343.21333.1
SD3-Light286.2269.7266.7310.4306.51283.71117.2
Table 2. Overall performance. For the destination–average travel time, the lower the better. Bold results for best results.
Table 2. Overall performance. For the destination–average travel time, the lower the better. Bold results for best results.
MethodJinanHangzhouNew York
1231212
Fixed Time593.2536.3501.6513.5536.11768.71568.2
Max Pressure346.5363.7342.2472.3450.51543.31440.2
Efficient-MP330.2348.2302.3400.5382.31426.21417.3
CoLight323.4303.2302.1352.4326.31389.61366.7
AttentionLight325.7298.3295.2342.3332.91332.21412.3
DynamicLight312.4302.3293.2346.2332.61395.31338.7
DataLight299.2282.4287.4424.3324.81359.51342.5
SD3-Light294.4274.9275.0325.5312.41336.41126.3
Table 3. Overall performance. For the destination–arrival rate, the higher the better. Bold results for best results.
Table 3. Overall performance. For the destination–arrival rate, the higher the better. Bold results for best results.
MethodJinanHangzhouNew York
1231212
Fixed Time0.7120.7260.8510.6950.8600.0760.125
Max Pressure0.8670.7040.8020.7390.7950.1530.128
Efficient-MP0.7420.7150.7980.7650.6970.1460.132
CoLight0.8120.9050.8650.8680.8050.1120.206
AttentionLight0.8320.8260.8430.8550.8320.1430.198
DynamicLight0.8560.8740.8690.8770.8460.2060.247
DataLight0.9010.9120.9080.8850.8430.2010.250
SD3-Light0.9150.9530.9490.9140.9260.2620.366
Disclaimer/Publisher’s Note: The statements, opinions and data contained in all publications are solely those of the individual author(s) and contributor(s) and not of MDPI and/or the editor(s). MDPI and/or the editor(s) disclaim responsibility for any injury to people or property resulting from any ideas, methods, instructions or products referred to in the content.

Share and Cite

MDPI and ACS Style

Wang, L.; Wang, Y.-X.; Li, J.-K.; Liu, Y.; Pi, J.-T. Adaptive Traffic Signal Control Method Based on Offline Reinforcement Learning. Appl. Sci. 2024, 14, 10165. https://doi.org/10.3390/app142210165

AMA Style

Wang L, Wang Y-X, Li J-K, Liu Y, Pi J-T. Adaptive Traffic Signal Control Method Based on Offline Reinforcement Learning. Applied Sciences. 2024; 14(22):10165. https://doi.org/10.3390/app142210165

Chicago/Turabian Style

Wang, Lei, Yu-Xuan Wang, Jian-Kang Li, Yi Liu, and Jia-Tian Pi. 2024. "Adaptive Traffic Signal Control Method Based on Offline Reinforcement Learning" Applied Sciences 14, no. 22: 10165. https://doi.org/10.3390/app142210165

APA Style

Wang, L., Wang, Y.-X., Li, J.-K., Liu, Y., & Pi, J.-T. (2024). Adaptive Traffic Signal Control Method Based on Offline Reinforcement Learning. Applied Sciences, 14(22), 10165. https://doi.org/10.3390/app142210165

Note that from the first issue of 2016, this journal uses article numbers instead of page numbers. See further details here.

Article Metrics

Back to TopTop