Sewage and Location Detection with Improved Cycle Generative Adversarial Network-Based Augmented Datasets and YOLOv5-BiFC
Abstract
1. Introduction
- The discharge outlets in the images captured by the camera equipment exhibit multi-scale characteristics, posing a certain challenge to their recognition.
- The environment surrounding the sewage outlets is complex and diverse, with challenges such as vegetation obstruction posing significant obstacles to the detection of the sewage outlets.
- In contrast to common targets such as vehicles and animals, the spatial distribution of emission outlets exhibits sparsity and non-uniformity. This implies that locating a sufficient number of emission outlets in certain areas will be more challenging and will require higher costs to cover a broader range. The issue of insufficient data necessitates models to be more accurate and generalizable.
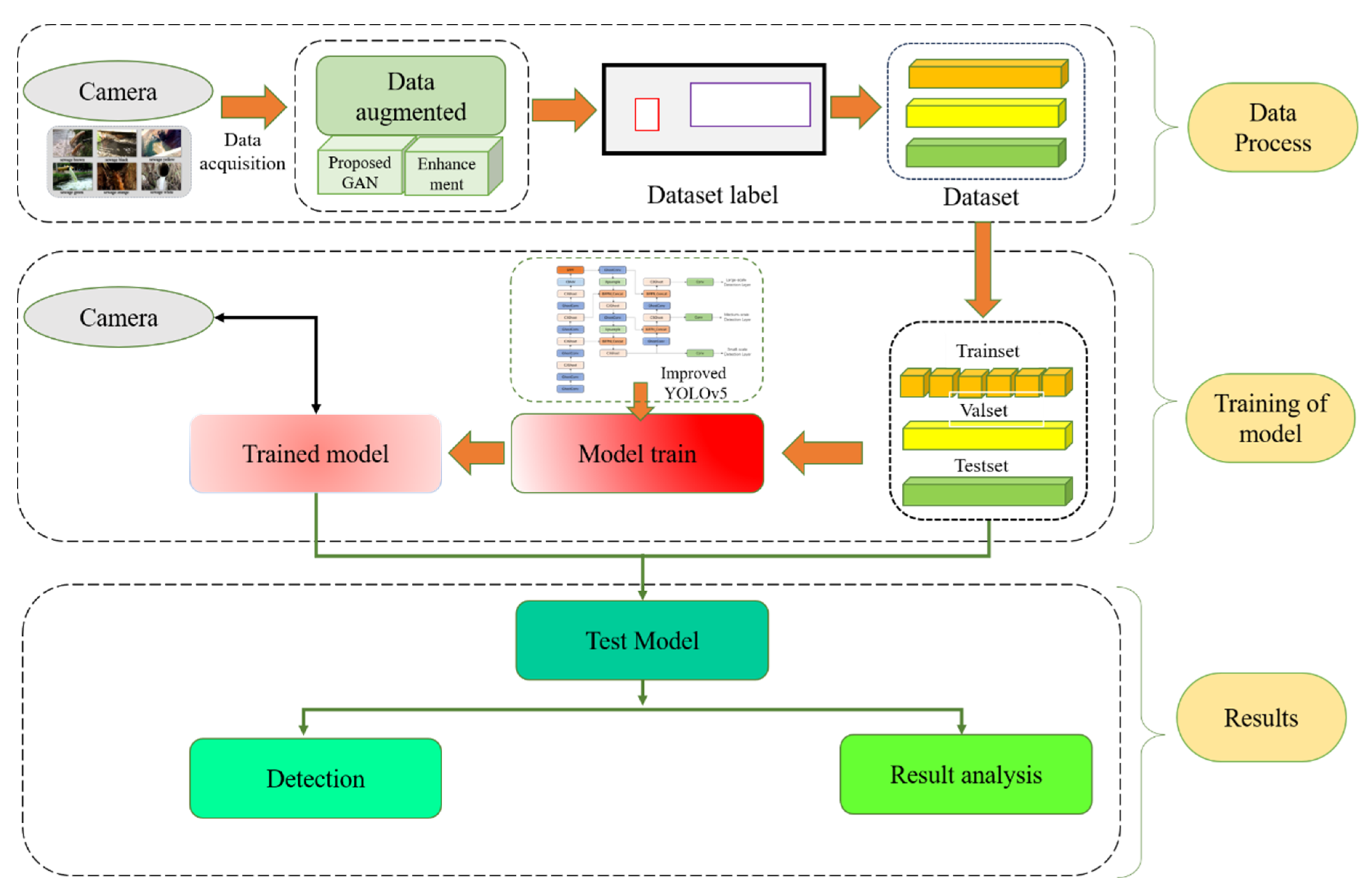
- A dataset of sewage outlet camera images in a multi-class, complex environment has been established, including images of sewage discharge from outlets at night under low-light conditions, aiming to advance the development of an intelligent recognition technology for detecting sewage outlets in rivers.
- A network improvement was proposed that utilizes the C3Ghost Module, BiFPN, and CBAM attention mechanism to guide the enhancement of valuable features and reduce model size, thereby improving recognition accuracy and efficiency. The results indicate that the YOLOV5-BIFC model has a size of 7.8 MB, representing a 44.2% reduction compared to the original YOLOv5 model. The FPS of this model is 26.7, enabling real-time discharge monitoring. The F1 score and mAP achieved by YOLOv5-BiFC are 89.8% and 87.3%.
- The proposal aims to enhance the Cycle GAN to increase the quantity and diversity of emission data from outlets.
2. Related Work
2.1. Classical Object Detection
2.2. Graph Augmentation
2.3. Generator Adversarial Network Data Augmentation
2.4. Self-Attention
2.5. BiFPN
2.6. CBAM
3. Methodology
3.1. Improved Cycle GAN
3.2. Proposed YOLOv5
3.2.1. YOLOv5-BiFC
3.2.2. Improved C3Ghost Module
3.3. Evaluation Index
3.4. Time and Space Complexity
3.4.1. Time Complexity
3.4.2. Space Complexity
3.5. Detection Approach
4. Results and Discussion
4.1. Data Acquisition and Annotation
4.2. Data Augmentation Based on Improved Cycle GAN
4.3. Model Training Results
4.4. Comparison of Different Models
4.5. Ablation Experiments
5. Conclusions
Author Contributions
Funding
Institutional Review Board Statement
Informed Consent Statement
Data Availability Statement
Conflicts of Interest
References
- Huang, C.J.; Huang, T.-H.; Liu, N.-H. A new approach to estimating the metafrontier production function based on a stochastic frontier framework. J. Prod. Anal. 2014, 42, 241–254. [Google Scholar] [CrossRef]
- Shinde, P.P.; Shah, S. A review of machine learning and deep learning applications. In Proceedings of the 2018 Fourth International Conference on Computing Communication Control and Automation (ICCUBEA), Pune, India, 16–18 August 2018; pp. 1–6. [Google Scholar]
- Dargan, S.; Kumar, M.; Ayyagari, M.R.; Kumar, G. A survey of deep learning and its applications: A new paradigm to machine learning. Arch. Comput. Methods Eng. 2020, 27, 1071–1092. [Google Scholar] [CrossRef]
- Janiesch, C.; Zschech, P.; Heinrich, K. Machine learning and deep learning. Electron. Mark. 2021, 31, 685–695. [Google Scholar] [CrossRef]
- Lin, Y.; Li, L.; Yu, J.; Hu, Y.; Zhang, T.; Ye, Z.; Syed, A.; Li, J. An optimized machine learning approach to water pollution variation monitoring with time-series Landsat images. Int. J. Appl. Earth Obs. Geoinf. 2021, 102, 102370. [Google Scholar] [CrossRef]
- Zhu, M.; Wang, J.; Yang, X.; Zhang, Y.; Zhang, L.; Ren, H.; Wu, B.; Ye, L. A review of the application of machine learning in water quality evaluation. Eco-Environ. Health 2022, 1, 107–116. [Google Scholar] [CrossRef] [PubMed]
- Guo, H.-N.; Wu, S.-B.; Tian, Y.-J.; Zhang, J.; Liu, H.-T. Application of machine learning methods for the prediction of organic solid waste treatment and recycling processes: A review. Bioresour. Technol. 2021, 319, 124114. [Google Scholar] [CrossRef]
- Huntingford, C.; Jeffers, E.S.; Bonsall, M.B.; Christensen, H.M.; Lees, T.; Yang, H. Machine learning and artificial intelligence to aid climate change research and preparedness. Environ. Res. Lett. 2019, 14, 124007. [Google Scholar] [CrossRef]
- Khan, S.; Yairi, T. A review on the application of deep learning in system health management. Mech. Syst. Signal Process. 2018, 107, 241–265. [Google Scholar] [CrossRef]
- Liu, W.; Anguelov, D.; Erhan, D.; Szegedy, C.; Reed, S.; Fu, C.Y.; Berg, A.C. Ssd: Single shot multibox detector. In Proceedings of the Computer Vision–ECCV 2016: 14th European Conference, Amsterdam, The Netherlands, 11–14 October 2016; Proceedings, Part VI. Springer International Publishing: Berlin/Heidelberg, Germany, 2016; pp. 21–37. [Google Scholar]
- Redmon, J.; Divvala, S.; Girshick, R.; Farhadi, A. You only look once: Unified, real-time object detection. In Proceedings of the IEEE Conference on Computer Vision and Pattern Recognition, Las Vegas, NV, USA, 27–30 June 2016; pp. 779–788. [Google Scholar]
- Bochkovskiy, A.; Wang, C.Y.; Liao, H.Y.M. Yolov4: Optimal speed and accuracy of object detection. arXiv 2020, arXiv:2004.10934. [Google Scholar]
- Redmon, J.; Farhadi, A. YOLO9000: Better, faster, stronger. In Proceedings of the IEEE Conference on Computer Vision and Pattern Recognition, Hawaii, HI, USA, 21–26 July 2017; pp. 7263–7271. [Google Scholar]
- Girshick, R. Fast rcnn. In Proceedings of the IEEE International Conference on Computer Vision, Santiago, Chile, 7–13 December 2015; pp. 1440–1448. [Google Scholar]
- Ren, S.; He, K.; Girshick, R.; Sun, J. Faster R-CNN: Towards real-time object detection with region proposal networks. IEEE Trans. Pattern Anal. Mach. Intell. 2016, 39, 1137–1149. [Google Scholar] [CrossRef]
- Huang, G.; Liu, S.; Van der Maaten, L.; Weinberger, K.Q. Condensenet: An efficient densenet using learned group convolutions. In Proceedings of the IEEE Conference on Computer Vision and Pattern Recognition, Utah, UT, USA, 18–22 June 2018; pp. 2752–2761. [Google Scholar]
- Tan, M.; Le, Q. Efficientnet: Rethinking model scaling for convolutional neural networks. In Proceedings of the International Conference on Machine Learning, California, CA, USA, 9–15 June 2019; pp. 6105–6114. [Google Scholar]
- Wang, C.-Y.; Bochkovskiy, A.; Liao, H.-Y.M. Yolov7: Trainable bag-of-freebies sets new state-of-the-art for real-time object detectors. In Proceedings of the IEEE/CVF Conference on Computer Vision and Pattern Recognition, British Columbia, BC, Canada, 18–22 June 2023; pp. 7464–7475. [Google Scholar]
- Varghese, R.; Sambath, M. YOLOv8: A Novel Object Detection Algorithm with Enhanced Performance and Robustness. In Proceedings of the 2024 International Conference on Advances in Data Engineering and Intelligent Computing Systems (ADICS), Chennai, India, 18–19 April 2024; pp. 1–6. [Google Scholar]
- Wang, C.Y.; Yeh, I.H.; Liao, H.Y.M. You only learn one representation: Unified network for multiple tasks. arXiv 2021, arXiv:2105.04206. [Google Scholar]
- Lee, J.; Kim, T.; Bang, S.; Oh, S.; Kwon, H. Evasion Attacks on Deep Learning-Based Helicopter Recognition Systems. J. Sens. 2024, 2024, 1124598. [Google Scholar] [CrossRef]
- Li, Y.; Shen, L. cC-GAN: A robust transfer-learning framework for HEp-2 specimen image segmentation. IEEE Access 2018, 6, 14048–14058. [Google Scholar] [CrossRef]
- Hussain, S.; Shafiq, M.; Ahmad, R.; Waheed, A.; Zakaullah, M. Plasma focus as a possible x-ray source for radiography. Plasma Sources Sci. Technol. 2005, 14, 61–69. [Google Scholar] [CrossRef]
- Everingham, M.; Van Gool, L.; Williams, C.K.; Winn, J.; Zisserman, A. The pascal visual object classes (voc) challenge. Int. J. Comput. Vis. 2010, 88, 303–338. [Google Scholar] [CrossRef]
- Chun, S.; Kim, W.; Park, S.; Chang, M.; Oh, S.J. Eccv caption: Correcting false negatives by collecting machine-and-human-verified image-caption associations for ms-coco. In European Conference on Computer Vision; Springer Nature: Cham, Switzerland, 2022; pp. 1–19. [Google Scholar]
- David, E.; Madec, S.; Sadeghi-Tehran, P.; Aasen, H.; Zheng, B.; Liu, S.; Kirchgessner, N.; Ishikawa, G.; Nagasawa, K.; Badhon, M.A.; et al. Global wheat head detection (GWHD) dataset: A large and diverse dataset of high-resolution RGB-labelled images to develop and benchmark wheat head detection methods. Plant Phenomics 2020, 2020, 3521852. [Google Scholar] [CrossRef]
- Weng, L. Object detection for dummies part 3: R-cnn family. Lilianweng. Github. Io/lil-log. 2017. [Google Scholar]
- Sun, X.; Wu, P.; Hoi, S.C.H. Face detection using deep learning: An improved faster RCNN approach. Neurocomputing 2018, 299, 42–50. [Google Scholar] [CrossRef]
- Du, J. Understanding of object detection based on CNN family and YOLO. In Journal of Physics: Conference Series; IOP Publishing: Bristol, UK, 2018; p. 012029. [Google Scholar]
- Loey, M.; Manogaran, G.; Taha, M.H.N.; Khalifa, N.E.M. Fighting against COVID-19: A novel deep learning model based on YOLO-v2 with ResNet-50 for medical face mask detection. Sustain. Cities Soc. 2021, 65, 102600. [Google Scholar] [CrossRef]
- Tokozume, Y.; Ushiku, Y.; Harada, T. Learning from between-class examples for deep sound recognition. In Proceedings of the 6th International Conference on Learning Representations, Vancouver, VAN, Canada, 30 April–3 May 2018; pp. 1–13. [Google Scholar]
- Takahashi, R.; Matsubara, T.; Uehara Ricap, K. Random image cropping and patching data augmentation for deep CNNs. In Proceedings of the 10th Asian Conference on Machine Learning, Beijing, China, 14–16 November 2018; pp. 786–798. [Google Scholar]
- Tan, M.; Pang, R.; Le, Q.V. Efficientnet: Scalable and efficient object detection. In Proceedings of the IEEE/CVF Conference on Computer Vision and Pattern Recognition, Washington, DC, USA, 14–19 June 2020; pp. 10781–10790. [Google Scholar]
- Woo, S.; Park, J.; Lee, J.Y.; Kweon, I.S. Cbam: Convolutional block attention module. In Proceedings of the European conference on computer vision (ECCV), Munich, Germany, 8–14 September 2018. [Google Scholar]
- Zhu, J.-Y.; Park, T.; Isola, P.; Efros, A.A. Unpaired image-to-image translation using cycle-consistent adversarial networks. In Proceedings of the IEEE International Conference on Computer Vision, Venice, Italy, 22–29 October 2017; pp. 2223–2232. [Google Scholar]
- Kim, T.; Cha, M.; Kim, H.; Lee, J.K.; Kim, J. Learning to discover cross-domain relations with generative adversarial networks. In Proceedings of the 34th International Conference on Machine Learning, Sydney, Australia, 6–11 August 2017; pp. 1857–1865. [Google Scholar]
- Yi, Z.; Zhang, H.; Tan, P.; Gong, M. Dualgan: Unsupervised dual learning for image-to-image translation. In Proceedings of the IEEE International Conference on Computer Vision, Cambridge, MA, USA, 20–23 June 2017; pp. 2849–2857. [Google Scholar]
- Han, C.; Murao, K.; Noguchi, T.; Kawata, Y.; Uchiyama, F.; Rundo, L.; Nakayama, H.; Satoh, S. Learning more with less: Conditional PGGAN-based data augmentation for brain metastases detection using highly-rough annotation on MR images. In Proceedings of the 28th ACM International Conference on Information and Knowledge Management (CIKM′19), Association for Computing Machinery, Beijing, China, 3–7 November 2019; pp. 119–127. [Google Scholar]
- Jiang, Y.; Gong, X.; Liu, D.; Cheng, Y.; Fang, C.; Shen, X.; Yang, J.; Zhou, P.; Wang, Z. EnlightenGAN: Deep light enhancement without paired supervision. IEEE Trans. Image Process. 2021, 30, 2340–2349. [Google Scholar] [CrossRef]
- Yu, Y.; Zhang, W.; Deng, Y. Frechet inception distance (fid) for evaluating gans. China Univ. Min. Technol. Beijing Grad. Sch. 2021, 3. [Google Scholar]
- Barratt, S.; Sharma, R. A note on the inception score. arXiv 2018, arXiv:1801.01973. [Google Scholar]
















| Module | Filter | Kernel Size | Stride | Padding |
|---|---|---|---|---|
| GhostConv | 64 | 3 | 2 | 2 |
| GhostConv | 128 | 3 | 2 | - |
| C3Ghost | 128 | - | - | - |
| GhostConv | 256 | 3 | 2 | - |
| C3Ghost | 256 | - | - | - |
| GhostConv | 512 | 3 | 2 | - |
| C3Ghost | 512 | - | - | - |
| GhostConv | 1024 | 3 | 2 | - |
| C3Ghost | 1024 | - | - | - |
| CBAM | 1024 | - | - | - |
| SPPF | 1024 | 5 | - | - |
| GhostConv | 512 | - | - | - |
| nn.Upsample | - | - | - | - |
| BiFPNConcat2 | - | - | - | - |
| C3Ghost | 512 | - | - | - |
| GhostConv | 256 | - | - | - |
| nn.Upsample | - | - | - | - |
| BiFPNConcat2 | - | - | - | - |
| C3Ghost | 256 | - | - | - |
| GhostConv | 256 | 3 | 2 | - |
| BiFPNConcat3 | - | - | - | - |
| C3Ghost | 256 | - | - | - |
| GhostConv | 512 | 3 | 2 | - |
| BiFPNConcat2 | - | - | - | - |
| C3Ghost | 1024 | - | - | - |
| Detect | nc.anchors | - | - | - |
| Hyper Parameters | Values |
|---|---|
| Epoch | 200 |
| Batch Size | 2 |
| Learning Rate | 0.0002 (G) |
| 0.0002 (D) | |
| Image Size | 256 × 256 |
| Optimizer | Adam |
| Activation Function | LeakyReLU |
| Lambda_cycle | 10 |
| Model | P(%) | R(%) | F1(%) | mAP50(%) | Size(MB) | FPS | Macro_P (%) | Macro_R (%) | Macro_F1 (%) |
|---|---|---|---|---|---|---|---|---|---|
| SSD | 76.3 | 73.2 | 70.3 | 69.5 | 97.5 | 17.1 | 75.7 | 74.6 | 69.6 |
| YOLO_MobileNetV3 | 86.1 | 87.5 | 78.9 | 80.2 | 40.1 | 18.3 | 86.3 | 87.3 | 79.1 |
| YOLOv5 | 91.6 | 91.9 | 79.3 | 86.2 | 14.0 | 20.4 | 91.5 | 91.2 | 78.8 |
| Faster-RCNN | 84.7 | 87.3 | 73.9 | 85.7 | 110.8 | 10.6 | 84.9 | 86.7 | 74.2 |
| YOLOv6 | 92.3 | 93.1 | 83.5 | 86.0 | 14.3 | 24.1 | 92.1 | 93.0 | 83.4 |
| YOLOv7-tiny | 93.9 | 94.5 | 87.9 | 87.0 | 15.8 | 24.2 | 93.5 | 94.1 | 86.8 |
| YOLOv8 | 94.5 | 96.3 | 88.3 | 87.5 | 14.5 | 23.5 | 94.7 | 97.1 | 86.4 |
| Ours | 97.9 | 98.7 | 89.8 | 87.3 | 7.8 | 26.7 | 98.2 | 98.6 | 87.1 |
| C3Ghost | BiFPN | CBAM | P (%) | R (%) | mAP (%) | F1 (%) | Size (MB) | Para. (M) | Flops (G) | FPS | Macro_P (%) | Macro_R (%) | Macro_F1 (%) |
|---|---|---|---|---|---|---|---|---|---|---|---|---|---|
| 96.6 | 95.9 | 86.3 | 86.2 | 14.0 | 7.1 | 16.0 | 20.4 | 96.4 | 95.8 | 85.5 | |||
| √ | 97.3 | 95.1 | 86.7 | 86.4 | 7.7 | 3.7 | 8.0 | 26.3 | 97.2 | 95.4 | 86.3 | ||
| √ | 96.9 | 95.3 | 87.2 | 85.8 | 14.1 | 7.2 | 16.0 | 20.5 | 97.1 | 95.1 | 85.9 | ||
| √ | 98.3 | 95.1 | 87.8 | 86.2 | 14.3 | 7.2 | 16.1 | 20.4 | 97.9 | 95.2 | 86.6 | ||
| √ | √ | 96.4 | 99.1 | 87.8 | 86.5 | 7.7 | 3.7 | 8.0 | 25.6 | 96.3 | 98.3 | 86.7 | |
| √ | √ | 96.2 | 98.5 | 87.5 | 85.4 | 7.9 | 3.7 | 7.9 | 24.8 | 96.1 | 98.1 | 85.1 | |
| √ | √ | 97.7 | 97.3 | 86.2 | 86.6 | 12.1 | 7.3 | 16.0 | 20.2 | 97.8 | 97.4 | 85.8 | |
| √ | √ | √ | 97.9 | 98.7 | 89.8 | 87.3 | 7.8 | 3.8 | 8.1 | 26.7 | 98.2 | 98.6 | 87.1 |
Disclaimer/Publisher’s Note: The statements, opinions and data contained in all publications are solely those of the individual author(s) and contributor(s) and not of MDPI and/or the editor(s). MDPI and/or the editor(s) disclaim responsibility for any injury to people or property resulting from any ideas, methods, instructions or products referred to in the content. |
© 2024 by the authors. Licensee MDPI, Basel, Switzerland. This article is an open access article distributed under the terms and conditions of the Creative Commons Attribution (CC BY) license (https://creativecommons.org/licenses/by/4.0/).
Share and Cite
Wang, M.; Li, C.; Jiang, Y.; Yang, M. Sewage and Location Detection with Improved Cycle Generative Adversarial Network-Based Augmented Datasets and YOLOv5-BiFC. Appl. Sci. 2024, 14, 9932. https://doi.org/10.3390/app14219932
Wang M, Li C, Jiang Y, Yang M. Sewage and Location Detection with Improved Cycle Generative Adversarial Network-Based Augmented Datasets and YOLOv5-BiFC. Applied Sciences. 2024; 14(21):9932. https://doi.org/10.3390/app14219932
Chicago/Turabian StyleWang, Minkai, Chenglin Li, Yunzhong Jiang, and Mingxiang Yang. 2024. "Sewage and Location Detection with Improved Cycle Generative Adversarial Network-Based Augmented Datasets and YOLOv5-BiFC" Applied Sciences 14, no. 21: 9932. https://doi.org/10.3390/app14219932
APA StyleWang, M., Li, C., Jiang, Y., & Yang, M. (2024). Sewage and Location Detection with Improved Cycle Generative Adversarial Network-Based Augmented Datasets and YOLOv5-BiFC. Applied Sciences, 14(21), 9932. https://doi.org/10.3390/app14219932

