A Novel Dual-Component Radar-Signal Modulation Recognition Method Based on CNN-ST
Abstract
1. Introduction
2. Related Work
2.1. Radar Signal Modulation-Recognition Methods Based on CNN
2.2. Vision Transformer
3. Signal Model and Time-Frequency Transformation
3.1. Dual-Component Radar Signals under Different SNRs
3.2. Time-Frequency Transformation
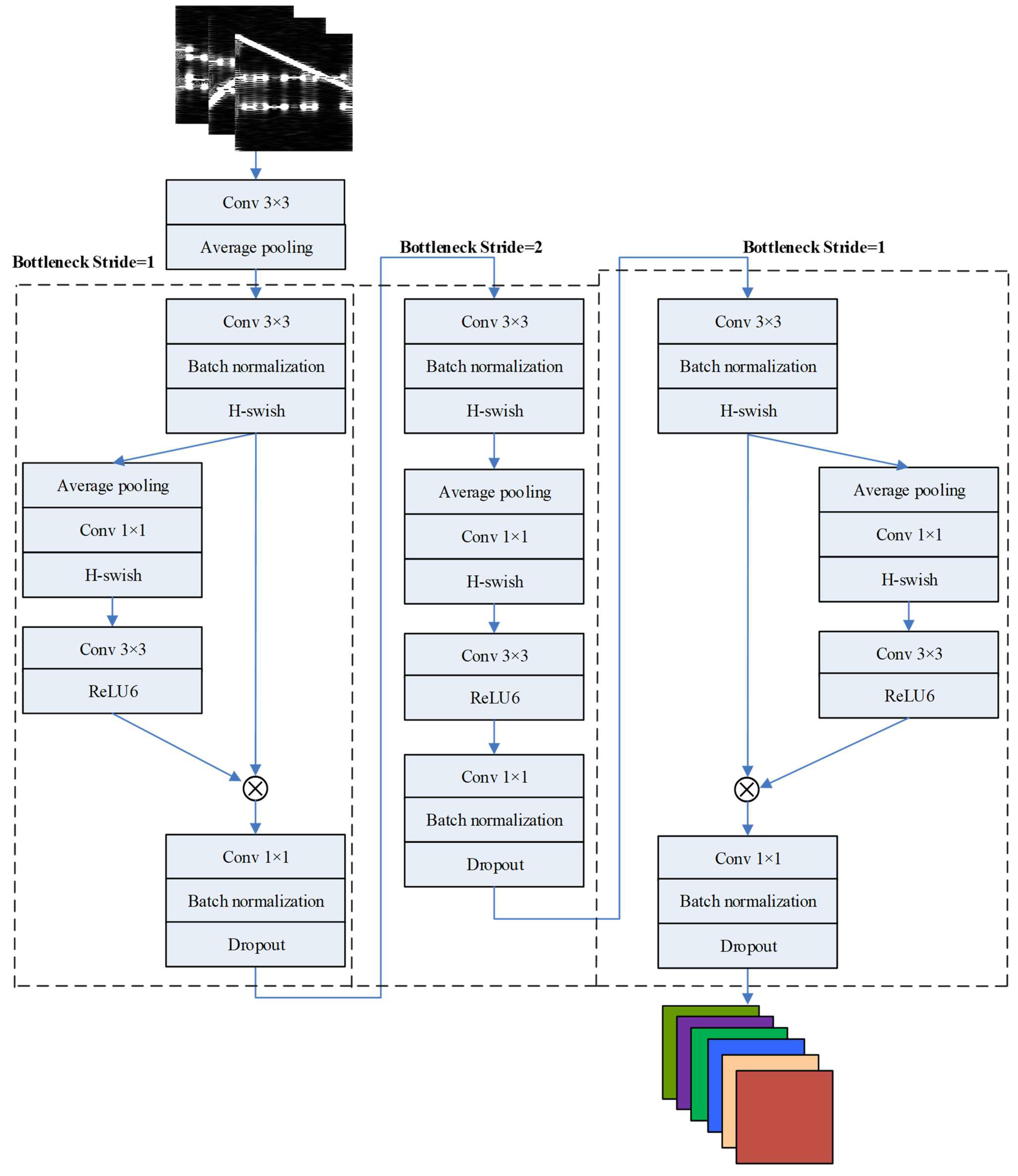
4. Network Model CNN-ST
4.1. Model Framework
4.2. CNN Structure
4.3. Swin Transformer Block
5. Experiment, Results, and Analysis
5.1. Datasets and Training Parameters
5.2. Results, Discussions, and Analysis
6. Conclusions
Author Contributions
Funding
Institutional Review Board Statement
Informed Consent Statement
Data Availability Statement
Conflicts of Interest
Nomenclature
| SNR | Signal-to-noise ratio |
| CNN | Convolutional neural network |
| CNN-ST | Convolutional neural network–swin transformer |
| CNN-DQLN | Convolutional neural network and Deep Q-Learning Network |
| CNN-Softmax | Convolutional neural network with fully connected Softmax layers |
| ResNet | Residual neural network |
| EQFM | Even quadratic frequency modulation |
| LFM | Linear frequency modulation |
| NS | Normal signal |
| BPSK | Binary phase-shift keying |
| 2FSK | Binary frequency-shift keying |
| SFM | Sinusoidal frequency modulation |
| 4FSK | Four frequency-shift keying |
| GWN | Gaussian white noise |
| STFT | Short-Time Fourier Transform |
| WVD | Wigner–Ville Distribution |
| CWD | Choi–Williams Distribution |
| PWVD | Pseudo Wigner–Ville Distribution |
| SPWVD | Smoothed Pseudo Wigner–Ville Distribution |
References
- Meng, F.; Chen, P.; Wu, L.; Wang, X. Automatic modulation classification: A deep learning enabled approach. IEEE Trans. Veh. Technol. 2018, 67, 10760–10772. [Google Scholar] [CrossRef]
- Qu, Q.Z.; Wei, S.J.; Liu, S.; Liang, J.D.; Shi, J. Jrnet: Jamming recognition networks for radar compound suppression jamming signals. IEEE Trans. Veh. Technol. 2020, 69, 15035–15045. [Google Scholar] [CrossRef]
- Qi, P.H.; Zhou, X.Y.; Zheng, S.L.; Li, Z. Automatic modulation classification based on deep residual networks with multimodal information. IEEE Trans. Cogn. Commun. Netw. 2021, 7, 21–33. [Google Scholar] [CrossRef]
- Kishore, T.R.; Rao, K.D. Automatic intrapulse modulation classification of advanced lpi radar waveforms. IEEE Trans. Aerosp. Electron. Syst. 2017, 53, 901–914. [Google Scholar] [CrossRef]
- Si, W.; Wan, C.; Zhang, C. Towards an accurate radar waveform recognition algorithm based on dense cnn. Multimed. Tools Appl. 2021, 80, 1779–1792. [Google Scholar] [CrossRef]
- Wu, G.R.; Kim, M.J.; Wang, Q.; Munsell, B.C.; Shen, D. Scalable high-performance image registration framework by unsupervised deep feature representations learning. IEEE Trans. Biomed. Eng. 2017, 64, 250. [Google Scholar] [CrossRef]
- Huang, S.; Yao, Y.; Wei, Z.; Feng, Z.; Zhang, P. Automatic modulation classification of overlapped sources using multiple cumulants. IEEE Trans. Veh. Technol. 2017, 66, 6089–6101. [Google Scholar] [CrossRef]
- Huang, S.; Jiang, Y.; Qin, X.; Gao, Y.; Feng, Z.; Zhang, P. Automatic modulation classification of overlapped sources using multi-gene genetic programming with structural rick minimization principle. IEEE Access 2018, 6, 48827–48839. [Google Scholar] [CrossRef]
- Gao, J.P.; Shen, L.X.; Gao, L.P. Modulation recognition for radar emitter signals based on convolutional neural network and fusion features. Trans. Emerg. Telecommun. Technol. 2019, 30, e3612. [Google Scholar] [CrossRef]
- Yu, Z.Y.; Tang, J.L.; Wang, Z. Gcps: A cnn performance evaluation criterion for radar signal intrapulse modulation recognition. IEEE Commun. Lett. 2021, 25, 2290–2294. [Google Scholar] [CrossRef]
- Huynh-The, T.; Doan, V.S.; Hua, C.H.; Pham, Q.V.; Nguyen, T.V.; Kim, D.S. Accurate lpi radar waveform recognition with cwd-tfa for deep convolutional network. IEEE Wirel. Commun. Lett. 2021, 10, 1638–1642. [Google Scholar] [CrossRef]
- Liu, L.T.; Li, X.Y. Unknown radar waveform recognition system via triplet convolution network and support vector machine. Digit. Signal Process. 2022, 123, 103439. [Google Scholar] [CrossRef]
- Zhang, X.L.; Zhang, J.Z.; Luo, T.Z.; Huang, T.Y.; Tang, Z.P.; Chen, Y.; Li, J.S.; Luo, D.P. Radar signal intrapulse modulation recognition based on a denoising-guided disentangled network. Remote Sens. 2022, 14, 1252. [Google Scholar] [CrossRef]
- Hong-hai, Y.; Xiao-peng, Y.; Shao-kun, L.; Ping, L.; Xin-hong, H. Radar emitter multi-label recognition based on residual network. Def. Technol. 2022, 18, 410–417. [Google Scholar] [CrossRef]
- Jiang, W.K.; Li, Y.; Liao, M.M.; Wang, S.F. An improved lpi radar waveform recognition framework with ldc-unet and ssr-loss. IEEE Signal Process. Lett. 2022, 29, 149–153. [Google Scholar] [CrossRef]
- Wei, S.; Qu, Q.; Wang, M.; Wu, Y.; Shi, J. Automatic modulation recognition for radar signals via multi-branch acse networks. IEEE Access 2020, 8, 94923–94935. [Google Scholar] [CrossRef]
- Dosovitskiy, A.; Beyer, L.; Kolesnikov, A.; Weissenborn, D.; Zhai, X.; Unterthiner, T.; Dehghani, M.; Minderer, M.; Heigold, G.; Gelly, S. An image is worth 16 × 16 words: Transformers for image recognition at scale. In Proceedings of the International Conference on Learning Representations, La Jolla, CA, USA, 5–7 May 2021; pp. 1–22. [Google Scholar]
- Wang, Y.; Huang, R.; Song, S.; Huang, Z.; Huang, G. Not all images are worth 16 × 16 words: Dynamic vision transformers with adaptive sequence length. In Proceedings of the 35th Conference on Neural Information Processing Systems, Sydney, Australia, 6–14 December 2021; pp. 11960–11973. [Google Scholar]
- Liu, Z.; Lin, Y.; Cao, Y.; Hu, H.; Wei, Y.; Zhang, Z.; Lin, S.; Guo, B. Swin transformer: Hierarchical vision transformer using shifted windows. In Proceedings of the 18th IEEE/CVF International Conference on Computer Vision, Virtual, Online, Canada, 11–17 October 2021; pp. 1–14. [Google Scholar]
- Zheng, H.; Wang, G.H.; Li, X.C. Swin-mlp: A strawberry appearance quality identification method by swin transformer and multi-layer perceptron. J. Food Meas. Charact. 2022, 16, 2789–2800. [Google Scholar] [CrossRef]
- Guo, Q.; Yu, X.; Ruan, G. Lpi radar waveform recognition based on deep convolutional neural network transfer learning. Symmetry 2019, 11, 540. [Google Scholar] [CrossRef]
- Shengliang, P.; Hanyu, J.; Huaxia, W.; Hathal, A.; Yu, Z.; Mazrouei, S.M.; Yu-Dong, Y. Modulation classification based on signal constellation diagrams and deep learning. IEEE Trans. Neural Netw. Learn. Syst. 2019, 30, 718–727. [Google Scholar]
- Wan, J.; Yu, X.; Guo, Q. Lpi radar waveform recognition based on cnn and tpot. Symmetry 2019, 11, 725. [Google Scholar] [CrossRef]
- Kong, S.-H.; Kim, M.; Linh Manh, H.; Kim, E. Automatic lpi radar wave form recognition using cnn. IEEE Access 2018, 6, 4207–4219. [Google Scholar] [CrossRef]
- Oktay, O.; Ferrante, E.; Kamnitsas, K.; Heinrich, M.; Bai, W.J.; Caballero, J.; Cook, S.A.; de Marvao, A.; Dawes, T.; O’Regan, D.P.; et al. Anatomically constrained neural networks (acnns): Application to cardiac image enhancement and segmentation. IEEE Trans. Med. Imaging 2018, 37, 384–395. [Google Scholar] [CrossRef] [PubMed]
- Wang, F.; Yang, C.; Huang, S.; Wang, H. Automatic modulation classification based on joint feature map and convolutional neural network. IET Radar Sonar Navig. 2019, 13, 998–1003. [Google Scholar] [CrossRef]
- Zhang, Z.; Wang, C.; Gan, C.; Sun, S.; Wang, M. Automatic modulation classification using convolutional neural network with features fusion of spwvd and bjd. IEEE Trans. Signal Inf. Process. Over Netw. 2019, 5, 469–478. [Google Scholar] [CrossRef]
- Huynh-The, T.; Hua, C.H.; Pham, Q.V.; Kim, D.S. Mcnet: An efficient cnn architecture for robust automatic modulation classification. IEEE Commun. Lett. 2020, 24, 811–815. [Google Scholar] [CrossRef]
- Tunze, G.B.; Huynh-The, T.; Lee, J.-M.; Kim, D.-S. Sparsely connected cnn for efficient automatic modulation recognition. IEEE Trans. Veh. Technol. 2020, 69, 15557–15568. [Google Scholar] [CrossRef]
- Zhang, Z.; Luo, H.; Wang, C.; Gan, C.; Xiang, Y. Automatic modulation classification using cnn-lstm based dual-stream structure. IEEE Trans. Veh. Technol. 2020, 69, 13521–13531. [Google Scholar] [CrossRef]
- Si, W.J.; Wan, C.X.; Deng, Z. Intra-pulse modulation recognition of dual-component radar signals based on deep convolutional neural network. IEEE Commun. Lett. 2021, 25, 3305–3309. [Google Scholar] [CrossRef]
- Si, W.J.; Wan, C.X.; Deng, Z.A. An efficient deep convolutional neural network with features fusion for radar signal recognition. Multimed. Tools Appl. 2022, 82, 2871–2885. [Google Scholar] [CrossRef]
- Vaswani, A.; Shazeer, N.; Parmar, N.; Uszkoreit, J.; Jones, L.; Gomez, A.N.; Kaiser, L.; Polosukhin, I. Attention is all you need. In Proceedings of the Advances in Neural Information Processing Systems 30: Annual Conference on Neural Information Processing Systems 2017, Long Beach, CA, USA, 4–9 December 2017; pp. 1–15. [Google Scholar]
- Chen, H.T.; Wang, Y.H.; Guo, T.Y.; Xu, C.; Deng, Y.P.; Liu, Z.H.; Ma, S.W.; Xu, C.J.; Xu, C.; Gao, W.; et al. Pre-trained image processing transformer. In Proceedings of the 18th IEEE/CVF Conference on Computer Vision and Pattern Recognition (CVPR), Virtual, Online, Canada, 11–17 October 2021; pp. 12294–12305. [Google Scholar]
- Kolesnikov, A.; Beyer, L.; Zhai, X.; Puigcerver, J.; Yung, J.; Gelly, S.; Houlsby, N. Big transfer (bit): General visual representation learning. In Proceedings of the 16th European Conference on Computer Vision, Glasgow, UK, 23–28 August 2020; pp. 491–507. [Google Scholar]
- Wu, B.; Xu, C.; Dai, X.; Wan, A.; Zhang, P.; Tomizuka, M.; Keutzer, K.; Vajda, P. Visual transformers: Token-based image representation and processing for computer vision. arXiv 2020, arXiv:20200559351. [Google Scholar]
- Jiang, Y.; Chang, S.; Wang, Z. Transgan: Two transformers can make one strong gan. In Proceedings of the 35th Conference on Neural Information Processing Systems, Online, 6–14 December 2021; pp. 14745–14758. [Google Scholar]
- Yuan, L.; Chen, Y.; Wang, T.; Yu, W.; Shi, Y.; Tay, F.E.; Feng, J.; Yan, S. Tokens-to-token vit: Training vision transformers from scratch on imageNet. In Proceedings of the 18th IEEE/CVF International Conference on Computer Vision (ICCV), Virtual, Online, Canada, 11–17 October 2021; pp. 558–567. [Google Scholar]
- Touvron, H.; Cord, M.; Douze, M.; Massa, F.; Sablayrolles, A.; Jegou, H. Training data-efficient image transformers & distillation through attention. In Proceedings of the International Conference on Machine Learning (ICML), Electr Network, 18–24 July 2021; pp. 7358–7367. [Google Scholar]
- Wang, W.H.; Xie, E.Z.; Li, X.; Fan, D.P.; Song, K.T.; Liang, D.; Lu, T.; Luo, P.; Shao, L.; IEEE. Pyramid vision transformer: A versatile backbone for dense prediction without convolutions. In Proceedings of the 18th IEEE/CVF International Conference on Computer Vision (ICCV), Virtual, Online, Canada, 11–17 October 2021; pp. 548–558. [Google Scholar]
- El Khadiri, K.; Elouaham, S.; Nassiri, B.; El Melhoaui, O.; Said, S.; El Kamoun, N.; Zougagh, H. A comparison of the denoising performance using capon time-frequency and empirical wavelet transform applied on biomedical signal. Int. J. Eng. Appl. 2023, 11, 358–365. [Google Scholar] [CrossRef]
- Dliou, A.; Latif, R.; Laaboubi, M.; Maoulainine, F.; Elouaham, S. Noised abnormal ECG signal analysis by combining EMD and Choi-Williams techniques. In Proceedings of the 2012 IEEE International Conference on Complex Systems, Agadir, Morocco, 5–6 November 2012; pp. 1–5. [Google Scholar]
- Ma, N.; Wang, J. Dynamic threshold for spwvd parameter estimation based on otsu algorithm. J. Syst. Eng. Electron. 2013, 24, 919–924. [Google Scholar] [CrossRef]
- Elfwing, S.; Uchibe, E.; Doya, K. Sigmoid-weighted linear units for neural network function approximation in reinforcement learning. Neural Netw. 2018, 107, 3–11. [Google Scholar] [CrossRef] [PubMed]
- Ramachandran, P.; Zoph, B.; Le, Q.V. Searching for activation functions. In Proceedings of the 6th International Conference on Learning Representations, Vancouver, BC, Canada, 30 April–3 May 2018; pp. 1–13. [Google Scholar]
- Courbariaux, M.; Bengio, Y.; David, J.P. Binaryconnect: Training deep neural networks with binary weights during propagations. In Proceedings of the International Conference on Neural Information Processing Systems, Montreal, QC, Canada, 7–12 December 2015; pp. 1–9. [Google Scholar]
- Avenash, R.; Viswanath, P. Semantic segmentation of satellite images using a modified cnn with hard-swish activation function. In Proceedings of the 14th International Conference on Computer Vision Theory and Applications, Barcelona, Spain, 25–27 February 2019; pp. 413–420. [Google Scholar]
- Lin, A.; Chen, B.; Xu, J.; Zhang, Z.; Lu, G.; Zhang, D. Ds-transunet: Dual swin transformer u-net for medical image segmentation. IEEE Trans. Instrum. Meas. 2022, 71, 4005615. [Google Scholar] [CrossRef]
- Qu, Z.; Hou, C.; Hou, C.; Wang, W. Radar signal intra-pulse modulation recognition based on convolutional neural network and deep q-learning network. IEEE Access 2020, 8, 49125–49136. [Google Scholar] [CrossRef]








| Operators | Layers | Size | Expansion Ratio | Stride | Output |
|---|---|---|---|---|---|
| Convolution | 1 | 3 × 3 | - | 2 | 224 × 224 × 32 |
| Average pooling | 1 | 2 × 2 | - | 2 | 112 × 112 × 32 |
| Bottleneck | 1 | - | 1 | 1 | 112 × 112 × 16 |
| Bottleneck | 1 | - | 6 | 2 | 56 × 56 × 24 |
| Bottleneck | 1 | - | 1 | 2 | 28 × 28 × 32 |
| Swin transformer | 2 | - | - | - | 14 × 14 × 64 |
| Swin transformer | 2 | - | - | - | 14 × 14 × 96 |
| Convolution | 1 | 1 × 1 | - | 1 | 7 × 7 × 160 |
| H-swish | 1 | - | - | - | 7 × 7 × 160 |
| Convolution | 1 | 1 × 1 | - | 1 | 7 × 7 × 1280 |
| Average pooling | 1 | 7 × 7 | - | 1 | 1 × 1 × 1280 |
| Fully connected | 1 | - | - | - | 1 × 1 × 8 |
| Types | Parameters | Ranges |
|---|---|---|
| 2FSK | 0.01 to 0.46 | |
| N/32 to N/8 | ||
| BPSK | Barker codes | [5, 7, 9, 13] |
| 0.1 to 0.4 | ||
| N/32 to N/16 | ||
| 4FSK | 0.1 to 0.4 | |
| N/32 to N/8 | ||
| EQFM | 0.05 to 0.4 | |
| 0.05 to 0.3 | ||
| FRANK | 0.1 to 0.4 | |
| N/100 to N/50 | ||
| Phase number M | [4, 5, 6, 7] | |
| LFM | 0.01 to 0.45 | |
| 0.05 to 0.4 | ||
| NS | 0.1 to 0.4 | |
| SFM | 0.05 to 0.15 | |
| 0.05 to 0.35 |
| Parameter | CNN-ST | CNN-DQLN |
|---|---|---|
| FLOPs (G) | 3.7 | 5.2 |
| Parameters (M) | 20.6 | 34.9 |
| Time (ms) | 33 | 59 |
Disclaimer/Publisher’s Note: The statements, opinions and data contained in all publications are solely those of the individual author(s) and contributor(s) and not of MDPI and/or the editor(s). MDPI and/or the editor(s) disclaim responsibility for any injury to people or property resulting from any ideas, methods, instructions or products referred to in the content. |
© 2024 by the authors. Licensee MDPI, Basel, Switzerland. This article is an open access article distributed under the terms and conditions of the Creative Commons Attribution (CC BY) license (https://creativecommons.org/licenses/by/4.0/).
Share and Cite
Wan, C.; Zhang, Q. A Novel Dual-Component Radar-Signal Modulation Recognition Method Based on CNN-ST. Appl. Sci. 2024, 14, 5499. https://doi.org/10.3390/app14135499
Wan C, Zhang Q. A Novel Dual-Component Radar-Signal Modulation Recognition Method Based on CNN-ST. Applied Sciences. 2024; 14(13):5499. https://doi.org/10.3390/app14135499
Chicago/Turabian StyleWan, Chenxia, and Qinghui Zhang. 2024. "A Novel Dual-Component Radar-Signal Modulation Recognition Method Based on CNN-ST" Applied Sciences 14, no. 13: 5499. https://doi.org/10.3390/app14135499
APA StyleWan, C., & Zhang, Q. (2024). A Novel Dual-Component Radar-Signal Modulation Recognition Method Based on CNN-ST. Applied Sciences, 14(13), 5499. https://doi.org/10.3390/app14135499
