A Lightweight Pig Face Recognition Method Based on Automatic Detection and Knowledge Distillation
Abstract
:1. Introduction
- -
- We propose an innovative method that integrates a deep learning-based offline knowledge distillation technique with a lightweight model for pig face recognition. This approach effectively balances accuracy with computational efficiency, which is particularly beneficial for smart pig farming environments;
- -
- We propose a novel, decoupled approach to pig face recognition by separating the detection from the identification process, employing a detection model to create a pre-processing step that significantly reduces the need for exhaustive re-annotation when applying the model to new datasets. This advance facilitates a universal, scalable application across varied datasets, saving considerable time and resources while maintaining high accuracy;
- -
- We introduce a high-quality, publicly accessible 20-pig face dataset, complete with labeled bounding boxes, which serves as a substantial resource for fostering research in pig face detection and recognition within the realm of computer vision.
2. Related Works
2.1. Deep Learning-Based Techniques in Pig Face Recognition Methods
2.2. Knowledge Distillation Methods in Computer Vision
3. Materials and Methods
3.1. Dataset Collection, Preparation, and Annotation
3.2. Automatic Pig Face Detection
3.3. MS-SSIM Filtering
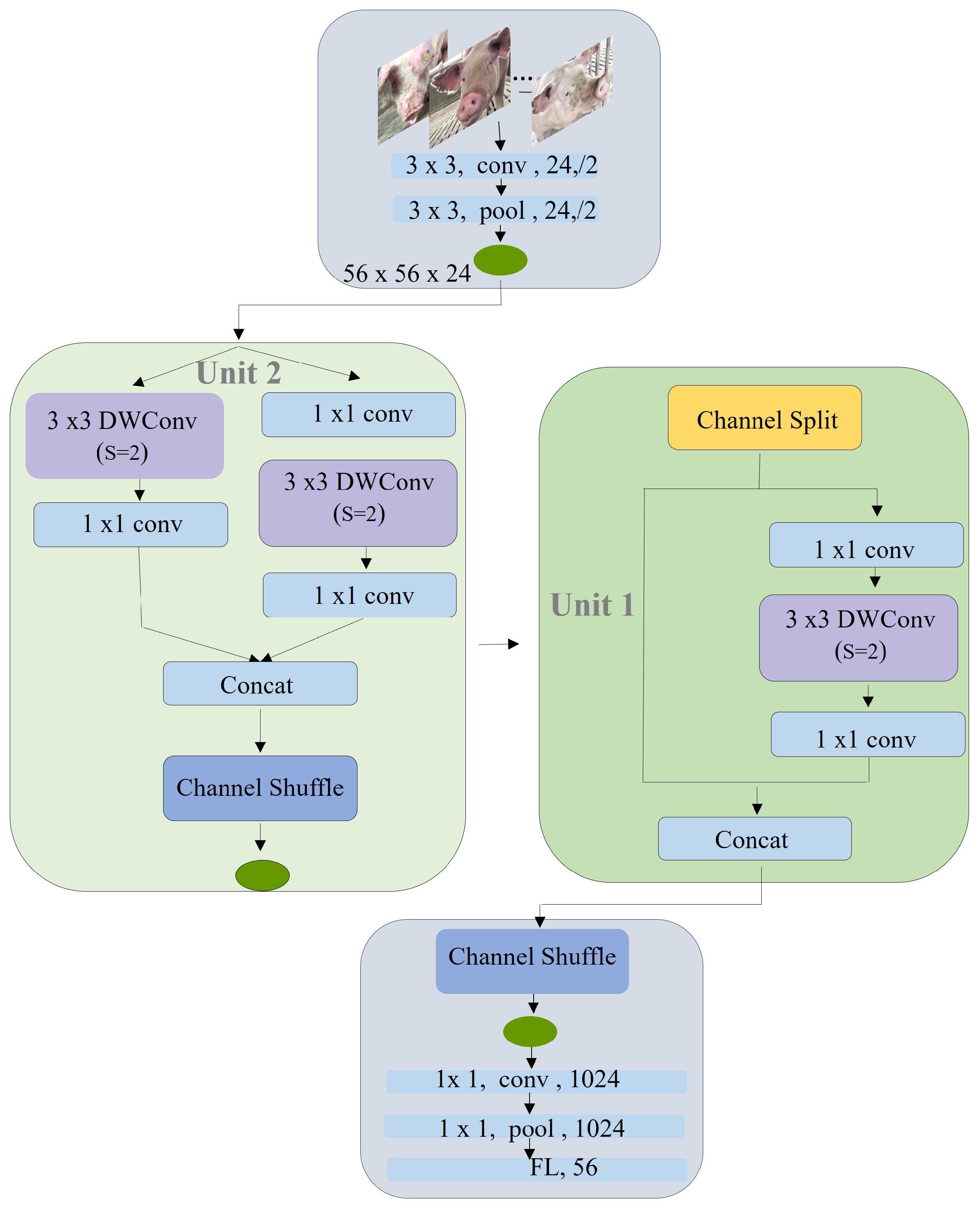
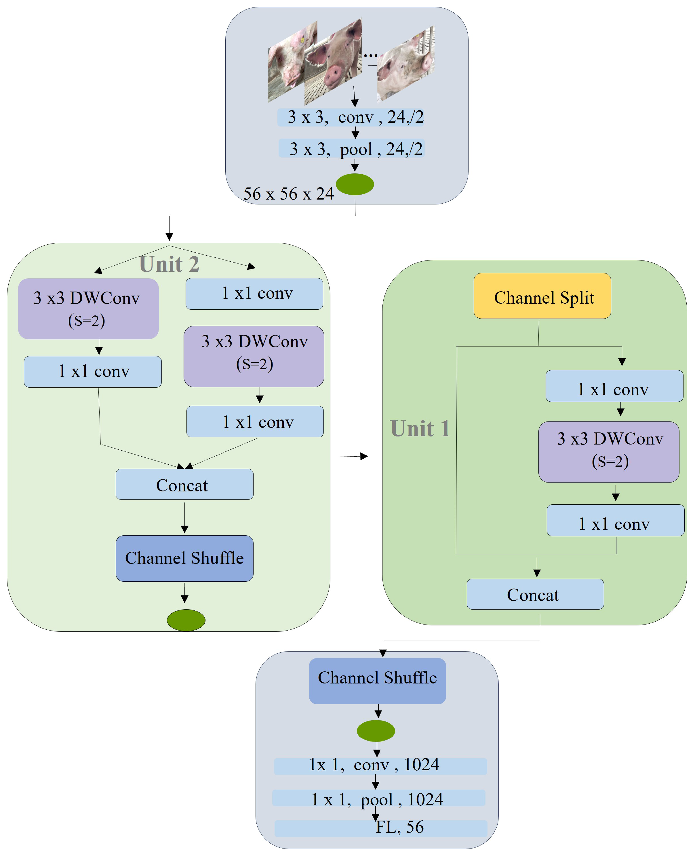
3.4. Proposed Lightweight Pig Face Recognition Method Based on Knowledge Distillation
4. Experiments
4.1. First-Stage: Automatic Pig Face Detection Module
4.1.1. Implementation Details
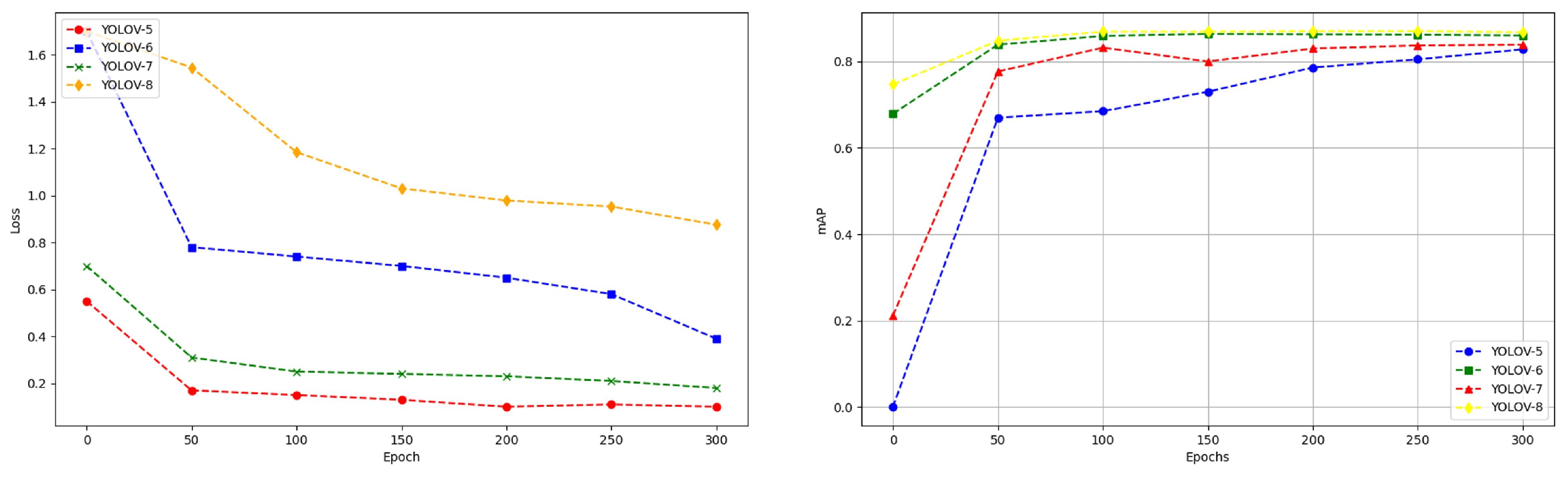
4.1.2. Implementation Results
4.1.3. Performance of Our Pre-Trained YOLO-v8 Model on Our Unlabeled 56-Pig Dataset
4.2. Second-Stage: Relational Knowledge Distillation-Based Pig Face Recognition
4.2.1. Implementation Details
4.2.2. Implementation Result
4.3. Ablation Studies
5. Conclusions
Author Contributions
Funding
Institutional Review Board Statement
Informed Consent Statement
Data Availability Statement
Conflicts of Interest
References
- Sihalath, T.; Basak, J.K.; Bhujel, A.; Arulmozhi, E.; Moon, B.E.; Kim, H.T. Pig identification using deep convolutional neural network based on different age range. J. Biosyst. Eng. 2021, 46, 182–195. [Google Scholar] [CrossRef]
- Salman, M.D. Surveillance and monitoring systems for animal health programs and disease surveys. In Animal Disease Surveillance and Survey Systems: Methods and Applications; John Wiley & Sons, Inc.: Hoboken, NJ, USA, 2003; pp. 3–13. [Google Scholar]
- Kaur, S.; Singla, J.; Nkenyereye, L.; Jha, S.; Prashar, D.; Joshi, G.P.; El-Sappagh, S.; Islam, M.S.; Islam, S.R. Medical diagnostic systems using artificial intelligence (ai) algorithms: Principles and perspectives. IEEE Access 2020, 8, 228049–228069. [Google Scholar] [CrossRef]
- Voulodimos, A.S.; Patrikakis, C.Z.; Sideridis, A.B.; Ntafis, V.A.; Xylouri, E.M. A complete farm management system based on animal identification using RFID technology. Comput. Electron. Agric. Resonance 2010, 70, 380–388. [Google Scholar] [CrossRef]
- Rajaraman, V. Radio frequency identification. Resonance 2017, 22, 3–13. [Google Scholar] [CrossRef]
- Adrion, F.; Kapun, A.; Eckert, F.; Holland, E.M.; Staiger, M.; Götz, S.; Gallmann, E. Monitoring trough visits of growing-finishing pigs with UHF-RFID. Comput. Electron. Agric. 2018, 144, 105386. [Google Scholar] [CrossRef]
- Maselyne, J.; Saeys, W.; Briene, P.; Mertens, K.; Vangeyte, J.; De Ketelaere, B.; Hessel, E.F.; Sonck, B.; Van Nuffel, A. Methods to construct feeding visits from RFID registrations of growing-finishing pigs at the feed trough. Comput. Electron. Agric. 2021, 128, 9–19. [Google Scholar] [CrossRef]
- Ahmad, M.; Ghazal, T.M.; Aziz, N. A survey on animal identification techniques past and present. Int. J. Comput. Innov. Sci. 2022, 1, 27–32. [Google Scholar]
- Liu, L.; Chen, M.; Chen, X.; Zhu, S.; Tan, P. GB-CosFace: Rethinking softmax-based face recognition from the perspective of open set classification. arXiv 2021, arXiv:2111.11186. [Google Scholar]
- Awad, A.I. From classical methods to animal biometrics: A review on cattle identification and tracking. Comput. Electron. Agric. 2016, 123, 423–435. [Google Scholar] [CrossRef]
- Laishram, M.; Mandal, S.N.; Haldar, A.; Das, S.; Bera, S.; Samanta, R. Biometric identification of Black Bengal goat: Unique iris pattern matching system vs. deep learning approach. Anim. Biosci. 2023, 36, 980. [Google Scholar] [CrossRef]
- Zhao, J.; Li, A.; Jin, X.; Pan, L. Technologies in individual animal identification and meat products traceability. Biotechnol. Biotechnol. Equip. 2020, 34, 48–57. [Google Scholar] [CrossRef]
- Meng, Q.; Zhao, S.; Huang, Z.; Zhou, F. Magface: A universal representation for face recognition and quality assessment. In Proceedings of the IEEE/CVF Conference on Computer Vision and Pattern Recognition, Virtual, 19–25 June 2021; pp. 14225–14234. [Google Scholar]
- Riekert, M.; Klein, A.; Adrion, F.; Hoffmann, C.; Gallmann, E. Automatically detecting pig position and posture by 2D camera imaging and deep learning. Comput. Electron. Agric. 2020, 174, 105391. [Google Scholar] [CrossRef]
- Billah, M.; Wang, X.; Yu, J.; Jiang, Y. Real-time goat face recognition using convolutional neural network. Comput. Electron. Agric. 2022, 173, 105386. [Google Scholar] [CrossRef]
- Xu, B.; Wang, W.; Guo, L.; Chen, G.; Li, Y.; Cao, Z.; Wu, S. CattleFaceNet: A cattle face identification approach based on RetinaFace and ArcFace loss. Comput. Electron. Agric. 2020, 193, 106675. [Google Scholar] [CrossRef]
- Manna, A.; Upasani, N.; Jadhav, S.; Mane, R.; Chaudhari, R.; Chatre, V. Bird Image Classification using Convolutional Neural Network Transfer Learning Architectures. Int. J. Adv. Comput. Sci. Appl. 2023, 14. [Google Scholar] [CrossRef]
- Chen, C.; Zhu, W.; Steibel, J.; Siegford, J.; Wurtz, K.; Han, J.; Norton, T. Recognition of aggressive episodes of pigs based on convolutional neural network and long short-term memory. Comput. Electron. Agric. 2020, 173, 105166. [Google Scholar] [CrossRef]
- Li, Z.; Lei, X.; Liu, S. A lightweight deep learning model for cattle face recognition. Comput. Electron. Agric. 2022, 195, 106848. [Google Scholar] [CrossRef]
- Duong, C.N.; Quach, K.G.; Jalata, I.; Le, N.; Luu, K. Mobiface: A lightweight deep learning face recognition on mobile devices. In Proceedings of the 2019 IEEE 10th International Conference on Biometrics Theory, Applications and Systems (BTAS), Tampa, FL, USA, 23–26 September 2019; IEEE: Piscataway, NJ, USA, 2019; pp. 1–6. [Google Scholar]
- Jocher, G.; Chaurasia, A.; Qiu, J. YOLO by Ultralytics. 2023. Available online: https://github.com/ultralytics/ultralytics (accessed on 20 April 2023).
- Khalaf, H.A.; Tolba, A.S.; Rashid, M.Z. Event triggered intelligent video recording system using MS-SSIM for smart home security. AIN Shams Eng. J. 2020, 9, 1527–1533. [Google Scholar] [CrossRef]
- Park, W.; Kim, D.; Lu, Y.; Cho, M. Relational knowledge distillation. In Proceedings of the IEEE/CVF Conference on Computer Vision and Pattern Recognition, Long Beach, CA, USA, 15–20 June 2019; pp. 3967–3976. [Google Scholar]
- Dosovitskiy, A.; Beyer, L.; Kolesnikov, A.; Weissenborn, D.; Zhai, X.; Unterthiner, T.; Dehghani, M.; Minderer, M.; Heigold, G.; Gelly, S.; et al. An image is worth 16x16 words: Transformers for image recognition at scale. arXiv 2020, arXiv:2010.11929. [Google Scholar]
- Ma, N.; Zhang, X.; Zheng, H.T.; Sun, J. Shufflenet v2: Practical guidelines for efficient cnn architecture design. In Proceedings of the European Conference on Computer Vision (ECCV), Munich, Germany, 8–14 September 2018; pp. 116–131. [Google Scholar]
- Shao, H.; Pu, J.; Mu, J. Pig-posture recognition based on computer vision: Dataset and exploration. Animals 2021, 11, 1295. [Google Scholar] [CrossRef]
- Wada, N.; Shinya, M.; Shiraishi, M. Pig Face Recognition Using Eigenspace Method. ITE Trans. Media Technol. Appl. 2013, 1, 328–332. [Google Scholar]
- Hansen, M.F.; Smith, M.L.; Smith, L.N.; Salter, M.G.; Baxter, E.M.; Farish, M.; Grieve, B. Towards on-farm pig face recognition using convolutional neural networks. Comput. Ind. 2018, 98, 145–152. [Google Scholar] [CrossRef]
- Marsot, M.; Mei, J.; Shan, X.; Ye, L.; Feng, P.; Yan, X.; Li, C.; Zhao, Y. An adaptive pig face recognition approach using Convolutional Neural Networks. Comput. Electron. Agric. 2020, 173, 105386. [Google Scholar] [CrossRef]
- Wang, Z.; Liu, T. Two-stage method based on triplet margin loss for pig face recognition. Comput. Electron. Agric. 2020, 194, 106737. [Google Scholar] [CrossRef]
- Tan, M.; Pang, R.; Le, Q.V. Efficientdet: Scalable and efficient object detection. In Proceedings of the IEEE/CVF Conference on Computer Vision and Pattern Recognition, Seattle, DC, USA, 14–19 June 2020; pp. 10781–10790. [Google Scholar]
- Gou, J.; Yu, B.; Maybank, S.J.; Tao, D. Knowledge distillation: A survey. Int. J. Comput. Vis. 2021, 129, 1789–1819. [Google Scholar] [CrossRef]
- Bucilua, C.; Caruana, R.; Niculescu-Mizil, A. Model compression. In Proceedings of the 12th ACM SIGKDD International Conference on Knowledge Discovery and Data Mining, Philadelphia, PA, USA, 20–23 August 2006. [Google Scholar]
- Hinton, G.; Vinyals, O.; Dean, J. Distilling the knowledge in a neural network. arXiv 2015, arXiv:1503.02531. [Google Scholar]
- Meng, Z.; Li, J.; Zhao, Y.; Gong, Y. Conditional teacher-student learning. In Proceedings of the IEEE International Conference on Acoustics, Speech and Signal Processing (ICASSP), Brighton, UK, 12–17 May 2019; pp. 6445–6449. [Google Scholar]
- Kim, S.W.; Kim, H.E. Transferring knowledge to smaller network with class-distance loss. In Proceedings of the ICLRW, Toulon, France, 24–26 April 2017. [Google Scholar]
- Müller, R.; Kornblith, S.; Hinton, G.E. When does label smoothing help? Adv. Neural Inf. Process. Syst. 2019, 32. [Google Scholar]
- Zhang, D.; Yin, J.; Zhu, X.; Zhang, C. Network representation learning: A survey. IEEE Trans. Big Data 2018, 174, 3–28. [Google Scholar] [CrossRef]
- Romero, A.; Ballas, N.; Kahou, S.E.; Chassang, A.; Gatta, C.; Bengio, Y. Fitnets: Hints for thin deep nets. arXiv 2020, arXiv:1412.6550. [Google Scholar]
- Passalis, N.; Tefas, A. Learning deep representations with probabilistic knowledge transfer. In Proceedings of the European Conference on Computer Vision (ECCV), Munich, Germany, 8–14 September 2018; pp. 268–284. [Google Scholar]
- Chen, D.; Mei, J.P.; Zhang, Y.; Wang, C.; Wang, Z.; Feng, Y.; Chen, C. Cross-layer distillation with semantic calibration. In Proceedings of the AAAI Conference on Artificial Intelligence, Virtually, 2–9 February 2021; pp. 7028–7036. [Google Scholar]
- Liu, Y.; Cao, J.; Li, B.; Yuan, C.; Hu, W.; Li, Y.; Duan, Y. Knowledge distillation via instance relationship graph. In Proceedings of the IEEE/CVF Conference on Computer Vision and Pattern Recognition, Long Beach, CA, USA, 15–20 June 2019; pp. 7096–7104. [Google Scholar]
- Tung, F.; Mori, G. Similarity-preserving knowledge distillation. In Proceedings of the IEEE/CVF International Conference on Computer Vision, Seoul, Republic of Korea, 27 October–2 November 2019; pp. 1365–1374. [Google Scholar]
- Park, W.; Kim, D.; Lu, Y.; Cho, M. Ensemble knowledge distillation for learning improved and efficient networks. arXiv 2019, arXiv:1909.08097. [Google Scholar]













| Model | ||||
|---|---|---|---|---|
| YOLO-v5 | 0.975 | 0.955 | 0.821 | 0.779 |
| YOLO-v6 | 0.986 | 0.969 | 0.861 | 0.865 |
| YOLO-v7 | 0.980 | 0.964 | 0.840 | 0.876 |
| YOLO-v8 | 0.990 | 0.973 | 0.869 | 0.895 |
| Model | Accuracy | Precision | Recall | F1 Score | FLOPs | Parameters | |
|---|---|---|---|---|---|---|---|
| T | ViT-base | 0.972 | 0.978 | 0.970 | 0.974 | 55.5 | 86.1 |
| ShuffleNet-V2 | 0.941 | 0.943 | 0.936 | 0.944 | 0.15 | 1.26 | |
| S | ShuffleNet-V2 (RKD) | 0.968 | 0.972 | 0.970 | 0.973 | 0.15 | 1.26 |
| Model | Accuracy | Precision | Recall | F1 Score | FLOPs | Parameters |
|---|---|---|---|---|---|---|
| ResNet | 0.921 | 0.919 | 0.916 | 0.921 | 11.6 | 58.2 |
| ViT-base | 0.972 | 0.978 | 0.970 | 0.974 | 55.5 | 86.1 |
| Res2Net | 0.944 | 0.946 | 0.950 | 0.946 | 8.1 | 43.2 |
| Model | Accuracy | Precision | Recall | F1 Score | FLOPs | Parameters |
|---|---|---|---|---|---|---|
| MobileNet-V2 | 0.924 | 0.920 | 0.914 | 0.922 | 0.313 | 2.249 |
| ShuffleNet-V1 | 0.932 | 0.935 | 0.936 | 0.930 | 0.143 | 0.924 |
| ShuffleNet-V2 | 0.941 | 0.943 | 0.936 | 0.944 | 0.15 | 1.26 |
| Model | Accuracy | Precision | Recall | F1 Score |
|---|---|---|---|---|
| RKD | 0.968 | 0.972 | 0.972 | 0.972 |
| WSLD | 0.952 | 0.953 | 0.957 | 0.951 |
| KD | 0.960 | 0.962 | 0.967 | 0.966 |
Disclaimer/Publisher’s Note: The statements, opinions and data contained in all publications are solely those of the individual author(s) and contributor(s) and not of MDPI and/or the editor(s). MDPI and/or the editor(s) disclaim responsibility for any injury to people or property resulting from any ideas, methods, instructions or products referred to in the content. |
© 2023 by the authors. Licensee MDPI, Basel, Switzerland. This article is an open access article distributed under the terms and conditions of the Creative Commons Attribution (CC BY) license (https://creativecommons.org/licenses/by/4.0/).
Share and Cite
Ma, R.; Ali, H.; Chung, S.; Kim, S.C.; Kim, H. A Lightweight Pig Face Recognition Method Based on Automatic Detection and Knowledge Distillation. Appl. Sci. 2024, 14, 259. https://doi.org/10.3390/app14010259
Ma R, Ali H, Chung S, Kim SC, Kim H. A Lightweight Pig Face Recognition Method Based on Automatic Detection and Knowledge Distillation. Applied Sciences. 2024; 14(1):259. https://doi.org/10.3390/app14010259
Chicago/Turabian StyleMa, Ruihan, Hassan Ali, Seyeon Chung, Sang Cheol Kim, and Hyongsuk Kim. 2024. "A Lightweight Pig Face Recognition Method Based on Automatic Detection and Knowledge Distillation" Applied Sciences 14, no. 1: 259. https://doi.org/10.3390/app14010259
APA StyleMa, R., Ali, H., Chung, S., Kim, S. C., & Kim, H. (2024). A Lightweight Pig Face Recognition Method Based on Automatic Detection and Knowledge Distillation. Applied Sciences, 14(1), 259. https://doi.org/10.3390/app14010259

