Abstract
This study develops an integrated modeling approach to analyze the effects of different scenarios compared to a baseline (2019) scenario on energy demand and supply in Zambia. Aiming at minimizing costs, the model combines available resources and technologies, adhering to techno-economic and environmental limits. On the demand side, the study uses time series analysis to forecast future electricity demand in Zambia. The supply-side energy model identifies the optimal combination of resources and technologies needed to satisfy exogenously specified electricity demand levels at the least cost. The baseline scenario results revealed that the power outages in Zambia, especially at peak times, have been attributed to reliance on imported fuel for power generation, the slow-paced integration of renewable resources, and not fully utilizing resource potential for the supply side. To overcome the power outages and meet the electricity demand in 2035, a comprehensive scenario analysis was conducted, including the main scenarios of 30% integration of renewable energy, no coal power generation, and low emission targets (10%, 20%, 30%, 40%, and 50% reduction from the baseline). The expected CO2 reductions from the renewable energy scenario, no coal scenario, and 50% low emission target are estimated at 5222 kilotons in 2035, respectively.
1. Introduction
1.1. Background
Zambia is in sub-Saharan Africa, where the average population has limited access to electricity and has experienced a severe electricity supply shortage since 2016 [1]. The World Bank indicators show that 44.52% of the people in Zambia have access to electricity [2]. Looking at economic indicators and past historical data of the country, the country is showing slight progress in utilizing its wide range of energy resources to supply electricity. However, there is an urgent need to improve the capacity factor of the power sector to reduce the chronic energy deficit in Zambia.
Energy-related policy and investing decisions are critical and should consider all possible power supply and demand side options. The energy sector, through its CO2 emissions, transforming resources into electricity, seems to be the leading contributor to greenhouse gases. Zambia’s Intended Nationally Determined Contribution (INDC) aims to attain a 25% reduction in greenhouse gas (GHG) emissions by 2030 [3]. The country commits to achieving this reduction through domestic efforts and the possibility of international support.
Electricity generation and consumption in the country contribute approximately 40% of global CO2 emissions [4]. In Zambia, fuel combustion activities and energy industries present a major environmental hazard. Figure 1 represents the historical contribution of the fossil fuel source to total GHG emissions in Zambia. Annual CO2 emissions per capita for fossil fuels, specifically oil and coal in Zambia, have sharply increased from 1630 kilotons in 2000 to 6340 kilotons in 2018 [5]. The limited enforcement of sustainable energy transition technologies puts the country at risk of environmental hazards. Zambia is ranked 59 out of 180 countries in the 2021 Global Climate Risk Index and is classified as having a high vulnerability score [6]. In addition, there would be increased electricity demand in Zambia’s envisioned future economic activities and population increase. Since most investments are allocated to human capital development, renewable energy project deployment has not yet been effectively hailed as a priority for achieving green growth. Increasing the penetration of variable renewable technologies is one important approach to climate mitigation.
Figure 1.
Trends of CO2 emissions from different fossil fuels (adapted from [5]).
Zambia showed commitment by complying with the SDG 13 measures set by the United Nations. Zambia concurs with the United Nations Framework Convention on Climate Change (UN-FCCC) on the need to incorporate more efficient forms of renewable energy [5]. To justify the efforts of the clean energy transition, feasibility studies on potential sites to install renewable energy sources that can increase the installed national electricity capacity of Zambia. The proliferation of wind and solar energy in Zambia will help lessen the emissions from industrial processes in the energy sector.
The yearly Energy Sector Report, which gives an overview of the energy sector in Zambia, has affirmed the power deficits that have been occurring in the country. Figure 2 shows the steady national electricity generation compared to the recorded power deficit in electricity. According to the 2019 Energy Sector Report, one of the reasons for the power deficit was the generation constraints from hydropower stations due to low water levels [7].
Figure 2.
The trend of electricity generation and deficiency in Zambia.
1.2. Literature Review
There are few studies focused on the context of Zambia’s energy system and implementing energy policies that would promote different scenarios in this system. In recent years, distinct methodological techniques and toolkits have been applied to forecast energy demand and supply. The demand side has mainly consisted of models considering the overall correlation of peak demand and energy consumption with economic factors to evaluate each demand factor separately.
Using optimization or simulation, each energy supply technology’s existence and future availability have been considered in energy supply models. Prudenzi et al. provided an overview of the national electric system in Zambia, taking into account the nexus of variable renewable energy sources, and the technical and economic constraints with a special focus on different demand load patterns in the region for the years 2025 and 2030 [8]. To determine the required generating capacity, the proposed methodological approach considered the reference scenario of the country, statistical analysis, and a hybrid simulation. To select the cost-effective mix, the simulation of the variable renewable energy sources (solar and wind) and the hydro-thermal dispatching of the system operation was done hourly. As a result, the different technologies were optimally coordinated, finally considering the analysis of the grid constraints (Zambia transmission network, grid load ability, and security of supply). Their results revealed that an installed capacity of 1176 MW from solar and 1200 MW from wind would be needed up to 2025. Despite this renewable energy integration, however, the energy supply would still be insufficient to meet the electricity demand in 2025. Therefore, the installed capacity of the variable renewable sources (solar and wind) needed to increase by 36% in 2030. The Zambia electricity cost of a service study further described the necessary steps for the long-term reliability of the transmission network to meet higher peak demand despite network constraints in the horizon, specifically 2020–2040. In addition, the need to develop the electricity supply system by adding more hydroelectric capacity and increasing the installed capacity of solar and wind energy [9].
In the case of an existing climate-related challenge, adaptive capacity is a necessity for Zambia’s electric system. Bernard Tembo et al. projected the energy demand of Zambia using the Long-range Energy Alternative Planning system (LEAP) and showed an increasing demand. Their results revealed that there is a need for Zambia to have additional policies to diversify the electricity system. In addition, a dry year can limit hydropower and increase generating costs either by importing electricity or capital investments for oil and coal power plants. The demand projections were made using the Long-range Alternative Planning system (LEAP) in their study. Their results also stated that there is a need for Zambia to have additional policies to diversify the electricity system. In addition, a dry year can limit hydropower and increase generating costs either by importing electricity or through capital investments for oil and coal power plants [10]. Lucy Allington et al. assessed the implications of emission limitation and economic scenarios in order to improve energy sector policy making for 2020–2050 [11]. The model selected in this study was the Open-source Energy Modelling System (OSeMOSYS) with the objective of providing a projection for estimated costs of clean energy sources up to 2050. Their studies concluded the future reduction of these technologies from the base year 2020.
The bottom-up optimization and the accounting framework class of energy models are best suited for sub-Saharan African countries as they capture many features. In [12], the Long-range Alternative Planning system (LEAP) model was used for forecasting electricity demand and finding the optimal electricity at a cost-effective price in Ghana. This was to determine the optimal expansion from 2006 to 2020. Despite showing an increasing demand forecast, the model did not encompass future policies on the effect of greenhouse gas emissions on the country [12]. Albert K. et al. provided an overview of Ghana’s generation system and its reliance on hydropower and thermal generation. The author proposed finding alternative energy sources to reduce emissions. The Leap tool and Global Warming Potential (GWP) factors for environmental assessment confirmed the need for more non-conventional renewable technologies. The results also showed that the current energy generation system would only meet 20% of the demand in 2040. The LEAP optimization algorithm emphasizes a supply-demand balance. Therefore, policy assumptions on capacity expansion and reserve margins were used in this study [13].
The progressive approach of optimal renewable energy to sustain economic growth by 2050 is a priority for Ethiopia’s economy. Megersa et al. explored the business-as-usual economic scenario and policy reforms to find the least investment costs associated with the ideal generation mix. The model selected is the Open-source Energy Modeling System (OSeMOSYS) over a model horizon from 2020 to 2050. The study concluded that the country has sufficient resources yet needs new investments for 2021–2030 to have met the electricity demand from 2031 to 2050 [14].
The diversification of the energy mix in Zambia can address the variability concerns of a hydro-dependent power system. Kumbuso et al. explored capacity expansion to meet the projected demand in 2063. The selected model is the Open-source Energy Modelling System (OSeMOSYS). In addition, a FlexTool is utilized to dispatch additional capacity in a specified time. The results indicated more exploration of solar and wind resources and the growth of demand requiring timely investments and the completion of future projects for the energy demand-supply balance to be reached tin 2063 [15].
Zambia has no known petroleum deposits; therefore, it is a country that is highly impacted by the dynamic conditions of importing oil for energy use. The correlation between the cost of oil and the amount imported is a huge disparity. The cost of imports continues to increase regardless of the state of the economy. In addition, the unfavorable climate risks aversions associated with fossil fuel use. Most of the energy modeling tools show details of the end-use sectors and a representation of their electricity consumption. This has led to increased modeling tools to show the costs associated with the inclusion of technologies and their spatial scale in the market to meet relevant policy interventions.
Some of the recent studies in Zambia regarding energy system modeling are presented in Table 1. The similarities with all the mentioned models are factoring in the nexus of energy demand, supply-side capacity expansion, and limitations of carbon emissions by integrating clean energy technologies, while ensuring energy supply security.
Table 1.
Related works on energy modeling in Zambia, Africa.
1.3. Research Gap and Originality Highlights
Table 1 shows distinct studies and their modeling methodology. In the case of Zambia, few studies have discussed the future sustainable energy system interconnecting low-emission policies and combining demand in an energy supply model. A feedback loop linking the demand, supply, and environmental constraints is required in the Zambia energy system. This integration mechanism of energy supply-demand allows overall reductions or increase in specified energy source to be observed. Another challenge observed is the undetailed analytical framework that encompasses the specification of the future model horizon and effective policy actions on climate change in the methodological approach. This prevents a better analysis of the overall impact of policies.
This paper comprehensively applies an integrated energy supply-demand modeling framework designed to develop reliable forecasts in the energy demand-supply model and utilize cost-effective future energy planning policies in Zambia. On the demand side, the research uses time series analysis to forecast future electricity demand in Zambia. To this aim, the Seasonal Autoregressive Integrated Moving Average (SARIMA) model is used to forecast electricity demand from 2019 to 2035, trained on 15 years of Zambia’s monthly electricity demand. The supply energy model identifies a combination of resources and technologies needed to satisfy exogenously-specified electricity demand levels, using the cost minimization approach, considering technical, institutional, environmental, and economic constraints. The proposed model is developed to analyze the integration of renewable energy sources and emission reduction targets in Zambia. The scenarios considered are the baseline, no coal, carbon emission targets, and renewable energy share. The baseline depicts the energy mix of the country in 2019. A 30% share of the renewable scenario is also considered. Furthermore, the supply side analyzed emission reduction targets (10%, 20%, 30%, 40%, and 50%). The overall modeling framework developed in this study is represented in Figure 3.
Figure 3.
Overall concept of an integrated energy model in this study.
The upcoming sections of the paper consider the demand and supply modeling framework. Section 2 consists of a suitable model to forecast energy demand for Zambia and integrate it into an optimal supply model. Section 3 covers the details of the data settings. Section 4 includes the results and discussion of the detailed scenarios as stated above. It covers the baseline results, factoring in the electricity supply deficiency each year in the total supply and a high reduction of CO2 emission from the current energy mix in the baseline scenario. The final section concludes this paper with policy recommendations.
2. Model Development
To suggest alternative supply sources when the energy crisis hits Zambia, an analysis of the Zambia energy system should be used. The country is known for its dependence on hydropower; however, the reduction in water levels has often caused long-term power outages. The availability of the hydro resource has a huge effect on the ultimate contribution to the total generation in the country. Therefore, there is a need to implement supply scenarios that allow for efficient use of energy while also upholding climate mitigation conditions. The Zambia energy system analysis should be used to suggest direct applications of fully utilizing the resources for electricity in Zambia. The viable considerations should be done to the extent of meeting the economic, financial, and environmental capabilities of the country. This means foregoing the high dependence on petroleum products and locally sourced biomass for daily energy needs and incorporating more clean, reliable, and sustainable energy technologies for an extended period of time.
To achieve optimal energy resource utilization to meet Zambia’s needs, this study has focused on developing an overall framework of the integrated energy modeling concept. Contingent to this idea, the framework shown in Figure 3 was developed. First, at a macro-level historical data for load demand are considered. Second, statistical methods for projecting future energy demand while considering parameters such as the trend and seasonality of historical data are evaluated. The supply model uses the demand data to optimize the energy mix considering resource availability and techno-economic and environmental constraints. The focus is developing a scenario that assumes flexibility of additional capacity of conversion technologies for the supply to match the demand.
2.1. Demand-Side Model
This study uses the time-series decomposition method to forecast the monthly short-term electricity demand in Zambia. The multi-seasonal time series Auto-regressive Integrated Moving Average (SARIMA) method was proposed. The seasonal ARIMA model consists of modeling the number of yearly observations while considering both the non-seasonal part of the model and the seasonal part of the model. As stated, it has additional seasonal terms which are often multiplied by the non-seasonal terms. This methodology considers the differences and seasonal lags to fit the seasonal patterns, which are specified in the expression below [20]:
In the equation above, the represents the fitted historical monthly electricity demand at time index t. The ordinary autoregressive and moving average parameters are and with orders p and q, respectively. The seasonal autoregressive and moving average parameters are and of orders P and Q. The ordinary seasonal component is represented by the variable c and the seasonal difference component is represented by C. A represents the backward shift operator. The additional parameters are , which refers to the error term and has a significance of mean 0 and variance 1. is the number of seasonal periods. Finally, the model coefficients are , and .
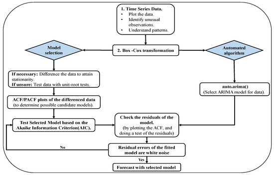
The initial stage also consists of differencing the series, then considering the autocorrelation function (ACF) and the partial autocorrelation function (PACF) plots. The ideal one is selected using model selection criteria such as the Akaike information criterion (AIC) or Bayesian information criterion (BIC) after following the steps of the framework shown in Figure 4. The historical energy demand data is shown to be non-stationary with some seasonality; therefore, the ACF and PACF of the seasonally differenced should show significant spikes. The observed time series is decomposed into yearly seasonality as a result of monthly demand data. To find the appropriate SARIMA model based on the ACF and PACF of the model, the seasonality of the significant spikes at specific lags of both seasonal and non-seasonal terms are evaluated. Using the Box-Jenkins methodology, the residuals (forecast errors) are checked to be white noise.
Figure 4.
General process for forecasting using an ARIMA model (adapted from [21]).
2.2. Supply-Side Model
This study uses the Model of Energy Supply Systems and Their Common Environmental Impacts (MESSAGE) developed by the International Institute for Applied Systems Analysis (IIASA) as an energy supply model based on dynamic linear mathematical programming to find a plausible combination of power supply technologies to meet the projected power demand calculated above. The optimal solution is based on the least costs, the availability of technologies, as well as constraints and bounds set on technologies over the horizon. The model also finds an optimal timing for adding new energy supply technologies based on future needs [22].
The models’ objective function denotes the discounted cost of the energy system through the model horizon. Discounting ensures that the costs incurred at different points in the time slice are comparable in the optimization [23]. The supply model is then used to minimize the objective function subject to the technical, environmental, and economic constraints, as follows:
Subject to:
Economic constraint:
Demand constraint:
Capacity constraint:
Resource constraint:
Emission constraint:
where in the above equations, C is the total cost; df is the capital recovery factor computed based on the discount rate over the model horizon; DR is the discount rate; x is the year; and t is the load region (i.e., different months of the year); for the year x, is the total cost. and denote the cost and extracted resources of each type and grade . For each technology , , , and represent the investment, fixed, and variable costs. , , and each denote the added, maintained capacities, capacity factor, and generation (energy outflow) of each conversion technology. The emission tax and emission amount for each technology and emission category are and , and is the electricity demand predicted by the SARIMA model; is its e duration of the load region t. is the extracted resource r in a specified year x, when the value is lower than the resource volume , while also considering the amount extracted in the previous year utilizing the , the rate at which the remaining resource is extracted. represents the emissions of the technology after applying specific bounds on emissions ().
Figure 5 represents the Zambia reference energy system (RES) used in the energy supply model in this study which reflects the change in the activity of each technology, , at determined levels of the energy supply chain. In the Zambia reference energy system (RES), energy demand is defined at the useful energy level and is obtained using time series analysis. The environmental regulations and policies, and limitations on new investments, fuel availability, and trade are taken into consideration. Additionally, the pace at which new technologies are accepted and integrated into the current energy supply model assumes full temporal and spatial flexibility [22]. The available conversion technologies in Zambia are defined in the figure below. The conversion process specified below typically begins with resource extraction to transformation, the flow and distribution of the energy carriers, and finally, the end-use technologies. Resources are not easily converted into useful energy; therefore, the reference energy system has different energy levels. The conversion process defines each technologies’ process of taking energy commodities.
Figure 5.
Reference energy system (RES) for Zambia.
The reference energy system structure for Zambia for the MESSAGE model shows the linkage of the different levels from extracted resource to final use. The mathematical model evaluates energy systems based on the technologies and, by its objective function, can give an optimal energy supply mix. Table 2 below summarizes the model organization.
Table 2.
Model organization [24].
The operational reliability of a power system, specifically renewable energy, is a variable component. For the case of Zambia, wind and solar are not available for a 24-h period in real-time. Hence, the ability of a power system to balance demand and supply with flexible loads can be a challenge.
Table 3 shows the standard flexibility parameters of technologies. The generating technology is each assigned a coefficient between −1 and 1. If the value is positive, it represents the flexible generation from the specific technology; alternately, when negative, it shows that additional flexible generation is required for each unit of generation. Flexible energy required to meet the changes and uncertainty in load is denoted by a negative parameter. Figure 6 depicts the integration between the demand-supply models in this research study.
Table 3.
Flexibility parameters of technologies from [22].
Figure 6.
Integration of demand-supply models.
3. Data Inventory
This study relied primarily on published public domain documents collected from publicly available sources, including the energy sector reports for Zambia [7] produced annually for the years 2016–2021, as well as historical generation and load data for the years 2006–2018 from Zambia Electricity Supply Corporation Limited (ZESCO) [25], the Ministry of Energy [26], the International Energy Agency (IEA) [27] and the National Renewable Energy Laboratory (NREL) [28]. The dataset includes the electricity demand, emission factors, techno-economic parameters of supply-side technologies and resource availability.
The forecasted electricity demand is based on the collected historical data in the period of 2006–2035. The baseline scenario considered the installed power capacities in 2019 as the base year, where the hydropower plant accounts for 80.45% of installed capacity. The remaining technologies with corresponding installed capacity fraction include coal powerplant (10.06%), heavy fuel oil powerplant (3.69%), diesel (2.80%), and solar PV (2.99%) [9]. The inconsistent imports of petroleum feedstock (crude oil) directly impact the generation from the power plant. Zambia currently uses local coal for the generation of electricity. The Maamba Collieries coal-fired thermal power plant and the integration of other thermal power plants are essential to meet the base load requirements of the country. There is a future for expanding coal power generation: increasing the resource capacity at Maamba Collieries, Dangote Power Plant also contributes to the national grid. Table 4 and Table 5 show the main techno-economic input data used in the energy supply model.
Table 4.
Summary of technical and economic characteristics of conversion technologies [29].
Table 5.
Resource availability.
The baseline scenario considers the volatile changing price of oil based on the average growth rate of the fluctuating oil price of HFO in Zambia and diesel for 2010–2021. Figure 7 shows the variation of the variable costs with a change in oil price for the horizon, 2019–2035. The oil (HFO) and diesel prices at which Zambia imports a gallon of oil are, respectively, USD 2.25 and USD 2.49 for the base year of the model, considering the exchange rate of the Zambian Kwacha to the US Dollar, sharp increases in international oil prices, and the average cost of previous years.
Figure 7.
Variation of the variable costs with a change in oil price.
4. Results and Discussion
4.1. Prediction of the Monthly Electricity Demand in Zambia
Figure 8 shows the time series of electricity demand for the period of 2006–2019, indicating clear seasonality in the dataset. First, the log transformation was performed to stabilize the slight increase in the variance with the level. The Box-Jenkins time series procedure explained in Figure 4 was applied to the time series data to find the best SARIMA model, considering four criteria of Akaike criterion, Ljung-Box statistics (Qc), maximum likelihood, and standard error. The SARIMA model was first fitted to the first N-12 values after the appropriate transformation of the raw data. As can be observed from Figure 9, both seasonal and non-seasonal differenced data have significant spikes at lags 12, 24, and 36 in the partial autocorrelation function (PACF), which suggests a seasonal order of 3 and a non-seasonal order of 2 (the value of p and P in Equation (1)). Similarly, the autocorrelation function (ACF) analysis reveals one spike at lag 12 for seasonal and 2 spikes at the same lag for non-seasonal.
Figure 8.
Monthly electricity demand time series decomposition.
Figure 9.
ACF and PACF plots of seasonal and non-seasonal differenced demand.
Based on the above discussion, the suggested best SARIMA models are given in Table 6.
Table 6.
Selection of ARIMA model for Zambia’s electricity demand.
To validate the model, the ACF and PACF of the residual portmanteau test and the distribution of errors were checked using the Ljung-Box. The spikes should be within the significant limits, so they appear as white noise (as shown in Figure 10). The chosen SARIMA model rejected a null hypothesis on the independent distribution of errors. The residuals ACF and PACF of the selected SAMIRA model are within the 95% confidence intervals. The p-value was greater than 0.05 (p-value = 0.66). Other statistical methods were calculated, such as the mean absolute percentage error (MAPE) obtaining a value of 2.75% with an R2 at 0.95, confirming the high accuracy of the predicted model.
Figure 10.
ACF and PACF of the residual.
The developed SARIMA model was used to predict the future electricity demand in Zambia, which is shown in Figure 11.
Figure 11.
Projected monthly electricity demand in Zambia.
4.2. Supply-Side Analysis
4.2.1. Baseline Scenario
Figure 12 shows the optimal selection of the power generation technologies for the baseline scenario with integrated demand. After the base year, the power generated from the oil power plants with imported oil has increased to meet Zambia’s electricity demand. The baseline scenario results emphasize the future dominance of Oil(FO) to meet the electricity demand. The total installed capacity for Oil(FO) is projected to increase by 51% in 2035 from 110 MW in 2019. The local coal-based power plants seem to increase but remain constant throughout time. The hydro-based power plants also remain fixed during the horizon. Oil(FO) dominates more than Oil(HSD) and its contribution increases to 24.2%. Zambia recently included solar in the energy mix, so a consistent amount of solar from the base year can be seen through the horizon.
Figure 12.
Electricity generation and emissions under the baseline scenario.
4.2.2. Zambia’s Forecasted Electricity Deficit
Zambia’s failure to increase its investment in the diversification of the electricity generation mix will result in a consistent deficit, depicted in Figure 13. Clean energy sources are supposed to be integrated to ensure universal access to clean and affordable energy [33]. Expanding rural and urban electricity access is one of the country’s sustainable development goals. On the renewable energy side, Zambia is yet to reach its full potential in solar energy generation. To further assess the solar energy potential and distribution in the country, ArcGIS software has been utilized to show that Zambia has a technical solar energy potential of approximately 20,422 TWh/year and receives 2109 KWh/m2 of solar energy per year with 4403.12 h of sunshine [18]. Another renewable source considered is wind energy. In Zambia, wind energy is a good source when water levels in the country are low. Recent studies have been conducted to verify the stability and reliance of wind energy as a potential source in the country. In 2015, a renewable energy wind mapping framework for Zambia was initiated by the World Bank and the Ministry of Energy. The potential for wind energy in Zambia has also been assessed based on wind speed data and showed sites with potential for wind energy. Potential sites for wind energy close to the grid were also found [34].
Figure 13.
Zambia’s forecasted demand versus actual supply.
4.2.3. Supply-Side Scenario Analysis
A scenario analysis was conducted in this study to provide solutions to mitigate the shortfall of electricity, which covers the following scenarios:
- -
- Integration of renewable energy (RE): the total installed capacity shares of renewable energy technologies will increase to 11.89% and 30% in 2024 and 2035, respectively;
- -
- No coal scenario (NC): the share of coal-based power generation decreases to 0% in 2035;
- -
- Emission target scenario: the GHG emissions will decrease by 10%, 20%, 30%, 40%, and 50% in 2035.
Figure 14 shows the generation share from each powerplant considered in the no coal scenario. The no coal scenario shows that the share of coal in the generation mix in 2035 is zero. The model integrates more solar into the system with a share of about 9.8% compared to the baseline. The installation of coal-based power plants will be restricted in the future, thus ensuring the model selects more affordable investments in new power plants, while also accounting for the time constraint of added capacity in coming years. The model uses slightly more oil in 2035 than hydro, based on the cost minimization function and integration of available or new power plants in a specified year.
Figure 14.
Power supply mix in the no coal scenario.
Figure 15 shows the results of the baseline, renewable, and no coal scenario. The baseline scenario assumes that no new climate policies over the horizon are implemented. The baseline results show hydro, coal, and Oil(FO) as the prominent technologies in the final electricity generations. These technologies have been selected using the cost-minimization approach of the energy supply model for electricity generation. The second is the minimal generation from solar PV technologies in the baseline despite their most minor operations and maintenance costs.
Figure 15.
Comparison between the renewable, no coal scenario, and baseline scenarios.
Reduction of CO2 emissions is observed using additional renewable energy technologies in comparison to oil power plants. The results for the RE scenario show a considerable reduction of CO2 emissions at approximately a 50% reduction in annual CO2 emissions by 2035. This scenario requires more renewable technologies integrated into the horizon to ensure that the implemented policy is fulfilled. Institutional frameworks must be in place to ensure additional policies on feed-in tariffs and utilization of renewable energy technologies. Hydroelectricity continues to dominate the generation mix, limiting the amount of imported oil and coal. This restricts the use of coal and oil supply reserves and the installation of new fossil fuel power plants. In this scenario, the share of coal decreases by almost half, from 10% in the base year to 5.4%. However, there seems to be a shortfall in electricity, which shows that the oil supply must increase.
In the no coal scenario (NC), the model was forced to discontinue the future installation of coal-based power plants, as well as a bound on the oil imports, limiting the available conversion technologies that it can fully optimize to provide minimal cost. The model showed favorable tendencies toward hydropower and solar in the future. Mainly more investment in solar technologies resulted from this scenario, which increased the renewable share to 50.84% from 45.4% in the baseline case.
Table 7 summarizes annual emissions, cost, and renewable shares in the different scenarios. An alternative selection of technologies for new capacity installations supersedes the choice of coal power plants in Zambia. However, with existing coal and oil technologies, the emissions decreased in 2035 from 10,444.4 to 9357.8 kilotons in the NC Scenario.
Table 7.
Summary of analysis of scenarios on the supply side in 2035.
In the 50% annual emission reduction scenario, the total power generation from the coal powerplant will decrease to zero in 2034–2035. The power generation from solar power plants is increased from 2032 to 2035, showing that more solar power plants will be installed during that period to replace fossil fuel power plants. In 2035, hydro and solar will collectively account for 65.03% of total power generation. The costly investment in this strict scenario makes the LCOE higher than the baseline (See Table 8). The electricity supply mix under the 50% emission target is shown in Figure 16. The total CO2 emission rises from 1693.7 in 2019 to 10,444.4 kilotons in 2035 for the baseline scenario, representing an average of 545 kt yearly with increasing economic growth.
Table 8.
Sensitivity analysis of emission reduction targets in 2035.
Figure 16.
Generation mix and resulting CO2 emissions for 50% reduction of emissions scenario.
The emission reduction target scenarios demonstrate a tradeoff between efficient energy resources and utilizing energy supply resources that improve environmental quality. However, the country’s ability to sustain economic growth with more energy use can still be met by increasing the renewable share in the energy mix. Figure 16 shows the generation mix of the 50% emission target scenario.
NC scenario is an expensive scenario. A future governmental proposal on the NC scenario may not be ideal for comparing the costs associated with operating and maintaining renewable technologies. Additionally, even if the oil is kept constant, the occurrence of a dry year will likely result in the need for more oil to be imported. Else, more solar should be explored as a tangible option. The diversification of the energy mix is essential in Zambia. Integration of renewable energy sources has high potential in Zambia because of the high intensity of sunshine and good wind, even though it is a country with an increased supply of water bodies in Africa [8]. Hydro potential continues to grow as new power plants are being completed. Hydro may be fully exploited if enough investment and the effects of climate change are improved. The power sector can efficiently exploit the outstanding renewable energy potential to boost generation.
5. Conclusions
This study developed an integrated energy demand-supply modeling framework to assess the impact of environmental policies on Zambia’s decarbonization of the power sector. First, the demand side model was developed based on the Seasonal Auto-regressive Integrated Moving Average (SARIMA) time series method. Thereafter, the projected electricity demand in the demand-side model was given to the supply-side model based on minimizing the total discounted costs for supplying future energy demands. The energy supply model considers a full horizon from 2019 to 2035. Input data for all technologies included fuel prices, capital, operation and maintenance costs, technical performance factors, demand, and policies. The modeling results conclude a lack of self-sufficiency in the country to meet future electricity demand. The baseline scenario results revealed an alarming oil(FO) rate estimated on the horizon. The available generation capacity against peak demand recorded an average deficit of 623 MW from 2023 to 2035. The policies that favor integrating renewable energy technologies are important to help increase electricity generation. The scenario analysis conducted in this study showed that the Zambia power sector can meet the future increase in demand (3179 MWa in 2035) by integrating more renewable energy sources into its system.
Incorporating renewable technologies in the energy system consequentially led to an observed increased LCOE for both wind and solar power plants. To improve the shortfall of electricity while considering clean energy, diversifying energy sources by using more solar and wind while curbing the use of coal and other fossil fuels can lead to low pollution levels and increased flexible generation. The current baseline scenario contributes 45.4% of the renewable share, with hydro being fixed, making it difficult to mitigate the effects of climate change. The cost of power for the renewable system may be competitive initially, but as a whole energy system, the costs subside eventually. The Zambia government emphasized the need to diversify energy sources after the unprecedented power shortfall in 2016 [35]. The seasonality of hydro is a huge concern for the country, especially with the current power cuts. The NC scenario contributes to about 50.84% of the renewable share in the energy system. The emissions target scenarios constrain the use of fossil fuels by using more renewable energy while still meeting the demand of the country. The 50% emission reduction scenario shows a 65.03% renewable share contribution in 2035. These scenarios show that resource exploration in renewable energy can provide actionable global climate change policies on the current energy system. Overall, each scenario, excluding the baseline, has shown efforts in decarbonization measures such as extensive use of renewable resources.
The rationing of power in Zambia is a significant issue that needs policy diversification and integration of other energy sources. As much as hydropower is the main energy source, the severity of droughts in the country has led to power shortages. Therefore, the electricity supply must be explored to its full potential for Zambia’s economic growth forecast to increase. The goal is to improve carbon emissions by using renewable sources and help provide clean energy to people in rural and urban areas at a fair cost. Climate policy is essential to ensure a future reduction of Zambia’s CO2 emissions as the country strives for higher levels of economic activity.
Author Contributions
Conceptualization and methodology, P.P.D. and H.F.; investigation, data curation, P.P.D.; writing—original draft preparation, P.P.D.; writing—review, editing, and supervision H.F. All authors have read and agreed to the published version of the manuscript.
Funding
This research received no external funding.
Institutional Review Board Statement
Not applicable.
Informed Consent Statement
Not applicable.
Data Availability Statement
Not applicable.
Acknowledgments
The authors would like to thank the Japan Africa Dream Scholarship (JADS) Program for providing financial support for this research.
Conflicts of Interest
The authors declare no conflict of interest.
References
- Kesselring, R. The electricity crisis in Zambia: Blackouts and social stratification in new mining towns. Energy Res. Soc. Sci. 2017, 30, 94–102. [Google Scholar] [CrossRef]
- Zambia—Access To Electricity (% Of Population)—2022 Data 2023 Forecast 1990–2020 Historical. Available online: https://tradingeconomics.com/zambia/access-to-electricity-percent-of-population-wb-data.html (accessed on 26 November 2022).
- Greenhouse Gas Emissions Factsheet: Zambia|Global Climate Change. Available online: https://www.climatelinks.org/resources/greenhouse-gas-emissions-factsheet-zambia (accessed on 28 November 2022).
- Abdallah, L.; El-Shennawy, T. Reducing carbon dioxide emissions from electricity sector using smart electric grid applications. J. Eng. 2013, 2013, 845051. [Google Scholar] [CrossRef]
- CO2 and Greenhouse Gas Emissions—Our World in Data. Available online: https://ourworldindata.org/co2-and-other-greenhouse-gas-emissions (accessed on 26 November 2022).
- Eckstein, D. Global Climate Risk Index 2021; Disaster Displacement: Geneva, Switzerland, 2021. [Google Scholar]
- The Energy Sector Report 2019—Energy Regulation Board. Available online: https://www.erb.org.zm/document/the-energy-sector-report-2019 (accessed on 28 November 2022).
- Discussing Climate Change and Renewable Energy in Zambia—Enelfoundation.org. Available online: https://www.enelfoundation.org/all-news/news/2020/10/discussing-climate-change-and-renewable-energy-in-zambia (accessed on 28 November 2022).
- Zambia Electricity Cost of Service Study Final Summary Consolidated Report Energy Market and Regulatory Consultants Limited (Part of the MRC Group) Draft Final Report; Energy Market and Regulatory Consultants Limited: Edinburgh, UK, 2021.
- Tembo, B.; Merven, B. Policy options for the sustainable development of Zambia’s electricity sector. J. Energy S. Afr. 2013, 24, 16–27. [Google Scholar] [CrossRef]
- Allington, L.; Cannone, C. Selected ‘Starter Kit’ energy system modelling data for Zambia (#CCG). Res. Square 2021. [Google Scholar] [CrossRef]
- Dioha, M.O. Energy system models for sub-saharan african countries—A systematic review. J. Sustain. Energy 2017, 8, 159–168. [Google Scholar]
- Awopone, A.K.; Zobaa, A.F. Analyses of Optimum Generation Scenarios for Sustainable Power Generation in Ghana. 2017. Available online: http://bura.brunel.ac.uk/handle/2438/14137 (accessed on 23 February 2023).
- Boke, M.T.; Moges, S.A.; Dejen, Z.A. Optimizing renewable-based energy supply options for power generation in Ethiopia. PLoS ONE 2022, 17, e0262595. [Google Scholar] [CrossRef]
- Nyoni, K.J. The Zambian Energy Transition (ZET): A Case Study for OsemOSYS and FlexTool Background And Modelling Questions. Res. Square 2022. [Google Scholar] [CrossRef]
- Mwandila, G.; Mwanza, M.; Sikhwivhilu, K.; Siame, J.; Mutanga, S.; Simposya, A. Modeling energy requirements for a biogas-supported decentralized Water treatment systems for communities in chambishi (Zambia) and diepsloot (South Africa) townships. Renew. Energy Focus 2021, 37, 20–26. [Google Scholar] [CrossRef]
- Libanda, B.; Paeth, H. Modelling wind speed across Zambia: Implications for wind energy. Int. J. Climatol. 2022, 43, 772–786. [Google Scholar] [CrossRef]
- Mwanza, M.; Chachak, J.; Çetin, N.; Ülgen, K. Assessment of solar energy source distribution and potential in Zambia. Period. Eng. Nat. Sci. 2017, 5, 103–116. [Google Scholar] [CrossRef]
- Ouedraogo, N.S. Modeling sustainable long-term electricity supply-demand in Africa. Appl. Energy 2017, 190, 1047–1067. [Google Scholar] [CrossRef]
- Malehmirchegini, L.; Farzaneh, H. Demand response modeling in a day-ahead wholesale electricity market in Japan, considering the impact of customer risk aversion and dynamic price elasticity of demand. Energy Rep. 2022, 8, 11910–11926. [Google Scholar] [CrossRef]
- Hyndman, R.J.; Athanasopoulos, G. Forecasting: Principles and Practice, 2nd ed.; OTexts: Melbourne, Australia, 2018; Available online: https://otexts.com/fpp2/seasonal-arima.html (accessed on 29 November 2022).
- Krey, V.; Havlik, P.; Kishimoto, P.; Fricko, O.; Zilliacus, J.; Gidden, M.; Strubegger, M.; Kartasasmita, G.; Ermolieva, T.; Forsell, N.; et al. MESSAGEix-GLOBIOM Documentation; International Institute for Applied System Analysis (IIASA): Laxenburg, Austria, 2020. [Google Scholar] [CrossRef]
- Abrar, S.; Farzaneh, H. Scenario Analysis of the Low Emission Energy System in Pakistan Using Integrated Energy Demand-Supply Modeling Approach. Energies 2021, 14, 3303. [Google Scholar] [CrossRef]
- Rogner, H. Overview of MESSAGE ix Modeling Framework Introduction to Scenarios and Modelling for Energy Planning. IIASA. Available online: https://docs.messageix.org/en/v1.2.0 (accessed on 23 December 2022).
- ZESCO Limited. Available online: https://www.zesco.co.zm/ (accessed on 30 November 2022).
- Ministry of Energy—MOE. Available online: https://www.moe.gov.zm/ (accessed on 30 November 2022).
- Zambia—Countries & Regions—IEA. Available online: https://www.iea.org/countries/zambia (accessed on 23 December 2022).
- National Renewable Energy Laboratory (NREL) Home Page|NREL. Available online: https://www.nrel.gov/ (accessed on 30 November 2022).
- Energy Regulation Board—A Proactive, Firm & Fair Energy Regulator. Available online: https://www.erb.org.zm/ (accessed on 30 November 2022).
- Zambia Coal Reserves—Data, Chart|TheGlobalEconomy.com. Available online: https://www.theglobaleconomy.com/Zambia/coal_reserves/ (accessed on 20 December 2022).
- Opportunities For Renewable Energy in Zambia; Bundesministerium für Wirtschaft und Klimaschutz: Berlin, Germany, 2019.
- Mphepo Power. Available online: https://www.mphepopower.com/ (accessed on 19 January 2023).
- Ministry of National Development Planning. 7 National Development Plan (2017–2021) Republic of Zambia; Ministry of National Development Planning: Lusaka, Zambia, 2017.
- Global Wind Atlas. Available online: https://globalwindatlas.info/en (accessed on 30 November 2022).
- Jain, P. Coal Power in Zambia: Time to Rethink. South Afr. J. Policy Dev. 2017, 3, 2. [Google Scholar]
Disclaimer/Publisher’s Note: The statements, opinions and data contained in all publications are solely those of the individual author(s) and contributor(s) and not of MDPI and/or the editor(s). MDPI and/or the editor(s) disclaim responsibility for any injury to people or property resulting from any ideas, methods, instructions or products referred to in the content. |
© 2023 by the authors. Licensee MDPI, Basel, Switzerland. This article is an open access article distributed under the terms and conditions of the Creative Commons Attribution (CC BY) license (https://creativecommons.org/licenses/by/4.0/).















