Research on Wind Power Prediction Based on a Gated Transformer
Abstract
1. Introduction
2. Data Analysis and Preprocessing
2.1. Analysis of Wind Power Characteristics
2.1.1. Comparison of Different Data Sources
2.1.2. Analysis of Different Time Scales
2.2. Correlation Analysis of Historical Data
2.3. Correlation Analysis of NWP Data
2.4. Data Preprocessing
2.4.1. Z-Score Standardization
2.4.2. Missing Data Filling
2.4.3. Abnormal Data Repair
3. Introduction of Basic Principles
3.1. Residual Gated Tanh Unit
3.2. Dilated Convolution Model
3.3. Multi-Head Attention Mechanism
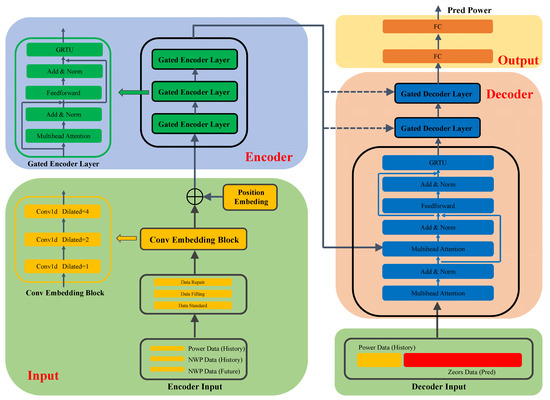
4. Gated Transformer Models
4.1. Input Module
4.1.1. Encoder Input
- Input data design:
- Data processing design:
- Dilated convolutional design:
- Position embedding design:
4.1.2. Decoder Input
4.2. Encoder Module
4.3. Decoder Module
4.4. Output Module
5. Experiments
5.1. Experimental Configuration
| Algorithm 1: The pseudocode of calculation. | |
| TRAIN | |
| 1 | Criterion is MSEloss. |
| 2 | Optimizer is Adam. |
| 3 | For X,y in TrainLoader: |
| 4 | Reconstruct Encoder and Decoder INPUT. |
| 5 | OUTPUT = model (INPUT) |
| 6 | Calculate loss. |
| 7 | Backpropagation and update parameter. |
| 8 | End For |
| 9 | Do VALID dataset and calculate test loss. |
| 10 | Do TEST dataset and calculate valid loss. |
| VALID | |
| 1 | For X,y in ValidLoader: |
| 2 | Reconstruct Encoder and Decoder INPUT. |
| 3 | OUTPUT = model (INPUT) |
| 4 | Calculate loss. |
| 5 | End for |
| 6 | Return Valid Loss |
| TEST | |
| 1 | For X,y in TestLoader: |
| 2 | Reconstruct Encoder and Decoder INPUT. |
| 3 | OUTPUT = model (INPUT) |
| 4 | Calculate loss. |
| 5 | End For |
| 6 | Return TEST Loss |
5.2. Comparison of Different Models’ Results
5.2.1. Models Introduction
5.2.2. Results Comparison
- It can be seen that the introduction of NWP auxiliary information significantly improves the accuracy of power prediction. For short-term prediction tasks, the average prediction accuracy of introducing the NWP model is MSE = 0.0651. The average prediction accuracy of the model without introducing NWP data is MSE = 0.0678, meaning it improved prediction accuracy by 5%. For long-term prediction tasks, the average prediction accuracy of introducing the NWP model is MSE = 0.5470. The average prediction accuracy of the model without introducing NWP data is MSE = 1.1896. The prediction accuracy was improved by 117%. Therefore, introduction of NWP data can not only improve the accuracy of short-term predictions, but also significantly improve prediction accuracy in medium- to long-term tasks.
- In addition, when comparing the prediction accuracy of different models, the proposed G-Former model has the best prediction performance in both short-term and medium- to long-term prediction tasks. For short-term tasks, the accuracy was improved by about 8%. For medium to long-term tasks, the accuracy was improved by about 11%. This also proves the superiority of the proposed scheme.
5.2.3. Results Visualization
5.3. Comparative Experiments on Different Time Scales
6. Conclusions
- (1)
- The correlation between wind power data and NWP data is analyzed, which qualitatively explains the deficiency of feature extraction methods which only use historical data and demonstrates the necessity of introducing NWP data. Through data preprocessing, the data quality is improved;
- (2)
- Optimization of the classic Transformer structure is performed. The gating residual element is added to improve the feature focusing level between modules in series. By adding the dilated convolution module, multi-dimensional feature fusion is realized in a larger receptive field. The Encoder and Decoder input modules are redesigned, and historical data are used as guiding data to improve the prediction accuracy of the model;
- (3)
- The actual wind farm data are taken as an example to carry out simulation verification. By comparing the proposed scheme with the classical deep learning models, the superiority of the proposed scheme in MAE and MSE evaluation criteria is testified. After introducing NWP data information, the average accuracy of all prediction models in medium- to long-term prediction tasks can be improved by 117%. This verifies the necessity of introducing auxiliary information. For the same data source, GatedTransformer still shows an accuracy improvement of about 11%. This also verifies the superiority of the proposed method. In addition, the accuracy of prediction is also proven when the model uses input and output over different time scales.
Author Contributions
Funding
Institutional Review Board Statement
Informed Consent Statement
Data Availability Statement
Conflicts of Interest
References
- Vargas, S.; Telles, E.; Macaira, P. Wind Power Generation: A Review and a Research Agenda. J. Clean. Prod. 2019, 218, 850–870. [Google Scholar] [CrossRef]
- Aisyah, S.; Simaremare, A.; Adytia, D.; Aditya, I.A.; Alamsyah, A. Exploratory Weather Data Analysis for Electricity Load. Forecasting Using SVM and GRNN, Case Study in Bali, Indonesia. Energies 2022, 15, 3566. [Google Scholar] [CrossRef]
- Hong, Y.; Zhou, Y.; Li, Q.; Xu, W.; Zheng, X. A Deep Learning Method for Short-Term Residential Load Forecasting in Smart Grid. IEEE Access 2020, 8, 55785–55797. [Google Scholar] [CrossRef]
- Gong, M.; Zhao, Y.; Sun, J.; Han, C.; Sun, G.; Yan, B. Load forecasting of district heating system based on Informer. Energy 2022, 253, 124179. [Google Scholar] [CrossRef]
- Xie, W.; Zhang, P.; Chen, R. A Nonparametric Bayesian Framework for Short-Term Wind Power Probabilistic Forecast. IEEE Trans. Power Syst. A Publ. Power Eng. Soc. 2019, 34, 371–379. [Google Scholar] [CrossRef]
- Oh, E.; Wang, H. Reinforcement-Learning-based Energy Storage System Operation Strategies to Manage Wind Power Forecast Uncertainty. IEEE Access 2020, 08, 20965–20976. [Google Scholar] [CrossRef]
- Arani, M.; Mohamed, A. Dynamic Droop Control forWind Turbines Participating in Primary Frequency Regulation in Microgrids. IEEE Trans. Smart Grid 2018, 9, 5742–5751. [Google Scholar] [CrossRef]
- You, G.; Hang, Z.; Chen, K.; Liu, C.; Qian, Y.; Li, C. Wind turbine generator frequency control based on improved particle swarm optimization. Electr. Power Eng. Technol. 2020, 39, 43–50. [Google Scholar]
- Hu, T.; Zhang, X.; Cao, X. A hybrid particle swarm optimization with dynamic adjustment of inertial weight. Electron. Opt. Control 2020, 27, 16–21. [Google Scholar]
- Huang, C.; Kuo, C.; Huang, Y. Short-term wind power forecasting and uncertainty analysis using a hybrid intelligent method. IET Renew. Power Gener. 2017, 11, 678–687. [Google Scholar] [CrossRef]
- Shahid, F.; Khan, A.; Zameer, A. Wind power prediction using a three stage genetic ensemble and auxiliary predictor. Appl. Soft Comput. 2020, 90, 106151. [Google Scholar] [CrossRef]
- Zhou, T.; Wang, Y.; Quan, H.; Zhang, T. Stepwise Inertial Intelligent Control for Wind Power Frequency Support Based on Modified Stacked Denoising Autoencoder. Energy Rep. 2022, 8, 946–957. [Google Scholar] [CrossRef]
- Lai, J.; Wang, X.; Xiang, Q.; Song, F. Review on autoencoder and its application. J. Commun. 2021, 42, 218–230. [Google Scholar]
- Song, L.; Fan, Y.; Liu, M.; Bai, X.; Zhang, X. State estimation method of a new energy power system based on SC-DNN and multi-source data fusion. Power Syst. Prot. Control. 2023, 51, 177–187. [Google Scholar]
- Jiang, H.; Liu, Y.; Feng, Y.; Zhou, B.; Li, Y. Analysis of power generation technology trend in 14th five-year plan under the background of carbon peak and carbon neutrality. Power Gener. Technol. 2022, 43, 54–64. [Google Scholar]
- Ouyang, T.; Zha, X.; Qin, L. Wind power ramp events forecast method based on similarity correction. Proceeding CSEE 2017, 37, 572–580. [Google Scholar]
- Liu, S.; Zhu, Y.; Zhang, K. Short- term wind power forecasting based on error correction ARMAGARCH model. Acta Energ. Sol. Sin. 2020, 41, 268–275. [Google Scholar]
- Han, L.; Zhang, R.; Wang, X. Multi- step wind power forecast based on VMD-LSTM. IET Renew. Power Gener. 2019, 13, 1690–1700. [Google Scholar] [CrossRef]
- Wang, X.; Cai, X.; Li, Z. Ultra- short- term wind power forecasting method based on a cross LOF preprocessing algorithm and an attention mechanism. Power Syst. Prot. Control. 2020, 48, 92–99. [Google Scholar]
- Andrade, J.; Bessa, R. Improving renewable energy forecasting with a grid of numerical weather predictions. IEEE Trans. Sustain. Energy 2017, 8, 1571–1580. [Google Scholar] [CrossRef]
- Yang, M.; Bai, Y. Ultra- short- term prediction of wind power based on multi-location numerical weather prediction and gated recurrent unit. Autom. Electr. Power Syst. 2021, 45, 177–183. [Google Scholar]
- Hu, S.; Xiang, Y.; Shen, X. Wind power prediction model considering meteorological factor and spatial correlation of wind speed. Autom. Electr. Power Syst. 2021, 45, 28–36. [Google Scholar]
- Jiaqi, S.; Jianhua, Z. Load Forecasting Based on Multi-model by Stacking Ensemble Learning. Proc. CSEE 2019, 39, 4032–4042. [Google Scholar]
- Ak, R.; Li, Y.F.; Vitelli, V.; Zio, E. Adequacy assessment of a wind-integrated system using neural network-based interval predictions of wind power generation and load. Int. J. Eelec. Power 2018, 95, 213–226. [Google Scholar] [CrossRef]
- Yuan, X.H.; Chen, C.; Yuan, Y.B.; Huang, Y.H.; Tan, Q.X. Short-term wind power prediction based on LSSVMGSA model. Energy Convers. Manag. 2015, 101, 393–401. [Google Scholar] [CrossRef]
- Wang, K.; Qi, X.; Liu, H.; Song, J. Deep belief network based k-means cluster approach for short-term wind power forecasting. Energy 2018, 165, 840–852. [Google Scholar] [CrossRef]
- Zang, H.; Liang, Z.; Guo, M.; Qian, Z.; Wei, Z.; Sun, G. Short-term wind speed forecasting based on an EEMD-CAPSO-RVM model. In Proceedings of the 2016 IEEE PES Asia-Pacific Power and Energy Engineering Conference (APPEEC), Xi’an, China, 25–28 October 2016; pp. 439–443. [Google Scholar]
- Mi, X.; Liu, H.; Li, Y. Wind speed forecasting method using wavelet, extreme learning machine and outlier correction algorithm. Energy Convers. Manag. 2017, 151, 709–722. [Google Scholar] [CrossRef]
- Jie, Y.; Chengzhi, X.; Yongqian, L. Short-term Wind Power Prediction Method Based on Wind Speed Cloud Model in Similar Day. Autom. Electr. Power Syst. 2018, 42, 53–59. [Google Scholar]
- Abedinia, O.; Bagheri, M.; Naderi, M.; Ghadimi, N. A new combinatory approach for wind power forecasting. IEEE Syst. J. 2020, 14, 4614–4625. [Google Scholar] [CrossRef]
- Liu, Y.; Guan, L.; Hou, C.; Han, H.; Liu, Z.; Sun, Y.; Zheng, M. Wind power short-term prediction based on LSTM and discrete wavelet transform. Appl. Sci. 2019, 9, 1108. [Google Scholar] [CrossRef]
- Wang, S.; Li, M. Short-term wind power prediction based on improved small-world eural network. Neural Comput. Appl. 2019, 31, 3173–3185. [Google Scholar] [CrossRef]
- Zhang, X.; Chen, Y.; Yue, S.; Zha, X.; Zhang, D.; Xue, L. Retrospect and prospect of research on frequency regulation technology of power system by wind power. Power Syst. Technol. 2018, 42, 1793–1803. [Google Scholar]
- Vyver, J.V.; Kooning, J.D.; Meersman, B.; Vandevelde, L.; Vandoorn, T.L. Droop Control as an Alternative Inertial Response Strategy for the Synthetic Inertia onWind Turbines. IEEE Trans. Power Syst. 2016, 31, 1129–1138. [Google Scholar] [CrossRef]
- Lu, Z.; Tang, H.; Qiao, Y.; Tian, X.; Chi, Y. The impact of power electronics interfaces on power system frequency control: A review. Electr. Power 2018, 51, 51–58. [Google Scholar]
- Wen, Y.; Yang, W.; Lin, X. Review and prospect of frequency stability analysis and control of low-inertia power systems. Electr. Power Autom. Equip. 2020, 40, 211–222. [Google Scholar]
- Klampanos, I.; Davvetas, A.; Andronopoulos, S.; Pappas, C.; Ikonomopoulos, A.; Karkaletsis, V. Autoencoder-driven weather clustering for source estimation during nuclear events. Environ. Model. Softw. 2018, 102, 84–93. [Google Scholar] [CrossRef]
- Zhang, J.; Yan, J.; Infield, D.; Liu, Y.; Lien, F.-S. Short-term forecasting and uncertainty analysis of wind turbine power based on long short-term memory network and gaussian mixture model. Appl. Energy 2019, 241, 229–244. [Google Scholar] [CrossRef]
- Wang, J.; Niu, T.; Lu, H.; Yang, W.; Du, P. A Novel Framework of Reservoir Computing for Deterministic and Probabilistic Wind Power Forecasting. IEEE Trans. Sustain. Energy 2019, 11, 337–349. [Google Scholar] [CrossRef]









| Model | With NWP | Without NWP | ||||||
|---|---|---|---|---|---|---|---|---|
| Length | Short Term | Medium–Long-Term | Short Term | Medium–Long-Term | ||||
| Metric | MSE | MAE | MSE | MAE | MSE | MAE | MSE | MAE |
| DNN | ||||||||
| GRU | ||||||||
| TCN | ||||||||
| V-Former | ||||||||
| Encoder-only | ||||||||
| Decoder-only | ||||||||
| Informer | ||||||||
| Reformer | ||||||||
| G-Former | ||||||||
| 4 | 12 | 24 | 48 | 96 | 192 | 384 | ||||||||
|---|---|---|---|---|---|---|---|---|---|---|---|---|---|---|
| MSE | MAE | MSE | MAE | MSE | MAE | MSE | MAE | MSE | MAE | MSE | MAE | MSE | MAE | |
| 4 | 0.0608 | 0.1460 | 0.3113 | 0.4109 | 0.6429 | 0.5987 | 0.8736 | 0.7330 | 1.2311 | 0.9496 | / | / | / | / |
| 12 | 0.0573 | 0.1414 | 0.1788 | 0.2570 | 0.2883 | 0.3770 | 0.4664 | 0.4626 | 0.8106 | 0.7038 | 1.1504 | 0.8942 | / | / |
| 24 | 0.0548 | 0.1383 | 0.1752 | 0.2466 | 0.2976 | 0.3882 | 0.4189 | 0.4236 | 0.6769 | 0.6175 | 1.0912 | 0.8466 | / | / |
| 48 | 0.0599 | 0.1473 | 0.1788 | 0.2576 | 0.3070 | 0.3465 | 0.3811 | 0.4142 | 0.5456 | 0.5272 | 1.0170 | 0.7934 | / | / |
| 96 | 0.0638 | 0.1535 | 0.1940 | 0.2756 | 0.3108 | 0.3556 | 0.4742 | 0.4574 | 0.4861 | 0.4850 | 0.8165 | 0.6669 | 1.3481 | 0.9780 |
| 192 | 0.0614 | 0.1518 | 0.2035 | 0.2829 | 0.3175 | 0.3625 | 0.4382 | 0.4440 | 0.5443 | 0.5071 | 0.5487 | 0.5459 | 1.0697 | 0.8089 |
| 384 | 0.0733 | 0.1772 | 0.2071 | 0.2898 | 0.3308 | 0.3953 | 0.4799 | 0.4670 | 0.4746 | 0.4906 | 0.5912 | 0.5689 | 0.6718 | 0.6055 |
Disclaimer/Publisher’s Note: The statements, opinions and data contained in all publications are solely those of the individual author(s) and contributor(s) and not of MDPI and/or the editor(s). MDPI and/or the editor(s) disclaim responsibility for any injury to people or property resulting from any ideas, methods, instructions or products referred to in the content. |
© 2023 by the authors. Licensee MDPI, Basel, Switzerland. This article is an open access article distributed under the terms and conditions of the Creative Commons Attribution (CC BY) license (https://creativecommons.org/licenses/by/4.0/).
Share and Cite
Huang, Q.; Wang, Y.; Yang, X.; Im, S.-K. Research on Wind Power Prediction Based on a Gated Transformer. Appl. Sci. 2023, 13, 8350. https://doi.org/10.3390/app13148350
Huang Q, Wang Y, Yang X, Im S-K. Research on Wind Power Prediction Based on a Gated Transformer. Applied Sciences. 2023; 13(14):8350. https://doi.org/10.3390/app13148350
Chicago/Turabian StyleHuang, Qiyue, Yapeng Wang, Xu Yang, and Sio-Kei Im. 2023. "Research on Wind Power Prediction Based on a Gated Transformer" Applied Sciences 13, no. 14: 8350. https://doi.org/10.3390/app13148350
APA StyleHuang, Q., Wang, Y., Yang, X., & Im, S.-K. (2023). Research on Wind Power Prediction Based on a Gated Transformer. Applied Sciences, 13(14), 8350. https://doi.org/10.3390/app13148350
