Blockchain-Based Cloud Manufacturing SCM System for Collaborative Enterprise Manufacturing: A Case Study of Transport Manufacturing
Abstract
:1. Introduction
2. Literature Review
2.1. SCM for Railcar Manufacturing Enterprise
2.2. Industry 4.0 and Sustainability
2.3. Big Data and Cloud Manufacturing
2.3.1. Challenges Encountered in Adoption of New Technologies by SMEs
2.3.2. Serverless Computing
2.4. Permissioned Blockchain in Supply Chains
3. Methodology
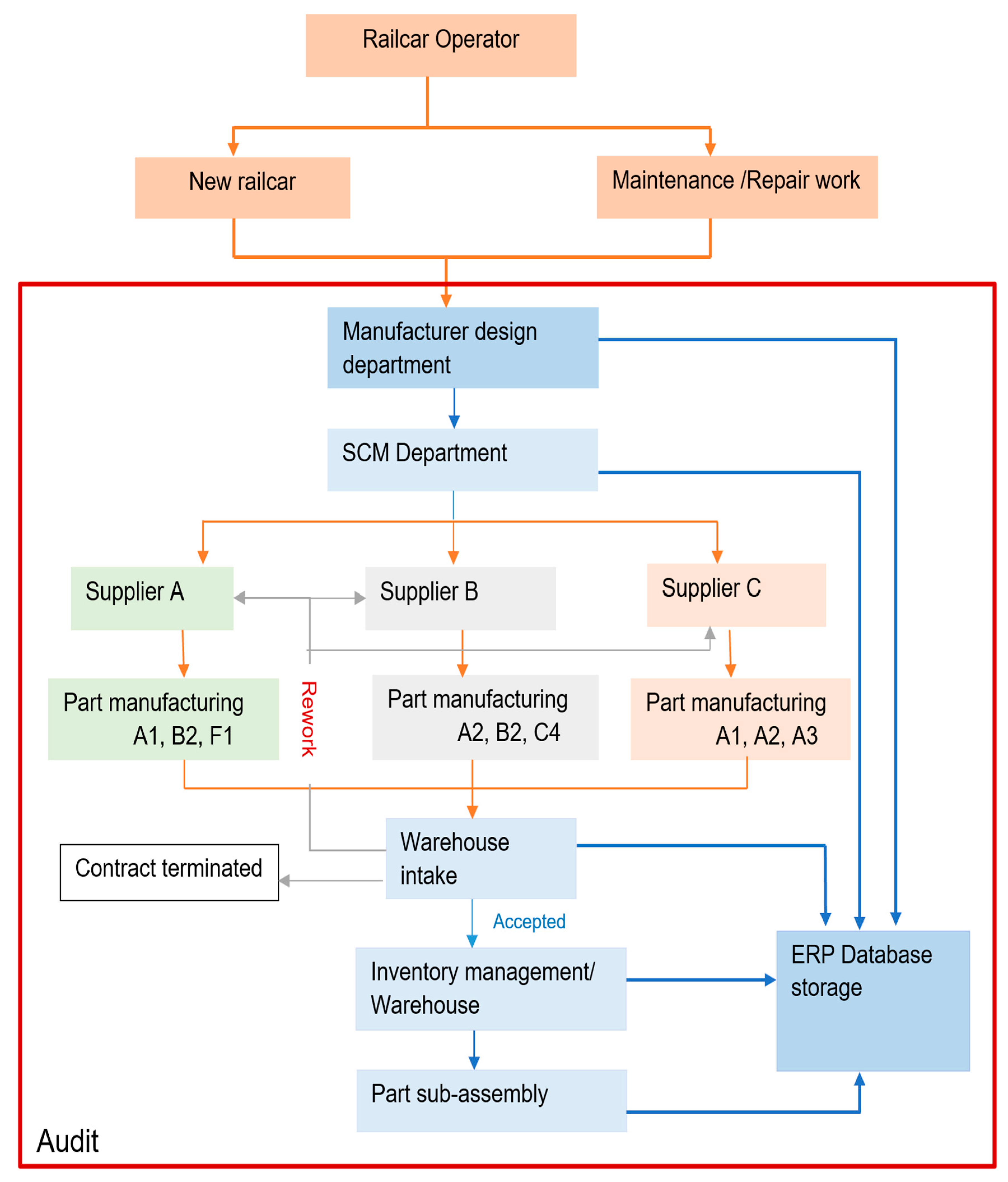
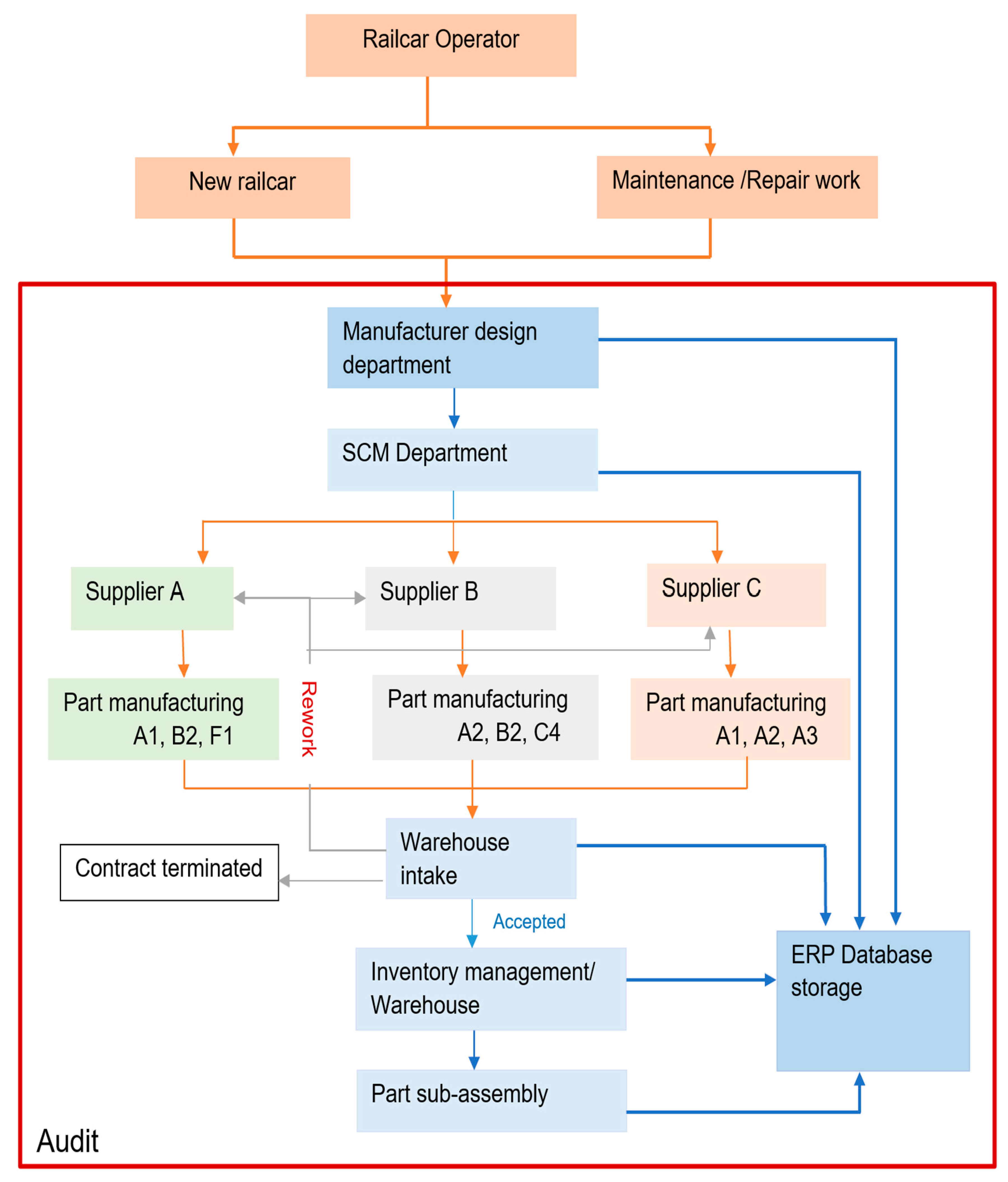
4. Development of Blockchain-Based Cloud Manufacturing System
4.1. Blockchain and Cloud Manufacturing for SCM
4.2. Supply Chain Analytics
4.3. Part Assembly Tracking
5. Results
6. Discussion
7. Conclusions
Author Contributions
Funding
Institutional Review Board Statement
Informed Consent Statement
Data Availability Statement
Acknowledgments
Conflicts of Interest
References
- Xu, X.; Lu, Y.; Vogel-Heuser, B.; Wang, L. Industry 4.0 and Industry 5.0—Inception, conception and perception. J. Manuf. Syst. 2021, 61, 530–535. [Google Scholar] [CrossRef]
- Javaid, M.; Haleem, A. Critical components of Industry 5.0 towards a successful adoption in the field of manufacturing. J. Ind. Integr. Manag. 2020, 5, 27–348. [Google Scholar] [CrossRef]
- Kathuria, A.; Mann, A.; Khuntia, J.; Saldanha, T.J.V.; Kauffman, R.J. A strategic value appropriation path for cloud computing. J. Manag. Inf. Syst. 2018, 35, 740–775. [Google Scholar] [CrossRef]
- Xue, X.; Dou, J.; Shang, Y. Blockchain-driven supply chain decentralised operations—Information sharing perspective. Bus. Process Manag. J. 2021, 27, 184–203. [Google Scholar] [CrossRef]
- Sandborn, M.; Olea, C.; White, J.; Williams, C.; Tarazaga, P.A.; Sturm, L.; Albakri, M.; Tenney, C. Towards secure cyber-physical information association for parts. J. Manuf. Syst. 2021, 59, 27–41. [Google Scholar] [CrossRef]
- Patera, L.; Garbugli, A.; Bujari, A.; Scotece, D.; Corradi, A. A Layered Middleware for OT/IT Convergence to Empower Industry 5.0 Applications. Sensors 2022, 22, 190. [Google Scholar] [CrossRef]
- Kaiblinger, A.; Woschank, M. State of the Art and Future Directions of Digital Twins for Production Logistics: A Systematic Literature Review. Appl. Sci. 2022, 12, 669. [Google Scholar] [CrossRef]
- Dziurzanski, P.; Swan, J.; Indrusiak, L.S. Value-based manufacturing optimisation in serverless clouds for Industry 4.0. In Proceedings of the GECCO’18: Genetic & Evolutionary Computing Conference, Kyoto, Japan, 15–19 July 2018; Volume 4, pp. 1222–1229. [Google Scholar]
- Tardivo, A.; Zanuy, A.C.; Martin, C.S. COVID-19 impact on transport: A paper from the railways’ systems research perspective. Transp. Res. Rec. 2021, 2675, 367–378. [Google Scholar] [CrossRef]
- Raja Santhi, A.; Muthuswamy, P. Influence of Blockchain Technology in Manufacturing Supply Chain and Logistics. Logistics 2022, 6, 15. [Google Scholar] [CrossRef]
- Fisher, O.; Watson, N.; Porcu, L.; Bacon, D.; Rigley, M.; Gomes, R.L. Cloud manufacturing as a sustainable process manufacturing route. J. Manuf. Syst. 2018, 27, 53–68. [Google Scholar] [CrossRef]
- Zhang, Y.; Zhang, L.; Liu, Y.; Luo, X. Proof of service power: A blockchain consensus for cloud manufacturing. J. Manuf. Syst. 2021, 59, 1–11. [Google Scholar] [CrossRef]
- Charro, A.; Schaefer, D. Cloud Manufacturing as a new type of Product-Service System. Int. J. Comput. Integr. Manuf. 2018, 31, 1018–1033. [Google Scholar] [CrossRef]
- Hasselbring, W.; Henning, S.; Latte, B.; Mobius, A.; Ritcher, T.; Schalk, S.; Wojcieszak, M. Industrial DevOps. In Proceedings of the 2019 IEEE International Conference on Software, Architecture Companion (ICSA-C), Hamburg, Germany, 25–26 March 2019; pp. 123–126. [Google Scholar]
- Ivanov, D.; Doulgi, A.; Sokolov, B. Cloud supply chain: Integrating industry 4.0 and digital platforms in the “Supply Chain-as-a-Service”. Transp. Res. Part E Logist. Transp. Rev. 2022, 160, 102676. [Google Scholar] [CrossRef]
- Data, Not Digitisation Transforms, the Post-Pandemic Suppy Chain. Available online: https://sloanreview.mit.edu/article/data-not-digitalization-transforms-the-post-pandemic-supply-chain/ (accessed on 29 May 2022).
- Tapia, F.; Mora, M.Á.; Fuertes, W.; Aules, H.; Flores, E.; Toulkeridis, T. From Monolithic Systems to Microservices: A Comparative Study of Performance. Appl. Sci. 2020, 10, 5797. [Google Scholar] [CrossRef]
- Castro, P.; Ishakian, V.; Muthusamy, V.; Slominski, A. The server is dead, long live the server: The rise of serverless computing, overview of current state and future trends in research and industry. arXiv 2019, arXiv:1906.02888. [Google Scholar]
- Hassan, H.B.; Barakat, S.A.; Sarhan, Q.I. Survey on serverless computing. J. Cloud Comput. 2021, 10, 1–29. [Google Scholar] [CrossRef]
- Benedetti, P.; Femminella, M.; Reali, G.; Steenhaut, K. Experimental Analysis of the Application of Serverless Computing to IoT Platforms. Sensors 2021, 21, 928. [Google Scholar] [CrossRef]
- van Eyk, E.; Toader, L.; Talluri, S.; Versluis, L.; Uta, A.; Iosup, A. Serverless is more: From paas to present cloud computing. IEEE Internet Comput. 2018, 22, 8–17. [Google Scholar] [CrossRef]
- Toffetti, G.; Brunner, S.; Blochlinger, M.; Spillner, J.; Bohnert, T.M. Self-managing cloud-native applications: Design, implementation, and experience. Future Gener. Comput. Syst. 2017, 72, 165–179. [Google Scholar] [CrossRef]
- Lui, Y.; Wang, L.; Wang, X.V.; Xu, X.; Jiang, P. Cloud manufacturing: Key issues and future perspectives. Int. J. Comput. Integr. Manuf. 2019, 32, 858–874. [Google Scholar]
- Boiko, A.; Shendryk, V.; Boiko, O. Information systems for supply chain management: Uncertainties, risks and cyber security. Procedia Comput. Sci. 2019, 149, 65–70. [Google Scholar] [CrossRef]
- Kimani, D.; Adams, K.; Attah-Boakye, R.; Ullah, S.; Frecknall-Hughes, J.; Kim, J. Blockchain, business and the fourth industrial revolution: Whence, whither, wherefore and how? Technol. Forecast. Soc. Chang. 2020, 161, 120254. [Google Scholar] [CrossRef]
- Martinez, V.; Zhao, M.; Blujdea, C.; Han, X.; Neely, A.; Albores, P. Blockchain-driven customer order management. Int. J. Oper. Prod. Manag. 2019, 39, 993–1022. [Google Scholar] [CrossRef]
- Kumar, S.; Lim, W.M.; Sivarajah, U.; Kaur, J. Artificial intelligence and blockchain integration in business: Trends from a bibliometric-content analysis. Inf. Syst. Front. 2022, 1–26. [Google Scholar] [CrossRef] [PubMed]
- Orji, I.J.; Liu, S. A dynamic perspective on the key drivers of innovation-led lean approaches to achieve sustainability in manufacturing supply chain. Int. J. Prod. Econ. 2020, 219, 480–496. [Google Scholar] [CrossRef]
- Kaplunovich, A.; Joshi, K.P.; Yesha, Y. Scalability Analysis of blockchain on a serverless cloud. In Proceedings of the 2019 IEEE International Conference on Big Data, Los Angelas, CA, USA, 9–12 December 2019; pp. 4214–4222. [Google Scholar]
- Suhail, S.; Hussain, R.; Khan, A.; Hong, C.S. Orchestrating product provenance story: When IOTA ecosystem meets electronics supply chain space. Comput. Ind. 2020, 123, 103334. [Google Scholar] [CrossRef]
- Gupta, S.; Meissonier, R.; Drave, V.A.; Roubaud, D. Examining the impact of Cloud ERP on sustainable performance: A dynamic capability view. Int. J. Inf. Manag. 2021, 51, 102028. [Google Scholar] [CrossRef]
- Vincent, N.E.; Skjellum, A.; Medury, S. Blockchain architecture: A design that helps CPA firms leverage the technology. Int. J. Account. Inf. Syst. 2020, 38, 100466. [Google Scholar] [CrossRef]
- Kalla, A.; Hewa, T.; Mishra, R.A.; Ylianttila, M.; Liyanage, M. The role of blockchain to fight against COVID-19. IEEE Eng. Manag. Rev. 2020, 48, 85–96. [Google Scholar] [CrossRef]
- Miehle, D.; Henze, D.; Seitz, A.; Luckow, A.; Bruegge, B. PartChain: A decentralized traceability application for multi-tier supply chain networks in the automotive industry. In Proceedings of the 2019 IEEE International Conference on Decentralized Applications and Infrastructures (DAPPCON), Newark, CA, USA, 4–9 April 2019; pp. 140–145. [Google Scholar]
- Aghamohammadzadeh, E.; Valilai, O.F. A novel cloud manufacturing service composition platform enabled by Blockchain technology. Int. J. Prod. Res. 2020, 58, 5280–5298. [Google Scholar] [CrossRef]
- Tao, F.; Qi, Q.; Liu, A.; Kusiak, A. Data-driven smart manufacturing. J. Manuf. Syst. 2018, 48, 157–169. [Google Scholar] [CrossRef]
- Massmann, M.; Meyer, M.; Frank, M.; von Enzberg, S.; Kuhn, A.; Dumitrescu, R. Method for data inventory and classification. Procedia CIRP 2020, 93, 234–239. [Google Scholar] [CrossRef]
- Schneiderdans, D.G.; Curado, C.; Kalajhedayati, M. Supply chain digitisation trends: An integration of knowledge management. Int. J. Prod. Econ. 2020, 220, 107439. [Google Scholar] [CrossRef]
- Wang, L.-C.; Chen, C.-C.; Liu, J.-L.; Chu, P.-C. Framework and deployment of a cloud-based advanced planning and scheduling system. Robot. Comput. -Integr. Manuf. 2021, 70, 102088. [Google Scholar] [CrossRef]
- Brintha, N.C.; Jappes, J.W.; Khan, M.A.; Ajithram, A. Optimal resource scheduling for SMEs using cloud in manufacturing sectors. Mater. Today Proc. 2022, 60, 1480–1486. [Google Scholar] [CrossRef]
- Sgarbossa, F.; Peron, M.; Fragapane, G. Cloud material handling systems: Conceptual model and cloud-based scheduling of activities. In Scheduling in Industry 4.0 and Cloud Manufacturing; Sokolov, B., Ivanov, D., Doulgi, A., Eds.; International Series in Operations Research & Management Science; Springer: Cham, Switzerland, 2020; Volume 289, pp. 87–101. [Google Scholar]
- Chen, S.; Fang, S.; Tang, R. An ANN-Based Approach for Real-Time Scheduling in Cloud Manufacturing. Appl. Sci. 2020, 10, 2491. [Google Scholar] [CrossRef]
- Yu, C.; Zhang, L.; Zhao, W.; Zhang, S. A blockchain-based service composition architecture in manufacturing. Int. J. Comput. Integr. Manuf. 2020, 33, 701–715. [Google Scholar] [CrossRef]
- Yuan, C.; Liu, W.; Zhou, G.; Shi, X.; Long, S.; Chen, Z.; Yan, X. Supply chain innovation announcements and shareholder value under industries 4.0 and 5.0: Evidence from China. Ind. Manag. Data Syst. 2022, 122, 1909–1937. [Google Scholar] [CrossRef]
- Chen, J.; Cai, T.; He, W.; Chen, L.; Zhao, G.; Zou, W.; Guo, L. A Blockchain-Driven Supply Chain Finance Application for Auto Retail Industry. Entropy 2020, 22, 95. [Google Scholar] [CrossRef]
- Leng, J.; Ruan, G.; Jiang, P.; Xu, K.; Liu, Q.; Zhou, X.; Liu, C. Blockchain-empowered sustainable manufacturing, and product lifecycle management in industry 4.0: A survey. Renew. Sustain. Energy Rev. 2020, 132, 110112. [Google Scholar] [CrossRef]
- van Zantan, J.A.; van Tulder, R. Towards nexus-based governance: Defining interactions between economic activities and Sustainable Development Goals (SDGs). Int. J. Sustain. Dev. World Ecol. 2021, 28, 210–226. [Google Scholar] [CrossRef]
- Khan, S.A.R.; Godil, D.I.; Jabbour, C.J.C.; Shujaat, S.; Razzaq, A.; Yu, Z. Green data analytics, blockchain technology for sustainable development, and sustainable supply chain practices: Evidence from small and medium enterprises. Ann. Oper. Res. 2021, 1–25. [Google Scholar] [CrossRef]
- Machado, C.G.; Winroth, M.P.; da Silva, E.H.D.R. Sustainable manufacturing in Industry 4.0: An emerging research agenda. Int. J. Prod. Res. 2020, 58, 1462–1484. [Google Scholar] [CrossRef]
- Dantas, T.E.T.; de-Souza, E.D.; Destro, I.R.; Hammes, G.; Rodriguez, C.M.T.; Soares, S.R. How the combination of Circular Economy and Industry 4.0 can contribute towards achieving the Sustainable Development Goals. Sustain. Prod. Consum. 2021, 26, 213–227. [Google Scholar] [CrossRef]
- Bai, C.; Sarkis, J. A supply chain transparency and sustainability technology appraisal model for blockchain technology. Int. J. Prod. Res. 2020, 58, 2142–2162. [Google Scholar] [CrossRef]
- Suescún-Monslave, E.; Pardo-Calvache, C.-J.; Rojas-Muñoz, S.-A.; Velásquez-Uribe, A. DevOps in Industry 4.0: A Systematic Mapping. Rev. Fac. De Ing. 2021, 30, 1–16. [Google Scholar] [CrossRef]
- Wassem, M.; Liang, P.; Shahin, M. A systematic mapping study on microservices architecture in devops. J. Syst. Softw. 2020, 170, 110798. [Google Scholar] [CrossRef]
- Furda, A.; Fidge, C.; Zimmermann, O.; Kelly, W.; Barros, A. Migrating enterprise legacy source code to microservices: On multitenancy, statefulness, and data consistency. IEEE Softw. 2018, 35, 63–72. [Google Scholar] [CrossRef]
- Schmidt, R.A.; Thiry, M. Microservices identification strategies: A review focused on model-driven engineering and domain driven design approaches. In Proceedings of the 2020 15th Iberian Conference on Information Systems and Technologies (CISTI), Seville, Spain, 24–27 June 2020; pp. 1–6. [Google Scholar]
- Gannon, D.; Barga, R.; Sundaresan, N. Cloud-native applications. IEEE Cloud Comput. 2017, 4, 16–21. [Google Scholar] [CrossRef]
- Vayghan, L.A.; Saied, M.A.; Toeroe, M.; Khendek, F. A Kubernetes controller for managing the availability of elastic microservice based stateful applications. J. Syst. Softw. 2021, 175, 110924. [Google Scholar] [CrossRef]
- Nayak, G.; Dhaigude, A.S. A conceptual model of sustainable supply chain management in small and medium enterprises using blockchain technology. Cogent Econ. Financ. 2019, 7, 1667184. [Google Scholar] [CrossRef]
- Wong, L.-W.; Leong, L.-Y.; Hew, J.-J.; Tan, G.W.-H.; Ooi, K.-B. Time to seize the digital evolution: Adoption of blockchain operations and supply chain management among Malaysian SMEs. Int. J. Inf. Manag. 2020, 52, 101997. [Google Scholar] [CrossRef]
- Li, J.; Zhu, S.; Zhang, W.; Yu, L. Blockchain-driven supply chain finance solution for small and medium enterprises. Front. Eng. Manag. 2020, 7, 500–511. [Google Scholar] [CrossRef]
- Bellavista, P.; Esposito, C.; Foschini, L.; Giannelli, C.; Mazzocca, N.; Montanari, R. Interoperable Blockchains for Highly-Integrated Supply Chains in Collaborative Manufacturing. Sensors 2021, 21, 4955. [Google Scholar] [CrossRef]
- Jiang, R.; Kang, Y.; Liu, Y.; Liang, Z.; Duan, Y.; Sun, Y.; Liu, J. A trust transitivity model of small and medium-sized manufacturing enterprises under blockchain-based supply chain finance. Int. J. Prod. Econ. 2022, 247, 108469. [Google Scholar] [CrossRef]
- Carrion, C. Kubernetes scheduling: Toxonomy, ongoing isues and challenges. ACM Comput. Surv. (CSUR) 2022, in press. [CrossRef]
- Venugopal, M.V.L.N.; Reddy, C.R.K. Serverless through cloud native architecture. Int. J. Eng. Res. Technol. 2021, 10, 484–496. [Google Scholar]
- Schleier-Smith, J.; Sreekanti, V.; Khandelwal, A.; Carreira, J.; Yadwadkar, N.J.; Popa, R.A.; Gonzalez, J.E.; Stoica, I.; Patterson, D.A. What serverless computing is and should become: The next phase of cloud computing. Commun. ACM 2021, 64, 76–84. [Google Scholar] [CrossRef]
- Decker, J.; Kasprzak, P.; Kunkel, J.M. Performance Evaluation of Open-Source Serverless Platforms for Kubernetes. Algorithms 2022, 15, 234. [Google Scholar] [CrossRef]
- Hang, L.; Kim, D.-H. Design and Implementation of an Integrated IoT Blockchain Platform for Sensing Data Integrity. Sensors 2019, 19, 2228. [Google Scholar] [CrossRef]
- Dolgui, A.; Ivanov, D.; Potryasaev, S.; Sokolov, B.; Ivanova, M.; Werner, F. Blockchain oriented dynamic modelling of smart contract design and execution in the supply chain. Int. J. Prod. Res. 2020, 58, 2184–2199. [Google Scholar] [CrossRef]
- A Blockchain Platform for the Enterprise—Hyperledger-Fabricdocs. Available online: https://hlf.readthedocs.io/en/v2.4.1/pdf/ (accessed on 21 December 2021).
- Yuan, H.; Qiu, H.; Bi, Y.; Chang, S.-H.; Lam, A. Analysis of coordination mechanism of supply chain management information system from the perspective of block chain. Inf. Syst. e-Bus. Manag. 2020, 18, 681–703. [Google Scholar] [CrossRef]
- Ho, G.T.S.; Tang, Y.M.; Tsang, K.Y.; Tang, V.; Chau, K.Y. A blockchain-based system to enhance aircraft parts traceability and trackability for inventory management. Expert Syst. Appl. 2021, 179, 115101. [Google Scholar] [CrossRef]
- Faccia, A.; Petratos, P. Blockchain, Enterprise Resource Planning (ERP) and Accounting Information Systems (AIS): Research on e-Procurement and System Integration. Appl. Sci. 2021, 11, 6792. [Google Scholar] [CrossRef]
- Karakas, S.; Acar, A.Z.; Kucukaltan, B. Blockchain adoption in logistics and supply chain: A literature review and research agenda. Int. J. Prod. Res. 2021, in press. [CrossRef]
- Helo, P.; Hao, Y. Blockchains in operations and supply chains: A model and reference implementation. Comput. Ind. Eng. 2019, 136, 242–251. [Google Scholar] [CrossRef]
- Yussupov, V.; Falazi, G.; Breitenbucher, U.; Leymann, F. On the serverless nature of blockchain and smart contracts. arXiv 2020, arXiv:2011.12729v. [Google Scholar]
- Sorger, M.; Ralph, B.J.; Hartl, K.; Woschank, M.; Stockinger, M. Big Data in the Metal Processing Value Chain: A Systematic Digitalization Approach under Special Consideration of Standardization and SMEs. Appl. Sci. 2021, 11, 9021. [Google Scholar] [CrossRef]
- Buer, S.-V.; Semini, M.; Strandhagen, J.O.; Sgarbossa, F. The complementary effect of lean manufacturing and digitalisation on operational performance. Int J. Prod. Res. 2021, 59, 1976–1992. [Google Scholar] [CrossRef]
- Helo, P.; Hao, Y. Cloud manufacturing system for sheet metal processing. Prod. Plan. Control. 2017, 28, 524–537. [Google Scholar] [CrossRef]
- Longo, F.; Padovano, A.; Umbrello, S. Value-Oriented and Ethical Technology Engineering in Industry 5.0: A Human-Centric Perspective for the Design of the Factory of the Future. Appl. Sci. 2020, 10, 4182. [Google Scholar] [CrossRef]
- Corradini, F.; Marcelletti, A.; Morichetta, A.; Polini, A.; Re, B.; Scala, E.; Tiezzi, F. Model-driven engineering for multi-party business processes on multiple blockchains. Blockchain: Res. Appl. 2021, 2, 100018. [Google Scholar] [CrossRef]
- Wohrer, M.; Zdun, U.; Rinderle-Ma, S. Architecture design of blockchain-based applications. In Proceedings of the 2021 3rd Conference on Blockchain Research & Applications for Innovative Networks and Services (BRAINS), Paris, France, 27–30 September 2021; pp. 173–180. [Google Scholar]
- Vayghan, L.A.; Saied, M.A.; Toeroe, M.; Khendek, F. Microservice based architecture: Towards high-availability for stateful applications with Kubernetes. In Proceedings of the 2019 IEEE 19th International Conference on Software Quality, Reliability, and Security (QRS), Sofia, Bulgaria, 22–26 July 2019; pp. 176–185. [Google Scholar]
- Dillenberger, D.N.; Novotny, P.; Zhang, Q.; Jayachandran, P.; Gupta, H.; Hans, S.; Verma, D.; Chakraborty, S.; Thomas, J.J.; Walli, M.M.; et al. Blockchain analytics and artificial intelligence. IBM J. Res. Dev. 2019, 63, 5:1–5:14. [Google Scholar] [CrossRef]





| Author(s) | Year | Topics | Work Conducted | Gap |
|---|---|---|---|---|
| Patera et al. | 2022 | DevOps | Convergence of OT/IT for edge computing. | The system is not built for cloud native applications, as the designed system is dependent on local servers. |
| Sandborn et al. | 2021 | Cyber-physical systems, Manufacturing, Blockchain | Information tracking of parts to avoid counterfeiting of manufactured parts using impedance. | Authentication of part identity is performed using impendence. A low-cost alternative could be utilized in conjunction with blockchain. |
| Chen et al. | 2020 | Finance, Supply chain, Blockchain | Supply chain financing of manufacturing SMEs using Bitcoin, public blockchain. The study focused on blockchain workflows towards improving financing SMEs. | The blockchain workflow did not highlight the underlying computing architecture. |
| Bellavista et al. | 2021 | Blockchain, Supply chain | Cross chain attacks whilst performing transactions of blockchain-based supply chain. | The system is software-based. |
| Sorger et al. | 2021 | Big data, Supply chain, Industry 4.0 | Database management and backend to perform machine learning in a supply chain value network. | Database management to realize value-driven supply chain. |
| Zhang et al. | 2021 | Cloud manufacturing, Blockchain | Public blockchain using cyber computing resources. | Sustainable blockchain practices for consensus mechanism. |
| Wang et al. | 2021 | Advanced planning system, cloud-based, scheduling | Cloud-based advanced planning system and scheduling for SMEs in manufacturing sector, that is software-based and uses simulation to monitor processes. | System could integrate other technologies, like blockchain. System can be designed for real-time monitoring. |
Publisher’s Note: MDPI stays neutral with regard to jurisdictional claims in published maps and institutional affiliations. |
© 2022 by the authors. Licensee MDPI, Basel, Switzerland. This article is an open access article distributed under the terms and conditions of the Creative Commons Attribution (CC BY) license (https://creativecommons.org/licenses/by/4.0/).
Share and Cite
Matenga, A.E.; Mpofu, K. Blockchain-Based Cloud Manufacturing SCM System for Collaborative Enterprise Manufacturing: A Case Study of Transport Manufacturing. Appl. Sci. 2022, 12, 8664. https://doi.org/10.3390/app12178664
Matenga AE, Mpofu K. Blockchain-Based Cloud Manufacturing SCM System for Collaborative Enterprise Manufacturing: A Case Study of Transport Manufacturing. Applied Sciences. 2022; 12(17):8664. https://doi.org/10.3390/app12178664
Chicago/Turabian StyleMatenga, Alice Elizabeth, and Khumbulani Mpofu. 2022. "Blockchain-Based Cloud Manufacturing SCM System for Collaborative Enterprise Manufacturing: A Case Study of Transport Manufacturing" Applied Sciences 12, no. 17: 8664. https://doi.org/10.3390/app12178664
APA StyleMatenga, A. E., & Mpofu, K. (2022). Blockchain-Based Cloud Manufacturing SCM System for Collaborative Enterprise Manufacturing: A Case Study of Transport Manufacturing. Applied Sciences, 12(17), 8664. https://doi.org/10.3390/app12178664

