Railway Wireless Communications Channel Characterization
Abstract
:1. Railway Communications and Evolution
- Low link rate: its maximum transmission rate per connection (9.6 kbps) is sufficient only for applications with low demands (ETCS is around 4 kbps). Moreover, its delay, which is the range of 400 ms, is too high for critical video applications whose acceptable delay is 100 ms.
- Interferences with the GSM-R due to different sources:
- Small system capacity: GSM-R system with the available 4MHz bandwidth can only support 19 channels of 0.2 MHz bandwidth per channel, which cannot accommodate the rapidly developing railway communications [5].
- Description of the QoS parameters for communication technology performance measuring and the different railway environments that exist.
- Comparison of different tools in the market for measuring the communication channel.
- A methodology for testing the communication technologies.
- Innovative tool capable of measuring different IP impairments, geolocating them into the railway network.
- Performance results of the real environment field-test to validate the usage of the deployment.
2. QoS Parameters for Communication Technology Performance Measuring
- RTT: duration required for a network to send a request from a starting point to a destination and back again to the starting point.where t1 is the time required to a packet from the source to the destination, and t2 is the time required to a packet from the destination to the source.
- Jitter: measurement of the latency variation above and below the mean latency value. The maximum jitter is defined as the maximum latency variation above and below the mean latency value [7].
- Bandwidth: in terms of data network, bandwidth quantifies the data rate at which a network link or a network path can transfer; the amount of data a link or network path can deliver per unit of time [8].
- Packet loss: the failure of a packet to traverse the network to its destination [9,10]; it is measured as the percentage of lost packets over the sent ones. It occurs when one or more packets transmitted over an IP network fail to arrive at their destination. Packet loss is typically caused by what is generally referred to as network congestion, but also because of distance or poor line quality. Excessive packet loss is perceived as disconnections (broken or missing communication).
- Throughput [11]: the number of payload bits successfully received per second for a reference measurement channel in a specified reference condition.
- Disconnections: a time interval where there is no connection. One of the reasons could be the lack of coverage.
- Received Signal Strength Indicator (RSSI): defined as the power of a certain signal of interest divided by the sum of the interference power (from all the other interfering signals) and the power of some background noise.
- Signal-to-interference-plus-noise-ratio (SINR): defined as the power of a certain signal of interest divided by the sum of the interference power (from all the other interfering signals) and the power of some background noise.where S is the desired Signal (W), I is the interference (W), and N is the noise (W).
- Reference Signal Received Power (RSRP): defined as the linear average over the power contributions (in (W)) of the resource elements that carry cell-specific reference signals within the considered measurement frequency bandwidth [12].
- Reference Signal Received Quality (RSRQ): defined as the ratio N × RSRP/(E-UTRA carrier RSSI), where N is the number of RBs of the E-UTRA carrier RSSI measurement bandwidth [12].where N is the number of Resource Blocks of the LTE carrier of RSSI measurement bandwidth.
3. Characterization Tools
4. Communication Channel Measurement Methodology and CCT Description
- Installation of an on-board device in the train.
- Configuration of the different tests to be performed in the specific track.
- Test measurements of the different IP impairments with the need of being geolocated to obtain information on how the communication channel behaves in each location of the tack.
- Processing of the test results.
- Visualization in a user-friendly interface.
- Analysis of the results of the test.
- CCT measures the impairments defined by the user in a continuous mode with its geolocation. This feature is the most important one since the railway environment changes while the train is going from the starting point to the endpoint of the journey, affecting the communication channel.
- CCT is a modular and plug-and-play tool; therefore, the CCT can be network-customized, allowing the possibility to include current technologies that are not integrated such as satellite communications or in development (e.g., 5G) or future ones such as 6G. Furthermore, other technologies which other purposes such as maintenance could be tested to know their limitations, such as LoRA which is being used in the railway domain [16].
- CCT contains information about the different network operators such as theoretical coverage (cell information), which could help in the analysis of the network performance.
- CCT is railway specialized; therefore, the mapping of QoS parameters is more accurate along the track than in general applications.
- This tool includes more IP impairments than the other tool in the current market: packet loss, jitter, throughput.
- CCT allows an easy usage for expert and non-expert users in the communication area.
- It allows for knowing the statistic results from every test and impairment, visualizing the summary of how the communication channel is based on the different tests performed in the same track.
- A user-friendly interface for configuring and visualizing the tests is included, being accessible from any device with an internet connection.
- The antennas to test the communication channel can be switched as the connection with the antenna consists of an SMA connector. Consequently, different antennas can be plugged into the system, changing, e.g., the gain of it (dB).
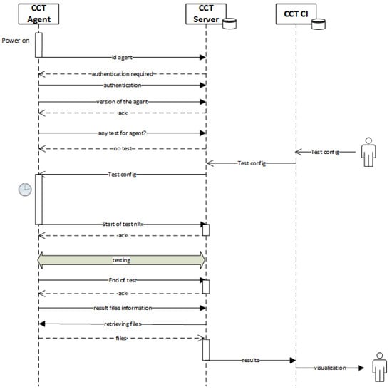
- CCT_Agent: the on-board part located on the train. It is the part responsible for obtaining the train position and monitoring the parameters of the communications configured from CCT_CI. It can operate from trains in operation, being a non-intrusive system, to dedicated vehicles. Moreover, it is a scalable system with regards to the number of trains on which it is installed. In addition, it adapts to wireless communications technologies to be monitored: 2G, 3G, and 4G (current ones); 5G (in development); Tetra; WIFI; SATCOM; ITS-G5; and so on.
- CCT_Server: it manages the information of CCT_Agent and CCT_CI, acting as an interface between both systems. It is responsible for processing and analyzing the information from the test to obtain the desired parameters that the user configured. The location of this part of the CCT differs depending on the use; if the philosophy to follow is being tested in a specific area in a country, the server could be installed locally. However, the CCT can be performed in multiple tracks around the world with the need to connect to the same server; therefore, the cloud is the other option that can be chosen due to its elasticity property which allows the cloud platforms to efficiently add or remove the cloud infrastructures automatically according to the number of users for supporting the rapid fluctuation of loads to serve better [17]. For this specific case, the CCT_Server is located in the cloud.
- CCT_CI (Control Interface): it is the configuration part done by the final user regarding the test that is going to be executed. In addition, it owns a database where routes, trains, monitored parameters, etc., are included. These data will be needed for the understanding of the final results. Another task for this CCT part is the visualization of the test results, which are shown in different formats such as maps or graphics:
- ○
- Configuration of each of the CCT_Agent(s) to activate/deactivate them to monitor the parameters defined in the time interval that the user wants.
- ○
- Visualization: The user can visualize the results in different display modes:
- ▪
- Maps: the web interface shows in a map the different values along the track where the train was passing through during the test.
- ▪
- Graphics/charts: the CI shows charts comparing time vs. value.
- ▪
- KPI chart: the quality of service of each application to work properly in chart form. In this way, this chart can be compared with the other charts from the test, letting the user know which applications will work or not (comparison with one impairment) [18].
5. Characterization Scenarios
- Railway environment;
- PLMN;
- Handovers;
- EM disturbances.
- Open Space:
- ○
- Urban area: normally many antennas are placed in this area because of the high amount of population, and consequently, more coverage. However, there are many obstacles which are characteristic of this area, the most often seen ones being buildings, barriers, ground, tracks, tractions, and trains [20].
- ○
- Rural area: fewer obstacles than the urban area; therefore, better line-of-sight (LoS), but less coverage. The transmit antenna is much higher than the surroundings which are light forests adjacent to the track (crops less than 2m) and a few buildings with an average height of less than 10 m. The link between the transmitter and receiver generally has a strong LoS component. However, after a certain distance, if there is no line-of-sight (NLoS), scatterers will be noticed at the receiver [21,22].
- ○
- Suburban area: where the buildings are typically low residential or townhouses with one or few floors [22]. Occasional uncluttered areas make the environment rather open, and the vegetation is modest. In fact, for High-Speed Railway (HSR) lines, most vegetation and buildings are 300 m away from the rail tracks.
- ○
- Tunnels: normally no coverage inside the tunnel because there are no available antennas inside.
- Viaduct: one of the most common scenarios for railways, especially for HSR [22,23]. The viaduct raises the antennas and therefore creates a relatively “clear” LoS channel, thus reducing the number of the scatterers that can affect the fading and having as result an LoS propagation and few received reflection and scattering components.
- Station: classified according to their size or architecture [25]: open station, semi-closed station, and closed station. The huge steel awnings covering the platform and track, steel frames beside and above the track, and metallic pylons at the front side and the broadside of the station can block parts of LoS between the onboard receiver and the transmitting antenna outside the station. Consequently, the propagation suffers extra loss when the train is inside or near the station [26].
6. Deployment Example
7. Conclusions
Author Contributions
Funding
Institutional Review Board Statement
Informed Consent Statement
Data Availability Statement
Conflicts of Interest
References
- Moreno, J.; Riera, J.M.; de Haro, L.; Rodriguez, C. A survey on future railway radio communications services: Challenges and opportunities. IEEE Commun. Mag. 2015, 53, 62–68. [Google Scholar] [CrossRef] [Green Version]
- He, R.; Ai, B.; Wang, G.; Guan, K.; Zhong, Z.; Molisch, A.F.; Briso-Rodriguez, C.; Oestges, C.P. High-Speed Railway Communications: From GSM-R to LTE-R. IEEE Veh. Technol. Mag. 2016, 11, 49–58. [Google Scholar] [CrossRef]
- Dudoyer, S.; Deniau, V.; Heddebaut, M.; Mariscotti, A.; Member, S. Classification of Transient EM Noises Depending on their Effect on the Quality of GSM-R Reception. IEEE Trans. Electromagn. Compat. 2013, 55, 867–874. [Google Scholar] [CrossRef]
- Dudoyer, S.; Deniau, V.; Adriano, R.; Ben Slimen, M.N.; Rioult, J.J.; Meyniel, B.; Berbineau, M. Study of the susceptibility of the GSM-R communications face to the electromagnetic interferences of the rail environment. IEEE Trans. Electromagn. Compat. 2012, 54, 667–676. [Google Scholar] [CrossRef]
- Chen, R.; Long, W.; Mao, G. Development Trends of Mobile Communication Systems for Railways. IEEE Commun. Surv. Tutor. 2018, 20, 3131–3141. [Google Scholar] [CrossRef]
- Calle-sánchez, J.; Molina-garcía, M.; Alonso, J.I.; Fernández-durán, A. Long Term Evolution in High Speed Railway Environments: Feasibility and Challenges. Bell Labs Tech. J. 2013, 18, 237–253. [Google Scholar] [CrossRef]
- ITU-T. ITU-T Rec. G.9961: Series G: Transmission Systems and Media Digital Systems and Networks; ITU-T: Geneva, Switzerland, 2018. [Google Scholar]
- Prasad, R.S.; Dovrolis, C.; Murray, M.; Claffy, K.C. Bandwidth Estimation: Metrics, Measurement Techniques, and Tools. IEEE Netw. 2003, 17, 27–35. [Google Scholar] [CrossRef] [Green Version]
- ITU-T. ITU-T Rec. G.1050: Network Model for Evaluating Multimedia Transmission Performance over Internet Protocol; ITU-T: Geneva, Switzerland, 2016. [Google Scholar]
- Gozdecki, J.; Jajszczyk, A.; Stankiewicz, R. Quality of service terminology in IP networks. IEEE Commun. Mag. 2003, 41, 153–159. [Google Scholar] [CrossRef]
- ITU-T. ITU-T Rec. K114 Series K: Protection against Interference; ITU-T: Geneva, Switzerland, 2015. [Google Scholar]
- 3GPP. Technical Specification: 3GPP TS 36.214 V12.2.0 (2015-03); 3GPP: Sophia Antipolis, France, 2015. [Google Scholar]
- Available online: https://www.rohde-schwarz.com/es/producto/romes-pagina-de-inicio-producto_63493-8650.html (accessed on 12 July 2021).
- Available online: https://www.dingli.com/PilotPioneer.php (accessed on 6 July 2021).
- Available online: https://rantcell.com/index.html (accessed on 12 July 2021).
- Deniau, V.; Vantrovs, T.; Becuwe, N.; Gransart, C.; Jose, A.N.d.; Boe, A.; Simon, E.P.; Vlamynck, O.; Valenti, F.; Villain, J.; et al. Analysis of the Susceptibility of the LoRa Communication Protocol in the Railway Electromagnetic Environment. In Proceedings of the 2021 XXXIVth General Assembly and Scientific Symposium of the International Union of Radio Science (URSI GASS), Rome, Italy, 28 August–4 September 2021; pp. 1–4. [Google Scholar]
- Ghobaei-Arani, M.; Souri, A.; Baker, T.; Hussien, A. ControCity: An Autonomous Approach for Controlling Elasticity Using Buffer Management in Cloud Computing Environment. IEEE Access 2019, 7, 106912–106924. [Google Scholar] [CrossRef]
- Shift2Rail Project. X2Rail-1 User & System Requirements (Telecommunications); Shift2 Europe’s Rail: Brussels, Belgium, 2016; Volume 2. [Google Scholar]
- Fernandez, N.; Arrizabalaga, S.; Añorga, J.; Goya, J.; Adín, I.; Mendizabal, J. Survey of Environmental Effects in Railway Communications. In Lecture Notes in Computer Science; Communication Technologies for Vehicles. Nets4Cars/Nets4Trains/Nets4Aircraft 2018; Springer: Cham, Switzerland, 2018; Volume 10796. [Google Scholar] [CrossRef]
- He, D.; Ai, B.; Guan, K.; Yang, Y.; Zhang, L.; Zhong, Z.; Hrovat, A. Significance Analysis for Typical Objects in mmWave Urban Railway Propagation Environment. In Proceedings of the 2017 IEEE Globecom Workshops (GC Wkshps), Singapore, 4–8 December 2017; pp. 1–5. [Google Scholar]
- Zhou, T.; Tao, C.; Salous, S.; Liu, L. Measurements and Analysis of Short-Term Fading Behavior in High-Speed Railway Communication Networks. IEEE Trans. Veh. Technol. 2019, 68, 101–112. [Google Scholar] [CrossRef]
- He, R.; Zhong, Z.; Ai, B.; Ding, J.; Yang, Y.; Molisch, A.F. Short-Term Fading Behavior in High-Speed Railway Cutting Scenario: Measurements, Analysis, and Statistical Models. IEEE Trans. Antennas Propag. 2013, 61, 2209–2222. [Google Scholar] [CrossRef]
- He, R.; Zhong, Z.; Ai, B.; Wang, G.; Ding, J.; Molisch, A.F. Measurements and Analysis of Propagation Channels in High-Speed Railway Viaducts. IEEE Trans. Wirel. Commun. 2013, 12, 794–805. [Google Scholar] [CrossRef]
- Zhang, B.; Zhong, Z.; He, R.; Tufvesson, F.; Ai, B. Measurement-Based Multiple-Scattering Model of Small-Scale Fading in High-Speed Railway Cutting Scenarios. IEEE Antennas Wirel. Propag. Lett. 2017, 16, 1427–1430. [Google Scholar] [CrossRef]
- He, R.; Zhong, Z.; Ai, B.; Ding, J. Propagation measurements and analysis for high-speed railway cutting scenario. In Proceedings of the 2012 IEEE Global Communications Conference (GLOBECOM), Anaheim, CA, USA, 3–7 December 2012; Volume 47, pp. 17–18. [Google Scholar]
- Guan, K.; Zhong, Z.; Ai, B.; Member, S.; Kürner, T.; Member, S. Empirical Models for Extra Propagation Loss of Train Stations on High-Speed Railway. IEEE Trans. Antennas Propag. 2014, 62, 1395–1408. [Google Scholar] [CrossRef]
- Ke, W.; Suoping, L.I.; Ying, L.I.N.; Zufang, D.O.U.; Wei, L.I. Performance Analysis of High-speed Railway Handover Scheme with Different Network Architecture. In Proceedings of the 2019 IEEE 8th Joint International Information Technology and Artificial Intelligence Conference (ITAIC), Chongqing, China, 24–26 May 2019; pp. 1894–1898. [Google Scholar]
- Wang, J.; Zhang, D. The Influence of Pantograph Arcing Radiation Disturbance on LTE-R. In Proceedings of the 2019 International Conference on Electromagnetics in Advanced Applications (ICEAA), Granada, Spain, 9–13 September 2019; pp. 0583–0586. [Google Scholar]
- Stienne, O.; Deniau, V.; Simon, E.P.; Kousri, M.R. Susceptibility of 4G communications in railway EM environment. In Proceedings of the 2018 2nd URSI Atlantic Radio Science Meeting (AT-RASC), Gran Canaria, Spain, 28 May–1 June 2018; pp. 2018–2021. [Google Scholar]
- Sniady, A.; Soler, J. LTE for Railways: Impact on Performance of ETCS Railway Signaling. IEEE Veh. Technol. Mag. 2014, 9, 69–77. [Google Scholar]
- Bist, A.; Singhal, C. Efficient Immersive Surveillance of Inaccessible Regions using UAV Network. In Proceedings of the IEEE INFOCOM 2021-IEEE Conference on Computer Communications Workshops (INFOCOM WKSHPS), Vancouver, BC, Canada, 10–13 May 2021; pp. 1–6. [Google Scholar]












| R&S [13] | DingLicom [14] | RantCell [15] | |
|---|---|---|---|
| Networks to be measured | 5G NR Nb-IoT/Cat-NB1 GSM/EDGE WCDMA/HSPA+ CDMA2000 WiMAX LTE LTE-M TETRA WLAN | 5G 4.5G 4G 3G 2G LTE-IoT | 5G 4G 3G 2G |
| Environment | Any environment | Any environment | Any environment |
| Measured parameters | RF (SINR, RSRQ, RSRP) QoS testing capabilities: coverage measurements, interference identification, performance measurements, quality analysis in mobile networks | RF (SINR, RSRQ, RSRP) Network Coverage, Qualified Coverage, Difference Value, Effective Cells, Cell Handover, Bandwidth, Location | RF (RSSI, RSRP, RSRQ, among others), Latency, Bandwidth (separated points), Location |
| Testing and post-processing/visualizing from the user point of view | ROMES4 R&S TSMx scanners R&S®®ROMES4NPA Test mobile devices (up to 8 at the same time) Additional devices/drivers depending on the use case to be tested | Testing: Pilot Pioneer Post-processing and visualizing: Pilot Pioneer Expert | Smartphone needed (it has a list of support devices) |
| User-customizable | - | - | - |
| CCT | |
|---|---|
| Networks to be measured | Any network the user wants to monitor, the CCT is plug and play * |
| Environment | Any environment, with railway-specific module * |
| Measured parameters | RF and IP parameters: BW, throughput, RTT, jitter, packet loss, RSSI, RSRP, RSRQ, SINR |
| Usage | Easy usage adapted also for non-communication expert users * |
| Testing and post-processing/visualizing from the user point of view | On-board testing equipment: CCT agent Visualizing: internet connection and web page User-friendly interface |
| User-customizable | Any technology can be inserted * Customizable connection for any technology (Ethernet connection) * SMA connections for desired antenna |
| KSR | Max. Latency (s) |
|---|---|
| ETCS | 3.5 |
| CBTC | 0.1 |
| Critical Voice | 0.15 |
| Critical data | 0.1 |
| Critical Video | 0.1 |
Publisher’s Note: MDPI stays neutral with regard to jurisdictional claims in published maps and institutional affiliations. |
© 2021 by the authors. Licensee MDPI, Basel, Switzerland. This article is an open access article distributed under the terms and conditions of the Creative Commons Attribution (CC BY) license (https://creativecommons.org/licenses/by/4.0/).
Share and Cite
Fernández-Berrueta, N.; Goya, J.; Arrizabalaga, J.; Moya, I.; Mendizabal, J. Railway Wireless Communications Channel Characterization. Appl. Sci. 2022, 12, 345. https://doi.org/10.3390/app12010345
Fernández-Berrueta N, Goya J, Arrizabalaga J, Moya I, Mendizabal J. Railway Wireless Communications Channel Characterization. Applied Sciences. 2022; 12(1):345. https://doi.org/10.3390/app12010345
Chicago/Turabian StyleFernández-Berrueta, Nerea, Jon Goya, Jaione Arrizabalaga, Iker Moya, and Jaizki Mendizabal. 2022. "Railway Wireless Communications Channel Characterization" Applied Sciences 12, no. 1: 345. https://doi.org/10.3390/app12010345
APA StyleFernández-Berrueta, N., Goya, J., Arrizabalaga, J., Moya, I., & Mendizabal, J. (2022). Railway Wireless Communications Channel Characterization. Applied Sciences, 12(1), 345. https://doi.org/10.3390/app12010345

