Improved Method for Oriented Waste Detection
Abstract
1. Introduction
2. Detection Method for Oriented Waste
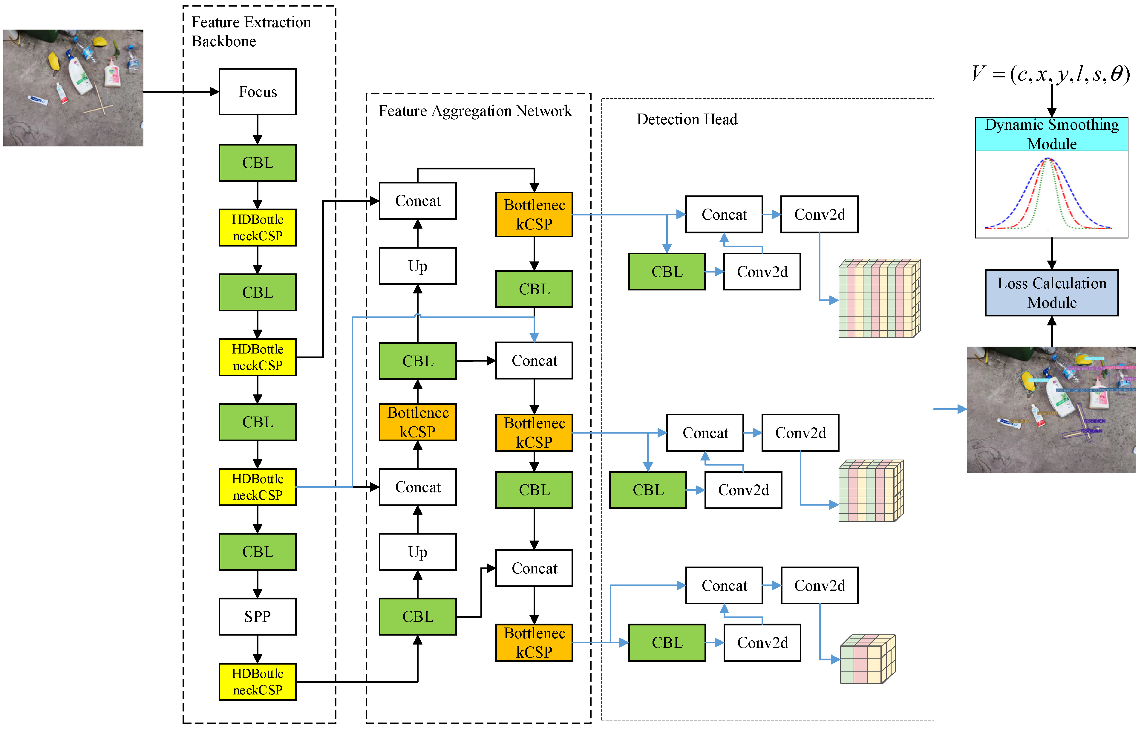
2.1. Detection Scheme
2.2. Improvement of Detection Model
2.2.1. Improvement of the Detection Head Network
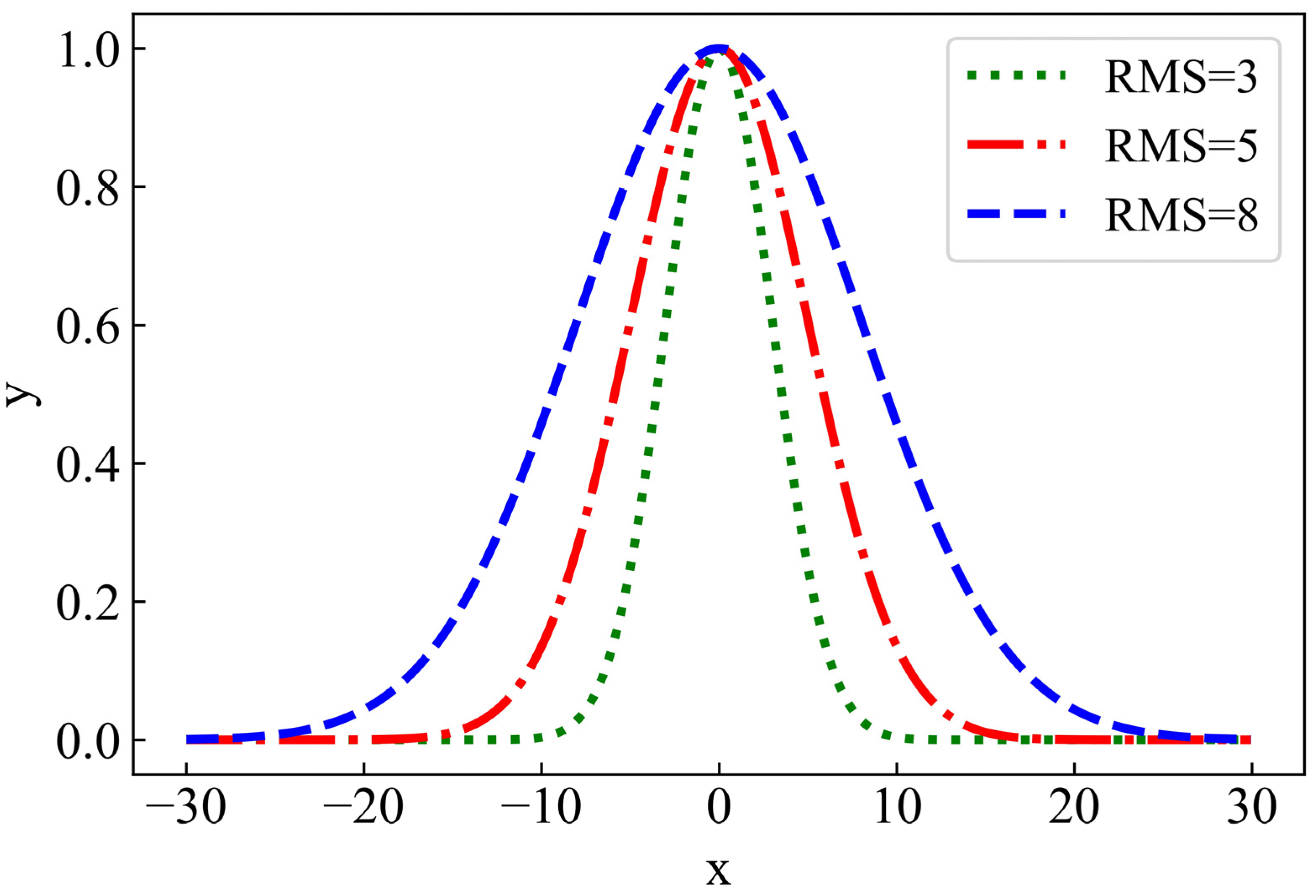
2.2.2. Angle Smoothing and Loss Function
2.2.3. Improvement of Feature Extraction Backbone Network
2.2.4. Improvement of Feature Aggregation Network
3. Experimental Results and Analysis
3.1. Datasets
3.2. Evaluation Index
3.3. Experimental Results and Analysis
3.4. Network Model Ablation Experiment
3.5. Detection Application Results
4. Conclusions
Author Contributions
Funding
Institutional Review Board Statement
Informed Consent Statement
Data Availability Statement
Conflicts of Interest
References
- Adedeji, O.; Wang, Z. Intelligent Waste Classification System Using Deep Learning Convolutional Neural Network. In Proceedings of the 2nd International Conference on Sustainable Materials Processing and Manufacturing (SMPM), Sun City, South Africa, 8–10 March 2019; pp. 607–612. [Google Scholar]
- Alsubaei, F.S.; Al-Wesabi, F.N.; Hilal, A.M. Deep Learning-Based Small Object Detection and Classification Model for Garbage Waste Management in Smart Cities and IoT Environment. Appl. Sci. 2022, 12, 2281. [Google Scholar] [CrossRef]
- Song, Q.; Li, S.; Bai, Q.; Yang, J.; Zhang, X.; Li, Z.; Duan, Z. Object Detection Method for Grasping Robot Based on Improved YOLOv5. Micromachines 2021, 12, 1273. [Google Scholar] [CrossRef]
- Wu, Y.; Zhang, Y.; Li, M. Fine classification model for plastic waste based on FV-DCNN. Transducer Microsyst. Technol. 2021, 40, 118–120. [Google Scholar]
- Chen, Z.-C.; Jiao, H.-N.; Yang, J.; Zeng, H.-F. Garbage image classification algorithm based on improved MobileNet v2. J. Zhejiang Univ. (Eng. Sci.) 2021, 55, 1490–1499. [Google Scholar]
- Liu, Y.; Ge, Z.; Lv, G.; Wang, S. Research on Automatic Garbage Detection System Based on Deep Learning and Narrowband Internet of Things. In Proceedings of the 3rd Annual International Conference on Information System and Artificial Intelligence (ISAI), Suzhou, China, 22–24 June 2018. [Google Scholar]
- Kang, Z.; Yang, J.; Li, G.; Zhang, Z. An Automatic Garbage Classification System Based on Deep Learning. IEEE Access 2020, 8, 140019–140029. [Google Scholar] [CrossRef]
- Cui, W.; Zhang, W.; Green, J.; Zhang, X.; Yao, X. YOLOv3-DarkNet with adaptive clustering anchor box for garbage detection in intelligent sanitation. In Proceedings of the 2019 3rd International Conference on Electronic Information Technology and Computer Engineering (EITCE), Xiamen, China, 18–20 October 2019; pp. 220–225. [Google Scholar]
- Xu, W.; Xiong, W.; Yao, J.; Sheng, Y. Application of garbage detection based on improved YOLOv3 algorithm. J. Optoelectron. Laser 2020, 31, 928–938. [Google Scholar]
- Chen, W.; Zhao, Y.; You, T.; Wang, H.; Yang, Y.; Yang, K. Automatic Detection of Scattered Garbage Regions Using Small Unmanned Aerial Vehicle Low-Altitude Remote Sensing Images for High-Altitude Natural Reserve Environmental Protection. Environ. Sci. Technol. 2021, 55, 3604–3611. [Google Scholar] [CrossRef] [PubMed]
- Majchrowska, S.; Mikolajczyk, A.; Ferlin, M.; Klawikowska, Z.; Plantykow, M.A.; Kwasigroch, A.; Majek, K. Deep learning-based waste detection in natural and urban environments. Waste Manag. 2022, 138, 274–284. [Google Scholar] [CrossRef] [PubMed]
- Meng, J.; Jiang, P.; Wang, J.; Wang, K. A MobileNet-SSD Model with FPN for Waste Detection. J. Electr. Eng. Technol. 2022, 17, 1425–1431. [Google Scholar] [CrossRef]
- Li, J.; Qiao, Y.; Liu, S.; Zhang, J.; Yang, Z.; Wang, M. An improved YOLOv5-based vegetable disease detection method. Comput. Electron. Agric. 2022, 202, 107345. [Google Scholar] [CrossRef]
- Chen, Z.; Wu, R.; Lin, Y.; Li, C.; Chen, S.; Yuan, Z.; Chen, S.; Zou, X. Plant Disease Recognition Model Based on Improved YOLOv5. Agronomy 2022, 12, 365. [Google Scholar] [CrossRef]
- Ling, L.; Tao, J.; Wu, G. Research on Gesture Recognition Based on YOLOv5. In Proceedings of the 33rd Chinese Control and Decision Conference (CCDC), Kunming, China, 22–24 May 2021; pp. 801–806. [Google Scholar]
- Wang, Z.; Wu, L.; Li, T.; Shi, P. A Smoke Detection Model Based on Improved YOLOv5. Mathematics 2022, 10, 1190. [Google Scholar] [CrossRef]
- Gao, P.; Lee, K.; Kuswidiyanto, L.W.; Yu, S.-H.; Hu, K.; Liang, G.; Chen, Y.; Wang, W.; Liao, F.; Jeong, Y.S.; et al. Dynamic Beehive Detection and Tracking System Based on YOLO V5 and Unmanned Aerial Vehicle. J. Biosyst. Eng. 2022, 47, 510–520. [Google Scholar] [CrossRef]
- Yang, X.; Yan, J. Arbitrary-oriented object detection with circular smooth label. In Proceedings of the European Conference on Computer Vision, Glasgow, UK, 23–28 August 2020; pp. 677–694. [Google Scholar]
- Rezatofighi, H.; Tsoi, N.; Gwak, J.; Sadeghian, A.; Reid, I.; Savarese, S.; Soc, I.C. Generalized Intersection over Union: A Metric and A Loss for Bounding Box Regression. In Proceedings of the 32nd IEEE/CVF Conference on Computer Vision and Pattern Recognition (CVPR), Long Beach, CA, USA, 16–20 June 2019; pp. 658–666. [Google Scholar]
- Chen, K.; Zhu, Z.; Deng, X.; Ma, C.; Wang, H. Deep Learning for Multi-scale Object Detection: A Survey. J. Softw. 2021, 32, 1201–1227. [Google Scholar]
- Hariharan, B.; Arbelaez, P.; Girshick, R.; Malik, J. Hyper columns for Object Segmentation and Fine-grained Localization. In Proceedings of the IEEE Conference on Computer Vision and Pattern Recognition (CVPR), Boston, MA, USA, 7–12 June 2015; pp. 447–456. [Google Scholar]
- Shelhamer, E.; Long, J.; Darrell, T. Fully Convolutional Networks for Semantic Segmentation. IEEE Trans. Pattern Anal. Mach. Intell. 2017, 39, 640–651. [Google Scholar] [CrossRef] [PubMed]
- Yang, S.; Ramanan, D. Multi-scale recognition with DAG-CNNs. In Proceedings of the IEEE International Conference on Computer Vision, Santiago, Chile, 11–18 December 2015; pp. 1215–1223. [Google Scholar]
- Kaiming, H.; Xiangyu, Z.; Shaoqing, R.; Jian, S. Deep residual learning for image recognition. In Proceedings of the 2016 IEEE Conference on Computer Vision and Pattern Recognition (CVPR), Las Vegas, NV, USA, 27–30 June 2016; pp. 770–778. [Google Scholar]
- Huang, G.; Liu, Z.; van der Maaten, L.; Weinberger, K.Q. Densely Connected Convolutional Networks. In Proceedings of the 30th IEEE/CVF Conference on Computer Vision and Pattern Recognition (CVPR), Honolulu, HI, USA, 21–26 July 2017; pp. 2261–2269. [Google Scholar]
- Hu, J.; Shen, L.; Sun, G. Squeeze-and-Excitation Networks. In Proceedings of the 31st IEEE/CVF Conference on Computer Vision and Pattern Recognition (CVPR), Salt Lake City, UT, USA, 18–23 June 2018; pp. 7132–7141. [Google Scholar]
- Woo, S.; Park, J.; Lee, J.-Y.; Kweon, I.S. CBAM: Convolutional Block Attention Module. In Proceedings of the 15th European Conference on Computer Vision (ECCV), Munich, Germany, 8–14 September 2018; pp. 3–19. [Google Scholar]
- Hou, Q.; Zhou, D.; Feng, J.; Ieee Comp, S.O.C. Coordinate Attention for Efficient Mobile Network Design. In Proceedings of the IEEE/CVF Conference on Computer Vision and Pattern Recognition (CVPR), Nashville, TN, USA, 19–25 June 2021; pp. 13708–13717. [Google Scholar]
- Lin, T.-Y.; Dollar, P.; Girshick, R.; He, K.; Hariharan, B.; Belongie, S. Feature Pyramid Networks for Object Detection. In Proceedings of the 30th IEEE/CVF Conference on Computer Vision and Pattern Recognition (CVPR), Honolulu, HI, USA, 21–26 July 2017; pp. 936–944. [Google Scholar]
- Liu, S.; Qi, L.; Qin, H.; Shi, J.; Jia, J. Path Aggregation Network for Instance Segmentation. In Proceedings of the 31st IEEE/CVF Conference on Computer Vision and Pattern Recognition (CVPR), Salt Lake City, UT, USA, 18–23 June 2018; pp. 8759–8768. [Google Scholar]
- Mingxing, T.; Ruoming, P.; Le, Q.V. EfficientDet: Scalable and Efficient Object Detection. In Proceedings of the 2020 IEEE/CVF Conference on Computer Vision and Pattern Recognition Workshops (CVPRW), Seattle, WA, USA, 14–19 June 2020; pp. 10778–10787. [Google Scholar]
- Liu, W.; Anguelov, D.; Erhan, D.; Szegedy, C.; Reed, S.; Fu, C.Y.; Berg, A.C. Ssd: Single shot multibox detector. In Proceedings of the European Conference on Computer Vision, Amsterdam, The Netherlands, 11–14 October 2016; pp. 21–37. [Google Scholar]
- Redmon, J.; Farhadi, A. Yolov3: An incremental improvement. arXiv 2018, arXiv:1804.02767. [Google Scholar]
- Ding, J.; Xue, N.; Long, Y.; Xia, G.-S.; Lu, Q.; Soc, I.C. Learning RoI Transformer for Oriented Object Detection in Aerial Images. In Proceedings of the 32nd IEEE/CVF Conference on Computer Vision and Pattern Recognition (CVPR), Long Beach, CA, USA, 16–20 June 2019; pp. 2844–2853. [Google Scholar]
- Xu, Y.; Fu, M.; Wang, Q.; Wang, Y.; Chen, K.; Xia, G.S.; Bai, X. Gliding vertex on the horizontal bounding box for multi-oriented object detection. IEEE Trans. Pattern Anal. Mach. Intell. 2020, 43, 1452–1459. [Google Scholar] [CrossRef] [PubMed]
- Yang, X.; Yan, J.C.; Feng, Z.M.; He, T.; Assoc Advancement Artificial, I. R(3)Det: Refined Single-Stage Detector with Feature Refinement for Rotating Object. In Proceedings of the AAAI Conference on Artificial Intelligence, Virtual, 2–9 February 2021; pp. 3163–3171. [Google Scholar]
- Han, J.; Ding, J.; Li, J.; Xia, G.S. Align deep features for oriented object detection. IEEE Trans. Geosci. Remote Sens. 2021, 60, 1–11. [Google Scholar] [CrossRef]














| Method | Recall/% | mAP/% | AP of “Large Aspect Ratio Category”/% | ||||
|---|---|---|---|---|---|---|---|
| Cotton Swab | Stick | Plastic Bottle | Shower Gel Bottle | Tube | |||
| SSD-OBB | 82.1 | 74.9 | 42.6 | 41.9 | 76.2 | 71.6 | 67.8 |
| YOLOv3-OBB | 82.6 | 75.8 | 41.6 | 40.5 | 79.8 | 75.5 | 68.1 |
| YOLOv5s-OBB | 84.7 | 77.5 | 43.4 | 40.7 | 85.8 | 76.5 | 71.5 |
| YOLOv5m-OBB | 87.2 | 82.3 | 52.1 | 57.1 | 83.8 | 79.6 | 72.1 |
| YOLOv5m-DSM (Cos) | 94.5 | 93.3 | 70.1 | 80.7 | 100 | 100 | 99.9 |
| YOLOv5m-DSM (Linear) | 94.8 | 93.9 | 78.7 | 81.0 | 100 | 100 | 100 |
| Method | Recall/% | mAP/% | Params (M) | GFLOPs | FPS |
|---|---|---|---|---|---|
| RoI Trans | 88.6 | 87.3 | 55.4 | 265.4 | 5.8 |
| Gliding-Vertex | 92.4 | 89.6 | 41.4 | 224.8 | 7.6 |
| R3Det | 91.4 | 90.1 | 48.0 | 250.5 | 7.0 |
| S2A-Net | 94.3 | 93.1 | 38.9 | 153.8 | 8.3 |
| YOLOv5m-DSM (Cos) | 94.5 | 93.3 | 23.7 | 76.5 | 15.5 |
| YOLOv5m-DSM (Linear) | 94.8 | 93.9 | 23.7 | 76.5 | 15.5 |
| Method | Angle | op 1a | op 1b | op 2 | op 3 | Recall/% | mAP/% |
|---|---|---|---|---|---|---|---|
| YOLOV5m | × | × | × | × | × | - | - |
| YOLOV5m-OBB | √ | × | × | × | × | 87.2 | 82.3 |
| Optimization model 1 | √ | √ | × | × | × | 92.5 | 90.5 |
| Optimization model 2 | √ | √ | × | √ | × | 93.6 | 91.7 |
| Optimization model 3 | √ | √ | × | × | √ | 93.4 | 91.5 |
| YOLOv5m-DSM (Cos) | √ | × | √ | √ | √ | 94.5 | 93.3 |
| YOLOv5m-DSM (Linear) | √ | √ | × | √ | √ | 94.8 | 93.9 |
| Model | mAP/% | Recall/% | Parameters |
|---|---|---|---|
| Layer by layer merging | 90.9 | 92.8 | 894,842 |
| Interlayer merging | 91.7 | 93.6 | 717,645 |
| Backbone | Recall/% | mAP/% | AP of “Large Aspect Ratio Category”/% | ||||
|---|---|---|---|---|---|---|---|
| Cotton Swab | Stick | Plastic Bottle | Shower Gel Bottle | Tube | |||
| VGG19 | 92.4 | 90.5 | 69.5 | 65.1 | 88.9 | 98.2 | 96.8 |
| Resnet50 | 93.8 | 92.1 | 68.9 | 77.9 | 90.9 | 100 | 100 |
| CSPDarknet | 93.4 | 91.5 | 67.5 | 75.2 | 90.0 | 100 | 98.2 |
| Ours | 94.8 | 93.9 | 78.7 | 81.0 | 100 | 100 | 100 |
| Method | Recall/% | mAP/% |
|---|---|---|
| CSL (r = 7) | 92.8 | 91.0 |
| CSL (r = 6) | 93.2 | 91.8 |
| CSL (r = 5) | 93.2 | 91.3 |
| DSM-Cos (c = 5, e = 4) | 94.3 | 93.2 |
| DSM-Cos (c = 4, e = 4) | 94.1 | 93.1 |
| DSM-Cos (c = 4, e = 3) | 94.5 | 93.3 |
| DSM-Linear (c = 8, e = 4) | 94.2 | 93.5 |
| DSM-Linear (c = 7, e = 4) | 94.6 | 93.8 |
| DSM-Linear (c = 7, e = 3) | 94.8 | 93.9 |
Disclaimer/Publisher’s Note: The statements, opinions and data contained in all publications are solely those of the individual author(s) and contributor(s) and not of MDPI and/or the editor(s). MDPI and/or the editor(s) disclaim responsibility for any injury to people or property resulting from any ideas, methods, instructions or products referred to in the content. |
© 2022 by the authors. Licensee MDPI, Basel, Switzerland. This article is an open access article distributed under the terms and conditions of the Creative Commons Attribution (CC BY) license (https://creativecommons.org/licenses/by/4.0/).
Share and Cite
Yang, W.; Xie, Y.; Gao, P. Improved Method for Oriented Waste Detection. Axioms 2023, 12, 18. https://doi.org/10.3390/axioms12010018
Yang W, Xie Y, Gao P. Improved Method for Oriented Waste Detection. Axioms. 2023; 12(1):18. https://doi.org/10.3390/axioms12010018
Chicago/Turabian StyleYang, Weizhi, Yi Xie, and Peng Gao. 2023. "Improved Method for Oriented Waste Detection" Axioms 12, no. 1: 18. https://doi.org/10.3390/axioms12010018
APA StyleYang, W., Xie, Y., & Gao, P. (2023). Improved Method for Oriented Waste Detection. Axioms, 12(1), 18. https://doi.org/10.3390/axioms12010018
