Abstract
Surface subsidence resulting from block caving mining causes considerable environmental and economic harm in mining areas, highlighting the critical need for accurate predictions of surface subsidence. Given the unique features of the block caving technique and the resemblance between the released ore pillars and the mining processes, this paper developed a lightweight model to forecast surface settlement utilizing the probability integration approach to address the issue of predicting surface settlement in metallic mines. This study focuses on the Pulang Copper Mine, situated in the northeast of Shangri-La County within the Yunnan Province, as a case example. This mine employs the block caving method, which results in substantial surface subsidence. A visual mining simulation program is designed to combine the ore mining plan with the prediction model, manage the ore output of each mining point in batches, treat the ore pillars released in the planning cycle as strip work, and simulate and calculate the surface area above the ore pillars settlement value. The calculated values of surface subsidence induced by ore drawing are then interpreted as the downward displacement of the surface subsidence beneath the strip workings. Furthermore, to verify the reliability of the model, three-dimensional laser point cloud data of the Pulang Copper Mine in recent years were collected, and the differences between the predicted surface and the measured surface were calculated and analyzed.
1. Introduction
The extensive extraction of mineral resources has intensified the challenge of surface subsidence in mining operations, greatly affecting both economic factors and environmental conditions. A multitude of researchers have engaged in comprehensive investigations regarding the issue of subsidence prediction caused by mining activities [1,2]. Most of this research primarily focuses on coal mines, while studies concerning metal mines are limited. This article conducts a specific study of the surface subsidence prediction problem of a metal mine in China, providing certain data support for mining and surface treatment.
The methods used for predicting surface settlement in mining can generally be classified into two main categories. The first category involves forecasting the dynamic settlement of the surface by creating time series data collected from sensors. In today’s mine monitoring, high-quality remote sensing data gradually replace conventional monitoring data as a data source. For example, Zhao et al. [3] introduced a comprehensive analytical approach that utilizes GPS monitoring alongside numerical simulations to examine the characteristics of surface settlement and the extent of damage. A novel approach for predicting surface subsidence was suggested by Zhu X et al. [4], which involves utilizing remote sensing technology to identify the two-dimensional boundaries of water bodies in a digital elevation model (DEM) and integrating these data with three-dimensional subsidence information to derive spatial information on waterlogging due to subsidence. Using a UAV-based camera, Liu X et al. [5] quantified changes in mining subsidence using image-free photogrammetric methods. An S et al. [6] obtained a multilevel DEM and performed settlement analysis based on the UAV LiDAR method with point cloud interpolation computed by Kriging interpolation. Among the many remote sensing monitoring methods, the ground monitoring method based on InSAR is currently the most widely used method [7,8]. However, InSAR technology is inadequate for monitoring long-term surface deformation, and the dependability of the monitoring outcomes is low in the presence of significant deformation gradients [9]. There is a certain error in the InSAR measurement of 3D deformation [10]. This technique is often combined with neural networks or functional methods to create fusion models or simulations using software [11].
The second category is to simulate the collapse process through the established mathematical model, and then to analyze and predict the settlement values. According to the mathematical model, the results can be roughly divided into function method and simulation method. The functional method posits that the effect of extracting resources from a subsurface micro-region at any surface location is connected to the horizontal distance between the surface point and the micro-region, with a proportional relationship to the size of the micro region. For example, Bo H et al. [12] developed a velocity model for induced ground subsidence in underground coal mines based on the Hook function, which achieves velocity monitoring of dynamic subsidence with high accuracy. Zhang et al. [13] determined the time parameter C and order n, improved the Knothe time function, and significantly improved the accuracy of predicting surface settlement values. Yang et al. [14] verified the applicability of the settlement prediction model of the influence function method and made realistic model improvements based on cases. The simulation method can also be broadly divided into physical and theoretical simulation, that is, the method represents the process of physical experimental simulation and computer simulation, respectively. Cao et al. [15] examined the connection between bedrock subsidence and both the mining height and stacking coefficient of the TGZ. Additionally, they assessed the impact on the BPZ and the CPZ, while simulating the extrapolated maximum subsidence height resulting from coal seam extraction. Zhang et al. [16] introduced an innovative FDM modeling technique featuring locally adaptive meshing, and conducted a numerical comparison against traditional FDM methods through an example, which allows for straightforward retrieval of the numerical computation process. Guo et al. [17] developed the following two mechanical models for theoretical analysis and numerical simulation: the stratum suspension bending model and the stratum suspension shear model, aiming to determine the maximum settlement in the surveyed region. Sun et al. [18] classified the surface subsidence resulting from slanted coal seam extraction into the following three distinct models: AHM, AHFM, and AFM. They utilized the rock rating system to determine the maximum surface subsidence. The impact of the evolution of the extraction area on surface subsidence was explored by He et al. [19], who conducted numerical simulations and analyses utilizing the COMSOL Multiphysics software.
The simulation method features a complex structure and stringent conditions, which limit its application scenarios. In contrast, the functional method is relatively straightforward; however, it still faces challenges in practice, including low adaptability and low accuracy. In the second type of prediction method, the probability integration method (PIM) is commonly used for prediction of soft rock surface [20,21]. Finding and predicting the laws of mine surface subsidence are still a significant challenge for scholars [22,23,24]. There are currently no broadly applicable and robust predictive models. Due to many factors such as mineral types, mining methods, geological structures, weather, etc., mines vary greatly and have limited reference values [25,26]. This fact is also an important reason why it is difficult to unify the methods in the mine surface prediction process. Therefore, it is of important theoretical and practical significance to consider the engineering context and the reliability of predictive models.
In this paper, the prediction of surface subsidence in metal mines is studied using the block caving method, with a focus on the Pulang Copper Mine located in Yunnan Province, China. This paper proposes a probabilistic integration method model based on three-dimensional laser scanning. Due to the high surface subsidence rate of the mine and the relatively dense collection point requirements, the model uses a three-dimensional laser scanning method to replace the commonly used InSAR method [27], and uses an improved PIM to simplify the prediction process. Based on this model, a visual mining simulation program was specially developed. The program combines a probabilistic integral prediction model based on three-dimensional laser scanning with a mine planning management system. By editing the ore-drawing plan and inputting original surface data and ore-drawing point information, the program can simulate the surface conditions after the ore drawing and present the mutual correspondence between each mining point and surface subsidence. This article first introduces the basic principles, models, and overall workflow of the prediction method; then, the article introduces the logical flow, pages, and modeling effects of the prediction program; finally, the reliability analysis of the method is carried out based on the measured data. The main contributions of this article are as follows:
- This paper realizes the use of the block caving method to predict the surface settlement of copper mines under multi-funnel drawing, and provides a basis for the surface subsidence prediction of block caving method and surface protection and management of such mines.
- This article proposes a simple PIM prediction model, that is, by releasing the ore pillar model to replace the working face in the prediction process, and converting the calculated surface settlement value into the surface subsidence amount for strip working face mining. It is different from the traditional PIM in a single attempt in the field of settlement prediction, and solves the problems of low accuracy and low efficiency present in traditional models in practical applications.
- A method for predicting surface subsidence based on mining plans is proposed to enable visual modeling. By controlling the amount of ore drawing, the surface subsidence inversion is realized, and the connection between the surface subsidence and the ore-drawing plan is established. This connection provides a certain scientific basis for ore-drawing optimization control and ore-drawing management.
2. Materials and Methods
2.1. Experimental Area
The Pulang Copper Mine serves as the site for the experiments and is situated in the northeastern region of Shangri-La County, which is part of the Diqing Tibetan Autonomous Prefecture in northwest Yunnan Province. The production level of the mining area includes a 3720 m ore output level, 3736 m bottom pulling level, 3700 m return air level, and 3660 m rail transportation level. In the first mining area of the first phase, continuous caving is adopted for single-middle section mining. The maximum caving height of the ore body is 380 m, and the average caving height is 280 m, which is shown in Figure 1. The block caving method is widely used in many mines around the world, such as the Clemax Mine, San Manuel Mine, and Henderson Mine in the United States, and the Teniente Mine and El Salvador Mine in Chile. As the largest mine mined by the block caving method in China, the mining of the mine is obviously very successful. However, mining with this method causes the upper ore body to lose its structural support and eventually collapse due to the combined effects of gravity and rock pressure. During this process, the overlying rock layer in the goaf deforms until it extends to the surface, triggering a collapse. This article establishes a model to effectively predict surface subsidence induced by the block caving method, which is conducive to improving the safety production level and economic benefits of mines, and has very important practical significance.
Figure 1.
Site map of the Pulang Copper Mine.
2.2. Principle
2.2.1. Probability Integration Method
The method for predicting mining subsidence through probability integration relies on the principles of the stochastic medium theory. This principle was originally proposed by Polish scholar Litwiniszyn to predict surface motion deformation using this theoretical system [28]. In 1965, Liu Baoshen and Liao Guohua further improved their theory in their monograph “Basic Laws of Surface Movement in Coal Mines” [29]. Subsequently, many scholars used this method for reference and improved it to deal with the subsidence problem in mines [30,31,32]. This study utilizes this method to predict settlement. This method assumes that the entire mining area is composed of numerous micro-units, with each unit representing the corresponding surface in a vertical orientation. The surface settlement value of each micro-unit can be determined by integrating the data across the entire mining area. Among them, the main factors affecting the settlement of the micro unit are the horizontal displacement of the micro unit to the working surface and the main influence radius. The main influence radius is represented by , and the calculation formula is Equation (1), where represents the depth from the curved surface to the working surface, and is the maximum influence angle. Set any position on the surface as , and on the working surface and set the projection of point to the surface as . The equation used to determine the amount of subsidence at any location on the surface is provided in Equation (2).
As shown in Figure 2, L1 × L2 represents the mining area of the vertical section, and represents the surface settlement. The is the maximum subsidence amount, and the calculation formula is Equation (3). The represents the thickness of the ore layer, represents the subsidence coefficient, and is the inclination angle of the ore layer. Equation (2) is integrated to obtain the overall subsidence value, where of the mining area L1 × L2 is Formula (4) as follows:
Figure 2.
Demonstration of the principle of the probabilistic integral method.
2.2.2. Three-Dimensional Laser Scanning Method
This paper uses the three-dimensional laser scanning method to measure the mine surface, and the obtained point cloud data are used as the measured value of surface collapse in this study. Three-dimensional laser scanners are a widely used method for collecting point cloud data from mine surfaces and large piles. In comparison to InSAR and UAV aerial survey methods, three-dimensional laser scanning is characterized by its dense collection of points, comprehensive coverage, and high accuracy. In the process of gathering surface data from extensive mining sites, three-dimensional laser scanning employs both the pulse ranging technique and the angular displacement measurement method to determine the coordinate values of the target point, illustrated in Figure 3. The fundamental working principle of this technology involves the laser transmitter sending out a pulse signal, which then encounters the surface of the targeted object. Upon hitting the object, the laser pulse undergoes diffuse reflection and subsequently returns to the receiver along the same trajectory it followed initially. To determine the distance between the target point and the scanner, calculations are performed based on the time it takes for the pulse to travel to the surface and back. Additionally, the system incorporates an encoder that is synchronized to measure each laser pulse accurately. The horizontal scanning angle, denoted as , and the longitudinal scanning angle, represented as , are crucial parameters in this process. By applying the values obtained for these angles in conjunction with the calculated distance, the coordinate value of the target point can be computed using the established formulas as referenced in Equations (5)–(7).
Figure 3.
Schematic diagram of three-dimensional laser scanning. (a) shows the principle of the distance measurement method, and (b) shows the principle of the angle measurement method.
2.3. Surface Collapse Prediction Model for Multi-Funnel Mining
2.3.1. Multiple Hoppers for Ore Drawing
The mining operation causes the ore to begin to collapse by undercutting. The entire ore-drawing process is accompanied by ore flow problems. Therefore, the selection of the bottom ore-drawing structure determines whether the caving rock mass can smoothly discharge the ore. The funnel-drawing model is widely used [33]. Currently, the mainstream models include a single-funnel-drawing model and multiple-ore-drawing model [34]. This article presents a multi-funnel simulation model, illustrated in Figure 4.
Figure 4.
Multi-funnel ore-drawing model. (a) shows the randomness of particle movement; (b) shows the plan view of the ore outlet; (c) shows the probability model of bulk movement.
According to the random medium theory, the ore-drawing model depicted in Figure 4 is referred to as the three-channel model, which effectively simulates the multi-funnel ore-drawing process associated with the block caving method. Figure 4b illustrates the plane view of the ore-drawing model. Figure 4a depicts the randomness of particle motion as simulated by the multi-funnel model. In the upper section, a sphere represents the block flow, while the lower section illustrates the ore outlet. Although the multi-funnel ore drawing simulation is more complex—requiring consideration of funnel spacing, ore drawing point location, and ore extraction sequence—the underlying principle remains analogous to that of a single-funnel ore drawing. Figure 4b displays the ideal bulk-movement-probability model for a single funnel. It is assumed that the volume of bulk in each square is denoted as . When is released from the position indicated as a vacancy in the figure, the probabilities of the bulk filling the position above, from left to right, are 1/4, 1/2, and 1/4, respectively. By considering the divided square as sufficiently small and treating it as a continuous medium, the formula for the probability density of movement of loose bodies is derived as shown in Equation (6). The full moving speed of bulk particles is shown in the following Equation (7):
Among them, in Equation (6) represents a point in space, and represent constants related to bulk flow. The in Equation (7) represents the coordinates of the bulk center, and is the bulk constant.
2.3.2. Prediction Model
This study uses a model to predict the Pulang Copper Mine. The process of prediction can essentially be categorized into three distinct stages. Figure 5 illustrates the fundamental flow diagram of the model. First, ground point data were collected using 3D laser scanning techniques. This study utilized the MAPTEK I-Site 8820XR-CT three-dimensional laser scanner, which has a scanning range of 80 degrees vertically and 360 degrees horizontally. As a result, local scanning blind spots may occur during three-dimensional laser scanning. To address this issue, the study supplemented ground points through aerial surveys and other methods, employing multi-data fusion to create comprehensive ground-point-data and surface models. Second, the collected data were used to construct a pillar model and a surface-collapse model, and the model parameters were improved by comparing them with measurements. Third, various ore-drawing plan optimizations are predicted and explored based on the revised model.
Figure 5.
Pulang Copper Mine surface collapse prediction operation flow chart.
Among them, the second step of the prediction process is undoubtedly the key to the entire model. Based on the similarity between the released pillar and the mining working face, a published-pillar model was built. The process is as follows: First, input the ore drawing amount from the ore-drawing point, create a single-ore-drawing model and establish a structure referred to as struc_PLborder (hereinafter referred to as B) to record the position of each ore pillar, as illustrated in Figure 6a. Second, based on geometric simplification, the ore-drawing body is regarded as a long cylinder to form a drawing cylinder, and each ore-drawing pillar can be regarded as a mining working face, as shown in Figure 6b. Finally, the ore-drawing amounts of each ore-drawing point is traversed to form multiple drawing ore pillars, treating multi-funnel mining as multi-working face mining, as shown in Figure 6c. Through this transformation, the surface subsidence prediction problem is transformed into a multi-region working face prediction problem. Based on the released ore-pillar model, the surface subsidence of the corresponding ore pillar is calculated using the PIM, resulting in a complete sinking-surface model. To facilitate the overall calculation in the program, a structure named struc_PLPara (hereinafter referred to as P) was established, which is mainly used to store various parameters used to predict surface collapse.
Figure 6.
Release the ore-pillar model. (a) is a composite view of the contact surface between the discharged body and the ore rock; (b) is a composite view of the contact surface between the residual body and the ore rock; (c) is the discharged ore pillar.
3. Results
The PIM prediction model was developed using C++ on the Dimine platform (2022 collaborative version 2.0.5), and the model was built for analysis through visualization. The workstation specifications include an Intel (R) Core i9-9900KF CPU @ 3.60 GHz, Interl64 Family 6 Model 158 Stepping 12, and an NVIDIA GeForce RTK 3060 SUPER GPU. The system is equipped with 64 GB of RAM. This section is divided into the following two parts: procedures and predictions. The procedures section is divided into calculation procedures and main function pages. The prediction part is divided into surface measurement, data analysis, and visual modeling.
3.1. Procedures
3.1.1. Calculation Procedure
Structure P contains parameters such as maximum settlement value, rock layer thickness, inclination cosine value, settlement coefficient, and main influence radius. The maximum settlement value, rock layer thickness, and inclination cosine value can be obtained based on measurements. The sedimentation coefficient can be obtained according to Equation (3). The main influence radius is closely related to the main influence angle tangent and is calculated according to Equation (1). The tangent value of the influence angle needs to be specifically calculated and measured based on the length of the on-site working face. The mining influence propagation angle can be calculated based on the linear relationship with the inclination angle . From this, the parameters of the PIM are = 2.0, = 0.76, = 2.1.
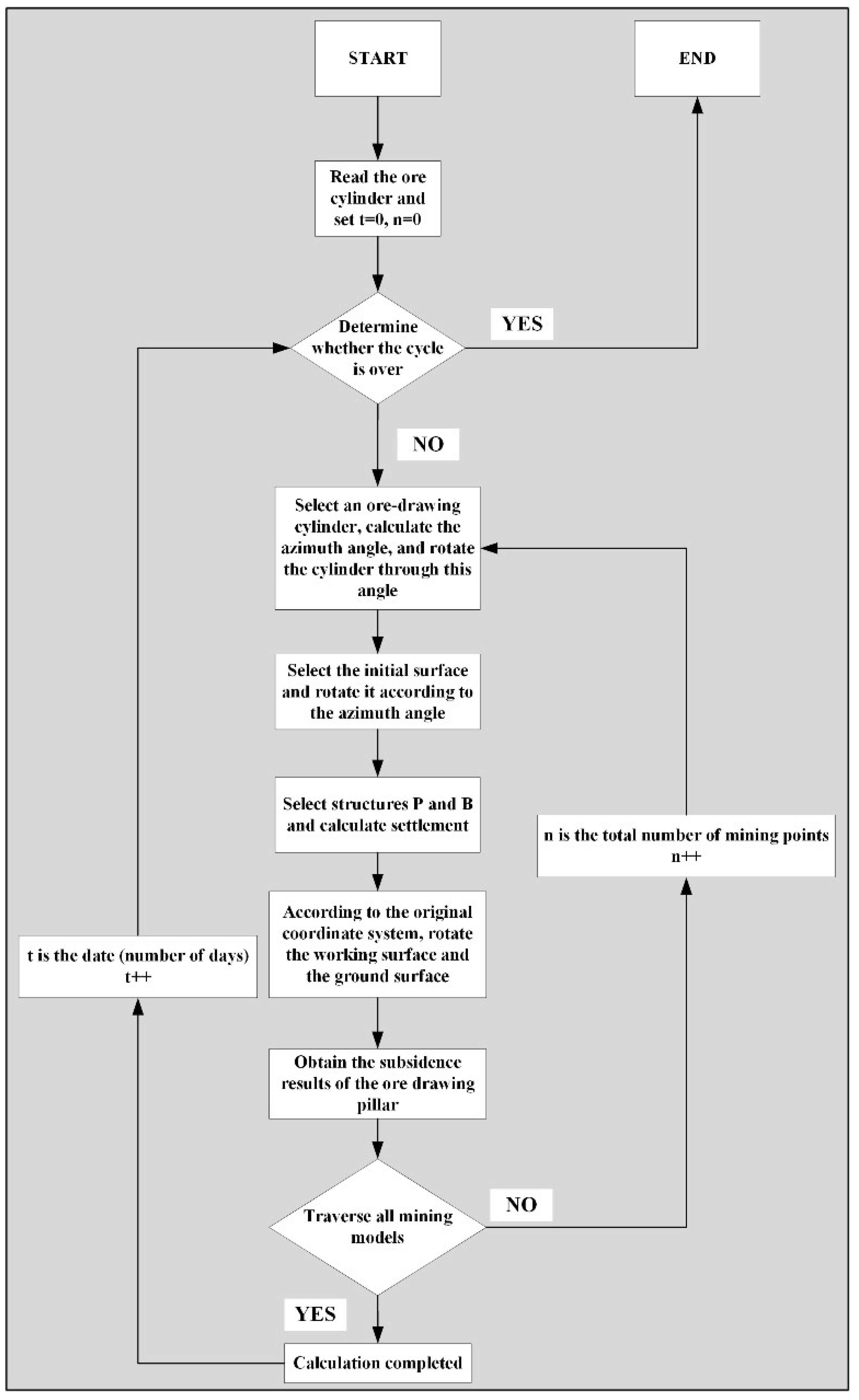
The procedure for calculating the ground subsidence value is shown in Figure 7. To facilitate calculation, this prediction process first extracts a single-ore drawing cylinder, and then rotates it simultaneously with the surface and working face according to the azimuth angle, and passes it through the structures P and B, performs simulation calculations, and finally re-rotates the obtained surface to the original coordinates. According to this process, all cylinder models can be traversed in sequence.
Figure 7.
Complete flow chart of mining subsidence prediction by releasing ore pillars.
3.1.2. Main Function Pages
This management system can be divided into the following two parts: mining planning and production management. The ore-drawing plan generates the output by drawing the ore points step by step, setting the opening status of the ore-drawing point, inputting the caving index, and importing the monthly production plan and other data selecting the bottom-up promotion method, planning the output every year, organizing the medium and long-term plan, and optimizing to find the best ore-drawing sequence; and realizing the rapid preparation of monthly and daily plans for ore drawing. As shown in Figure 8a, the ore-drawing points of the Pulang Copper Mine are arranged in a rhombus shape from the center to the surrounding areas. Set each mining point in sequence according to the mining plan. As shown in Figure 8b, the ore-drawing cylinder is obtained. There is a certain linear relationship between the drawing height and the settlement height, which is the basis for calculating the ground subsidence. The mining plan can be divided into monthly plan, daily plan. Timely deployment can be carried out on the same day of the month according to the actual situation of the specific mining area. The specific page is shown in Figure 9a. Production management mainly calculates and analyzes three-dimensional models and tables of ore production data to better plan and manage ore drawing. Three-dimensional models such as the ore pillar, caving surface, storage surface, and surface–subsidence surface are generated. As shown in Figure 9b, a three-dimensional model is simulated and generated according to the ore-drawing plan, and the amount of ore drawn at each ore-drawing point is counted in turn to generate an ore extraction cylinder. Based on the ore-drawing index or ore-drawing speed, the development height of the ore-rock-caving surface is calculated at a certain deadline, and a three-dimensional surface model can be generated to reveal the development of the ore-rock-caving surface, as shown in Figure 9c. Based on the original surface and the height of the ore pillar, the height of the surface point corresponding to the ore point on a certain deadline is calculated, and then a surface–subsidence surface model is generated, as shown in Figure 9d.
Figure 8.
Layout and model diagram of ore-drawing points. (a) shows the layout of the ore-drawing points, and (b) shows the display of the simulated ore-drawing tube.
Figure 9.
Display of the ore-drawing plan module page, where (a) is the ore-drawing plan page, (b) is the modeling page, (c) is the caving-surface model, and (d) is the surface–subsidence model.
3.2. Predictions
3.2.1. Surface Measurement
The Pulang Copper Mine utilizes the MAPTEK I-Site 8820XR-CT three-dimensional laser scanner (Maptek Pty Limited., Adelaide, Australia). This instrument measures 445 × 2460 × 378 mm, boasts 70 million pixels, and achieves a maximum resolution of 25-19200 dpi. It operates within a temperature range of −40 to 50 °C and can be stored at temperatures between −40 and 70 °C. The scanning speed is 80 kHz, with a vertical scanning range of 0–80 degrees and a horizontal scanning range of 0–360 degrees. The operational steps are as follows: (1) Ensure that the surrounding light environment is stable, calibrate the instrument, and confirm its stable setup; (2) Select the scanning mode and determine the positional relationship between the scanning device and the object; (3) Configure the camera parameters, utilizing the default settings; (4) Employ the captured point cloud data to generate a surface model using either the Maptek I-Site Studio software(version 7.0.5) or DIMINE 3D digital mine software(2022 collaborative version 2.0.5). The equipment is set on the cliff in the northeastern part of the mine. Due to the limitation of the scanning angle, there is a certain scanning blind area below the equipment, resulting in incomplete surface data. Therefore, The UAV aerial survey method is used to fuse the three-dimensional laser scanning point cloud to form a complete surface point cloud data. The focus of this fusion process is to unify the coordinate systems of the scanned point cloud and the aerial point cloud. The procedure consists of the following steps: First, the 3D scanner uses pulse ranging to measure the distance to the surface of the entire measurement area, and determines the direction angle of the scanned point through angular displacement measurement. This allows establishing a relative coordinate system of scan points and measuring stations. Next, the system is positioned using specific identification indicators located at the periphery of the survey area and the associated coordinate transformation parameters are calculated. Finally, these parameters are used to perform coordinate transformation on the acquired aerial survey data to obtain the converted point cloud. The point cloud and the scanned point cloud are imported into the cloudcompare software for preliminary splicing and fine splicing to complete the fusion. Figure 10 (1–12) shows the mine face point-cloud model from January to December 2019. In addition, the position marked with a red circle is the drone fusion data.
Figure 10.
Point-cloud model of surface collapse from January to December 2019.
By subtracting the surface point elevation value on February 17, 2018 from the fused ground data, the regional subsidence value can be obtained. From January to December 2019, the maximum subsidence height in the entire region was 41.999 m–95.256 m, and the subsidence area was 160,566.902 m2–188,691.476 m2. The specific data can be found in table in Section 4.1 below.
3.2.2. Data Analysis and Visual Modeling
Mining-induced surface collapse is expected to begin on 17 February 2018, as the mine began to collapse at the surface on 16 February 2018. In the early stages of collapse, the small size of the settlement resulted in minimal prediction errors, as the samples were overly concentrated and, therefore, not convincing. After 2020, the volume of ore extraction increased, leading to a further escalation of the collapse, which in turn resulted in a substantial amount of backfilling. However, most of the actual measured values of the mine surface reflect the post-backfilling condition, leading to significant discrepancies. Therefore, this paper selected the modeling analysis of the surface subsidence of the Pulang Copper Mine induced by ore drawing throughout 2019. Based on the actual conditions of the mine, this study selected the simulation calculation period for surface collapse prediction to be one month. The calculation methods can be roughly divided into the following two categories: (1) The calculation period is one month, and the input mine points and mineral quantities are the actual mine points and mineral quantities of this month. This month’s calculation results are input to the surface as next month’s calculations. (2) The calculation period is the cumulative time period, and the input mineral extraction points and mineral extraction volumes are the cumulative actual mineral extraction points and mineral extraction volumes. Both methods use the same original surface as the initial calculation data. The calculation results of these two methods are compared, as shown in Table 1. The calculation surface for the first method presented in the table is dated January 2019. This surface is derived iteratively, beginning from the initial surface established in February 2018, with calculations performed on a monthly basis using the first method. As shown in Table 1, although the calculation amount of the first method is smaller and the time consumption is shorter than that of the second method, the prediction error of the first method reaches 1.742 m, which is much larger than the 0.653 m of the second method. It can be seen from Table 1 that the more accumulation periods, the greater the accumulated error. Therefore, it is more reasonable to choose the second method to process the mining data. The ore-pillar model was generated based on the 2019 ore-drawing data, as shown in Figure 11. Among them, the ground data on 17 February 2018 is always used as the initial calculation surface. The next cycle will be one month longer than the previous cycle, and the end date will be the 16th of each month.
Table 1.
Comparison of two cycle calculation methods, method one is a single cycle calculation method, and method two is a cumulative cycle calculation method.
Figure 11.
Release the cylinder model.
As shown in Figure 11, the accumulated ore-drawing data are modeled, and visual management of the ore-drawing volume is uniformly visualized and managed. Figure 11 (1–12) indicate that the mine collapse surface in February 2018 is used as the starting surface, and the ground surface in January-December 2019 is used as the end of the period. The ore-drawing volume of each ore-drawing point is input to form a drawing-cylinder model. It can be seen from Figure 11 that the ore output from January to December 2019 was relatively stable. It can be seen from Figure 11 (2) that ore production is concentrated in the central region. From Figure 11 (12) compared to Figure 11 (1), the amount of ore drawn in the southwest has increased. This result is in line with the actual situation.
Figure 12 shows the surface subsidence cloud images from February 2018 to January to December 2019, respectively, represented by Figure 12 (1–12). It can be seen from Figure 12 that the subsidence of the vertex slows down from the central collapse area to the surrounding areas. From January to June 2019, the maximum subsidence gradually moved from the central area of the collapse to the south. In September 2019, the area of maximum subsidence gradually expanded, and its location spread from the south to the central area. This expansion is because the ore-drawing plan from January to June 2019 mainly increased the ore output in the southern region. Starting from September, the amount of ore drawn at various ore outlets in the mining area has tended to be relatively stable.
Figure 12.
Cloud atlas of surface collapse apex subsidence.
As shown in Table 2, the comparison of the PIM prediction results with the measured values obtained from 3D laser scanning indicates that the error between the two is less than 5%. The maximum error recorded is 1.724 m, while the average error is 0.324 m. Additionally, the error associated with the maximum settlement value is also 1.644 m. The relative error of this value is 2.99%, demonstrating that the prediction accuracy meets the requirements of actual engineering applications.
Table 2.
Error statistics between PIM predicted values and actual measured values.
4. Discussion
To comprehensively verify the accuracy of the forecast model, this article conducted reliability analysis and error analysis.
4.1. Reliability Analysis
4.1.1. Single Point Prediction
According to the subsidence cloud atlas, the subsidence value of any point in the collapse area can be obtained. Based on the ground point coordinates corresponding to each ore-drawing point, the ground point cloud information collected by three-dimensional laser scanning is extracted one by one, and the real ground point coordinate data of the points collected at each time period during the monitoring process are obtained. According to the ore-drawing point information, the three-dimensional coordinates of the ore-drawing point are extracted from the cloud image, and compared with the three-dimensional laser scanning data for reliability analysis. The article collected three-dimensional laser scanning surface point cloud data from January to December 2019, observed the maximum subsidence of all mining points. The PIM predicted data were compared with the measured data, and it was found that the predicted settlement trend was in good agreement with the measured data, as shown in Figure 13. It can be seen from Table 3 that the calculated predicted values are less than the measured actual values. Specifically, the largest error in the maximum subsidence at the ore-drawing point is 1.1 m, while the smallest error is 0.03 m. The error standard deviation range is from 0.02–1.16.
Figure 13.
Comparison chart of subsidence at ore discharge points.
Table 3.
Surface subsidence data change table of Pulang Mine, three-dimensional data compared with PIM prediction data.
4.1.2. Overall Regional Forecast
To further verify the reliability of surface collapse prediction, this paper compared the actual measured values and predicted values for the entire surface collapse area. A total of 12 surface collapse predictions were made across the entire collapse area. The starting surface is always the ground surface on 17 February 2018, and the end of each cycle is the 16th of each month in 2019. This paper selects two indicators, the maximum periodic subsidence and the periodic subsidence area, to conduct a reliability analysis on the entire measurement region. The predicted subsidence amount of each collapse zone is rearranged from small to large, as shown in Appendix A. Figure A1 (1–12), respectively, represent the surface subsidence from the starting surface to January to December 2019. The differences between the predicted values and the measured values are compared. The predicted values are all slightly smaller than the measured values, which is consistent with the results in Table 3.
According to Appendix A Figure A1, the data for the whole year of 2019 was analyzed. The average forecast error was 0.324 m, and the maximum error was 1.724 m. It occurred in April 2019, which was also the month with the largest forecast difference. In September 2019, the average error was 0.018 m, the smallest in the whole year. The error of each cycle is shown in Table 4.
Table 4.
Cumulative error table of surface collapse prediction from January to December 2019.
To predict the entire area, the model performs interpolation calculations through the Kriging method to obtain the settlement value of the entire area, which is compared with the measured value, as shown in Figure 14. The minimum error is 70.0 m2, the maximum error is 333.9 m2, and the error standard deviation range is 49.5–236.1. The specific data can be seen in Table 5.
Figure 14.
Comparison chart of regional subsidence area.
Table 5.
Surface subsidence area change table of Pulang Mine, three-dimensional data compared with PIM prediction data.
4.2. Error Analysis
This section quantifies the model’s prediction results using mean absolute error (MAE), which reflects the accuracy of the estimates, and root mean square error (RMSE), which offers insights into the convergence behavior of the prediction results. As shown in Table 6, the collapse values of both the mining point and the entire area are selected for analysis. The Mean Absolute Error (MAE) is 0.342 for the mining point and 0.148 for the entire area, while the Root Mean Square Error (RMSE) is 0.540 and 0.341, respectively. Furthermore, the Mean Absolute Percentage Error (MAPE) can be derived from the MAE; this indicator ranges from 0 to 1, where values closer to 0 indicate a poor model, and values closer to 1 indicate a perfect model. Therefore, the MAPE value range of this prediction model can be controlled between 14.8% and 34.2%, which shows good performance.
Table 6.
The collapse values of both the mining point and the entire area are selected for analysis.
This paper calculates the prediction error value through a reliability analysis of surface collapse predictions for each ore-drawing point and the entire region. It is noteworthy that the maximum subsidence values occur at the surface location of the ore-drawing point. The range of prediction errors in other time periods can be directly calculated by observing the subsidence situation at the ore-drawing point. According to the comparison, the predicted values are generally smaller than the measured values, which is consistent with the actual situation. This discrepancy arises because the prediction calculations presented in this article do not account for the weather conditions affecting the mine. Each year, heavy rainfall during the rainy season drives surface moraine and weathered rock debris into the subsidence area, leading to debris flows and underground mud bursts, which in turn exacerbate surface subsidence. The overall regional prediction error is maintained below 0.9 m, with very good average error performance observed from May to September. In contrast, the average error from January to April and October to December is considerably larger. This observation aligns with the fact that the area is covered by snow from November to April of the following year, leading to significant deviations in the actual measured values.
Based on this, it is necessary to enhance the prediction method by implementing corresponding measures based on the actual situation of the mine. This includes integrating external variables such as monthly precipitation and backfill volume into the original prediction model to conduct comprehensive predictions, thereby improving prediction accuracy. Additionally, establishing a GNSS deformation monitoring station around the measurement area will enable real-time monitoring of the surface subsidence rate. This approach will also facilitate the correction of parameters for predictions, further enhancing accuracy.
5. Conclusions
This paper proposes a visual mining planning program to predict surface collapse under block caving method scenarios, and comprehensively verify the reliability of the prediction program. The program extracts information based on three-dimensional laser scanning and achieved accurate predictions of the ground through the PIM prediction model and the multi-funnel mining model. This program development and prediction model provides effective data support for the prevention of surface collapse hazards caused by block caving mining, and also provides a new planning method for mine production management. Our main conclusions are as follows.
- Faced with the challenge posed by the increase in the number of ore-drawing points in mine production, traditional planning methods, which consider only a single factor, are inadequate for meeting the mine’s needs. Therefore, an ore-drawing planning module based on the traditional Dimine software was developed to effectively solve problems related to ore-drawing planning. During the actual mining process, various emergencies may arise; therefore, the mining plan can be swiftly revised in response to unexpected situations, ensuring that both monthly and annual planning goals are achieved.
- In this paper, the ore-drawing cylinder within the planning period is regarded as a strip-working face, and the multi-funnel drawing is regarded as a multi-working face mining scenario, and a drawing-cylinder model is established to predict through the PIM. This method greatly simplifies the surface prediction problem in the multi-funnel mining scenario of the block caving method.
- This paper conducts a relatively comprehensive reliability analysis of the prediction method, that is, an error analysis of the settlement of each mining point and an overall error analysis of the prediction of the entire collapse area. In the overall error analysis, the three-dimensional laser scanning point cloud data were fused with aerial survey data to form a complete surface point cloud. Compared with the predicted value, the error can be controlled within 1.724 m, with an average error of 0.324 m. It can be proved that this method is feasible and has excellent precision control performance.
6. Limitations
There may be some possible limitations in this study. (1) The method for determining the parameters of the prediction model in this article is not detailed and systematic enough. This is because the research method in this article is set based on specific mines, and specific parameters can be obtained through measurements or determined by referring to nearby mining areas or experience. The topic of parameter optimization of the model is what the next step of research will focus on. (2) Failure to consider external factors affecting mine surface settlement is also an important source of error. Incorporating other factors into the prediction model is a key direction for future model improvement.
Author Contributions
Conceptualization, W.L., Z.Z. and L.W.; methodology, W.L., Z.Z. and L.W.; formal analysis, W.L.; investigation, W.L. and W.W.; resources, Z.Z., X.F. and L.W.; writing—original draft preparation, W.L. and W.W.; writing—review and editing, W.L., Z.Z. and X.F.; supervision, Z.Z., Z.L. and J.Q.; project administration, X.F. and Z.L.; funding acquisition, Z.Z. and J.Q.; All authors have read and agreed to the published version of the manuscript.
Funding
The research presented in this paper was supported by the State Key Laboratory of Safety and Health for Metal Mines (China) (Grant No. 2018-JSKSSYS-01) and the National Natural Science Foundation of China (52304091).
Data Availability Statement
The basic data supporting the research results are all in the article. Data underlying the results presented in this paper are not publicly available at this time. The data are obtained from the corresponding author depending on the specific situation, if required.
Acknowledgments
We are grateful to Central South University, which provides strong technical support and platform resources for program development; we are also grateful to Yunnan Diqing Non-Ferrous Metal Limited Liability Company, which provides sufficient experimental equipment and venues for setting the parameters of the multi-funnel drawing model.
Conflicts of Interest
The authors Xinglong Feng and Zhengrong Li are employed by the Yunnan Diqing Non-Ferrous Metal Limited Liability Company. The remaining authors declare that the research was conducted in the absence of any commercial or financial relationships that could be construed as a potential conflict of interest.
Appendix A


Figure A1.
(1–12) respectively show the comparison of regional predicted subsidence values and measured values with February 2018 as the starting point for calculation and the end point being January to December 2019.
References
- Cai, Y.; Jin, Y.; Wang, Z.; Chen, T.; Wang, Y.; Kong, W.; Xiao, W.; Li, X.; Lian, X.; Hu, H. A review of monitoring, calculation, and simulation methods for ground subsidence induced by coal mining. Int. J. Coal Sci. Technol. 2023, 10, 32. [Google Scholar] [CrossRef]
- Hu, B.; Chen, L.; Zou, Y.; Wu, X.; Washaya, P. Methods for monitoring fast and large gradient subsidence in coal mining areas using SAR images: A review. IEEE Access 2021, 9, 159018–159035. [Google Scholar] [CrossRef]
- Zhao, X.; Zhu, Q. Analysis of the surface subsidence induced by sublevel caving based on GPS monitoring and numerical simulation. Nat. Hazards 2020, 103, 3063–3083. [Google Scholar] [CrossRef]
- Zhu, X.; Ning, Z.; Cheng, H.; Zhang, P.; Sun, R.; Yang, X.; Liu, H. A novel calculation method of subsidence waterlogging spatial information based on remote sensing techniques and surface subsidence prediction. J. Clean. Prod. 2022, 335, 130366. [Google Scholar] [CrossRef]
- Liu, X.; Zhu, W.; Lian, X.; Xu, X. Monitoring mining surface subsidence with multi-temporal three-dimensional unmanned aerial vehicle point cloud. Remote Sens. 2023, 15, 374. [Google Scholar] [CrossRef]
- An, S.; Yuan, L.; Xu, Y.; Wang, X.; Zhou, D. Ground subsidence monitoring in based on UAV-LiDAR technology: A case study of a mine in the Ordos, China. Geomech. Geophys. Geo-Energy Geo-Resour. 2024, 10, 57. [Google Scholar] [CrossRef]
- Wang, G.; Wu, Q.; Li, P.; Cui, X.; Gong, Y.; Zhang, J.; Tang, W. Mining subsidence prediction parameter inversion by combining GNSS and DInSAR deformation measurements. IEEE Access 2021, 9, 89043–89054. [Google Scholar] [CrossRef]
- Zhang, Y.; Lian, X.; Ge, L.; Liu, X.; Du, Z.; Yang, W.; Wu, Y.; Hu, H.; Cai, Y. Surface subsidence monitoring induced by underground coal mining by combining DInSAR and UAV photogrammetry. Remote Sens. 2022, 14, 4711. [Google Scholar] [CrossRef]
- Wang, H.; Li, K.; Zhang, J.; Hong, L.; Chi, H. Monitoring and analysis of ground surface settlement in mining clusters by SBAS-InSAR technology. Sensors 2022, 22, 3711. [Google Scholar] [CrossRef]
- Fan, H.; Wang, L.; Wen, B.; Du, S. A new model for three-dimensional deformation extraction with single-track InSAR based on mining subsidence characteristics. Int. J. Appl. Earth Obs. Geoinf. 2021, 94, 102223. [Google Scholar] [CrossRef]
- Kim, Y.; Lee, S.S. Application of Artificial Neural Networks in Assessing Mining Subsidence Risk. Appl. Sci. 2020, 10, 1302. [Google Scholar] [CrossRef]
- Bo, H.; Lu, G.; Li, H.; Guo, G.; Li, Y. Development of a Dynamic Prediction Model for Underground Coal-Mining-Induced Ground Subsidence Based on the Hook Function. Remote Sens. 2024, 16, 377. [Google Scholar] [CrossRef]
- Zhang, L.; Cheng, H.; Yao, Z.; Wang, X. Application of the improved Knothe time function model in the prediction of ground mining subsidence: A case study from Heze City, Shandong Province, China. Appl. Sci. 2020, 10, 3147. [Google Scholar] [CrossRef]
- Yang, J.; Luo, Y. Enhanced subsurface subsidence prediction model incorporating key strata theory. Min. Metall. Explor. 2021, 38, 995–1008. [Google Scholar] [CrossRef]
- Cao, J.; Huang, Q.; Guo, L. Subsidence prediction of overburden strata and ground surface in shallow coal seam mining. Sci. Rep. 2021, 11, 18972. [Google Scholar] [CrossRef]
- Zhang, Z.; Mei, G.; Xu, N. A geometrically and locally adaptive remeshing method for finite difference modeling of mining-induced surface subsidence. J. Rock Mech. Geotech. Eng. 2022, 14, 219–231. [Google Scholar] [CrossRef]
- Guo, W.; Zhao, G.; Bai, E.; Guo, M.; Wang, Y. Effect of overburden bending deformation and alluvium mechanical parameters on surface subsidence due to longwall mining. Bull. Eng. Geol. Environ. 2021, 80, 2751–2764. [Google Scholar] [CrossRef]
- Sun, Y.; Zuo, J.; Karakus, M.; Liu, L.; Zhou, H.; Yu, M. A new theoretical method to predict strata movement and surface subsidence due to inclined coal seam mining. Rock Mech. Rock Eng. 2021, 54, 2723–2740. [Google Scholar] [CrossRef]
- He, L.; Wu, D.; Ma, L. Numerical simulation and verification of goaf morphology evolution and surface subsidence in a mine. Eng. Fail. Anal. 2023, 144, 106918. [Google Scholar] [CrossRef]
- Zhao, B.; Guo, Y.; Mao, X.; Zhai, D.; Zhu, D.; Huo, Y.; Sun, Z.; Wang, J. Prediction Method for Surface Subsidence of Coal Seam Mining in Loess Donga Based on the Probability Integration Model. Energies 2022, 15, 2282. [Google Scholar] [CrossRef]
- Peng, S.; Qin, S.; Wang, M.; Li, G. Mining subsidence prediction for multi-seam and non-rectangular goafs based on probability integral model: A case study from China. Arab. J. Geosci. 2021, 14, 1231. [Google Scholar] [CrossRef]
- Hu, H.; Lian, X. Subsidence rules of underground coal mines for different soil layer thickness: Lu’an Coal Base as an example, China. Int. J. Coal Sci. Technol. 2015, 2, 178–185. [Google Scholar] [CrossRef]
- Liu, X.; Wei, F.; Tan, Z.; Jiang, Z.; Wang, Y.; Zhang, J. Study on the law of surface subsidence in layered mining of thick coal seam with medium hard roof. Sci. Rep. 2023, 13, 14735. [Google Scholar] [CrossRef]
- Li, M.; Yan, Y.; Dai, H.; Zhang, Z. Study on Rock and Surface Subsidence Laws of Super-High Water Material Backfilling and Mining Technology: A Case Study in Hengjian Coal Mine. Sustainability 2023, 15, 8713. [Google Scholar] [CrossRef]
- Xu, N.; Kulatilake, P.H.; Tian, H.; Wu, X.; Nan, Y.; Wei, T. Surface subsidence prediction for the WUTONG mine using a 3-D finite difference method. Comput. Geotech. 2013, 48, 134–145. [Google Scholar] [CrossRef]
- Sun, W.; Zhang, Q.; Luan, Y.; Zhang, X.-P. A study of surface subsidence and coal pillar safety for strip mining in a deep mine. Environ. Earth Sci. 2018, 77, 1–16. [Google Scholar] [CrossRef]
- Raspini, F.; Caleca, F.; Del Soldato, M.; Festa, D.; Confuorto, P.; Bianchini, S. Review of satellite radar interferometry for subsidence analysis. Earth-Sci. Rev. 2022, 235, 104239. [Google Scholar] [CrossRef]
- Litwiniszyn, J. The theories and model research of movements of ground masses. In Proceedings of the European Congress on ground Movement, University of Leeds, Leeds, UK, 9–12 April 1957; p. 209. [Google Scholar]
- Liu, B.; Liao, G. Basic Law of Surface Movement in Coal Mine; China Coal Industry Press: Beijing, China, 1965. [Google Scholar]
- Li, P.; Peng, D.; Tan, Z.; Deng, K. Study of probability integration method parameter inversion by the genetic algorithm. Int. J. Min. Sci. Technol. 2017, 27, 1073–1079. [Google Scholar] [CrossRef]
- Xing, X.; Zhu, Y.; Yuan, Z.; Xiao, L.; Liu, X.; Chen, L.; Xia, Q.; Liu, B. Predicting mining-induced dynamic deformations for drilling solution rock salt mine based on probability integral method and weibull temporal function. Int. J. Remote Sens. 2021, 42, 639–671. [Google Scholar] [CrossRef]
- Li, L.; Wang, J.; Zhang, H.; Zhang, Y.; Wang, Y.; Fu, Y. An Automatic Spatial-Temporal Evolution Inversion Method of Mining Goaf Based on the Improved Hotspot Analysis and Probability Integral Method. IEEE J. Sel. Top. Appl. Earth Obs. Remote Sens. 2023, 17, 1315–1330. [Google Scholar] [CrossRef]
- Dai, B.; Zhao, X.; Zhu, Z.; Tao, G.; Yin, G. Feasibility of Broken Ore Flow Simulation in Block Caving Mining Method Using Attribute Stochastic Medium Theory. Minerals 2022, 12, 576. [Google Scholar] [CrossRef]
- Chen, Q.-F.; Wang, S.-P.; Qin, S.-K. Discrete element simulation for evolution characteristics of multi-funnel mineral-rock force chain under flexible isolation layer. Chin. J. Eng. 2020, 42, 1119–1129. [Google Scholar]
Disclaimer/Publisher’s Note: The statements, opinions and data contained in all publications are solely those of the individual author(s) and contributor(s) and not of MDPI and/or the editor(s). MDPI and/or the editor(s) disclaim responsibility for any injury to people or property resulting from any ideas, methods, instructions or products referred to in the content. |
© 2024 by the authors. Licensee MDPI, Basel, Switzerland. This article is an open access article distributed under the terms and conditions of the Creative Commons Attribution (CC BY) license (https://creativecommons.org/licenses/by/4.0/).