Study on the Coupling System of Grain-Grass-Livestock of Herbivorous Animal Husbandry in Agricultural Areas: A Case Study of Najitun Farm of Hulunbuir Agricultural Reclamation in China
Abstract
1. Introduction
2. Study Area and Data
2.1. Study Area
2.2. Data Sources
3. Research Methods
3.1. Applicability Interpretation of System Dynamics
3.2. Threshold Setting
3.2.1. Grass-Livestock Balance Index
3.2.2. Planting and Breeding Balance Index
3.3. System Structure Analysis
3.3.1. Modeling Purpose, Model Boundaries, and Hypotheses
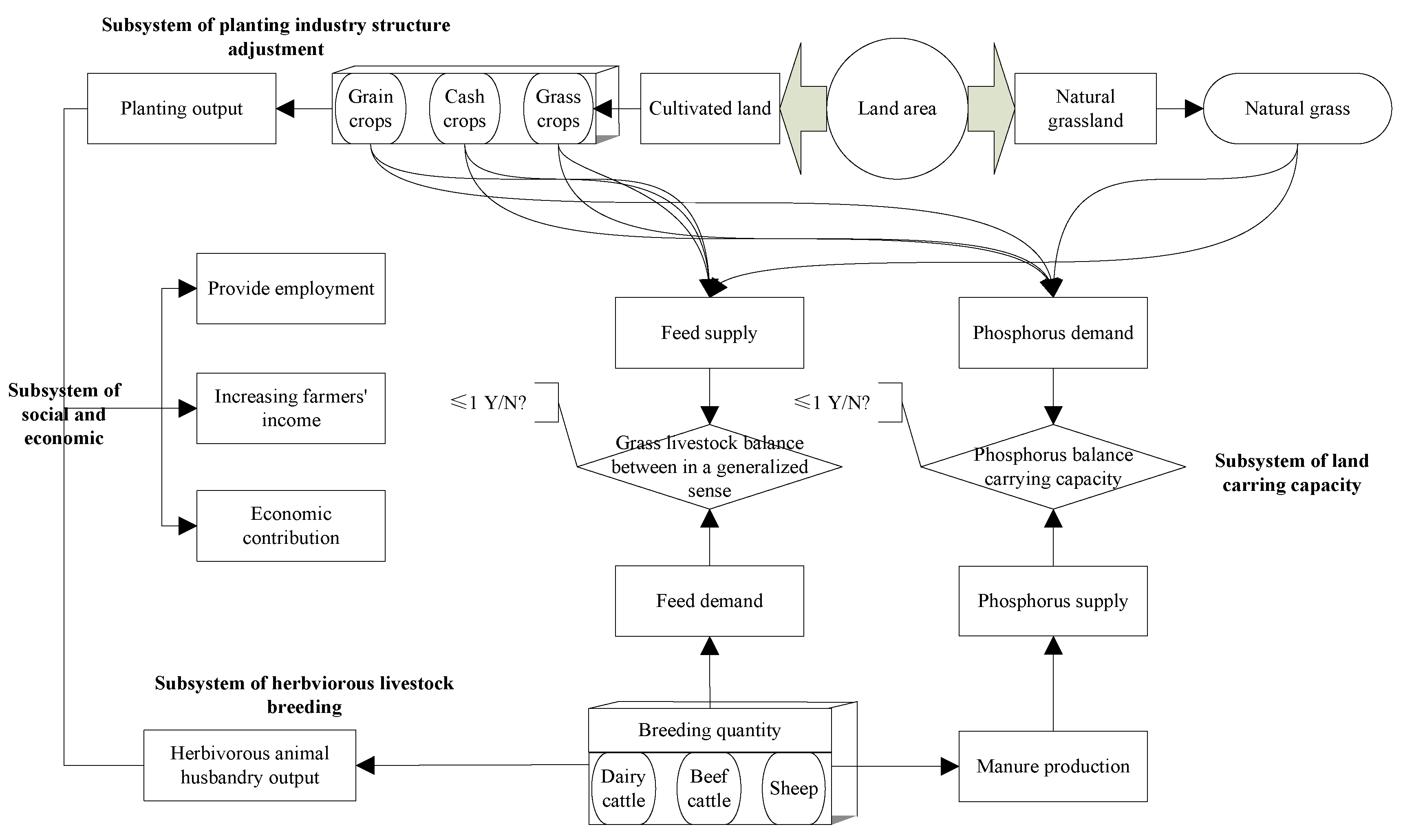
3.3.2. Subsystem Logical Relationship
3.4. System Model Establishment
- (1)
- Dairy cattle stock = INTEG (Increase in dairy cattle stock-dairy cattle culling, 444). Units: head.
- (2)
- Increase in dairy cattle stock = (Number of basic cows of dairy cattle + young cattle) × Cows of dairy cattle calving rate/2. Units: head.
- (3)
- Actual carrying capacity = (Dairy cattle stock + beef cattle stocks) × 8 + sheep stocks × 1. Units: sheep unit.
- (4)
- Organic fertilizer can be produced = Dairy cattle manure production/4 + sheep manure production/2 + beef cattle manure production/4. Units: ten kilotons.
- (5)
- Theoretical carrying capacity of grain cash grass structure = (Auena yield + alfalfa yield + rapeseed meal yield + maize yield + straw yield of grain crops) × 1000/Annual grass intake per standard sheep unit. Units: sheep unit.
- (6)
- Grass-livestock balance in a narrow sense = (Theoretical carrying capacity of natural grassland-actual carrying capacity)/Theoretical carrying capacity of natural grassland. Units: Dmnl.
- (7)
- Rapeseed meal yield = Oil crops yield × 0.6 + sugar crops yield × 0.05 + vegetables and melons yield × 1. Units: t.
- (8)
- Phosphorus consumption of grass crops = Auena yield × 10 × 0.8 + alfalfa yield × 10 × 0.2 + maize yield × 10 × 0.3. Units: kg.
- (9)
- Phosphorus emission of per unit farmland = ((Phosphorus emissions from unused faces of dairy cattle + phosphorus emissions from unused feces of beef cattle + phosphorus emissions from unused feces of sheep) × (1-Loss rate) × 1000)/(sown area of crops + natural grassland area). Units: kg/ha.
- (10)
- Employees of herbivorous animal husbandry = INTEG (Changes of employees in herbivorous animal husbandry, 560). Units: population.
4. Model Operation and Simulation
4.1. Operational Verification of System Dynamics Model
4.2. Analysis of Simulation Results
4.2.1. Scenario Setting
4.2.2. Simulation Result Output
- Scenario 1: Simulation results under system inertia
- 2.
- Scenario 2: Strengthen and optimize herbivorous animal husbandry
- 3.
- Scenario 3: Optimize the structure of grain-cash-grass planting industry structure
5. Conclusions and Discussion
5.1. Discussion
5.2. Conclusions
Author Contributions
Funding
Institutional Review Board Statement
Informed Consent Statement
Data Availability Statement
Conflicts of Interest
References
- Wang, G.G.; Wang, M.L.; Wang, J.M.; Yang, C.; Liu, Y.F. Characteristics and influencing factors of grass-feeding livestock breeding in China: An economic geographical perspective. J. Geogr. Sci. 2016, 26, 501–512. [Google Scholar] [CrossRef]
- Lin, H.L.; Xiong, X.Y.; Liu, Y.F.; Zhao, Y.T.; Tang, R.; Nyandwi, C. The substitution effect of grass-fed livestock products on grain-fed livestock products from the perspective of supply-side reform in China. Rangel. J. 2020, 43, 377–387. [Google Scholar] [CrossRef]
- Fang, J.Y.; Jing, H.C.; Zhang, W.H.; Gao, S.Q.; Duan, Z.Y.; Wang, H.S.; Zhong, J.; Pan, Q.M.; Zhao, K.; Bai, W.M.; et al. The concept of “Grass-based Livestock Husbandry” and its practice in HulunBuir, Inner Mongolia. Chin. Sci. Bull. 2018, 63, 1619–1631. (In Chinese) [Google Scholar] [CrossRef]
- Hou, X.Y.; Zhang, Y.J. Analysis on driving factors of improvement of quality and efficiency and transformation development of grasslands and animal husbandry industry. Chin. Sci. Bull. 2018, 63, 1632–1641. (In Chinese) [Google Scholar] [CrossRef]
- Rietra, R.; Heinen, M.; Oenema, O. A Review of Crop Husbandry and Soil Management Practices Using Meta-Analysis Studies: Towards Soil-Improving Cropping Systems. Land 2022, 11, 255. [Google Scholar] [CrossRef]
- Zhou, Z.Y.; Tian, W.M. Malcolm, B. Supply and demand estimates for feed grains in China. Agric. Econ. 2010, 39, 111–122. [Google Scholar] [CrossRef]
- Fang, J.Y.; Bai, Y.F.; Li, L.H.; Jiang, G.M.; Huang, J.H.; Huang, Z.Y.; Zhang, W.H.; Gao, S.Q. Scientific basis and practical ways for sustainable development of China’s pasture regions. Chin. Sci. Bull. 2016, 61, 155–164. (In Chinese) [Google Scholar]
- Bai, W.M.; Hou, L.Y.; Song, S.H.; Mao, X.T.; Zhang, Q.Q.; Pan, Q.M.; Zhou, Q.P.; Zhang, W.H. Optimal formula feed is a key for efficient transformation of forage to animal products in grass-based livestock husbandry. Chin. Sci. Bull. 2018, 63, 1686–1692. (In Chinese) [Google Scholar] [CrossRef][Green Version]
- Liu, W.J. Strategies on Integrated Development of Agriculture-Forestry-Grass-Grazing in the Loess Plateau of China. Sci. Agric. Sin. 2012, 45, 4501–4507. (In Chinese) [Google Scholar]
- Huang, L.; Ning, J.; Zhu, P.; Zheng, Y.H.; Zhai, J. The conservation patterns of grassland ecosystem in response to the forage-livestock balance in North China. J. Geogr. Sci. 2021, 31, 518–534. [Google Scholar] [CrossRef]
- Duryee; William, B. Farming for Security. Soil Sci. 1943, 56, 67. [Google Scholar] [CrossRef]
- Bender, B.C. Grassland Farming. J. Dairy Sci. 1956, 39, 764–768. [Google Scholar] [CrossRef]
- Spedding, C.R.; Betts, J.E.; Large, R.V.; Wilson, I.A.N.; Penning, P.D. Productivity and intensive sheep stocking over a 5-year period. J. Agric. Sci. 1967, 69, 47–69. [Google Scholar] [CrossRef]
- Dowle, K.; Doyle, C.J.; Spedding, A.W.; Pollott, G.E. A model for evaluating grassland management decisions on beef and sheep farms in the UK. Agric. Syst. 1988, 28, 299–317. [Google Scholar] [CrossRef]
- Zhang, W.S.; Li, F.M.; Xiong, Y.C.; Xia, Q. Econometric analysis of the determinants of adoption of raising sheep in folds by farmers in the semiarid Loess Plateau of China. Ecol. Econ. 2012, 74, 145–152. [Google Scholar] [CrossRef]
- Lei, Y.D.; Zhang, H.L.; Chen, F.; Zhang, L.B. How rural land use management facilitates drought risk adaptation in a changing climate—A case study in arid northern China. Sci. Total Environ. 2016, 550, 192–199. [Google Scholar] [CrossRef]
- Li, F.J.; Dong, S.C.; Li, F. A system dynamics model for analyzing the eco-agriculture system with policy recommendations. Ecol. Model. 2012, 227, 34–45. [Google Scholar] [CrossRef]
- Tian, Z.; Ji, Y.H.; Xu, H.Q.; Qiu, H.G.; Sun, L.X.; Zhong, H.L.; Liu, J.G. The potential contribution of growing rapeseed in winter fallow fields across Yangtze River Basin to energy and food security in China. Resour. Conserv. Recycl. 2021, 164, 105159. [Google Scholar] [CrossRef]
- Li, X.L.; Shen, Y.Y.; Wan, L.Q. Potential Analysis and Policy Recommendations for Restructuring the Crop Farming and Developing Forage Industry in China. Eng. Sci. 2016, 18, 94–105. (In Chinese) [Google Scholar]
- Zhao, Z.; Bai, Y.P.; Deng, X.Z.; Chen, J.C.; Hou, J.; Li, Z.H. Changes in Livestock Grazing Efficiency Incorporating Grassland Productivity: The Case of Hulun Buir, China. Land 2020, 9, 447. [Google Scholar] [CrossRef]
- Unkovich, M.; Nan, Z. Problems and prospects of grassland agroecosystems in western China. Agric. Ecosyst. Environ. 2008, 124, 1–2. [Google Scholar] [CrossRef]
- Yang, Y.J.; Wang, K.; Liu, D.; Zhao, X.Q.; Fan, J.W. Effects of land-use conversions on the ecosystem services in the agro-pastoral ecotone of northern China. J. Clean. Prod. 2020, 249, 6710638. [Google Scholar] [CrossRef]
- Pollock, D.S.G.; Pitta, E. The misspecification of dynamic regression models. J. Stat. Plan. Inference 1996, 49, 223–239. [Google Scholar] [CrossRef][Green Version]
- Zhai, R.X.; Liu, Y.S. Dynamic evolvement of agricultural system and typical patterns of modern agriculture in coastal China: A case of Suzhou. Chin. Geogr. Sci. 2009, 19, 249–257. [Google Scholar] [CrossRef]
- Hu, Z.M.; Zhao, Z.; Zhang, Y.; Jing, H.C.; Gao, S.Q.; Fang, J.Y. Does ‘Forage-Livestock Balance’ policy impact ecological efficiency of grasslands in China? J. Clean. Prod. 2019, 207, 343–349. [Google Scholar] [CrossRef]
- Kuang, W.H.; Yan, H.M.; Zhang, S.W.; Li, X.Y.; Bao, Z.Y.; Ning, J.; Zhang, P.A.; Fan, B.; Wang, S.S. Forage-livestock status in farms and ranches of ecological grass-animal husbandry construction and allocation model of grain-warp-feed in Hulunbuir Agricultural Reclamation Group. Chin. Sci. Bull. 2018, 63, 1711–1721. (In Chinese) [Google Scholar] [CrossRef]
- Li, M.J.; Li, Z.H.; Bao, Y.J.; Zhang, J.; Liu, L.; Li, Z.L. The Study on Grassland Carrying Capacity and Regulatory Approaches of Livestock-feeds Balance in Hulunbuir Grassland. Chin. J. Grassl. 2016, 38, 72–78. (In Chinese) [Google Scholar]
- Peng, L.H.; Bai, Y. Numerical study of regional environmental carrying capacity for livestock and poultry farming based on planting-breeding balance. J. Environ. Sci. 2013, 25, 1882–1889. [Google Scholar] [CrossRef]
- Truog, E. Fifty years of soil testing. In Transactions of the 7th International Congress of Soil Science; Madison, WI, USA, 1960; pp. 46–53. [Google Scholar]
- Li, P.C.; Han, C.J.; Shi, Z.Z.; Wang, M.L. Early warning of farmland pollution caused by livestock and poultry feces in China and analysis of gover-nance model effectiveness based on the balance between planting and breeding. J. Agro-Environ. Sci. 2020, 39, 628–637. (In Chinese) [Google Scholar]
- Walker, W.E.; Harremoës, P.; Rotmans, J.; van der Sluijs, J.P.; van Asselt, M.B.A.; Janssen, P.; Krayer von Krauss, M.P. Defining Uncertainty: A Conceptual Basis for Uncertainty Management in Model-Based Decision Support. Integr. Assess. 2003, 4, 5–17. [Google Scholar] [CrossRef]
- Turner, B.L.; Wuellner, M.; Nichols, T.; Gates, R.; Tedeschi, L.O.; Dunn, B.H. Development and evaluation of a system dynamics model for investigating agriculturally driven land transformation in the north central United States. Nat. Resour. Modeling 2016, 29, 179–228. [Google Scholar] [CrossRef]
- Wu, Y.; Li, M.; Liu, L.; Zhang, Y.; Liu, L.; Wang, L. Spatial-temporal allocation of regional land consolidation project based on landscape pattern and system dynamics. Clust. Comput. 2017, 20, 3147–3160. [Google Scholar] [CrossRef]
- Azad, S.M.; Khodabakhsh, P.; Roshannafas, F.; Ghodsypour, S.H. Modelling techno-sectoral innovation system A new hybrid approach for innovation motors policymaking. Kybernetes 2020, 49, 332–361. [Google Scholar] [CrossRef]
- Guo, L.L.; Wu, C.Y.; Yu, J.T.; Qu, Y. Dynamic simulation analysis of green growth mode in China. Syst. Eng.-Theory Pract. 2017, 37, 2119–2130. (In Chinese) [Google Scholar]
- Hayek, M.N.; Garrett, R.D. Nationwide shift to grass-fed beef requires larger cattle population. Environ. Res. Lett. 2018, 13, 084005. [Google Scholar] [CrossRef]
- Tsutsumi, M.; Ono, Y.; Ogasawara, H.; Hojito, M. Life-cycle impact assessment of organic and non-organic grass-fed beef production in Japan. J. Clean. Prod. 2018, 172, 2513–2520. [Google Scholar] [CrossRef]
- Teague, R.; Kreuter, U. Managing Grazing to Restore Soil Health, Ecosystem Function, and Ecosystem Services. Front. Sustain. Food Syst. 2020, 4, 534187. [Google Scholar] [CrossRef]
- Han, C.; Wang, G.; Zhang, Y.; Song, L.; Zhu, L. Analysis of the temporal and spatial evolution characteristics and influencing factors of China’s herbivorous animal husbandry industry. PLoS ONE 2020, 15, e0237827. [Google Scholar] [CrossRef]
- Oltjen, J.W.; Beckett, J.L. Role of ruminant livestock in sustainable agricultural systems. J. Anim. Sci. 1996, 74, 1406–1409. [Google Scholar] [CrossRef]
- Kruska, R.; Reid, R.S.; Thornton, P.K.; Henninger, N.; Kristjanson, P.M. Mapping livestock-oriented agricultural production systems for the developing world. Agric. Syst. 2003, 77, 39–63. [Google Scholar] [CrossRef]
- Herrero, M.; Thornton, P.K.; Notenbaert, A.M.; Wood, S.; Msangi, S.; Freeman, H.; Bossio, D.; Dixon, J.; Peters, M.; van de Steeg, J. Smart investments in sustainable food production: Revisiting mixed crop-livestock systems. Science 2010, 327, 822–825. [Google Scholar] [CrossRef] [PubMed]
- Eisler, M.C.; Lee, M.R.; Tarlton, J.F.; Martin, G.B.; Beddington, J.; Dungait, J.A.; Greathead, H.; Liu, J.; Mathew, S.; Miller, H.; et al. Agriculture: Steps to sustainable livestock. Nature 2014, 507, 32–34. [Google Scholar] [CrossRef] [PubMed]
- Donges, J.F.; Lucht, W.; Heitzig, J.; Barfuss, W.; Schlüter, M. Taxonomies for structuring models for World-Earth system analysis of the Anthropocene: Subsystems, their interactions and social-ecological feedback loops. Earth Syst. Dyn. Discuss. 2021, 12, 1115–1137. [Google Scholar] [CrossRef]
- Ding, Y.; Wang, L.; Li, Y.; Li, D. Model predictive control and its application in agriculture: A review. Comput. Electron. Agric. 2018, 151, 104–117. [Google Scholar] [CrossRef]


















| Project | Feces (kg/d) | Phosphorus (kg/t) |
|---|---|---|
| Meat cattle | 29.86 | 1.18 |
| Dairy cattle | 21.92 | 1.18 |
| Types of Crops | Phosphorus (kg) | Types of Crops | Phosphorus (kg) |
|---|---|---|---|
| Wheat | 1.000 | Fruits and vegetables | 0.089 |
| Corn | 0.300 | Medicinal materials | 0.532 |
| Paddy | 0.800 | Alfalfa | 0.200 |
| Soybeans | 0.748 | Feed oats | 0.800 |
| Tubers | 0.088 | Whole plant silage corn | 0.300 |
| Oil | 0.887 | Natural grass | 0.200 |
| Sugar | 0.062 |
| Serial Number | Input Parameters | Unit | Parameter Type | Initial Value |
|---|---|---|---|---|
| 1 | Herd of dairy cows | Head | Level | 444 |
| 2 | Number of employees in herbivorous animal husbandry | Population | Level | 560 |
| 3 | Number of employees in plantation | Population | Level | 6681 |
| 4 | Meat sheep industry processing conversion rate | % | Rate | 10 |
| 5 | Dairy processing conversion rate | % | Rate | 10 |
| 6 | Annual slaughter rate of mutton sheep | % | Rate | 51.10 |
| 7 | The yearly death rate of dairy cows | % | Rate | 31.20 |
| 8 | The annual yield rate of beef cattle | % | Rate | 67 |
| 9 | The proportion of basal dams of dairy cows | % | Auxiliary | 50 |
| 10 | The proportion of young dairy cattle | % | Auxiliary | 15 |
| 11 | 1 sheep unit daily eclipse | kg | constant | 1.8 |
| 12 | The technical parameters of organic fertilizer that can be produced from mutton manure | % | constant | 50 |
| 13 | Beef manure that can produce organic fertilizer technical parameters | % | constant | 25 |
| 14 | Meal yield per kilogram of rapeseed meal | % | constant | 60 |
| 15 | Meal yield per kilogram of beet meal | % | constant | 5 |
| 16 | Requirement of silage corn in the basic female year of dairy cows | kg/head | constant | 3720 |
| 17 | Annual corn silage demand for beef fattening cattle (7 months) | kg/head | constant | 3300 |
| 18 | Corn silage price | USD/kg | constant | 0.05 |
| 19 | Feed oat prices | USD/kg | constant | 0.24 |
| 20 | Production value of primary milk products | USD/t | constant | 527.04 |
| Variable | Unit | Value | Year | Average Error (%) | |||
|---|---|---|---|---|---|---|---|
| 2016 | 2017 | 2018 | 2019 | ||||
| Population stock of dairy cattle | Head | MV | 444.00 | 460.00 | 390.00 | 354.00 | 4.36 |
| Head | PV | 444.00 | 420.69 | 398.60 | 377.68 | ||
| % | RE | 0.00% | 8.55% | 2.21% | 6.69% | ||
| Population stock of mutton sheep | Head | MV | 55,808 | 57,812 | 50,696 | 43,804 | 4.40 |
| Head | PV | 55,808 | 52,113.5 | 48,663.6 | 45,442.1 | ||
| % | RE | 0.00% | 9.86% | 4.01% | 3.74% | ||
| Fresh milk production | t | MV | 750.00 | 816.00 | 778.00 | 740.00 | 6.71 |
| t | PV | 812.52 | 769.86 | 729.44 | 691.15 | ||
| % | RE | 8.34% | 5.65% | 6.24% | 6.60% | ||
| Planting industry practitioners | Population | MV | 6681.00 | 6195.00 | 5208.00 | 5525.00 | 4.05 |
| Population | PV | 6681.00 | 6052.99 | 5484.01 | 5999.50 | ||
| % | RE | 0.00% | 2.29% | 5.30% | 8.59% | ||
| Herbivorous animal husbandry Practitioners | Population | MV | 560.00 | 590.00 | 711.00 | 590.00 | 5.67 |
| Population | PV | 560 | 648.48 | 750.9398 | 632.2913 | ||
| % | RE | 0.00% | 9.91% | 5.62% | 7.17% | ||
| Scenario Name | Model Adjustment |
|---|---|
| Scenario 1: system inertia | The original data and parameters of the model are unchanged. |
| Scenario 2: strengthen and optimize herbivore and livestock husbandry | On the basis of system inertia, by increasing investment and expanding the number of basic cows, the planning goal of the steady growth of 5000 dairy cattle, beef cattle, and mutton sheep stock in the whole farm is realized. In addition, by strengthening epidemic prevention and control, it reduce the death and elimination rate of livestock and improves yield. |
| Scenario 3: optimize the structure of grain-cash-grass planting industry structure | Based on scenario 2, from the perspective of “stabilizing grain crops, optimizing cash crops and expanding grass crops”, continue to optimize the grain-cash-grass planting structure, on the one hand, ensure the supply of grass and ensure the balance of grass and livestock. On the other hand, increase the nutrient consumption of crops and realize the balance of planting and breeding through the adjustment of planting structure. |
Publisher’s Note: MDPI stays neutral with regard to jurisdictional claims in published maps and institutional affiliations. |
© 2022 by the authors. Licensee MDPI, Basel, Switzerland. This article is an open access article distributed under the terms and conditions of the Creative Commons Attribution (CC BY) license (https://creativecommons.org/licenses/by/4.0/).
Share and Cite
Han, C.; Wang, G.; Yang, H. Study on the Coupling System of Grain-Grass-Livestock of Herbivorous Animal Husbandry in Agricultural Areas: A Case Study of Najitun Farm of Hulunbuir Agricultural Reclamation in China. Land 2022, 11, 691. https://doi.org/10.3390/land11050691
Han C, Wang G, Yang H. Study on the Coupling System of Grain-Grass-Livestock of Herbivorous Animal Husbandry in Agricultural Areas: A Case Study of Najitun Farm of Hulunbuir Agricultural Reclamation in China. Land. 2022; 11(5):691. https://doi.org/10.3390/land11050691
Chicago/Turabian StyleHan, Chengji, Guogang Wang, and Hongbo Yang. 2022. "Study on the Coupling System of Grain-Grass-Livestock of Herbivorous Animal Husbandry in Agricultural Areas: A Case Study of Najitun Farm of Hulunbuir Agricultural Reclamation in China" Land 11, no. 5: 691. https://doi.org/10.3390/land11050691
APA StyleHan, C., Wang, G., & Yang, H. (2022). Study on the Coupling System of Grain-Grass-Livestock of Herbivorous Animal Husbandry in Agricultural Areas: A Case Study of Najitun Farm of Hulunbuir Agricultural Reclamation in China. Land, 11(5), 691. https://doi.org/10.3390/land11050691

