Coordinated Development Model of Coal–Water–Ecology in Open-Pit Combined Underground Mining Area
Abstract
1. Introduction
1.1. Background
1.2. Overview of the Study Area
1.3. Research Objective
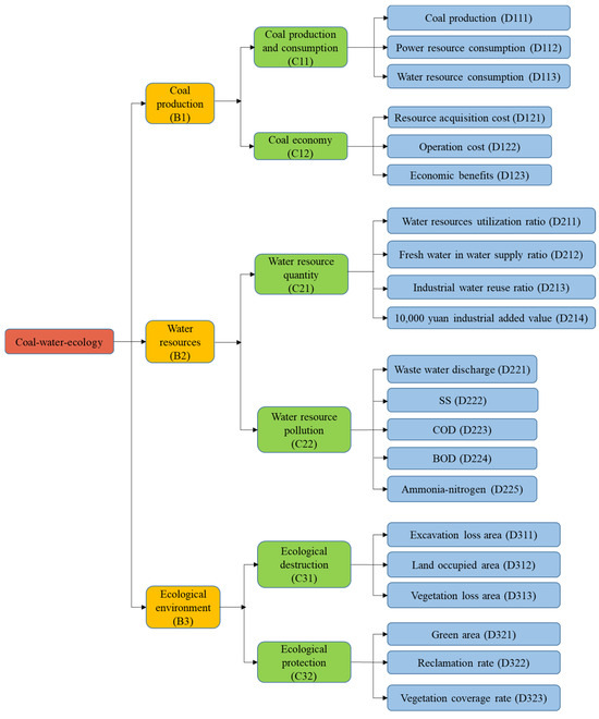
2. Coal–Water–Ecology Coupling Index System
2.1. Coal–Water–Ecology Coupling Mechanism
2.2. Index System
2.3. Index Connotations
- (1)
- Coal production and consumption (C11)
- (2)
- Coal economy (C12)
- (3)
- Water resources (C21)
- (4)
- Water pollution (C22)
- (5)
- Ecological damage (C31)
- (6)
- Ecological protection (C32)
3. Materials and Methods
3.1. Data Sources and Processing
3.2. Vegetation Coverage Rate
3.3. Classification of Land Use Types
3.4. Determination of Index Weights
3.4.1. Subjective Weights Determined by Analytic Hierarchy Process
- (1)
- Construct the judgment matrix
- (2)
- Calculate the weight vector Wi
- (3)
- Consistency check
3.4.2. Objective Weights Determined by Entropy Weight Method
- (1)
- Calculate the entropy of the indicator
- (2)
- Calculate the weight of the indicator
3.4.3. Fusion Weights Determined by Game Theory
- (1)
- Suppose that L types of weight vectors uk are calculated in L ways, and linear combinations of them are obtained to obtain all possible weight sets u:where αk is the linear combination coefficient, and αk > 0.
- (2)
- Select the most satisfactory weight in the weight set u through the following function:
- (3)
- A set of optimization coefficients αk is calculated, and the combined weight u* is calculated by using the normalized optimization coefficient αk*:
3.5. Construction of Coordinated Development Model
- (1)
- Calculate the weighted matrix Y of the standardized index and set vi as the weight of an index.
- (2)
- Determine the positive and negative ideal solutions. Set yk+ and yk− as the maximum and minimum values of each index, respectively; then, the positive ideal solution y+ and the negative ideal solution y− are obtained.
- (3)
- Calculate the distance between each index datum and the positive and negative ideal solutions.
- (4)
- Calculate the proximity degree cj. The proximity degree represents the degree of approximation between the evaluation index and the ideal solution. The greater the proximity degree, the higher the level of the evaluation scheme.
- (5)
- Calculate the coupling coordination degree D.where C is the coordination index. T is the comprehensive evaluation index. c1, c2, and c3 are the proximity degrees of coal production, water resources, and the ecological environment, respectively. α, β, and γ are the weights of each dimension determined by the entropy weight method.
4. Results and Discussion
4.1. Analysis of FVC Ratio and Area Change
4.2. Analysis of Land Use Type Change
- (1)
- OPM occupies a large amount of land. The research area is mined by OPM in the ATB and AJL coal areas, and soil discharge is carried out in UCM areas. In recent years, the reclamation and greening of the waste dump have been implemented, and the area of mining and discharging has gradually decreased, while the area of greening has increased year by year.
- (2)
- Green space is the largest part. Except for the excavated and piled areas, all areas of the mining area have been reclaimed.
- (3)
- Other land uses occupy a certain proportion, and the water area accounts for the smallest proportion and basically remains unchanged.
4.3. Weight Analysis
4.4. Analysis of Coordinated Development of CWE System
4.4.1. Proximity Degree Analysis
- (1)
- Coal production
- (2)
- Water resources
- (3)
- Ecological environment
4.4.2. Two-Dimensional Coupling Degree Analysis
4.4.3. Three-Dimensional Coupling Coordination Degree Analysis
4.5. Policy Implications
5. Conclusions
- (1)
- Coal production and consumption, the coal economy, the water resource quantity, water resource pollution, ecological destruction, and ecological protection are considered as a whole to establish a CWE index system. The index system includes 21 indices from six aspects and three dimensions. The target layer is the coordinated development of coal, water, and ecology. The criterion layer has three dimensions of coal production, water resources, and the ecological environment.
- (2)
- The average FVC ratio of the study area from 2015 to 2020 was 0.50, 0.46, 0.49, 0.50, 0.52, and 0.52, respectively, showing a slight increase. Among the different land use types, the green area is the largest and the water area is the smallest. The size of the reclamation area increased by 6.39 km2 in six years. The changes in land use types consist mainly of the conversion of waste dumps and stripping areas into reclamation areas. The reclamation and greening of the waste dump have been implemented, and the green area has increased year by year.
- (3)
- Using game theory to merge subjective and objective weights, it is shown that fusion weights can combine the advantages of subjective and objective weights and express the information of two single weights at the same time, which makes the results of the fusion weights more reliable. The variation coefficient of combined weights is always smaller than that of single weights, which greatly reduces the dispersion of single weights and makes the weight coefficients more concentrated. Therefore, the results of the fusion weights are more reliable.
- (4)
- The TOPSIS model and coupling coordination degree model can successfully characterize the coordinated development of CWE system factors. The development level of coal production and consumption in the study area is unstable. The development level of the coal economy basically shows an upward trend. The development level of water resources shows a fluctuating state. The development level of water pollution is improving year by year. The ecological environment is gradually improving. On the whole, the development level of the CWE system in the study area shows an obvious improvement trend.
- (5)
- The proximity degrees of the CWE system in the study area from 2015 to 2020 are 0.36, 0.42, 0.41, 0.49, 0.59, and 0.65, respectively, showing an increasing trend year by year, and the development level of the system is improving year by year. The coupling degree of CWE coordination is 0.35, 0.37, 0.36, 0.40, 0.44, and 0.47, respectively, with an average value of 0.4, which indicates little coordination. The degree of coupling coordination increases slowly year by year, and the degree of coordination is being gradually improved, but there is still some room for improvement.
- (6)
- The economic benefit, water resource utilization rate, and green land area are the three indices with the greatest weight. While ensuring the economic benefits of coal mining, coal enterprises should focus on improving the water resource utilization rate. The reduction in the green land area should be emphasized in open-pit mining.
Author Contributions
Funding
Data Availability Statement
Conflicts of Interest
References
- Tolovkhan, B.; Smagulova, A.; Khuangan, N.; Asainov, S.; Issagulov, S.; Kaumetova, D.; Khussan, B.; Sandibekov, M. Studying rock mass jointing to provide bench stability while Northern Katpar deposit developing in Kazakhstan. Min. Miner. Depos. 2023, 17, 99–111. [Google Scholar] [CrossRef]
- Bascetin, A.; Tuylu, S.; Adıguzel, D. New Technologies in Mining Sustainable Production. Tailings Management and Mining Chemicals. Eng. J. Satbayev Univ. 2022, 144, 41–50. [Google Scholar] [CrossRef]
- Guo, L.; Xie, X.; Zeng, J.; An, N.; Wang, Z.; Gao, L.; Wang, Y.; Yang, J. Optimization Model of Water Resources Allocation in Coal Mine Area Based on Ecological Environment Priority. Water 2023, 15, 1205. [Google Scholar] [CrossRef]
- Yang, J.Y.; Guo, L.L. Dynamic evaluation of water utilization efficiency in large coal mining area based on life cycle sustainability assessment theory. Geofluids 2021, 4, 7793988. [Google Scholar] [CrossRef]
- Allan, R. Introduction: Sustainable mining in the future. J. Geochem. Explor. 1995, 52, 1–4. [Google Scholar] [CrossRef]
- Suwala, W. Modelling adaptation of the coal industry to sustainability conditions. Energy 2008, 33, 1015–1026. [Google Scholar] [CrossRef]
- Chen, J.; Jiskani, I.M.; Jinliang, C.; Yan, H. Evaluation and future framework of green mine construction in China based on the DPSIR model. Sustain. Environ. Res. 2020, 30, 1–10. [Google Scholar] [CrossRef]
- Mathys, N. Runoff and erosion in the Black Marls of the French Alps: Observations and measurements at the plot scale. Catena 2005, 63, 261–281. [Google Scholar] [CrossRef]
- Zhang, N.; Wang, D.X.; Li, L.; Jiang, H. Two-way coordinated evaluation of mine water supply and demand in coal base-Empirical Research Based on TOPSIS Method. J. Phys. Conf. Ser. 2019, 1176, 937–943. [Google Scholar] [CrossRef]
- Wu, Q.; Wang, Z.Q.; Guo, Z.K. A research on an optimized five-in-one combination of mine water control, treatment, utilization, back-filling and environment friendly treatment. Energy Sav. Environ. Prot. 2010, 2, 109–112. [Google Scholar]
- Zhong, J. Research on Construction and Evaluation of Ecological Utilization System of Mine Water. Master’s Thesis, Shandong University of Science and Technology, Shandong, China, 2012. [Google Scholar]
- Deng, W.J. Research on Optimal Allocation of Water Resources in Hongshaquan Open-Pit Coal Mine. Master’s Thesis, Anhui University of Science and Technology, Huainan, China, 2012. [Google Scholar]
- Duan, S.J. Study on the Dynamic Optimal Allocation Mode of Water Resources for the Coordinated Development of Coal and Water in the Open Pit Combined Mining Area. Master’s Thesis, Taiyuan University of Technology, Taiyuan, China, 2020. [Google Scholar]
- Fang, S.Y. Research on Optimal Allocation and Carrying Capacity of Water Resources of Coal Base in Shanxi Province. Master’s Thesis, Zhengzhou University, Zhengzhou, China, 2016. [Google Scholar]
- Bai, X. Research on Water Resources Planning in Fengfeng Mining Area Based on Ecological Concept. Master’s Thesis, Hebei University of Engineering, Handan, China, 2019. [Google Scholar]
- Zhang, Y.B. Research on optimal allocation of water resources in Benxi Sishanling Iron Mine. Master’s Thesis, Shenyang Jianzhu University, Shenyang, China, 2016. [Google Scholar]
- Masood, N.; Hudson-Edwards, K.; Farooqi, A. True cost of coal: Coal mining industry and its associated environmental impacts on water resource development. J. Sustain. Min. 2020, 19, 1. [Google Scholar] [CrossRef]
- Zeng, Q.; Li, G.S.; Dong, J.X.; Pu, Y. Typical ecological environment problems and countermeasures of coal resource exploitation in Xinjiang. Min. Saf. Environ. Prot. 2017, 44, 106–110. [Google Scholar]
- Hu, X.L.; Wang, X.L.; Liu, S.H.; Liu, G.B. Soil heavy metal pollution characteristics and ecological risk assessment at risk points in Yili Mining area. Min. Saf. Environ. Prot. 2018, 45, 69–73. [Google Scholar]
- Li, L.; Lei, Y.L.; Pan, D.Y. Economic and environmental evaluation of coal production in China and policy implications. Nat. Hazards 2015, 77, 1125–1141. [Google Scholar] [CrossRef]
- Sun, Q. Study on Evolution Process and Prevention and Control Mechanism of Ecological Risk in Coal Mine Area. Ph.D. Thesis, China University of Geosciences (Beijing), Beijing, China, 2017. [Google Scholar]
- Cui, L. Land Reclamation System Analysis and Evaluation Method of Opencast Coal Mine. Ph.D. Thesis, University of Science and Technology Beijing, Beijing, China, 2018. [Google Scholar]
- Singh, P.K.; Panigrahy, B.P.; Verma, P.; Kumar, B. Evaluation of the surface water quality index of Jharia coal mining region and its management of surface water resources. Environ. Pollut. Sel. Proc. ICWEES 2018, 77, 429–437. [Google Scholar]
- Wright, I.A.; Belmer, N.; Davies, P.J. Coal mine water pollution and ecological impairment of one of Australia’s most ‘protected’high conservation-value rivers. Water Air Soil Pollut. 2017, 228, 90. [Google Scholar] [CrossRef]
- Bazaluk, O.; Sadovenko, I.; Zahrytsenko, A.; Saik, P.; Lozynskyi, V.; Dychkovskyi, R. Forecasting underground water dynamics within the technogenic environment of a mine field: Case study. Sustainability 2021, 13, 7161. [Google Scholar] [CrossRef]
- Dimitrijevic, B.; Vujic, S.; Matic, I.; Majianac, S.; Praštalo, J.; Radosavljevic, M.; Čolakovic, V. Multi-criterion analysis of land reclamation methods at Klenovnik open pit mine, Kostolac coal basin. J. Min. Sci. 2014, 50, 319–325. [Google Scholar] [CrossRef]
- Zha, D.P.; Shen, Z.; Liu, Z.G.; Liao, B.; Wang, W. Ecological environment change in Dexing Copper mining area based on TM image. Remote Sens. Land Resour. 2015, 27, 109–114. [Google Scholar]
- Xu, J.; Zhao, H.; Yin, P.; Wu, L.; Li, G. Landscape ecological quality assessment and its dynamic change in coal mining area: A case study of Peixian. Environ. Earth Sci. 2019, 78, 708. [Google Scholar] [CrossRef]
- Liu, H.; Jiang, Y.; Xia, M.Y.; Gao, J.H.; Jiang, Y. Ecological environment change in mining area based on 30 years remote sensing monitoring: A case study of Nansihu mining area. Met. Mines 2021, 1, 197–206. [Google Scholar]
- Yu, S.; Wang, F.H.; Yang, A.M. Remote sensing monitoring of land use change in Pingshuo open pit Coal Mine. Bull. Surv. Mapp. 2015, 43, 86–90. [Google Scholar]
- Xu, Z.W.; Wang, S.Y. Recognition and detection of water environment state in mining area based on remote sensing image: A case study of some reaches of the Pearl River Basin. Min. Saf. Environ. Prot. 2021, 48, 107–111. [Google Scholar]
- Li, Q.; Zhan, C.; Zhang, J.S.; Deng, H.; Jia, Z. Evaluation of ecological environment quality change in Ganfu plains irrigation area based on remote sensing ecological index. Resour. Environ. Yangtze Basin 2024, 33, 1340–1353. [Google Scholar]
- Zhang, Y.; Zhou, W. Study on inverse estimation of vegetation coverage of reclamation land in Antaibao open-pit mining area. J. Cent. South Univ. For. Technol. 2016, 36, 113–119. [Google Scholar]
- Zhang, H.B.; Zhang, K.; Liu, P.; Yu, Z.Y.; Zhao, J.W. Extraction of ecological index and safety evaluation of mining area based on RS and GIS: A case study of Jiaozuo Mining Area. Coal Sci. Technol. 2019, 48, 80–88. [Google Scholar]
- Wu, W.; Zhou, J.; Niu, J.; Lv, H. Study on coupling between mineral resources exploitation and the mining ecological environment in Shanxi Province. Environ. Dev. Sustain. 2021, 23, 13261–13283. [Google Scholar] [CrossRef]
- Kang, M.; Stam, A. Pahap: A pairwise aggregated hierarchical analysis of Ratio-Scale preferences. Decis. Sci. 1994, 25, 607–624. [Google Scholar] [CrossRef][Green Version]
- Lawrence, D.P. Cumulative impact assessment at the Project Level. Environ. Impact Assess. Rev. 1994, 12, 254–259. [Google Scholar]
- Griffiths, H. Cumulative Effects Assessment Prepared for Alberta Environmental Protection by Macleod Institute for Environmental Analysis; Government of Alberta: Calgary, Canada, 1998; p. 69. [Google Scholar]
- Sun, D. Research on evaluation of cooperation degree of Coal mine production system and improvement of key subsystems. Master’s Thesis, Shandong University of Science and Technology, Qingdao, China, 2017. [Google Scholar]
- Wang, H.; Ding, Z.Y.; Jia, F.F.; Mao, M.Q. Study on the coupling relationship between coordinated utilization of coal resources and land resources in Coal Mine Area: A case study of Zhangshuanglou Mine in Peibei Coal mine Area. China Min. Ind. 2016, 25, 93–98. [Google Scholar]
- Liu, C. Research on Coordinated Utilization of Land and Water Resources in Mountainous Areas Under Coal Pressure in Villages. Master’s Thesis, China University of Geosciences (Beijing), Beijing, China, 2017. [Google Scholar]
- Yan, J. Study on Coordination and Optimal Allocation of Coal-Ground Water Utilization in Kunda Mining Area, Jincheng City. Master’s Thesis, China University of Geosciences (Beijing), Beijing, China, 2018. [Google Scholar]
- Mufazzal, S.; Khan, N.Z.; Muzakkir, S.M.; Siddiquee, A.N.; Khan, Z.A. A new fuzzy multi-criteria decision-making method based on proximity index value. J. Ind. Prod. Eng. 2022, 39, 42–58. [Google Scholar] [CrossRef]
- Hapishko, D.; Sidenko, I.; Kondratenko, G.; Zhukov, Y.; Kondratenko, Y. Modification of Fuzzy TOPSIS Based on Various Proximity Coefficients Metrics and Shapes of Fuzzy Sets. In Proceedings of the International Conference on Information and Communication Technologies in Education, Research, and Industrial Applications, Ivano-Frankivsk, Ukraine, 18–22 September 2023; pp. 98–113. [Google Scholar]
- Bingol, S. Selection of Semiconductor Packaging Materials by Combined Fuzzy AHP-Entropy and Proximity Index Value Method. Math. Probl. Eng. 2022, 1, 7901861. [Google Scholar] [CrossRef]
- Wu, W. Research on Coupling Relationship Between Coal Mining and Ecological Protection. Master’s Thesis, Shanxi University, Taiyuan, China, 2016. [Google Scholar]
- Zhang, K.Y. Research on Key Factors and Analysis and Control of Coordination Between Coal Development Scale and Water and Soil Resources Protection. Master’s Thesis, Shanxi Agricultural University, Taiyuan, China, 2019. [Google Scholar]
- Li, C.M. Study on Health Evaluation and Synergistic Relationship Between Coal Resource Exploitation System and Water Resource Ecosystem. Ph.D. Thesis, China University of Mining and Technology, Beijing, China, 2018. [Google Scholar]
- Sun, Y.; Jiang, J.; Yang, F.; Chen, X.; Yu, Z.; Guo, Q.; Zhao, Y. Spatial–temporal variation analysis of water storage and its impacts on ecology and environment in high-intensity coal mining areas. Land Degrad. Dev. 2023, 34, 338–352. [Google Scholar] [CrossRef]












| Scale | Comparison of Factors i and j |
|---|---|
| From scales 1, 2, 3 to scale 9 | Factor i becomes more important than factor j |
| From scales 1, 1/2, 1/3 to scale 1/9 | Factor j becomes more important than factor i |
| r | 1 | 2 | 3 | 4 | 5 | 6 | 7 | 8 | 9 |
|---|---|---|---|---|---|---|---|---|---|
| RI | 0 | 0 | 0.58 | 0.90 | 1.12 | 1.24 | 1.32 | 1.41 | 1.45 |
| Coupling Coordination Degree | Coordination Level |
|---|---|
| 0–0.19 | Level 1 (severe disorder) |
| 0.20–0.29 | Level 2 (moderate disorder) |
| 0.30–0.39 | Level 3 (mild disorder) |
| 0.40–0.59 | Level 4 (slight coordination) |
| 0.60–0.69 | Level 5 (primary coordination) |
| 0.70–0.79 | Level 6 (little coordination) |
| 0.80–0.89 | Level 7 (good coordination) |
| 0.90–0.99 | Level 8 (excellent coordination) |
| Coverage Order | First Order | Second Order | Third Order | Fourth Order | Fifth Order | |
|---|---|---|---|---|---|---|
| Value | 0–0.2 | 0.2–0.4 | 0.4–0.6 | 0.6–0.8 | 0.8–1 | |
| 2015 | Ratio (%) | 18.59 | 18.17 | 23.67 | 23.06 | 16.50 |
| Area (km2) | 25.56 | 24.98 | 32.54 | 31.71 | 22.69 | |
| 2016 | Ratio (%) | 25.56 | 17.04 | 22.21 | 19.39 | 15.80 |
| Area (km2) | 35.14 | 23.43 | 30.54 | 26.66 | 21.73 | |
| 2017 | Ratio (%) | 24.21 | 15.80 | 17.41 | 23.64 | 18.93 |
| Area (km2) | 33.11 | 21.62 | 23.82 | 32.34 | 25.90 | |
| 2018 | Ratio (%) | 22.09 | 16.84 | 17.88 | 24.21 | 18.98 |
| Area (km2) | 30.37 | 23.15 | 24.59 | 33.29 | 26.09 | |
| 2019 | Ratio (%) | 21.65 | 13.82 | 16.47 | 26.61 | 21.45 |
| Area (km2) | 29.92 | 19.09 | 22.76 | 36.78 | 29.65 | |
| 2020 | Ratio (%) | 19.83 | 14.78 | 18.24 | 28.58 | 18.57 |
| Area (km2) | 27.26 | 20.32 | 25.08 | 39.29 | 25.54 | |
| Coverage Order | First Order | Second Order | Third Order | Fourth Order | Fifth Order | |
|---|---|---|---|---|---|---|
| Value | 0–0.2 | 0.2–0.4 | 0.4–0.6 | 0.6–0.8 | 0.8–1 | |
| 2015 to 2016 | Ratio change (%) | 6.96 | −1.13 | −1.45 | −3.68 | −0.70 |
| Area change (km2) | 9.58 | −1.55 | −2.00 | −5.05 | −0.96 | |
| 2016 to 2017 | Ratio change (%) | −1.35 | −1.23 | −4.80 | 4.25 | 3.13 |
| Area change (km2) | −2.03 | −1.81 | −6.72 | 5.68 | 4.17 | |
| 2017 to 2018 | Ratio change (%) | −2.12 | 1.03 | 0.47 | 0.57 | 0.05 |
| Area change (km2) | −2.74 | 1.53 | 0.77 | 0.95 | 0.19 | |
| 2018 to 2019 | Ratio change (%) | −0.44 | −3.02 | −1.41 | 2.40 | 2.47 |
| Area change (km2) | −0.45 | −4.06 | −1.83 | 3.49 | 3.56 | |
| 2019 to 2020 | Ratio change (%) | −1.82 | 0.96 | 1.77 | 1.96 | −2.88 |
| Area change (km2) | −2.66 | 1.23 | 2.32 | 2.51 | −4.11 | |
| 2015 to 2020 | Ratio change (%) | 1.24 | −3.39 | −5.42 | 5.51 | 2.07 |
| Area change (km2) | 1.70 | −4.66 | −7.46 | 7.58 | 2.85 | |
| Land Use Type | Reclamation Area | Grassland | Forest Land | Other Land | Water Area | Excavation Area | Stripping Area | Dumping Site | |
|---|---|---|---|---|---|---|---|---|---|
| 2015 | Ratio (%) | 10.94 | 5.45 | 52.86 | 12.52 | 0.02 | 2.75 | 7.97 | 7.49 |
| Area (km2) | 15.04 | 7.49 | 72.68 | 17.21 | 0.03 | 3.78 | 10.96 | 10.29 | |
| 2016 | Ratio (%) | 9.02 | 5.34 | 49.77 | 22.74 | 0.02 | 3.29 | 4.68 | 5.14 |
| Area (km2) | 12.41 | 7.35 | 68.43 | 31.26 | 0.03 | 4.52 | 6.43 | 7.06 | |
| 2017 | Ratio (%) | 11.93 | 4.31 | 43.12 | 16.96 | 0.01 | 2.66 | 7.64 | 13.37 |
| Area (km2) | 16.32 | 5.90 | 58.98 | 23.20 | 0.02 | 3.64 | 10.45 | 18.28 | |
| 2018 | Ratio (%) | 11.24 | 7.81 | 34.18 | 32.82 | 0.02 | 2.21 | 5.65 | 6.07 |
| Area (km2) | 15.45 | 10.74 | 46.99 | 45.13 | 0.03 | 3.04 | 7.76 | 8.35 | |
| 2019 | Ratio (%) | 3.27 | 15.52 | 38.46 | 27.94 | 0.03 | 2.03 | 9.95 | 2.80 |
| Area (km2) | 4.52 | 21.45 | 53.15 | 38.61 | 0.04 | 2.80 | 13.76 | 3.88 | |
| 2020 | Ratio (%) | 15.59 | 11.52 | 35.06 | 24.03 | 0.03 | 1.76 | 9.18 | 2.84 |
| Area (km2) | 21.43 | 15.84 | 48.20 | 33.04 | 0.04 | 2.41 | 12.62 | 3.90 | |
| Change Amplitude (km2) | Reclamation Area | Excavation Area | Stripping Area | Dumping Site |
|---|---|---|---|---|
| 2015 to 2016 | −2.63 | 0.74 | −4.53 | −3.23 |
| 2016 to 2017 | 3.91 | −0.89 | 4.03 | 11.22 |
| 2017 to 2018 | −0.87 | −0.59 | −2.69 | −9.94 |
| 2018 to 2019 | −10.94 | −0.24 | 5.99 | −4.47 |
| 2019 to 2020 | 16.91 | −0.39 | −1.14 | 0.02 |
| 2015 to 2020 | 6.39 | −1.37 | 1.66 | −6.39 |
| Out (km2) | Reclamation Area | Grassland | Forest Land | Other Land | Water Area | Excavation Area | Stripping Area | Dumping Site | Total | |
|---|---|---|---|---|---|---|---|---|---|---|
| In (km2) | ||||||||||
| Reclamation area | 5.72 | 0.03 | 7.14 | 0.48 | 0.00 | 0.23 | 1.35 | 2.70 | 11.93 | |
| Grassland | 1.80 | 5.87 | 6.13 | 0.14 | 0.00 | 0.00 | 0.00 | 0.46 | 8.53 | |
| Forest land | 2.04 | 1.29 | 47.55 | 0.71 | 0.00 | 0.00 | 0.02 | 0.78 | 4.85 | |
| Other land | 2.98 | 0.31 | 8.81 | 15.35 | 0.00 | 0.71 | 2.45 | 3.42 | 18.68 | |
| Water area | 0.00 | 0.00 | 0.00 | 0.01 | 0.03 | 0.00 | 0.00 | 0.00 | 0.01 | |
| Excavation area | 0.21 | 0.00 | 0.73 | 0.02 | 0.00 | 0.20 | 0.57 | 0.26 | 1.79 | |
| Stripping area | 1.32 | 0.00 | 1.87 | 0.24 | 0.00 | 2.24 | 5.47 | 2.31 | 7.99 | |
| Dumping site | 0.98 | 0.00 | 0.44 | 0.26 | 0.00 | 0.39 | 1.10 | 0.35 | 3.17 | |
| Total | 9.32 | 1.62 | 25.13 | 1.86 | 0.00 | 3.58 | 5.49 | 9.94 | - | |
| Criterion Layer | Weight | Factor Layer | Weight | Indicator Layer | Weight |
|---|---|---|---|---|---|
| B1 | 0.3370 | C11 | 0.1313 | D111 | 0.0652 |
| D112 | 0.0304 | ||||
| D113 | 0.0357 | ||||
| C12 | 0.2057 | D121 | 0.042 | ||
| D122 | 0.0478 | ||||
| D123 | 0.1159 | ||||
| B2 | 0.3509 | C21 | 0.2157 | D211 | 0.0948 |
| D212 | 0.0496 | ||||
| D213 | 0.0428 | ||||
| D214 | 0.0285 | ||||
| C22 | 0.1352 | D221 | 0.0371 | ||
| D222 | 0.0232 | ||||
| D223 | 0.023 | ||||
| D224 | 0.0311 | ||||
| D225 | 0.0208 | ||||
| B3 | 0.3121 | C31 | 0.0867 | D311 | 0.0161 |
| D312 | 0.0276 | ||||
| D313 | 0.043 | ||||
| C32 | 0.2254 | D321 | 0.0795 | ||
| D322 | 0.0737 | ||||
| D323 | 0.0722 |
| Factor Layer | 2015 | 2016 | 2017 | 2018 | 2019 | 2020 |
|---|---|---|---|---|---|---|
| Coal production and consumption | 0.582 | 0.533 | 0.187 | 0.215 | 0.316 | 0.440 |
| Coal economy | 0.153 | 0.177 | 0.573 | 0.630 | 0.838 | 0.629 |
| Water resource quantity | 0.367 | 0.643 | 0.500 | 0.333 | 0.427 | 0.581 |
| Water resource pollution | 0.404 | 0.510 | 0.560 | 0.580 | 0.707 | 0.480 |
| Ecological destruction | 0.491 | 0.760 | 0.115 | 0.862 | 0.799 | 0.888 |
| Ecological protection | 0.368 | 0.225 | 0.255 | 0.543 | 0.600 | 0.996 |
Disclaimer/Publisher’s Note: The statements, opinions and data contained in all publications are solely those of the individual author(s) and contributor(s) and not of MDPI and/or the editor(s). MDPI and/or the editor(s) disclaim responsibility for any injury to people or property resulting from any ideas, methods, instructions or products referred to in the content. |
© 2025 by the authors. Licensee MDPI, Basel, Switzerland. This article is an open access article distributed under the terms and conditions of the Creative Commons Attribution (CC BY) license (https://creativecommons.org/licenses/by/4.0/).
Share and Cite
Duan, Y.; Chen, T.; Li, X.; Guo, L.; Xie, X. Coordinated Development Model of Coal–Water–Ecology in Open-Pit Combined Underground Mining Area. Water 2025, 17, 759. https://doi.org/10.3390/w17050759
Duan Y, Chen T, Li X, Guo L, Xie X. Coordinated Development Model of Coal–Water–Ecology in Open-Pit Combined Underground Mining Area. Water. 2025; 17(5):759. https://doi.org/10.3390/w17050759
Chicago/Turabian StyleDuan, Yanghui, Tingting Chen, Xiaojiao Li, Liangliang Guo, and Xinxin Xie. 2025. "Coordinated Development Model of Coal–Water–Ecology in Open-Pit Combined Underground Mining Area" Water 17, no. 5: 759. https://doi.org/10.3390/w17050759
APA StyleDuan, Y., Chen, T., Li, X., Guo, L., & Xie, X. (2025). Coordinated Development Model of Coal–Water–Ecology in Open-Pit Combined Underground Mining Area. Water, 17(5), 759. https://doi.org/10.3390/w17050759

