Abstract
With the intensification of global climate change, extreme precipitation events are occurring more frequently, making the monitoring and management of urban flooding a critical global issue. Urban surveillance camera sensor networks, characterized by their large-scale deployment, rapid data transmission, and low cost, have emerged as a key complement to traditional remote sensing techniques. These networks offer new opportunities for high-spatiotemporal-resolution urban flood monitoring, enabling real-time, localized observations that satellite and aerial systems may not capture. However, in low-light environments—such as during nighttime or heavy rainfall—the image features of flooded areas become more complex and variable, posing significant challenges for accurate flood detection and timely warnings. To address these challenges, this study develops an imaging model tailored to flooded areas under low-light conditions and proposes an invariant feature extraction model for flooding areas within surveillance videos. By using extracted image features (i.e., brightness and invariant features of flooded areas) as inputs, a deep learning-based flood segmentation model is built on the U-Net architecture. A new low-light surveillance flood image dataset, named UWs, is constructed for training and testing the model. The experimental results demonstrate the efficacy of the proposed method, achieving an mRecall of 0.88, an mF1_score of 0.91, and an mIoU score of 0.85. These results significantly outperform the comparison algorithms, including LRASPP, DeepLabv3+ with MobileNet and ResNet backbones, and the classic DeepLabv3+, with improvements of 4.9%, 3.0%, and 4.4% in mRecall, mF1_score, and mIoU, respectively, compared to Res-UNet. Additionally, the method maintains its strong performance in real-world tests, and it is also effective for daytime flood monitoring, showcasing its robustness for all-weather applications. The findings of this study provide solid support for the development of an all-weather urban surveillance camera flood monitoring network, with significant practical value for enhancing urban emergency management and disaster reduction efforts.
1. Introduction
Urban flooding represents a significant form of natural disaster confronting modern cities, particularly in the context of increasingly frequent heavy rainfall events and rapid urbanization [1,2]. This phenomenon has emerged as a critical challenge that threatens urban safety, disrupts transportation systems, degrades environmental quality, and diminishes quality of life for residents [3]. Flooding not only results in substantial property damage but also precipitates secondary disasters such as water contamination, disease outbreaks, and traffic accidents. Given the escalating influence of climate change, the frequency and severity of urban flooding are expected to increase [4]. Consequently, timely and accurate monitoring and early warning systems for urban flooding have become indispensable for ensuring the sustainable development of cities. Existing methods for detecting urban flooding include the following:
- Satellite/radar-based remote sensing provides extensive area coverage and the capability to collect data at regular intervals, making it well suited for large-scale urban flood monitoring [5]. This technology can pinpoint inundated areas with high spatial resolution, particularly in remote or inaccessible regions. However, the inherent time lag in satellite data acquisition limits its ability to deliver real-time information. Moreover, adverse weather conditions such as cloud cover and precipitation can degrade image quality, and the spatial resolution may not be sufficient for detailed urban-scale monitoring.
- Drone Monitoring: Drones are capable of capturing high-resolution images, making them particularly suitable for monitoring small-scale, localized flooding events. Their versatility enables rapid deployment at any time and location, providing real-time image data [6]. However, drones have limitations in terms of flight duration and range, necessitating frequent battery charging or replacement for long-term monitoring. Moreover, adverse weather conditions such as heavy rain or strong winds can significantly impede drone operations during storms [7].
- Sensor-Based Point Measurements: Sensors offer real-time, high-precision data on rainfall, water depth, and flow velocity, making them ideal for monitoring floods in localized areas. They are characterized by their stability and capability for long-term operation, ensuring reliable and accurate data collection [8]. However, the spatial coverage of sensors is limited, and the initial installation costs are substantial. Extensive sensor networks are required to achieve broader area coverage, but this also increases vulnerability to environmental interference and potential equipment failure, thereby posing challenges to the reliability and continuity of data collection.
Urban flood simulation models can predict flooding by integrating meteorological data and geographical information, thereby facilitating disaster early warning and risk assessment. These models provide a scientific foundation for flood management and urban planning through simulations of various rainfall intensities and watershed characteristics. However, the effectiveness of these models is constrained by the need for highly accurate input data, prolonged computation times, and inadequate real-time performance, which limit their responsiveness to sudden flood events [9]. In conclusion, there is an urgent need to develop urban flood detection methods that offer high spatial and temporal resolution.
In recent years, several innovative approaches for urban flood detection have emerged. For example, the analysis of citizen-contributed data uploaded to social media has become a promising direction. By mining and integrating flood-related photos, videos, and geolocation information shared on these platforms, this method can rapidly identify inundated areas while providing extensive spatial coverage [10,11,12]. Moreover, surveillance cameras, as ubiquitous urban infrastructure, have garnered significant attention from researchers. Unlike social media data, surveillance cameras offer advantages such as higher stability, fixed spatial coverage, and all-weather operation, enabling continuous monitoring of flooding conditions [13,14]. Compared to traditional monitoring methods, surveillance cameras offer a cost-effective, easy-to-install solution that can cover hard-to-reach areas, providing high-resolution dynamic video data. These cameras not only capture real-time changes in water accumulation following rainfall but also provide clear images under low-light conditions (such as at night or during heavy rain), thereby addressing the limitations of other monitoring methods [15]. By integrating computer vision and image processing techniques, surveillance cameras enable multidimensional information fusion, which enhances the accuracy and timeliness of flood monitoring. This integration provides robust support for emergency response and flood prevention efforts in urban areas. Existing studies have focused mainly on daytime flood monitoring and little on nighttime, resulting in an inability to work in all weather.
The image of flooding in a surveillance camera is significantly affected by the relative positions of the light source, the camera, and the flooding area. This complexity is particularly pronounced in urban environments at night, where lighting conditions are highly variable. In addition to natural sky illumination, artificial light sources such as streetlights and vehicle headlights substantially affect the appearance of flooding areas in images. The varying positions and intensities of these light sources lead to significant changes in how water reflects light, impacting the brightness and contrast of flooding regions. At night, dynamic changes in artificial light sources (e.g., moving vehicle headlights) and localized variations in lighting (e.g., the angle and intensity of streetlights) can cause substantial fluctuations in water’s reflective properties over time and space. Consequently, distinguishing flooding areas from their surroundings in video images becomes more challenging. Therefore, nighttime flood monitoring faces greater challenges, necessitating the development of image processing technologies that can adapt to complex lighting conditions and enhance detection robustness.
Through the above analysis, it can be seen that the difficulty in nighttime flooding segmentation lies in the impact of complex lighting conditions. This makes it difficult for traditional physical models to describe the patterns. Therefore, this study aims to mitigate the influence of complex lighting on flooding features and capture feature invariants under changing lighting conditions, so as to effectively distinguish flooding areas from the surrounding environment in video images. Thus, we have investigated the imaging characteristics of flood events in low-light environments (LLEs) and proposed a segmentation model that separates floods by using invariant feature components. The contributions of this paper can be summarized into three aspects.
- A deep learning model was designed to learn the invariant feature components of flooding under complex lighting scenarios, weakening the influence of lighting and improving the ability to accurately identify and segment flooding areas in videos.
- We trained and verified the effectiveness of the proposed model, developed a customized dataset for LLEs, and evaluated the method in real-world scenarios.
- Applied to real-world scenarios, Aunet shows superior performance compared to other models, and it also has the potential for all-weather flooding detection.
The remaining sections of this study are structured as follows: Section 2 reviews the relevant literature; Section 3 details the design and implementation of the attention-based water extraction model; Section 4 outlines the dataset construction process and experimental setup; Section 4.4 presents the results of the experiment, compares them with existing methods and explores the potential of the model; and Section 5 summarizes the findings and discusses potential future research directions.
2. Related Works
Urban flood monitoring techniques based on video primarily depend on dynamic images captured by cameras and leverage image processing and feature extraction methods to detect and predict floods. By utilizing video imagery, monitoring systems can acquire real-time data on early flood events, including critical indicators such as water level fluctuations, inundated areas, and flow velocity. This information is essential for rapidly assessing flood progression and implementing appropriate mitigation measures. In terms of detection parameters, existing surveillance cameras can capture key metrics like water accumulation zones, water depth, and the duration of flooding.
As early as 2007, Lai et al. [16] introduced an intelligent monitoring system that leverages video content analysis to automatically detect early disaster signals through real-time video processing. The system utilized spatiotemporal spectral changes and color/gray-level histogram intensities for automatic disaster detection, thereby minimizing human intervention in traditional monitoring systems, resulting in lower operational costs and enhanced disaster response capabilities. Ko and Kwak [17] concentrated on video analysis for flood monitoring and developed a rapid structural damage detection system based on video surveillance. By employing a multi-angle image fusion method, this approach overcame the limitations of vertical information provided by satellite imagery, providing more effective support for post-disaster assessments. Kim et al. [18] utilized a Surface Image Velocity (SIV) system to estimate flood flow rates from video images. By employing CCTV video monitoring systems at Hancheon Bridge in Jeju Island, they compared the SIV system’s performance during seven flood events against an electromagnetic surface velocity sensor (Kalisto). The results demonstrated that the SIV system could effectively replace traditional flow measurement instruments with high accuracy and significant potential for practical applications. Balkaya et al. [19] investigated structural damage monitoring methods for natural disasters, proposing a video processing system that integrates multi-angle images for rapid post-disaster assessment and damage control. This approach provided critical data support for emergency responses. Lo et al. [20,21] developed an automatic flood monitoring method based on remote monitoring systems and image processing technologies, enabling real-time flood event monitoring in specific areas with timely feedback. Compared to traditional large-scale forecasting systems, this method offers greater flexibility and practicality, better addressing the needs of disaster prevention. Moy de Vitry et al. [22] employed the FloodX project, leveraging video data and computer vision techniques to model and monitor urban flooding. The project provided 22 controlled urban stormwater datasets, offering valuable experimental resources for investigating the integration of video data with flood modeling. Witherow et al. [15] introduced an image processing-based video flood monitoring system that utilized image data from consumer devices such as smartphones to accurately detect inundation extent. This method exhibited robust practicality and accuracy in handling dynamic environmental changes, including vehicles and pedestrians, as well as reflections from various surfaces. Zhang et al. [23] developed a real-time flood monitoring system based on image edge detection techniques. Through comparative analysis of different algorithms, they concluded that the Canny edge detection method excelled in both processing efficiency and accuracy, making it particularly suitable for deployment in practical hardware environments. Muhadi et al. [24] investigated computer vision-based flood monitoring systems in Malaysia, focusing on image segmentation techniques to extract water information from digital images. They compared various segmentation methods and found that a hybrid segmentation technique achieved the highest performance metrics, with a Dice similarity coefficient of 97.70% and a Jaccard index of 95.51%. This hybrid approach demonstrated significant potential for accurately extracting water features from digital images, thereby enhancing flood monitoring capabilities. Chakraborty et al. [25] proposed a method utilizing the K-Means clustering algorithm and color probability, combined with background subtraction, to detect flooding areas. This method achieved an accuracy rate of 96%, highlighting the applicability of image processing technologies in detecting flood extents in agricultural regions such as Bangladesh, thus ensuring agricultural safety and protecting residents.
With the ongoing advancement of computer vision and deep learning techniques, an increasing number of researchers are leveraging convolutional neural networks (CNNs) and other deep learning algorithms to enhance both the accuracy and automation of flood monitoring systems. For instance, Vandaele et al. [26] investigated transfer learning for water segmentation and level prediction in river images, achieving improved segmentation outcomes and enabling automated water level estimation when integrated with ground surveys [27,28] utilized CNNs to detect water accumulation on roads, thereby further enhancing the precision of flood monitoring systems. Dhaya et al. [29] introduced an Automated Rainwater Monitoring System (ARMS), which employed video frames from surveillance cameras to identify water levels. By extracting water level features using Histogram of Oriented Gradients (HoG) and classifying them via CNNs, this system demonstrated superior accuracy compared to traditional KNN and ANN classifiers. Consequently, it provided an efficient, real-time solution for flood monitoring, reducing the reliance on human intervention and improving both timeliness and precision. Hao et al. [13] investigated a computer vision-based method for estimating urban street water levels. They utilized the YOLOv3 object detection algorithm to extract vehicle images from surveillance videos and employed inverse distance weighting to estimate the spatial distribution of water levels. When applied to two flooding events in Dongguan Street, Dalian, the model achieved an average accuracy of 78%. The implementation of anomaly detection further enhanced the water level estimation accuracy to 88%. This study demonstrated that video surveillance data, in conjunction with computer vision techniques, can effectively monitor and analyze urban flood events. Starke and Geiger [30] examined the use of video surveillance data to detect flooding on forest roads, proposing a deep learning approach based on the YOLOv5s model. This method was designed to identify inundated areas from the perspective of passing vehicles in video and image datasets. While the method exhibited promising performance with an F1-score of 0.59, challenges such as improving object detection accuracy and addressing insufficient training data still exist. Cadion et al. [31] developed a video surveillance system utilizing the YOLOv5 algorithm, which is capable of real-time detection of water level changes and issuing alerts within brief intervals. Their experimental results demonstrated that outdoor cameras exhibited superior performance in terms of detection accuracy and real-time capabilities, making them highly suitable for urban flood monitoring and early warning systems. Zeng et al. [32] enhanced the dataset using the GAN network to improve the model performance. Among them, the precision of DeepLabv3+ reached 84%, the recall reached 91%, and the mIoU reached an amazing 85.8%. The results of this study highlight the importance of developing advanced flood imagery detection models aiming to considerably reduce the risks and losses incurred by flooding. Wang et al. [33] investigated a deep convolutional neural network (DCNN)-based image semantic segmentation approach for urban flood detection. The performance of the model degrades under low-light conditions, on reflective water surfaces, and in the presence of rain interference. Baziak et al. [34] used the Segment Anything Model (SAM) to segment flooding areas in images. The model failed to segment the stream with mixed shadows of trees and stones. This study explained that this is related not only to the texture of water but also to the uneven lighting.
Furthermore, with the rapid advancement of Internet of Things (IoT) technologies, the deployment of smart streetlights and other intelligent devices has introduced innovative approaches to urban flood monitoring. Feng [35] highlighted that, as essential urban infrastructure, smart streetlights have evolved into critical nodes for data transmission due to the integration of IoT and 5G technologies. These smart streetlights incorporate multifunctional capabilities, including environmental sensing, 5G micro base stations, and meteorological monitoring, thereby enabling comprehensive surveillance of rainfall and drainage systems citywide. This integration provides timely flood information and warnings, significantly enhancing both the efficiency and accuracy of urban flood monitoring. Bakhtiari et al. [36] investigated the application of cutting-edge digital visualization tools (CDVTs) in urban flood risk management, highlighting the critical role of virtual reality (VR), augmented reality (AR), and digital twin technologies in enhancing flood visualization. By integrating real-time data with data-driven modeling techniques, these technologies can substantially improve flood forecasting accuracy, thereby optimizing flood risk management and bolstering a city’s resilience to disasters. For further review, see the additional literature on this topic [37,38,39].
It is evident that video surveillance systems have emerged as pivotal technological tools in urban flood detection, regulation, and simulation, assuming an increasingly significant role. However, many existing studies continue to overlook nighttime monitoring, a critical area that warrants further exploration.
3. Methodology
In LLE, the monitoring scene suffers from low illumination, making it challenging for visible video surveillance to function effectively during daytime. Common city surveillance cameras typically feature a “night vision” function with two modes: infrared and false color. The infrared mode employs active emission of near-infrared light and captures reflections from the target to produce black-and-white images, as illustrated in Figure 1. The false color mode utilizes light from different wavelength bands reflected by the target to synthesize and render a color image, as shown in Figure 2. Compared to ordinary urban features such as highways, asphalt roads, bare ground, and grass, water has a significantly higher absorption ratio for infrared light [40,41]. Consequently, water appears darker on the surveillance screen than other targets. This characteristic is crucial for flood identification, as images show that flooding areas exhibit lower brightness compared to roads.
Figure 1.
The infrared images of the surveillance camera. (a–d) show the changes in the water features before and after the car drives by. (e–h) show the changes in water features at different surveillance camera positions and attitudes. The flooding area is labeled in red.
Figure 2.
False color images of the surveillance camera. (a–d) show the changes in the water features before and after a car drives by. (e–h) show the variation in water features at different surveillance camera positions and poses. The flooding area is labeled in red.
However, the positioning, orientation, and external ambient lighting conditions of urban surveillance cameras exhibit a high degree of randomness. In infrared images captured by surveillance cameras, overexposed areas result from light source irradiation, which reflects a significant amount of infrared radiation into the camera sensor. This phenomenon is influenced by both the position and intensity of the light source, as well as the position and orientation of the camera. According to the inverse square law (Equation (1)), the brightness of an area in the surveillance image increases with the proximity of the light source to that area or with higher light source intensity.
where I denotes the intensity of radiation received at a distance r from the radiation source, and P represents the total power emitted by the source. The distance from the receiving point to the radiation source is denoted as r. As shown in Figure 1, the irradiation area of the headlights changes before and after the vehicle passes, leading to variations in the highlighted areas on the monitor camera screen. In these highlighted areas, flood zones exhibit strong contrast with the road surface, making their outlines clearer. Specifically, in subfigure (a), as the vehicle approaches the flooding area, the road surface brightness increases, creating higher contrast with the flooding region and making its outline more distinct; in subfigure (b), as the vehicle moves away from the flooding area, the road surface brightness decreases, reducing the contrast with the flooding region. Moreover, changes in the position and orientation of the surveillance camera also influence the infrared intensity received by the camera, as illustrated in Figure 2. These changes significantly affect the clarity of water outlines, water surface reflections, and other features of flooding areas. This phenomenon is also evident in the false color images captured by the surveillance camera, as seen in Figure 2.
In summary, there is significant variability in the image characteristics of flooding areas captured by different surveillance cameras. Suppressing the interference from these factors and achieving accurate modeling of flooding areas under low-light conditions is the primary focus of this paper. To address this challenge, we propose the Attention on U-Net (Aunet) model, which comprises two key components: invariant feature extraction of flooding areas in low-light scenes, and segmentation of flooding areas under low-light conditions.
3.1. Separate Invariant Features of Flooding Areas
The identification of flooding in video images is affected by complex lighting conditions. Therefore, this study aims to mitigate the influence of ambient lighting and capture invariant features such as the texture and contour of water under complex lighting conditions, thereby achieving accurate recognition of flooding areas. The influence of ambient lighting is modeled as follows:
where A represents the feature-invariant component of the image after separating the illumination, X denotes the original surveillance image, and L signifies the illumination component of the image.
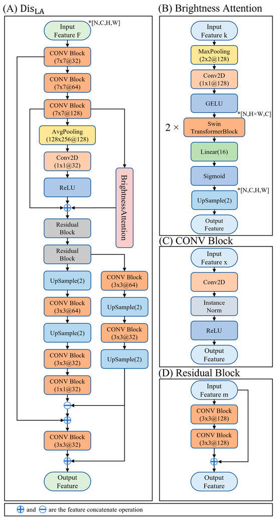
Inspired by related research [42], we built the DisLA module, shown in Figure 3, to describe the terms in Equation (2). For the DisLA module, the submodules are described below:
Figure 3.
Architecture of Aunet. The DisLA module realizes the separation of the invariant features of the flooding area of the low-light scene, and the U-Net [43] network realizes the segmentation of the flooding region of the low-light scene. The white areas represent flood.
3.1.1. CONV Block
The CONV Block is designed to extract complex feature representations from images. Specifically, the Conv2D layer utilizes multiple sets of convolutional kernels to capture both low-level features, such as texture and color, and abstract high-level features. Each convolutional kernel contains two learnable parameters: a weight matrix W and a bias term b. To enhance the stability of feature distribution across dimensions and improve nonlinear representation capabilities, the feature tensor undergoes channel-wise normalization using the InstanceNorm layer and is subsequently activated by the ReLU function. The output of the CONV Block can be mathematically expressed as follows:
where * denotes a 2D convolution operation, t indicates the number of convolutional kernels. Through CONV Blocks, low-level to high-level features of flooding images can be extracted, representing the characteristics of flooding more comprehensively and robustly, which plays a huge role in the segmentation of flooding.
3.1.2. Residual Block
To capture the characteristics of accumulated water more effectively, we employed a deep network. However, deep networks are challenging to train and prone to network degradation. The residual structure [44] is widely adopted to address the network degradation issue that arises from excessively deep architectures. Specifically, the Residual Block utilizes two stacked Convolutional Blocks to extract high-level features from the input m, which are then added back to m. This process can be mathematically represented by the following equation:
where CONV_Block2 denotes two stacked CONV_Blocks. By using Residual Blocks, the powerful feature-representation ability of the CONV Block can be fully exploited. Meanwhile, the residual structure enables the network to be trained more comprehensively, leading to a certain improvement in the effect of flooding feature extraction. See Figure 4.
Figure 4.
DisLA composition of the module, where 7 × 7 @128 denotes that there are 128 sets of convolutional kernels of the size 7 × 7. * [N, H, W, C] denotes the input dimension of the module, where N is the Batchsize, H is the height, W is the width, and C is the number of channels.
3.1.3. Brightness Attention
Referring to the principle of the attention mechanism [45], we developed the Brightness Attention module to emphasize the light component in flood images. In the Brightness Attention model, the MaxPooling layer effectively extracts salient features such as illumination, while the convolutional layer with a 1 × 1 convolutional kernel facilitates cross-channel information fusion and enhances nonlinear fitting capabilities through the GELU activation function [46] in Equation (5).
where erf represents the error function. The Swin Transformer Block [47] (see Figure 5) is particularly adept at capturing light-related image features and contextual information. Given that light exhibits directionality and contextuality in images, its window-based multi-head self-attention mechanism divides input features into multiple non-overlapping local windows, performing multi-head self-attention computations within each window to capture the impact of illumination on image texture and other details. Additionally, the shifted-window multi-head self-attention mechanism shifts windows to relate feature information originally in different windows, thereby obtaining long-distance dependencies of light features. To match the input dimension, the height (H) and width (W) channels of the output from the GELU activation function are concatenated and then fed into two consecutive Swin Transformer Blocks. The subsequent linear layer fuses and compresses the feature channels to 16 dimensions, extracting more representative and abstract features. The Sigmoid function is applied to map the values between 0 and 1, thereby enhancing nonlinearity and accelerating model training. Finally, the detailed light features are reconstructed via up-sampling using bilinear interpolation to restore the original resolution. The DisLA module operates as follows:
Figure 5.
The architecture of the Swin Transformer block [47].
An RGB image is taken as input and fed into three stacked Convolutional Blocks. To capture high-dimensional abstract features, the number of convolutional kernels in each block progressively increases in the order of 32- > 64- > 128. To guide the model to learn both global and illumination information, we incorporated an attention mechanism that applies nonlinear down-sampling operations (e.g., average pooling), a 1 × 1 convolutional layer for cross-channel information fusion to extract global features, a ReLU activation function to enhance nonlinearity, and a Brightness Attention branch to capture light features. The high-dimensional features, global information, and illumination information are concatenated in a channel-stacked manner to form the feature D. This process can be mathematically expressed as:
where LF and HF denote the outputs of the first and third CONV Blocks, respectively. The two Residual Blocks process the input D to capture the correlations among these features and extract more comprehensive characteristics. Subsequently, the backbone network reconstructs high-dimensional image feature information, while the branch network reconstructs illumination information through multiple convolutional and up-sampling operations. By subtracting the illumination information from the high-dimensional image feature information and adding low-dimensional image feature information to enrich the details, reflectance information is extracted by feeding the result into a CONV Block. The aforementioned process can be summarized as follows:
where UpA denotes the up-sampling process of the image feature-invariant component, UpL denotes the up-sampling process of the illumination component, and Residual_Block2 denotes the two stacked Residual_Block.
3.2. Segmentation of Flooding Areas
After extracting the illumination component and feature-invariant component, this study employed the U-Net architecture to achieve cumulus region segmentation. The U-Net model comprises two main components: an encoder and a decoder. Within the encoder, convolutional layers progressively extract illumination and feature-invariant characteristics, while MaxPooling operations reduce spatial dimensions by half at each step, preserving critical features and mitigating computational complexity and overfitting risks. Skip connections between corresponding encoder and decoder layers facilitate the decoder’s ability to leverage multi-level feature information, thereby enhancing the accuracy and detail retention of the segmentation. For a comprehensive overview of U-Net, refer to the literature [48,49,50].
4. Experiments and Analysis
4.1. Experimental Configuration
Our experiments were conducted on workstations with the operating system Windows 11. More specifications are given below:
- 12th Gen IntelI CoreI i9-12900K@3.20 GHz
- NVIDIA GeForceRTX4090 with 24 GB of video memory
- Python 3.10
- Torch 1.13.1, mmcv-full 1.7.2
- CUDA 11.8, CUDNN 8.9
4.2. Evaluation Metrics
The selected evaluation metrics of Aunet and comparison algorithms were Intersection Over Union (mIoU), mean precision (mPrecision), mean recall (mRecall), and mean F1-score (mF1-score), which are calculated as follows:
where, for each category of categorization, TP is the number of cases that are actually true and predicted to be true; FP is the number of cases that are actually false and predicted to be true; FN is the number of cases that are actually true and predicted to be false; and TN is the number of cases that are actually false and predicted to be false.
4.3. Dataset Building
For the training and testing of deep learning models, we developed a dataset named LSF. The video image data were sourced from surveillance cameras installed in Nanjing and Yangzhou, Jiangsu Province, China, as well as a small number of online pictures. The resolution of the surveillance cameras was 1920 × 1080 pixels, and the videos were downloaded via a dedicated network. As previously discussed, varying light conditions, camera positions, and orientations significantly influence the flooding features captured by surveillance cameras. Consequently, our dataset comprises surveillance images of flooding under diverse lighting conditions (including dynamic elements such as vehicles and pedestrians that affect illumination), different camera positions, and postures (including various pitch and orientation angles). The dataset ultimately included 4000 nighttime flood images in low-light environments (LLEs), encompassing over fifty distinct scenarios; it mainly features urban roads with complex lighting, high susceptibility to flooding, and a high degree of potential harm, as illustrated in Figure 6. In addition, our dataset does not yet include negative samples without floods. The LSF dataset was partitioned into training, validation, and test sets at a ratio of 3:1:1.
Figure 6.
Some surveillance scenarios within the constructed dataset.
4.4. Results and Discussion
Using average accuracy as a metric, all models were trained for 100–300 epochs until stable results were obtained. The input image resolution of this model was 512 × 1024 pixels, the training optimizer type was AdamW (β1 = 0.9, β2 = 0.999), the weight decay index was 0.01, the initialized learning rate was 0.00001, and the Batchsize was 4.
In order to further evaluate the effectiveness of our proposed Aunet, we selected five well-known and commonly used deep learning models for the comparison of the cumulus water segmentation task, namely Res-UNet, LRASPP [51], DeepLabv3+ [52], DeepLabv3+ with Mobilenetv2 [53] as the backbone, and DeepLabv3+ with ResNet101 [44] as the backbone. These models, being classic semantic segmentation models that have demonstrated excellent performance in many segmentation tasks, are consistent with the training and testing processes of Aunet. The performance of different algorithms in the LSF dataset (validation dataset) is shown in Table 1.
Table 1.
Aunet and other segmentation model training results.
Evaluated on the validation set, the Aunet model proposed in this paper achieved state-of-the-art performance in terms of mRecall (0.8849), mF1_Score (0.9131), and mIoU (0.8491). mPrecision (0.9467) was not optimal but was very close to the optimal Res-UNet (0.9470), which was only below 0.03%, as shown in Table 1. Res-UNet’s other metrics were similar to Aunet’s, but mRecall (0.8357), mF1_Score (0.8824), and mIoU (0.8050) were lower than Aunet’s by 4.9%, 3.0%, and 4.4%, respectively. Therefore, Aunet had the best performance overall.
Next, we evaluated the performance of different water segmentation algorithms in real-world scenarios. The segmentation results in the black-and-white images are shown in Figure 7. In the segmentation of the flood in imageA, Aunet and Res-UNet had the best segmentation results and were similar. Lraspp recognized some of the flood. DeepLabv3+ (Mobilenet), DeepLabv3+ (Resnet), and DeepLabv3+ could not recognize the flood, with DeepLabv3+ (Mobilenet) and DeepLabv3+ (Resnet) having a few false detections. In the segmentation of the flood in Image B, Res-UNet showed the best results. Res-UNet had a more complete segmentation area and missed the green-framed area compared to Res-UNet. Lraspp recognized some of the flood, but the segmentation area was not continuous and complete. DeepLabv3 + (Mobilenet), DeepLabv3 + (Resnet), and DeepLabv3+ were unable to recognize the flood, and DeepLabv3+ had more false detections compared to the others.
Figure 7.
Segmentation effect of floods for each model in the black-and-white image. The red areas represent floods. The green-framed areas are of particular interest.
The effect of color image segmentation is shown in Figure 8. In the segmentation of Image A, Aunet was complete and close to the label. In contrast, Res-UNet missed a large area (green-framed area). LRASPP had a low detection rate and the edges of the flooding areas were not smooth. DeepLabv3+ (Resnet) had a large recognition area, but it had many false detections and more point-like areas, and the areas were not continuous. DeepLabv3+ (Mobilenet) and DeepLabv3+ could not detect the flood. In the segmentation of Image B, Aunet still showed a high-precision segmentation effect. Res-UNet missed the area in the green-framed area and had a lower segmentation accuracy than Aunet. Lraspp had more missed-detection areas (the blue-framed area) compared with Res-UNet, but had better accuracy in the yellow-framed area. DeepLabv3 + (Resnet) could recognize some of the flood, but there were a large number of point-like regions. DeepLabv3 + (Mobilenet) and DeepLabv3+ could not recognize the flood.
Figure 8.
Segmentation effect of flooding areas for each model in the false color image. The red areas represent floods. The green, yellow, and blue-framed areas are of particular interest.
Comparing with Res-UNet, it can be seen that the DisLA module provided in this paper plays an important role in light interference resistance. Overall, Aunet has the best resistance to light interference as well as flooding performance in both IR and false color images.
After numerous experiments, it was found that there were slight differences in the flooding segmentation performance of Aunet under different lighting conditions. In LLEs, Aunet could accurately segment flooding, which is better than other models. In the environment with only stable light sources such as street lamps and signboards, the performance of Aunet was close to that in LLEs, which is basically the same as that of the labels, and Res-Unet appeared to miss some areas (e.g., Image B in Figure 7), and the performance of the other models was poorer. Under the interference of headlights, pedestrians, etc., the lighting in the video image became more complex and variable; Aunet could eliminate this influence, and the performance showed a slight decrease, but was still excellent. However, Res-Unet showed some areas of false alarms and omissions, and the other models had high omission rates and a large number of dotted areas in segmentation (e.g., Image A and Image B in Figure 8). In conclusion, Aunet can maintain excellent segmentation performance in LLEs and complex lighting conditions. In addition, the experiment found that Aunet still has high accuracy in the case of floods with a small amount of sediment and leaves mixed in.
Compared with existing studies, the main contribution of this study is to investigate the effects of light conditions and camera position and attitude on the characteristics of flood, which provides a basis for constructing a high-performance nighttime flood monitoring model based on existing urban surveillance resources. In the future, we will work as follows:
- (1)
- Aunet was trained without negative samples (water-free regions), and we evaluated the effect of each model on negative samples, as shown in Figure 9. Res-Unet, DeepLabv3+ (Resnet), and DeepLabv3+ showed false detections, while Aunet, LRASPP, and DeepLabv3+ (Mobilenet) detected water-free regions. This shows that Aunet has stronger generalization than other models, which provides strong support for reducing misdetection in practical applications. In the future, we will add negative samples to improve the judgment ability of Aunet for negative samples.
Figure 9. Effect of Aunet and comparison models on negative samples (water-free regions at night). The red areas represent floods.
- (2)
- Currently, most of the existing studies only focus on daytime or nighttime flooding recognition, and lack a robust model to realize all-weather flooding monitoring. During the daytime, light also affects features such as flood surface reflection and flood contours. While the ability to resist light interference is the biggest advantage of Aunet, we applied Aunet and the comparison model to daytime flood detection to evaluate the potential of the model; see Figure 10. Aunet had the highest detection rate of floods, but there were misdetections; Res-UNet had a low detection rate, but there were no misdetections; LRASPP did not detect any floods; and DeepLabv3+ (Mobilenet). DeepLabv3+ (Resnet), and DeepLabv3+ also hardly detected floods, with DeepLabv3+ having the most serious misdetections. Aunet not only showed excellent performance in urban nighttime flood monitoring, but also showed deep potential in daytime flood detection. Since our work focused on low-light scenarios at night, the daytime dataset is not large. However, the current test results are consistent with the above description. Therefore, verifying the performance of Aunet in flooding segmentation in daytime scenarios and applying Aunet to the problem of all-weather flood monitoring will be the next step in the process.
Figure 10. Aunet and comparison modeling of flooding area segmentation effect in daytime flood images. The red areas represent floods. - (3)
- Due to the addition of the DisLA module, the number of model parameters increases compared to U-Net, which consumes more computing resources in a large number of applications, and in addition, moving targets such as pedestrians and vehicles have a certain impact on the accuracy. In the present day, user application models need to try to select areas with light sources and require some computational resources. Reducing the number of model parameters and improving the anti-interference ability of the model are our future goals.
5. Conclusions
Accurate monitoring of flooding has become a significant challenge in urban safety and management. This study addresses the issue of flooding detection in low-light scenes by proposing a strategy based on the separation of environmental lighting and stable flooding features, and by implementing precise segmentation of flooding areas using the Res-UNet model. The experimental results show that the proposed method performs excellently on the self-built dataset, achieving an mRecall of 0.88, an mF1_score of 0.91 and an mIoU score of 0.85, significantly outperforming the comparison algorithm LRASPP, DeepLabv3+ with Mobilenet and Resnet as the backbone, and the classic DeepLabv3+ model, and improving the mRecall, mF1_score, and mIoU scores by 4.9%, 3.0%, and 4.4%, respectively, compared to Res-UNet. Furthermore, in real-world tests, the proposed method continues to achieve the best performance. It can be concluded that the proposed method effectively tackles the challenges of flooding detection in LLEs. Experiments on a self-built dataset demonstrate high recognition accuracy and a low false alarm rate, validating the method’s effectiveness and stability under complex lighting conditions. Moreover, the results of this study are not only applicable to LLEs but also exhibit strong adaptability in non-low-light scenes, proving the method’s excellent generalization ability. This provides valuable technical support for flooding monitoring and management under variable environmental conditions, with important practical implications for urban management and disaster prevention. Our work offers a new technological approach for all-weather, automated monitoring of urban flooding, which can provide more efficient and accurate technical support for flooding early warning, prevention, and real-time management. In the future, with the expansion of the dataset and further optimization of the model, our method is expected to play an even greater role in a broader range of application scenarios, further promoting the development of smart cities and disaster management systems.
Author Contributions
Methodology, J.Z. and X.W.; Formal analysis, C.Z.; Resources, X.W., J.H. and J.W.; Data curation, L.C., S.S. and X.Z.; Writing—original draft, C.Z.; Writing—review & editing, J.Z.; Funding acquisition, J.Z. and X.W. All authors have read and agreed to the published version of the manuscript.
Funding
This research was funded by the National Natural Science Foundation of China (NSFC) (No. 42405140), the Natural Science Foundation of Jiangsu Province (BK20230696), the China Postdoctoral Foundation (No. 2024M761383), the Open Grants of China Meteorological Administration Radar Meteorology Key Laboratory (No. 2024LRM-A02), and the Talent Startup project of NJIT (YKJ.202315).
Data Availability Statement
Data is contained within the article.
Conflicts of Interest
Author Jing Hu was employed by the company Hong Kong Sound Bay Data Technology Co., Ltd. The remaining authors declare that the research was conducted in the absence of any commercial or financial relationships that could be construed as a potential conflict of interest.
References
- Hapuarachchi, H.; Wang, Q.; Pagano, T.C. A review of advances in flash flood forecasting. Hydrol. Process. 2011, 25, 2771–2784. [Google Scholar] [CrossRef]
- Mignot, E.; Li, X.; Dewals, B. Experimental modelling of urban flooding: A review. J. Hydrol. 2019, 568, 334–342. [Google Scholar] [CrossRef]
- Zhang, H.; Jia, H.; Liu, W.; Wang, J.; Xu, D.; Li, S.; Liu, X. Spatiotemporal information mining for emergency response of urban flood based on social media and remote sensing data. Remote Sens. 2023, 15, 4301. [Google Scholar] [CrossRef]
- Gokon, H.; Endo, F.; Koshimura, S. Detecting urban floods with small and large scale analysis of alos-2/palsar-2 data. Remote Sens. 2023, 15, 532. [Google Scholar] [CrossRef]
- Vongkusolkit, J.; Peng, B.; Wu, M.; Huang, Q.; Andresen, C.G. Near real-time flood mapping with weakly supervised machine learning. Remote Sens. 2023, 15, 3263. [Google Scholar] [CrossRef]
- Raju, M.R.; Mothku, S.K.; Somesula, M.K.; Chebrolu, S. Age and energy aware data collection scheme for urban flood monitoring in UAV-assisted Wireless Sensor Networks. Ad Hoc Netw. 2025, 168, 103704. [Google Scholar] [CrossRef]
- Fuger, K.; Rasik, M.R.-A.; Kuladinithi, K.; Timm-Giel, A. Spotlight Flooding: Enabling Point-to-Point Control Connection in Urban UAV Networks. In Proceedings of the 2024 20th International Conference on Wireless and Mobile Computing, Networking and Communications (WiMob), Paris, France, 21–23 October 2024; pp. 80–85. [Google Scholar]
- Mydlarz, C.; Sai Venkat Challagonda, P.; Steers, B.; Rucker, J.; Brain, T.; Branco, B.; Burnett, H.E.; Kaur, A.; Fischman, R.; Graziano, K. FloodNet: Low-Cost Ultrasonic Sensors for Real-Time Measurement of Hyperlocal, Street-Level Floods in New York City. Water Resour. Res. 2024, 60, e2023WR036806. [Google Scholar] [CrossRef]
- Shen, Y.; Jiang, C. A comprehensive review of watershed flood simulation model. Nat. Hazards 2023, 118, 875–902. [Google Scholar] [CrossRef]
- Sadiq, R.; Akhtar, Z.; Imran, M.; Ofli, F. Integrating remote sensing and social sensing for flood mapping. Remote Sens. Appl. Soc. Environ. 2022, 25, 100697. [Google Scholar] [CrossRef]
- See, L. A review of citizen science and crowdsourcing in applications of pluvial flooding. Front. Earth Sci. 2019, 7, 44. [Google Scholar] [CrossRef]
- Wang, B.; Loo, B.P.; Zhen, F.; Xi, G. Urban resilience from the lens of social media data: Responses to urban flooding in Nanjing, China. Cities 2020, 106, 102884. [Google Scholar] [CrossRef]
- Hao, X.; Lyu, H.; Wang, Z.; Fu, S.; Zhang, C. Estimating the spatial-temporal distribution of urban street ponding levels from surveillance videos based on computer vision. Water Resour. Manag. 2022, 36, 1799–1812. [Google Scholar] [CrossRef]
- Ufuoma, G.; Sasanya, B.F.; Abaje, P.; Awodutire, P. Efficiency of camera sensors for flood monitoring and warnings. Sci. Afr. 2021, 13, e00887. [Google Scholar] [CrossRef]
- Witherow, M.A.; Sazara, C.; Winter-Arboleda, I.M.; Elbakary, M.I.; Cetin, M.; Iftekharuddin, K.M. Floodwater detection on roadways from crowdsourced images. Comput. Methods Biomech. Biomed. Eng. Imaging Vis. 2019, 7, 529–540. [Google Scholar] [CrossRef]
- Lai, C.; Yang, J.; Chen, Y. A real time video processing based surveillance system for early fire and flood detection. In Proceedings of the 2007 IEEE Instrumentation & Measurement Technology Conference IMTC 2007, Warsaw, Poland, 1–3 May 2007; pp. 1–6. [Google Scholar]
- Ko, B.; Kwak, S. Survey of computer vision–based natural disaster warning systems. Opt. Eng. 2012, 51, 070901-1–070901-11. [Google Scholar] [CrossRef]
- Kim, Y.-S.; Yang, S.-K.; Yu, K.; Kim, D.-S. Flood runoff calculation using disaster monitoring CCTV system. J. Environ. Sci. Int. 2014, 23, 571–584. [Google Scholar] [CrossRef]
- Balkaya, C.; Casciati, F.; Casciati, S.; Faravelli, L.; Vece, M. Real-time identification of disaster areas by an open-access vision-based tool. Adv. Eng. Softw. 2015, 88, 83–90. [Google Scholar] [CrossRef]
- Lo, S.-W.; Wu, J.-H.; Lin, F.-P.; Hsu, C.-H. Cyber surveillance for flood disasters. Sensors 2015, 15, 2369–2387. [Google Scholar] [CrossRef]
- Lo, S.-W.; Wu, J.-H.; Lin, F.-P.; Hsu, C.-H. Visual sensing for urban flood monitoring. Sensors 2015, 15, 20006–20029. [Google Scholar] [CrossRef] [PubMed]
- Moy de Vitry, M.; Dicht, S.; Leitão, J.P. floodX: Urban flash flood experiments monitored with conventional and alternative sensors. Earth Syst. Sci. Data 2017, 9, 657–666. [Google Scholar] [CrossRef]
- Zhang, Q.; Jindapetch, N.; Buranapanichkit, D. Investigation of image edge detection techniques based flood monitoring in real-time. In Proceedings of the 2019 16th International Conference on Electrical Engineering/Electronics, Computer, Telecommunications and Information Technology (ECTI-CON), Pattaya, Thailand, 10–13 July 2019; pp. 927–930. [Google Scholar]
- Muhadi, N.A.; Abdullah, A.F.; Bejo, S.K.; Mahadi, M.R.; Mijic, A. Deep Learning Semantic Segmentation for Water Level Estimation Using Surveillance Camera. Appl. Sci. 2021, 11, 9691. [Google Scholar] [CrossRef]
- Siddique, N.; Arefin, M.S.; Ahad, M.A.R.; Dewan, M.A.A. Computer Vision and Image Analysis for Industry 4.0; CRC Press: Boca Raton, FL, USA, 2023. [Google Scholar]
- Vandaele, R.; Dance, S.L.; Ojha, V. Automated water segmentation and river level detection on camera images using transfer learning. In Proceedings of the DAGM German Conference on Pattern Recognition, Heidelberg, Germany, 19–22 September 2020; pp. 232–245. [Google Scholar]
- Hidayat, M.A.; Husni, N.L.; Damsi, F.; Science, C. Pendeteksi Banjir Dengan Image Processing Berbasis Convolutional Neural Network (CNN) pada Kamera Pengawas: Image Processing Based Flood Detector Using Convolutional Neural Network (CNN) Within Surveillance Camera. MALCOM Indones. J. Mach. Learn. Comput. Sci. 2022, 2, 10–18. [Google Scholar] [CrossRef]
- Hidayat, M.T.; Adiba, F.; Yahya, M.; Andayani, D.D.; Kaswar, A.B. Enhanced Flood Detection on Highways: A Comparative Study of MobileNet and VGG16 CNN Models Based on CCTV Images. In Proceedings of the 2024 4th International Conference of Science and Information Technology in Smart Administration (ICSINTESA), Balikpapan, Indonesia, 12 July 2024; pp. 125–130. [Google Scholar]
- Dhaya, R.; Kanthavel, R.J.I.A.; Computing, S. Video Surveillance-Based Urban Flood Monitoring System Using a Convolutional Neural Network. Intell. Autom. Soft Comput. 2022, 32, 183–192. [Google Scholar] [CrossRef]
- Starke, M.; Geiger, C.J.I.J.o.F.E. Machine vision based waterlogged area detection for gravel road condition monitoring. Int. J. For. Eng. 2022, 33, 243–249. [Google Scholar] [CrossRef]
- Cadion, J.D.; Lacandola, C.; Cruz, J.D.; Garcia, R.; Karnjana, J.; Tungpimolrut, K.; Murata, K. Vision System for Recognition of Water Level, Rain Water and Flood Detection. In Proceedings of the 2023 IEEE 14th Control and System Graduate Research Colloquium (ICSGRC), Shah Alam, Malaysia, 5 August 2023; pp. 214–219. [Google Scholar]
- Zeng, Y.-F.; Chang, M.-J.; Lin, G.-F. A novel AI-based model for real-time flooding image recognition using super-resolution generative adversarial network. J. Hydrol. 2024, 638, 131475. [Google Scholar] [CrossRef]
- Wang, Y.; Shen, Y.; Salahshour, B.; Cetin, M.; Iftekharuddin, K.; Tahvildari, N.; Huang, G.; Harris, D.K.; Ampofo, K.; Goodall, J.L.; et al. Urban flood extent segmentation and evaluation from real-world surveillance camera images using deep convolutional neural network. Environ. Model. Softw. 2024, 173, 105939. [Google Scholar] [CrossRef]
- Baziak, B.; Bodziony, M.; Szczepanek, R. Mountain streambed roughness and flood extent estimation from imagery using the Segment Anything Model (SAM). Hydrology 2024, 11, 17. [Google Scholar] [CrossRef]
- Feng, X. Image recognition and early warning system of urban waterlogging based on TensorFlow. J. Physics: Conf. Ser. 2021, 1992, 022055. [Google Scholar] [CrossRef]
- Bakhtiari, V.; Piadeh, F.; Behzadian, K.; Kapelan, Z. A critical review for the application of cutting-edge digital visualisation technologies for effective urban flood risk management. Sustain. Cities Soc. 2023, 99, 104958. [Google Scholar] [CrossRef]
- Arshad, B.; Ogie, R.; Barthelemy, J.; Pradhan, B.; Verstaevel, N.; Perez, P. Computer vision and IoT-based sensors in flood monitoring and mapping: A systematic review. Sensors 2019, 19, 5012. [Google Scholar] [CrossRef] [PubMed]
- Jun, S.; Jang, H.; Kim, S.; Lee, J.-S.; Jung, D. A review of ground camera-based computer vision techniques for flood management. Comput. Concr. 2024, 33, 425–443. [Google Scholar]
- Song, J.; Shao, Z.; Zhan, Z.; Chen, L. State-of-the-Art Techniques for Real-Time Monitoring of Urban Flooding: A Review. Water 2024, 16, 2476. [Google Scholar] [CrossRef]
- Ban, H.-J.; Kwon, Y.-J.; Shin, H.; Ryu, H.-S.; Hong, S. Flood monitoring using satellite-based RGB composite imagery and refractive index retrieval in visible and near-infrared bands. Remote Sens. 2017, 9, 313. [Google Scholar] [CrossRef]
- Van Ackere, S.; Verbeurgt, J.; De Sloover, L.; Gautama, S.; De Wulf, A.; De Maeyer, P. A review of the internet of floods: Near real-time detection of a flood event and its impact. Water 2019, 11, 2275. [Google Scholar] [CrossRef]
- Wei, Z.; Chen, L.; Tu, T.; Ling, P.; Chen, H.; Jin, Y. Disentangle then Parse: Night-time Semantic Segmentation with Illumination Disentanglement. In Proceedings of the IEEE/CVF International Conference on Computer Vision, Paris, France, 2–3 October 2023; pp. 21593–21603. [Google Scholar]
- Ronneberger, O.; Fischer, P.; Brox, T. U-net: Convolutional networks for biomedical image segmentation. In Proceedings of the Medical Image Computing and Computer-Assisted Intervention–MICCAI 2015: 18th International Conference, Munich, Germany, 5–9 October 2015; Proceedings, Part III 18. pp. 234–241. [Google Scholar]
- He, K.; Zhang, X.; Ren, S.; Sun, J. Deep residual learning for image recognition. In Proceedings of the the IEEE Conference on Computer Vision and Pattern Recognition, Las Vegas, NV, USA, 27–30 June 2016; pp. 770–778. [Google Scholar]
- Vaswani, A. Attention is all you need. In Proceedings of the 31st Conference on Neural Information Processing Systems, Long Beach, CA, USA, 4–9 December 2017. [Google Scholar]
- Hendrycks, D.; Gimpel, K. Gaussian error linear units (gelus). arXiv 2016, arXiv:1606.08415. [Google Scholar]
- Liu, Z.; Lin, Y.; Cao, Y.; Hu, H.; Wei, Y.; Zhang, Z.; Lin, S.; Guo, B. Swin transformer: Hierarchical vision transformer using shifted windows. In Proceedings of the IEEE/CVF International Conference on Computer Vision, Virtual, 11–17 October 2021; pp. 10012–10022. [Google Scholar]
- Tai, X.-C.; Liu, H.; Chan, R.H.; Li, L. A mathematical explanation of UNet. arXiv 2024, arXiv:2410.04434. [Google Scholar] [CrossRef]
- Huang, L.; Miron, A.; Hone, K.; Li, Y. Segmenting Medical Images: From UNet to Res-UNet and nnUNet. In Proceedings of the 2024 IEEE 37th International Symposium on Computer-Based Medical Systems (CBMS), Guadalajara, Mexico, 26–28 June 2024; pp. 483–489. [Google Scholar]
- Vittikop, B.S.; Dhotre, S.R. Automatic segmentation of MRI images for brain tumor using unet. In Proceedings of the 2019 1st International Conference on Advances in Information Technology (ICAIT), Chikmagalur, India, 25–27 July 2019; pp. 507–511. [Google Scholar]
- Howard, A.; Sandler, M.; Chu, G.; Chen, L.-C.; Chen, B.; Tan, M.; Wang, W.; Zhu, Y.; Pang, R.; Vasudevan, V. Searching for mobilenetv3. In Proceedings of the IEEE/CVF International Conference on Computer Vision, Seoul, Republic of Korea, 27 October–2 November 2019; pp. 1314–1324. [Google Scholar]
- Chen, L.-C.; Zhu, Y.; Papandreou, G.; Schroff, F.; Adam, H. Encoder-decoder with atrous separable convolution for semantic image segmentation. In Proceedings of the European Conference on Computer Vision (ECCV), Munich, Germany, 8–14 September 2018; pp. 801–818. [Google Scholar]
- Sandler, M.; Howard, A.; Zhu, M.; Zhmoginov, A.; Chen, L.-C. Mobilenetv2: Inverted residuals and linear bottlenecks. In Proceedings of the IEEE Conference on Computer Vision and Pattern Recognition, Salt Lake City, UT, USA, 8–22 June 2018; pp. 4510–4520. [Google Scholar]
Disclaimer/Publisher’s Note: The statements, opinions and data contained in all publications are solely those of the individual author(s) and contributor(s) and not of MDPI and/or the editor(s). MDPI and/or the editor(s) disclaim responsibility for any injury to people or property resulting from any ideas, methods, instructions or products referred to in the content. |
© 2025 by the authors. Licensee MDPI, Basel, Switzerland. This article is an open access article distributed under the terms and conditions of the Creative Commons Attribution (CC BY) license (https://creativecommons.org/licenses/by/4.0/).









