Towards Resilient Cities: Systematic Review of the Literature on the Use of AI to Optimize Water Harvesting and Mitigate Scarcity
Abstract
1. Introduction
2. Materials and Methods
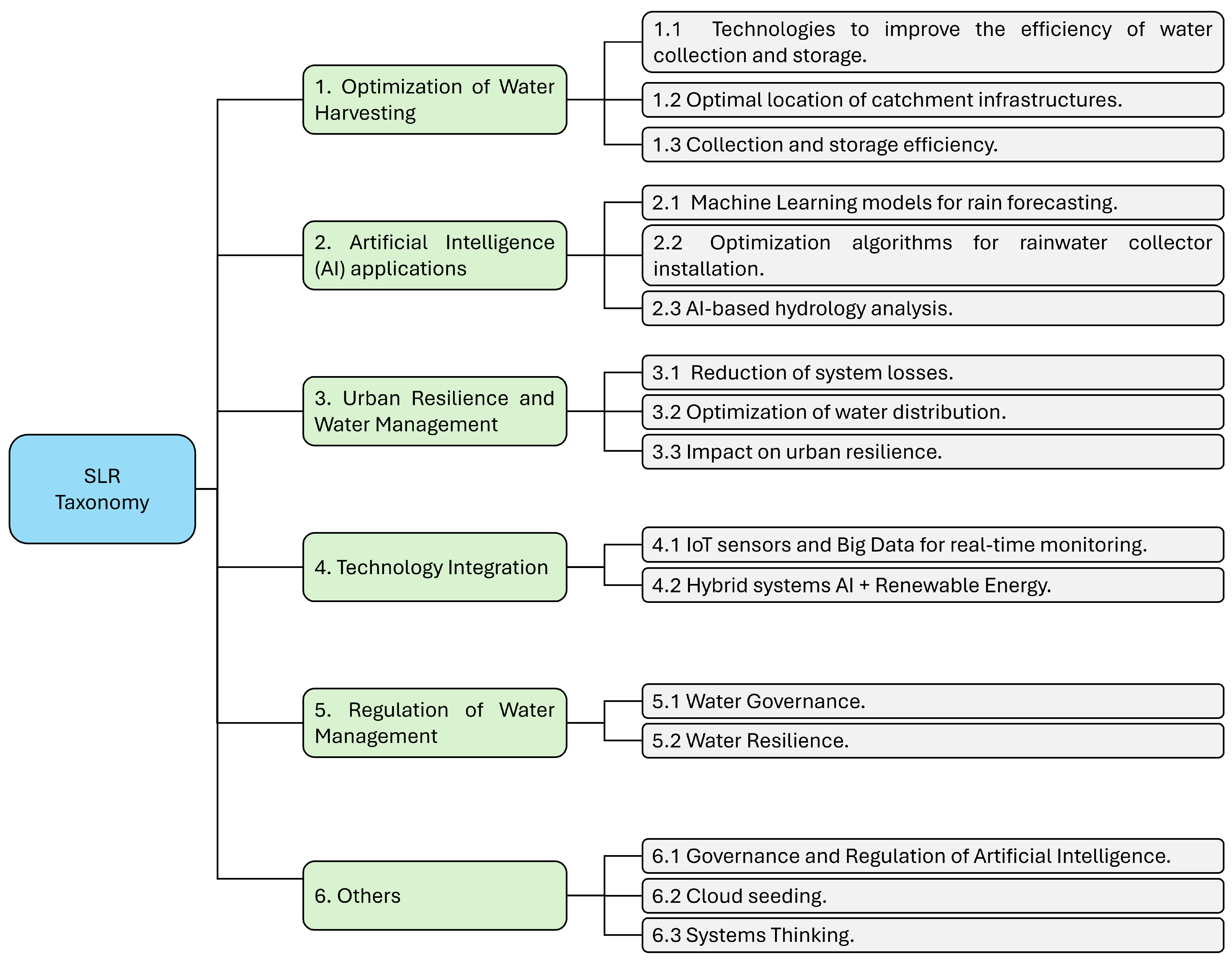
3. Taxonomy
3.1. Optimization of Water Harvesting
3.1.1. Technologies to Improve Water Harvesting and Storage Efficiency
3.1.2. Optimal Location of Catchment Infrastructures
3.1.3. Collection and Storage Efficiency
- Physical layer: It is equipped with components designed for the collection and primary treatment of water.
- Monitoring layer: Sensors are used to collect data on water quality and quantity.
- The data transfer layer facilitates seamless data transmission: Wireless technology is employed to facilitate the transmission of data to a server.
- The data processing layer: This layer is responsible for cleaning, storage, analysis, and visualization of the collected data.
- The control layer: It uses actuators (pumps, valves) to control water flow according to the data analyzed.
- The intelligent services layer: This layer offers functionalities such as early detection of contamination and leaks, water quality control, optimization of water resources and incident notification to users.
3.2. Artificial Intelligence (AI) Applications
3.2.1. Machine Learning Models for Rainfall Forecasting
3.2.2. Optimization Algorithms for Rainwater Harvesting System Installation
- Rainwater harvesting systems, especially those equipped with Real Time Control (RTC), have the potential to increase the potable water supply by collecting rainwater and using it for various domestic purposes. Although these systems have historically been used in rural areas, they are now being adopted in urban settings due to the growing demand for water. These systems can supplement the existing potable water supply. By offering an alternative water source for non-potable uses such as irrigation, toilet flushing, and laundry, these systems can help reduce the overall demand for urban water supply networks. RTC technology improves storm water retention by using real-time rainfall forecasts to initiate water release before storm events. This technology generates additional storage capacity for runoff from the next storm and reduces the possibility of an uncontrolled system overflow. These systems have the potential to play a role in the controlled delivery of water to urban streams in a manner that mimics natural base flows, which are often diminished by urbanization. Xu et al. [37] state that the configuration of rainwater harvesting systems for base flow release, whether active or passive, does not significantly impact water supply performance, since the base-flow release volume is minimal relative to the water supply demand. Active RTC release systems generally perform best in delivering sustainable base-flow to receiving waters. In addition, they can be integrated into combined sewer systems and become a feasible complement to the existing centralized system, with great potential to reduce or even eliminate combined sewer overflow (CSO). This ability to provide decentralized stormwater control can reduce the need for improvements to stormwater infrastructure, offset by the cost of the active release system.
- According to Aghaloo et al. [38], the optimal sites for rainwater harvesting can be identified by proposing a new Decision Support System based on GIS (Geographic Information System). To generate a probabilistic rainfall analysis, a Monte Carlo simulation model was carried out, allowing consideration of the uncertainty associated with rainfall and selection of a level of probability of exceedance according to the needs of the population. Subsequently, biophysical criteria were selected, such as precipitation, slope, soil type, land use and/or land cover, and drainage density, as well as socioeconomic criteria, including distance to roads, rivers, cities and faults. Then, the weighting of the criteria was performed to determine the relative importance of each of them. The values were then transformed to a scale of possibilities from 0 to 1 using fuzzy logic. Then, a constraint map was generated to exclude areas not suitable for the implementation of structures due to technical, financial, and environmental constraints. Finally, based on suitability maps and comparing them with existing areas, a phased strategy for the transition from the current unsustainable infrastructure to a new paradigm based on rainwater harvesting was discussed.
- In contrast, the genetic algorithm proposed by Snir et al. [39] is designed to create policies that adapt to the initial conditions and characteristics of each rainfall event. The algorithm uses a drainage system model to predict its response to a given rainfall pattern by performing a benchmark simulation without controlled releases to establish a baseline and determine certain key parameters. From the baseline simulation, the constant flow rate (Qobjective) must be determined. This value is the total volume of overflows and the duration of the period in which these overflows occur. The purpose is to perform scheduled releases of water volume in a more uniform manner to reduce the maximum flow rate. It is important to note that the decision criteria are a function of the variables that the algorithm can adjust to control water release, including the percentage of opening of a valve at the bottom of each rainwater collection tank, at intervals 10%. These adjustments can be made at the beginning of each hour. Each “chromosome” in the algorithm represents a complete valve opening policy for each tank throughout the rain event. The “fitness” of each policy is evaluated using the objective function.
- The efficiency of a rainwater harvesting system is dependent on its capacity. However, as Jin et al. [40] point out, designing a system with the capacity to meet all expected demand may result in installation and operating costs that are too high. The capacity of a system is directly related to its reliability and the rate of reduction of runoff. Optimal capacity is achieved by maximizing revenue generation. A cost-benefit analysis is fundamental to establish the economic viability of catchment projects by comparing investment costs with expected benefits. The financial support programs implemented by local governments, such as subsidies for installation costs and relief on water utility bills, significantly increase the benefits and economic viability of water harvesting systems. Reliability, classified as temporal and volumetric reliability, is a crucial factor in determining the appropriate capacity. A comparative analysis of NPV (Net Present Value) and a cost-benefit analysis demonstrated that the capacity that maximized the value of the investment exhibited significantly low operational reliability, emphasizing the necessity of incorporating reliability considerations when optimizing the capacity.
3.2.3. AI-Based Hydrology Analysis
- The field of hydrological modeling has seen significant advancements in recent years thanks to the development of artificial intelligence. This technology has introduced novel methodologies for analyzing complex datasets, improving the accuracy of predictions, and expanding the capabilities of modeling across a range of areas. According to Biazar et al. [42] this transformation addresses the challenges of managing water and soil resources under increasingly dynamic and unpredictable environmental conditions. Advances in soil and land surface modeling technology have led to significant improvements in soil texture, water content, temperature, and erosion management. Together with access to faster, real-time knowledge, it has consistently outperformed traditional statistical methods by effectively capturing regional variations in soil properties. Significant advances have also been made in the prediction of groundwater levels, which have been hampered in the past by complex subsurface dynamics. Neural network models now predict groundwater fluctuations with greater accuracy, enabling better water allocation in agricultural and urban environments.
- A data-driven approach is employed with artificial neural networks, specifically auto-regressive neural networks, to predict drought in hyper-arid climates due to their cyclic nature. These networks combine the advantages of auto-regressive models, making them capable of capturing nonlinear behavior within an auto-regressive time series. The model proposed by Alsumaiei and Alrashidi [43] predicts the next value of the time series based on the past values, according to the target delay terms. The usefulness of drought forecasting lies in its ability to significantly improve the management of water resources and mitigate the severe consequences of water scarcity, especially in climates where water resources are limited and environments are hostile.
- Chang et al. [44] provide a comprehensive overview of key applications of artificial intelligence techniques in the field of hydrology. These applications have a wide range of significant implications, including the accurate modeling of complex, nonlinear, and dynamic hydrological processes. These processes can overcome the limitations of conventional approaches based on physics or statistics. This is crucial in an environment of increasing hydro-geo-meteorological uncertainty caused by climate change. Hydrological forecasting has great scope for short- and long-term hydrological prediction, such as precipitation forecasting to improve rainfall prediction accuracy and rainfall threshold estimation in unengaged watersheds, allowing better preparation for floods. Temperature forecasting involves the development of stochastic models that consider the daily occurrence of precipitation and its effect on maximum and minimum temperatures, which is vital for various studies and watershed management. Flow forecasting utilities probabilistic models with Long Short-Term Memory (LSTM) neural networks and Bayesian sampling (BLSTM) for multi-pass daily flow predictions, quantifying uncertainty and demonstrating superior performance compared to other models, especially for data with high variance and peaks.
- In contrast, Nunez et al. [45] highlight that the development of Explainable Artificial Intelligence (XAI) techniques has improved the understanding of hydrological processes in this mega-drought context in several ways. Firstly, the XAI techniques applied in the study allowed the identification of the importance of hydro-meteorological variables located outside the river basin boundaries. This suggests that information from neighboring areas can be crucial for understanding water flow patterns, especially in data-scarce conditions such as those found in arid and mountainous regions. By identifying these key variables, hydrologists can develop a more comprehensive understanding of the factors that influence flow, including those outside traditional watershed boundaries. Secondly, the partial dependence plots and cumulative local effects plots were consistent with pre-existing hydrologic knowledge. These plots revealed the existence of thresholds in the relationship between precipitation and snowbelt-driven flow, which is consistent with how hydrological relationships are typically parameterized in mountain areas.
- As Ma et al. [46] point out, the use of artificial intelligence has a significant impact on the efficiency and safety of hydraulic engineering. It has become an important research method for solving critical scientific problems and is widely involved in the optimal design, structural simulations, and safety assessment of water conservation projects due to its advantages in regression, classification, clustering, and dimensionality reduction. Peng et al. [47] employed a convolutional neural network model to achieve accurate segmentation of coarse-grained soil images. This approach outperformed traditional methods and discovered a new method for soil particle size analysis. The study identified significant potential for automation and precision in soil particle analysis.
- Extreme Machine Learning (ELM) was used by Forghanparast and Mohammadi [48] as a baseline to compare with deep learning models in intermittent flow prediction. Deep learning models, especially those based on short- and long-term memory networks, were found to outperform ELM in capturing hydrological extremes. However, Gonzales-Inca et al. [49] have highlighted the potential of GeoAI (Geospatial Artificial Intelligence) in analyzing vast quantities of spatial and non-spatial data to model hydrological and fluvial systems. The advantages of GeoAI include non-linear modeling, computational efficiency, integration of multiple data sources, and high predictive accuracy, which is crucial for understanding and predicting hydrological events. Ghobadi and Kang [50] employed deep reinforcement learning to automatically and consistently identify extreme events from anomalies in the water level.
3.3. Urban Resilience and Water Management
3.3.1. Reduction of Losses in the System
3.3.2. Optimization of Water Distribution
3.3.3. Impact on Urban Resilience
3.3.4. Comparison Between Decentralized and Centralized Systems
3.3.5. Assessment of the Resilience of SUAHs to Extreme Weather Events
3.4. Technology Integration
3.4.1. IoT Sensors and Big Data for Real-Time Monitoring
3.4.2. Hybrid IA + Renewable Energy Systems
- As stated in Wołosz et al. [78], some energy optimization modeling tools have been developed to decarbonize wastewater treatment plants. Another example is based on the circular economy, using used vegetable oil for cogeneration in wastewater treatment plants. This approach represents a way to optimize the use of resources and potentially reduce the demand for external energy in water treatment. It is also important to note that the analysis of water resources and energy consumption is essential for sustainable urban planning.
- Sahin et al. [79] explore innovative data-driven energy services and business models in the domestic building sector, proposing the use of pay-for-performance approaches to improve energy efficiency and create new markets for energy service providers. In contrast, Rangoni Gargano et al. [80] analyze the interrelationships between the water, energy and hydrogen production sectors, identifying major opportunities for hydrogen production from water and wastewater treatment processes, representing a technological innovation for sustainable resource management.
3.4.3. The Energy-Water Nexus in the Deployment of AIoT Technologies
3.5. Regulation of Water Management
3.5.1. Water Governance
3.5.2. Water Resilience
- In this context, rainwater harvesting systems present a promising solution to increase water resilience in regions facing water scarcity. Based on research by Feloni and Nastos [96], various climate change scenarios have been considered, including factors such as catchment area, storage tank volume, and household size. By diversifying water sources, these systems can significantly reduce dependence on potentially vulnerable systems, such as water transport from the mainland or desalination plants. This decentralization makes the water supply more resilient to large-scale failures that can affect centralized infrastructures. They also reduce pressure on aquifers and surface water sources, can mitigate storm-water runoff and generate substantial savings in household water costs.
- According to Ptak-Wojciechowska et al. [97], the aspects of water have a fundamental influence on urban quality of life and are crucial to achieving high quality of life. However, these aspects are often underestimated or omitted in many quality of life assessment tools. The manner in which cities manage their water resources can determine their livability, safety and competitiveness. Disruptions or deficiencies in water services can have a detrimental effect on the health, well-being and daily lives of urban residents. The presence and quality of blue-green infrastructure, including parks, wetlands and sustainable drainage systems, are crucial for effective water and climate management in urban areas. This infrastructure plays a crucial role in rainwater regulation, mitigating the risk of flooding, and enhancing the quality of life for citizens by providing green and blue spaces. The importance of proximity and access to water bodies for various aspects of urban life, including water supply and sanitation, urban culture, health, well-being and disease prevention, should not be underestimated. Consequently, water pollution can lead to health problems, while access to blue spaces can have benefits for mental and physical well-being.
- In their research, Richards et al. [98] explored strategies to improve water resilience, with a particular emphasis on rainwater harvesting and cost-effective water treatment methods. These approaches are presented as crucial for adapting to water scarcity and future demand, with the goal of reducing pressure on existing water resources. A rooftop rainwater harvesting system is evaluated as part of a decentralized wastewater treatment system designed for a circular economy and a more reliable water supply. Rainwater harvesting is acknowledged to have the potential to complement existing water supplies and alleviate pressure on groundwater sources. It is also acknowledged that the use of rainwater that would otherwise be wasted can play a crucial role in ensuring water security and potentially mitigating flood risks. Rainwater harvesting has a long history and is encouraged for the recharge of wells, wellheads, and groundwater aquifers.
- Adaptive management, as defined by Bohlas-Haddad et al. [99], is a key strategy to increase water resilience and mitigate the adverse effects of climate change. As Baghban et al. [100] emphasized, it is essential to adopt adaptive strategies to address the significant risk of water shortage. In the context of climate change, it is essential that water infrastructure be able to adapt. However, the capacity to do so may be limited due to high costs and restricted opportunities. However, optimizing the operation of existing water systems and maintaining and improving infrastructure for regional and local transmission are vital to improve efficiency and thus contribute to resilience. Bozorg-Haddad et al. [101] state that water management policies must adapt to climate change in order to strengthen the region’s capacity to manage the water supply more effectively. This includes the management of inter-basin diversions, water recycling and optimizing water use. In disadvantaged communities, self-organization programs to strengthen water delivery contribute to people’s resilience to water stresses.
- Krzymowski [102] proposes that water diplomacy has considerable strategic importance in several aspects crucial to global development and international security. Together with Lu and Wang [103], he also emphasizes the crucial role of water diplomacy in the architecture of global security and conflict prevention. It has the potential to become an effective platform for international cooperation in the face of numerous current and future global water challenges. Tan et al. [104] propose a comprehensive approach that integrates preventive and reactive measures, along with mediation and the implementation of solutions. This approach is essential to ensure regional and global security. The absence of collaboration in the domain of water resource sharing has resulted in the emergence of hydro-hegemony in numerous regions worldwide. Water diplomacy is a tool that can be used to address these challenges and provide a comprehensive approach to international security. It is also necessary to support trans-boundary water management.
3.6. Others
3.6.1. Governance and Regulation of Artificial Intelligence
- According to Hogan and Lasek-Markey [107], an ethical framework based on human rights is the most effective approach to address the ethical challenges associated with AI and its regulation. As human rights frameworks can be considered the common denominator between law and ethics, they play a crucial role in the ethical-based legal governance of AI. The proposal has emerged in response to concerns regarding the practice of ‘ethics washing’, which refers to the superficial adoption of moral values by the technology industry, often through the implementation of voluntary codes of conduct.Currently, the EU AI Law 2024/1689 is in effect. Although the law is strongly committed to protecting fundamental rights, as expressed in the Charter of Fundamental Rights of the EU legal system, the question of implementation remains unresolved. However, by contextualizing them within a values-based framework, specifically the “European values” enshrined in Article 2 of the Treaty on European Union (TEU), such as respect for human dignity, freedom, democracy, equality, the rule of law, and respect for human rights, it may be possible to avoid the issue of “ethics washing”. This could provide an interpretative framework to support effective regulation of AI and avoid ethics washing.
- Bodini [108] has stated that the regulatory complexity of Generative Artificial Intelligence (GenAI) stems from its numerous applications and the variety of risks it introduces. Current regulatory efforts have primarily concentrated on issues such as data privacy, security, and transparency. The European Union’s AI Regulation classifies AI systems according to the potential damage they could cause, from minimal to unacceptable risk, imposing greater regulatory oversight on high-risk systems. In the United States (US), it is described as legally non-binding and evolving, with a primary focus on consumer and/or data privacy, prioritizing encouragement of innovation while considering security. The UK has outlined principles for AI regulation, encompassing safety, transparency, fairness, accountability, governance, con-testability and redress. Its approach is considered legally non-binding, but with oversight, the main priority is to balance innovation with safety. The People’s Republic of China (PRC) has introduced legally binding and sector-specific regulations related to recommendation algorithms (2022), deep synthesis (2023), and GenAI (2023). The primary focus in China is on state control and supervision.
- As Monasterio et al. [109] point out, the ethical governance of artificial intelligence is a topic of growing debate in a globalized scenario, where power relations and inequalities between countries and regions need to be addressed. While developed countries are leading the establishment of an ethical governance framework, the countries of the Global South face a situation of vulnerability and reliance that leads them to import digital technology, capital, and organizational models from the Global North. This situation, without ethical reflection, can have a significantly negative impact on their already excluded, oppressed, and discriminated populations. The geopolitics of AI demonstrates that technology and, particularly, AI, is being used as a weapon. The new world order is no longer based on geographic control, but on the control of data flows and connections to technology. A significant yet often unacknowledged aspect of this is the hidden workforce, comprising activities such as data tagging, moderating harmful content, and training machine learning models. This training is often contributed by end consumers who unwittingly act as “ghost workers” by training recognition algorithms free of charge. The philosophy of data-ism, which underlies the development of AI, considers that all data can be exploited and mined, which leads to people becoming data points. In light of this, there is an increasing call for the establishment of international guidelines for the ethical governance of AI, with a view to ensuring that human rights are respected. It is considered fundamental that AI systems are designed in a manner that aligns with these rights, which are intrinsic to the human condition.
- Quinn et al. [110] state that decision support systems are science-based tools that are considered necessary to manage and mitigate the harmful effects of water pollution under climate change. It is clear that decision support tools are very useful in addressing various types of problem related to water quality management. To illustrate this point, concrete examples of these problems are presented, showing the application of contemporary science and technology to overcome the associated challenges. Bornstein et al. [111] emphasize the pivotal role of stakeholders in supporting program and implementation initiatives, and the crucial need for their participation to guarantee the success of water quality management programs.
3.6.2. Regulatory Frameworks and Ethical Principles for the Adoption of AI in Water Governance
3.6.3. Cloud Seeding
- Negative ion-based cloud seeding technology works by enhancing the micro-physical processes of precipitation formation in multiple stages, which ultimately leads to increased precipitation on the ground downwind of the emitter. As described by Zheng et al. [116], a high direct current (DC) voltage is applied to a device with tip electrodes, creating aerosols with negative ions on the particles near the electrode. The plume of charged particles then moves with the upward current toward the cloud layer, which can form precipitation. This transport is facilitated by orographic lifting and dispersion by mechanical mixing, the atmospheric electric field, and possibly other turbulent processes, filling a relatively large volume of cloudy air. The charged particles act as condensation nuclei as a result of electrostatic forces, accelerating the nucleation of cloud droplets and ice crystals. These cloud droplets and ice crystals then grow until they are large enough to fall to the ground.
- The target area for successful cloud seeding is determined by calculating the dispersion and transport of the materials. Wang et al. [117] note that there are uncertainties in the input data for the diffusion model, such as the temperature and wind speed of the seeding layer derived from radiosondes, that may present limitations in accuracy or spatial and temporal representation. The process begins by entering the release rate in conjunction with the horizontal wind data into a diffusion model. With this information, it determines the diffusion of planting materials by time intervals using the advection transport algorithm. It is worth mentioning that for this calculation, a diffusion model of moving point sources based on the Lagrange methodology is previously applied. Finally, the displacement of the terminal fall of the raindrops is considered. During this process, there may be some deviation between the actual distribution of surface precipitation.
- As Wan et al. [118] have demonstrated, this technique can be employed from aircraft. They used mesoscale numerical modeling coupled with a catalytic process to simulate seven cloud-seeding operations, providing a scientific method to evaluate and forecast the potential of these operations. As Al Homoud et al. [119] also note, commonly used agents include silver iodide and sodium chloride to stimulate ice crystals to increase precipitation. The model proposed by Wan found that when water vapor conditions were suitable, the aerial dispersion of silver iodide significantly increased the large particle content of high-altitude ice crystals and snow, resulting in an increase in low-level rainwater content and, consequently, an increase in precipitation at the surface. In contrast, insufficient water vapor conditions hindered the triggering of effective precipitation by silver iodide dispersion.
- Water management considering climate modification, as outlined by Ma et al. [120], introduces a significant degree of complexity due to a variety of interconnected factors. The effectiveness of the cloud-seeding technique is not uniform and depends intrinsically on the specific characteristics of each watershed and reservoir. Furthermore, the efficiency of this technique is a function of the volume of water that can be captured by the increase in artificial rainfall, considering the direction and wind speed, which affect the spatial and temporal distribution of rainfall. Similarly, this increase leads to an increase in runoff, which encompasses variable complexity and is impacted by soil characteristics, land use, and vegetation, including evapotranspiration rates.
3.6.4. Environmental Risks of Rainfall Stimulation Technologies and the Role of IA
3.6.5. Adsorption Technology Is a Key Solution for the Treatment of Water and Wastewater
3.6.6. Environmental Impact: Energy and Water Consumption
3.6.7. Reducing the Water Footprint of AI in Contexts of Water Scarcity
3.6.8. Technological Applications for Forced Water Retention
3.6.9. Channel Retention and Its Integration with Intelligent Technologies
3.6.10. Leasing of Retention Potential Through Real-Time Control (RTC)
3.6.11. Systems Thinking
- Critical systems thinking, as outlined by Jackson [148], has facilitated the development of systems thinking as a trans-disciplinary field. This approach has established methodologies for integrating diverse system approaches to promote effective intervention in complex social problem scenarios. In essence, the contributions of critical systems thinking demonstrate that success is achieved by integrating social sciences’ theories and practices through systems methodologies, thereby significantly enhancing the trans-disciplinary nature of systems thinking. This integration of approaches offers valuable insights that can be applied in various applied disciplines. Utilizing tools such as “system of systems methodologies”, metaphor analysis, and paradigm analysis, it can highlight the theoretical limitations of these disciplines and how these hinder the achievement of successful practical outcomes. This approach has been successfully implemented in fields such as evaluation research, logistics, information systems, knowledge management, and operations research/management science.
- In order to effectively address the water scarcity problem, the authors Gausdal and Hildrum [149] define trust-building processes in water technology business networks in several ways, facilitating both feature-based trust and process-based trust at different stages of network development. The first step is to facilitate exploratory meetings using dialogue conference methods to inspire, discuss common challenges, and foster interest in creating a network. These meetings allow companies to discover the challenges and possibilities in network cooperation. Subsequent network meetings are to be organized and facilitated using the Network IGP (Individual, Group, and Plenary) method and temporary groups. These dialogue processes are instrumental in the promotion of relationships and the establishment of initial trust. Following these meetings, the focus shifts to practical collaboration through teamwork and workshops. These interventions have been instrumental in turning companies from passive observers to active collaborators in high-risk projects, highlighting the pivotal role of action researchers in the promotion of trust within business networks.
- According to Dongping [149] the complex holism is a multilevel and multidimensional co-evolutionary perspective to understand organizational evolution and management. The “complex holism” is characterized by analyzing the existence of a network of causation between the levels of a complex system, overcoming the attempt of causal reductionism to eliminate downward causation, and it also recognizes the limitations of theoretical reduction and adds the autonomy of theories and the “up-duction” of theories as a supplement to reductive explanation, which allows analyzing the causality between society, organization and individuals to demonstrate that individualism is incomplete as a methodology to explain complex social organizational phenomena, which makes holism necessary.
- According to Wulun [150] systems thinking emerged as a transition from modernism to postmodernism, with Bertalanfy’s General Systems Theory as a key connection. It focuses on holism, seeking to understand the system as a whole. It defines a system as an aggregation of interconnected elements or an organic body with a specific function composed of interacting and independent parts, in turn being part of a larger system. It tends to view the system as an assembly composed of various parts and to understand it by reducing it to its parts, believing that the combination and analysis of these parts are necessary to understand the system. In contrast, complexity thinking marks the movement towards postmodernism and emerges with the development of complexity sciences, such as chaos theory and dissipative structure theory.
- Vahidi et al. [151] state that the Viable System Model is an operational model introduced by Stafford Beer in the field of cybernetics of management. It was presented as a multidisciplinary concept that combines elements of systems theory, control sciences, and management sciences. The model is based on the idea that organizations can exist independently and share a common structure inspired by natural systems, particularly the human nervous system. For an organization to thrive in a dynamic and ever-changing environment, it must emulate the key characteristics of living organisms that have demonstrated resilience and adaptability. The model is based on the existence of five interacting subsystems that are essential to the identity and survival of any viable system. The first subsystem is the operating units, the second is the autonomic nervous system, the third optimizes collective operations and seeks synergies between operating units, the fourth is analogous to the conscious nervous system, observing the environment, gathering information, and making predictions for optimal adaptation, and the fifth defines the identity of the system, its overall vision or reason for being, and establishes the policies and guidelines to be followed.
3.6.12. Applicability of the Viable System Model (VSM) in Urban Contexts with Limited Capacities
- With regard to fundamental technologies related to drinking water, treatment and monitoring, the use of open licences is recommended.
- In the area of international agreements specifically, the inclusion of mandatory clauses assumes even greater importance in cases where water emergencies are a possibility.
- There is a need to implement multisectoral financial resources aimed at promoting technology transfer between South-South and North-South regions under equitable schemes.
- Public bodies and multidisciplinary entities are encouraged to implement Creative Commons licences and other models of collaboration in technological development.
4. Discussion
4.1. Limitations and Challenges in the Application of Emerging Technologies in Stormwater Management
4.2. Answers to the Research Questions
5. Conclusions
Author Contributions
Funding
Data Availability Statement
Acknowledgments
Conflicts of Interest
References
- Ertop, H.; Kocięcka, J.; Atilgan, A.; Liberacki, D.; Niemiec, M.; Rolbiecki, R. The Importance of Rainwater Harvesting and Its Usage Possibilities: Antalya Example (Turkey). Water 2023, 15, 2194. [Google Scholar] [CrossRef]
- Forum, W.E. Why Water Security Is Our Most Urgent Challenge Today; Resreport; World Economic Forum: Municipality, Switzerland, 2023. [Google Scholar]
- Yildirim, G.; Alim, M.A.; Rahman, A. Review of Rainwater Harvesting Research by a Bibliometric Analysis. Water 2022, 14, 3200. [Google Scholar] [CrossRef]
- Botai, C.M.; Botai, J.O.; de Wit, J.P.; Ncongwane, K.P.; Murambadoro, M.; Barasa, P.M.; Adeola, A.M. Hydrological drought assessment based on the Standardized Streamflow Index: A case study of the three Cape provinces of South Africa. Water 2021, 13, 3498. [Google Scholar] [CrossRef]
- Habibi, M.; Babaeian, I.; Schöner, W. Changing causes of drought in the Urmia Lake Basin—Increasing influence of evaporation and disappearing snow cover. Water 2021, 13, 3273. [Google Scholar] [CrossRef]
- Șerban, C.; Maftei, C.; Dobrică, G. Surface water change detection via water indices and predictive modeling using remote sensing imagery: A case study of Nuntasi-Tuzla Lake, Romania. Water 2022, 14, 556. [Google Scholar] [CrossRef]
- Garza-Reyes, J.A. Lean and green—A systematic review of the state of the art literature. J. Clean. Prod. 2015, 102, 18–29. [Google Scholar] [CrossRef]
- PRISMA. PRISMA 2020 Flow Diagram—PRISMA Statement. 2020. Available online: https://www.prisma-statement.org/prisma-2020-flow-diagram (accessed on 16 June 2025).
- Rahman, A. Recent Advances in Modelling and Implementation of Rainwater Harvesting Systems towards Sustainable Development. Water 2017, 9, 959. [Google Scholar] [CrossRef]
- Adham, A.; Riksen, M.; Ouessar, M.; Ritsema, C.J. A Methodology to Assess and Evaluate Rainwater Harvesting Techniques in (Semi-) Arid Regions. Water 2016, 8, 198. [Google Scholar] [CrossRef]
- Sámano-Romero, G.; Mautner, M.; Chávez-Mejía, A.; Jiménez-Cisneros, B. Assessing Marginalized Communities in Mexico for Implementation of Rainwater Catchment Systems. Water 2016, 8, 140. [Google Scholar] [CrossRef]
- Raimondi, A.; Quinn, R.; Abhijith, G.R.; Becciu, G.; Ostfeld, A. Rainwater Harvesting and Treatment: State of the Art and Perspectives. Water 2023, 15, 1518. [Google Scholar] [CrossRef]
- Silva, J.A. Water Supply and Wastewater Treatment and Reuse in Future Cities: A Systematic Literature Review. Water 2023, 15, 3064. [Google Scholar] [CrossRef]
- Jarzebski, M.P.; Karthe, D.; Chapagain, S.K.; Setiawati, M.D.; Wadumestrige Dona, C.G.; Pu, J.; Fukushi, K. Comparative Analysis of Water Sustainability Indices: A Systematic Review. Water 2024, 16, 961. [Google Scholar] [CrossRef]
- Mishra, B.K.; Kumar, P.; Saraswat, C.; Chakraborty, S.; Gautam, A. Water Security in a Changing Environment: Concept, Challenges and Solutions. Water 2021, 13, 490. [Google Scholar] [CrossRef]
- Qian, T.; Shi, Z.; Gu, S.; Xi, W.; Chen, J.; Chen, J.; Bai, S.; Wu, L. A Water Shortage Risk Assessment Model Based on Kernel Density Estimation and Copulas. Water 2024, 16, 1465. [Google Scholar] [CrossRef]
- Mekonnen, M.M.; Hoekstra, A.Y. A Global Assessment of the Water Footprint of Farm Animal Products. Ecosystems 2012, 15, 401–415. [Google Scholar] [CrossRef]
- Gómez-Ramos, A.; Blanco-Gutiérrez, I.; Ballesteros-Olza, M.; Esteve, P. Are Non-Conventional Water Resources the Solution for the Structural Water Deficit in Mediterranean Agriculture? The Case of the Segura River Basin in Spain. Water 2024, 16, 929. [Google Scholar] [CrossRef]
- Raimondi, A.; Quinn, R.; Gnecco, I.; Ostfeld, A. New Advances in Rainwater Harvesting and Treatment. Water 2024, 16, 1591. [Google Scholar] [CrossRef]
- Altobelli, M.; Evangelisti, M.; Maglionico, M. Multi-Objective Performance of Detention Basins and Rainwater Harvesting Systems Using Real-Time Controls with Rainfall Forecasts. Water 2024, 16, 71. [Google Scholar] [CrossRef]
- Ahmed, A.; Valyrakis, M.; Ghumman, A.R.; Arshad, M.; Pasha, G.A.; Farooq, R.; Janjua, S. Assessing the Rainfall Water Harvesting Potential Using Geographical Information Systems (GIS). CivilEng 2022, 3, 895–908. [Google Scholar] [CrossRef]
- Oberascher, M.; Dastgir, A.; Li, J.; Hesarkazzazi, S.; Hajibabaei, M.; Rauch, W.; Sitzenfrei, R. Revealing the Challenges of Smart Rainwater Harvesting for Integrated and Digital Resilience of Urban Water Infrastructure. Water 2021, 13, 1902. [Google Scholar] [CrossRef]
- Kakoulas, D.A.; Golfinopoulos, S.K.; Koumparou, D.; Alexakis, D.E. The Effectiveness of Rainwater Harvesting Infrastructure in a Mediterranean Island. Water 2022, 14, 716. [Google Scholar] [CrossRef]
- Teston, A.; Piccinini Scolaro, T.; Kuntz Maykot, J.; Ghisi, E. Comprehensive Environmental Assessment of Rainwater Harvesting Systems: A Literature Review. Water 2022, 14, 2716. [Google Scholar] [CrossRef]
- Waseem, M.; Mutahir Ullah Ghazi, S.; Ahmed, N.; Ayaan, M.; Kebede Leta, M. Rainwater Harvesting as Sustainable Solution to Cope with Drinking Water Scarcity and Urban Flooding: A Case Study of Public Institutions in Lahore, Pakistan. CivilEng 2023, 4, 638–656. [Google Scholar] [CrossRef]
- Matos, C.; Bentes, I.; Santos, C. Rainwater Harvesting System for Industrial Buildings: The Case Study of Continental Advanced Antenna, Vila Real, Portugal. Sustainability 2024, 16, 4657. [Google Scholar] [CrossRef]
- Judeh, T.; Shahrour, I.; Comair, F. Smart Rainwater Harvesting for Sustainable Potable Water Supply in Arid and Semi-Arid Areas. Sustainability 2022, 14, 9271. [Google Scholar] [CrossRef]
- Nana, J.B.; Abd El Baki, H.M.; Fujimaki, H. Designing an Economical Water Harvesting System Using a Tank with Numerical Simulation Model WASH_2D. Agronomy 2024, 14, 2466. [Google Scholar] [CrossRef]
- Chen, K.; Tao, Y.; Shi, W. Recent Advances in Water Harvesting: A Review of Materials, Devices and Applications. Sustainability 2022, 14, 6244. [Google Scholar] [CrossRef]
- Kamyab, H.; Khademi, T.; Chelliapan, S.; SaberiKamarposhti, M.; Rezania, S.; Yusuf, M.; Farajnezhad, M.; Abbas, M.; Hun Jeon, B.; Ahn, Y. The latest innovative avenues for the utilization of artificial Intelligence and big data analytics in water resource management. Results Eng. 2023, 20, 101566. [Google Scholar] [CrossRef]
- Zhang, H.; Liu, Y.; Zhang, C.; Li, N. Machine Learning Methods for Weather Forecasting: A Survey. Atmosphere 2025, 16, 82. [Google Scholar] [CrossRef]
- Hu, Y. Research on Prediction Platform and Application of Water-Driven State Based on System Modeling Algorithm. Procedia Comput. Sci. 2023, 228, 203–210. [Google Scholar] [CrossRef]
- Hu, S.; Gao, J.; Zhong, D.; Wu, R.; Liu, L. Real-Time Scheduling of Pumps in Water Distribution Systems Based on Exploration-Enhanced Deep Reinforcement Learning. Systems 2023, 11, 56. [Google Scholar] [CrossRef]
- Tuysuzoglu, G.; Birant, K.U.; Birant, D. Rainfall Prediction Using an Ensemble Machine Learning Model Based on K-Stars. Sustainability 2023, 15, 5889. [Google Scholar] [CrossRef]
- Kumar, V.; Kedam, N.; Sharma, K.V.; Khedher, K.M.; Alluqmani, A.E. A Comparison of Machine Learning Models for Predicting Rainfall in Urban Metropolitan Cities. Sustainability 2023, 15, 13724. [Google Scholar] [CrossRef]
- Huang, C.L.; Hsu, N.S.; Wei, C.C.; Luo, W.J. Optimal Spatial Design of Capacity and Quantity of Rainwater Harvesting Systems for Urban Flood Mitigation. Water 2015, 7, 5173–5202. [Google Scholar] [CrossRef]
- Xu, W.D.; Fletcher, T.D.; Duncan, H.P.; Bergmann, D.J.; Breman, J.; Burns, M.J. Improving the Multi-Objective Performance of Rainwater Harvesting Systems Using Real-Time Control Technology. Water 2018, 10, 147. [Google Scholar] [CrossRef]
- Aghaloo, K.; Chiu, Y.R. Identifying Optimal Sites for a Rainwater-Harvesting Agricultural Scheme in Iran Using the Best-Worst Method and Fuzzy Logic in a GIS-Based Decision Support System. Water 2020, 12, 1913. [Google Scholar] [CrossRef]
- Snir, O.; Friedler, E.; Ostfeld, A. Optimizing the Control of Decentralized Rainwater Harvesting Systems for Reducing Urban Drainage Flows. Water 2022, 14, 571. [Google Scholar] [CrossRef]
- Jin, Y.; Lee, S.; Kang, T.; Park, J.; Kim, Y. Capacity Optimization of Rainwater Harvesting Systems Based on a Cost–Benefit Analysis: A Financial Support Program Review and Parametric Sensitivity Analysis. Water 2023, 15, 186. [Google Scholar] [CrossRef]
- Saha, A.K. Editorial for the Special Issue on Aquatic Ecosystems and Water Resources. Hydrology 2023, 10, 119. [Google Scholar] [CrossRef]
- Biazar, S.M.; Golmohammadi, G.; Nedhunuri, R.R.; Shaghaghi, S.; Mohammadi, K. Artificial Intelligence in Hydrology: Advancements in Soil, Water Resource Management, and Sustainable Development. Sustainability 2025, 17, 2250. [Google Scholar] [CrossRef]
- Alsumaiei, A.A.; Alrashidi, M.S. Hydrometeorological Drought Forecasting in Hyper-Arid Climates Using Nonlinear Autoregressive Neural Networks. Water 2020, 12, 2611. [Google Scholar] [CrossRef]
- Chang, F.J.; Chang, L.C.; Chen, J.F. Artificial Intelligence Techniques in Hydrology and Water Resources Management. Water 2023, 15, 1846. [Google Scholar] [CrossRef]
- Núñez, J.; Cortés, C.B.; Yáñez, M.A. Explainable Artificial Intelligence in Hydrology: Interpreting Black-Box Snowmelt-Driven Streamflow Predictions in an Arid Andean Basin of North-Central Chile. Water 2023, 15, 3369. [Google Scholar] [CrossRef]
- Ma, C.; Cheng, L.; Yang, J. Application of Artificial Intelligence in Hydraulic Engineering. Water 2024, 16, 590. [Google Scholar] [CrossRef]
- Peng, J.; Shen, Z.; Zhang, W.; Song, W. Deep-Learning-Enhanced CT Image Analysis for Predicting Hydraulic Conductivity of Coarse-Grained Soils. Water 2023, 15, 2623. [Google Scholar] [CrossRef]
- Forghanparast, F.; Mohammadi, G. Using Deep Learning Algorithms for Intermittent Streamflow Prediction in the Headwaters of the Colorado River, Texas. Water 2022, 14, 2972. [Google Scholar] [CrossRef]
- Gonzales-Inca, C.; Calle, M.; Croghan, D.; Torabi Haghighi, A.; Marttila, H.; Silander, J.; Alho, P. Geospatial Artificial Intelligence (GeoAI) in the Integrated Hydrological and Fluvial Systems Modeling: Review of Current Applications and Trends. Water 2022, 14, 2211. [Google Scholar] [CrossRef]
- Ghobadi, F.; Kang, D. Multi-Step Ahead Probabilistic Forecasting of Daily Streamflow Using Bayesian Deep Learning: A Multiple Case Study. Water 2022, 14, 3672. [Google Scholar] [CrossRef]
- Xu, W.; Kong, Y.; Proverbs, D.; Zhang, Y.; Zhang, Y.; Xu, J. A Water Resilience Evaluation Model for Urban Cities. Water 2022, 14, 1942. [Google Scholar] [CrossRef]
- Chitwatkulsiri, D.; Miyamoto, H. Real-Time Urban Flood Forecasting Systems for Southeast Asia—A Review of Present Modelling and Its Future Prospects. Water 2023, 15, 178. [Google Scholar] [CrossRef]
- Harada, S. Application of Porous Concrete Infiltration Techniques to Street Stormwater Inlets That Simultaneously Mitigate against Non-Point Heavy Metal Pollution and Stormwater Runoff Reduction in Urban Areas: Catchment-Scale Evaluation of the Potential of Discrete and Small-Scale Techniques. Water 2023, 15, 1998. [Google Scholar] [CrossRef]
- Bui, N.T.; Darby, S.; Vu, T.Q.; Mercado, J.M.R.; Bui, T.T.P.; Kantamaneni, K.; Nguyen, T.T.H.; Truong, T.N.; Hoang, H.T.; Bui, D.D. Willingness to Pay for Improved Urban Domestic Water Supply System: The Case of Hanoi, Vietnam. Water 2022, 14, 2161. [Google Scholar] [CrossRef]
- Pamidimukkala, A.; Kermanshachi, S.; Adepu, N.; Safapour, E. Resilience in Water Infrastructures: A Review of Challenges and Adoption Strategies. Sustainability 2021, 13, 12986. [Google Scholar] [CrossRef]
- Asghari, F.; Piadeh, F.; Egyir, D.; Yousefi, H.; Rizzuto, J.P.; Campos, L.C.; Behzadian, K. Resilience Assessment in Urban Water Infrastructure: A Critical Review of Approaches, Strategies and Applications. Sustainability 2023, 15, 11151. [Google Scholar] [CrossRef]
- Wang, R.; Shu, L.; Zhang, R.; Ling, Z. Determination of exploitable coefficient of coral island freshwater lens considering the integrated effects of lens growth and contraction. Water 2023, 15, 890. [Google Scholar] [CrossRef]
- Lu, J.; Li, L.; Jiang, E.; Gan, R.; Liu, C.; Deng, Y. Ecological water demand estimations for desert terminal lake survival under inland river water diversion regulation. Water 2022, 15, 66. [Google Scholar] [CrossRef]
- Zuo, Q.; Zhang, Z.; Ma, J.; Zhao, C.; Qin, X. Carbon dioxide emission equivalent analysis of water resource behaviors: Determination and application of CEEA function table. Water 2023, 15, 431. [Google Scholar] [CrossRef]
- Ju, Q.; Liu, C.; Jiang, S. Integrated evaluation of rivers based upon the River Happiness Index (RHI): Happy rivers in China. Water 2022, 14, 2568. [Google Scholar] [CrossRef]
- Carneiro, J.; Loureiro, D.; Cabral, M.; Covas, D. Integrating Uncertainty in Performance Assessment of Water Distribution Networks by Scenario Building. Water 2024, 16, 977. [Google Scholar] [CrossRef]
- Feng, X.; Tang, Y.; Bi, M.; Xiao, Z.; Zhong, Y. Analysis of Urban Resilience in Water Network Cities Based on Scale-Density-Morphology-Function (SDMF) Framework: A Case Study of Nanchang City, China. Land 2022, 11, 898. [Google Scholar] [CrossRef]
- Sitzenfrei, R.; Diao, K.; Butler, D. Resilience of Interdependent Urban Water Systems. Water 2022, 14, 440. [Google Scholar] [CrossRef]
- Arnaud, N.; Poch, M.; Popartan, L.A.; Corominas, L.; Verdaguer, M. How Scale Influences the Resilience of Urban Water Systems: A Literature Review of Trade-Offs and Recommendations. Water 2024, 16, 1571. [Google Scholar] [CrossRef]
- Ferdowsi, A.; Piadeh, F.; Behzadian, K.; Mousavi, S.F.; Ehteram, M. Urban water infrastructure: A critical review on climate change impacts and adaptation strategies. Urban Clim. 2024, 58, 102132. [Google Scholar] [CrossRef]
- Gude, V.G. Desalination and water reuse to address global water scarcity. Rev. Environ. Sci. Biol./Technol. 2017, 16, 591–609. [Google Scholar] [CrossRef]
- Rodrigues, P.M.; Pinto, F.S.; Marques, R.C. A framework for enabling conditions for wastewater reuse. Sustain. Prod. Consum. 2024, 46, 355–366. [Google Scholar] [CrossRef]
- Morchid, A.; Et-taibi, B.; Oughannou, Z.; Alami, R.E.; Qjidaa, H.; Jamil, M.O.; Boufounas, E.M.; Abid, M.R. IoT-enabled smart agriculture for improving water management: A smart irrigation control using embedded systems and Server-Sent Events. Sci. Afr. 2025, 27, e02527. [Google Scholar] [CrossRef]
- Zulkifli, C.Z.; Garfan, S.; Talal, M.; Alamoodi, A.H.; Alamleh, A.; Ahmaro, I.Y.Y.; Sulaiman, S.; Ibrahim, A.B.; Zaidan, B.B.; Ismail, A.R.; et al. IoT-Based Water Monitoring Systems: A Systematic Review. Water 2022, 14, 3621. [Google Scholar] [CrossRef]
- Wiryasaputra, R.; Huang, C.Y.; Lin, Y.J.; Yang, C.T. An IoT Real-Time Potable Water Quality Monitoring and Prediction Model Based on Cloud Computing Architecture. Sensors 2024, 24, 1180. [Google Scholar] [CrossRef]
- Miller, M.; Kisiel, A.; Cembrowska-Lech, D.; Durlik, I.; Miller, T. IoT in Water Quality Monitoring—Are We Really Here? Sensors 2023, 23, 960. [Google Scholar] [CrossRef]
- Flores-Iwasaki, M.; Guadalupe, G.A.; Pachas-Caycho, M.; Chapa-Gonza, S.; Mori-Zabarburú, R.C.; Guerrero-Abad, J.C. Internet of Things (IoT) Sensors for Water Quality Monitoring in Aquaculture Systems: A Systematic Review and Bibliometric Analysis. AgriEngineering 2025, 7, 78. [Google Scholar] [CrossRef]
- Wurl, J.; Imaz-Lamadrid, M.A.; Mendez-Rodriguez, L.C.; Hernández-Morales, P. Hydrochemical Indicator Analysis of Seawater Intrusion into Coastal Aquifers of Semiarid Areas. Resources 2023, 12, 47. [Google Scholar] [CrossRef]
- Copetti, D. Integration of Water Quantity/Quality Needs with Socio-Economical Issues: A Focus on Monitoring and Modelling. Resources 2023, 12, 60. [Google Scholar] [CrossRef]
- Boryczko, K.; Piegdoń, I.; Szpak, D.; Żywiec, J. Risk Assessment of Lack of Water Supply Using the Hydraulic Model of the Water Supply. Resources 2021, 10, 43. [Google Scholar] [CrossRef]
- Tchórzewska-Cieślak, B.; Pietrucha-Urbanik, K.; Kuliczkowska, E. An Approach to Analysing Water Consumers’ Acceptance of Risk-Reduction Costs. Resources 2020, 9, 132. [Google Scholar] [CrossRef]
- Zakariazadeh, A.; Ahshan, R.; Al Abri, R.; Al-Abri, M. Renewable energy integration in sustainable water systems: A review. Clean. Eng. Technol. 2024, 18, 100722. [Google Scholar] [CrossRef]
- Wołosz, K.J.; Urbaniec, K.; Duić, N. Sustainable Development of Energy, Water and Environment Systems (SDEWES). Sustainability 2021, 13, 4939. [Google Scholar] [CrossRef]
- Sahin, O.; Richards, R.; Giurgiu, I.C. Sustainable Development of Energy, Water and Environment Systems (SDEWES 2022). Sustainability 2023, 15, 15805. [Google Scholar] [CrossRef]
- Rangoni Gargano, E.; Cornella, A.; Sacco, P. Governance Model for a Territory Circularity Index. Sustainability 2023, 15, 4069. [Google Scholar] [CrossRef]
- Dhanaraju, M.; Chenniappan, P.; Ramalingam, K.; Pazhanivelan, S.; Kaliaperumal, R. Smart Farming: Internet of Things (IoT)-Based Sustainable Agriculture. Agriculture 2022, 12, 1745. [Google Scholar] [CrossRef]
- Abdi, H.; Shahbazitabar, M.; Mohammadi-Ivatloo, B. Food, Energy and Water Nexus: A Brief Review of Definitions, Research, and Challenges. Inventions 2020, 5, 56. [Google Scholar] [CrossRef]
- Farooq, U.; Shabir, M.W.; Javed, M.A.; Imran, M. Intelligent energy prediction techniques for fog computing networks. Appl. Soft Comput. 2021, 111, 107682. [Google Scholar] [CrossRef]
- Krishnan, S.R.; Nallakaruppan, M.K.; Chengoden, R.; Koppu, S.; Iyapparaja, M.; Sadhasivam, J.; Sethuraman, S. Smart Water Resource Management Using Artificial Intelligence—A Review. Sustainability 2022, 14, 13384. [Google Scholar] [CrossRef]
- Loukas, A.; Garrote, L. Feature Papers of Water Resources Management, Policy and Governance. Water 2022, 14, 2191. [Google Scholar] [CrossRef]
- Sáez-Ardura, F.; Parra-Salazar, M.; Vallejos-Romero, A.; Rodríguez-Rodríguez, I.; Cordoves-Sánchez, M.; Cisternas-Irarrázabal, C.; Arias-Lagos, L.; Garrido-Castillo, J.; Aznar-Crespo, P.; Genaro, V. Exploring the Socio-Environmental Regulation of Water—A Systematic Review of Sustainable Watershed Management. Sustainability 2025, 17, 1588. [Google Scholar] [CrossRef]
- Lee, E.; Ji, J.; Lee, S.; Yoon, J.; Yi, S.; Yi, J. Development of an Optimal Water Allocation Model for Reservoir System Operation. Water 2023, 15, 3555. [Google Scholar] [CrossRef]
- Bonilla, C.; Brentan, B.; Montalvo, I.; Ayala-Cabrera, D.; Izquierdo, J. Digitalization of Water Distribution Systems in Small Cities, a Tool for Verification and Hydraulic Analysis: A Case Study of Pamplona, Colombia. Water 2023, 15, 3824. [Google Scholar] [CrossRef]
- Li, P.; Wu, J. Water Resources and Sustainable Development. Water 2024, 16, 134. [Google Scholar] [CrossRef]
- Montuori, P.; De Rosa, E.; Di Duca, F.; De Simone, B.; Scippa, S.; Russo, I.; Sarnacchiaro, P.; Triassi, M. Polycyclic Aromatic Hydrocarbons (PAHs) in the Dissolved Phase, Particulate Matter, and Sediment of the Sele River, Southern Italy: A Focus on Distribution, Risk Assessment, and Sources. Toxics 2022, 10, 401. [Google Scholar] [CrossRef]
- Wang, Q.; Wang, J.; Cheng, J.; Zhu, Y.; Geng, J.; Wang, X.; Feng, X.; Hou, H. A New Method for Ecological Risk Assessment of Combined Contaminated Soil. Toxics 2023, 11, 411. [Google Scholar] [CrossRef]
- Bărbulescu, A.; Barbeș, L. Assessing the Efficiency of a Drinking Water Treatment Plant Using Statistical Methods and Quality Indices. Toxics 2023, 11, 988. [Google Scholar] [CrossRef]
- de Anda, J.; Shear, H. Sustainable Wastewater Management to Reduce Freshwater Contamination and Water Depletion in Mexico. Water 2021, 13, 2307. [Google Scholar] [CrossRef]
- Msamadya, S.; Joo, J.C.; Lee, J.M.; Choi, J.S.; Lee, S.; Lee, D.J.; Go, H.W.; Jang, S.Y.; Lee, D.H. Role of Water Policies in the Adoption of Smart Water Metering and the Future Market. Water 2022, 14, 826. [Google Scholar] [CrossRef]
- Barth, A.; Tai, H.; Brody, S. Water Resilience: Closing the Funding Gap for Utilities. 2025. Available online: https://www.mckinsey.com/industries/energy-and-materials/our-insights/water-resilience-closing-the-funding-gap-for-utilities (accessed on 11 March 2025).
- Feloni, E.; Nastos, P.T. Evaluating Rainwater Harvesting Systems for Water Scarcity Mitigation in Small Greek Islands under Climate Change. Sustainability 2024, 16, 2592. [Google Scholar] [CrossRef]
- Ptak-Wojciechowska, A.; Januchta-Szostak, A.; Gawlak, A.; Matuszewska, M. The Importance of Water and Climate-Related Aspects in the Quality of Urban Life Assessment. Sustainability 2021, 13, 6573. [Google Scholar] [CrossRef]
- Richards, S.; Rao, L.; Connelly, S.; Raj, A.; Raveendran, L.; Shirin, S.; Jamwal, P.; Helliwell, R. Sustainable water resources through harvesting rainwater and the effectiveness of a low-cost water treatment. J. Environ. Manag. 2021, 286, 112223. [Google Scholar] [CrossRef]
- Bozorg-Haddad, O.; Jafari, S.; Chu, X. Overview of Climate Change in Water Resources Management Studies. In Climate Change in Sustainable Water Resources Management; Bozorg-Haddad, O., Ed.; Springer Nature: Singapore, 2022; pp. 1–28. [Google Scholar] [CrossRef]
- Baghban, S.; Bozorg-Haddad, O.; Berndtsson, R.; Hobbins, M.; Al-Ansari, N. Mitigation and Adaptation Measures. In Springer Water; Springer Nature: Berlin/Heidelberg, Germany, 2022; pp. 331–360. [Google Scholar] [CrossRef]
- Bozorg-Haddad, O. (Ed.) Climate Change in Sustainable Water Resources Management, 2022th ed.; Springer: Singapore, 2022. [Google Scholar]
- Krzymowski, A. Water diplomacy and its strategic significance for Sustainable Development Goals and global security architecture. Sustainability 2021, 13, 13898. [Google Scholar] [CrossRef]
- Lu, G.; Wang, L. An integrated framework of green stormwater infrastructure planning—A review. Sustainability 2021, 13, 13942. [Google Scholar] [CrossRef]
- Tan, L.; Zhang, Y.; Marek, G.W.; Ale, S.; Brauer, D.K.; Chen, Y. Modeling basin-scale impacts of cultivation practices on cotton yield and water conservation under various hydroclimatic regimes. Agriculture 2021, 12, 17. [Google Scholar] [CrossRef]
- Dumouchel, P. AI and Regulations. AI 2023, 4, 1023–1035. [Google Scholar] [CrossRef]
- Lemke, J.; Kijewska, K.; Iwan, S.; Dudek, T. Six Sigma in Urban Logistics Management—A Case Study. Sustainability 2021, 13, 4302. [Google Scholar] [CrossRef]
- Hogan, L.; Lasek-Markey, M. Towards a Human Rights-Based Approach to Ethical AI Governance in Europe. Philosophies 2024, 9, 181. [Google Scholar] [CrossRef]
- Bodini, M. Generative Artificial Intelligence and Regulations: Can We Plan a Resilient Journey Toward the Safe Application of Generative Artificial Intelligence? Societies 2024, 14, 268. [Google Scholar] [CrossRef]
- Monasterio Astobiza, A.; Ausín, T.; Liedo, B.; Toboso, M.; Aparicio, M.; López, D. Ethical Governance of AI in the Global South: A Human Rights Approach to Responsible Use of AI. Proceedings 2022, 81, 1136. [Google Scholar] [CrossRef]
- Quinn, N.W.T.; Dinar, A.; Sridharan, V. Decision support tools for water quality management. Water 2022, 14, 3644. [Google Scholar] [CrossRef]
- Bornstein, Y.; Dayan, B.; Cahn, A.; Wells, S.; Housh, M. Environmental decision support systems as a service: Demonstration on CE-QUAL-W2 model. Water 2022, 14, 885. [Google Scholar] [CrossRef]
- UNESCO. Recommendation on the Ethics of Artificial Intelligence; UNESCO: Paris, France, 2021. [Google Scholar]
- Floridi, L. The European Legislation on AI: A Brief Analysis of its Philosophical Approach. Philos. Technol. 2021, 34, 215–222. [Google Scholar] [CrossRef]
- Zhou, K.; Puchol-Salort, P.; Pluchinotta, I.; Beriro, D.; Mijic, A.; Zimmermann, N. Systems Thinking in Water Neutrality Governance: Moving from system failures to resilient urban water systems. J. Clean. Prod. 2025, 512, 145655. [Google Scholar] [CrossRef]
- Al Hosari, T.; Al Mandous, A.; Wehbe, Y.; Shalaby, A.; Al Shamsi, N.; Al Naqbi, H.; Al Yazeedi, O.; Al Mazroui, A.; Farrah, S. The UAE Cloud Seeding Program: A Statistical and Physical Evaluation. Atmosphere 2021, 12, 1013. [Google Scholar] [CrossRef]
- Zheng, W.; Ma, H.; Zhang, M.; Xue, F.; Yu, K.; Yang, Y.; Ma, S.; Wang, C.; Pan, Y.; Shu, Z.; et al. Evaluation of the First Negative Ion-Based Cloud Seeding and Rain Enhancement Trial in China. Water 2021, 13, 2473. [Google Scholar] [CrossRef]
- Wang, F.; Chen, B.; Yue, Z.; Wang, J.; Li, D.; Lin, D.; Tang, Y.; Luan, T. A Composite Approach for Evaluating Operational Cloud Seeding Effect in Stratus Clouds. Hydrology 2024, 11, 167. [Google Scholar] [CrossRef]
- Wan, X.; Zhou, S.; Fan, Z. Comprehensive Efficiency Evaluation of Aircraft Artificial Cloud Seeding in Hunan Province, China, Based on Numerical Simulation Catalytic Method. Atmosphere 2023, 14, 1187. [Google Scholar] [CrossRef]
- Al Homoud, M.; Logothetis, S.A.; Elnaggar, Y.S.; Farahat, A. Assessment of the Cloud Seeding Efficiency over Tom Green County Texas, USA. Atmosphere 2024, 15, 1506. [Google Scholar] [CrossRef]
- Ma, J.H.; Yoo, C.; Song, S.U.; Na, W.; Cho, E.; Song, S.K.; Chang, K.H. Different Effect of Cloud Seeding on Three Dam Basins, Korea. Water 2023, 15, 2555. [Google Scholar] [CrossRef]
- Chen, X.; Zhuge, X.; Zhang, X.; Wang, Y.; Xue, D. Objective Identification and Climatic Characteristics of Heavy-Precipitation Northeastern China Cold Vortexes. Adv. Atmos. Sci. 2023, 40, 305–316. [Google Scholar] [CrossRef]
- Tran, H.N. Adsorption Technology for Water and Wastewater Treatments. Water 2023, 15, 2857. [Google Scholar] [CrossRef]
- Elayadi, F.; Achak, M.; Boumya, W.; Elamraoui, S.; Barka, N.; Lamy, E.; Beniich, N.; El Adlouni, C. Factorial Design Statistical Analysis and Optimization of the Adsorptive Removal of COD from Olive Mill Wastewater Using Sugarcane Bagasse as a Low-Cost Adsorbent. Water 2023, 15, 1630. [Google Scholar] [CrossRef]
- Tran, H.N. Applying Linear Forms of Pseudo-Second-Order Kinetic Model for Feasibly Identifying Errors in the Initial Periods of Time-Dependent Adsorption Datasets. Water 2023, 15, 1231. [Google Scholar] [CrossRef]
- Paredes-Laverde, M.; Montaño, D.F.; Torres-Palma, R.A. Montmorillonite-Based Natural Adsorbent from Colombia for the Removal of Organic Pollutants from Water: Isotherms, Kinetics, Nature of Pollutants, and Matrix Effects. Water 2023, 15, 1046. [Google Scholar] [CrossRef]
- de Oliveira, M.P.; Schnorr, C.; da Rosa Salles, T.; da Silva Bruckmann, F.; Baumann, L.; Muller, E.I.; da Silva Garcia, W.J.; de Oliveira, A.H.; Silva, L.F.O.; Rhoden, C.R.B. Efficient Uptake of Angiotensin-Converting Enzyme II Inhibitor Employing Graphene Oxide-Based Magnetic Nanoadsorbents. Water 2023, 15, 293. [Google Scholar] [CrossRef]
- Luccioni, S.; Jernite, Y.; Strubell, E. Power Hungry Processing: Watts Driving the Cost of AI Deployment? In Proceedings of the 2024 ACM Conference on Fairness, Accountability, and Transparency, Rio de Janeiro, Brazil, 3–6 June 2024; FAccT’24. pp. 85–99. [Google Scholar] [CrossRef]
- Ren, S. How Much Water Does AI Consume? The Public Deserves to Know. Available online: https://oecd.ai/en/wonk/how-much-water-does-ai-consume (accessed on 19 May 2025).
- Li, P.; Yang, J.; Islam, M.A.; Ren, S. Making AI Less “Thirsty”: Uncovering and Addressing the Secret Water Footprint of AI Models. arXiv 2025, arXiv:2304.03271. [Google Scholar]
- O’Brien, M.; Fingerhut, H.; Press, T.A. AI Tools Fueled a 34% Spike in Microsoft’s Water Consumption, and One City with Its Data Centers Is Concerned About the Effect on Residential Supply. 2023. Available online: https://fortune.com/2023/09/09/ai-chatgpt-usage-fuels-spike-in-microsoft-water-consumption// (accessed on 19 May 2025).
- Kate Saenko, T.C.U. A Computer Scientist Breaks Down Generative AI’s Hefty Carbon Footprint. 2023. Available online: https://www.scientificamerican.com/article/a-computer-scientist-breaks-down-generative-ais-hefty-carbon-footprint/ (accessed on 19 May 2025).
- Oymak, S. Learning Compact Neural Networks with Regularization. In Proceedings of the 35th International Conference on Machine Learning, Stockholm, Sweden, 10–15 July 2018; Proceedings of Machine Learning Research. Volume 80, pp. 3966–3975. [Google Scholar]
- Sustainability, G. Carbon-Free Energy Performance at Google Data Centers. 2021. Available online: https://sustainability.google/reports/ (accessed on 15 May 2025).
- Kairouz, P.; McMahan, H.B.; Avent, B.; Bellet, A.; Bennis, M.; Bhagoji, A.N.; Bonawitz, K.; Charles, Z.; Cormode, G.; Cummings, R.; et al. Advances and Open Problems in Federated Learning. arXiv 2021, arXiv:1912.04977. [Google Scholar]
- Henderson, P.; Hu, J.; Romoff, J.; Brunskill, E.; Jurafsky, D.; Pineau, J. Towards the Systematic Reporting of the Energy and Carbon Footprints of Machine Learning. arXiv 2022, arXiv:2002.05651. [Google Scholar]
- Suits, K.; Annus, I.; Kändler, N.; Karlsson, T.; Maris, A.V.; Kaseva, A.; Kotoviča, N.; Rajarao, G.K. Overview of the (Smart) Stormwater Management around the Baltic Sea. Water 2023, 15, 1623. [Google Scholar] [CrossRef]
- Slaboch, J.; Malý, M. Land Valuation Systems in Relation to Water Retention. Agronomy 2023, 13, 2978. [Google Scholar] [CrossRef]
- Chen, T.; Wang, M.; Su, J.; Ikram, R.M.A.; Li, J. Application of Internet of Things (IoT) Technologies in Green Stormwater Infrastructure (GSI): A Bibliometric Review. Sustainability 2023, 15, 13317. [Google Scholar] [CrossRef]
- Teschemacher, S.; Bittner, D.; Disse, M. Automated Location Detection of Retention and Detention Basins for Water Management. Water 2020, 12, 1491. [Google Scholar] [CrossRef]
- Kwon, S.H.; Kim, J.H. Machine Learning and Urban Drainage Systems: State-of-the-Art Review. Water 2021, 13, 3545. [Google Scholar] [CrossRef]
- Boluwade, A. Spatial-Temporal Evaluation of Satellite-Derived Rainfall Estimations for Water Resource Applications in the Upper Congo River Basin. Remote Sens. 2024, 16, 3868. [Google Scholar] [CrossRef]
- Sun, C.; Puig, V.; Cembrano, G. Real-Time Control of Urban Water Cycle under Cyber-Physical Systems Framework. Water 2020, 12, 406. [Google Scholar] [CrossRef]
- Liang, R.; Maier, H.R.; Thyer, M.A.; Dandy, G.C. A Practical, Adaptive, and Scalable Real-Time Control Approach for Stormwater Storage Systems. Water 2024, 16, 2844. [Google Scholar] [CrossRef]
- Liang, R.; Di Matteo, M.; Maier, H.R.; Thyer, M.A. Real-Time, Smart Rainwater Storage Systems: Potential Solution to Mitigate Urban Flooding. Water 2019, 11, 2428. [Google Scholar] [CrossRef]
- Brasil, J.; Macedo, M.; Lago, C.; Oliveira, T.; Júnior, M.; Oliveira, T.; Mendiondo, E. Nature-Based Solutions and Real-Time Control: Challenges and Opportunities. Water 2021, 13, 651. [Google Scholar] [CrossRef]
- Jalili, H.; Chevalier, L.; Nicklow, J.W. Optimization of Real-Time Control Approach: Number, Placement, and Proportional–Integral–Derivative Control Rules of Flow Control Devices in Distributed Flood Routing. Water 2024, 16, 3331. [Google Scholar] [CrossRef]
- Zhichang, Z. Complexity science, systems thinking and pragmatic sensibility. Syst. Res. Behav. Sci. 2007, 24, 445–464. [Google Scholar] [CrossRef]
- Jackson, M.C. Reflections on the development and contribution of critical systems thinking and practice. Syst. Res. Behav. Sci. 2010, 27, 133–139. [Google Scholar] [CrossRef]
- Gausdal, A.H.; Hildrum, J.M. Facilitating Trust Building in Networks: A Study from the Water Technology Industry. Syst. Pract. Action Res. 2012, 25, 15–38. [Google Scholar] [CrossRef]
- Wulun, J. Understanding complexity, challenging traditional ways of thinking. Syst. Res. Behav. Sci. 2007, 24, 393–402. [Google Scholar] [CrossRef]
- Vahidi, A.; Aliahmad, A.; Teimouri, E. Evolution of Management Cybernetics and Viable System Model. Syst. Pract. Action Res. 2019, 32, 297–314. [Google Scholar] [CrossRef]
- Alexandra, C.; Daniell, K.A.; Guillaume, J.; Saraswat, C.; Feldman, H.R. Cyber-physical systems in water management and governance. Curr. Opin. Environ. Sustain. 2023, 62, 101290. [Google Scholar] [CrossRef]
- and, C.H. Systems Thinking, Critical Realism and Philosophy: A Confluence of Ideas. J. Oper. Res. Soc. 2015, 66, 175–176. [Google Scholar] [CrossRef]
- Leonard, A. The Viable System: An introduction. Trans. Inst. Meas. Control 1992, 14, 4–7. [Google Scholar] [CrossRef]
- Lee, S.; Lee, H. Patent Leadership Changes and Technological Competence in Atomic Layer Deposition Technology of Global Leading Companies, Countries, and Subindustries. Sustainability 2025, 17, 2600. [Google Scholar] [CrossRef]
- Beltrán-Urvina, L.I.; Acosta-Andino, B.F.; Gallegos-Varela, M.C.; Vallejos-Orbe, H.M. Intellectual Property as a Strategy for Business Development. Laws 2025, 14, 18. [Google Scholar] [CrossRef]
- Dereń, A.M.; Skonieczny, J. Green Intellectual Property as a Strategic Resource in the Sustainable Development of an Organization. Sustainability 2022, 14, 4758. [Google Scholar] [CrossRef]
- Hamza, R.; Pradana, H. A Survey of Intellectual Property Rights Protection in Big Data Applications. Algorithms 2022, 15, 418. [Google Scholar] [CrossRef]
- Collin, C.; Laughland Justin, P.E. Systems and Methods for Plant-Localized Atmospheric Water Harvesting. WO2025059225A1, 30 April 2025. [Google Scholar]
- Woochul, Y.O.S. Scalable and Passive Mof Assisted Atmospheric Water Harvester. WO2024167697A1, 25 September 2024. [Google Scholar]
- Ge, S.; Gai, G.; Sun, Y. Automatic Harvesting Depth Adjusting Device of Water Chestnut Harvesting Machine. CN221203341U, 25 June 2024. [Google Scholar]
- Pearl River Water Resources Commission Pearl River Water Resources Research Institute. Water Harvesting And Collecting Multifunctional All-In-One Machine. CN117099563A, 24 November 2023.
- Waite, T.; Andrew, T.J.; Peter, G.; Gerard, T.J.; Donna, T.; Willard, M.M. Atmospheric Water Harvesting Using Fog Harvesting Fabric. US2025032977A1, 15 February 2024. [Google Scholar]
- Boudreault, R. Methods and Apparatuses for Harvesting Water from Air. US12186702B2, 18 December 2024. [Google Scholar]
- Kapustin, I.; Kuo, D.S.; Penning, K.D. Atmospheric Water Harvester Having Subcooler Heat Exchanger. US2024246026A1, 6 March 2023. [Google Scholar]
- Yoonseo, D. Atmospheric Water Harvesting Generator. US11745117B1, 16 August 2023. [Google Scholar]
- Kuo, D.S.; Kapustin, I. Heat Pump-Based Water Harvesting Systems, and Methods of Using There. US12151199B2, 6 November 2024. [Google Scholar]
- Kapustin, I.; Kuo, D.S. Heat Pump-Based Water Harvesting Systems. US2023063572A1, 12 February 2025. [Google Scholar]
- Kapustin, I.; Kuo, D.S.; Marchon, B. Atmospheric Water Harvester With Climate-Adjustable Adsorbant Properties. US11536010B2, 7 December 2022. [Google Scholar]
- Stuckenberg, D.J.; Went, E.K.; Erickson, O.M.; Kode, V.R. Atmospheric Water Generation Systems and Methods. US2023010376A1, 2 February 2025. [Google Scholar]
- Ryan, W. Atmospheric Water Harvesting Apparatus. US12060698B2, 24 July 2024. [Google Scholar]
- Yaghi, O.M.; Prevot, M.S.; Hanikel, N.; Kapustin, E.A.; Fathieh, F. Atmospheric Water Harvesting System with Cross-Flow Configuration. US12000122B2, 15 May 2024. [Google Scholar]
- Shi, L.; Yao, X.; Wang, L.; Chen, Y.; Yuan, Y.; Li, Y.; Zhang, X.; Yang, M. Water Caltrop Cultivation System Provided With Water Caltrop Harvesting Equipment. CN216415143U, 3 May 2024. [Google Scholar]
- Yu, G.; Zhao, F.; Zhou, X. Atmospheric Water Harvesting System. US2023365865A1, 29 June 2023. [Google Scholar]
- Haiming, P. Positive and Negative Electrode Type Artificial Rainfall Device. CN113906941A, 10 January 2023. [Google Scholar]
- Marchon, B.; Kapustin, E.A. Atmospheric Water and Carbon Dioxide Harvesting for Farming. US2023302394A1, 6 May 2024. [Google Scholar]
- Cayetano, R.S. System for the Condensation of Atmospheric Water Vapour. EP4356997A1, 3 January 2025. [Google Scholar]
- Richard, P. Atmospheric Water Harvesting Device and Method. US2023228066A1, 3 February 2025. [Google Scholar]
- Smith, T.H.; Kuo, D.S.; Kapustin, I.A.; Marchon, B.; Maniar, F.S. Atmospheric Water Harvester with High Efficiency, and Methods of Using Thereof. US2023338891A1, 30 January 2025. [Google Scholar]
- Fluhrer, H.; Davydova, E.; Saveliev, Y. Apparatus For Electro-Spray Cloud Seeding. EP3994976A1, 29 May 2025. [Google Scholar]
- Ro, Y.; Chang, K.; Cha, J.; Chae, S.; Jung, W.; Lee, C. Calculation Method Of Total Artificial Precipitation In Seeding Area Compared To Non-Seeding Area. US2022113450A1, 2 July 2024. [Google Scholar]
- Park, J.M.; Jung, W.S.; Cha, J.W.; Kim, S.J.; Woo, K.J.; Ryu, S.H. Rocket for Artificial Rainfall Using Ejection Hygroscopic Flare. US2022065599A1, 18 January 2023. [Google Scholar]
- Kanhuji, C.S. Artificial Rainmaking by High Power Laser Initiation Endothermic Reactions Through Drone Aircraft Remote Control System. AU2020101897A4, 16 March 2023. [Google Scholar]
- Reiter, G.; Ward, J. A Method, Apparatus and System for Collecting Atmospheric Water. AU2020204336B1, 11 February 2021. [Google Scholar]
- David, S. Atmospheric Water Generation Systems and Methods. US11000799B2, 11 November 2024. [Google Scholar]
- Gavriil, A.I. A Method of Cloud Seeding with Use of Ice-Nucleating Agents. GR20200100042A, 13 August 2021. [Google Scholar]
- Marchon, B.; Kapustin, I.; Gallo, W.D.; Smith, T.; Glover, G. Water Harvesting Systems, and Methods of Using There. US12054402B2, 6 August 2024. [Google Scholar]
- Xue, L.; Rasmussen, R.M.; Tessendorf, S.A. Method and System for Determining Cloud Seeding Potential. US2020233115A1, 23 July 2020. [Google Scholar]
- Zou, L.; Liang, H. 3D Reduced Graphene Oxide/Sio 2 Composite for Ice Nucleation. US2022002159A1, 6 January 2022. [Google Scholar]
- Rafi, Z. Method and System for Autonomous Cloud Seeding. WO2020121301A1, 18 June 2020. [Google Scholar]
- Pokharna, S.; Chauhan, S.; Pokharna, T. Solar Water Harvesting Device. US2019368168A1, 5 December 2019. [Google Scholar]
- Chae, S.; Chang, K.; Kim, K.; Jeong, J.; Kim, B.; Cha, J.; Jung, W. Method and System for Expressing Airborne Cloud Seeding Line Considering Cloud Water. EP3574746A1, 4 December 2019. [Google Scholar]
- Bobo, P.A.; Díaz, M.D.M.R.; Pablos, A.M.C.; Fuentelsaz, E.G.; Ramirez, P.B. Portable rainwater harvesting system. ES1215364U, 12 July 2018. [Google Scholar]
- Manuel, M.S. Cloud Seeding System Through the Use of Hoses (Machine-Translation by Google Translate, Not Legally Binding). ES1217974U, 25 September 2018. [Google Scholar]
- Manuel, M.S. Cloud Seeding System Through the Use of Hoses (Machine-Translation by Google Translate, Not Legally Binding). ES1217974Y, 14 December 2018. [Google Scholar]
- Yu, G.; Zhao, F.; Zhou, X. Atmospheric Water Harvesting System. US11326327B2, 10 May 2022. [Google Scholar]
- Cardi, P. Device for Seeding a Cloud Cell. US2020196539A1, 25 June 2020. [Google Scholar]
- DeFelice, T.P.; Axisa, D. Intelligent Systems for Weather Modification Programs. US10888051B2, 12 January 2021. [Google Scholar]
- DeFelice, T.P.; Axisa, D. Intelligent Systems for Weather Modification Programs. US2018292826A1, 11 October 2018. [Google Scholar]
- Kanhuji, C.S. Artificial Rainmaking by High Power Laser Initiation Endothermic Reactions Through Drone Aircraft Remote Control System. WO2018167797A1, 20 September 2018. [Google Scholar]
- Philippe, C. Device for Seeding a Cloud Cell. US2020178481A1, 11 June 2020. [Google Scholar]
- Jeremy, D. Rainwater Harvesting Roof for Water Storage Tank. US2016258137A1, 8 September 2016. [Google Scholar]
- Yao, Z. Cloud-Seeding Operation Effect Radar Detection Time Sequence Contrast Analysis Method and System. CN105353378A, 24 February 2016. [Google Scholar]
- Yao, Z.; Wang, T.; Zang, X.; Geng, L.; Zhou, Y. Cloud-Seeding Operation Effect Radar Detection Time Sequence Contrast Analysis Method and System. CN105353378B, 29 September 2017. [Google Scholar]
- Yeung, K.L.; Ferdousi, S.A. Materials for Moisture Removal and Water Harvesting from Air. US10486102B2, 16 November 2019. [Google Scholar]
- Xu, W.; Xu, Y.; Pan, S.; Xu, P.; Chen, D.; Guo, X. Method and System for Manually Influencing Weather. CN105075758A, 25 November 2015. [Google Scholar]
- Escalera, L.M.M.D.L.; Ibanez, J.J.C.; Escalera, D.M.M.D.L.; Ramos, H.R.; Gomez, L.M. Apparatus and System for Smart Seeding Within Cloud Formations. US2016299254A1, 13 October 2016. [Google Scholar]
- Escalera, L.M.M.D.L.; Ibanez, J.J.C.; Escalera, D.M.M.D.L.; Ramos, H.R.; Gomez, L.M. Apparatus and System for Smart Seeding Within Cloud Formations. US9715039B2, 25 July 2017. [Google Scholar]
- Yougui, Y. Warm Cloud Catalyst, Preparation Method Thereof and Application Thereof. CN104322334A, 4 February 2015. [Google Scholar]
- Yougui, Y. Warm Cloud Catalyst, Preparation Method Thereof and Application Thereof. CN104322334B, 14 September 2016. [Google Scholar]
- Yu, Z.; Wang, D.; Wang, J.; Zhang, M.; Shi, J.; Qu, R.; Tian, Z.; Zhao, X.; Yu, H. Full-Automatic Rocket System Integrated with Radar Detection and Integrated Seeding. CN104412877A, 18 March 2015. [Google Scholar]
- Yu, Z.; Guo, X.; Wang, J.; Wang, G.; Li, C.; Liu, J.; Zhou, D.; Zhang, Q.; Wang, D.; Qian, Y.; et al. Novel Artificial Influenced Weather System Designed by Ordnance Science Institute of China. CN104412879A, 18 March 2015. [Google Scholar]
- Yu, Z.; Wang, J.; Qian, Y.; Xia, Z.; Pan, L.; Zhao, X.; Xu, Y.; Hu, X.; Liu, Y.; Wu, B.; et al. Unmanned Aircraft System for Artificial Influence Type Weather Detection. CN104412878A, 18 March 2015. [Google Scholar]
- Bang, K.; Kim, S.; Lee, C.; Park, J.; Kim, B.; Lee, C.; Jeong, J. Hygroscopic Flare Composition for Weather Modification, and Cold Cloud Dissipation Method Using the Same. KR101348115B1, 8 January 2014. [Google Scholar]
- Liao, Y. Method for Stopping Severe Weather Disasters. CN103766180A, 7 May 2014. [Google Scholar]
- Liao, Y. Method for Stopping Severe Weather Disasters. CN103766180B, 22 June 2016. [Google Scholar]
- Mardhekar, D. Method and System for Accelerating Dissipation of a Landfalling Tropical Cyclone. US2014048613A1, 20 February 2014. [Google Scholar]
- Guo, W.; Ni, J.; Wu, P.; Dong, F.; Yang, Y. Harvesting System of Water Hyacinth Harvesting Ship. CN202310590U, 11 July 2012. [Google Scholar]
- Scott, A. Water Harvesting Device. US2010096390A1, 22 April 2010. [Google Scholar]
- Graham, B. A Rainwater Harvesting System. GB2475924A, 8 June 2011. [Google Scholar]
- Graham, B. A Rainwater Harvesting System Comprising an Auxiliary Water Storage Tank and Float Valve. GB2475923A, 8 June 2011. [Google Scholar]
- Hill, J.W.; Preston, C.G.; Max, M.D. Atmospheric Water Harvesters. US2009241580A1, 1 October 2009. [Google Scholar]
- McCarthy, D.T.; Deletic, A.; Fletcher, T.D. Method and System for Modelling Water Treatment and Harvesting. US2011166848A1, 7 July 2011. [Google Scholar]
- Won, J.J. Seeding and Verification Method for Targetted Cloud Seeding. WO2010071305A2, 24 June 2010. [Google Scholar]
- Jung, J.W.; Lee, M.J.; Chang, K.H.; Jang, Y.J.; Jeong, J.Y.; Yang, H.Y.; Nam, K.Y.; Kim, Y.H.; Lee, H.; Kim, K.L.; et al. Seeding and Verification Method for Targetted Cloud Seeding. WO2010071305A3, 12 August 2010. [Google Scholar]
- Alistair, C. High Altitude Atmospheric Alteration System and Method. GB2448591A, 22 October 2008. [Google Scholar]
- Roderick, H. High Altitude Atmospheric Alteration System and Method. GB2448591A8, 26 November 2008. [Google Scholar]
- Chan, A.K.; Hyde, R.A.; Myhrvold, N.P.; Tegreene, C.T.; Wood, L.L., Jr. High Altitude Atmospheric Alteration System and Method. GB2448591B, 2 February 2011. [Google Scholar]
- Rosenfeld, D.; Khain, A.; Woodley, W. Hurricane Mitigation by Combined Seeding with Condensation and Freezing Nuclei. US2010170958A1, 8 July 2010. [Google Scholar]
- Ray, D.S. Charged Seed Cloud as a Method for Increasing Particle Collisions and for Scavenging Airborne Biological Agents and Other Contaminants. US2012123181A1, 17 May 2012. [Google Scholar]
- Ray, D.S. Charged Seed Cloud as a Method for Increasing Particle Collisions and for Scavenging Airborne Biological Agents and Other Contaminants. US8373962B2, 12 February 2013. [Google Scholar]
- Bhumibol, H.M.K. Weather Modification by Royal Rainmaking Technology. US2005056705A1, 12 February 2013. [Google Scholar]
- Alexander, K. Method and Apparatus for Controlling Atmospheric Conditions. WO03061370A1, 31 July 2003. [Google Scholar]
- Khain, A.; Feldman, Y.; Pinsky, M.; Arkhipov, V.; Ryabov, Y.; Puzenko, A. Method and Apparatus for Controlling Atmospheric Conditions. WO03061370A8, 16 September 2004. [Google Scholar]
- Cordani, P. Method of Modifying Weather. US6315213B1, 13 November 2001. [Google Scholar]
- Norihiko, F. Method and Apparatus for Modifying Supercooled Clouds. CA2306651C, 1 January 2002. [Google Scholar]
- Mikhajlovich, U.N. Device for Change of Space Charge in Atmosphere. RU2124820C1, 10 January 1999. [Google Scholar]
- Norihiko, F. Method and Apparatus for Modifying Supercooled Clouds. US6056203A, 2 May 2000. [Google Scholar]
- Graeme, M. Method of Cloud Seeding. US5357865A, 25 October 1994. [Google Scholar]
- Thomas, K. Increasing Nucleation Activity with Lichens and Fungi. US5169783A, 8 December 1992. [Google Scholar]
- Fukuta, N.; Milosevic, D. Liquid Propane Generator for Cloud Seeding Apparatus. US4600147A, 15 July 1986. [Google Scholar]
- Artifices, L.T. Seeding Clouds to Make Rain, Esp. Using a Rocket—Using Silver Iodide and a Urea Compsn. FR2394979A1, 19 January 1979. [Google Scholar]
- Artifices, L.T. Seeding Clouds to Make Rain, Esp. Using a Rocket—Using Silver Iodide and a Urea Compsn. FR2394979B3, 13 July 1979. [Google Scholar]
- Thomas, S. Pyrotechnic Cloud Seeding Composition. US4096005A, 15 July 1986. [Google Scholar]
- Solheim, F.S.; Erb, L.A. Combustion Monitoring System. US4062006A, 20 June 1978. [Google Scholar]
- Womack, W. Cloud Seeding System. US3785557A, 15 January 1974. [Google Scholar]
- Amand, P.; Koff, I. Uniform Size Particle Generator. US3788543A, 29 January 1974. [Google Scholar]
- Nelson, L.D.; Silverman, B.A. Weather Modification Utilizing Microencapsulated Material. US3659785A, 2 May 1972. [Google Scholar]
- Ricerche, C.N. A Method for Aerosolization with the Purpose of Fog Clearing, Cloud Seeding and Weather Modification. GB1110768A, 24 April 1968. [Google Scholar]
- Francis, B.J. Use of Asphalt Coatings for Weather Modification. GB988109A, 7 April 1965. [Google Scholar]
- Kimble, C.; Bourdon, I. Knowledge Management, openness, and transparency in sustainable water systems: The case of Eau Méditerranée. In Handbook of Knowledge Management for Sustainable Water Systems; Wiley-Blackwell: Hoboken, NJ, USA, 2018. [Google Scholar]
- Martinez, F. A Knowledge Management model for corporate water responsibility. In Handbook of Knowledge Management for Sustainable Water Systems; John Wiley & Sons Ltd.: Hoboken, NJ, USA, 2018; pp. 79–97. [Google Scholar] [CrossRef]
- Russ, M. Introduction and a theoretical framework for Knowledge Management for Sustainable Water Systems. In Handbook of Knowledge Management for Sustainable Water Systems; John Wiley & Sons, Ltd.: Hoboken, NJ, USA, 2018; pp. 1–12. [Google Scholar]
- Bolón-Canedo, V.; Morán-Fernández, L.; Cancela, B.; Alonso-Betanzos, A. A review of green artificial intelligence: Towards a more sustainable future. Neurocomputing 2024, 599, 128096. [Google Scholar] [CrossRef]
- Zexian, Y. A new approach to studying complex systems. Syst. Res. Behav. Sci. 2007, 24, 403–416. [Google Scholar] [CrossRef]
- Ventana Systems, Inc. Vensim: System Dynamics Software, Version Used: VS 10.3.0. 2025. Available online: https://vensim.com/free-downloads/ (accessed on 8 May 2025).
- de Camargo, E.T.; Spanhol, F.A.; Slongo, J.S.; da Silva, M.V.R.; Pazinato, J.; de Lima Lobo, A.V.; Coutinho, F.R.; Pfrimer, F.W.D.; Lindino, C.A.; Oyamada, M.S.; et al. Low-Cost Water Quality Sensors for IoT: A Systematic Review. Sensors 2023, 23, 4424. [Google Scholar] [CrossRef]
- Li, J.; Burian, S.; Johnson, R.; Oroza, C. Exploring Cost-effective Implementation of Real-time Control to Enhance Flooding Resilience against Future Rainfall and Land Cover Changes. Authorea 2023. [Google Scholar] [CrossRef]










| PRISMA Diagram ID | Topic | DataBase | Keywords | Files Found | Files Selected |
|---|---|---|---|---|---|
| A | Optimization of Water Harvesting | MDPI and SCOPUS | (rainwater harvesting) AND (water quality) AND (water conservation) AND (rainwater tanks) AND (life cycle cost analysis) AND (multi criteria analysis) AND (urban flooding) | 13 | 3 |
| B | Technologies to improve water harvesting and storage efficiency | MDPI | (water sustainability indices) AND (systematic review) AND (SDG6) AND (water resource management) AND (water sustainability) AND (water resource sustainability) | 7 | 7 |
| C | Optimal location of catchment infrastructures | MDPI and SCOPUS | (Water infrastructures as complex systems) AND (resilience of multiplex water networks) AND (interdependent water networks) | 9 | 5 |
| D | Collection and storage efficiency | MDPI and SCOPUS | (Water and wastewater treatment) AND (Sustainable urban water management) | 5 | 4 |
| E | Artificial Intelligence (AI) Applications | SCOPUS | (Artificial intelligence) AND (Big data analytics) AND (Water resource management) AND (Water quality monitoring) AND (Water demand forecasting) | 4 | 1 |
| F | Machine Learning models for rainfall forecasting | SCOPUS | (System Modeling Algorithm) AND (Water-Driven Prediction Platform) AND (Applied Research) AND (Intelligent Platform) | 8 | 5 |
| G | Optimization Algorithms for Rainwater Harvesting System Installation | MDPI and SCOPUS | (Rainwater harvesting) AND (Sustainable urban water use) AND (rainwater) AND (Alternative water sources) | 10 | 5 |
| H | AI-based hydrology analysis | MDPI and SCOPUS | (aquatic ecosystems) AND (ecohydrology) AND (hydrological processes) AND (Monitoring/Modelling/ Prediction/Optimization) | 24 | 10 |
| I | Urban Resilience and Water Management | MDPI and SCOPUS | (water resilience) AND (urban floods) AND (storage of runoff water) | 14 | 4 |
| J | Reduction of losses in the system | MDPI | (resilience) AND (Wastewater treatment and reuse) AND (Water infrastructure management) AND (urban stormwater and wastewater) | 8 | 6 |
| K | Optimization of Water Distribution | MDPI | (resilience measures) AND (urban water systems) AND (assessment and diagnosis) AND (resilience) | 10 | 1 |
| L | Impact on Urban Resilience | MDPI and SCOPUS | (resilience of multiplex water networks) AND (decentralized and hybrid infrastructures) AND (strategic asset management) AND (adaptation) | 9 | 3 |
| M | Technology Integration | SCOPUS | (Smart irrigation) AND (IoT) AND (Server-Sent Events (SSE)) AND (Sensors) AND (Water management) AND (Embedded technology) | 6 | 1 |
| N | IoT sensors and Big Data for real-time monitoring | MDPI | (Internet of Things (IoT)) AND (monitoring) AND (notification) AND (efficiency) AND (water quality) | 28 | 8 |
| O | Hybrid IA + Renewable Energy Systems | MDPI and SCOPUS | (Smart water system) AND (Renewable energy resources) AND (Energy management) AND (Water monitoring) AND (Water pumping) AND (Water management) | 16 | 4 |
| P | Regulation of Water Management | MDPI | (socio-environmental regulation) AND (risk-based approach) AND (sustainable management) AND (watershed) AND (water resources) AND (socio-environmental risks) | 5 | 1 |
| Q | Water Governance | MDPI | (water & wastewater treatment engineering and ecotoxicity evaluation) AND (water-resources modeling) AND (digital elevation model) | 17 | 10 |
| R | Water Resilience | MDPI, SCOPUS and Springer | (water scarcity) AND (climate change) AND (blue-green infrastructure) AND (quality of life (QoL)) AND (livability) AND (climate resilience) AND (water in cities) AND (urban environments) | 23 | 10 |
| S | Governance and Regulation of Artificial Intelligence | MDPI | (ethics) AND (AI governance) AND (human rights) AND (AI regulation) AND (fundamental rights) AND (ethics washing) AND (GenAI regulations) AND (GenAI regulatory framework) | 9 | 6 |
| T | Cloud Seeding | MDPI | (cloud seeding) AND (evaluation) AND (change point) AND (rain gauge) AND (cloud seeding) AND (artificial precipitation) AND (effect evaluation) | 15 | 6 |
| U | Adsorption technology | MDPI | (adsorption) AND (mechanism modelling) AND (artificial intelligence) AND (emerging pollutant) AND (machine learning) AND (water treatment) | 13 | 5 |
| V | Environmental impact | Arxiv | (Machine Learning (cs.LG)) AND (Artificial Intelligence (cs.AI)) | 8 | 5 |
| W | Systems Thinking | Spriger, Arxiv, Wiley and MDPI | (Viable system model) AND (Variety) AND (Systems science) AND (law of requisite variety) AND (Trust building) AND (Process-based trust Characteristic) AND (Network development) AND (Action research) | 18 | 6 |
| X | Patents | Espacenet | Water Harvesting | 291,459 | 91 |
| Total Resources | 291,738 | 207 | |||
| Title | Inventors | Abstract | Publication Number |
|---|---|---|---|
| Systems And Methods For Plant-Localized Atmospheric Water Harvesting [159] | Cavote Collin et al. | A water harvesting system captures atmospheric moisture using a plant-connected structure with air inlet and outlet vents linked by an internal air conduit. | WO2025059225A1: https://worldwide.espacenet.com/patent/search/family/095022529/publication/WO2025059225A1?q=pn%3DWO2025059225A1 (accessed on 11 September 2024) |
| Scalable And Passive Mof Assisted Atmospheric Water Harvester [160] | Yaghi Omar and Song Woochul | A passive, scalable water harvester uses sorbents and natural sunlight to extract drinkable water from air without external energy input. | WO2024167697A1: https://worldwide.espacenet.com/patent/search/family/092263333/publication/WO2024167697A1?q=pn%3DWO2024167697A1 (accessed on 26 January 2024) |
| Automatic harvesting depth adjusting device of water chestnut harvesting machine [161] | Ge Shuo et al. | An automatic device adjusts the depth of a water chestnut harvester using a sliding vertical rod, sensors, and an electromagnetic valve for precise control. | CN221203341U: https://worldwide.espacenet.com/patent/search/family/091543274/publication/CN221203341U?q=pn%3DCN221203341U (accessed on 30 November 2023) |
| Water Harvesting And Collecting Multifunctional All-In-One Machine [162] | Luo Huan et al. | The invention is a multifunctional overwater cleaning and harvesting machine featuring a slanted front pressing plate, a U-shaped fixing rod, and a lifting seat with a rotating head and clamping piece. | CN117099563A: https://worldwide.espacenet.com/patent/search/family/088800076/publication/CN117099563A?q=pn%3DCN117099563A (accessed on 13 September 2023) |
| Atmospheric Water Harvesting Using Fog Harvesting Fabric [163] | Waite Tyler et al. | The system uses atmospheric data to identify optimal conditions for harvesting water from the air, enabling efficient and responsive water collection. | US2025032977A1: https://worldwide.espacenet.com/patent/search/family/094373502/publication/US2025032977A1?q=pn%3DUS2025032977A1 (accessed on 25 July 2023) |
| Methods And Apparatuses For Harvesting Water From Air [164] | Richard Boudreault | The system uses porous walls where air flows cause water to condense on one side, then seep through the pores to a collecting surface for water collection. | US12186702B2: https://worldwide.espacenet.com/patent/search/family/066438719/publication/US12186702B2?q=pn%3DUS12186702B2 (accessed on 1 April 2023) |
| Atmospheric Water Harvester Having Subcooler Heat Exchanger [165] | Kapustin Levgen et al. | A water harvester uses a secondary heat exchanger to improve efficiency by absorbing ambient heat during desorption and releasing excess heat back to the environment. | US2024246026A1: https://worldwide.espacenet.com/patent/search/family/091951861/publication/US2024246026A1?q=pn%3DUS2024246026A1 (accessed on 19 January 2023) |
| Atmospheric Water Harvesting Generator [166] | Do Yoonseo | An atmospheric water generator uses a nanoporous adsorbent and amphiphilic substrate to efficiently extract water in dry climates, operating with minimal power and simple airflow control. | US11745117B1: https://worldwide.espacenet.com/patent/search/family/085985215/publication/US11745117B1?q=pn%3DUS11745117B1 (accessed on 22 December 2022) |
| Heat Pump-Based Water Harvesting Systems, And Methods Of Using There [167] | Kuo David and Kapustin Ievgen | WHS are designed to capture moisture from air while minimizing energy use and enhancing the efficiency of the harvesting cycle. | US12151199B2: https://worldwide.espacenet.com/patent/search/family/083848631/publication/US12151199B2?q=pn%3DUS12151199B2 (accessed on 8 December 2022) |
| Heat Pump-Based Water Harvesting Systems [168] | Kapustin Ievgen and Kuo David | The system employs sorbent materials, such as metal-organic frameworks, to extract water from the air. The captured water is desorbed as vapor, condensed into liquid, and then utilized to dehumidify or humidify the air within the system. | US2023063572A1: https://worldwide.espacenet.com/patent/search/family/085230590/publication/US2023063572A1?q=pn%3DUS2023063572A1 (accessed on 5 August 2022) |
| Atmospheric Water Harvester With Climate-Adjustable Adsorbant Properties [169] | Kapustin Ievgen et al. | This disclosure presents atmospheric water harvesting systems designed with an optimal adsorption threshold, determined by energy cost and water availability factors. | US11536010B2: https://worldwide.espacenet.com/patent/search/family/082549029/publication/US11536010B2?q=pn%3DUS11536010B2 (accessed on 18 July 2022) |
| Atmospheric Water Generation Systems And Methods [170] | Stuckenberg David et al. | The system utilizes a fluid-desiccant flow that is cooled to absorb water vapor from atmospheric air. The desiccant is subsequently heated to release the vapor into a controlled air stream circulating within the system. | US2023010376A1: https://worldwide.espacenet.com/patent/search/family/082742750/publication/US2023010376A1?q=pn%3DUS2023010376A1 (accessed on 6 July 2022) |
| Atmospheric Water Harvesting Apparatus [171] | Wood Ryan | The catcher consists of a cylindrical wall surrounding a central post, with an air passageway that has an inlet and outlet. The inner surface of the wall is coated with a triboelectric material to facilitate specific functional interactions | US12060698B2: https://worldwide.espacenet.com/patent/search/family/083116010/publication/US12060698B2?q=pn%3DUS12060698B2 (accessed on 2 March 2022) |
| Atmospheric Water Harvesting System With Cross-Flow Configuration [172] | Yaghi Omar et al. | Atmospheric WHS use a sorbent cartridge with permeable trays and spacers arranged to allow cross-flow, enabling efficient adsorption and desorption of water through airflow pathways. | US12000122B2: https://worldwide.espacenet.com/patent/search/family/074660754/publication/US12000122B2?q=pn%3DUS12000122B2 (accessed on 16 February 2022) |
| Water Caltrop Cultivation System Provided With Water Caltrop Harvesting Equipment [173] | Shi Lin et al. | The system includes a pool filled with water, with a water caltrop cultivation area on the surface. A fish culture area is created by water between the cultivation area and the pool bottom. | CN216415143U: https://worldwide.espacenet.com/patent/search/family/081339980/publication/CN216415143U?q=pn%3DCN216415143U (accessed on 23 November 2021) |
| Atmospheric Water Harvesting System [174] | Yu Guihua et al. | Improved soils for agriculture are disclosed, incorporating atmospheric WHS networks that efficiently hydrate the soil, reducing the need for external water during germination and growth stages. | US2023365865A1: https://worldwide.espacenet.com/patent/search/family/080950963/publication/US2023365865A1?q=pn%3DUS2023365865A1 (accessed on 4 October 2021) |
| Positive And Negative Electrode Type Artificial Rainfall Device [175] | Peng Haiming | The invention relates to artificial rainfall devices and discloses a positive and negative electrode type artificial rainfall device. | US2023365865A1: https://worldwide.espacenet.com/patent/search/family/080950963/publication/US2023365865A1?q=pn%3DUS2023365865A1 (accessed on 1 September 2021) |
| Atmospheric Water And Carbon Dioxide Harvesting For Farming [176] | Marchon Bruno and Kapustin Eugene | The system uses materials, such as metal-organic frameworks, to capture water and carbon dioxide from the air. The captured water is desorbed as vapor, condensed into liquid water, while the carbon dioxide is also desorbed. | S2023302394A1: https://worldwide.espacenet.com/patent/search/family/080353830/publication/US2023302394A1?q=pn%3DUS2023302394A1 (accessed on 25 August 2021) |
| System For The Condensation Of Atmospheric Water Vapour [177] | Rivera Soria Cayetano | The system captures atmospheric water vapor with minimal energy by using a straight duct with an air impulsion system, a convergent nozzle, and a nozzle neck with a convergence zone for condensation. | EP4356997A1: https://worldwide.espacenet.com/patent/search/family/077910821/publication/EP4356997A1?q=pn%3DEP4356997A1 (accessed on 15 June 2021) |
| Atmospheric Water Harvesting Device And Method [178] | Perkin Richard | The chamber features a first and second plenum space separated by a partition. A rotating vessel with a base and sidewalls extends from the base to an opening, positioned within the chamber. | US2023228066A1: https://worldwide.espacenet.com/patent/search/family/070278225/publication/US2023228066A1?q=pn%3DUS2023228066A1 (accessed on 10 March 2021) |
| Atmospheric Water Harvester With High Efficiency, And Methods Of Using There of [179] | Smith Taber Hardesty et al. | The system captures water from the air using specific materials, desorbs it as vapor, condenses it into liquid water, and collects it for use as drinking water. | US2023338891A1: https://worldwide.espacenet.com/patent/search/family/077292637/publication/US2023338891A1?q=pn%3DUS2023338891A1 (accessed on 2 February 2021) |
| Apparatus For Electro-Spray Cloud Seeding [180] | Fluhrer Helmut et al. | An apparatus for mobile electro-spray cloud seeding includes a storage tank, at least one nozzle connected to the tank by a pipe or hose, and a high-voltage direct current source to charge droplets ejected from the nozzle. | EP3994976A1: https://worldwide.espacenet.com/patent/search/family/073288368/publication/EP3994976A1?q=pn%3DEP3994976A1 (accessed on 6 November 2020) |
| Calculation Method Of Total Artificial Precipitation In Seeding Area Compared To Non-Seeding Area [181] | Ro Yonghun et al. | A method is provided to calculate the total amount of artificial precipitation in seeded vs. non-seeded areas, improving the reliability of seeding effect data, observational data, and numerical model predictions from artificial precipitation experiments, ultimately enhancing water resource management through weather modification. | US2022113450A1: https://worldwide.espacenet.com/patent/search/family/078716786/publication/US2022113450A1?q=pn%3DUS2022113450A1 (accessed on 14 September 2020) |
| Rocket For Artificial Rainfall Using Ejection Hygroscopic Flare [182] | Park Ji Man et al. | The rocket for artificial rainfall uses an ejection hygroscopic flare and includes a rocket body with a parachute for descent, a hygroscopic flare discharge outlet, and a communication module to send and receive launch and ejection commands from a ground station. | US2022065599A1: https://worldwide.espacenet.com/patent/search/family/080353582/publication/US2022065599A1?q=pn%3DUS2022065599A1 (accessed on 28 August 2020) |
| Artificial Rainmaking By High Power Laser Initiation Endothermic Reactions Through Drone Aircraft Remote Control System [183] | Chopkar Shivshankar and Kanhuji | The invention presents a system and method for artificial rainmaking using a drone or unmanned aerial vehicle (UAV) controlled remotely, based on the principle of endothermic reaction. | AU2020101897A4: https://worldwide.espacenet.com/patent/search/family/072513331/publication/AU2020101897A4?q=pn%3DAU2020101897A4 (accessed on 19 August 2020) |
| A Method, Apparatus And System For Collecting Atmospheric Water [184] | Ward Jarrod and Reiter Gerard | The water collection system includes a reaction chamber with desiccant, heating means surrounding or integrated within the chamber, and an air inlet for efficient water collection. | AU2020204336B1: https://worldwide.espacenet.com/patent/search/family/072750413/publication/AU2020204336B1?q=pn%3DAU2020204336B1 (accessed on 29 June 2020) |
| Atmospheric Water Generation Systems And Methods [185] | Stuckenberg David | The desiccant flow is heated to promote the evaporation of water vapor, which is then directed into a controlled air stream circulating within the system. | US11000799B2: https://worldwide.espacenet.com/patent/search/family/060991620/publication/US11000799B2?q=pn%3DUS11000799B2 (accessed on 5 February 2020) |
| A Method Of Cloud Seeding With Use Of Ice-Nucleating Agents [186] | Anastasopoulos Ilias Gavriil | The invention relates to a cloud seeding method for controlling atmospheric precipitation (rain, snow, hail, fog) using ice-nucleating agents of natural, plant, or mineral origin. | GR20200100042A: https://worldwide.espacenet.com/patent/search/family/075639921/publication/GR20200100042A?q=pn%3DGR20200100042A (accessed on 29 January 2020) |
| Water Harvesting Systems, And Methods Of Using There [187] | Marchon Bruno et al. | The system desorbs water as vapor, which is then condensed into liquid and collected, making it suitable for use as drinking water. | US12054402B2: https://worldwide.espacenet.com/patent/search/family/071735523/publication/US12054402B2?q=pn%3DUS12054402B2 (accessed on 22 January 2020) |
| Method And System For Determining Cloud Seeding Potential [188] | Xue Lulin et al. | A method and system for determining cloud seeding potential involves receiving temperature and liquid water content (LWC) data. | US11256000B2: https://worldwide.espacenet.com/patent/search/family/071608878/publication/US11256000B2?q=pn%3DUS11256000B2 (accessed on 17 January 2019) |
| 3d Reduced Graphene Oxide/Sio 2 Composite For Ice Nucleation [189] | Zou Linda and Liang Haoran | The invention introduces an ice-nucleating particle for cloud seeding, which initiates ice nucleation at −8 °C. The particle number increases rapidly as the temperature decreases. | US2022002159A1: https://worldwide.espacenet.com/patent/search/family/071613727/publication/US2022002159A1?q=pn%3DUS2022002159A1 (accessed on 14 January 2019) |
| Method And System For Autonomous Cloud Seeding [190] | Zaltzman Rafi | The disclosed system and method involve using an autonomous vehicle to seed clouds through a computer-implemented process. | WO2020121301A1: https://worldwide.espacenet.com/patent/search/family/065910817/publication/WO2020121301A1?q=pn%3DWO2020121301A1 (accessed on 13 December 2018) |
| Solar Water Harvesting Device [191] | Pokharna Sohil et al. | The device includes a thermoelectric module powered by electricity, a cold plate to condense water from humid air, and a heat sink for dissipating heat from the enclosure. | US2019368168A1: https://worldwide.espacenet.com/patent/search/family/068693226/publication/US2019368168A1?q=pn%3DUS2019368168A1 (accessed on 4 June 2018) |
| Method And System For Expressing Airborne Cloud Seeding Line Considering Cloud Water [192] | Chae Sanghee et al. | The method and apparatus disclosed are for defining a seeding line to artificially enhance rain in airborne experiments, taking cloud water into account. | EP3574746A1: https://worldwide.espacenet.com/patent/search/family/064426654/publication/EP3574746A1?q=pn%3DEP3574746A1 (accessed on 29 May 2018) |
| Portable Rainwater Harvesting System [193] | Armisen Bobo Pedro et al. | The system offers an efficient and economical solution, especially for regions with limited resources. It includes a rainwater collection device made of affordable, easily available, and maintainable components, making it a more accessible option than other known systems. | ES1215364U: https://worldwide.espacenet.com/patent/search/family/062791847/publication/ES1215364U?q=pn%3DES1215364U (accessed on 20 April 2018) |
| Cloud Seeding System Through The Use Of Hoses (Machine-Translation By Google Translate, Not Legally Binding) [194,195] | Munoz Saiz Manuel | The cloud seeding system uses vertically arranged hoses to inject ice particles or water vapor into the cloud or rain zone. These particles act on supercooled liquid water, causing it to melt or condense, ultimately inducing rainfall. | ES1217974U: https://worldwide.espacenet.com/patent/search/family/063580076/publication/ES1217974U?q=pn%3DES1217974U (accessed on 9 March 2018) |
| Atmospheric Water Harvesting System [196] | Yu Guihua et al. | The disclosed water harvesting networks enable moisture extraction and collection from the atmosphere without the need for electrical energy. | US11326327B2: https://worldwide.espacenet.com/patent/search/family/063107073/publication/US11326327B2?q=pn%3DUS11326327B2 (accessed on 9 February 2018) |
| Device For Seeding A Cloud Cell [197] | Cardi Philippe | A cloud seeding device that uses a pyrotechnic torch filled with an active substance to initiate precipitation. | US2020196539A1: https://worldwide.espacenet.com/patent/search/family/060202081/publication/US2020196539A1?q=pn%3DUS2020196539A1 (accessed on 6 June 2017) |
| Intelligent Systems For Weather Modification Programs [198,199] | Defelice Thomas Peter | The system gathers data on potential cloud locations and directs a vehicle to approach one or more of these clouds for seeding. | US10888051B2: https://worldwide.espacenet.com/patent/search/family/063710945/publication/US10888051B2?q=pn%3DUS10888051B2 (accessed on 11 April 2017) |
| Artificial Rainmaking By High Power Laser Initiation Endothermic Reactions Through Drone Aircraft Remote Control System [200] | Chopkar Shivshankar and Kanhuji | A system for artificial rainmaking using remotely controlled drones or UAVs, based on the principle of endothermic reaction. | WO2018167797A1: https://worldwide.espacenet.com/patent/search/family/063521878/publication/WO2018167797A1?q=pn%3DWO2018167797A1 (accessed on 15 March 2017) |
| Device For Seeding A Cloud Cell [201] | Cardi Philippe | A cloud seeding device equipped with systems to convey and deliver an active substance, using aerostatic components to meet safety and regulatory standards. | US2020178481A1: https://worldwide.espacenet.com/patent/search/family/056263955/publication/US2020178481A1?q=pn%3DUS2020178481A1 (accessed on 10 May 2016) |
| Rainwater Harvesting Roof For Water Storage Tank [202] | Delost Jeremy | The RWH roof features a water-impermeable cover with a central peak supported by a central structure. Near its outer edge, a permeable band allows water collection into the underlying storage tank. | US2016258137A1: https://worldwide.espacenet.com/patent/search/family/056850426/publication/US2016258137A1?q=pn%3DUS2016258137A1 (accessed on 4 March 2016) |
| Cloud-Seeding Operation Effect Radar Detection Time Sequence Contrast Analysis Method And System [203,204] | Yao Zhanyu | A method and device for analyzing the effects of cloud seeding using radar time sequence data. It compares seeded cloud units with similar natural cloud units by analyzing radar data after the seeding operation. | CN105353378A: https://worldwide.espacenet.com/patent/search/family/055329379/publication/CN105353378A?q=pn%3DCN105353378A (accessed on 15 October 2015) |
| Materials For Moisture Removal And Water Harvesting From Air [205] | Yeung King Lun and Ferdousi Shammi Akter | A moisture-removal material composed of a hydrophilic, microporous structure that holds a low water activity substance to efficiently harvest water from air. | US10486102B2: https://worldwide.espacenet.com/patent/search/family/055746136/publication/US10486102B2?q=pn%3DUS10486102B2 (accessed on 14 October 2015) |
| Method And System For Manually Influencing Weather [206] | Xu Wanchen et al. | A manual weather modification system composed of a floated pipeline, a floating platform, and a remote control platform for coordinated operation. | CN105075758A: https://worldwide.espacenet.com/patent/search/family/054557834/publication/CN105075758A?q=pn%3DCN105075758A |
| Apparatus And System For Smart Seeding Within Cloud Formations [207,208] | Martínez De La Escalera Lorenzo | A smart cloud seeding system using devices and materials to disperse micro- and nanoparticles of sodium chloride or similar compounds with high precision to induce rainfall. | US2016299254A1: https://worldwide.espacenet.com/patent/search/family/057112163/publication/US2016299254A1?q=pn%3DUS2016299254A1 (accessed on 13 April 2015) |
| Warm Cloud Catalyst, Preparation Method Thereof And Application Thereof [209,210] | Yan Yougui | A warm cloud catalyst, a preparation method thereof and an application thereof. | CN104322334A: https://worldwide.espacenet.com/patent/search/family/052397264/publication/CN104322334A?q=pn%3DCN104322334A (accessed on 30 September 2014) |
| Full-Automatic Rocket System Integrated With Radar Detection And Integrated Seeding [211] | Yu Ziping et al. | A fully automated rocket system with integrated radar detection and seeding capabilities, filling the gap in prior systems where cloud-seeding opportunities were missed due to failed communication between the aircraft and the ground station. | CN104412877A: https://worldwide.espacenet.com/patent/search/family/051009672/publication/CN104412877A?q=pn%3DCN104412877A (accessed on 10 September 2013) |
| Novel Artificial Influenced Weather System Designed By Ordnance Science Institute Of China [212] | Liu Jianping et al. | An artificial weather modification system using a pilotless aircraft to gather meteorological data and distribute materials for cloud seeding and rain induction, based on the analysis of the data to determine optimal rainfall conditions. | CN104412879A: https://worldwide.espacenet.com/patent/search/family/051505718/publication/CN104412879A?q=pn%3DCN104412879A (accessed on 10 September 2013) |
| Unmanned Aircraft System For Artificial Influence Type Weather Detection [213] | Yu Ziping et al. | Aircraft system for artificial weather modification, designed to address the high manpower demands of manned cloud seeding aircraft used for cloud seeding and rain induction. | CN104412878A: https://worldwide.espacenet.com/patent/search/family/051505717/publication/CN104412878A?q=pn%3DCN104412878A (accessed on 10 September 2013) |
| Hygroscopic Flare Composition For Weather Modification, And Cold Cloud Dissipation Method Using The Same [214] | Bang Ki Seok et al. | A combustion composition for weather modification, specifically designed to dissipate cold clouds (below 0 °C) using a silver iodide (AgI) seeding material and a tailored combustion composition. | KR101348115B1: https://worldwide.espacenet.com/patent/search/family/050144659/publication/KR101348115B1?q=pn%3DKR101348115B1 (accessed on 15 February 2013) |
| Method For Stopping Severe Weather Disasters [215,216] | Liao Yimin | A method for stopping severe weather disasters. | CN103766180A: https://worldwide.espacenet.com/patent/search/family/050559314/publication/CN103766180A?q=pn%3DCN103766180A (accessed on 19 October 2012) |
| Method And System For Accelerating Dissipation Of A Landfalling Tropical Cyclone [217] | Mardhekar Dhananjay | A method and system for accelerating the dissipation of tropical cyclons or hurricanes as they make landfall, reducing their strength and limiting their impact on further geography in an irreversible way. | US2014048613A1: https://worldwide.espacenet.com/patent/search/family/050099378/publication/US2014048613A1?q=pn%3DUS2014048613A1 (accessed on 9 August 2012) |
| Harvesting System Of Water Hyacinth Harvesting Ship [218] | Wei Guo et al. | The utility model discloses a harvesting system that allows for segmented harvesting of the roots and stem leaves of water hyacinth, facilitating their recycling. | CN202310590U: https://worldwide.espacenet.com/patent/search/family/046422607/publication/CN202310590U?q=pn%3DCN202310590U (accessed on 11 November 2011) |
| Water Harvesting Device [219] | Allan Scott | The WHS device consists of multiple longitudinal walls, with at least one wall adjacent to an existing structure. The walls define a water storage area with sufficient height to enhance water pressure, and it engages with at least one water source. | US2010096390A1: https://worldwide.espacenet.com/patent/search/family/042107824/publication/US2010096390A1?q=pn%3DUS2010096390A1 (accessed on 22 April 2010) |
| A Rainwater Harvesting System [220] | Brittain Graham | A RWH that includes an inlet cover tile, a concealed roof gulley with an outlet, pipe connectors, an overflow pipe, a bleed valve, a filter with a releasable access porthole, and a storage tank with a bull-nose shaped end. | GB2475924A: https://worldwide.espacenet.com/patent/search/family/041642059/publication/GB2475924A?q=pn%3DGB2475924A (accessed on 7 December 2009) |
| A Rainwater Harvesting System Comprising An Auxiliary Water Storage Tank And Float Valve [221] | Brittain Graham | A RWH, comprising one or more supplementary water storage tanks 1 to store and automatically release harvested rainwater. | GB2475923A: https://worldwide.espacenet.com/patent/search/family/041642057/publication/GB2475923A?q=pn%3DGB2475923A (accessed on 7 December 2009) |
| Atmospheric Water Harvesters [222] | Hill James et al. | The refrigeration system, using a gas vapor-based circuit, may feature a variable-speed compressor and a variable-speed fan or impeller to regulate air movement through the system. | US2009241580A1: https://worldwide.espacenet.com/patent/search/family/041115085/publication/US2009241580A1?q=pn%3DUS2009241580A1 (accessed on 1 October 2009) |
| Method And System For Modelling Water Treatment And Harvesting [223] | Mccarthy David Thomas et al. | The method comprising: receiving modelling data, the modelling data comprising a plurality of parameters relating to intended application of the water harvesting and treatment system. | US2011166848A1: https://worldwide.espacenet.com/patent/search/family/041443902/publication/US2011166848A1?q=pn%3DUS2011166848A1 (accessed on 24 June 2009) |
| Seeding And Verification Method For Targetted Cloud Seeding [224,225] | Jung Jae Won et al. | A method for targeted cloud seeding, which involves moving to the windward side of a target area, dispersing cloud seeds, and verifying the seeding effect using drop size distribution measurements and aviation radar, based on weather conditions. | WO2010071305A2: https://worldwide.espacenet.com/patent/search/family/042269201/publication/WO2010071305A2?q=pn%3DWO2010071305A2 (accessed on 19 December 2008) |
| High Altitude Atmospheric Alteration System And Method [226,227,228] | Chan Alistair et al. | The system and method include providing a high altitude conduit 700 and expelling a material through the conduit into the atmosphere at high altitude. | GB2448591A: https://worldwide.espacenet.com/patent/search/family/039433686/publication/GB2448591A?q=pn%3DGB2448591A (accessed on 18 April 2007) |
| Hurricane Mitigation By Combined Seeding With Condensation And Freezing Nuclei [229] | Rosenfeld Daniel et al. | A method for treating a tropical cyclone, a tropical storm or a tropical depression. | US2010170958A1: https://worldwide.espacenet.com/patent/search/family/039296065/publication/US2010170958A1?q=pn%3DUS2010170958A1 (accessed on 12 December 2006) |
| Charged Seed Cloud As A Method For Increasing Particle Collisions And For Scavenging Airborne Biological Agents And Other Contaminants [230,231] | Diehl Steve Ray | A system and method is provided for increasing interaction between seed particles in a seed cloud and target particles to be neutralized, detected or knocked down to the ground. | US2012123181A1: https://worldwide.espacenet.com/patent/search/family/039083128/publication/US2012123181A1?q=pn%3DUS2012123181A1 (accessed on 18 August 2006) |
| Weather Modification By Royal Rainmaking Technology [232] | His Majesty King Bhumibol | The “Royal Rainmaking Technology” process for weather modification involves four steps: “Triggering” to activate cloud formation, “Fattening” to promote cloud growth, “Moving” to direct clouds to a target area, and “Attacking” to initiate rainfall. | US2005056705A1: https://worldwide.espacenet.com/patent/search/family/035160534/publication/US2005056705A1?q=pn%3DUS2005056705A1 (accessed on 15 September 2003) |
| Method And Apparatus For Controlling Atmospheric Conditions [233,234] | Khain Alexander et al. | A method for controlling atmospheric conditions by encouraging controlled collisions between water droplets in the atmosphere, leading to their coalescence for weather modification. | WO03061370A1: https://worldwide.espacenet.com/patent/search/family/027590147/publication/WO03061370A1?q=pn%3DWO03061370A1 (accessed on 25 December 2001) |
| Method Of Modifying Weather [235] | Cordani Peter | The polymer is dispersed into the cloud, where the storm’s wind agitates the mixture, causing the polymer to absorb rain and form a gelatinous substance that precipitates, reducing the cloud’s ability to rain. | US6315213B1: https://worldwide.espacenet.com/patent/search/family/024396424/publication/US6315213B1?q=pn%3DUS6315213B1 (accessed on 21 June 2000) |
| Method And Apparatus For Modifying Supercooled Clouds [236] | Fukuta Norihiko | The invention critically examines factors affecting cloud seeding and introduces a new horizontal penetration seeding method. This method uses liquid homogeneous ice nucleants at lower levels of supercooled clouds to enhance microphysics-dynamics interaction and optimize phase change energy for improved cloud seeding. | CA2306651C: https://worldwide.espacenet.com/patent/search/family/025681758/publication/CA2306651C?q=pn%3DCA2306651C (accessed on 26 April 2000) |
| Device For Change Of Space Charge In Atmosphere [237] | Uskov | The system is designed for creating and destroying space charge in the atmosphere, with applications in meteorology and agriculture for cloud seeding, fog dispersion, and protection against drought, precipitation, and hail. | RU2124820C1: https://worldwide.espacenet.com/patent/search/family/020189734/publication/RU2124820C1?q=pn%3DRU2124820C1 (accessed on 7 February 1997) |
| Method And Apparatus For Modifying Supercooled Clouds [238] | Fukuta Norihiko | A horizontal penetration seeding method using liquid homogeneous ice nucleants at lower levels of supercooled clouds to improve cloud seeding by enhancing microphysics-dynamics interaction and optimizing phase change energy. | US6056203A: https://worldwide.espacenet.com/patent/search/family/021870011/publication/US6056203A?q=pn%3DUS6056203A (accessed on 15 December 1996) |
| Method Of Cloud Seeding [239] | Mather Graeme | Releasing hygroscopic particles from a seeding flare, created by burning a pyrotechnic composition containing potassium chlorate or potassium perchlorate as an oxidizing agent. | US5357865A: https://worldwide.espacenet.com/patent/search/family/025580552/publication/US5357865A?q=pn%3DUS5357865A (accessed on 22 February 1991) |
| Increasing Nucleation Activity With Lichens And Fungi [240] | Kieft Thomas | The invention enhances ice nucleation in liquids and gases using lichens, fungi, and ice nuclei derived from them, making it particularly useful for snowmaking, cloud seeding, and industrial freezing and cooling processes. | US5169783A: https://worldwide.espacenet.com/patent/search/family/022988426/publication/US5169783A?q=pn%3DUS5169783A (accessed on 20 October 1988) |
| Liquid Propane Generator For Cloud Seeding Apparatus [241] | Fukuta Norihiko and Milosevic Dragan | A liquid propane-filled bag in a chamber that applies continuous pressure as the propane exits for cloud seeding. A valve mechanism is triggered by a fuse ignition to release a lever action. | US4600147A: https://worldwide.espacenet.com/patent/search/family/024047148/publication/US4600147A?q=pn%3DUS4600147A (accessed on 18 July 1983) |
| Seeding Clouds To Make Rain, Esp. Using A Rocket—Using Silver Iodide And A Urea Compsn. [242,243] | Lacroix Tous Artifices | The process is used for forming rain, increasing the amt. of rain. preventing hail and for dispersing cloud. | FR2394979A1: https://worldwide.espacenet.com/patent/search/family/009192343/publication/FR2394979A1?q=pn%3DFR2394979A1 (accessed on 21 June 1977) |
| Pyrotechnic Cloud Seeding Composition [244] | Slusher Thomas | The pyrotechnic cloud seeding composition contains 60-85% silver iodate, 10-40% fuel (aluminium or magnesium), 5-15% binder, and 0.1-10% halogenated organic compound with a melting point of at least 50 °C. | US4096005A: https://worldwide.espacenet.com/patent/search/family/025192692/publication/US4096005A?q=pn%3DUS4096005A (accessed on 13 June 1977) |
| Combustion Monitoring System [245] | Solheim Fredrick and Erb Lee | The system uses an indicator light to show the combustion state, activated by a comparator. The comparator is connected to a thermocouple in the combustion chamber to monitor the combustion state. | US4062006A: https://worldwide.espacenet.com/patent/search/family/024729332/publication/US4062006A?q=pn%3DUS4062006A (accessed on 26 April 1976) |
| Cloud Seeding System [246] | Womack | A solid propellant rocket motor vehicle and launching means to transport seeding material to clouds for increasing precipitation and/or suppressing hail growth. | US3785557A: https://worldwide.espacenet.com/patent/search/family/023232454/publication/US3785557A?q=pn%3DUS3785557A (accessed on 21 December 1972) |
| Uniform Size Particle Generator [247] | Amand P. and Koff I. | A method and apparatus for generating fine particles, like silver iodide, using a nebulizer. The nebulizer maintains a constant level of a volatile solution, such as acetone with silver iodide, and uses an ultrasonic generator to produce micron-sized droplets for cloud seeding. | US3788543A: https://worldwide.espacenet.com/patent/search/family/023110485/publication/US3788543A?q=pn%3DUS3788543A (accessed on 14 September 1972) |
| Weather Modification Utilizing Microencapsulated Material [248] | Nelson Loren and Silverman Bernard | The hygroscopic chemical agent for cloud or fog seeding is contained in a liquid-permeable capsule shell, optimizing particle size for improved seeding effectiveness. | US3659785A: https://worldwide.espacenet.com/patent/search/family/022255789/publication/US3659785A?q=pn%3DUS3659785A (accessed on 8 December 1970) |
| A Method For Aerosolization With The Purpose Of Fog Clearing, Cloud Seeding And Weather Modification [249] | Consiglio Nazionale Ricerche | The composition and additive are located in containers which may be of alluminium or magnesium or alloys thereof, and the charge is provided with a fuze. | GB1110768A: https://worldwide.espacenet.com/patent/search/family/025673490/publication/GB1110768A?q=pn%3DGB1110768A (accessed on 9 April 1964) |
| Use Of Asphalt Coatings For Weather Modification [250] | Black James Francis | The materials used may be asphalt, a residual petroleum product, powdered gypsum, limestone or calcined lime and the coating may be discontinuous, part of the area being covered with a highly radiating material and part with a relatively low radiating material. | GB988109A: https://worldwide.espacenet.com/patent/search/family/009991301/publication/GB988109A?q=pn%3DGB988109A (accessed on 25 March 1963) |
Disclaimer/Publisher’s Note: The statements, opinions and data contained in all publications are solely those of the individual author(s) and contributor(s) and not of MDPI and/or the editor(s). MDPI and/or the editor(s) disclaim responsibility for any injury to people or property resulting from any ideas, methods, instructions or products referred to in the content. |
© 2025 by the authors. Licensee MDPI, Basel, Switzerland. This article is an open access article distributed under the terms and conditions of the Creative Commons Attribution (CC BY) license (https://creativecommons.org/licenses/by/4.0/).
Share and Cite
Maldonado Benitez, V.M.; Morales Matamoros, O.; Moreno Escobar, J.J. Towards Resilient Cities: Systematic Review of the Literature on the Use of AI to Optimize Water Harvesting and Mitigate Scarcity. Water 2025, 17, 1978. https://doi.org/10.3390/w17131978
Maldonado Benitez VM, Morales Matamoros O, Moreno Escobar JJ. Towards Resilient Cities: Systematic Review of the Literature on the Use of AI to Optimize Water Harvesting and Mitigate Scarcity. Water. 2025; 17(13):1978. https://doi.org/10.3390/w17131978
Chicago/Turabian StyleMaldonado Benitez, Victor Martin, Oswaldo Morales Matamoros, and Jesús Jaime Moreno Escobar. 2025. "Towards Resilient Cities: Systematic Review of the Literature on the Use of AI to Optimize Water Harvesting and Mitigate Scarcity" Water 17, no. 13: 1978. https://doi.org/10.3390/w17131978
APA StyleMaldonado Benitez, V. M., Morales Matamoros, O., & Moreno Escobar, J. J. (2025). Towards Resilient Cities: Systematic Review of the Literature on the Use of AI to Optimize Water Harvesting and Mitigate Scarcity. Water, 17(13), 1978. https://doi.org/10.3390/w17131978

