Water–Energy–Food Nexus Simulation: An Optimization Approach for Resource Security
Abstract
:1. Introduction
2. WEF Nexus Simulation Model (WEFSiM)
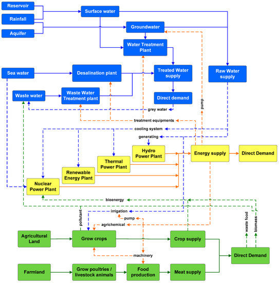
2.1. Conceptual Framework of WEFSiM
- The raw water supply includes surface water, groundwater, wastewater, and seawater. An example of a direct demand for raw water is the need to send raw water to treatment plants so that it can be used by municipal and industrial users. Examples of indirect demand include water for irrigation for food production (W4F) and cooling water for energy-generation processes (W4E).
- Electric energy is generated from four types of power plants: hydro, nuclear, thermal, and renewable energy. There is a direct demand for energy from municipal and industrial users. Some examples of indirect demand are energy for water (E4W) for things such as water treatment and pumping operations, and energy for food (E4F) for irrigation, production of fertilizer and agrichemicals, etc.
- Food is categorized as meat-based (e.g., bovine meat, poultry meat, and eggs) or crop-based (e.g., rice, vegetables, and fruits). The available supply of food meets the direct demand in the form of food for eating and the indirect demand in the form of bioenergy, which is food for energy (F4E).
2.2. WEFSiM Simulation Steps
- Step 1 (Initialization): WEFSiM imports information about the study area from the database. The spreadsheet-type database consists of statistical data including production and consumption of resources and resource production intensity. The resource production intensity is a conversion factor that determines the required resource in the production of a unit of other resources. Future conditions can be included in the input and can be extrapolated based on the historical information available for the study area. Several input parameters (e.g., agricultural area, population growth, resource consumption and production rates, and resource allocation priorities) can be altered to perform varying scenario-based simulations.
- Step 2 (Demand calculation): Total demand is calculated as the sum of the direct and indirect demand. The direct demand is the amount consumed by the domestic population and industry, and it is calculated as the product of consumption rate and population or gross domestic product (GDP). Meanwhile, the indirect demand represents the consumption of a resource in the production of other resources, and it is calculated based on production amount and resource production intensity.
- Step 3 (Potential availability calculation): Potential availability is defined as the maximum resource production capacity for the study area. In the water sector, the potential available water (PAW) is determined by the rainfall and stored water in the reservoir. The potential available treated water (PATW) is determined based on the capacity of the water treatment plant. Then, the potential available raw water (PARW) is determined by the difference between the potential available water (PAW) and the PATW as expressed in Equation (1). For energy, the potential available energy (PAE) is defined as the maximum capacity of the power plant. In the food sector, the potential available food (PAF) is calculated based on the agricultural land area (AgL) and its production rate (prf) as expressed in Equation (2).PARW = PAW − PATW.PAF = AgL × prf.
- Step 4 (Resource allocation): Resource allocation begins by sorting the consumers based on predefined supply priority. Then, the potential available resources are allocated; higher-priority consumers are supplied first, with lower-priority consumers following sequentially. The available resources may not always be enough to supply the consumer demand; thus, the actual supply amount is determined as the minimum between available supply and required demand. Since the actual production can be different from the potential availability, indirect demand and actual demand should be recalculated, which requires a reallocation of resource supply. Therefore, several core equations are modified. For the water sector, the actual available treated water (AATW) is determined by the PATW and energy-dependent available treated water (ATW(e)), as expressed in Equation (3). Since the energy supply for water might be limited, the ATW(e) can be smaller than the PATW. A similar relationship applies to energy and food sectors, as seen in Equations (4) and (5). Actual available energy (AAE) is calculated as the minimum of PAE and water-dependent available energy (AE(w)), as shown in Equation (4). In the food sector, the actual available food (AAF) is determined by agricultural land area (PAF), energy-dependent food production (AF(e)), water-dependent food production (AF(w)), and reduction factor (r), as expressed in Equations (5) and (6). The reduction factor (r) is defined in a range of 0 to 1 to represent the crop tolerance to drought. Note that each crop or livestock has a different level of tolerance. A high reduction factor represents low tolerance to drought. In this step, system dynamics analysis is implemented to calculate the actual demand and supply simultaneously.AATW = min(PATW, ATW(e)).AAE = min(PAE, AE(w)).AF = min(PAF, AF(e), AF(w)).AAF = AF + (1 − r) × (PAF − AF).
- Step 5 (Reliability calculation): In this step, the overall shortage or excess of resources is determined, and the user reliability index (URI) is calculated based on the actual demand and supply determined in Step 4. The URI is calculated as a ratio of actual supply and demand for each resource over the entire simulation period, as expressed in Equation (7). The URI is calculated individually for each resource sector (i.e., water, energy, and food), and total reliability index (RItot) across multiple resource sectors is calculated, as expressed in Equation (8). The index value ranges from 0 to 1, and a reliability index of 1 indicates that the relevant resource is fully supplied without shortage.where T = simulation period, and N = number of resources sectors.
3. Optimization Module for WEFSiM (WEFSiM-Opt)
3.1. Optimization Algorithm
3.2. Objective Functions and Decision Variables
- The priority rules consist of eight variables that determine the importance of water and energy users. A priority index of 1 is the highest and will be supplied first, followed by the lower-priority users, in a sequential manner. If there are two or more users with the same priority, the available resources will be distributed proportionally based on their requirements. This study categorizes water users into four groups of municipal, agricultural, energy, and industrial sectors. Energy users are categorized into municipal, water, agricultural, and industrial groups.
- The decisions within the water allocation sector determine the water source from which individual users are supplied. Surface and groundwater are supplied to all four users (i.e., municipal, agriculture, energy, and industry), while reclaimed water can only be supplied to three users (i.e., municipal, agriculture, and industry). Desalinated water can be supplied for municipal and industrial purposes, while raw seawater is only supplied as cooling water in the energy sector.
3.3. Optimization Module Development
4. Model Applications
4.1. Scenario Development
4.2. Scenario Results
4.2.1. Comparison of SOGA and MOGA Solutions
4.2.2. Grouping MOGA Solutions
- General resultsRainfall forecasting based on the RCP4.5 scenario showed low annual rainfall in the future and possible droughts. This was indicated by lower availability of water than demand, as shown in Figure 8A. Also, the energy supply was predicted to decrease in drought years (Figure 8B) due to a lack of water supply for energy production. The cooling water supply from seawater was considered only for seashore power plants that utilize seawater. The drought condition also affected the food sector, since food production is highly dependent on water availability, as shown in Figure 8C. Moreover, agriculture was the most water-consuming sector, averaging 68% of total water use. Please note that the notations of G1, G2, G3, and G4 in Figure 8 are designations for the four solution groups.
- Group 1 (G1)The solutions of Group 1 were designed to maximize URI of food by placing the food sector at the highest priority level when allocating water and energy. The solution consequently affected the water and energy sectors, while URI_W in Group 1 was significantly reduced compared with the other groups, as seen in Figure 8D.
- Group 2 (G2)The solutions of Group 2 were designed to maximize the URI of energy, which also maximized the total RI. The solutions assigned the lowest priority to the most consumptive consumers (i.e., industry for energy supply, and food for water and energy supply). Thus, more water and energy were supplied for other consumers, which increased the reliability of the supply overall.
- Group 3 (G3)The solutions within Group 3 were designed to maximize the URI of water by placing the food sector at the lowest priority level for water and energy supply. The food sector was the largest consumer of water. The solutions were designed to conserve water to increase water reliability but resulted in the lowest reliability of all resources, as well as the lowest RItot, as seen in Figure 8D.
- Group 4 (G4)In contrast to the other groups, the solutions in Group 4 were designed to balance the supply of all resources, rather than emphasizing a specific resource. The priority index set was the same as for Group 2; however, the allocation of water for energy was reduced to conserve water. The results showed decreases in energy and food production and a slight increase in water reliability.
4.2.3. Understanding the Interconnections between Resources Using WEFSiM-Opt
4.3. Discussion
5. Conclusions
Author Contributions
Funding
Conflicts of Interest
References
- United Nations Educational, Scientific and Cultural Organization (UNESCO). The United Nations World Water Development Report 2015: Water for a Sustainable World; UNESCO: Paris, France, 2015. [Google Scholar]
- Craig, M.; Cohen, S.; Macknick, J.; Draxl, C.; Guerra, O.; Sengupta, M.; Haupt, S.; Hodge, B.; Brancucci, C. A review of the potential impacts of climate change on bulk power system planning and operations in the United States. Renew. Sustain. Energy Rev. 2018, 98, 255–267. [Google Scholar] [CrossRef]
- Hoff, H. Understanding the Nexus; Stockholm Environment Institute: Stockholm, Sweden, 2011. [Google Scholar]
- McCornick, P.; Awulachew, S.; Abebe, M. Water-food-energy-environment synergies and tradeoffs: Major issues and case studies. Water Policy 2008, 10, 23–36. [Google Scholar] [CrossRef]
- Ringler, C.; Bhaduri, A.; Lawford, R. The nexus across water, energy, land, and food (WELF): Potential for improved resource use efficiency? Environ. Sustain. 2013, 5, 617–624. [Google Scholar] [CrossRef]
- FAO. The Water-Energy-Food Nexus: A New Approach in Support of Food Security and Sustainable Agriculture; FAO, United Nations: Rome, Italy, 2014. [Google Scholar]
- Jackson, T. A comparative analysis of water application and energy consumption at the irrigated field level. Agric. Water Manag. 2010, 97, 1477–1485. [Google Scholar] [CrossRef]
- Daher, B.; Mohtar, R. Water-energy-food (WEF) Nexus Tool 2.0: Guiding integrative resource planning and decision-making. Water Int. 2015, 40, 748–771. [Google Scholar] [CrossRef]
- Giampietro, M.; Mayumi, K.; Ramos-Martin, J. Multi-Scale Integrated Analysis of Societal and Ecosystem Metabolism (MuSIASEM): An Outline of Rationale and Theory; Universitat Autonoma de Barcelona: Barcelona, Spain, 2008. [Google Scholar]
- Martinez-Hernandez, E.; Leach, M.; Yang, A. Understanding water-energy-food and ecosystem interactions using the nexus simulation tool NexSym. Appl. Energy 2017, 206, 1009–1021. [Google Scholar] [CrossRef]
- Wicaksono, A.; Kang, D. Nationwide Simulation of Water, Energy, and Food Nexus: Case Study in Korea and Indonesia. J. Hydro-Environ. Res. 2019, 22, 70–87. [Google Scholar] [CrossRef]
- Wicaksono, A.; Jeong, G.; Kang, D. Water, energy, and food nexus: Review of global implementation and simulation model development. Water Policy 2017, 19, 440–462. [Google Scholar] [CrossRef]
- Haupt, R.L.; Haupt, S.E. Practical Genetic Algorithms, 2nd ed.; John Willey & Sons, Inc.: Hoboken, NJ, USA, 2004. [Google Scholar]
- Konak, A.; Coit, D.; Smith, A. Multi-objective optimization using genetic algorithm: A tutorial. Reliab. Eng. Syst. Saf. 2006, 91, 992–1007. [Google Scholar] [CrossRef]
- Schaffer, J. Multiple objective optimization with vector evaluated genetic algorithms. In Proceeding of the First International Conference on Genetic Algorithm, Pittsburgh, PA, USA, 24–26 July 1985. [Google Scholar]
- Murata, T.; Ishibuchi, H. MOGA: Multi-Objective Genetic Algorithm. In Proceedings of the IEEE International Conference on Evolutionary Computation, Perth, WA, Australia, 29 November–1 December 1995. [Google Scholar]
- Mathworks. Global Optimization Toolbox. Available online: https://www.mathworks.com/help/pdf_doc/gads/gads_tb.pdf (accessed on 2 May 2018).
- Thomson, A.M.; Calvin, K.V.; Smith, S.J.; Kyle, G.P.; Volke, A.; Patel, P.; Delgado-Arias, S.; Bond-Lamberty, B.; Wise, M.A.; Clarke, L.E.; et al. RCP4.5: A pathway for stabilization of radiative forcing by 2100. Clim. Chang. 2011, 109, 77–94. [Google Scholar] [CrossRef]












| Parameter | SOGA | MOGA | ||||||||
|---|---|---|---|---|---|---|---|---|---|---|
| W | E | F | Total | W (G3) | E (G2) | F (G1) | Total (G2) | G4 | ||
| Priority Index | ||||||||||
| Water | Municipal | 1 | 1 | 1 | 1 | 1 | 1 | 1 | 1 | 1 |
| Food | 3 | 2 | 1 | 2 | 3 | 2 | 1 | 2 | 2 | |
| Energy | 2 | 1 | 1 | 1 | 2 | 1 | 1 | 1 | 1 | |
| Industry | 1 | 1 | 2 | 1 | 1 | 1 | 2 | 1 | 1 | |
| Energy | Municipal | 1 | 1 | 1 | 1 | 1 | 1 | 1 | 1 | 1 |
| Water | 1 | 1 | 1 | 1 | 1 | 1 | 1 | 1 | 1 | |
| Food | 3 | 2 | 1 | 2 | 3 | 2 | 1 | 2 | 2 | |
| Industry | 2 | 2 | 2 | 2 | 2 | 2 | 2 | 2 | 2 | |
| Water Allocation (%) | ||||||||||
| Surface water | Municipal | 69.0 | 69.0 | 69.0 | 69.0 | 69.0 | 69.0 | 69.0 | 69.0 | 69.0 |
| Food | 80.0 | 80.0 | 80.0 | 80.0 | 80.0 | 80.0 | 80.0 | 80.0 | 80.0 | |
| Energy | 69.3 | 70.0 | 60.0 | 70.0 | 68.4 | 70.0 | 66.6 | 70.0 | 68.1 | |
| Industry | 55.0 | 55.0 | 55.0 | 55.0 | 55.0 | 55.0 | 55.0 | 55.0 | 55.0 | |
| Ground water | Municipal | 10.0 | 10.0 | 10.0 | 10.0 | 10.0 | 10.0 | 10.0 | 10.0 | 10.0 |
| Food | 15.0 | 15.0 | 15.0 | 15.0 | 15.0 | 15.0 | 15.0 | 15.0 | 15.0 | |
| Energy | 8.6 | 10.0 | 7.0 | 10.0 | 9.3 | 10.0 | 9.0 | 10.0 | 8.6 | |
| Industry | 15.0 | 15.0 | 15.0 | 15.0 | 15.0 | 15.0 | 15.0 | 15.0 | 15.0 | |
| Reclaim water | Municipal | 20.0 | 20.0 | 20.0 | 20.0 | 20.0 | 20.0 | 20.0 | 20.0 | 20.0 |
| Food | 5.0 | 5.0 | 5.0 | 5.0 | 5.0 | 5.0 | 5.0 | 5.0 | 5.0 | |
| Energy | 0.0 | 0.0 | 0.0 | 0.0 | 0.0 | 0.0 | 0.0 | 0.0 | 0.0 | |
| Industry | 30.0 | 30.0 | 30.0 | 30.0 | 30.0 | 30.0 | 30.0 | 30.0 | 30.0 | |
| Desalinated water | Municipal | 1.0 | 1.0 | 1.0 | 1.0 | 1.0 | 1.0 | 1.0 | 1.0 | 1.0 |
| Food | 0.0 | 0.0 | 0.0 | 0.0 | 0.0 | 0.0 | 0.0 | 0.0 | 0.0 | |
| Energy | 0.0 | 0.0 | 0.0 | 0.0 | 0.0 | 0.0 | 0.0 | 0.0 | 0.0 | |
| Sea water | Energy | 20.0 | 20.0 | 20.0 | 20.0 | 20.0 | 20.0 | 20.0 | 20.0 | 20.0 |
| Reliability Index | ||||||||||
| URI_Water | 0.778 | 0.766 | 0.475 | 0.766 | 0.779 | 0.766 | 0.532 | 0.766 | 0.772 | |
| URI_Energy | 0.672 | 0.930 | 0.748 | 0.930 | 0.651 | 0.930 | 0.838 | 0.930 | 0.796 | |
| URI_Food | 0.645 | 0.881 | 0.922 | 0.881 | 0.645 | 0.881 | 0.923 | 0.881 | 0.812 | |
| RI_Total | 0.698 | 0.859 | 0.715 | 0.859 | 0.692 | 0.859 | 0.764 | 0.859 | 0.793 | |
© 2019 by the authors. Licensee MDPI, Basel, Switzerland. This article is an open access article distributed under the terms and conditions of the Creative Commons Attribution (CC BY) license (http://creativecommons.org/licenses/by/4.0/).
Share and Cite
Wicaksono, A.; Jeong, G.; Kang, D. Water–Energy–Food Nexus Simulation: An Optimization Approach for Resource Security. Water 2019, 11, 667. https://doi.org/10.3390/w11040667
Wicaksono A, Jeong G, Kang D. Water–Energy–Food Nexus Simulation: An Optimization Approach for Resource Security. Water. 2019; 11(4):667. https://doi.org/10.3390/w11040667
Chicago/Turabian StyleWicaksono, Albert, Gimoon Jeong, and Doosun Kang. 2019. "Water–Energy–Food Nexus Simulation: An Optimization Approach for Resource Security" Water 11, no. 4: 667. https://doi.org/10.3390/w11040667
APA StyleWicaksono, A., Jeong, G., & Kang, D. (2019). Water–Energy–Food Nexus Simulation: An Optimization Approach for Resource Security. Water, 11(4), 667. https://doi.org/10.3390/w11040667
