Strategic Framework for Additive Manufacturing with Smart Polymer Composites: A Pathway to Net-Zero Manufacturing
Abstract
1. Introduction
2. Literature Review
2.1. The Growth of Polymer 3D Printing
2.2. Design for AM and Net-Zero Potential
2.3. Polymer Fabrication Techniques
2.4. AM and Polymer-Based Smart Materials
Characteristics and Properties
2.5. Literature Gaps
2.6. Novelty of the Studies
- Categorization of critical challenges using EFA.
- Prioritizing critical challenges based on industry impact using the CoCoSo method.
- Practical insights for net-zero strategies, linking PBSM adoption with sustainability-driven manufacturing.
3. Research Methodology
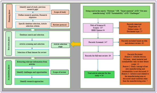
3.1. Systematic Literature Review Protocols
3.2. Survey Details and Data Collection
- Sampling Frame: Initially, a comprehensive list of manufacturing organizations was compiled using industry databases and government records. This list formed the foundation for selecting potential participants for the study.
- Inclusion Criteria: Organizations were included in the study if they met specific criteria, such as having a functional website providing up-to-date information about the company, and if they were small- to medium-sized manufacturers that had either adopted or were in the process of adopting AM, particularly those related to the net-zero economy goal. These criteria ensured that the selected organizations were relevant to the research questions.
- Exclusion Criteria: Organizations were excluded from the study if they did not meet the inclusion criteria, if they were unwilling to participate, or if their data were incomplete or unreliable. This step was necessary to maintain the quality and integrity of the data.
3.3. Combined Compromise Solution (CoCoSo)
4. Results and Discussion
4.1. Main Information for Emerging Trends
Annual Publication Trends in This Research Area
4.2. EFA Outcomes
4.3. CoCoSo Outcomes
4.4. Sensitivity Analysis
5. Discussion
5.1. Answer to RQ1- to Review and Analyze the Emerging Trends of the Literature in PBSM and AM in the Context of Net-Zero Manufacturing
5.2. Answer to RQ2- to Identify, Validate and Prioritize the Critical Challenges of PBSM Practices for AM
5.3. Answer to RQ3- to Develop a Framework for Manufacturing Firms to Achieve Net-Zero Manufacturing
6. Implications of the Study
6.1. Theoretical Implications
6.2. Practical Implications
6.3. Policy and Sustainability Implications
7. Conclusions, Limitations and Future Research Recommendations
Author Contributions
Funding
Institutional Review Board Statement
Data Availability Statement
Conflicts of Interest
References
- Mahmood, A.; Perveen, F.; Chen, S.; Akram, T.; Irfan, A. Polymer Composites in 3D/4D Printing: Materials, Advances, and Prospects. Molecules 2024, 29, 319. [Google Scholar] [CrossRef] [PubMed]
- Qureshi, K.M.; Yadav, A.; Garg, R.K.; Sachdeva, A.; Abdulrahman, A.; Alghamd, S.Y.; Qureshi, M.R.N.M. Are Polymer-Based Smart Materials Unlocking the Path to Sustainable Manufacturing for a Net-Zero Economy? Current Trends and Potential Applications. IEEE Access 2024, 13, 284–296. [Google Scholar] [CrossRef]
- Yadav, A.; Sachdeva, A.K.; Agrawal, R.; Garg, R.K. Environmental Sustainability of Additive Manufacturing: A Case Study of Indian Manufacturing Industry. In Proceedings of the ASME International Mechanical Engineering Congress and Exposition, Columbus, OH, USA, 30 October–3 November 2022; American Society of Mechanical Engineers: New York, NY, USA, 2022; Volume 86649, p. V02BT02A063. [Google Scholar]
- Yadav, A.; Garg, R.K.; Sachdeva, A.; Qureshi, M.R.N.M. Comparing Environmental Sustainability of Additive Manufacturing and Investment Casting: Life Cycle Assessment of Aluminium LM04 (Al-Si5-Cu3). Mater. Sci. Eng. A 2025, 923, 147765. [Google Scholar] [CrossRef]
- Zhou, L.; Miller, J.; Vezza, J.; Mayster, M.; Raffay, M.; Justice, Q.; Al Tamimi, Z.; Hansotte, G.; Sunkara, L.D.; Bernat, J. Additive Manufacturing: A Comprehensive Review. Sensors 2024, 24, 2668. [Google Scholar] [CrossRef] [PubMed]
- Zhang, X.; Liang, E. Metal Additive Manufacturing in Aircraft: Current Application, Opportunities and Challenges. In Proceedings of the IOP Conference Series: Materials Science and Engineering, Baghdad, Iraq, 16–17 December 2019; IOP Publishing: Bristol, UK, 2019; Volume 493, p. 012032. [Google Scholar]
- Yuan, S.; Shen, F.; Chua, C.K.; Zhou, K. Polymeric Composites for Powder-Based Additive Manufacturing: Materials and Applications. Prog. Polym. Sci. 2019, 91, 141–168. [Google Scholar] [CrossRef]
- Al Rashid, A.; Koç, M. Additive Manufacturing for Sustainability and Circular Economy: Needs, Challenges, and Opportunities for 3D Printing of Recycled Polymeric Waste. Mater. Today Sustain. 2023, 24, 100529. [Google Scholar] [CrossRef]
- Wu, Y.; Lu, Y.; Zhao, M.; Bosiakov, S.; Li, L. A Critical Review of Additive Manufacturing Techniques and Associated Biomaterials Used in Bone Tissue Engineering. Polymers 2022, 14, 2117. [Google Scholar] [CrossRef]
- Al Noman, A.; Kumar, B.K.; Dickens, T. Field Assisted Additive Manufacturing for Polymers and Metals: Materials and Methods. Virtual Phys. Prototyp. 2023, 18, e2256707. [Google Scholar] [CrossRef]
- De France, K.J.; Xu, F.; Hoare, T. Structured Macroporous Hydrogels: Progress, Challenges, and Opportunities. Adv. Healthc. Mater. 2018, 7, 1700927. [Google Scholar] [CrossRef]
- Armenta, S.; Esteve-Turrillas, F.A.; Garrigues, S.; de la Guardia, M. Smart Materials for Sample Preparation in Bioanalysis: A Green Overview. Sustain. Chem. Pharm. 2021, 21, 100411. [Google Scholar] [CrossRef]
- Abouchenari, A.; Tajbakhsh, N.; Shahbaz, A.; Alamdari-Mahd, G. Advancements in Dental Implant Technology: The Impact of Smart Polymers Utilized through 3D Printing. J. Synth. Sinter. 2024, 4, 108–123. [Google Scholar] [CrossRef]
- Chen, J.; Virrueta, C.; Zhang, S.; Mao, C.; Wang, J. 4D Printing: The Spotlight for 3D Printed Smart Materials. Mater. Today 2024, 77, 66–91. [Google Scholar] [CrossRef]
- Enyan, M.; Bing, Z.; Amu-Darko, J.N.O.; Issaka, E.; Otoo, S.L.; Agyemang, M.F. Advances in Smart Materials Soft Actuators on Mechanisms, Fabrication, Materials, and Multifaceted Applications: A Review. J. Thermoplast. Compos. Mater. 2025, 38, 302–370. [Google Scholar] [CrossRef]
- Hajare, D.M.; Gajbhiye, T.S. Additive Manufacturing (3D Printing): Recent Progress on Advancement of Materials and Challenges. Mater. Today Proc. 2022, 58, 736–743. [Google Scholar] [CrossRef]
- Jin, L.; Zhai, X.; Zhang, K.; Jiang, J. Unlocking the Potential of Low-Melting-Point Alloys Integrated Extrusion Additive Manufacturing: Insights into Mechanical Behavior, Energy Absorption, and Electrical Conductivity. Prog. Addit. Manuf. 2025, 10, 2733–2745. [Google Scholar] [CrossRef]
- Goh, G.D.; Yap, Y.L.; Agarwala, S.; Yeong, W.Y. Recent Progress in Additive Manufacturing of Fiber Reinforced Polymer Composite. Adv. Mater. Technol. 2019, 4, 1800271. [Google Scholar] [CrossRef]
- Deisenroth, D.C.; Moradi, R.; Shooshtari, A.H.; Singer, F.; Bar-Cohen, A.; Ohadi, M. Review of Heat Exchangers Enabled by Polymer and Polymer Composite Additive Manufacturing. Heat Transf. Eng. 2018, 39, 1648–1664. [Google Scholar] [CrossRef]
- Arshad, M.U. Exploring the Latest Advances in Materials Science: Development of New Materials with Unique Properties. Soc. Sci. Rev. Arch. 2024, 2, 41–56. [Google Scholar]
- Vicente, C.M.S.; Sardinha, M.; Reis, L.; Ribeiro, A.; Leite, M. Large-Format Additive Manufacturing of Polymer Extrusion-Based Deposition Systems: Review and Applications. Prog. Addit. Manuf. 2023, 8, 1257–1280. [Google Scholar] [CrossRef]
- Yang, Y.; Song, X.; Li, X.; Chen, Z.; Zhou, C.; Zhou, Q.; Chen, Y. Recent Progress in Biomimetic Additive Manufacturing Technology: From Materials to Functional Structures. Adv. Mater. 2018, 30, 1706539. [Google Scholar] [CrossRef]
- Radu, I.-C.; Vadureanu, A.-M.; Cozorici, D.-E.; Blanzeanu, E.; Zaharia, C. Advancing Sustainability in Modern Polymer Processing: Strategies for Waste Resource Recovery and Circular Economy Integration. Polymers 2025, 17, 522. [Google Scholar] [CrossRef] [PubMed]
- Sarabia-Vallejos, M.A.; Rodríguez-Umanzor, F.E.; González-Henríquez, C.M.; Rodríguez-Hernández, J. Innovation in Additive Manufacturing Using Polymers: A Survey on the Technological and Material Developments. Polymers 2022, 14, 1351. [Google Scholar] [CrossRef]
- Salifu, S.; Ogunbiyi, O.; Olubambi, P.A. Potentials and Challenges of Additive Manufacturing Techniques in the Fabrication of Polymer Composites. Int. J. Adv. Manuf. Technol. 2022, 122, 577–600. [Google Scholar] [CrossRef]
- Rahman, M.; Islam, K.S.; Dip, T.M.; Chowdhury, M.F.M.; Debnath, S.R.; Hasan, S.M.d.M.; Sakib, M.d.S.; Saha, T.; Padhye, R.; Houshyar, S. A Review on Nanomaterial-Based Additive Manufacturing: Dynamics in Properties, Prospects, and Challenges. Prog. Addit. Manuf. 2024, 9, 1197–1224. [Google Scholar] [CrossRef]
- Leung, Y.-S.; Kwok, T.-H.; Li, X.; Yang, Y.; Wang, C.C.; Chen, Y. Challenges and Status on Design and Computation for Emerging Additive Manufacturing Technologies. J. Comput. Inf. Sci. Eng. 2019, 19, 021013. [Google Scholar] [CrossRef]
- Bean, R.H.; Long, T.E. Recent Trends in the Additive Manufacturing of Polyurethanes. Polym. Int. 2024, 73, 5–8. [Google Scholar] [CrossRef]
- Harun-Ur-Rashid, M.; Jahan, I.; Islam, M.J.; Kumer, A.; Huda, M.N.; Imran, A.B.; Gouadria, S.; Alsalhi, S.A. Global Advances and Smart Innovations in Supramolecular Polymers. J. Mol. Struct. 2024, 1304, 137665. [Google Scholar] [CrossRef]
- Jyothika, M.; Gowda, S.M.J.; Kumar, G.B.K.; Rakshitha, K.B.; Srikruthi, K.S.; Goudanavar, P.; Naveen, N.R. Innovative Polymer Modifications: Unlocking New Horizons in Drug Delivery Applications. Biomed. Mater. Devices 2024, 1–16. [Google Scholar] [CrossRef]
- Olawumi, M.A.; Omigbodun, F.T.; Oladapo, B.I. Integration of Sustainable and Net-Zero Concepts in Shape-Memory Polymer Composites to Enhance Environmental Performance. Biomimetics 2024, 9, 530. [Google Scholar] [CrossRef]
- Kantaros, A.; Ganetsos, T. From Static to Dynamic: Smart Materials Pioneering Additive Manufacturing in Regenerative Medicine. Int. J. Mol. Sci. 2023, 24, 15748. [Google Scholar] [CrossRef]
- Zheng, J.; Qiu, X.; Zhu, J.; Jia, R.; Xu, B.; Xia, Z.; Wang, W.; Ling, W.; Tang, B.; Guan, A.; et al. Improved Forming Efficiency Through the Adjustment of Inkjet-Bonded 3D Printing Parameters and Sand Mold Structure. Int. J. Met. 2025, 1–25. [Google Scholar] [CrossRef]
- Attri, A.; Yadav, A.; Garg, R.K. Enhancing Supply Chain Sustainability Through Industry 4.0 and Additive Manufacturing Technologies: A Bibliometric-Based Review. In Optimization of Production and Industrial Systems; Bhardwaj, A., Pandey, P.M., Misra, A., Eds.; Lecture Notes in Mechanical Engineering; Springer Nature: Singapore, 2024; pp. 67–77. ISBN 978-981-9983-42-1. [Google Scholar]
- Ligon, S.C.; Liska, R.; Stampfl, J.; Gurr, M.; Mülhaupt, R. Polymers for 3D Printing and Customized Additive Manufacturing. Chem. Rev. 2017, 117, 10212–10290. [Google Scholar] [CrossRef] [PubMed]
- Tan, L.J.; Zhu, W.; Zhou, K. Recent Progress on Polymer Materials for Additive Manufacturing. Adv. Funct. Mater. 2020, 30, 2003062. [Google Scholar] [CrossRef]
- Prudente, I.N.R.; dos Santos, H.C.; Fonseca, J.L.; de Almeida, Y.A.; Gimenez, I.d.F.; Barreto, L.S. Graphene Family (GFMs), Carbon Nanotubes (CNTs) and Carbon Black (CB) on Smart Materials for Civil Construction: Self-Cleaning, Self-Sensing and Self-Heating. J. Build. Eng. 2024, 95, 110175. [Google Scholar] [CrossRef]
- Nhu, T.T.; Boone, L.; Guillard, V.; Chatellard, L.; Reis, M.; Matos, M.; Dewulf, J. Environmental Sustainability Assessment of Biodegradable Bio-Based Poly(3-Hydroxybutyrate-Co-3-Hydroxyvalerate) from Agro-Residues: Production and End-of-Life Scenarios. J. Environ. Manag. 2024, 356, 120522. [Google Scholar] [CrossRef] [PubMed]
- Irfan, J.; Ali, A.; Hussain, M.A.; Haseeb, M.T.; Naeem-ul-Hassan, M.; Hussain, S.Z. Citric Acid Cross-Linking of a Hydrogel from Aloe Vera (Aloe Barbadensis M.) Engenders a pH-Responsive, Superporous, and Smart Material for Drug Delivery. RSC Adv. 2024, 14, 8018–8027. [Google Scholar] [CrossRef]
- Carvalho, R.; Lanceros-Mendez, S.; Martins, P. Tailoring Polymer-Based Magnetoelectrics for Spintronics: Evaluating the Converse Effect. Appl. Mater. Today 2024, 38, 102216. [Google Scholar] [CrossRef]
- Kadapure, S.A.; Deshannavar, U.B. Bio-Smart Material in Self-Healing of Concrete. Mater. Today Proc. 2022, 49, 1498–1503. [Google Scholar] [CrossRef]
- Maidin, S.; Wee, K.J.; Sharum, M.A.; Rajendran, T.K.; Ali, L.M.; Ismail, S. A Review on 4D Additive Manufacturing-the Applications, Smart Materials & Effect of Various Stimuli on 4D Printed Objects. J. Teknol. 2023, 85, 63–71. [Google Scholar]
- Chakroborty, S.; Nath, N.; Mahal, A.; Barik, A.; Panda, A.R.; Fahaduddin; Bal, T.; Obaidullah, A.J.;; Elawady, A. Stimuli-Responsive Nanogels: A Smart Material for Biomedical Applications. J. Mol. Liq. 2024, 403, 124828. [Google Scholar] [CrossRef]
- Saleh Alghamdi, S.; John, S.; Roy Choudhury, N.; Dutta, N.K. Additive Manufacturing of Polymer Materials: Progress, Promise and Challenges. Polymers 2021, 13, 753. [Google Scholar] [CrossRef] [PubMed]
- Patti, A. Challenges to Improve Extrusion-Based Additive Manufacturing Process of Thermoplastics toward Sustainable Development. Macromol. Rapid Commun. 2024, 45, 2400249. [Google Scholar] [CrossRef]
- Prasad, G.; Arunav, H.; Dwight, S.; Ghosh, M.B.; Jayadev, A.; Nair, D.I. Advancing Sustainable Practices in Additive Manufacturing: A Comprehensive Review on Material Waste Recyclability. Sustainability 2024, 16, 10246. [Google Scholar] [CrossRef]
- Franco Urquiza, E.A. Advances in Additive Manufacturing of Polymer-Fused Deposition Modeling on Textiles: From 3D Printing to Innovative 4D Printing—A Review. Polymers 2024, 16, 700. [Google Scholar] [CrossRef]
- Nasr Azadani, M.; Zahedi, A.; Bowoto, O.K.; Oladapo, B.I. A Review of Current Challenges and Prospects of Magnesium and Its Alloy for Bone Implant Applications. Prog. Biomater. 2022, 11, 1–26. [Google Scholar] [CrossRef]
- Shelare, S.; Aglawe, K.; Giri, S.; Waghmare, S. Additive Manufacturing of Polymer Composites: Applications, Challenges and Opportunities. Indian J. Eng. Mater. Sci. (IJEMS) 2023, 30, 872. [Google Scholar]
- Agrawal, R.; Priyadarshinee, P.; Kumar, A.; Luthra, S.; Garza-Reyes, J.A.; Kadyan, S. Are Emerging Technologies Unlocking the Potential of Sustainable Practices in the Context of a Net-Zero Economy? An Analysis of Driving Forces. Environ. Sci. Pollut. Res. 2023, 32, 7130–7148. [Google Scholar] [CrossRef] [PubMed]
- Field, A. Discovering Statistics Using IBM SPSS Statistics; Sage Publications Limited: Los Angeles, CA, USA, 2013. [Google Scholar]
- Reio, T.G.; Shuck, B. Exploratory Factor Analysis: Implications for Theory, Research, and Practice. Adv. Dev. Hum. Resour. 2015, 17, 12–25. [Google Scholar] [CrossRef]
- Jamwal, A.; Kumari, S.; Agrawal, R.; Sharma, M.; Gölgeci, I. Unlocking Circular Economy Through Digital Transformation: The Role of Enabling Factors in SMEs. JGBC 2024, 19, 24–36. [Google Scholar] [CrossRef]
- Der, O.; Ordu, M.; Başar, G. Multi-Objective Optimization of Cutting Parameters for Polyethylene Thermoplastic Material by Integrating Data Envelopment Analysis and SWARA-Based CoCoSo Approach. Osman. Korkut Ata Üniversitesi Fen Bilim. Enstitüsü Derg. 2024, 7, 638–661. [Google Scholar] [CrossRef]
- Kumar, V.; Kalita, K.; Chatterjee, P.; Zavadskas, E.K.; Chakraborty, S. A SWARA-CoCoSo-Based Approach for Spray Painting Robot Selection. Informatica 2022, 33, 35–54. [Google Scholar] [CrossRef]







| Smart Materials | Methods | Results | Conclusions | Key Drawbacks | Reference |
|---|---|---|---|---|---|
| Shape-Memory Polymers (SMPs) | Fused Deposition Modeling (FDM) and Stereolithography (SLA) | Self-healing and shape-recovery with thermal/UV triggers | Enhances durability and sustainability in AM applications | Brittle output; requires post-cure; limited to thin sections | [31] |
| Polylactic Acid (PLA) Composites | 3D Printing with bio-fillers | Improved mechanical strength and biodegradability | Polylactic acid (PLA)-based AM offer eco-friendly alternatives with strong performance | Reduced mechanical strength at high loads; moisture sensitivity | [36] |
| Polyurethane-Based Shape-Memory Polymer (SMPs) | Direct Ink Writing (DIW) | High elasticity and shape-memory response | Suitable for biomedical applications and flexible electronics | Low throughput; nozzle clogging; solvent handling issues | [31] |
| Carbon Nanotube-Reinforced Polymers | Selective Laser Sintering (SLS) | Enhanced electrical conductivity and mechanical properties | Ideal for advanced sensors and smart electronic components | Nonuniform dispersion; health/safety concerns; expensive feedstock | [37] |
| Bio-Based Resins | Vat Photopolymerization | High precision and recyclability | Supports sustainable AM with low environmental impact | Limited material choices; resin toxicity; high material cost | [38] |
| Thermoplastic Elastomers (TPEs) | Material Extrusion (ME) | High resilience and flexibility | Suitable for soft robotics and wearable devices | Poor dimensional accuracy; thermal degradation during extrusion | [15] |
| Graphene-Enhanced Polymers | Inkjet 3D Printing | Improved thermal stability and conductivity | Potential for energy storage and thermal management applications | Clogged printheads; limited print volume; high ink rheology requirements | [33] |
| Reversible Cross-Linking Polymers | Digital Light Processing (DLP) | Achieved self-repair and reusability | Enables circular economy approaches in AM | Slow build speed; high UV exposure; resin brittleness | [39] |
| Magneto-Responsive Polymers | Multi-Material 3D Printing | Controlled actuation under magnetic fields | Useful in biomedical implants and soft robotics | Complex calibration; reduced mechanical integrity at interfaces | [40] |
| Self-Healing Polymer Composites | Hybrid AM Techniques | Prolonged service life and reduced material waste | Enhances sustainability and functional durability in AM | Multi-step processing; longer cycle times; compatibility issues | [41] |
| 4D-Printed Shape-Memory Polymers | Direct Ink Writing and FDM | Programmable shape transformation | Expands functionality in biomedical and aerospace applications | Limited repeatability; high material cost; intricate post-processing | [42] |
| Biodegradable Polymer Composites | Stereolithography and SLA | High strength and eco-friendly degradation | Supports sustainable AM for medical applications | Hydrolytic degradation in service; brittle when dry | [38] |
| Stimuli-Responsive Polymers | Multi-Material 3D Printing | Reacts to heat, light, and magnetic fields | Enables smart coatings and adaptive structures | Cross-contamination between materials; uneven layer adhesion | [43] |
| Conductive Polymers | Extrusion-based AM | Improved electrical conductivity | Ideal for wearable electronics and flexible sensors | Poor conductivity at scale; filler sedimentation; high viscosity | [21] |
| Characteristics | Property | Description | Key Materials | Mechanism | Applications |
|---|---|---|---|---|---|
| Stimuli-Responsive Behavior | Thermal Sensitivity | Polymers change phase or shape with temperature | Poly(N-isopropylacrylamide) (PNIPAAm), Polyurethane, PEG-based polymers | Lower Critical Solution Temperature (LCST) effect leads to volume change | Smart coatings, Drug delivery, Tissue engineering |
| pH-Responsive Behavior | Structural change in response to acidity or alkalinity | Poly (acrylic acid), Chitosan, Poly (ethylene imine) | Protonation/deprotonation of functional groups | Oral drug delivery, pH sensors, Targeted cancer therapy | |
| Light-Responsive Behavior | Changes shape or fluorescence under light exposure | Spiropyrans, Azobenzenes, Photochromic hydrogels | Photoisomerization alters polymer conformation | Optical switches, Controlled drug release | |
| Magneto-Responsive Behavior | Responds to external magnetic fields | Iron oxide nanoparticles, Magnetic hydrogels | External magnetic fields induce movement or heat generation | Hyperthermia therapy, Remote-controlled drug release | |
| Biocompatibility | Non-Toxicity | Polymers do not cause adverse biological reactions | PLA, PEEK, Hydrogels, Chitosan | Biodegradable and bioresorbable nature | Implants, Drug carriers, Scaffolds for tissue engineering |
| Surface Modification for Biocompatibility | Enhances interaction with biological tissues | Titanium-coated polymers, Hydroxyapatite composites | Surface treatments promote cell attachment | Dental and orthopedic implants, Bone grafts | |
| Protein and Cell Adhesion | Supports cell growth and differentiation | Alginate, Collagen-based hydrogels | Chemical functionalization of polymer surfaces | Wound healing, Tissue scaffolding | |
| Biodegradability | Natural breakdown in biological environments | PLA, polyglycolic acid (PGA) and Polycaprolactone (PCL) | Enzymatic and hydrolytic degradation | Resorbable sutures, Drug-eluting implants | |
| Mechanical Strength | Tensile Strength | Resistance to pulling forces | PEEK, Polyurethanes, PMMA | Polymer chain alignment affects tensile properties | Prosthetics, Load-bearing implants |
| Elastic Modulus | Measures stiffness of material | PCL, Thermoplastic elastomers (TPU), Silicone elastomers | Higher cross-linking increases stiffness | Soft robotics, Flexible electronics | |
| Shape-Memory Effect | Ability to return to original shape after deformation | Shape-memory polymers (SMPs), Polyurethane blends | Thermo-responsive phase transition | Self-healing materials, Smart actuators | |
| Fatigue Resistance | Resistance to repeated mechanical stress | Thermoplastic elastomers, PEEK | Cross-linked polymer networks prevent microcracks | Wearable sensors, Aerospace components |
| Challenge | Description | Reference |
|---|---|---|
| Material Limitations | Limited availability of high-performance, sustainable polymer-based smart materials. | [44] |
| Process Optimization | Difficulty in optimizing AM parameters for sustainability and material efficiency. | [45] |
| Integration with AM | Challenges in effectively incorporating polymer-based smart materials into existing AM processes. | [24] |
| Scalability Issues | Difficulty in scaling AM processes for mass production using sustainable materials. | [8] |
| End-of-Life Management | Lack of efficient recycling and biodegradability strategies for smart polymers. | [46] |
| Energy Consumption | High energy demands in AM processes, impact sustainability goals. | [29] |
| Carbon Footprint | Uncertainty regarding the overall carbon footprint reduction in AM-based polymer materials. | [45] |
| LCA Assessment Gaps | Limited Life Cycle Assessment (LCA) studies for evaluating the environmental impact of polymer-based smart materials in AM. | [23] |
| High Cost of Materials | Sustainable smart materials often have higher production and procurement costs. | [13] |
| Market Readiness | Slow adoption of polymer-based smart materials due to industry skepticism and lack of awareness. | [47] |
| Cost-Effectiveness of AM | Unclear economic benefits of adopting AM for net-zero manufacturing. | [27] |
| Lack of Standardization | Absence of universally accepted standards for AM-printed sustainable materials. | [18] |
| Regulatory Compliance | Difficulty in meeting evolving environmental and industrial regulations. | [48] |
| Supply Chain Constraints | Limited availability and accessibility of sustainable raw materials for AM adoption. | [49] |
| No. of Experts | Role of Experts | Experience of Experts |
|---|---|---|
| Expert 1 | Academia | 32 |
| Expert 2 | Manufacturing head | 18 |
| Expert 3 | Production Manager | 9 |
| Expert 4 | Plant Manager | 20 |
| Expert 5 | Production Engineer | 22 |
| Expert 6 | R&D Manager | 12 |
| Category | Subcategory | Frequency | Percentage (%) |
|---|---|---|---|
| Qualification | Bachelor’s | 63 | 63% |
| Master’s | 21 | 21% | |
| PhD | 16 | 16% | |
| Experience (Years) | 1–5 | 54 | 54% |
| 6–10 | 32 | 32% | |
| Above 10 | 14 | 14% | |
| Background | Manager | 72 | 72% |
| Supervisor | 18 | 18% | |
| Researcher | 10 | 10% | |
| Industry Type | Small Firm | 32 | 32% |
| Medium Firm | 59 | 59% | |
| Large Firm | 9 | 9% | |
| Industry Sector | Automotive | 34 | 34% |
| Electronics and Electrical | 25 | 25% | |
| Machinery and Equipment | 18 | 18% | |
| Chemicals and Pharmaceuticals | 14 | 14% | |
| Textiles | 9 | 9% |
| Cluster | Challenges | Average | Loading | Communalities | Significance |
|---|---|---|---|---|---|
| Technological Challenges | Material Limitations | 3.53 | 0.887 | 0.886 | Yes |
| Process Optimization | 3.45 | 0.906 | 0.929 | Yes | |
| Integration with AM | 3.08 | 0.856 | 0.908 | Yes | |
| Scalability Issues | 3.9 | 0.885 | 0.918 | Yes | |
| Economic and Market Challenges | High Cost of Materials | 3.4 | 0.907 | 0.919 | Yes |
| Market Readiness | 3.48 | 0.901 | 0.924 | Yes | |
| Cost-Effectiveness of AM | 3.46 | 0.869 | 0.908 | Yes | |
| Regulatory and Standardization Challenges | Lack of Standardization | 3.54 | 0.939 | 0.938 | Yes |
| Regulatory Compliance | 3.38 | 0.901 | 0.929 | Yes | |
| Supply Chain Constraints | 3.19 | 0.874 | 0.926 | Yes | |
| Environmental and Sustainability Challenges | End-of-Life Management | 3.17 | 0.899 | 0.875 | Yes |
| Energy Consumption | 3.82 | 0.885 | 0.877 | Yes | |
| Carbon Footprint | 3.25 | 0.909 | 0.913 | Yes | |
| LCA Assessment Gaps | 3.93 | 0.905 | 0.896 | Yes |
| Challenge Cluster | Interventions | Primary Stakeholders |
|---|---|---|
| Technological |
| R&D departments; AM equipment OEMs |
| Environmental and Sustainability |
| Recycling firms; LCA experts |
| Economic and Market |
| Policymakers; Industry associations; Investors |
| Regulatory and Standardization |
| Standards bodies (ISO, ASTM); Regulators |
| Experts | E1 | E2 | E3 | E4 | E5 | E6 |
|---|---|---|---|---|---|---|
| Weights | 0.17 | 0.17 | 0.17 | 0.17 | 0.17 | 0.17 |
| Material Limitations | 4 | 3 | 3 | 5 | 3 | 4 |
| Process Optimization | 4 | 3 | 5 | 3 | 2 | 3 |
| Integration with AM | 4 | 3 | 4 | 3 | 3 | 1 |
| Scalability Issues | 3 | 4 | 4 | 4 | 2 | 2 |
| High Cost of Materials | 3 | 3 | 3 | 5 | 3 | 1 |
| Market Readiness | 4 | 3 | 4 | 5 | 5 | 3 |
| Cost-Effectiveness of AM | 4 | 3 | 4 | 4 | 4 | 5 |
| Lack of Standardization | 5 | 4 | 5 | 3 | 3 | 5 |
| Regulatory Compliance | 4 | 4 | 4 | 3 | 2 | 5 |
| Supply Chain Constraints | 3 | 3 | 4 | 4 | 3 | 2 |
| End-of-Life Management | 5 | 4 | 5 | 4 | 3 | 5 |
| Energy Consumption | 3 | 3 | 3 | 4 | 4 | 2 |
| Carbon Footprint | 3 | 4 | 4 | 5 | 3 | 5 |
| LCA Assessment Gaps | 4 | 4 | 3 | 4 | 3 | 2 |
| MIN | 3 | 3 | 3 | 3 | 2 | 1 |
| MAX | 5 | 4 | 5 | 5 | 5 | 5 |
| RANGE | 2 | 1 | 1 | 2 | 2 | 4 |
| Challenges | E1 | E2 | E3 | E4 | E5 | E6 |
|---|---|---|---|---|---|---|
| Material Limitations | 0.515 | 0.389 | 0.075 | 0.875 | 0.188 | 0.750 |
| Process Optimization | 0.730 | 0.411 | 0.992 | 0.000 | 0.000 | 0.500 |
| Integration with AM | 0.746 | 0.571 | 0.543 | 0.200 | 0.238 | 0.000 |
| Scalability Issues | 0.091 | 0.981 | 0.219 | 0.393 | 0.002 | 0.250 |
| High Cost of Materials | 0.126 | 0.644 | 0.115 | 1.000 | 0.217 | 0.000 |
| Market Readiness | 0.408 | 0.114 | 0.723 | 0.793 | 1.000 | 0.500 |
| Cost-Effectiveness of AM | 0.524 | 0.000 | 0.464 | 0.606 | 0.779 | 1.000 |
| Lack of Standardization | 0.991 | 0.651 | 0.970 | 0.184 | 0.550 | 1.000 |
| Regulatory Compliance | 0.365 | 0.879 | 0.405 | 0.092 | 0.050 | 1.000 |
| Supply Chain Constraints | 0.063 | 0.158 | 0.246 | 0.645 | 0.464 | 0.250 |
| End-of-Life Management | 1.000 | 0.987 | 1.000 | 0.561 | 0.535 | 1.000 |
| Energy Consumption | 0.077 | 0.374 | 0.000 | 0.705 | 0.642 | 0.250 |
| Carbon Footprint | 0.000 | 0.935 | 0.505 | 0.825 | 0.446 | 1.000 |
| LCA Assessment Gaps | 0.742 | 1.000 | 0.054 | 0.438 | 0.475 | 0.250 |
| Challenges | E1 | E2 | E3 | E4 | E5 | E6 | Si |
|---|---|---|---|---|---|---|---|
| Material Limitations | 0.086 | 0.065 | 0.012 | 0.146 | 0.031 | 0.125 | 0.340 |
| Process Optimization | 0.122 | 0.069 | 0.165 | 0.000 | 0.000 | 0.083 | 0.356 |
| Integration with AM | 0.124 | 0.095 | 0.091 | 0.033 | 0.040 | 0.000 | 0.383 |
| Scalability Issues | 0.015 | 0.163 | 0.036 | 0.066 | 0.000 | 0.042 | 0.281 |
| High Cost of Materials | 0.021 | 0.107 | 0.019 | 0.167 | 0.036 | 0.000 | 0.350 |
| Market Readiness | 0.068 | 0.019 | 0.120 | 0.132 | 0.167 | 0.083 | 0.506 |
| Cost-Effectiveness of AM | 0.087 | 0.000 | 0.077 | 0.101 | 0.130 | 0.167 | 0.395 |
| Lack of Standardization | 0.165 | 0.108 | 0.162 | 0.031 | 0.092 | 0.167 | 0.558 |
| Regulatory Compliance | 0.061 | 0.147 | 0.068 | 0.015 | 0.008 | 0.167 | 0.298 |
| Supply Chain Constraints | 0.011 | 0.026 | 0.041 | 0.107 | 0.077 | 0.042 | 0.263 |
| End-of-Life Management | 0.167 | 0.164 | 0.167 | 0.093 | 0.089 | 0.167 | 0.680 |
| Energy Consumption | 0.013 | 0.062 | 0.000 | 0.117 | 0.107 | 0.042 | 0.300 |
| Carbon Footprint | 0.000 | 0.156 | 0.084 | 0.137 | 0.074 | 0.167 | 0.452 |
| LCA Assessment Gaps | 0.124 | 0.167 | 0.009 | 0.073 | 0.079 | 0.042 | 0.452 |
| min | 0.263 | ||||||
| max | 0.680 | ||||||
| sum | 5.614 | ||||||
| Challenges | E1 | E2 | E3 | E4 | E5 | E6 | Pi |
|---|---|---|---|---|---|---|---|
| Material Limitations | 0.895 | 0.854 | 0.649 | 0.978 | 0.757 | 0.953 | 4.134 |
| Process Optimization | 0.949 | 0.862 | 0.999 | 0.000 | 0.000 | 0.891 | 2.810 |
| Integration with AM | 0.952 | 0.911 | 0.903 | 0.765 | 0.787 | 0.000 | 4.318 |
| Scalability Issues | 0.670 | 0.997 | 0.776 | 0.856 | 0.359 | 0.794 | 3.658 |
| High Cost of Materials | 0.708 | 0.929 | 0.697 | 1.000 | 0.775 | 0.000 | 4.109 |
| Market Readiness | 0.861 | 0.697 | 0.947 | 0.962 | 1.000 | 0.891 | 4.467 |
| Cost-Effectiveness of AM | 0.898 | 0.000 | 0.880 | 0.920 | 0.959 | 1.000 | 3.657 |
| Lack of Standardization | 0.998 | 0.931 | 0.995 | 0.754 | 0.905 | 1.000 | 4.584 |
| Regulatory Compliance | 0.845 | 0.979 | 0.860 | 0.672 | 0.606 | 1.000 | 3.962 |
| Supply Chain Constraints | 0.631 | 0.735 | 0.791 | 0.930 | 0.880 | 0.794 | 3.967 |
| End-of-Life Management | 1.000 | 0.998 | 1.000 | 0.908 | 0.901 | 1.000 | 4.807 |
| Energy Consumption | 0.653 | 0.849 | 0.000 | 0.943 | 0.929 | 0.794 | 3.374 |
| Carbon Footprint | 0.000 | 0.989 | 0.892 | 0.968 | 0.874 | 1.000 | 3.724 |
| LCA Assessment Gaps | 0.952 | 1.000 | 0.615 | 0.871 | 0.883 | 0.794 | 4.321 |
| min | 2.810 | ||||||
| max | 4.807 | ||||||
| sum | 55.892 | ||||||
| Challenges | Ka | Rank | Kb | Rank | Lambda (λ) | 0.5 | K | Final Rank |
|---|---|---|---|---|---|---|---|---|
| Kc | Rank | |||||||
| Material Limitations | 0.073 | 6 | 2.767 | 9 | 0.815 | 6 | 1.766 | 8 |
| Process Optimization | 0.051 | 14 | 2.354 | 13 | 0.577 | 14 | 1.406 | 14 |
| Integration with AM | 0.076 | 5 | 2.995 | 6 | 0.857 | 5 | 1.890 | 5 |
| Scalability Issues | 0.064 | 12 | 2.372 | 12 | 0.718 | 12 | 1.529 | 12 |
| High Cost of Materials | 0.072 | 7 | 2.796 | 8 | 0.813 | 7 | 1.775 | 7 |
| Market Readiness | 0.081 | 3 | 3.518 | 3 | 0.906 | 3 | 2.138 | 3 |
| Cost-Effectiveness of AM | 0.066 | 11 | 2.807 | 7 | 0.738 | 11 | 1.719 | 9 |
| Lack of Standardization | 0.084 | 2 | 3.754 | 2 | 0.937 | 2 | 2.257 | 2 |
| Regulatory Compliance | 0.069 | 8 | 2.546 | 10 | 0.776 | 8 | 1.646 | 10 |
| Supply Chain Constraints | 0.069 | 9 | 2.412 | 11 | 0.771 | 9 | 1.588 | 11 |
| End-of-Life Management | 0.089 | 1 | 4.302 | 1 | 1.000 | 1 | 2.524 | 1 |
| Energy Consumption | 0.060 | 13 | 2.342 | 14 | 0.669 | 13 | 1.478 | 13 |
| Carbon Footprint | 0.068 | 10 | 3.045 | 5 | 0.761 | 10 | 1.831 | 6 |
| LCA Assessment Gaps | 0.078 | 4 | 3.257 | 4 | 0.870 | 4 | 2.005 | 4 |
Disclaimer/Publisher’s Note: The statements, opinions and data contained in all publications are solely those of the individual author(s) and contributor(s) and not of MDPI and/or the editor(s). MDPI and/or the editor(s) disclaim responsibility for any injury to people or property resulting from any ideas, methods, instructions or products referred to in the content. |
© 2025 by the authors. Licensee MDPI, Basel, Switzerland. This article is an open access article distributed under the terms and conditions of the Creative Commons Attribution (CC BY) license (https://creativecommons.org/licenses/by/4.0/).
Share and Cite
Yadav, A.; Garg, R.K.; Sachdeva, A.; Qureshi, K.M.; Qureshi, M.R.N.M. Strategic Framework for Additive Manufacturing with Smart Polymer Composites: A Pathway to Net-Zero Manufacturing. Polymers 2025, 17, 1336. https://doi.org/10.3390/polym17101336
Yadav A, Garg RK, Sachdeva A, Qureshi KM, Qureshi MRNM. Strategic Framework for Additive Manufacturing with Smart Polymer Composites: A Pathway to Net-Zero Manufacturing. Polymers. 2025; 17(10):1336. https://doi.org/10.3390/polym17101336
Chicago/Turabian StyleYadav, Alok, Rajiv Kumar Garg, Anish Sachdeva, Karishma M. Qureshi, and Mohamed Rafik Noor Mohamed Qureshi. 2025. "Strategic Framework for Additive Manufacturing with Smart Polymer Composites: A Pathway to Net-Zero Manufacturing" Polymers 17, no. 10: 1336. https://doi.org/10.3390/polym17101336
APA StyleYadav, A., Garg, R. K., Sachdeva, A., Qureshi, K. M., & Qureshi, M. R. N. M. (2025). Strategic Framework for Additive Manufacturing with Smart Polymer Composites: A Pathway to Net-Zero Manufacturing. Polymers, 17(10), 1336. https://doi.org/10.3390/polym17101336

