Campi Flegrei and Vesuvio, Italy: Ground Deformation Between ERS/ENVISAT and Sentinel-1 Missions from RADARSAT-2 Imagery
Abstract
Highlights
- Time series of ground displacement were successfully generated for the entire Campi Flegrei and Vesuvio areas between 2010 and 2015, using RADARSAT-2 SAR imagery.
- There is no evidence of deformation activity around Vesuvio between 2010 and 2015. In contrast, significant, constant-shape deformation is evident in the Campi Flegrei area.
- The depressurisation that occurred around 8 km below Vesuvio in the early 2000s, when unrest at Campi Flegrei began, was not visible between 2010 and 2015.
- Connecting the ground deformation time series obtained from ERS/ENVISAT (1993–2010), RADARSAT-2 (2010–2015) and Sentinel-1 (from 2015 onwards) enables deformation at Campi Flegrei and Vesuvio to be studied over an uninterrupted period of more than 30 years.
Abstract
1. Introduction
2. Materials and Methods
2.1. Materials
2.2. Methods
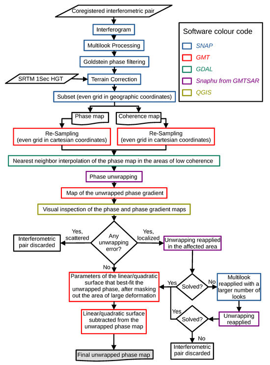
- HH interferometric pairs are selected based on timespan and perpendicular baseline thresholds.
- The two images of each interferometric pair are co-registered.
- An interferogram is generated and processed for each co-registered interferometric pair. This processing includes multilooking, phase filtering and terrain correction (the removal of phase components due to topography). The resultant phase and coherence maps are then stored for subsequent analysis.
- Each phase and coherence map is resampled on the same 25 × 25 m regular grid for all the interferometric pairs.
- The resulting phase map is unwrapped after masking out low-coherence pixels, the sea, wet areas and densely vegetated regions.
- A planar and a quadratic surface are fitted to each unwrapped phase map after masking the region of largest ground deformation. The best-fit surfaces are subtracted from the entire unwrapped phase map (detrending).
- The unwrapped phase maps are used to generate displacement maps for each epoch.
2.2.1. Selection and Co-Registration of the HH Interferometric Pairs (Steps 1 and 2 of the Procedure)
2.2.2. Interferogram Generation and Phase Unwrapping (Steps 3 to 6 of the Procedure)
2.2.3. Generation of the Ground Displacement Time Series (Step 7 of the Procedure)
3. Results
4. Discussion and Conclusions
Supplementary Materials
Author Contributions
Funding
Data Availability Statement
Acknowledgments
Conflicts of Interest
Abbreviations
| SAR | synthetic aperture radar |
| SBAS | Small BAseline Subset |
| DInSAR | Differential synthetic aperture radar interferometry |
| LOS | line of sight |
| DEM | digital elevation model |
| cGPS | continuous Global Positioning System |
| GNSS | Global Navigation Satellite System |
| NeVoCGPS | Neapolitan Volcanoes Continuous GPS network |
| ESA | European Space Agency |
| GPT | Graph Processing Tool |
References
- INGV. TINITALY, 10 m-Cell Size Grid. 2022. Available online: https://tinitaly.pi.ingv.it/ (accessed on 22 May 2025).
- De Martino, P.; Dolce, M.; Brandi, G.; Scarpato, G.; Tammaro, U. The Ground Deformation History of the Neapolitan Volcanic Area (Campi Flegrei Caldera, Somma–Vesuvius Volcano, and Ischia Island) from 20 Years of Continuous GPS Observations (2000–2019). Remote Sens. 2021, 13, 2725. [Google Scholar] [CrossRef]
- Woo, J.Y.L.; Kilburn, C.R.J. Intrusion and deformation at Campi Flegrei, southern Italy: Sills, dikes, and regional extension. J. Geophys. Res. 2010, 115, B12210. [Google Scholar] [CrossRef]
- Guidoboni, E.; Ciuccarelli, C. The Campi Flegrei caldera: Historical revision and new data on seismic crises, bradyseisms, the Monte Nuovo eruption and ensuing earthquakes (twelfth century 1582 AD). Bull. Volcanol. 2011, 73, 655–677. [Google Scholar] [CrossRef]
- Di Vito, M.A.; Acocella, V.; Aiello, G.; Barra, D.; Battaglia, M.; Carandente, A.; Del Gaudio, C.; de Vita, S.; Ricciardi, G.P.; Ricco, C.; et al. Magma transfer at Campi Flegrei caldera (Italy) before the 1538 AD eruption. Sci. Rep. 2016, 6, 32245. [Google Scholar] [CrossRef] [PubMed]
- Amoruso, A.; Crescentini, L.; D’Antonio, M.; Acocella, V. Thermally-assisted magma emplacement explains restless calderas. Sci. Rep. 2017, 7, 7948. [Google Scholar] [CrossRef]
- Del Gaudio, C.; Aquino, I.; Ricciardi, G.; Ricco, C.; Scandone, R. Unrest episodes at Campi Flegrei: A reconstruction of vertical ground movements during 1905–2009. J. Volcanol. Geotherm. Res. 2010, 185, 48–56. [Google Scholar] [CrossRef]
- Amoruso, A.; Gualandi, A.; Crescentini, L. On the Initial Phase of the Ongoing Unrest at Campi Flegrei and Its Relation with Subsidence at Vesuvio (Italy). Remote Sens. 2024, 16, 1717. [Google Scholar] [CrossRef]
- Sezione di Napoli OSSERVATORIO VESUVIANO. Bollettino di Sorveglianza-CAMPI FLEGREI-APRILE 2025. 2025. Available online: https://www.ov.ingv.it/index.php/monitoraggio-e-infrastrutture/bollettini-tutti/mensili-dei-vulcani-della-campania/flegrei/ (accessed on 22 May 2025).
- Cioni, R.; Bertagnini, A.; Santacroce, R.; Andronico, D. Explosive activity and eruption scenarios at Somma-Vesuvius (Italy): Towards a new classification scheme. J. Volcanol. Geotherm. Res. 2008, 178, 331–346. [Google Scholar] [CrossRef]
- Pappalardo, L.; Buono, G. Insights into Processes and Timescales of Magma Storage and Ascent From Textural and Geochemical Investigations: Case Studies from High-Risk Neapolitan Volcanoes (Italy). In Crustal Magmatic System Evolution: Anatomy, Architecture, and Physico-Chemical Processes; Masotta, M., Beier, C., Mollo, S., Eds.; John Wiley and Sons: New York, NY, USA, 2021. [Google Scholar] [CrossRef]
- ESA. Mission Programmes. 2025. Available online: https://earth.esa.int/eogateway/missions/ (accessed on 22 May 2025).
- Amoruso, A.; Crescentini, L. Clues of Ongoing Deep Magma Inflation at Campi Flegrei Caldera (Italy) from Empirical Orthogonal Function Analysis of SAR Data. Remote Sens. 2022, 14, 5698. [Google Scholar] [CrossRef]
- ESA. SNAP. 2025. Available online: https://earth.esa.int/eogateway/tools/snap/ (accessed on 22 May 2025).
- Sandwell, D.; Xu, X.; Mellors, R.; Tong, X.; Wei, M. GMTSAR-An InSAR Processing System Based on GMT. 2025. Available online: https://github.com/gmtsar/gmtsar (accessed on 22 May 2025).
- Wessel, P.; Luis, J.F.; Uieda, L.; Scharroo, R.; Wobbe, F.; Smith, W.H.F.; Tian, D. The Generic Mapping Tools Version 6. Geochem. Geophys. Geosyst. 2019, 20, 5556–5564. [Google Scholar] [CrossRef]
- Zhang, Y.; Liu, Y.; Jin, M.; Jing, Y.; Liu, Y.; Liu, Y.; Sun, W.; Wei, J.; Chen, Y. Monitoring Land Subsidence in Wuhan City (China) using the SBAS-InSAR Method with Radarsat-2 Imagery Data. Sensors 2019, 19, 743. [Google Scholar] [CrossRef]
- Giudicepietro, F.; Casu, F.; Bonano, M.; De Luca, C.; De Martino, P.; Di Traglia, F.; Di Vito, M.; Macedonio, G.; Manunta, M.; Monterroso, F.; et al. First evidence of a geodetic anomaly in the Campi Flegrei caldera (Italy) ground deformation pattern revealed by DInSAR and GNSS measurements during the 2021–2023 escalating unrest phase. Int. J. Appl. Earth Obs. Geoinf. 2024, 132, 104060. [Google Scholar] [CrossRef]
- Shuttle Radar Topography Mission (SRTM). Available online: https://www.earthdata.nasa.gov/data/instruments/srtm (accessed on 8 July 2025).
- Goldstein, R.M.; Werner, C.L. Radar Interferogram Phase Filtering for Geophysical Applications. Geophys. Res. Lett. 1998, 25, 4035–4038. [Google Scholar] [CrossRef]
- Chen, C.W.; Zebker, H.A. Phase unwrapping for large SAR interferograms: Statistical segmentation and generalized network models. IEEE Trans. Geosci. Remote Sens. 2002, 40, 1709–1719. Available online: https://web.stanford.edu/group/radar/softwareandlinks/sw/snaphu/ (accessed on 19 September 2025). [CrossRef]
- Shanker, A.P.; Zebker, H.A. Sparse Two-Dimensional Phase Unwrapping Using Regular Grid Methods. IEEE Geosci. Remote Sens. Lett. 2009, 6, 519–522. [Google Scholar] [CrossRef]
- GDAL/OGR Contributors. GDAL/OGR Geospatial Data Abstraction Software Library, 2025. Open Source Geospatial Foundation. Available online: https://gdal.org (accessed on 22 May 2025).
- Xu, X.; Sandwell, D.T. Toward Absolute Phase Change Recovery With InSAR: Correcting for Earth Tides and Phase Unwrapping Ambiguities. IEEE Trans. Geosci. Remote Sens. 2020, 58, 726–733. [Google Scholar] [CrossRef]
- Wang, T.; Jònsson, S. Phase-Ramp Reduction in Interseismic Interferograms From Pixel-Offsets. IEEE J. Sel. Top. Appl. Earth Obs. Remote Sens. 2014, 7, 1709–1718. [Google Scholar] [CrossRef]
- Yu, C.; Li, Z.; Penna, N.; Crippa, P. Generic atmospheric correction model for interferometric synthetic aperture radar observations. J. Geophys. Res. Solid Earth 2018, 123, 9202–9222. [Google Scholar] [CrossRef]
- Berardino, P.; Fornaro, G.; Lanari, R.; Sansosti, E. A new algorithm for surface deformation monitoring based on small baseline differential SAR interferograms. IEEE Trans. Geosci. Remote Sens. 2002, 40, 2375–2383. [Google Scholar] [CrossRef]
- Tymofyeyeva, E.; Fialko, Y. Mitigation of atmospheric phase delays in InSAR data, with application to the eastern California shear zone. J. Geophys. Res. Solid Earth 2015, 120, 5952–5963. [Google Scholar] [CrossRef]
- Fuhrmann, T.; Garthwaite, M.C. Resolving Three-Dimensional Surface Motion with InSAR: Constraints from Multi-Geometry Data Fusion. Remote Sens. 2019, 11, 241. [Google Scholar] [CrossRef]
- Pepe, A.; Calò, F. A review of interferometric Synthetic Aperture RADAR (InSAR) multi-track approaches for the retrieval of Earth’s surface displacements. Appl. Sci. 2017, 7, 1264. [Google Scholar] [CrossRef]
- Danesi, S.; Pino, N.A.; Carlino, S.; Kilburn, C.R.J. Evolution in unrest processes at Campi Flegrei caldera as inferred from local seismicity. Earth Planet. Sci. Lett. 2024, 626, 118530. [Google Scholar] [CrossRef]
- Lanari, R.; De Natale, G.; Berardino, P.; Sansosti, E.; Ricciardi, G.; Borgstrom, S.; Capuano, P.; Pingue, F.; Troise, C. Evidence for a peculiar style of ground deformation inferred at Vesuvius volcano. Geophys. Res. Lett. 2002, 29, 1292. [Google Scholar] [CrossRef]
- Borgia, A.; Tizzani, P.; Solaro, G.; Manzo, M.; Casu, F.; Luongo, G.; Pepe, A.; Berardino, P.; Fornaro, G.; Sansosti, E.; et al. Volcanic spreading of Vesuvius, a new paradigm for interpreting its volcanic activity. Geophys. Res. Lett. 2005, 32, L03303. [Google Scholar] [CrossRef]
- De Matteo, A.; Massa, B.; Castaldo, R.; D’Auria, L.; James, M.R.; Lane, S.J.; Pepe, S.; Tizzani, P. An integrated modeling approach for analyzing the deformation style of active volcanoes: Somma-Vesuvius case study. J. Geophys. Res. Solid Earth 2022, 127, e2021JB022338. [Google Scholar] [CrossRef]
- Amoruso, A.; Crescentini, L. DInSAR Data Reveal an Intriguing Contemporaneous Onset of Deep Deflation below Vesuvio and the Ongoing Campi Flegrei Uplift. Remote Sens. 2023, 15, 3038. [Google Scholar] [CrossRef]
- Amoruso, A.; Crescentini, L.; Sabbetta, I. Paired deformation sources of the Campi Flegrei caldera (Italy) required by recent (1980–2010) deformation history. J. Geophys. Res. Solid Earth 2014, 119, 858–879. [Google Scholar] [CrossRef]
- Tizzani, P.; Fernández, J.; Vitale, A.; Escayo, J.; Barone, A.; Castaldo, R.; Pepe, S.; De Novellis, V.; Solaro, G.; Pepe, A.; et al. 4D imaging of the volcano feeding system beneath the urban area of the Campi Flegrei caldera. Remote Sens. Environ. 2024, 315, 114480. [Google Scholar] [CrossRef]
- Beauducel, F.; De Natale, G.; Obrizzo, F.; Pingue, F. 3-D modelling of Campi Flegrei ground deformations: Role of Caldera boundary discontinuities. Pure Appl. Geophys. 2004, 161, 1329–1344. [Google Scholar] [CrossRef]
- Vanorio, T.; Kanitpanyacharoen, W. Rock physics of fibrous rocks akin to Roman concrete explains uplifts at Campi Flegrei Caldera. Science 2015, 349, 617–621. [Google Scholar] [CrossRef] [PubMed]
- Balz, T.; Ewais, M. Influence of Parameter Estimation Bounds on Velocity Estimation in PSInSAR. Remote Sens. 2025, 17, 788. [Google Scholar] [CrossRef]


















Disclaimer/Publisher’s Note: The statements, opinions and data contained in all publications are solely those of the individual author(s) and contributor(s) and not of MDPI and/or the editor(s). MDPI and/or the editor(s) disclaim responsibility for any injury to people or property resulting from any ideas, methods, instructions or products referred to in the content. |
© 2025 by the authors. Licensee MDPI, Basel, Switzerland. This article is an open access article distributed under the terms and conditions of the Creative Commons Attribution (CC BY) license (https://creativecommons.org/licenses/by/4.0/).
Share and Cite
Amoruso, A.; Salicone, G.; Crescentini, L. Campi Flegrei and Vesuvio, Italy: Ground Deformation Between ERS/ENVISAT and Sentinel-1 Missions from RADARSAT-2 Imagery. Remote Sens. 2025, 17, 3268. https://doi.org/10.3390/rs17193268
Amoruso A, Salicone G, Crescentini L. Campi Flegrei and Vesuvio, Italy: Ground Deformation Between ERS/ENVISAT and Sentinel-1 Missions from RADARSAT-2 Imagery. Remote Sensing. 2025; 17(19):3268. https://doi.org/10.3390/rs17193268
Chicago/Turabian StyleAmoruso, Antonella, Giada Salicone, and Luca Crescentini. 2025. "Campi Flegrei and Vesuvio, Italy: Ground Deformation Between ERS/ENVISAT and Sentinel-1 Missions from RADARSAT-2 Imagery" Remote Sensing 17, no. 19: 3268. https://doi.org/10.3390/rs17193268
APA StyleAmoruso, A., Salicone, G., & Crescentini, L. (2025). Campi Flegrei and Vesuvio, Italy: Ground Deformation Between ERS/ENVISAT and Sentinel-1 Missions from RADARSAT-2 Imagery. Remote Sensing, 17(19), 3268. https://doi.org/10.3390/rs17193268

