Identifying Factors Influencing Surface Deformations from Underground Mining Using SAR Data, Machine Learning, and the SHAP Method
Abstract
1. Introduction
2. Study Area
3. Data and Methodology
3.1. Data
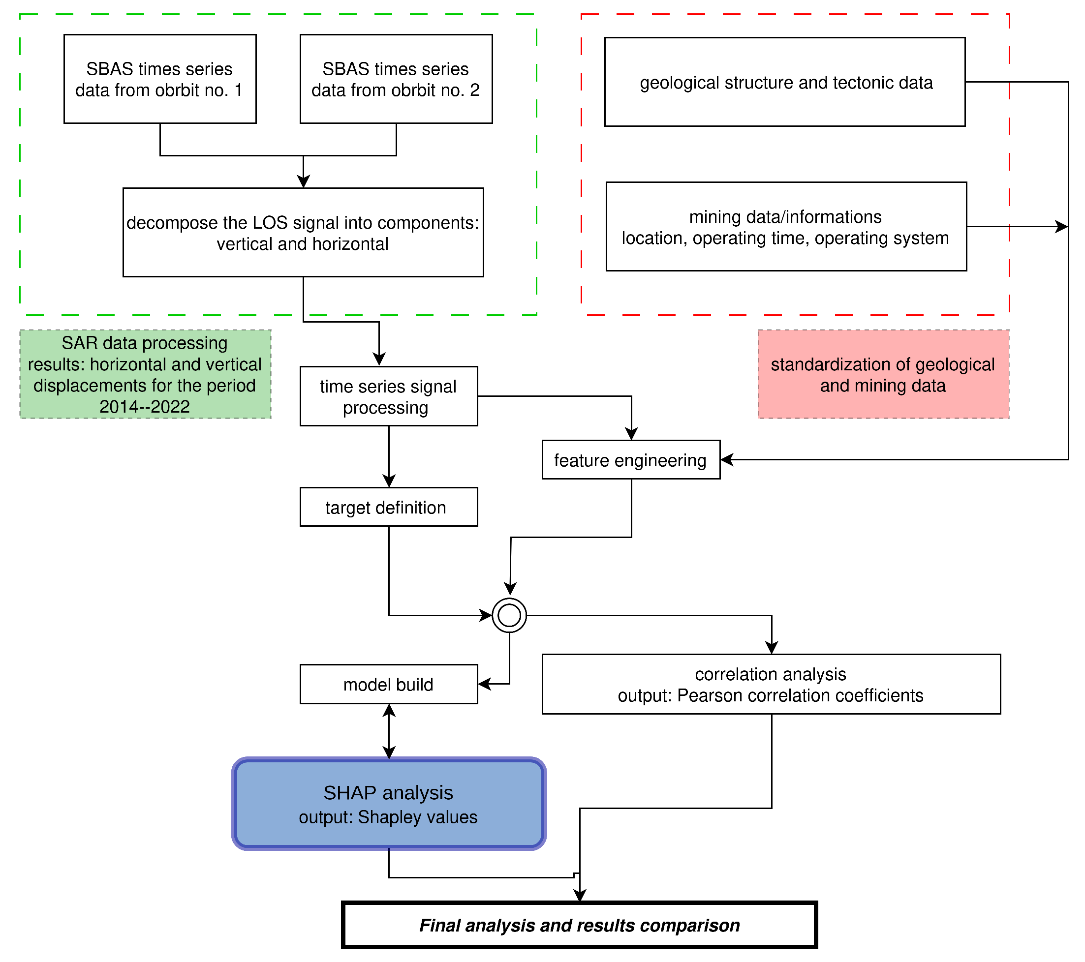
3.2. Methodology
4. Results
5. Discussion
6. Conclusions
- The most significant influence on ground subsidence over mine excavations are mining parameters such as the spatially averaged thickness of the deposit and the time since liquidation of the deposit;
- From the group of geological variables, the thickness of the PZ3 layer had the most significant impact on the velocity of the ground subsidence;
- Subsidence rate calculated from SAR data can be used as a target function for machine models;
- SHAP value analyses obtained from machine learning models can help to quickly identify mining and geological parameters that have the greatest impact on subsidence rates in mining areas, and additionally to identify nonlinear relationships;
- The proposed methodology can be employed in planning both mining operations and mine closure in such a manner that the environmental impact is minimized (in accordance with the environmental, social, and governance framework).
Author Contributions
Funding
Data Availability Statement
Conflicts of Interest
References
- Grygierek, M.; Kalisz, P. Influence of mining operations on road pavement and sewer system—Selected case studies. J. Sustain. Min. 2018, 17, 56–67. [Google Scholar] [CrossRef]
- Diao, X.; Wu, K.; Chen, R.; Yang, J. Identifying the Cause of Abnormal Building Damage in Mining Subsidence Areas Using InSAR Technology. IEEE Access 2019, 7, 172296–172304. [Google Scholar] [CrossRef]
- Blachowski, J.; Milczarek, W.; Cacoń, S. Project of a rock mass surface deformation monitoring system in the Walbrzych Coal Basin. Acta Geodyn. Geomater. 2010, 7, 349–354. [Google Scholar]
- Samsonov, S.; Smets, B.; D’Oreye, N.; Smets, B. Ground deformation associated with post-mining activity at the French—German border revealed by novel InSAR time series method. Int. J. Appl. Earth Obs. Geoinf. 2013, 23, 142–154. [Google Scholar] [CrossRef]
- Brown, N.; Kaloustian, S.; Roeckle, M. Monitoring of Open Pit Mines Using Combined GNSS Satellite Receivers and Robotic Total Stations. In Proceedings of the 2007 International Symposium on Rock Slope Stability in Open Pit Mining and Civil Engineering, Australian Centre for Geomechanics, Slope 2007, Perth, SCT, Australia, 12–14 September 2007. [Google Scholar] [CrossRef]
- Jing-xiang, G.; Hong, H. Advanced GNSS technology of mining deformation monitoring. Procedia Earth Planet. Sci. 2009, 1, 1081–1088. [Google Scholar] [CrossRef]
- Bo, H.; Li, Y.; Tan, X.; Dong, Z.; Zheng, G.; Wang, Q.; Yu, K. Estimation of Ground Subsidence Deformation Induced by Underground Coal Mining with GNSS-IR. Remote Sens. 2022, 15, 96. [Google Scholar] [CrossRef]
- Ren, H.; Zhao, Y.; Xiao, W.; Hu, Z. A review of UAV monitoring in mining areas: Current status and future perspectives. Int. J. Coal Sci. Technol. 2019, 6, 320–333. [Google Scholar] [CrossRef]
- Ćwiąkała, P.; Gruszczyński, W.; Stoch, T.; Puniach, E.; Mrocheń, D.; Matwij, W.; Matwij, K.; Nędzka, M.; Sopata, P.; Wójcik, A. UAV Applications for Determination of Land Deformations Caused by Underground Mining. Remote Sens. 2020, 12, 1733. [Google Scholar] [CrossRef]
- Puniach, E.; Gruszczyński, W.; Ćwiąkała, P.; Matwij, W. Application of UAV-based orthomosaics for determination of horizontal displacement caused by underground mining. ISPRS J. Photogramm. Remote Sens. 2021, 174, 282–303. [Google Scholar] [CrossRef]
- Chen, B.; Deng, K.; Fan, H.; Hao, M. Large-scale deformation monitoring in mining area by D-InSAR and 3D laser scanning technology integration. Int. J. Min. Sci. Technol. 2013, 23, 555–561. [Google Scholar] [CrossRef]
- Maciaszek, J.; Madusiok, D.; Matwij, W. The comparison of the results of laser scanning and classical surveying methods of measuring the area and volume in the chapel of St. Kinga in the salt mine of Bochnia. Geol. Geophys. Environ. 2013, 39, 211. [Google Scholar] [CrossRef][Green Version]
- Zheng, J.; Yao, W.; Lin, X.; Ma, B.; Bai, L. An Accurate Digital Subsidence Model for Deformation Detection of Coal Mining Areas Using a UAV-Based LiDAR. Remote Sens. 2022, 14, 421. [Google Scholar] [CrossRef]
- Dong, Y.; Wang, D.; Liu, F.; Wang, J. A New Data Processing Method for High-Precision Mining Subsidence Measurement Using Airborne LiDAR. Front. Earth Sci. 2022, 10, 858050. [Google Scholar] [CrossRef]
- Kim, J.s.; Kim, D.J.; Kim, S.W.; Won, J.S.; Moon, W.M. Monitoring of urban land surface subsidence using PSInSAR. Geosci. J. 2007, 11, 59–73. [Google Scholar] [CrossRef]
- Blachowski, J. Application of satellite radar interferometry (PSINSAR) in analysis of secondary surface deformations in mining areas case studies from Czech Republic and Poland. Acta Geodyn. Geomater. 2018, 15, 173–185. [Google Scholar] [CrossRef]
- Zhou, C.; Lan, H.; Gong, H.; Zhang, Y.; Warner, T.A.; Clague, J.J.; Wu, Y. Reduced rate of land subsidence since 2016 in Beijing, China: Evidence from Tomo-PSInSAR using RadarSAT-2 and Sentinel-1 datasets. Int. J. Remote Sens. 2019, 41, 1259–1285. [Google Scholar] [CrossRef]
- Anil, J.; Kumar, K.; Ram, S.; Chatterjee, S.; Gorai, A.K. Monitoring of Subsidence Over a Continuous Miner-Based Coal Mine Caving Panels Using PS-InSAR Technique. Mining, Metall. Explor. 2023, 40, 719–736. [Google Scholar] [CrossRef]
- Kopec, A. Long-term monitoring of the impact of the impact of mining operations on the ground surface at the regional scale based on the InSAR-SBAS technique, the Upper Silesian Coal Basin (Poland). Case study. Acta Geodyn. Geomater. 2021, 19, 93–110. [Google Scholar] [CrossRef]
- Milczarek, W. Application of a Small Baseline Subset Time Series Method with Atmospheric Correction in Monitoring Results of Mining Activity on Ground Surface and in Detecting Induced Seismic Events. Remote Sens. 2019, 11, 1008. [Google Scholar] [CrossRef]
- Wang, L.; Deng, K.; Zheng, M. Research on ground deformation monitoring method in mining areas using the probability integral model fusion D-InSAR, sub-band InSAR and offset-tracking. Int. J. Appl. Earth Obs. Geoinf. 2020, 85, 101981. [Google Scholar] [CrossRef]
- Chen, Y.; Tong, Y.; Tan, K. Coal Mining Deformation Monitoring Using SBAS-InSAR and Offset Tracking: A Case Study of Yu County, China. IEEE J. Sel. Top. Appl. Earth Obs. Remote Sens. 2020, 13, 6077–6087. [Google Scholar] [CrossRef]
- Carlà, T.; Farina, P.; Intrieri, E.; Ketizmen, H.; Casagli, N. Integration of ground-based radar and satellite InSAR data for the analysis of an unexpected slope failure in an open-pit mine. Eng. Geol. 2018, 235, 39–52. [Google Scholar] [CrossRef]
- Heddallikar, A.; Pinto, R.; Kothari, H.; James, J.; Rao, Y.; Sajjad, T. Initial Results of Ground based SAR Experiment in an Opencast Coal Mine for Slope Stability Monitoring. In Proceedings of the 2022 IEEE Microwaves, Antennas, and Propagation Conference (MAPCON), Bangalore, India, 12–16 December 2022. [Google Scholar] [CrossRef]
- Anantrasirichai, N.; Biggs, J.; Albino, F.; Bull, D. A deep learning approach to detecting volcano deformation from satellite imagery using synthetic datasets. Remote Sens. Environ. 2019, 230, 111179. [Google Scholar] [CrossRef]
- Hill, P.; Biggs, J.; Ponce-López, V.; Bull, D. Time-Series Prediction Approaches to Forecasting Deformation in Sentinel-1 InSAR Data. J. Geophys. Res. Solid Earth 2021, 126, e2020JB020176. [Google Scholar] [CrossRef]
- Rouet-Leduc, B.; Jolivet, R.; Dalaison, M.; Johnson, P.A.; Hulbert, C. Autonomous extraction of millimeter-scale deformation in InSAR time series using deep learning. Nat. Commun. 2021, 12, 6480. [Google Scholar] [CrossRef] [PubMed]
- Cieślik, K.; Milczarek, W. Application of Machine Learning in Forecasting the Impact of Mining Deformation: A Case Study of Underground Copper Mines in Poland. Remote Sens. 2022, 14, 4755. [Google Scholar] [CrossRef]
- Ma, F.; Sui, L.; Lian, W. Prediction of Mine Subsidence Based on InSAR Technology and the LSTM Algorithm: A Case Study of the Shigouyi Coalfield, Ningxia (China). Remote Sens. 2023, 15, 2755. [Google Scholar] [CrossRef]
- Mirmazloumi, S.M.; Wassie, Y.; Nava, L.; Cuevas-González, M.; Crosetto, M.; Monserrat, O. InSAR time series and LSTM model to support early warning detection tools of ground instabilities: Mining site case studies. Bull. Eng. Geol. Environ. 2023, 82, 374. [Google Scholar] [CrossRef]
- Long, S.; Liu, M.; Xiong, C.; Li, T.; Wu, W.; Ding, H.; Zhang, L.; Zhu, C.; Lu, S. Research on Prediction of Surface Deformation in Mining Areas Based on TPE-Optimized Integrated Models and Multi-Temporal InSAR. Remote Sens. 2023, 15, 5546. [Google Scholar] [CrossRef]
- Vyazmensky, A.; Stead, D.; Elmo, D.; Moss, A. Numerical Analysis of Block Caving-Induced Instability in Large Open Pit Slopes: A Finite Element/Discrete Element Approach. Rock Mech. Rock Eng. 2009, 43, 21–39. [Google Scholar] [CrossRef]
- Sikora, P.; Wesołowski, M. Numerical assessment of the influence of former mining activities and plasticity of rock mass on deformations of terrain surface. Int. J. Min. Sci. Technol. 2021, 31, 209–214. [Google Scholar] [CrossRef]
- Blachowski, J.; Cacoń, S.; Milczarek, W. Analysis of post-mining ground deformations caused by underground Coal extraction in complicated geological conditions. Acta Geodyn. Geomater. 2009, 6, 351–357. [Google Scholar]
- Dudek, M.; Tajduś, K. FEM for prediction of surface deformations induced by flooding of steeply inclined mining seams. Geomech. Energy Environ. 2021, 28, 100254. [Google Scholar] [CrossRef]
- Ju, Y.; Wang, Y.; Su, C.; Zhang, D.; Ren, Z. Numerical analysis of the dynamic evolution of mining-induced stresses and fractures in multilayered rock strata using continuum-based discrete element methods. Int. J. Rock Mech. Min. Sci. 2019, 113, 191–210. [Google Scholar] [CrossRef]
- Zhang, Z.; Mei, G.; Xu, N. A geometrically and locally adaptive remeshing method for finite difference modeling of mining-induced surface subsidence. J. Rock Mech. Geotech. Eng. 2022, 14, 219–231. [Google Scholar] [CrossRef]
- Chen, R.; Zhang, P.; Wu, H.; Wang, Z.; Zhong, Z. Prediction of shield tunneling-induced ground settlement using machine learning techniques. Front. Struct. Civ. Eng. 2019, 13, 1363–1378. [Google Scholar] [CrossRef]
- Sheil, B.B.; Suryasentana, S.K.; Mooney, M.A.; Zhu, H. Machine learning to inform tunnelling operations: Recent advances and future trends. Proc. Inst. Civ. Eng. Smart Infrastruct. Constr. 2020, 173, 74–95. [Google Scholar] [CrossRef]
- Tang, L.; Na, S. Comparison of machine learning methods for ground settlement prediction with different tunneling datasets. J. Rock Mech. Geotech. Eng. 2021, 13, 1274–1289. [Google Scholar] [CrossRef]
- Cho, E.; Jacobs, J.M.; Jia, X.; Kraatz, S. Identifying Subsurface Drainage using Satellite Big Data and Machine Learning via Google Earth Engine. Water Resour. Res. 2019, 55, 8028–8045. [Google Scholar] [CrossRef]
- Vu, V.T.; Nguyen, H.D.; Vu, P.L.; Ha, M.C.; Bui, V.D.; Nguyen, T.O.; Hoang, V.H.; Nguyen, T.K.H. Predicting land use effects on flood susceptibility using machine learning and remote sensing in coastal Vietnam. Water Pract. Technol. 2023, 18, 1543–1555. [Google Scholar] [CrossRef]
- Hussaine, S.M.; Mu, L. Intelligent Prediction of Maximum Ground Settlement Induced by EPB Shield Tunneling Using Automated Machine Learning Techniques. Mathematics 2022, 10, 4637. [Google Scholar] [CrossRef]
- Kannangara, K.P.M.; Zhou, W.; Ding, Z.; Hong, Z. Investigation of feature contribution to shield tunneling-induced settlement using Shapley additive explanations method. J. Rock Mech. Geotech. Eng. 2022, 14, 1052–1063. [Google Scholar] [CrossRef]
- Ali, N.; Chen, J.; Fu, X.; Ali, R.; Hussain, M.A.; Daud, H.; Hussain, J.; Altalbe, A. Integrating Machine Learning Ensembles for Landslide Susceptibility Mapping in Northern Pakistan. Remote Sens. 2024, 16, 988. [Google Scholar] [CrossRef]
- Naghibi, S.A.; Khodaei, B.; Hashemi, H. An integrated InSAR-machine learning approach for ground deformation rate modeling in arid areas. J. Hydrol. 2022, 608, 127627. [Google Scholar] [CrossRef]
- Berardino, P.; Fornaro, G.; Lanari, R.; Sansosti, E. A new algorithm for surface deformation monitoring based on small baseline differential {SAR} interferograms. IEEE Trans. Geosci. Remote Sens. 2002, 40, 2375–2383. [Google Scholar] [CrossRef]
- Saarela, M.; Jauhiainen, S. Comparison of feature importance measures as explanations for classification models. SN Appl. Sci. 2021, 3, 272. [Google Scholar] [CrossRef]
- Sandwell, D.; Mellors, R.; Tong, X.; Wei, M.; Wessel, P. Open radar interferometry software for mapping surface Deformation. Eos. Trans. Am. Geophys. Union 2011, 92, 234. [Google Scholar] [CrossRef]
- Chen, C.W.; Zebker, H.A. Phase unwrapping for large SAR interferograms: Statistical segmentation and generalized network models. IEEE Trans. Geosci. Remote Sens. 2002, 40, 1709–1719. [Google Scholar] [CrossRef]
- Farr, T.; Rosen, P.A.; Caro, E.; Crippen, R.; Duren, R.; Hensley, S.; Kobrick, M.; Paller, M.; Rodriguez, E.; Roth, L.; et al. The shuttle radar topography mission. Rev. Geophys. 2007, 45, 1–33. [Google Scholar] [CrossRef]
- Yu, C.; Li, Z.; Penna, N.T.; Crippa, P. Generic Atmospheric Correction Model for Interferometric Synthetic Aperture Radar Observations. J. Geophys. Res. Solid Earth 2018, 123, 9202–9222. [Google Scholar] [CrossRef]
- Milczarek, W.; Kopeć, A.; Głąbicki, D. Estimation of Tropospheric and Ionospheric Delay in DInSAR Calculations: Case Study of Areas Showing (Natural and Induced) Seismic Activity. Remote Sens. 2019, 11, 621. [Google Scholar] [CrossRef]
- Milczarek, W.; Kopeć, A.; Głąbicki, D.; Bugajska, N. Induced Seismic Events—Distribution of Ground Surface Displacements Based on InSAR Methods and Mogi and Yang Models. Remote Sens. 2021, 13, 1451. [Google Scholar] [CrossRef]
- Piestrzyński, A. (Ed.) Monografia KGHM Polska Miedź S.A., 2nd ed.; KGHM Cuprum: Wrocław, Poland, 2007. [Google Scholar]
- Chen, T.; Guestrin, C. XGBoost: A Scalable Tree Boosting System. In Proceedings of the 22nd acm sigkdd International Conference on Knowledge Discovery and Data Mining, KDD ’16, New York, NY, USA, 13–17 August 2016; pp. 785–794. [Google Scholar] [CrossRef]
- Lundberg, S.M.; Lee, S.I. A Unified Approach to Interpreting Model Predictions. In Proceedings of the 31st International Conference on Neural Information Processing Systems, NIPS’17, Red Hook, NY, USA, 4–9 December 2017; pp. 4768–4777. [Google Scholar]
- Lundberg, S.M.; Erion, G.; Chen, H.; DeGrave, A.; Prutkin, J.M.; Nair, B.; Katz, R.; Himmelfarb, J.; Bansal, N.; Lee, S.I. From local explanations to global understanding with explainable AI for trees. Nat. Mach. Intell. 2020, 2, 56–67. [Google Scholar] [CrossRef] [PubMed]
- Lundberg, S.M.; Erion, G.G.; Lee, S.I. Consistent Individualized Feature Attribution for Tree Ensembles. arXiv 2019, arXiv:1802.03888. [Google Scholar] [CrossRef]
- Ribeiro, M.T.; Singh, S.; Guestrin, C. “Why Should I Trust You?”: Explaining the Predictions of Any Classifier. In Proceedings of the KDD ’16: Proceedings of the 22nd ACM SIGKDD International Conference on Knowledge Discovery and Data Mining, San Francisco, CA, USA, 13–16 August 2016. [Google Scholar] [CrossRef]
- ELI5 Contributors. ELI5: A Python Library for Debugging/Inspecting Machine Learning Classifiers and Explaining Their Predictions. Available online: https://eli5.readthedocs.io/en/latest/index.html (accessed on 14 December 2023).
- Bengfort, B.; Danielsen, N.; Bilbro, R.; Gray, L.; McIntyre, K.; Richardson, G.; Miller, T.; Mayfield, G.; Schafer, P.; Keung, J. Yellowbrick, v0.6; ZENODO: Geneve, Switzerland, 2018. [Google Scholar] [CrossRef]
- Hunter, J.D. Matplotlib: A 2D Graphics Environment. Comput. Sci. Eng. 2007, 9, 90–95. [Google Scholar] [CrossRef]
- Waskom, M. seaborn: Statistical data visualization. J. Open Source Softw. 2021, 6, 3021. [Google Scholar] [CrossRef]
- McKinney, W. Data Structures for Statistical Computing in Python. In Proceedings of the 9th Python in Science Conference, SciPy, Austin, TX, USA, 28–30 June 2010. [Google Scholar] [CrossRef]
- Jena, R.; Pradhan, B.; Gite, S.; Alamri, A.; Park, H.J. A new method to promptly evaluate spatial earthquake probability mapping using an explainable artificial intelligence (XAI) model. Gondwana Res. 2023, 123, 54–67. [Google Scholar] [CrossRef]
- Dang, H.; Wang, Z.; Zhao, D.; Wang, X.; Li, Z.; Wei, D.; Wang, J. Ground motion prediction model for shallow crustal earthquakes in Japan based on XGBoost with Bayesian optimization. Soil Dyn. Earthq. Eng. 2024, 177, 108391. [Google Scholar] [CrossRef]





















| Calculation Period | November 2014–December 2022 | |
|---|---|---|
| sensor | Sentinel 1A/B | |
| orbit number/IW | 22/IW2 | 73/IW2 | 
| orbit type | descending | ascending | 
| number of SAR images | 399 | 393 | 
| mean period between images | 12 days (November 2014 to July 2016 and January 2022 to now); | |
| 6 days (August 2016–December 2021) | ||
| spatial and time base | 50 m/50 days | |
| number of interferograms | 2286 | 2255 | 
| Feature Name | Description | ||
|---|---|---|---|
| Depth_layer_X | Depth of the layer “X” below the observation point (where X is a specific layer) [m] | ||
| Thickness_layer_X | Thickness of the layer “X” below the observation point (where X is a specific layer) [m] | ||
| distance_to_fault_Y | Horizontal distance from the observation point to a specific fault location "Y" [m] | ||
| closest_fault_distance | Horizontal distance from the observation point to the to the closest fault [m] | ||
| mined_thickness | Thickness of the deposit layer which was mined [m] | ||
| depth_deposit_layer | Deposit layer depth and thickness below the observation point [m] | ||
| thickness-deposit_layer | Thickness of the deposit layer | ||
| salt_body 1 | Existence of the salt body below the observation point [bool] | ||
| t0 | Time in days since deposit was extracted below the observation point (negative values | ||
| means number of days before extraction) [days] | |||
| t0_IDW_Z | Averaged t0 calculated for a specific observation point with inverse distance weighting | ||
| based on ‘Z’ nearest points | |||
| mined_thickness_IDW_Z | Averaged mined thickness calculated for a specific observation point with inverse | ||
| distance weighting based on ‘Z’ nearest points | |||
| List of variables used in SHAP calculation | |||
| 1. t0 | 9. depth_deposit_layer | 17. distance_to_fault_6 | 25. thickness-Trias | 
| 2. depth_PZ3 | 10. depth_NA1 | 18. distance_to_fault_7 | 26. thickness-CA2 | 
| 3. salt_body | 11. distance_to_fault_3 | 19. depth_A2 | 27. thickness-A2 | 
| 4. depth_PZ4 | 12. distance_to_fault_2 | 20. closest_fault_distance | 28. thickness-PZ3 | 
| 5. depth_BS | 13. depth_CA2 | 21. thickness-NA1 | 29. t0_IDW_50 | 
| 6. mined_thickness | 14. distance_to_fault_1 | 22. thickness-PZ4 | 30. t0_IDW_10 | 
| 7. depth_Trias | 15. distance_to_fault_5 | 23. thickness-deposit_layer | 31. mined_thickness_IDW_50 | 
| 8. depth_QTR | 16. distance_to_fault_4 | 24. thickness-QTR | 32. mined_thickness_IDW_10 | 
| Disclaimer/Publisher’s Note: The statements, opinions and data contained in all publications are solely those of the individual author(s) and contributor(s) and not of MDPI and/or the editor(s). MDPI and/or the editor(s) disclaim responsibility for any injury to people or property resulting from any ideas, methods, instructions or products referred to in the content. | 
© 2024 by the authors. Licensee MDPI, Basel, Switzerland. This article is an open access article distributed under the terms and conditions of the Creative Commons Attribution (CC BY) license (https://creativecommons.org/licenses/by/4.0/).
Share and Cite
Cieślik, K.; Milczarek, W.; Warchala, E.; Kosydor, P.; Rożek, R. Identifying Factors Influencing Surface Deformations from Underground Mining Using SAR Data, Machine Learning, and the SHAP Method. Remote Sens. 2024, 16, 2428. https://doi.org/10.3390/rs16132428
Cieślik K, Milczarek W, Warchala E, Kosydor P, Rożek R. Identifying Factors Influencing Surface Deformations from Underground Mining Using SAR Data, Machine Learning, and the SHAP Method. Remote Sensing. 2024; 16(13):2428. https://doi.org/10.3390/rs16132428
Chicago/Turabian StyleCieślik, Konrad, Wojciech Milczarek, Ewa Warchala, Paweł Kosydor, and Robert Rożek. 2024. "Identifying Factors Influencing Surface Deformations from Underground Mining Using SAR Data, Machine Learning, and the SHAP Method" Remote Sensing 16, no. 13: 2428. https://doi.org/10.3390/rs16132428
APA StyleCieślik, K., Milczarek, W., Warchala, E., Kosydor, P., & Rożek, R. (2024). Identifying Factors Influencing Surface Deformations from Underground Mining Using SAR Data, Machine Learning, and the SHAP Method. Remote Sensing, 16(13), 2428. https://doi.org/10.3390/rs16132428
 
        


 
       