Toward a Standardized Encoding of Remote Sensing Geo-Positioning Sensor Models
Abstract
:1. Introduction
1.1. Sensor Models for Geo-Positioning Process and Related International Standards
1.2. Implementable Sensor Model for Geo-Positioning
1.3. Goals
- Defining a SensorML profile within the geo-positioning scope;
- Implementing ISO 19130-1 and ISO 19130-2 based on SensorML syntactic;
- Further restricting SensorML elements based on ISO sensor model semantics;
- Giving examples on how to implement the encoding;
- Improving sensors’ interoperability in terms of the geo-positioning process.
2. Materials and Methods
2.1. Analysis of Sensor Models and the Two Standards
2.2. Design Principles
2.3. Semantic-Level Mapping
2.4. Mapping Examples of ISO 19130 Three Main Sensor Models
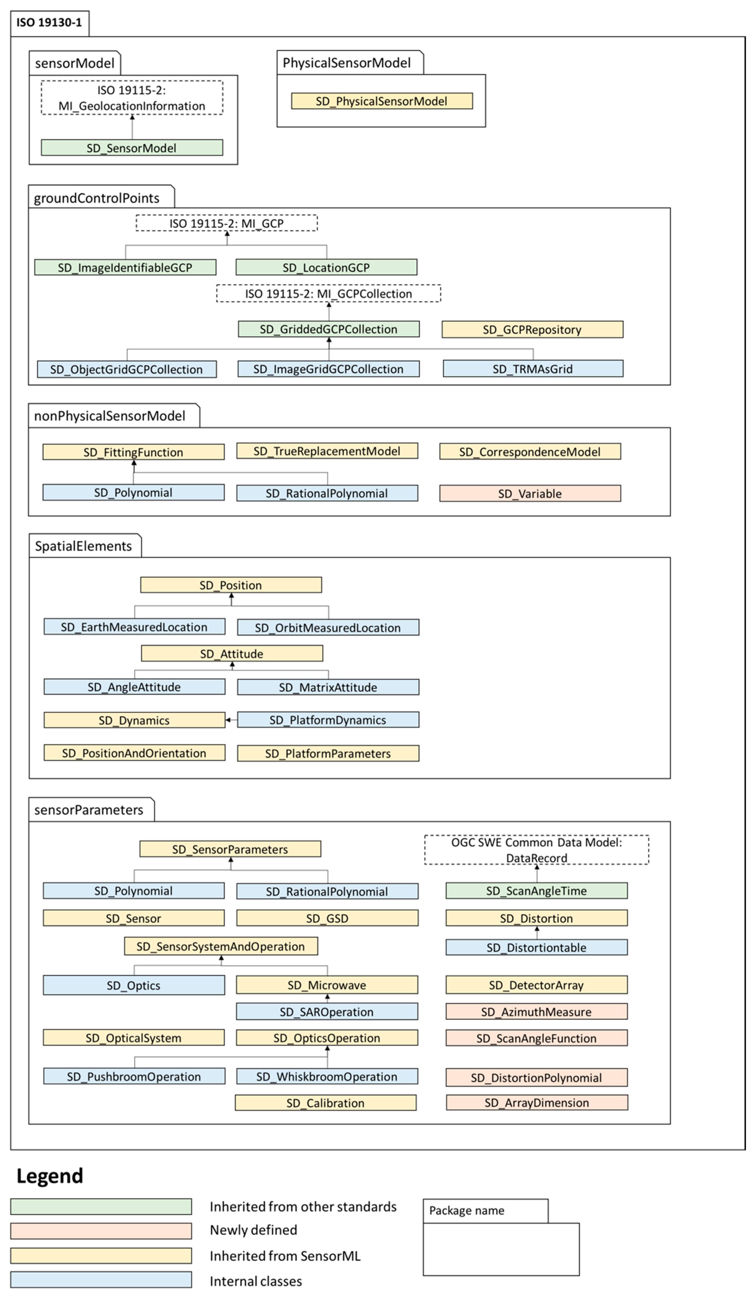
3. Results
3.1. Mapping Results
3.2. Overview of the Result
3.3. A Sensor Model Encoding Example
4. Discussion
5. Conclusions
Author Contributions
Funding
Acknowledgments
Conflicts of Interest
References
- ISO/TC 19130-1:2018. Geographic Information—Imagery Sensor Models for Geopositioning: Part 1: Fundamentals; ISO: Geneva, Switzerland, 2018. [Google Scholar]
- OSCAR—Observing Systems Capability Analysis and Review Tool. Available online: http://www.wmo-sat.info/oscar/satellites (accessed on 29 October 2019).
- Di, L.; Moe, K.L.; Yu, G.J. Metadata requirements analysis for the emerging sensor web. Int. J. Digit. Earth 2009, 2, 3–17. [Google Scholar] [CrossRef]
- Open Geospatial Consortium. OpenGIS® Sensor Model Language (SensorML) Implementation Specification, Version 1.0.0; Open Geospatial Consortium: Wayland, MA, USA, 2007. [Google Scholar]
- ISO. ISO/TC 211 Geographic Information/ Geomatics Homepage. Available online: https://committee.iso.org/home/tc211 (accessed on 29 October 2019).
- OGC. The Open Geospatial Consortium Homepage. Available online: http://www.ogc.org/ (accessed on 1 November 2019).
- Di, L. The development of remote-sensing related standards at FGDC, OGC, and ISO TC 211. In Proceedings of the IEEE International Geoscience and Remote Sensing Symposium—IGARSS, Toulouse, France, 21–25 July 2003; p. 643647. [Google Scholar]
- ISO/TC 211, 19130-2:2014. Geographic Information—Imagery Sensor Models for Geopositioning—Part 2: SAR, inSAR, lidar and sonar; ISO: Geneva, Switzerland, 2014. [Google Scholar]
- Bermudez, L. New frontiers on open standards for geo-spatial science. Geo-Spat. Inf. Sci. 2017, 20, 126–133. [Google Scholar] [CrossRef]
- Botts, M.; Percivall, G.; Reed, C.; Davidson, J. OGC® sensor web enablement: Overview and high level architecture. In Proceedings of the International conference on GeoSensor Networks, Baltimore, MD, USA, 17–20 September 2007; pp. 175–190. [Google Scholar]
- Liang, S.H.; Croitoru, A.; Tao, C.V. A distributed geospatial infrastructure for Sensor Web. Comput. Geosci. 2005, 31, 221–231. [Google Scholar] [CrossRef]
- Terhorst, A.; Moodley, D.; Simonis, I.; Frost, P.; McFerren, G.; Roos, S.; van den Bergh, F. Using the sensor Web to detect and monitor the spread of vegetation fires in Southern Africa. In Lecture Notes in Computer Science; Springer: Berlin/Heidelberg, Germany, 2008; pp. 239–251. [Google Scholar]
- Durbha, S.S.; King, R.L.; Amanchi, S.K.; Bheemireddy, S.; Younan, N.H. Standards-based middleware and tools for coastal sensor web applications. IEEE J. Sel. Top. Appl. Earth Obs. Remote Sens. 2010, 3, 451–466. [Google Scholar] [CrossRef]
- Open Sensor Hub. Available online: https://opensensorhub.org/ (accessed on 27 November 2019).
- Li, Z.; Yang, C.P.; Wu, H.; Li, W.; Miao, L. An optimized framework for seamlessly integrating OGC Web Services to support geospatial sciences. Int. J. Geogr. Inf. Sci. 2011, 25, 595–613. [Google Scholar] [CrossRef]
- Hu, C.; Chen, N.; Wang, C. Remote sensing satellite sensor information retrieval and visualization based on SensorML. In Proceedings of the 2011 IEEE International Geoscience and Remote Sensing Symposium, Vancouver, BC, Canada, 24–29 July 2011; pp. 3425–3428. [Google Scholar]
- Chen, N.; Hu, C.; Chen, Y.; Wang, C.; Gong, J. Using SensorML to construct a geoprocessing e-Science workflow model under a sensor web environment. Comput. Geosci. 2012, 47, 119–129. [Google Scholar] [CrossRef]
- Rogulski, M.; Dziadak, B. Application of SensorML in the Description of the Prototype Air Monitoring Network. In Proceedings of the GISTAM, Porto, Portugal, 27–28 April 2017; p. 307314. [Google Scholar]
- Sorribas, J.; Olive, J.; Diviacco, P.; Bermudez, L. Representing oceanographic vessels by means of sensor web enablement standards. In Proceedings of the First ACM SIGSPATIAL Workshop on Sensor Web Enablement, Redondo Beach, CA, USA, 7–9 November 2012; pp. 1–8. [Google Scholar]
- Chambers, J.; Fairgrieve, S. Interoperability of unattended ground sensors with an open architecture controller using SensorML. In Ground/Air Multi-Sensor Interoperability, Integration, and Networking for Persistent ISR; International Society for Optics and Photonics: Washington, DC, USA, 2010; p. 76940O. [Google Scholar]
- Malewski, C.; Simonis, I.; Terhorst, A.; Bröring, A. StarFL–a modularised metadata language for sensor descriptions. Int. J. Digit. Earth 2014, 7, 450–469. [Google Scholar] [CrossRef]
- Open Geospatial Consortium. OGC® SWE Common Data Model Encoding Standard; Open Geospatial Consortium: Wayland, MA, USA, 2011. [Google Scholar]
- Open Geospatial Consortium. OWS 5 Engineering Report: Supporting Georeferenceable Imagery; Open Geospatial Consortium: Wayland, MA, USA, 2008. [Google Scholar]
- ISO TC/211. Geographic Information—Metadata—Part 1: Fundamentals; ISO: Geneva, Switzerland, 2014. [Google Scholar]
- ISO TC/211 19115-2. Geographic Information—Metadata—Part 2: Extensions for Acquisition and Processing; ISO: Geneva, Switzerland, 2019. [Google Scholar]
- UML Package Diagrams Notation. Available online: https://www.uml-diagrams.org/package-diagrams.html (accessed on 26 April 2020).
- Torres, R.; Snoeij, P.; Geudtner, D.; Bibby, D.; Davidson, M.; Attema, E.; Potin, P.; Rommen, B.; Floury, N.; Brown, M. GMES Sentinel-1 mission. Remote Sens. Environ. 2012, 120, 9–24. [Google Scholar] [CrossRef]
- Hajduch, G.; Bourbigot, M.; Johnsen, H.; Piantanida, R.; Poullaouec, J. Sentinel-1 Product Specification. S1-RS-MDA-52-7441. 27 February 2020.











| SensorML | ISO 19130-1 and ISO 19130-2 | |
|---|---|---|
| Organizations | OGC | ISO |
| Focus | “To provide a framework for defining processes and processing components associated with the measurement and post-measurement transformation of observations.” [4] | “To define the metadata to be distributed with the image to enable user determination of geographic position from the observations.” [1] |
| Aims | “Providing descriptions of sensors and sensor systems for inventory management …; Supporting the geolocation of observed values; …” [4] | “Providing sensor description to rigorously construct a Physical Sensor Model; providing a True Replacement Model; providing a Correspondence Model; providing a set of ground control points.” [1] |
| Form | model descriptions; UML packages; XML Schema | model descriptions; UML packages |
| Main classes1 | Core (Abstract Process); SimpleProcess; PhysicalComponent; PhysicalSystem; AggregateProcess | SD_PhysicalSensorModel; SD_TrueReplacementModel; SD_CorrespondenceModel |
| Dependencies | SWE Common Data Model 2.0; ISO 19115:2006 Metadata; ISO 19103:2005 Conceptual Schema Language; ISO 19109 Rules for Application Schema; ISO 19108:2006 Temporal Schema; ISO 19136 Geography Markup Language (GML) | ISO 19103:2015 Conceptual Schema Language; ISO 19107 Spatial Schema; ISO 19108 Temporal Schema; ISO 19111:2019 Referencing by Coordinates; ISO 19115-1:2014 Metadata Part 1; ISO 19115-2:2009 Metadata Part 2; ISO 19123 Schema for Coverage Geometry and Functions; ISO 19157:2013 Data Quality |
| Model | Definition | Information Provided | Accuracy |
|---|---|---|---|
| Physical Sensor Model, PSM | Using the mathematical representation of the physics and geometry of the image sensing system | Accurate data about position, attitude, and dynamics of the sensor during imaging; ground control information | Precise |
| True Replacement Model, TRM | Using functions whose coefficients are based on a PSM including calculation of errors | A set of formulae and GCPs | Almost as precise as PSMs |
| Correspondence Model, CM | A georeferencing process | Image information and GCPs | Less accurate |
| Class Name | Definition | Dependency |
|---|---|---|
| Core | An abstract class presents all major classes on a basis of process model | OGC SWE Common Data 2.0 ISO 19115:2019 ISO 19136 |
| SimpleProcess | An indivisible process | The Core class in OGC SensorML 2.0 |
| PhysicalComponent | Real processing devices whose spatio-temporal position is important | The Core class in OGC SensorML 2.0 |
| PhysicalSystem | An aggregate process made of one or more components and whose location in the real world is known and of importance | The PhysicalComponent class in OGC SensorML 2.0 |
| AggregateProcess | Composite process consisting of interconnected sub-processes | The Core class in OGC SensorML 2.0 |
| ConfigurableProcess | A process can be defined and published specifying allowed values for parameters, modes that can be selected, and options that can be enabled or disabled. | The Core class in OGC SensorML 2.0 |
| The Elements to Define an SE_SensorModel | Type | Value |
|---|---|---|
| ID (M) 2 | Msr 3: AbstractMI_GeolocationInformation Identifier.Term.label | forImageID |
| msr: AbstractMI_GeolocationInformation .Identifier.Term.Value | s1b-iw1-slc-vh-20190730t004009-20190730t004023-017356-020a31-001 4 | |
| physicalSensorModel | SD_PhysicalSensorModel | Instance: S1_PhysicalSensorModel (Table 5) |
| sensorDataModeling | SE_SensorDataModelingType | notApplicable |
| sensorManufacturer | sensorManufacturer | EADS Astrium GmbH of Germany |
| The Elements to Define An SD_PhysicalSensorModel | Type | Value |
|---|---|---|
| regionOfValidity (M) | cis: CV_GridPoint.gridCoord.coordValues | −9.938113301744562 × 101, 2.032876894515828 × 101; |
| −9.876913429911600 × 101, 2.132332113055814 × 101; | ||
| −9.880698112293788 × 101, 2.131655145344838 × 101. | ||
| sensorInformation (M) | SD_SensorParameters (an extension class from sml: Physicalcomponent) | Instance: S1_SensorParameters (Table 6) |
| controlPoint- Repository | SD_GCPRepository.accessRestricted.Boolean | true |
| SD_GCPRepository.accessInformation.CI_Contact.onlineResource.CI_OnlineResource.linkage.CharacterString | https://sentinel.esa.int/web/sentinel/technical-guides/sentinel-3-synergy/level-1/shift-estimation-at-ground-control-points |
| The Elements to Define An SD_PhysicalSensorModel | Type | Value |
|---|---|---|
| offsetAndOrientation (M) | SD_PositionAndOrientation | Instance: S1_PositionAndOrientation (Table 7) |
| gsdProperties | gsdProperties.columnSpacing | 2.330 |
| gsdProperties.rowSpacing | 14.007 | |
| gsdProperties.gsdCRS .referenceSystemIdentifier .MD_Identifier.code.CharacterString | (Reference System) | |
| gsdProperties.referenceSurface | <ground/> | |
| identification (M) | identification.calibration .validTime.Timeperiod .begin.TimeInstant.timePosition | 2019-07-30T00:40:07.493268 |
| identification.calibration .validTime.Timeperiod .end.TimeInstant.timePosition | 2019-07-30T00:40:26.493268 | |
| identification.calibration .calibrationAgency.party .CI_Organisation.name.CharacterString | ESA | |
| detector | sml: components.ComponentList.component .PhysicalComponent.extension | S1_DetectorArray (Table 9) |
| operationalMode | sml: modes.AbstractModes.extension .Characterstring | IW, Interferometric Wide Swath |
| systemAndOperation (M) | sml: components.ComponentList.component .PhysicalComponent.extension | S1_SAROperation (Table 8) |
| Element in ISO 19130 | Element in the Instance | Value |
|---|---|---|
| offset | sml: configuration.AbstractSettings.extension .Vector.coordinate | (offset vector) |
| CRS (M) | sml: localReferenceFrame | |
| dynamics (M) | dynamics.validTime .TimeInstant.timePosition | 2019-07-30T00:39:04.622291 |
| dynamics.attitude_matrix .matrixElements | <r1c1>-0.1356302</r1c1> <r1c2>-0.1530864</r1c2> <r1c3>-0.9788611</r1c3> <r2c1>0.9297066</r2c1> <r2c2>-0.3611262</r2c2> <r2c3>-0.0723420</r2c3> <r3c1>-0.3424179</r3c1> <r3c2>-0.9198654</r3c2> <r3c3>0.1913051</r3c3> | |
| dynamics.velocity.valueList | −1.152671849000000 × 103 2.301805695000000 × 103 7.148484713000000 × 103 | |
| dynamics.angularAcceleration | 1.590368784000000 × 100 | |
| position | position_earth.timeOfMeasurement | 2019-07-30T03:19:28 |
| position_earth.navigationalConfidence .DQ_AbsoluteExternalPositionalAccuracy | (result) | |
| position_earth.position | (000) |
| Element in ISO 19130 | Element in the Instance | Value |
|---|---|---|
| grpPosition (M) | sml: configuration.AbstractSettings.extension .position.Point.description | geolocationGridPointList count = ”126” |
| sml: configuration.AbstractSettings.extension .position.Point.name | (grpPosition) | |
| sml: configuration.AbstractSettings.extension .position.Point.coordinates | −9.938113301744562 × 101 2.032876894515828 × 101; −9.933794692601427 × 101 −2.033676575195040 × 101 | |
| collectionStartTime (M) | SD_SensorSystemAndOperation.collectionStartTime | 2019-07-30T00:40:09.308324 |
| collectionEndTime | SD_SensorSystemAndOperation.collectionEndTime | 2019-07-30T00:40:23.399163 |
| orientation (M) | orientation | <right/> |
| collectionMode (M) | collectionMode.scan | 001 |
| Element in ISO 19130 Sensor Model | Element in the Instance | Value |
|---|---|---|
| numberOfDimensions (M) | sml: characteristics.CharacteristicList .characteristic.quantity.value | (2) |
| detectorSize (M) | sml: characteristics.CharacteristicList .characteristic.Quantity | 12 meter |
| arrayOrigin (M) | sml: configuration.AbstractSettings .extension.position.Point.coordinates | (−6.268154000450000 × 106 −1.556287232414000 × 106) |
| offsetVector (M) | sml: configuration.AbstractSettings .extension.Vector.coordinate | (Offset vector list) |
| arrayDimensions (M) | arrayDimensions.DataRecord.name | (row = 11383, column = 25171) |
| arrayDimensions.DataRecord.size | (size-1, size-2) | |
| detectorShape (M) | detectorShape | (<square/>) |
© 2020 by the authors. Licensee MDPI, Basel, Switzerland. This article is an open access article distributed under the terms and conditions of the Creative Commons Attribution (CC BY) license (http://creativecommons.org/licenses/by/4.0/).
Share and Cite
Jin, M.; Bai, Y.; Devys, E.; Di, L. Toward a Standardized Encoding of Remote Sensing Geo-Positioning Sensor Models. Remote Sens. 2020, 12, 1530. https://doi.org/10.3390/rs12091530
Jin M, Bai Y, Devys E, Di L. Toward a Standardized Encoding of Remote Sensing Geo-Positioning Sensor Models. Remote Sensing. 2020; 12(9):1530. https://doi.org/10.3390/rs12091530
Chicago/Turabian StyleJin, Meng, Yuqi Bai, Emmanuel Devys, and Liping Di. 2020. "Toward a Standardized Encoding of Remote Sensing Geo-Positioning Sensor Models" Remote Sensing 12, no. 9: 1530. https://doi.org/10.3390/rs12091530
APA StyleJin, M., Bai, Y., Devys, E., & Di, L. (2020). Toward a Standardized Encoding of Remote Sensing Geo-Positioning Sensor Models. Remote Sensing, 12(9), 1530. https://doi.org/10.3390/rs12091530

