Towards an Underground Utilities 3D Data Model for Land Administration
Abstract
:1. Introduction
- The data are often only 2D i.e., lacking depth information entirely, or 2.5D (i.e., featuring depth as an attribute to a horizontal position rather than as an independent coordinate. Furthermore, the depth information may be sparse with depths measured at few locations only, e.g., at accessible manholes, and it may be ambiguous because it is not always clear whether the values represent depth relative to a specific surface with unknown elevation or height relative to an established height datum.
- It is unknown whether the data represent the current situation, the possibly different as-built state, or just the as-designed state. Furthermore, the geometric accuracy and the completeness of the area often unknown.
- Much of the attribute information (e.g., diameter, material, installation date) required to support specific applications is not available or does not represent the appropriate level of detail.
- There is a lack of standards for organizing the data and semantic information of underground utilities, impairing data sharing and use of the shared data.
- The organization of different phases and roles from data capture to usage. It is necessary to make a clear definition of different roles. During this work process, the communication between different roles (e.g., data producers, owners and users) is very important.
- Different roles have different rights to access, change, delete or add data. These permissions must be defined and maintained administratively.
- Building and updating the 3D map of the underground requires integration of datasets of a different type, quality and source. Data may originate from recent surveying e.g., using GPR or self-contained sensors tracking their movement through a pipe. Data for building a map may also be derived from other databases. This integration requires handling various data formats, and quantifying and properly taking into account the respective data quality.
- The underground data need to be convertible into the data formats required by a variety of different applications and end users without loss of relevant information.
2. Related Works
2.1. The technologies for 3D underground utility data acquisition
2.1.1. Ground Penetrating Radar (GPR)
2.1.2. Gyroscope-Based Systems
2.2. The Review of Underground Utility Data Governance
2.2.1. Underground Utility Data Governance for Land Administration
- Do we need to register underground objects?
- Should underground networks be registered in the Land Register, with the same specifications as land parcels?
- Which information should be part of the registration process?
- Representation of utility information according to a new information model,
- The ability to (optionally) centrally store utility information at Kadaster,
- The gradual change of utility data formats for delivery to end users (from raster now to vector data in 2019 and/or beyond).
2.2.2. The 3D Data Model for Underground Utility Networks
3. Design of the 3D Data Model for Underground Utility Networks
3.1. A Framework for Utility Data Governance
- The data producer is the surveying constructor and/or surveyor in the data regulatory bodies’ organization. In the utility survey phase, the data producer captures data in the field work and submits data to the utility network database.
- The data owner manages their collected data. This role could be companies or data regulatory bodies.
- Data regulatory bodies are government agencies, such as SLA or Public Utilities Board (PUB) of Singapore. They manage their utility data based on their utility network data model. The data regulatory bodies should provide clear permission for data integrator to use and the predefined subset of utility data.
- The data integrator integrates all kinds of utility network data and manages the utility cadastre information in a city or country. In the phase of utility cadastre management, the data integrator should provide the required information for the application to users. This role builds a bridge between the data regulatory bodies and users.
- Data users can use utility data for utility cadastre management applications.
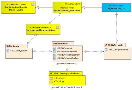
3.2. 3D Underground Utility Data Model for Land Administration
4. Case Study
4.1. Study Area and Datasets
4.2. 3D Visualisation
4.3. Discussion
5. Conclusions
- Integrating utility networks data from varying non-destructive surveying technologies. Moreover, it proposes an idea to manage the data accuracy based on the parameters, ground condition and other information during the field survey. This is a first step towards bridging the gap between data acquisition and data management for 3D underground utility mapping.
- Integrating the existing data and GPR data. As mentioned earlier, GPR data cannot get the diameters and types of utilities. This way helps to improve the attributes of utilities from GPR data. Moreover, it is also a process to transform utility data from 2D to 3D.
- In the data integration, the key step is to connect the utility network data model with the LADM for 3D cadastral management of underground utility in Singapore. It is useful to support ownership management applications and build the relationship between utilities and land parcels. Such a reliable and consolidated centralized repository of underground utility data will provide a crucial basis for land administration of underground infrastructures.
Author Contributions
Funding
Acknowledgments
Conflicts of Interest
References
- The Urban Redevelopment Authority (URA). Draft Master Plan 2019—Proposals for an Inclusive, Sustainable and Resilient City; Urban Redevelopment Authority: Singapore, 2019. Available online: www.ura.gov.sg/Corporate/Media-Room/Media-Releases/pr19-13 (accessed on 20 August 2019).
- Jaw, S.W.; Van Son, R.; Khoo, V.H.S.; Schrotter, G.; Loo, R.W.K.; Teo, S.S.N.; Yan, J. The Need for a Reliable Map of Utility Networks for Planning Underground Spaces. In Proceedings of the 2018 17th International Conference on Ground Penetrating Radar (GPR), Rapperswil, Switzerland, 18–21 June 2018; pp. 1–6. [Google Scholar]
- Yan, J.; Jaw, S.W.; Son, R.V.; Soon, K.H.; Schrotter, G. Three-dimensional data modelling for underground utility network mapping. ISPRS Int. Arch. Photogramm. Remote Sens. Spat. Inf. Sci. 2018, XLII-4, 711–715. [Google Scholar] [CrossRef]
- Hao, T.; Rogers, C.; Metje, N.; Chapman, D.; Muggleton, J.; Foo, K.; Wang, P.; Pennock, S.; Atkins, P.; Swingler, S.; et al. Condition assessment of the buried utility service infrastructure. Tunn. Undergr. Space Technol. 2012, 28, 331–344. [Google Scholar] [CrossRef]
- Lai, W.W.L.; Dérobert, X.; Annan, P. A review of ground penetrating radar application in civil engineering: A 30-year journey from locating and testing to imaging and diagnosis. NDT E Int. 2018, 96, 58–78. [Google Scholar]
- Ni, S.H.; Huang, Y.H.; Lo, K.F.; Lin, D.C. Buried pipe detection by ground penetrating radar using the discrete wavelet transform. Comput. Geotech. 2010, 37, 440–448. [Google Scholar] [CrossRef]
- Rogers, C.; Hao, T.; Costello, S.; Burrow, M.; Metje, N.; Chapman, D.; Parker, J.; Armitage, R.; Anspach, J.; Muggleton, J.; et al. Condition assessment of the surface and buried infrastructure—A proposal for integration. Tunn. Undergr. Space Technol. 2012, 28, 202–211. [Google Scholar] [CrossRef]
- Lagüela, S.; Solla, M.; Puente, I.; Prego, F.J. Joint use of GPR, IRT and TLS techniques for the integral damage detection in paving. Constr. Build. Mater. 2018, 174, 749–760. [Google Scholar] [CrossRef]
- van Disseldorp, R. Unique Autonomous Pipeline Mapping System. In Proceedings of the 2nd Pipeline Technology Conference, Hannover, Germany, 16–17 April 2007. [Google Scholar]
- The British Standards Institution. PAS 128:2014 Specification for Underground Utility Detection, Verification and Location; BSI Standards Limited: London, UK, 2014. [Google Scholar]
- Sato, M. GPR and Its Application to Environmental Study; Center for Northeast Asia Studies (CNEAS), Tohoku University: Miyagi, Japan, 2001. [Google Scholar]
- Lunt, I.A.; Hubbard, S.S.; Rubin, Y. Soil moisture content estimation using ground-penetrating radar reflection data. J. Hydrol. 2005, 307, 254–269. [Google Scholar] [CrossRef]
- Lai, W.W.L.; Chang, R.K.W.; Sham, J.F.C. A blind test of nondestructive underground void detection by ground penetrating radar (GPR). J. Appl. Geophys. 2018, 149, 10–17. [Google Scholar] [CrossRef]
- Desai, L. Underground Utility Survey. Imper. J. Interdiscip. Res. (IJIR) 2016, 2, 4. [Google Scholar]
- Yelf, R.J. Application of ground penetrating radar to civil and geotechnical engineering. Electromagn. Phenom. 2007, 7, 18. [Google Scholar]
- van Oosterom, P. Research and development in 3D cadastres. Comput. Environ. Urban Syst. 2013, 40, 1–6. [Google Scholar] [CrossRef]
- Van Oosterom, P.; Lemmen, C. The Land Administration Domain Model (LADM): Motivation, standardisation, application and further development. Land Use Policy 2015, 49, 527–534. [Google Scholar] [CrossRef]
- Pouliot, J.; Girard, P. 3D Cadastre: With or without Subsurface Utility Network? International Federation of Surveyors (FIG): Athens, Greece, 2016; OCLC: 831214525. [Google Scholar]
- International Standards Organization. ISO 19152: Geographic information—Land Administration Domain Model (LADM); ISO Copyright Office: Geneva, Switzerland, 2012. [Google Scholar]
- Döner, F.; Thompson, R.; Stoter, J.; Lemmen, C.; Ploeger, H.; van Oosterom, P.; Zlatanova, S. 4D cadastres: First analysis of legal, organizational, and technical impact—With a case study on utility networks. Land Use Policy 2010, 27, 1068–1081. [Google Scholar] [CrossRef]
- Döner, F.; Thompson, R.; Stoter, J.; Lemmen, C.; Ploeger, H.; Oosterom, P.v.; Zlatanova, S. Solutions for 4D cadastre—With a case study on utility networks. Int. J. Geogr. Inf. Sci. 2011, 25, 1173–1189. [Google Scholar] [CrossRef]
- Oosterom, P.V.; Stoter, J.; Ploeger, H. Initial Analysis of the Second FIG 3D Cadastres Questionnaire: Status in 2014 and Expectations for 2018. In Proceedings of the 4th International FIG 3D Cadastre Workshop, Dubai, UAE, 9–11 November 2014. [Google Scholar]
- Kantonales Geoinformationsgesetz (KGeoIG). 2018. Available online: www.zhlex.zh.ch/Erlass.html?Open&Ordnr=704.1 (accessed on 26 July 2019).
- Geoinformation Act, GeoIA. 2007. Available online: www.admin.ch/opc/en/classified-compilation/20050726/index.html#fn1 (accessed on 26 July 2019).
- Leitungskatasterverordnung (LKV). 2012. Available online: www.zhlex.zh.ch/Erlass.html?Open&Ordnr=704.14 (accessed on 26 July 2019).
- Kanton Zürich. Leitungskataster-Stadt Zurich. Zürich. 2017. Available online: www.stadt-zuerich.ch/ted/de/index/geoz/geodaten_u_plaene/leitungskataster.html (accessed on 26 July 2019).
- Geodaten zu Ver-und Entsorgungsleitungen. 2012. Available online: www.webnorm.ch/null/null/sia%20405/d/2012/D/Product (accessed on 26 July 2019).
- Radulović, A.; Sladić, D.; Govedarica, M.; Ristić, A.; Jovanović, D. LADM Based Utility Network Cadastre in Serbia. ISPRS Int. J. Geo-Inf. 2019, 8, 206. [Google Scholar] [CrossRef]
- Vu, N.; Roi, M.; Markovinovi, D. Towards 3D and 4D Cadastre in Croatia. In Proceedings of the 4th International Workshop on 3D Cadastres, Dubai, UAE, 9–11 November 2014; pp. 261–280. [Google Scholar]
- Vučić, N.; Roić, M.; Mađer, M.; Vranić, S.; Van Oosterom, P. Overview of the Croatian Land Administration System and the Possibilities for Its Upgrade to 3D by Existing Data. ISPRS Int. J. Geo-Inf. 2017, 6, 223. [Google Scholar] [CrossRef]
- Tan, L.C.; Looi, K.S. Towards a Malaysian multipurpose 3D cadastre based on the Land Administration Domain Model (LADM)—An empirical study. In Proceedings of the 5th FIG Land Administration Domain Model Workshop, Kuala Lumpur, Malaysia, 24–25 September 2013; pp. 24–25. [Google Scholar]
- Becker, T.; Nagel, C.; Kolbe, T.H. Integrated 3D Modeling of Multi-Utility Networks and Their Interdependencies for Critical Infrastructure Analysis. In Advances in 3D Geo-Information Sciences; Springer: Berlin/Heidelberg, Germany, 2011; pp. 1–20. [Google Scholar]
- Becker, T.; Nagel, C.; Kolbe, T.H. Semantic 3D modeling of multi-utility networks in cities for analysis and 3D visualization. In Progress and New Trends in 3D Geoinformation Sciences; Springer: Berlin/Heidelberg, Germany, 2013; pp. 41–62. [Google Scholar]
- Hijazi, I.; Kutzner, T.; Kolbe, T.H. Use Cases and their Requirements on the Semantic Modeling of 3D Supply and Disposal Networks; Kulturelles Erbe erfassen und bewahren-Von der Dokumentation zum virtuellen Rundgang, 37; Wissenschaftlich-Technische Jahrestagung der DGPF: Würzburg, Germany, 2017; pp. 288–301. [Google Scholar]
- Gröger, G.; Kolbe, T.H.; Nagel, C.; Häfele, K.H. OGC City Geography Markup Language (CityGML) Encoding Standard; Version 2.0, OGC doc no. 12-019; Open Geospatial Consortium: Wayland, MA, USA, 2012. [Google Scholar]
- Scholtenhuis, L.L.o.; Duijn, X.d.; Zlatanova, S. Representing geographical uncertainties of utility location data in 3D. Autom. Constr. 2018, 96, 483–493. [Google Scholar] [CrossRef]
- Liebich, T. IFC 2x Edition 3. In Model Implementation Guide, Version 2.0; buildingSMART International: Hertfordshire, UK, 2009. [Google Scholar]
- JRC. D2.8.III.6 INSPIRE Data Specification on Utility and Government Services—Technical Guidelines; European Commission Joint Research Centre: Brussels, Belgium, 2013. [Google Scholar]
- ESRI. What Are Geometric Networks? ESRI, USA, 2017. Available online: https://desktop.arcgis.com/en/arcmap/10.3/manage-data/geometric-networks/what-are-geometric-networks-.html (accessed on 17 August 2019).
- Lieberman, J.; Ryan, A. OGC Underground Infrastructure Concept Study Engineering Report; OGC Engineering Report; Open Geospatial Consortium: Wayland, MA, USA, 2017. [Google Scholar]
- International Standards Organization. ISO 19107:2003(en), Geographic information—Spatial Schema; ISO Copyright Office: Geneva, Switzerland, 2003. [Google Scholar]
- Singapore Land Authority. Standard and Specifications for Utility Survey in Singapore; Singapore Land Authority: Singapore, 2017.













| Method | Technology | Use Case | Typical (Primary) Data | Accuracy |
|---|---|---|---|---|
| Conventional surveying | Total Station | Open pit | Sparse point trajectory | Measure distance up to 1500 m; accuracy about 1.5 mm + 2 parts per million. |
| Laser scanning photogrammetry | Open pit | Dense point cloud | Handheld: depends on the distance to the subject and the quality of scan reconstruction; Desktop: consistent accuracy within the constrained scan volume. | |
| Geophysical | GPR | Buried | Radargram | Horizontal: 250 mm or +40% of detected depth |
| Electromagnetic | PCL | Buried | Set of points | 3% for <3 m; 5% for 3–5 m |
| Gyro-based | IMU-based system | Buried newly laid | Dense point trajectory | XY - 0.25%; Z - 0.1% |
| Electromagnetic RFID | Marker tagging | Buried | Sparse set of points | X, Y, Z axes: ±10 cm; max. depth: 1.5 m |
| CityGML Utility Network ADE | ArcGIS Utility Networks | INSPIRE Utility Networks | IFC | |
|---|---|---|---|---|
| 3D representation modelling | ||||
| -3D geometries | + | - | - | ++ |
| -Topological aspects | ++ | ++ | ++ | ++ |
| -Hierarchical modelling | ++ | . | ++ | + |
| Land Administration | - | - | - | - |
| Data quality management | - | - | - | - |
| Overall weight | 228 kg (500 lbs) |
| Max. acquisition speed | 15 kph (9mph) |
| Positioning | Survey wheel and/or GPS or Total Station |
| Scan Rate per Channel (@512 samples/scan) | 87 scans/sec |
| Scan Interval | 17 scans/m @ 200 MHz 33 scans/m @ 600 MHz |
| Antenna Footprint | Width 1.84 m |
| Number of Channel | 38 |
| Antenna Central | 200 MHz (34 channels) |
| Frequencies | 600 MHz (4 channels) |
| Antenna Spacing | 6 cm |
| Antenna Polarization | Horizontal (HH) and Vertical (VV) |
© 2019 by the authors. Licensee MDPI, Basel, Switzerland. This article is an open access article distributed under the terms and conditions of the Creative Commons Attribution (CC BY) license (http://creativecommons.org/licenses/by/4.0/).
Share and Cite
Yan, J.; Jaw, S.W.; Soon, K.H.; Wieser, A.; Schrotter, G. Towards an Underground Utilities 3D Data Model for Land Administration. Remote Sens. 2019, 11, 1957. https://doi.org/10.3390/rs11171957
Yan J, Jaw SW, Soon KH, Wieser A, Schrotter G. Towards an Underground Utilities 3D Data Model for Land Administration. Remote Sensing. 2019; 11(17):1957. https://doi.org/10.3390/rs11171957
Chicago/Turabian StyleYan, Jingya, Siow Wei Jaw, Kean Huat Soon, Andreas Wieser, and Gerhard Schrotter. 2019. "Towards an Underground Utilities 3D Data Model for Land Administration" Remote Sensing 11, no. 17: 1957. https://doi.org/10.3390/rs11171957
APA StyleYan, J., Jaw, S. W., Soon, K. H., Wieser, A., & Schrotter, G. (2019). Towards an Underground Utilities 3D Data Model for Land Administration. Remote Sensing, 11(17), 1957. https://doi.org/10.3390/rs11171957

