Next Article in Journal
Is Younger Population Generating Higher CO2 Emissions? A Dynamic Panel Analysis on European Countries
Previous Article in Journal
Prioritizing the European Investment Sectors Based on Different Economic, Social, and Governance Factors Using a Fuzzy-MEREC-AROMAN Decision-Making Model
 
 
Font Type:
Arial Georgia Verdana
Font Size:
Aa Aa Aa
Line Spacing:
Column Width:
Background:
Article

Evaluating Sustainable Digitalization: A Carbon-Aware Framework for Enhancing Eco-Friendly Business Process Reengineering

by
Roberto Vergallo
1,*,
Teodoro D’Alò
2,
Luca Mainetti
1,
Roberto Paiano
1 and
Sara Matino
1
1
Department of Innovation Engineering, University of Salento, 73100 Lecce, Italy
2
Department of Law Studies, University of Salento, 73100 Lecce, Italy
*
Author to whom correspondence should be addressed.
Sustainability 2024, 16(17), 7789; https://doi.org/10.3390/su16177789
Submission received: 20 June 2024 / Revised: 8 August 2024 / Accepted: 3 September 2024 / Published: 6 September 2024

Abstract

In an era where sustainability is paramount, understanding the environmental impact of digitalizing business processes is critical. Despite the growing emphasis on sustainable practices, there is a lack of comprehensive methodologies to evaluate how digitalization impacts environmental sustainability compared to traditional processes. This paper introduces a carbon-aware methodological framework specifically designed to assess the sustainability of business process reengineering through digitalization. The Digital Green framework quantitatively analyzes the environmental costs associated with digital transformation, ensuring that truly sustainable digitalization results in lower resource consumption relative to the complexity of the process being digitalized. To demonstrate its effectiveness, the framework was applied to a case study involving the reengineering of an administrative process at a small university in southern Italy. The case study highlighted the framework’s ability to quantify the environmental benefits or detriments of digital transformation, thus guiding organizations toward more sustainable digital practices. This research contributes to the field by offering a concrete tool for aligning digitalization efforts with ecological sustainability, and by paving the way for integration with initiatives such as the Green Software Foundation’s Software Carbon Intensity (SCI) specifications.

1. Introduction

In recent years, an increasing number of researchers have become more sensitive to the theme of sustainable digitalization. Gartner’s glossary defines digitalization as using digital technologies to alter a business model and create new opportunities for revenue and value [1]. Sustainability is a highly complex concept with many facets, highlighting the close connections between the environment and society. The Sustainable Development Goals (SDGs) within the United Nations’ Agenda 2030 were adopted in 2015 to address challenges in the field of sustainability. SDGs partially overlaps with ESG (Environmental, Social, and Governance), i.e., the parameters that a company must consider to implement sustainable strategies.
The growing use of digital tools in daily life is helping to reduce the negative impacts of polluting gases. For example, e-commerce, telecommuting, and participation in video conferences have reduced the global travel of people and goods, and therefore, the consumption of oil and Green House Gases (GHG) emissions. However, the impact of digital transformation on the environment is a highly debated topic. Among other studies, Belkhir et.al. [2] predict that by 2040 the environmental impact of ICT could represent 14% of the total global footprint at the 2016 level, surpassing the current footprint of the agricultural sector (9%) and almost half of the current total footprint of the industrial sector (29%) in the United States. Digitalization contributes to environmental pollution due to energy consumption. Often, the electricity required to feed digital-base activities is produced burning fossil fuels, which are a significant source of carbon emissions. Consequently, the energy consumption of digital assets in a process can be considered as a proxy for the associated carbon emissions, as it indirectly reflects the environmental impact related to energy production.
Therefore, further investigations are needed to ensure that digitalization does not result in more emissions of GHG than it saves, so there are increasing efforts to make software more sustainable. However, at the business process level, it is notable that there has only been superficial approaches to sustainability at a descriptive and argumentative level without true incorporation into its methodological foundations.
The main aim of this work is to understand whether suitable tools and methods can be employed to make business processes environmentally friendly. In our opinion, this can be achieved by analyzing current business processes—which are increasingly complex—and proceeding with their reengineering based not only on cost, quality, time, and flexibility aspects but also on cross-cutting issues such as their environmental impact. Following this approach, this paper introduces a methodology named “Digital Green” (DG), aiming to quantitatively measure the environmental impact of a process, enabling an assessment of the real feasibility of potential reengineering based on advanced digital technologies. The methodology is founded on the principle that digitalization, to be truly sustainable, must provide more value than the resources it consumes. It considers not only the involved digital technologies but also the personnel, assets, and non-digital resources engaged in process execution. Our methodology takes into account only operational emissions, disregarding embodied emissions related to assets like the buildings and the hardware.
To illustrate the application of DG, a concrete case study is presented. Our university’s administrative office opted to reengineer a process related to the publication of the academic course offering. Specifically, this process, mandated by Italian regulations, requires universities to identify a set of reference professors ensuring coverage for a study program in the coming years. The selection of professors must satisfy various constraints, making the identification of an optimal solution non-trivial and iterative for a small university like ours. The process currently involves multiple actors, primarily in departmental secretariats, along with central coordination, using their time intensively and tools such as VoIP phones and somewhat unwieldy Excel sheets. The administration is considering supporting the process with a Machine Learning (ML) tool. The described case is ideal for experimenting DG, given that the environmental impact of Artificial Intelligence (AI) is no longer negligible [3]. A comparison will then be made between the impact generated by a process in its current state, known as “As-Is”, and the impact of a reengineered process, known as “To-Be”, to assess how much the former generates impacts compared to the latter. Our exercise shows that our innovative methodology can provide stakeholders with a comprehensive view of the lifecycle of digitalized processes and their impact on the external environment.
To summarize, the main contributions of this paper are the following:
  • Provides a new methodological framework able to quantitatively measure the extent to which the digitalization of processes is coherent with the ecological transition;
  • Reports on a case study which serves as an example of application for the new methodological framework, also providing the verification package;
  • Paves the way for a new research line where business processes design is not only driven by cost, time, quality, and productivity, but also encompasses the sustainable dimension.
To encourage open science, we provide the verification package of this work, consisting in the spreadsheet we used to instance the DG framework on the selected business process https://github.com/softengunisalento/rp_dg (accessed on 2 September 2024). It also includes all the trivial calculations that we have not reported in this paper for conciseness.
The rest of the paper is structured as follows. Section 2 provides the needed scientific and industrial background, as well as stating the motivations. Section 3 illustrates the research methodology and fully describes the DG framework. In Section 4 we present the case study that is needed to validate the framework on a real case. In Section 5 we discuss the main results. Finally, Section 6 provides the conclusions and sketches the future works.

2. Background

2.1. Literature Review

The digital orientation of a company has a significant effect on environmental performance, and this effect is even more pronounced in technologically turbulent business environments [4]. Business models are crucial in determining the strategic direction and sustainable development of organizations [5], hence, sustainability aspects should be integrated into the life cycle of business processes [6]. Xiaoxia Chen et al. [7], for example, propose a life cycle perspective considering the environmental impacts arising from both the product life cycle and the technology itself. Their contribution stems from a summary of implementation practices to maximize the eco-sustainability of digital technologies. Another very interesting study is Hoesch-Klohe et al. [8]. In this work, the “Abnoba Framework” is created for the management of sustainable business processes. It is explained how an algebraic framework can be exploited to enable an environmental assessment in multiple heterogeneous dimensions (qualitative or quantitative in nature). Nevertheless, its applicability in an industry setting was never proofed. In [9], the authors introduce the Green BPM model which evaluates the energy consumption of business processes, IT applications, and devices. A bold statement of the authors is that green business processes should be optimized for short execution times, and the underlying BPM systems should be closely associated with energy-saving mechanisms related to the system. Anyway, authors provide no explanation of why to optimize for shorter execution times, as in some circumstances, low-intensity, longer time processes could be greener.
The nonlinear impact on emissions of enabling factors on public services should also be considered. For example, in the context of transportation, Kwilinski et al. [10] prove that the initial adoption of digital technologies may lead to increased energy consumption and emissions, but subsequent advancements could contribute to a reduction. This is also the case for AI, for which new concerns are emerging, leading to the definition of Green AI [11] that can influence architectural decisions in AI-based systems [12]. The transition towards more sustainable practices requires companies to assess their social and ecological impact and implement new processes in complex inter-organizational systems [13]. In this context, process mining has potential in the analysis and improvement of sustainable business processes, but it still has room for development in the field of sustainability.
With regards to the gray literature, some interesting standardization efforts do exist. The UNI EN ISO 14040 standards [14] family relates to Environmental Management and Life Cycle Assessment (LCA). It provides detailed guidance on the principles and framework for evaluating the life cycle of a product. The scope of the standard encompasses several key elements, including the considered product system, its functions, the functional unit, system boundaries, allocation procedures, selected impact categories, impact assessment methodology, and subsequent result interpretation. Nevertheless, despite the LCA for software applications being a valuable method to assess and improve the environmental performance of software products and services, it lacks a clear and consistent framework to measure and report the impacts at the business process level. More recently, in 2021, the Green Software Foundation https://greensoftware.foundation/ began to work on the Software Carbon Intensity (SCI) [15] specifications, which provide guidance on how to calculate the carbon intensity of a software application. In contrast to the conventional approach of an annual sustainability report to calculate the total carbon footprint of a software system, SCI focuses instead on providing information on how to reduce this footprint during the creation of the software solution. It is important to note that SCI does not represent the total carbon footprint but rather a rate of software carbon emissions, for example, per minute or per user device. This can serve as a crucial benchmark to assess the carbon intensity of a software system over time, especially during updates, but not for business processes. Recently, the SCI specifications have reached the status of ISO standard [16].

2.2. Motivations

Despite the increasing contributions on the joint topics of BPM and sustainability, the current literature lacks dedicated studies analyzing the environmental impact arising from reenginering business processes. In general, while there has been a growth in studies focused on creating sustainable software and infrastructures in recent years, there is still a lack of specific research at the process level, representing another area for further investigation. Decision-makers and various business stakeholders currently lack a tool that guides them in sustainable digitalization at the process level before its actual implementation. Particularly, a tool needed to quantitatively evaluate the effects of reenginered processes with respect to the legacy counterpart is currently missing. It is crucial for decision-makers within organizations to ensure that the introduction of new digital technologies will not consume more energy than they actually save, possibly before the actual process revamping activity.

3. Research Method

In Figure 1, we present the research methodology we apply in this paper. The first step consists in what we have already reported in the previous section; that is, a careful analysis on the state of the art, enriched with a particular deepening on the gray literature, consisting of industry standards and ongoing initiatives. The second step consists in designing the new framework, first conceptualizing the methodological foundations, and then formalizing it in a rigorous mathematical framework. The third step aims at defining a case study useful for demonstrating the validity of the framework. This step also includes the BPMN design of the As-Is and To-Be versions of the process subject of study, which needs a preliminary interview of the involved actors. Finally, the fourth step is aimed at instancing the framework for the provided processes, in order to collect evidence on the practical applicability of the framework and the specific results for the considered process.
In the next section, we are going to describe in detail the concepts and the formulation behind the novel DG framework.

The Digital Green Framework

Business processes can be digitalized in many ways: you can digitalize them wisely—i.e., introducing sustainable technologies, bringing real value to the organization—or you can digitalize them for purposes that are out of any practical logic, for example, for marketing purposes (e.g., nowadays, it is trendy for companies to write on LinkedIn that they use Generative AI), or because they must digitalize, e.g., for compliance with regulations, or because of the accepted truth that digitalization makes organizations smarter. In the latter case, technologies only consumes resources. Organizations choose their own approach towards digitalization; the aim of this work is to provide a tool shedding light on the coherence of such choices with regards to sustainable goals, assigning a score.
Specifically, our proposal consists in the definition and experimentation of a novel methodological framework called Digital Green (DG) aimed at quantitatively assessing the environmental impact of digitalization. Our intention is to enable decision-makers to conduct an analysis using mathematical and engineering tools capable of processing information and data from the informational assets of their organizations to evaluate the sustainability of the digital transition. DG calculates how many resources the digitalized (or to be digitalized) process uses over time, from its activation until the completion of the task for which it exists, comparing it to baseline values within the life cycle of the systems and technologies employed.
The reason it is referred to be “carbon-aware” is that it uses information on energy consumption, which acts as a proxy indicator for carbon emissions. As mentioned in Section 1, digitalization contributes to pollution because it involves high energy consumption, often generated from the burning of fossil fuels.
As mentioned in Section 1, the development of this new model starts with the assumption that the use of concurrent resources in the digitalization of a process must necessarily be lower than the complexity of the process itself. This is the only way to assert that the digital transformation is in line with the ecological transition. Complexity can be interpreted from various perspectives. In this work, we consider a complex system as the sum of its elements, characterized by high dynamism caused by multidimensional interactions and the unpredictability of the system’s state, contributing to the generation of intrinsic characteristics of the system itself [17]. In our vision, the more complex a system (or a process) is, the more it costs per unit of time to organizations. Hereby, we measure it in [EUR/hour].
Ideally, it can be stated that the complexity of any process must be less than the resources aimed at making it more technological:
Complexity of P > Allocation of resources for digitalizing P
Equation (1) is a cornerstone for our framework; its implications are profound and must be clear to the reader. Intuitively, to be coherent with the ecological transition, few resources must serve big processes, i.e., the number of progressively involved resources (humans, assets, energy, money, etc.) must grow less than the size of the process. The size of the process, and by proxy its complexity, have been previously defined.
The DG function can be defined as follows:
f D G ( P ) = Complexity of P Allocation of resources for digitalizing P
then the following can be deduced:
f D G ( P ) > 1
The duration of the process is given by the time (measured in [hours]) that elapses from the start of the first activity (first input) t s to the completion of the last activity that generates the final output t e .
t = ( t e t s )
The cost of the process is determined by the cost of each operator involved in relation to the time spent on each individual activity concurrent with obtaining the final output. If we assume the cost of each operator (measured in [EUR] and referred to as r i ) for each non-digitalized (or to be digitalized) activity (referred to as a j ), it is given by the following formula:
R ( r i ) = j = 1 n ( t ( r i , a j ) · hourly _ unit _ cost ( r i ) )
where, with activity ( a j ), we refer to any operation that transforms an input element into an output. The cost of human resources (measured in [EUR]) for producing a final output in the given process is determined by the summation of the costs of the m-resources:
R H ( P ) = i = 1 m R ( r i )
In developing our framework, it is of fundamental importance to carefully evaluate the cost of human resources. This aspect is crucial as there is a close correlation between the number of human resources employed and the duration and complexity of the process. A reduced number of human resources leads to longer durations and an increased complexity of the process, while a greater number of resources can facilitate and accelerate the completion of the planned activities, but it also incurs in higher costs. The complexity of the process is determined by the ratio of the total cost of the m-human resources involved in the process (labor cost) to the total number of human resources m d operating on each individual activity of the n activities to be digitalized that are necessary to achieve the result; this is all relative to the total duration in hours.
Therefore, indicating with m d the number of human resources related to the activities to be digitalized and considering that m d m , it follows that the complexity (measured in [EUR/hour]) of the process is defined as follows:
C ( P ) = R H ( P ) m d / t = i = 1 m R ( r i ) m d / t
Consequently, the result of the ratio will be higher when there are few resources to be digitalized in the process, while it tends to decrease as the digitalized resources increase, and therefore the number of human resources related to each activity to be digitalized increases. From this, it is deduced that complexity is proportional to cost.
The use of process resources (or cost) U ( P ) (measured in [EUR]) is given by the summation of energy consumption and the costs of technological/infrastructural resources during their lifecycle, from the beginning to the end of the process, for the resources involved in the process. The summation is normalized to the cost of 1 kWh.
In our methodology, N is a constant representing the cost per kWh derived from monthly energy cost statistics [18]. Subsequently, this cost is adjusted by deducting the average quantity of energy produced from renewable sources (e.g., solar, wind, biomass, hydroelectric). This methodology enables the accurate calculation of the total cost of process resources, separating the cost of renewable energies from the overall energy cost and accounting for all factors impacting the environment negatively.
U ( P ) = N · ( R 1 + R 2 + R 3 + R p ) · t
where
  • For IT resources R 1 , the total energy consumption in kWh and consequently the total cost is calculated;
  • The resources related to lifecycle costs, such as all activities related to development, design and disposal, are identified by the term R 2 ;
  • For resources related to other technological devices R 3 , the total energy consumption in kWh and consequently the total cost is calculated;
  • For other support resources for the process R p , the total energy consumption in kWh and consequently the total cost is calculated.
The cost of resource consumption is considered as follows:
N · ( R 1 + R 2 + R 3 + R p ) = E i G i
where
  • E i is the cost of the nominal energy consumption of resource R i over time t .
  • G i is the cost of “natural or green” nominal consumption of resource R i over time t to which a value (positive) is deducted.
The DG function of a process is the following:
f D G ( P ) = C X ( P ) U ( P )
which is explicitly represented as follows:
f D G ( P ) = i = 1 m R ( r i ) m d t · 1 N · ( R 1 + R 2 + R 3 + R p ) · t
Therefore, the DG function of a digital process is given by the following:
f D G ( P ) = C i = 1 m C ( r i ) m d N · ( R 1 + R 2 + R 3 + R p )
The following is concluded:
f D G ( P ) = Cost of P Cost of resources required for digitalizing P
The connections between a process (digitalized or to be digitalized)—i.e., the set of activities that constitute them—and their variables are represented below, with respect to the application systems that digitalize it and the supporting technologies (Figure 2). The macro resource technologies ( R n ) that impact the process with respect to the variables are illustrated in Figure 3.

4. Case Study

In this section, we apply the DG methodological framework to a case study, with the aim of assessing the effectiveness of this innovative methodology on a real case. In particular, the administrative process within a small university in southern Italy is under examination. The analysis initially relied on identifying the process in its current state, followed by a reengineering of the process supported by a ML algorithm. Subsequently, an evaluation was conducted to measure the impact of both processes on the external environment.
Figure 4 depicts the As-Is version of the “Reference Professor” (RP) establishment process, using the BPMN notation. In the Italian educational system, a RP is a teacher that the university indicates as a “guarantor” for a specific degree program. There are several constraints that make the RP selection process very tricky for smaller universities, such as the following:
  • A RP can be the guarantor for only one degree program;
  • A RP guarantor for a degree program must deliver at least one course in the program;
  • Nine RPs are required to establish and sustain a bachelor’s degree program, six for a master’s degree;
  • At least five RPs should be Associate Professors (AP) or Full Professors (FP) for bachelor’s degree programs, and four for master’s degree programs;
  • RPs cannot share the same course;
  • Optionally, the Ministry of Education and Research (MISE) recognizes a financial bonus if the RP’s scientific field is a characterizing sector for the degree program.
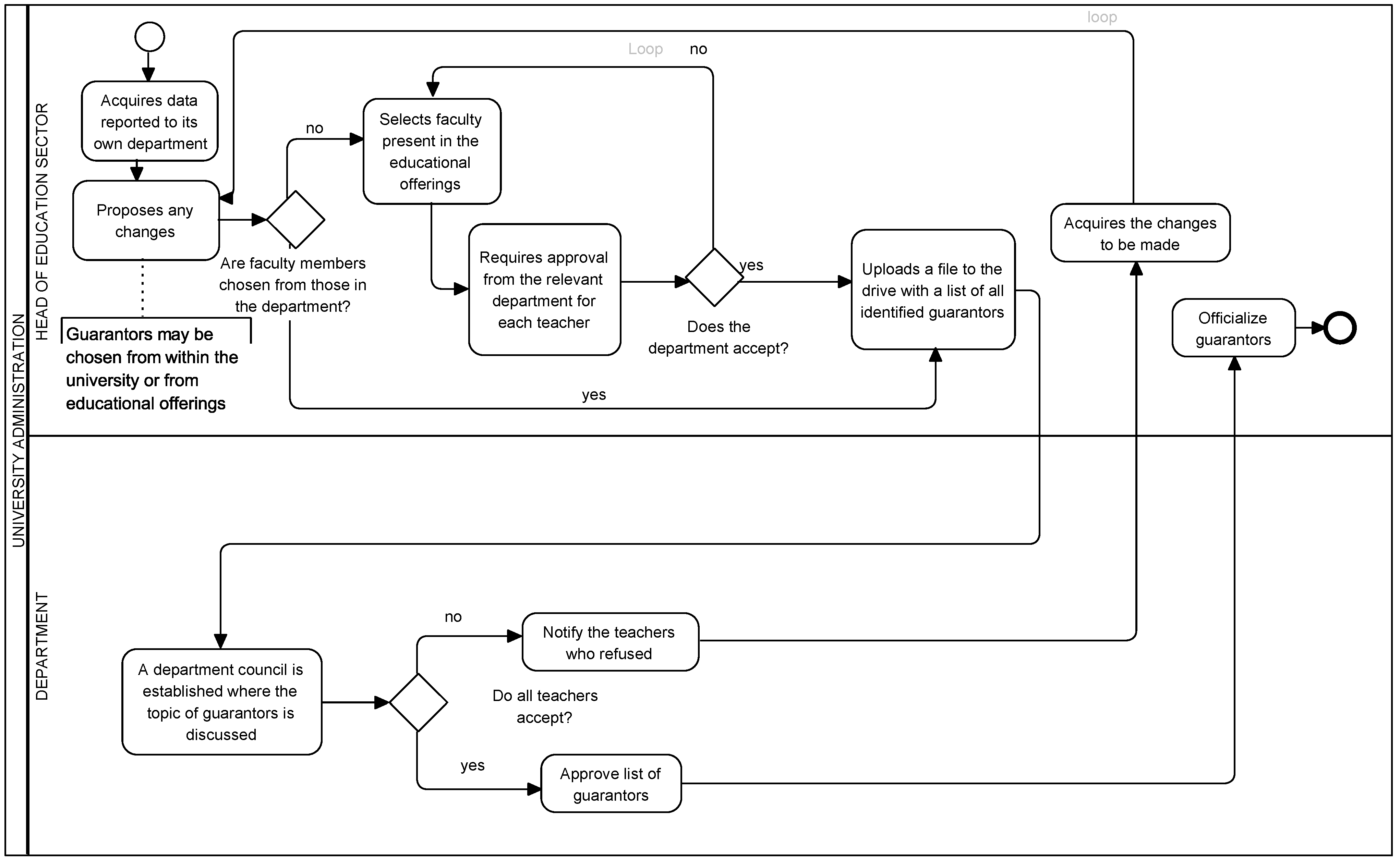
The actors involved in the process are as follows: the delegate appointed by the rector for educational offerings; the delegate appointed by the rector for performance; the head of the didactic sector (for each department); and the department and the university’s performances evaluation nucleus (which, in our case, is a black box).
For readability, the process is split in two sub-processes:
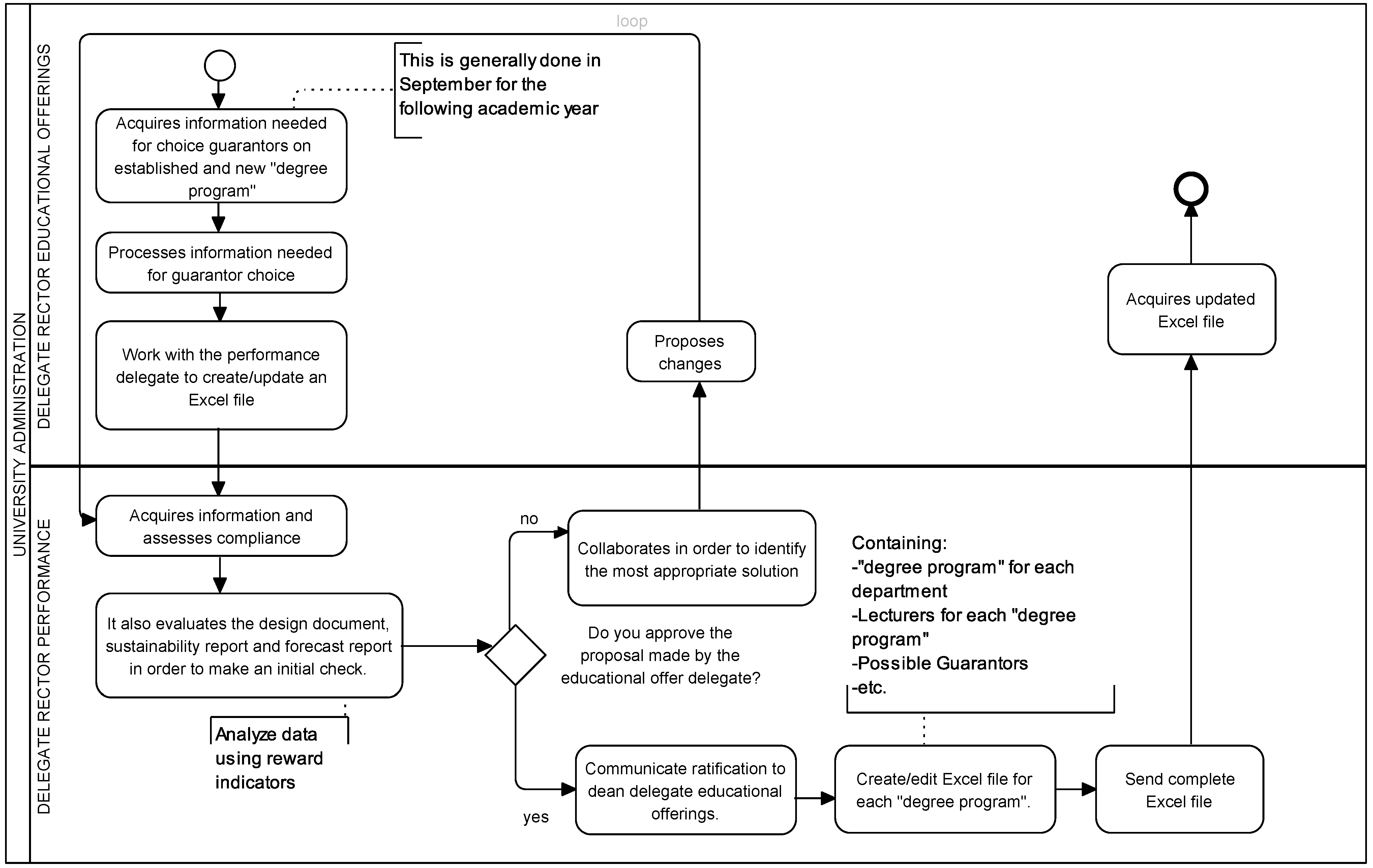
  • The first sub-process (Figure 5) is dedicated to the collection/update of information on existing degree program or new ones;
  • The second sub-process (Figure 6) is aimed at the revision and analysis of all the information by the head of the didactic sector.
The process is very complex and iterative; being a small university, there is a low number of researchers and professors currently employed, but the number of degree programs is growing quickly because of the demand from institutions, industries, and students. Currently, the referenced actors spend a lot of time at the PC and at the VoIP phone to find the best match between degree programs and RPs, via a number of “what-if” trial and errors. Often, new degree programs risk not starting because of the non-optimal allocation of RP in other courses, mainly due to constraint 3.
Figure 7 shows our proposed To-Be, where a genetic algorithm (GA) is introduced to rapidly converge to the (sub-)optimal match between degree programs and RPs. GAs are inspired by the natural evolutionary process and are used to solve optimization and search problems [19]. A GA operates by creating, selecting, and modifying a population of candidate solutions iteratively until it reaches an optimal or satisfactory solution. For these reasons, a GA was the ML approach chosen to digitalize the RP process via ML. GAs are often used in universities, for example, to find the best classes or rooms schedules [20,21,22].
Although there is no classical “training” phase like in neural networks, the “learning” component in a GA can be seen in how the system improves solutions over time through the process of natural selection and crossover, hence learning from successive iterations.
Once the process has been analyzed in its current state and the digitalized process designed by using the BPM notation, the second step is to apply the DG framework. First, it is crucial to identify and quantify the activities carried out by individual actors to calculate the energy consumption associated with each activity. For simplicity, we have considered the activities performed by the actors “delegate appointed by the rector for educational offerings” and “head of the didactic sector”. We interviewed the two actors so that it was possible to quantify, in terms of time, the activities they usually carry out for the establishment of a single degree program; the duration of the same process for a single degree program is shown in Table 1 and Table 2. This calculation includes the time spent using the computer, as well as the time dedicated to sending emails, and considers an average call duration of 2 min. This approach allowed to determine that the total number of hours amounts to 197.666 h (including every actor).
Accordingly, the cost of each operator will be calculated as follows, applying Equation (5), where the hourly cost is the value obtained from ISTAT data [23] (EUR 29.400):
R ( r 1 ) = ( 194.333 · 29.400 ) = 5713.390 [ EUR ]
R ( r 2 ) = ( 3.333 · 29.400 ) = 97.990 [ EUR ]
The cost of human resources is
R H ( P ) = 5713.390 + 97.990 = 5811.380 [ EUR ]
The complexity of the process is
C ( P ) = 5811.380 2 / 197.666 = 14.700 [ EUR / h ]
Apparently, C X ( P ) seems to be the average hourly cost for the two employees. In this specific case this is true, since m d = m (i.e., all the actors are impacted by the digitalization process). We chose to leave all the calculations, even if trivial, for the sake of clearness. At this point, Equation (8) is applied to identify the cost of the resource usage. To carry this out, the energy consumption of each individual resource needs to be known. Specifically, the energy consumption of regular desktop computers is 0.150 kWh [24]; VoIP calls energy consumption is 1.162 kWh [25]; and the energy consumption of sending email is 0.276 kWh [26] (the latter is counted twice to consider the data transfer to and from the mailbox).
In addition to this, we included in our evaluation two non-IT-related elements having a carbon footprint: heating (or air-conditioning) and lighting the office. In [27], researchers assess the energy consumption resulting from lighting within an office environment. According to their study, the consumption is 21 kWh per square meter per year. This information is useful for calculating the hourly consumption of each operator involved in the process. Specifically, by considering each individual office with a surface area of 18 square meters (in accordance with the university’s cadastral maps) and performing some trivial calculations, the energy consumption required for lighting the two offices amounts to 0.378 kWh. Similarly, thanks to the study conducted in [28], it is possible to determine the energy consumption of heating and cooling the office. The authors argue that the energy consumption in kWh per square meter averages 185 kWh. From this, the total energy consumption amounts to 3330 kWh. Table 3 shows the energy consumption related to the two actors. We obtained the energy consumption reported in the table, leveraging previous research reporting average energy consumption for each resource associated with the examined activities; each number is a bare multiplication of the average energy consumption for the specified resource, and the quantity of the same resource involved in the process. We recall that the proposed methodology considers only operational emissions. In addition to the emissions from the PC, calls, and emails, we also consider the emissions from lighting, heating, and cooling of the building.
Therefore, the total energy consumption is 859.133 kWh. By multiplying this quantity by the cost of 1 kWh (EUR 0.127 during April 2024 in Italy [18]), we obtain the total cost expressed in Euros. At this point, DG dictates to deduct the “natural” (or “green”) consumption from this value, which in 2023 accounted for 47.97%. This percentage is derived from Electricity Maps [29] and provides the average amount of energy produced by renewable sources (solar, wind, biomass, and hydro) in 2023 in southern Italy. Consequently
U ( P ) = 859.133 · 0.127 · ( 1 0.4797 ) = 57.047 [ EUR ]
This way, it is possible to compute the DG Function value as follows:
f D G ( P ) = 14.700 57.047 = 0.257
Since this value is less than 1, according to (3), we can state that the As-Is version of the RP process is not aligned with the digital and ecological transition.
After calculating the DG function for the “RP selection” process for a specific degree program in its current state, the same methodology is applied to the digitalized process (To-Be), enabling a comparison between the pre-digitalized and digitalized processes to assess the extent of the digital transition’s environmental friendliness. Based on the expectations of the stakeholders involved in the process, the ML algorithm would enable 80% reduction in workload hours per degree program. Therefore, considering this expectation and the introduction of a new server within the process, it will be possible to calculate the new value for the DG function. When considering a GPU-equipped machine, we assume that the server would consume 0.136 kWh [30,31]. Furthermore, we approximate that in the digitalized process, the energy consumption due to VoIP calls and emails will be nullified. These assumption allows to calculate the function. We do not reiterate all the calculations for the sake of conciseness. All the details can be found in the verification package provided in Section 1:
f D G ( P ) = 14.700 9.997 = 1.470
This time, with the DG value greater than 1, according to (3), we can state that the use of digital resources is coherent with the digital and ecological transition in the To-Be version of the RP process.

5. Discussion

The aim of the case study was to provide a practical analysis and comparison of a process, pre- and post-digitalization, in order to assess the extent to which digital transformation aligns with ecological transition. The first step involved outlining the As-Is process and calculating the related DG function. After a series of computations, the value of this function was determined to be 0.257. The second step was to replicate all evaluations conducted for the pre-digitalization process with the digitalized one. In this case, a ML algorithm was introduced in the process, significantly reducing the working hours of the human resources involved in the process. The DG function derived from the digitalized process amounted to 1.470. Therefore, it can be asserted that the function value of the To-Be process indicates a use of digital resources coherent with a sustainable digital transformation. Particularly, in the specific case study, an evident increase in the function’s value for the To-Be is a signal that the advantages in introducing innovative technologies grow more than the involved resources spent in digitalizing the process, which becomes “more coherent” with the ecological transition. This is mainly due to the As-Is process involving a greater expenditure of time compared to the second (because each actor in the As-Is manually executes each activity). In the potential digitalized process, the implementation of a ML algorithm would result in considerable time savings, as these activities are carried out in an automated manner, so the university administration now knows that the environmental cost of innovation is sustainable and worth the brought advantages. Additionally, it is worth noting that the analysis was conducted for a single degree program, so if one considers that there is a plurality of courses in each university, with more and more new courses activated each year, the Digital Function value of the “identifying RP guarantors” process should be re-computed.
The example also highlights some of the weaknesses of the framework. First, since we instanced the DG framework before the actual To-Be implementation, some of the variables have only been guessed to the best of our knowledge (with regards to the convergence time of genetic algorithms) and of the stakeholders’ expectations (with regards to time saving percentage). The need to assess the impact of digitalization before the actual process reengineering makes the DG framework’s effectiveness imprecise. Vice versa, such a limitation could instead be useful to find specific requirements (or thresholds) that the new process should meet in order to be sustainable. Second, DG has primary focus on environmental aspects, but we think that human and social aspects are also very important in the sustainable transition, given that—for example—professors would have strong opinions themselves on the courses they would be expected to be able to teach. So, a research challenge for the framework would be to incorporate other dimensions of the sustainability, social and individual among all. Third, actions should be taken to update the model by encouraging the sharing of resources with other processes or the use of legacy hardware. For example, the DG framework currently lacks a usage coefficient for the involved resources, implicitly taking for granted that they are 100% dedicated to the specific process. Fourth, while the SCI score and our framework serve distinct purposes—with SCI providing precise measurements of the carbon footprint of software systems and our framework assessing the impact of business processes to guide policy-makers in digital transformation—the case study allowed us to observe a notable difference in the sophistication of the impact computation for digital systems between our framework and the SCI metric.
Our framework has been conceived to be carbon-aware, in the sense that, through monitoring energy, which is a proxy for carbon, we indirectly take into account carbon emissions. Then, with the DG function as a rule assigning a score to any business process, such a score does not have a unit of measure (because it is a ratio between homogeneous measures). Hence, talking about carbon or energy for our framework is irrelevant. Nevertheless, a direct relationship with CO2 emissions is not present, as the framework relies more on energy consumption rather than how the energy is produced, while the grid provides an energy mix which may vary region by region and time by time. For example, Ref. [32] states that sending one email emits 4 g of CO2, but this quantity highly depends on the abovementioned variables. A true incorporation with carbon variables could further detail the framework and making it able to provide additional insights.

Implications and Limitations

In this work, we have made some assumptions that may affect the validity of the results we have presented. The main threat to internal validity lays in the generalizability of the findings from a single case study. Since the framework was applied and validated in a specific business process within a particular industry, its applicability to other industries, contexts, or scales of operation remains uncertain. To mitigate this risk, we plan future steps including an empirical study, aimed at verifying the capability of the framework to capture (un)sustainable innovation among a statistically relevant number of business processes. By comparing the outcomes from various contexts, it will be also possible to better assess the framework’s robustness and general applicability. Additionally, engaging with a broader range of stakeholders in future case studies could provide more comprehensive insights into the framework’s versatility.
The main threat to external validity arises from the reliance on estimates taken from the state of the art to validate certain variables in the model. We documented all assumptions made, providing transparency for future users who can be aware of potential constraints and adapt the framework accordingly. However, these estimates might not accurately reflect the specific conditions of the case study, potentially leading to biased or skewed results. To mitigate this risk, we ensured that the estimates used were derived from reliable and recent sources, cross-checked against multiple references, and where possible, adjusted to better fit the specific context of our case study.
The main threat to construct validity in our study is the scope of emissions considered. Our framework evaluates the environmental sustainability of digitalization by focusing solely on operational emissions and excluding embodied emissions. Embodied emissions, which include the carbon footprint associated with the production, transportation, and disposal of digital infrastructure, are a critical component of a comprehensive sustainability assessment. To mitigate this risk, we acknowledge this limitation and recommend that future iterations of the framework incorporate measures for embodied emissions.
Finally, a major threat to conclusion validity is the potential for insufficient statistical power, given the reliance on a single case study, which may limit our ability to detect significant effects. To mitigate this, we ensured thorough and rigorous data collection and analysis, even within the constraints of a single case study. Another threat is the possibility of measurement errors in assessing operational emissions, which could impact the accuracy of our conclusions. We addressed this by using reliable and validated measurement tools and cross-referencing data sources.

6. Conclusions and Future Works

In this paper, we have presented the ‘Digital Green’ framework, a methodology designed to systematically evaluate the environmental implications of digitalizing business processes. This approach facilitates a quantitative analysis, enabling the determination of the environmental convenience of reengineering endeavors using advanced digital technologies. The reason the framework is considered “carbon-aware” is that it uses information on energy consumption as an indicator of carbon emissions. In other words, the framework takes into account the environmental impact associated with the energy required for digital operations. Since nowadays most of the energy comes from burning fossil fuels, monitoring and analyzing energy consumption provides a proxy indicator of carbon emissions, thereby contributing to awareness of the environmental impact business process. Future works will extend towards broader experimentation, encompassing an assessment of additional processes within our university, which currently includes the results of this research as part of its sustainability agenda. This will enable us to check the suitability of the tool on a broader spectrum, empowering policy-makers to make informed and cohesive decisions regarding digital transformation.
This work is useful for the following stakeholders:
  • The industry—including decision-makers and business stakeholders—has a quantitative metric, allowing to drive the digital transformation coherently with the ecological transition.
  • Researchers in the field of Business Process Management can build upon this study by extending the framework to include additional factors such as embodied emissions or by applying it to different sectors and contexts.
  • Organization and public bodies can measure and publish the carbon footprint of their digitalized processes in a transparent way.
  • Educators can use the presented framework as an educational tool in courses on environmental sustainability, business management, and digital transformation, helping to educate and inspire future generations of researchers and practitioners.
The DG framework is a completely novel methodology, and it is not yet aligned with the Software SCI Specifications. However, the goal is to address this gap through future works, as well as the other limitations stated in the Discussion section. A strategic incorporation of SCI into the DG framework will enable a more accurate measurement of the system component, facilitating more informed decision-making by policy-makers.

Author Contributions

Conceptualization, T.D.; methodology, R.V.; validation, L.M.; formal analysis, S.M.; investigation, R.V. and S.M.; resources, R.P.; data curation, S.M.; writing—original draft preparation, R.V., S.M. and T.D.; writing—review and editing, R.V. and S.M.; visualization, S.M.; supervision, L.M. and R.P.; project administration, L.M.; funding acquisition, L.M. All authors have read and agreed to the published version of the manuscript.

Funding

This research received no external funding.

Institutional Review Board Statement

Not applicable.

Informed Consent Statement

Not applicable.

Data Availability Statement

The validation package is available at https://github.com/softengunisalento/rp_dg, accessed on 2 September 2024.

Acknowledgments

We want to thank Anna Rita Carlucci (head of the didactic sector for the Department of Innovation Engineering at University of Salento) and Attilio Pisanò (Rector’s Delegate for the Educational Offering at the same university) for their valuable support and contribution in designing the processes behind the case study.

Conflicts of Interest

The authors declare no conflicts of interest.

References

  1. Definition of Digitalization|Gartner. 2024. Available online: https://www.gartner.com/en/information-technology/glossary/digitalization (accessed on 2 September 2024).
  2. Belkhir, L.; Elmeligi, A. Assessing ICT global emissions footprint: Trends to 2040 & recommendations. J. Clean. Prod. 2018, 177, 448–463. [Google Scholar]
  3. Verdecchia, R.; Sallou, J.; Cruz, L. A systematic review of Green AI. Wiley Interdiscip. Rev. Data Min. Knowl. Discov. 2023, 13, e1507. [Google Scholar] [CrossRef]
  4. Bendig, D.; Schulz, C.; Theis, L.; Raff, S. Digital orientation and environmental performance in times of technological change. Technol. Forecast. Soc. Chang. 2023, 188, 122272. [Google Scholar] [CrossRef]
  5. Bradley, P.; Parry, G.; O’Regan, N. A framework to explore the functioning and sustainability of business models. Sustain. Prod. Consum. 2020, 21, 57–77. [Google Scholar] [CrossRef]
  6. Betz, S. Sustainability aware process management using xmlnets. In Proceedings of the 28th EnviroInfo Conference, Oldenburg, Germany, 10–12 September 2014. [Google Scholar]
  7. Chen, X.; Despeisse, M.; Johansson, B. Environmental sustainability of digitalization in manufacturing: A review. Sustainability 2020, 12, 10298. [Google Scholar] [CrossRef]
  8. Hoesch-Klohe, K.; Ghose, A. Carbon-aware business process design in Abnoba. In Proceedings of the Service-Oriented Computing: 8th International Conference, ICSOC 2010, San Francisco, CA, USA, 7–10 December 2010; Proceedings 8. Springer: Berlin/Heidelberg, Germany, 2010; pp. 551–556. [Google Scholar]
  9. Reiter, M.; Fettke, P.; Loos, P. Towards green business process management: Concept and implementation of an artifact to reduce the energy consumption of business processes. In Proceedings of the 2014 47th Hawaii International Conference on System Sciences, Waikoloa, HI, USA, 6–9 January 2014; IEEE: Piscataway, NJ, USA, 2014; pp. 885–894. [Google Scholar]
  10. Kwilinski, A.; Lyulyov, O.; Pimonenko, T. Environmental sustainability within attaining sustainable development goals: The role of digitalization and the transport sector. Sustainability 2023, 15, 11282. [Google Scholar] [CrossRef]
  11. Schwartz, R.; Dodge, J.; Smith, N.A.; Etzioni, O. Green ai. Commun. ACM 2020, 63, 54–63. [Google Scholar] [CrossRef]
  12. Franch, X.; Martínez-Fernández, S.; Ayala, C.P.; Gómez, C. Architectural decisions in AI-based systems: An ontological view. In Proceedings of the International Conference on the Quality of Information and Communications Technology, Aveiro, Portugal, 11–13 September 2022; Springer: Berlin/Heidelberg, Germany, 2022; pp. 18–27. [Google Scholar]
  13. Graves, N.; Koren, I.; van der Aalst, W.P. ReThink Your Processes! A Review of Process Mining for Sustainability. In Proceedings of the 2023 International Conference on ICT for Sustainability (ICT4S), Los Alamitos, CA, USA, 5–9 June 2023; pp. 164–175. [Google Scholar] [CrossRef]
  14. ISO EN 14040; Environmental Management—Life Cycle Assessment: Principles and Framework. International Standard (ISO): Geneva, Switzerland, 1997. Available online: https://www.iso.org/standard/37456.html (accessed on 2 September 2024).
  15. Green Software Foundation, Software Carbon Intensity (SCI) Specification. 2022. Available online: https://github.com/Green-Software-Foundation/sci (accessed on 2 September 2024).
  16. ISO/IEC 21031:2024; Information Technology—Software Carbon Intensity (SCI) specification. International Organization for Standardization: Geneva, Switzerland, 2024. Available online: https://www.iso.org/standard/86612.html (accessed on 2 September 2024).
  17. Latos, B.A. Complexity drivers in digitalized work systems: Implications for cooperative forms of work. Adv. Sci. Technol. Eng. Syst. J. 2018, 3, 171–185. [Google Scholar] [CrossRef]
  18. Dati e Statistiche. 2024. Available online: https://www.arera.it/en/dati-e-statistiche (accessed on 2 September 2024).
  19. Goldberg, D.E. Genetic Algorithms in Search, Optimization and Machine Learning; Addion Wesley: Boston, MA, USA, 1989. [Google Scholar]
  20. Ahmad, I.R.; Sufahani, S.; Ali, M.; Razali, S.N. A heuristics approach for classroom scheduling using genetic algorithm technique. J. Phys. Conf. Ser. 2018, 995, 012050. [Google Scholar] [CrossRef]
  21. Fuenmayor, R.; Larrea, M.; Moncayo, M.; Moya, E.; Trujillo, S.; Terneus, J.D.; Guachi, R.; Peluffo-Ordoñez, D.H.; Guachi-Guachi, L. A genetic algorithm for scheduling laboratory rooms: A case study. In Proceedings of the International Conference on Applied Informatics, Arequipa, Peru, 27–29 October 2022; Springer: Berlin/Heidelberg, Germany, 2022; pp. 3–14. [Google Scholar]
  22. Budhi, G.S.; Gunadi, K.; Wibowo, D.A. Genetic algorithm for scheduling courses. In Proceedings of the Intelligence in the Era of Big Data: 4th International Conference on Soft Computing, Intelligent Systems, and Information Technology, ICSIIT 2015, Bali, Indonesia, 11–14 March 2015; Proceedings 4. Springer: Berlin/Heidelberg, Germany, 2015; pp. 51–63. [Google Scholar]
  23. ISTAT. 2024. Available online: https://www.istat.it/it/files//2022/12/Struttura-del-costo-del-lavoro-in-italia-2020-1.pdf (accessed on 2 September 2024).
  24. Somavat, P.; Namboodiri, V. Energy consumption of personal computing including portable communication devices. J. Green Eng. 2011, 1, 447–475. [Google Scholar]
  25. Baset, S.A.; Schulzrinne, H. Energy Efficiency of Voice-over-IP Systems. In Handbook of Energy-Aware and Green Computing; Chapman and Hall/CRC: Boca Raton, FL, USA, 2012. [Google Scholar]
  26. Malmodin, J.; Lunden, D. The energy and carbon footprint of the ICT and E&M sector in Sweden 1990–2015 and beyond. In ICT for Sustainability; Atlantis Press: Amsterdam, The Netherlands, 2016. [Google Scholar]
  27. Jenkins, D.; Newborough, M. An approach for estimating the carbon emissions associated with office lighting with a daylight contribution. Appl. Energy 2007, 84, 608–622. [Google Scholar] [CrossRef]
  28. Saidur, R. Energy consumption, energy savings, and emission analysis in Malaysian office buildings. Energy Policy 2009, 37, 4104–4113. [Google Scholar] [CrossRef]
  29. Electricity Maps, South Italy. 2024. Available online: https://app.electricitymaps.com/zone/IT-SO (accessed on 2 September 2024).
  30. Babaee, B.; Daylamani-Zad, D.; Tune, K. CO2 Emission Efficiency as a Measurable Non-Functional Requirement: An Emission Estimation Framework. IEEE Access 2022, 10, 97576–97585. [Google Scholar] [CrossRef]
  31. Estimating AWS EC2 Instances Power Consumption. 2024. Available online: https://engineering.teads.com/sustainability/carbon-footprint-estimator-for-aws-instances/?estimation=true&instance_id=2370&region_id=2250&compute_hours=1 (accessed on 2 September 2024).
  32. Berners-Lee, M. How Bad Are Bananas?: The Carbon Footprint of Everything; Profile Books: London, UK, 2020. [Google Scholar]
Figure 1. Research methodology applied in this paper.
Figure 1. Research methodology applied in this paper.
Sustainability 16 07789 g001
Figure 2. Connections between a process and its variables, in terms of involved activities, systems, and technologies.
Figure 2. Connections between a process and its variables, in terms of involved activities, systems, and technologies.
Sustainability 16 07789 g002
Figure 3. Macro resource technologies mapping.
Figure 3. Macro resource technologies mapping.
Sustainability 16 07789 g003
Figure 4. As-Is version of the RP establishment process, in BPMN notation.
Figure 4. As-Is version of the RP establishment process, in BPMN notation.
Sustainability 16 07789 g004
Figure 5. Collection/update of information on existing degree program or new ones, in BPMN notation.
Figure 5. Collection/update of information on existing degree program or new ones, in BPMN notation.
Sustainability 16 07789 g005
Figure 6. Acquisition, analysis, and editing of data by the head of the didactic sector, in BPMN notation.
Figure 6. Acquisition, analysis, and editing of data by the head of the didactic sector, in BPMN notation.
Sustainability 16 07789 g006
Figure 7. To-Be version of the RP establishment process, in BPMN notation.
Figure 7. To-Be version of the RP establishment process, in BPMN notation.
Sustainability 16 07789 g007
Table 1. Identification and quantification of the activities performed by the two actors.
Table 1. Identification and quantification of the activities performed by the two actors.
Computer Usage HoursNumber of E-MailsNumber of Phone Calls
Delegate appointed by the rector for educational offerings19214070
Head of the didactic sector33010
Table 2. Duration of the process in hours.
Table 2. Duration of the process in hours.
Computer Usage Hours (Including E-Mails)Minutes of Calls (2 min Each Averagely)Total
Delegate appointed by the rector for educational offerings1922.333194.333
Head of the didactic sector30.3333.333
Table 3. Energy consumption for the 2 considered actors.
Table 3. Energy consumption for the 2 considered actors.
Calls (2 min on Average)E-MailsCalls (2 min on Average)LightingHeating/Cooling
Energy consumption [kWh]29.25093.9403.09774.717658.228
Disclaimer/Publisher’s Note: The statements, opinions and data contained in all publications are solely those of the individual author(s) and contributor(s) and not of MDPI and/or the editor(s). MDPI and/or the editor(s) disclaim responsibility for any injury to people or property resulting from any ideas, methods, instructions or products referred to in the content.

Share and Cite

MDPI and ACS Style

Vergallo, R.; D’Alò, T.; Mainetti, L.; Paiano, R.; Matino, S. Evaluating Sustainable Digitalization: A Carbon-Aware Framework for Enhancing Eco-Friendly Business Process Reengineering. Sustainability 2024, 16, 7789. https://doi.org/10.3390/su16177789

AMA Style

Vergallo R, D’Alò T, Mainetti L, Paiano R, Matino S. Evaluating Sustainable Digitalization: A Carbon-Aware Framework for Enhancing Eco-Friendly Business Process Reengineering. Sustainability. 2024; 16(17):7789. https://doi.org/10.3390/su16177789

Chicago/Turabian Style

Vergallo, Roberto, Teodoro D’Alò, Luca Mainetti, Roberto Paiano, and Sara Matino. 2024. "Evaluating Sustainable Digitalization: A Carbon-Aware Framework for Enhancing Eco-Friendly Business Process Reengineering" Sustainability 16, no. 17: 7789. https://doi.org/10.3390/su16177789

APA Style

Vergallo, R., D’Alò, T., Mainetti, L., Paiano, R., & Matino, S. (2024). Evaluating Sustainable Digitalization: A Carbon-Aware Framework for Enhancing Eco-Friendly Business Process Reengineering. Sustainability, 16(17), 7789. https://doi.org/10.3390/su16177789

Note that from the first issue of 2016, this journal uses article numbers instead of page numbers. See further details here.

Article Metrics

Back to TopTop