Energy Management Strategy of Fuel Cell Commercial Vehicles Based on Adaptive Rules
Abstract
1. Introduction
2. Fuel Cell Hybrid Commercial Vehicle Model
2.1. Vehicle Dynamics
2.2. Drive Motor Modeling
2.3. Fuel Cell Modeling
2.4. Power Battery Modeling
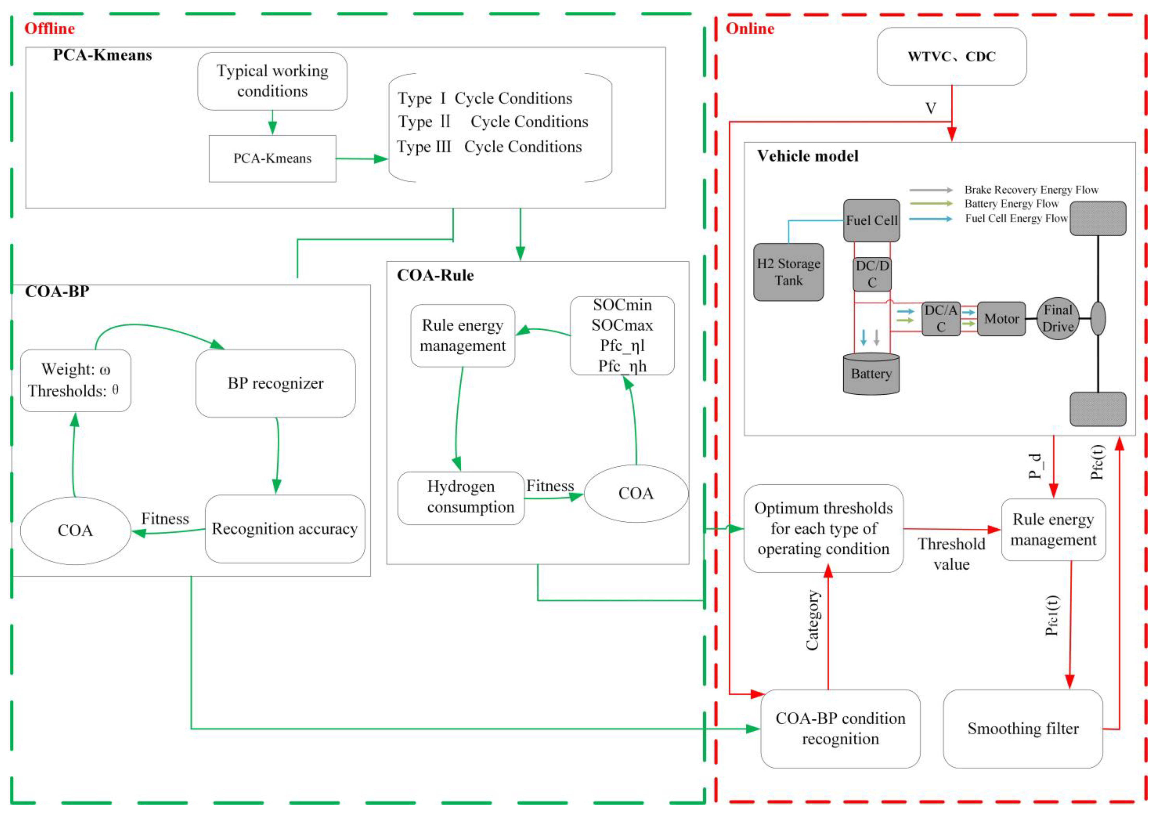
3. A-Rule Design
3.1. K-Means Classification of Work Conditions
3.2. COA-BP Recognizer Model
3.2.1. BP Neural Network
3.2.2. COA-BP Recognizer
- Initialize the population
- Define the temperature and intake of the crayfish
- Summer resort stage (exploration)
- Competition stage (exploitation)
- Foraging stage (exploitation)
- Output result judgment
3.3. Rule Threshold Optimization
3.3.1. Rule
- Parking mode
- Mechanical braking mode
- Braking energy recovery mode
- Power consumption mode
- Power Maintenance Mode
3.3.2. COA-Rule
3.4. Sliding Average Filtering Algorithm
4. Validation and Discussion
5. Conclusions
Author Contributions
Funding
Institutional Review Board Statement
Informed Consent Statement
Data Availability Statement
Conflicts of Interest
Abbreviations
| Abbreviated Name | Full Name |
| EMS | Energy Management Strategy |
| DP | Dynamic Programming Strategy |
| PMP | Pontryagin’s Minimum Principle |
| ECMS | Equivalent Fuel Consumption Minimization Strategy |
| BP | Back Propagation |
| A-Rule | Adaptive Rule-based Energy Management Strategy |
| PCA | Principal Component Analysis |
| COA | Crayfish Optimization Algorithm |
| CDC | Combined Driving Condition |
| Rule | Traditional Rule-based Energy Management Strategy |
| PEMFC | Proton Exchange Membrane Fuel Cell |
References
- Sun, C.; Negro, E.; Vezzù, K.; Pagot, G.; Cavinato, G.; Nale, A.; Bang, Y.H.; Di Noto, V. Hybrid inorganic-organic proton-conducting membranes based on SPEEK doped with WO3 nanoparticles for application in vanadium redox flow batteries. Electrochim. Acta 2019, 309, 311–325. [Google Scholar] [CrossRef]
- Shusheng, X.; Qiujie, S.; Baosheng, G.; Encong, Z.; Zhankuan, W. Research and development of on-board hydrogen-producing fuel cell vehicles. Int. J. Hydrogen Energy 2020, 45, 17844–17857. [Google Scholar] [CrossRef]
- Deng, K.; Liu, Y.; Hai, D.; Peng, H.; Löwenstein, L.; Pischinger, S.; Hameyer, K. Deep reinforcement learning based energy management strategy of fuel cell hybrid railway vehicles considering fuel cell aging. Energy Convers. Manag. 2022, 251, 115030. [Google Scholar] [CrossRef]
- Kasimalla, V.K.; Srinivasulu, N.G.; Velisala, V. A review on energy allocation of fuel cell/battery/ultracapacitor for hybrid electric vehicles. Int. J. Energy Res. 2018, 42, 4263–4283. [Google Scholar] [CrossRef]
- Guo, Z.; Sun, S.; Wang, Y.; Ni, J.; Qian, X. Impact of new energy vehicle development on china’s crude oil imports: An empirical analysis. World Electr. Veh. J. 2023, 14, 46. [Google Scholar] [CrossRef]
- Fathabadi, H. Combining a proton exchange membrane fuel cell (PEMFC) stack with a Li-ion battery to supply the power needs of a hybrid electric vehicle. Renew. Energy 2019, 130, 714–724. [Google Scholar] [CrossRef]
- Chi, Y.; Xu, W.; Xiao, M.; Wang, Z.; Zhang, X.; Chen, Y. Fuel-cycle based environmental and economic assessment of hydrogen fuel cell vehicles in China. Energy 2023, 282, 128773. [Google Scholar] [CrossRef]
- Kang, X.; Wang, Y.; Chen, Z. A reinforcement learning energy management strategy for fuel cell hybrid electric vehicles considering driving condition classification. Sustain. Energy Grids Netw. 2024, 38, 101298. [Google Scholar] [CrossRef]
- Jia, C.; Qiao, W.; Cui, J.; Qu, L. Adaptive model-predictive-control-based real-time energy management of fuel cell hybrid electric vehicles. IEEE Trans. Power Electron. 2022, 38, 2681–2694. [Google Scholar] [CrossRef]
- Anbarasu, A.; Dinh, T.Q.; Sengupta, S. Novel enhancement of energy management in fuel cell hybrid electric vehicle by an advanced dynamic model predictive control. Energy Convers. Manag. 2022, 267, 115883. [Google Scholar] [CrossRef]
- Olatomiwa, L.; Mekhilef, S.; Ismail, M.S.; Moghavvemi, M. Energy management strategies in hybrid renewable energy systems: A review. Renew. Sustain. Energy Rev. 2016, 62, 821–835. [Google Scholar] [CrossRef]
- Liu, T.; Hu, X.; Li, S.E.; Cao, D. Reinforcement learning optimized look-ahead energy management of a parallel hybrid electric vehicle. IEEE/ASME Trans. Mechatron. 2017, 22, 1497–1507. [Google Scholar] [CrossRef]
- Davis, K.; Hayes, J.G. Fuel cell vehicle energy management strategy based on the cost of ownership. IET Electr. Syst. Transp. 2019, 9, 226–236. [Google Scholar] [CrossRef]
- Li, S.; Chu, L.; Hu, J.; Pu, S.; Li, J.; Hou, Z.; Sun, W. A novel A-ECMS energy management strategy based on dragonfly algorithm for plug-in FCEVs. Sensors 2023, 23, 1192. [Google Scholar] [CrossRef] [PubMed]
- Guo, N.; Zhang, W.; Li, J.; Chen, Z.; Li, J.; Sun, C. Predictive energy management of fuel cell plug-in hybrid electric vehicles: A co-state boundaries-oriented PMP optimization approach. Appl. Energy 2024, 362, 122882. [Google Scholar] [CrossRef]
- Enang, W.; Bannister, C. Modelling and control of hybrid electric vehicles (A comprehensive review). Renew. Sustain. Energy Rev. 2017, 74, 1210–1239. [Google Scholar] [CrossRef]
- Du, G.; Zou, Y.; Zhang, X.; Liu, T.; Wu, J.; He, D. Deep reinforcement learning based energy management for a hybrid electric vehicle. Energy 2020, 201, 117591. [Google Scholar] [CrossRef]
- Xie, S.; Hu, X.; Qi, S.; Lang, K. An artificial neural network-enhanced energy management strategy for plug-in hybrid electric vehicles. Energy 2018, 163, 837–848. [Google Scholar] [CrossRef]
- Paganelli, G.; Delprat, S.; Guerra, T.-M.; Rimaux, J.; Santin, J.-J. Equivalent consumption minimization strategy for parallel hybrid powertrains. In Proceedings of the Vehicular Technology Conference, IEEE 55th Vehicular Technology Conference, VTC Spring 2002 (cat. No. 02CH37367), Birmingham, AL, USA, 6–9 May 2002; pp. 2076–2081. [Google Scholar]
- İnci, M.; Büyük, M.; Demir, M.H.; İlbey, G. A review and research on fuel cell electric vehicles: Topologies, power electronic converters, energy management methods, technical challenges, marketing and future aspects. Renew. Sustain. Energy Rev. 2021, 137, 110648. [Google Scholar] [CrossRef]
- Sorrentino, M.; Pianese, C.; Cilento, M. A specification independent control strategy for simultaneous optimization of fuel cell hybrid vehicles design and energy management. IFAC-PapersOnLine 2016, 49, 369–376. [Google Scholar] [CrossRef]
- Wang, Y.; Sun, Z.; Chen, Z. Development of energy management system based on a rule-based power distribution strategy for hybrid power sources. Energy 2019, 175, 1055–1066. [Google Scholar] [CrossRef]
- Geng, C.; Jin, X.; Zhang, X. Simulation research on a novel control strategy for fuel cell extended-range vehicles. Int. J. Hydrogen Energy 2019, 44, 408–420. [Google Scholar] [CrossRef]
- Hu, Z.; Xu, L.; Li, J.; Ouyang, M.; Song, Z.; Huang, H. A reconstructed fuel cell life-prediction model for a fuel cell hybrid city bus. Energy Convers. Manag. 2018, 156, 723–732. [Google Scholar] [CrossRef]
- Lü, X.; Wu, Y.; Lian, J.; Zhang, Y.; Chen, C.; Wang, P.; Meng, L. Energy management of hybrid electric vehicles: A review of energy optimization of fuel cell hybrid power system based on genetic algorithm. Energy Convers. Manag. 2020, 205, 112474. [Google Scholar] [CrossRef]
- Shi, J.; Xu, B.; Shen, Y.; Wu, J. Energy management strategy for battery/supercapacitor hybrid electric city bus based on driving pattern recognition. Energy 2022, 243, 122752. [Google Scholar] [CrossRef]
- Song, K.; Li, F.; Hu, X.; He, L.; Niu, W.; Lu, S.; Zhang, T. Multi-mode energy management strategy for fuel cell electric vehicles based on driving pattern identification using learning vector quantization neural network algorithm. J. Power Sources 2018, 389, 230–239. [Google Scholar] [CrossRef]
- Chen, Z.; Xiong, R.; Cao, J. Particle swarm optimization-based optimal power management of plug-in hybrid electric vehicles considering uncertain driving conditions. Energy 2016, 96, 197–208. [Google Scholar] [CrossRef]
- Wang, Y.; Zhang, Y.; Zhang, C.; Zhou, J.; Hu, D.; Yi, F.; Fan, Z.; Zeng, T. Genetic algorithm-based fuzzy optimization of energy management strategy for fuel cell vehicles considering driving cycles recognition. Energy 2023, 263, 126112. [Google Scholar] [CrossRef]
- Lei, Z.; Cheng, D.; Liu, Y.; Qin, D.; Zhang, Y.; Xie, Q. A dynamic control strategy for hybrid electric vehicles based on parameter optimization for multiple driving cycles and driving pattern recognition. Energies 2017, 10, 54. [Google Scholar] [CrossRef]
- Kandi Dayeni, M.; Soleymani, M. Intelligent energy management of a fuel cell vehicle based on traffic condition recognition. Clean Technol. Environ. Policy 2016, 18, 1945–1960. [Google Scholar] [CrossRef]
- Wang, Y.; Guo, Z.; Wu, J.; Fu, S. Research on vehicle adaptive cruise control based on BP neural network working condition recognition. J. Eng. 2022, 2022, 132–147. [Google Scholar] [CrossRef]
- Zhang, X.; Ma, H.; Wang, T.; Wu, M.; Wang, L. Energy Management Strategy for Fuel Cell Vehicle Based on Working Condition Identification. In Proceedings of the 2023 IEEE/IAS Industrial and Commercial Power System Asia (I&CPS Asia), Chongqing, China, 14–16 July 2023; pp. 1704–1709. [Google Scholar]
- Khan, M.; Iqbal, M. Modelling and analysis of electro-chemical, thermal, and reactant flow dynamics for a PEM fuel cell system. Fuel Cells 2005, 5, 463–475. [Google Scholar] [CrossRef]
- Pukrushpan, J.T.; Peng, H.; Stefanopoulou, A.G. Control-oriented modeling and analysis for automotive fuel cell systems. J. Dyn. Sys. Meas. Control 2004, 126, 14–25. [Google Scholar] [CrossRef]
- Shuai, Q.; Wang, Y.; Jiang, Z.; Hua, Q. Reinforcement Learning-Based Energy Management for Fuel Cell Electrical Vehicles Considering Fuel Cell Degradation. Energies 2024, 17, 1586. [Google Scholar] [CrossRef]
- Xu, L.; Ouyang, M.; Li, J.; Yang, F. Dynamic programming algorithm for minimizing operating cost of a PEM fuel cell vehicle. In Proceedings of the 2012 IEEE International Symposium on Industrial Electronics, Hangzhou, China, 28–31 May 2012; pp. 1490–1495. [Google Scholar]
- Duan, Z.-H.; Kou, S.-C.; Poon, C.-S. Prediction of compressive strength of recycled aggregate concrete using artificial neural networks. Constr. Build. Mater. 2013, 40, 1200–1206. [Google Scholar] [CrossRef]
- Yu, H.; Yin, A.; Xu, Z.; Zhang, J.; Wu, J.; Xu, X.; Zhang, Z. Grain size characterization of TA1 with GA-BP neural network using laser ultrasonics. Optik 2023, 275, 170600. [Google Scholar] [CrossRef]
- Jia, H.; Rao, H.; Wen, C.; Mirjalili, S. Crayfish optimization algorithm. Artif. Intell. Rev. 2023, 56, 1919–1979. [Google Scholar] [CrossRef]
- Mei, J.; Meng, X.; Tang, X.; Li, H.; Hasanien, H.M.; Alharbi, M.; Dong, Z.; Shen, J.; Sun, C.; Fan, F.; et al. An Accurate Parameter Estimation Method of the Voltage Model for Proton Exchange Membrane Fuel Cells. Energies 2024, 17, 2917. [Google Scholar] [CrossRef]
- Yang, J.; Huang, X.; Tan, Y.; He, X. Forecast of driving load of hybrid electric vehicles by using discrete cosine transform and support vector machine. In Proceedings of the 2008 IEEE International Joint Conference on Neural Networks (IEEE World Congress on Computational Intelligence), Hong Kong, China, 1–8 June 2008; pp. 2227–2234. [Google Scholar]
- Li, X.; Wang, Y.; Yang, D.; Chen, Z. Adaptive energy management strategy for fuel cell/battery hybrid vehicles using Pontryagin’s Minimal Principle. J. Power Sources 2019, 440, 227105. [Google Scholar] [CrossRef]
















| Parameter | Value | Unit |
|---|---|---|
| Vehicle total mass | 6000 | |
| Wheel radius | 0.420 | |
| Rolling resistance coefficient | 0.013 | - |
| Aerodynamic drag coefficient | 0.625 | - |
| Vehicle frontal area | 6.685 | |
| Gravitational acceleration | 9.8 |
| Number | Parameter | Unit |
|---|---|---|
| 1 | Maximum speed | |
| 2 | Average speed | |
| 3 | Average operating speed | |
| 4 | Operating ratio | |
| 5 | Maximum acceleration | |
| 6 | Average acceleration of the acceleration segment | |
| 7 | Acceleration ratio | |
| 8 | Maximum deceleration | |
| 9 | Average deceleration speed of deceleration segment | |
| 10 | Deceleration ratio |
| Principal Component | Characteristic Root | Cumulative Contributions Rate (%) |
|---|---|---|
| M1 | 4.432 | 44.317 |
| M2 | 3.012 | 74.440 |
| M3 | 1.559 | 90.031 |
| M4 | 0.520 | 95.232 |
| M5 | 0.231 | 97.540 |
| M6 | 0.136 | 98.896 |
| M7 | 0.049 | 99.390 |
| M8 | 0.030 | 99.689 |
| M9 | 0.025 | 99.937 |
| M10 | 0.006 | 100 |
| Optimization Steps | Concrete Content |
|---|---|
| Step 1 | Initialize the population to obtain ; define the temperature ; proceed to Step 2 |
| Step 2 | Define the temperature and feeding amount ; perform Step 3 |
| Step 3 | Judge , then carry out Step 4; on the contrary, carry out Step 5 |
| Step 4 | Define the burrow location; determine for heat avoidance and vice versa for competition; proceed to Step 6 |
| Step 5 | Calculate the food size and feeding amount ; if , chop and forage again; otherwise, forage directly; and finally perform Step 6 |
| Step 6 | Update ; perform Step 7 |
| Step 7 | Determine whether the maximum number of iterations has been reached; if so, proceed to Step 8; otherwise, proceed to Step 2 |
| Working Condition Category | Type I | Type II | Type III |
|---|---|---|---|
| 0.200077 | 0.242219 | 0.333029 | |
| 0.831449 | 0.757318 | 0.844596 | |
| 37.306533 | 37.376178 | 37.489022 | |
| 81.582085 | 74.340000 | 87.340141 | |
| Adaptation value | 47.503655 | 487.649401 | 2807.179853 |
| EMS | Rule | A-Rule | DP |
|---|---|---|---|
| Terminal value SOC | 0.6051 | 0.6070 | 0.6000 |
| Hydrogen consumption (g) | 615.1087 | 573.5216 | 538.6627 |
| Equivalent hydrogen consumption (g) | 603.0509 | 560.5958 | 538.6627 |
| EMS | Rule | A-Rule | DP |
|---|---|---|---|
| Terminal value SOC | 0.6037 | 0.6083 | 0.6000 |
| Hydrogen consumption (g) | 366.6733 | 355.2492 | 320.3836 |
| Equivalent hydrogen consumption (g) | 358.3372 | 341.2862 | 320.3836 |
Disclaimer/Publisher’s Note: The statements, opinions and data contained in all publications are solely those of the individual author(s) and contributor(s) and not of MDPI and/or the editor(s). MDPI and/or the editor(s) disclaim responsibility for any injury to people or property resulting from any ideas, methods, instructions or products referred to in the content. |
© 2024 by the authors. Licensee MDPI, Basel, Switzerland. This article is an open access article distributed under the terms and conditions of the Creative Commons Attribution (CC BY) license (https://creativecommons.org/licenses/by/4.0/).
Share and Cite
Tao, S.; Peng, Z.; Zheng, W. Energy Management Strategy of Fuel Cell Commercial Vehicles Based on Adaptive Rules. Sustainability 2024, 16, 7356. https://doi.org/10.3390/su16177356
Tao S, Peng Z, Zheng W. Energy Management Strategy of Fuel Cell Commercial Vehicles Based on Adaptive Rules. Sustainability. 2024; 16(17):7356. https://doi.org/10.3390/su16177356
Chicago/Turabian StyleTao, Shiyou, Zhaohui Peng, and Weiguang Zheng. 2024. "Energy Management Strategy of Fuel Cell Commercial Vehicles Based on Adaptive Rules" Sustainability 16, no. 17: 7356. https://doi.org/10.3390/su16177356
APA StyleTao, S., Peng, Z., & Zheng, W. (2024). Energy Management Strategy of Fuel Cell Commercial Vehicles Based on Adaptive Rules. Sustainability, 16(17), 7356. https://doi.org/10.3390/su16177356
