The Impact of Urban Expressways on the Street Space of Traditional Tibetan Villages in Kham, Taking Daofu County as an Example
Abstract
1. Introduction
1.1. Background of the Study and Its Significance
1.2. Research History and Current Status
1.3. Research Innovation and Value
- ①
- To provide a basis and reference material for the future shaping and protection of the traditional village style of Daofu in the Tibetan area of Kham, and to avoid emergence of village forms with missing ethnic characteristics.
- ②
- Act as the supplement to and improvement of the overall and systematic study of Chinese traditional village space, which is conducive to enriching the theoretical system of traditional village space research.
- ③
- The methodology of the study provides theoretical ideas for new construction and restoration of other villages and small cities in different regions, and bears important applications and reference values in the practice of village heritage conservation.
1.4. Research Objectives and Content
- ①
- What are the metric spatial characteristics of a representative sample of villages in the Kham Tibetan region (Ganzi Prefecture)? Is there a significant relationship between them and urban expressways?
- ②
- To what extent do the different village types exhibit common and idiosyncratic characteristics for each metric?
- ③
- How does the spatial division of their street pattern and the overall shape of the street network affect the spatial metric?
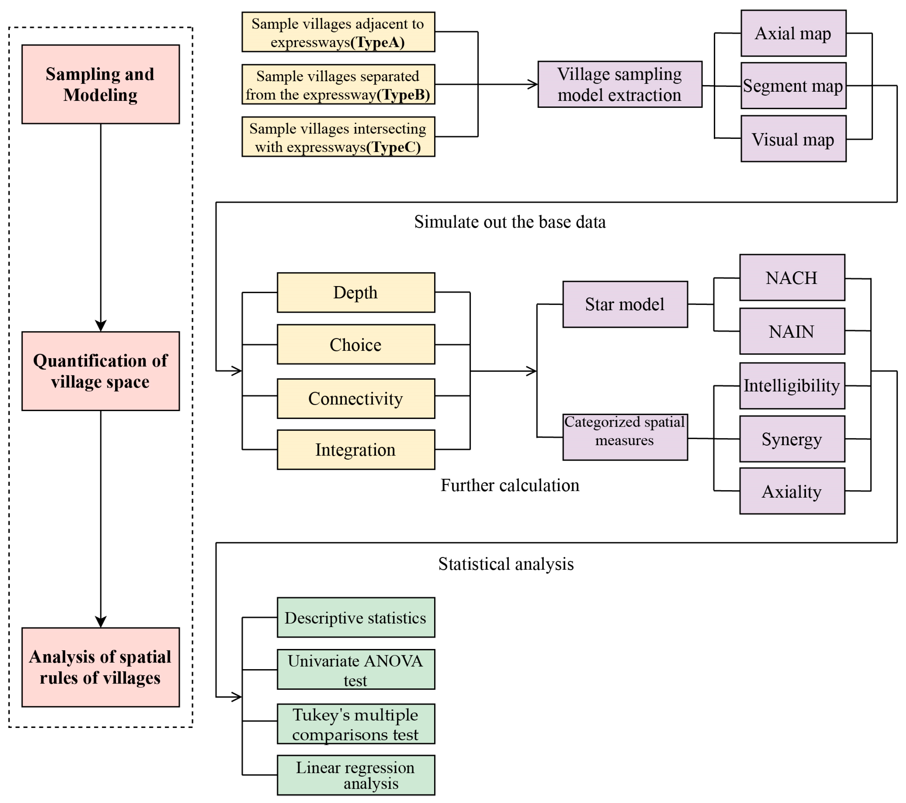
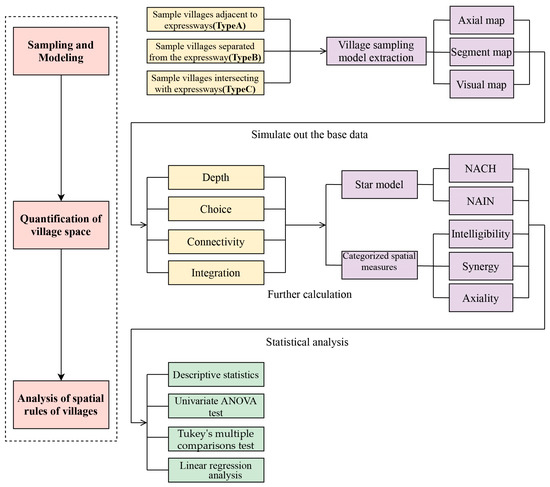
2. Methodology
2.1. Research Region
2.2. Application of Space Syntax
2.2.1. Axiality
2.2.2. Synergy
2.2.3. Intelligibility
2.2.4. NACH
2.2.5. NAIN
2.3. Data Analysis Methods
3. Results
3.1. Phase 1: Categorized Spatial Measures
3.1.1. Axiality
3.1.2. Synergy
3.1.3. Intelligibility
3.2. Phase 2: Star Model Analysis
4. Discussion
4.1. Traditional Village Classification as per Roads
4.2. The Spatial Measurement Relationship of Villages
4.3. The Influence of Chieftain System on Villages
4.4. Limitations of Village Samples
5. Conclusions
Author Contributions
Funding
Institutional Review Board Statement
Informed Consent Statement
Data Availability Statement
Acknowledgments
Conflicts of Interest
References
- Hu, Y.; Chen, S.; Cao, W.; Cao, C. The concept and cultural connotation of traditional villages. Urban Dev. Stud. 2014, 21, 11–13. [Google Scholar]
- Yu, B.; Lu, Y.; Zeng, J.; Zhu, Y. Progress and prospect on rural living space. Sci. Geogr. Sin. 2017, 37, 375–385. [Google Scholar]
- Klokov, K. Substitution and Continuity in Southern Chukotka Traditional Rituals: A Case Study from Meinypilgyno Village, 2016–2017. Arct. Anthropol. 2018, 55, 117–133. [Google Scholar] [CrossRef]
- Ghosh, M.; Banerjee, A. Traditional Folk Art Community and Urban Transformation: The Case of the Artists’village at Kalighat, India. J. Archit. Plan. Res. 2019, 36, 70. [Google Scholar]
- Prasiasa, D.P.O.; Widari, D. Traditional Agricultural System as Tourism Icon in Jatiluwih Tourism Village, Tabanan Regency, Bali Province. J. Asian Dev. 2019, 5, 89–100. [Google Scholar] [CrossRef]
- Fu, J.; Zhou, J.; Deng, Y. Heritage values of ancient vernacular residences in traditional villages in Western Hunan, China: Spatial patterns and influencing factors. Build. Environ. 2021, 188, 107473. [Google Scholar] [CrossRef]
- Liu, T.; Liu, P.; Wang, L. The protection and tourism development path of ancient villages and old towns under the background of new-type urbanization: A case study of old town of Xuanzhou in Hunan province. Geogr. Res. 2019, 38, 133–145. [Google Scholar]
- Liu, P. The theory and practice exploration of “remembering nostalgia” in the construction of new urbanization. Geogr. Res. 2015, 34, 1205–1212. [Google Scholar]
- Liu, C.; Xu, M. Characteristics and Influencing Factors on the Hollowing of Traditional Villages-Taking 2645 Villages from the Chinese Traditional Village Catalogue (Batch 5) as an Example. Int. J. Environ. Res. Public Health 2021, 18, 12759. [Google Scholar] [CrossRef]
- Qi, W.; Li, L.; Zhong, J.; Wu, G. Value Preferences and Intergenerational Differences of Tourists to Traditional Chinese Villages. Discret. Dyn. Nat. Soc. 2021, 2021, 9059164. [Google Scholar] [CrossRef]
- Duan, J.; Jie, M. Analysis of the Space in Hongcun Ancient Village of the World Cultural Heritage; Southeast University Press: Nanjing, China, 2009. [Google Scholar]
- Duizhen, L. Introduction to Chinese Dwellings; Architectural Engineering Press: Beijing, China, 1956. [Google Scholar]
- Zhongyi, Z. Huizhou Ming Dynasty Residence; Architectural Engineering Press: Beijing, China, 1957. [Google Scholar]
- Yigang, P. Landscape Analysis of Traditional Villages and Towns; China Architecture and Architecture Press: Beijing, China, 1992. [Google Scholar]
- Liangyong, W. Introdution to Sciences of Human Settlements; China Architecture and Architecture Press: Beijing, China, 2001. [Google Scholar]
- Chen, X.; Xie, W.; Li, H. The spatial evolution process, characteristics and driving factors of traditional villages from the perspective of the cultural ecosystem: A case study of Chengkan Village. Habitat Int. 2020, 104, 102250. [Google Scholar] [CrossRef]
- Pei, Y.; Gong, K.; Leng, J. Study on the inter-village space of a traditional village group in Huizhou Region: Hongguan Village group as an example. Front. Archit. Res. 2020, 9, 588–605. [Google Scholar] [CrossRef]
- Ying, T.; Zhou, Y. Community, governments and external capitals in China’s rural cultural tourism: A comparative study of two adjacent villages. Tour. Manag. 2007, 28, 96–107. [Google Scholar] [CrossRef]
- Hillier, B.; Hanson, J. The Social Logic of Space; Cambridge University Press: Cambridge, UK, 1989. [Google Scholar]
- Hillier, B.; Penn, A.; Hanson, J.; Grajewski, T.; Xu, J. Natural Movement: Or, Configuration and Attraction in Urban Pedestrian Movement. Environ. Plan. B Plan. Des. 1993, 20, 29–66. [Google Scholar] [CrossRef]
- Giannopoulou, M.; Roukounis, Y.; Stefanis, V. Traffic Network and the Urban Environment: An Adapted Space Syntax Approach. Procedia—Soc. Behav. Sci. 2012, 48, 1887–1896. [Google Scholar] [CrossRef]
- Lebendiger, Y.; Lerman, Y. Applying space syntax for surface rapid transit planning. Transp. Res. A Policy Pract. 2019, 128, 59–72. [Google Scholar] [CrossRef]
- Eldiasty, A.; Sabry Hegazi, Y.; El-Khouly, T. Using space syntax and TOPSIS to evaluate the conservation of urban heritage sites for possible UNESCO listing the case study of the historic centre of Rosetta, Egypt. Ain Shams Eng. J. 2021, 12, 4233–4245. [Google Scholar] [CrossRef]
- Liao, P.; Gu, N.; Yu, R.; Brisbin, C. Exploring the spatial pattern of historic Chinese towns and cities: A syntactical approach. Front. Archit. Res. 2021, 10, 598–613. [Google Scholar] [CrossRef]
- Xu, Y.; Yuan, B.; Zhang, H. Research on the renovation of Longtan Village in Guizhou Province based on spatial syntax. E3S Web Conf. 2021, 233, 01116. [Google Scholar] [CrossRef]
- Sun, S.; Li, Z.; Gao, D. Analysis of Streets and Lanes of Traditional Villages in Nanyuan of Zhuozhang River Basin Based on Space Syntax. In Proceedings of the 7th International Conference on Architecture, Materials and Construction—ICAMC; Springer: Cham, Switzerland, 2021; Volume 226, pp. 275–285. [Google Scholar]
- Zhang, C. (Ed.) Discussion on Architectural Form of Ganbao Tibetan Village in the Multi-Ethnic Integration Area. In 2019 International Conference on Architecture: Heritage, Traditions and Innovations (AHTI 2019); Atlantis Press: Paris, France, 2019. [Google Scholar]
- Qin, Z.; Yang, B. (Eds.) Research of Protection and Development of Regional Culture Against the Background of Tourism Development: Taking Jiaju Tibetan Village, Danba County, Sichuan Province as an Example. In 4th International Conference on Culture, Education and Economic Development of Modern Society (ICCESE 2020); Atlantis Press: Paris, France, 2020. [Google Scholar]
- Meng, Q.; Wang, C.; Xu, T.; Pi, H.; Wei, Y. Evaluation of the Sustainable Development of Traditional Ethnic Village Tourist Destinations: A Case Study of Jiaju Tibetan Village in Danba County, China. Land 2022, 11, 1008. [Google Scholar] [CrossRef]
- Songlin, S.; Xin, P.; Chengcai, H.; Yuliang, Y. Living Close to Buddha: Influence of Mandala on Landscape Spatial Pattern of Tibetan Settlements Around Xiba Temple. China City Plan. Rev. 2022, 31, 48–56. [Google Scholar]
- Zhang, S.; Zhao, K.; Ji, S.; Guo, Y.; Wu, F.; Liu, J.; Xie, F. Evolution characteristics, eco-environmental response and influencing factors of production-living-ecological space in the Qinghai–Tibet Plateau. Land 2022, 11, 1020. [Google Scholar] [CrossRef]
- Zhang, Y.; Li, J. A Study on the Spatial Characteristics of Jiarong Tibetan Settlements Based on the Theory of Pattern Language. CONVERTER 2021, 471–483. [Google Scholar] [CrossRef]
- Zhang, Y.; Baimu, S.; Tong, J.; Wang, W. Geometric spatial structure of traditional Tibetan settlements of Degger County, China: A case study of four villages. Front. Archit. Res. 2018, 7, 304–316. [Google Scholar] [CrossRef]
- Zhang, B.; Tang, B.; Zhou, L.; Huang, K. Study on the Influence of Road Network on the Spatial Distribution of Tourism Resources–A Case Study of the Sichuan-Tibet Scenic Byway. CONVERTER 2021, 242–256. [Google Scholar] [CrossRef]
- Jin, L.; Wang, Z.; Chen, X. Spatial Distribution Characteristics and Influencing Factors of Traditional Villages on the Tibetan Plateau in China. Int. J. Environ. Res. Public Health 2022, 19, 13170. [Google Scholar] [CrossRef]
- Fischer, A.M. “Population invasion” versus urban exclusion in the Tibetan areas of western China. Popul. Dev. Rev. 2008, 34, 2631–2662. [Google Scholar] [CrossRef]
- Public Announcement of Evaluation Results of Demonstration City for Centralized Protection and Utilization of Traditional Villages in 2020. Available online: http://www.chuantongcunluo.com/index.php/Home/search/details/id/2311.html (accessed on 2 June 2020).
- Wei, L.I.; Mao, W. Study of spatial structure of urban system in ecology-vulmerable regions in northeastern periphery of Tibetan plateau. J. Glaciol. Geocryol. 2011, 6, 1427–1434. [Google Scholar]
- Gao, Z.-j.; Li, Z.-d.; Lu, Z.-m.; Yang, J.-s. Morphological characteristics and comprehensive evaluation of the Bamei mylonite hoodoos in Daofu County, Sichuan. East China Geol. 2016, 229–234. [Google Scholar] [CrossRef]
- Hanson, J. Decoding Homes and Houses; Cambridge University Press: Cambridge, UK, 2003. [Google Scholar]
- Ostwald, M.J. The Mathematics of Spatial Configuration: Revisiting, Revising and Critiquing Justified Plan Graph Theory. Nexus Netw. J. 2011, 13, 445–470. [Google Scholar] [CrossRef]
- Turner, A. Angular Analysis: A Method for the Quantification of Space; Centre for Advanced Spatial Analysis: London, UK, 2000. [Google Scholar]
- Hillier, W.; Yang, T.; Turner, A. Normalising least angle choice in Depthmap-and how it opens up new perspectives on the global and local analysis of city space. J. Space Syntax. 2012, 3, 155–193. [Google Scholar]
- Xiong, H.; Payne, D. Characteristics of Chinese rural networks: Evidence from villages in central China. Chin. J. Sociol. 2017, 3, 74–97. [Google Scholar] [CrossRef]
- Hillier, B. Space Is the Machine: A Configurational Theory of Architecture; Space Syntax: London, UK, 2007. [Google Scholar]
- Li, Y.; Xiao, L.; Ye, Y.; Xu, W.; Law, A. Understanding tourist space at a historic site through space syntax analysis: The case of Gulangyu, China. Tour. Manag. 2016, 52, 30–43. [Google Scholar] [CrossRef]
- Hillier, B.; Burdett, R.; Peponis, J.; Penn, A. Creating life: Or, does architecture determine anything? Archit. Comport./Archit. Behav. 1986, 3, 233–250. [Google Scholar]
- Hillier, B. What are cities for? And how does it relate to their spatial form? J. Space Syntax. 2016, 6, 199–212. [Google Scholar]
- Hole, F.; Flannery, K.V.; Neely, J.A. Prehistory and Human Ecology of the Deh Luran Plain: An Early Village Sequence from Khuzistan, Iran; University of Michigan Museum of Anthropological Archaeology: Ann Arbor, MI, USA, 1969; Volume 1. [Google Scholar]
- Herman, J.E. Empire in the southwest: Early Qing reforms to the native chieftain system. J. Asian Stud. 1997, 56, 47–74. [Google Scholar] [CrossRef]
- Omer, I.; Zafrir-Reuven, O. The Development Of Street Patterns In Israeli Cities. J. Urban Reg. Anal. 2020, 7, 113. [Google Scholar] [CrossRef]
- Shatu, F.; Yigitcanlar, T.; Bunker, J. Shortest path distance vs. least directional change: Empirical testing of space syntax and geographic theories concerning pedestrian route choice behaviour. J. Transp. Geogr. 2019, 74, 37–52. [Google Scholar] [CrossRef]









| Name of Sample Village | Integration [HH] (Axial) | Connectivity (Axial) | Integration [HH] (Visual) | Connectivity (Visual) | Intelligibility (Axial) | Intelligibility (Visual) |
|---|---|---|---|---|---|---|
| 1. Benglong Village | ![]() | ![]() | ![]() | ![]() | 0.052 | 0.309 |
| 2. Deerwa Village | ![]() | ![]() | ![]() | ![]() | 0.173 | 0.067 |
| 3. Dongpojia Village | ![]() | ![]() | ![]() | ![]() | 0.271 | 0.359 |
| 4. Genji Village | ![]() | ![]() | ![]() | ![]() | 0.546 | 0.480 |
| 5. Gouerpu Village | ![]() | ![]() | ![]() | ![]() | 0.3648 | 0.073 |
| 6. Jialazong Village | ![]() | ![]() | ![]() | ![]() | 0.628 | 0.626 |
| 7. Jiaba Village | ![]() | ![]() | ![]() | ![]() | 0.430 | 0.752 |
| 8. Jueluosi Village | ![]() | ![]() | ![]() | ![]() | 0.427 | 0.077 |
| 9. Kama Village | ![]() | ![]() | ![]() | ![]() | 0.404 | 0.274 |
| 10. Lelunlongba | ![]() | ![]() | ![]() | ![]() | 0.430 | 0.270 |
| 11. Louerwa Village | ![]() | ![]() | ![]() | ![]() | 0.176 | 0.523 |
| 12. Mengtuo Village | ![]() | ![]() | ![]() | ![]() | 0.128 | 0.181 |
| 13. Niwan Village | ![]() | ![]() | ![]() | ![]() | 0.179 | 0.045 |
| 14. Shawan Village | ![]() | ![]() | ![]() | ![]() | 0.396 | 0.336 |
| 15. Shaowu Village | ![]() | ![]() | ![]() | ![]() | 0.119 | 0.027 |
| 16. Shenglier Village | ![]() | ![]() | ![]() | ![]() | 0.275 | 0.588 |
| 17. Tuanjieyi Village | ![]() | ![]() | ![]() | ![]() | 0.444 | 0.346 |
| 18. Zuwan Village | ![]() | ![]() | ![]() | ![]() | 0.425 | 0.704 |
| Sum of Squares | df | Mean Square | F | Sig. | ||
|---|---|---|---|---|---|---|
| Axiality | Between Groups Within Groups Total | 0.020 0.015 0.036 | 2 15 17 | 0.010 0.001 | 10.095 | 0.002 * |
| Synergy (axial) | Between Groups Within Groups Total | 0.462 0.586 1.048 | 2 15 17 | 0.231 0.039 | 5.908 | 0.013 * |
| Intelligibility (axial) | Between Groups Within Groups Total | 0.198 0.239 0.438 | 2 15 17 | 0.099 0.016 | 6.212 | 0.011 * |
| Intelligibility (visual) | Between Groups Within Groups Total | 0.315 0.620 0.935 | 2 15 17 | 0.157 0.041 | 3.811 | 0.046 * |
| meanNACH | Between Groups Within Groups Total | 0.080 0.110 0.191 | 2 15 17 | 0.040 0.007 | 5.463 | 0.017 * |
| maxNACH | Between Groups Within Groups Total | 0.010 0.113 0.122 | 2 15 17 | 0.005 0.008 | 0.657 | 0.533 |
| meanNAIN | Between Groups Within Groups Total | 0.056 0.214 0.269 | 2 15 17 | 0.028 0.014 | 1.954 | 0.176 |
| maxNAIN | Between Groups Within Groups Total | 0.153 1.768 1.922 | 2 15 17 | 0.077 0.118 | 0.650 | 0.536 |
| Axiality | Synergyaxial | Intelligibilityaxial | Intelligibilityvisual | |
|---|---|---|---|---|
| Total | [0.07–0.23] | [0.06–0.92] | [0.05–0.63] | [0.02–0.76] |
| Type A | [0.08–0.15] | [0.06–0.82] | [0.05–0.43] | [0.02–0.36] |
| Type B | [0.07–0.14] | [0.46–0.89] | [0.17–0.55] | [0.04–0.59] |
| Type C | [0.12–0.23] | [0.62–0.92] | [0.39–0.63] | [0.27–0.76] |
| meanNACH | maxNACH | meanNAIN | maxNAIN | |
|---|---|---|---|---|
| Total | [0.76–0.96] | [1.29–1.61] | [0.60–1.12] | [1.12–2.66] |
| Type A | [0.75–1.12] | [1.29–1.53] | [0.60–0.94] | [1.12–2.66] |
| Type B | [0.66–0.83] | [1.39–1.50] | [0.78–1.00] | [1.33–1.87] |
| Type C | [0.66–1.12] | [1.30–1.61] | [0.75–1.12] | [1.27–1.82] |
Disclaimer/Publisher’s Note: The statements, opinions and data contained in all publications are solely those of the individual author(s) and contributor(s) and not of MDPI and/or the editor(s). MDPI and/or the editor(s) disclaim responsibility for any injury to people or property resulting from any ideas, methods, instructions or products referred to in the content. |
© 2023 by the authors. Licensee MDPI, Basel, Switzerland. This article is an open access article distributed under the terms and conditions of the Creative Commons Attribution (CC BY) license (https://creativecommons.org/licenses/by/4.0/).
Share and Cite
Xie, N.; Cheng, B. The Impact of Urban Expressways on the Street Space of Traditional Tibetan Villages in Kham, Taking Daofu County as an Example. Sustainability 2023, 15, 3513. https://doi.org/10.3390/su15043513
Xie N, Cheng B. The Impact of Urban Expressways on the Street Space of Traditional Tibetan Villages in Kham, Taking Daofu County as an Example. Sustainability. 2023; 15(4):3513. https://doi.org/10.3390/su15043513
Chicago/Turabian StyleXie, Ningling, and Bin Cheng. 2023. "The Impact of Urban Expressways on the Street Space of Traditional Tibetan Villages in Kham, Taking Daofu County as an Example" Sustainability 15, no. 4: 3513. https://doi.org/10.3390/su15043513
APA StyleXie, N., & Cheng, B. (2023). The Impact of Urban Expressways on the Street Space of Traditional Tibetan Villages in Kham, Taking Daofu County as an Example. Sustainability, 15(4), 3513. https://doi.org/10.3390/su15043513









































































