Optimization of Pressure Management in Water Distribution Systems Based on Pressure-Reducing Valve Control: Evaluation and Case Study
Abstract
1. Introduction
2. Methods
2.1. Construction of WDS Model
- Initial daily flow rate: 128.448 × 103 m3/d;
- Daily leakage rate: 33.048 × 103 m3/d;
- Median daily pressure at nodes: 36.70 m.
- Initial daily flow rate: 63.324 × 103 m3/d;
- Daily leakage rate: 19.872 × 103 m3/d;
- Median daily pressure at nodes: 51.48 m.
- Initial daily flow rate: 128.448 × 103 m3/d;
- Daily leakage rate: 33.048 × 103 m3/d;
- Median daily pressure at nodes: 36.70 m.
- Initial daily flow rate: 63.324 × 103 m3/d;
- Daily leakage rate: 19.872 × 103 m3/d;
- Median daily pressure at nodes: 51.48 m.
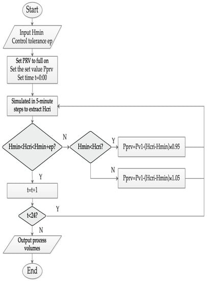
2.2. PRV Control Strategy Based on Greedy Algorithm
- The length of the PRV control sequence should be the same as the length of the daily water usage variation factor sequence, which is 24.
- The sequence of post-valve pressure values at the initial operating conditions of the model shall be used as the initial sequence A, as shown in Table 3 (pressure in the table indicates pressures after PRV).
- The endpoint tolerance should be set to 1, i.e., the iteration ends when all the rich pressure values fall within the set [0, 1).
2.3. Methods for Evaluating the Effectiveness of Pressure Management Controls
- Daily flow
- : Total daily flow rate of the pipe network, indicating the total amount of water flowing into the pipe network in a day (m3);
- : Pipe network inlet flow for time i (m3/h).
- 2.
- Daily leakage
- : Daily leakage of the pipe network, indicating the total leakage of the network in a day (m3);
- J: Collection of pipe network nodes;
- : Daily leakage at node j (m3);
- : Leakage at time i for node j (m3/h).
- 3.
- Pressure imbalance indicator
- i.
- Nodal daily overpressure factor fj
- : The average value of the ratio of the surplus nodal pressure to the nominal pressure during a day. When the value is positive, the smaller the value, the better;
- : Pressure of node j at time i (m);
- : Nominal pressure at node j (m).
- ii.
- Standard deviation of nodal day pressure
- : The volatility of the water pressure received by the user during the day. The smaller the value the more stable the node;
- : Pressure value of node j at time i (m);
- : Average daily pressure at node j (m).
- iii.
- Nodal day water demand :
- : pressure imbalance indicator.
- 4.
- Median daily pressure at nodes
- : Median daily value of nodal pressure (m). This indicator can characterize the median level of water pressure received by all consumers during the day;
- : Average daily pressure at node j (m).
- 5.
- Water age
2.4. Model Implementation of the Four Control Methods
2.4.1. FOPM
2.4.2. TMPM
2.4.3. FMPM
- fq: Flow–pressure control curves;
- : Minimum service pressure at the critical point (10 m);
- : Total fitted curve of the post-valve flow PRV to the least favorable pressure drop value in the sample pipe network.
- Pq: Target PRV control value (m);
- : Flow–pressure control curves;
- Psafe: Control of safety margins (m).
2.4.4. PMPM
- : Target PRV control value (m);
- : Previous PRV control value (m);
- : Pressure at the critical point (m);
- : Minimum service pressure at the critical point (m).
3. Results and Case Study
3.1. ZJ Network
- Two time segments: 7, 23;
- Three time segments: 7, 14, 23;
- Four time segments: 7, 9, 14, 23.
- FOPM was the least effective, with , , , and being the highest of the six options.
- According to the TMPM, , , , and decreased sequentially with the increase in the time segments.
- The flow performance according to the FMPM was superior than the average of time controls of the 2 and 3 segments, and its performance in terms of , which was close to the 4 segments time control.
- The performance of PMPM was the best among all four methods, with the lowest values for all indicators.
3.2. KL Network
- Two time segments: 7, 0;
- Three time segments: 7, 20, 0;
- Four time segments: 7, 14, 18, 0.
- FOPM delivered the worst leakage reduction effect, with the highest and . In particular, its was the highest among the six options, while its performance was close to that of all five options except for the performance of PMPM, which gave a lower value.
- According to the time-based control method, , , , and decreased sequentially as the time segments increased; however, the difference was not significant and the performance of the three solutions was relatively similar. In comparison to TMPM, FOPM did not exhibit a significant difference, as observed in the ZJ network state.
- FMPM was slightly less effective than the TMPM, but its performance in terms of was close to the average of the TMPM.
- PMPM was the best among all options, with the lowest values for all indicators.
3.3. Sensitivity Analysis
3.4. Comparison of Water Age
3.5. Case Study
- During the period of 0:00–5:00, since the accumulated water usage by users is relatively low and the head loss in the pipeline network is also limited, FOPM was proposed. Based on the recorded data, the maximum head loss was determined to be 2.58 m, and maintaining a pressure of 0.27 MPa at the network inlet would suffice to meet the water demand.
- During the period of 5:00–14:00, water usage by customers varies greatly, resulting in significant fluctuations in maximum head loss at the critical point during different time periods. Our data analysis found no clear correlation between flow rate and pressure. As a result, we recommend using PMPM.
- During the period of 14:00–18:00, the instantaneous flow rate at the inlet exhibits a relatively smooth variation, and the fluctuation of the head loss in the pipeline network is minor. Therefore, it is advisable to adopt FOPM. Furthermore, the maximum head loss recorded during the observation period is 8.86 m, and maintaining the pressure at the inlet of the pipeline network at 0.33 MPa would suffice to meet the water demand.
- The period of 18:00–24:00, was considered as the peak water usage period, as the results calculated for each period were relatively close. Considering the complexity and stability of control implementation, employing FOPM is a potentially superior option. Thus, the ultimate decision was to regulate the system by fixing the inlet pressure value at 0.315 MPa.
- PMPM relies on stable, real-time pressure feedback and requires reliable real-time communication with the target pressure measurement point or data center, which increases the cost of the equipment. It may require the establishment of a municipal power supply to maintain the long-term operation of the pressure-reducing station.
- In addition to requiring support from the relevant electrical power infrastructure, the implementation of FMPM poses significant challenges due to the reliance on reliable flow–pressure curves. Consequently, the adoption of FMPM was not feasible in the case study due to these hurdles.
- It was observed that the underperforming FOPM, which initially showed unfavorable results in simulations, ended up being the preferred option in the majority of instances. This can be attributed to various objective factors, such as the water consumption habits of users and the level of infrastructure development in the water distribution network.
4. Conclusions
Author Contributions
Funding
Data Availability Statement
Conflicts of Interest
References
- Hu, S.Y.; Gao, J.L.; Zhong, D.; Wu, R.; Liu, L.M. Real-Time Scheduling of Pumps in Water Distribution Systems Based on Exploration-Enhanced Deep Reinforcement Learning. Systems 2023, 11, 56. [Google Scholar] [CrossRef]
- Kanakoudis, V.; Tolikas, D. Managing water resources and supply systems: Fail-safe vs. safe-fail. In Proceedings of the EWRA 5th International Conference ‘Water Resources Management in the Era of Transition, Athens, Greece, 4–8 September 2002; pp. 194–204. [Google Scholar]
- Bross, L.; Krause, S.J.S. Will there be enough water? A system dynamics model to investigate the effective use of limited resources for emergency water supply. Systems 2021, 9, 2. [Google Scholar] [CrossRef]
- Jun, H.; Gim, A.; Jung, D.; Lee, S. Strategy to Enhance Emergency Interconnected Operation of Water Distribution System. Sustainability 2022, 14, 5804. [Google Scholar] [CrossRef]
- Gomes, R.; Sá Marques, A.; Sousa, J. Estimation of the benefits yielded by pressure management in water distribution systems. Urban Water J. 2011, 8, 65–77. [Google Scholar] [CrossRef]
- Kanakoudis, V.; Gonelas, K. The joint effect of water price changes and pressure management, at the economic annual real losses level, on the system input volume of a water distribution system. Water Sci. Technol. Water Supply 2015, 15, 1069–1078. [Google Scholar] [CrossRef]
- Kanakoudis, V.; Gonelas, K. Analysis and calculation of the short and long run economic leakage level in a water distribution system. Water Util. J. 2016, 12, 57–66. [Google Scholar]
- Gonelas, K.; Kanakoudis, V. Reaching economic leakage level through pressure management. Water Sci. Technol. Water Supply 2016, 16, 756–765. [Google Scholar] [CrossRef]
- Havlik, V. Vulnerability of water distribution systems to leakage. In Proceedings of the NATO Advanced Research Workshop on Security of Water Supply Systems, Murter, Croatia, 27–31 May 2005; pp. 51–63. [Google Scholar]
- Mathye, R.P.; Scholz, M.; Nyende-Byakika, S. Optimal Pressure Management in Water Distribution Systems: Efficiency Indexes for Volumetric Cost Performance, Consumption and Linear Leakage Measurements. Water 2022, 14, 805. [Google Scholar] [CrossRef]
- Jones, F.T.; Barkdoll, B.D. Viability of Pressure-Reducing Valves for Leak Reduction in Water Distribution Systems. Water Conserv. Sci. Eng. 2022, 7, 657–670. [Google Scholar] [CrossRef]
- Kanakoudis, V.K.; Tolikas, D.K. The role of leaks and breaks in water networks: Technical and economical solutions. J. Water Supply Res. Technol.—AQUA 2001, 50, 301–311. [Google Scholar] [CrossRef]
- Kanakoudis, V.K. Vulnerability based management of water resources systems. J. Hydroinform. 2004, 6, 133–156. [Google Scholar] [CrossRef]
- China Urban Water Association. China City Statistical Yearbook of Urban Water Supply; China Urban Water Association: Beijing, China, 2021. [Google Scholar]
- Almandoz, J.; Cabrera, E.; Arregui, F.; Cabrera, E.; Cobacho, R. Leakage assessment through water distribution network simulation. J. Water Resour. Plan. Manag.—ASCE 2005, 131, 458–466. [Google Scholar] [CrossRef]
- Kanakoudis, V.; Gonelas, K. Non-revenue water reduction through pressure management in Kozani’s water distribution network: From theory to practice. Desalination Water Treat. 2016, 57, 11436–11446. [Google Scholar] [CrossRef]
- Swindon, W. Future Approaches to Leakage Target Setting for Water Companies in England and Wales Including the Two Reports: ‘Best Practice Principles in the Economic Level of Leakage Calculation’ and ‘Leakage Performance Indicators’; Water Research Centre: Helsby, UK, 2001. [Google Scholar]
- Li, W.; Ling, W.; Liu, S.; Zhao, J.; Liu, R.; Chen, Q.; Qiang, Z.; Qui, J. Development of systems for detection, early warning, and control of pipeline leakage in drinking water distribution: A case study. J. Environ. Sci. 2011, 23, 1816–1822. [Google Scholar] [CrossRef]
- Clark, R.M.; Sivaganesan, M.; Selvakumar, A.; Sethi, V. Cost models for water supply distribution systems. J. Water Resour. Plan. Manag.—ASCE 2002, 128, 312–321. [Google Scholar] [CrossRef]
- Aksela, K.; Aksela, M.; Vahala, R. Leakage detection in a real distribution network using a SOM. Urban Water J. 2009, 6, 279–289. [Google Scholar] [CrossRef]
- Engelhardt, M.O.; Skipworth, P.J.; Savic, D.A.; Saul, A.J.; Walters, G.A. Rehabilitation strategies for water distribution networks: A literature review with a UK perspective. Urban Water 2000, 2, 153–170. [Google Scholar] [CrossRef]
- Wu, Z.Y.; Sage, P. Water Loss Detection via Genetic Algorithm Optimization-based Model Calibration. In Proceedings of the Water Distribution Systems Analysis Symposium 2006, Cincinnati, OH, USA, 27–30 August 2006; pp. 1–11. [Google Scholar]
- Oyedokun, O.; Oke, S.; Ighravwe, D. A mathematical model for leak location and leak area determination in pipeline networks. Acta Period. Technol. 2013, 133–149. [Google Scholar] [CrossRef]
- Vicente, D.J.; Garrote, L.; Sanchez, R.; Santillan, D. Pressure Management in Water Distribution Systems: Current Status, Proposals, and Future Trends. J. Water Resour. Plan. Manag.—ASCE 2016, 142, 13. [Google Scholar] [CrossRef]
- Fantozzi, M.L.A. Recent Developments in Pressure Management. 2010. Available online: https://www.miya-water.com/fotos/artigos/recent_developments_in_pressure_management_8927420825a30024be9bb9.pdf (accessed on 15 April 2023).
- Adedeji, K.B.; Hamam, Y.; Abe, B.T.; Abu-Mahfouz, A.M. Pressure Management Strategies for Water Loss Reduction in Large-Scale Water Piping Networks: A Review. In Advances in Hydroinformatics; Springer: Singapore, 2018; pp. 465–480. [Google Scholar]
- Campisano, A.; Modica, C.; Reitano, S.; Ugarelli, R.; Bagherian, S. Field-oriented methodology for real-time pressure control to reduce leakage in water distribution networks. J. Water Resour. Plan. Manag. 2016, 142, 04016057. [Google Scholar] [CrossRef]
- Rogers, D. Reducing leakage in Jakarta, Indonesia. In Proceedings of the IWA Specialized Conference Leakage, Halifax, NS, Canada, 12–14 September 2005. [Google Scholar]
- Yates, C.D.; Graham, D. Advanced pressure management via flow modulation; the Dartmouth Central PMA. In Proceedings of the IWA Specialist Conference on Water Loss, Brno, Czech Republic, 16–18 May 2007; pp. 23–26. [Google Scholar]
- Kravvari, A.; Kanakoudis, V.; Patelis, M. The Impact of pressure management techniques on the water age in an urban pipe network—The case of Kos city network. Proceedings 2018, 2, 699. [Google Scholar]
- Burn, L.S.; De Silva, D.; Shipton, R.J. Effect of demand management and system operation on potable water infrastructure costs. Urban Water 2002, 4, 229–236. [Google Scholar] [CrossRef]
- Creaco, E.; Walski, T. Economic analysis of pressure control for leakage and pipe burst reduction. J. Water Resour. Plan. Manag. 2017, 143, 04017074. [Google Scholar] [CrossRef]
- Awad, H.; Kapelan, Z.; Savic, D.; Emerson, A. Optimal setting of time-modulated pressure reducing valves in water distribution networks using genetic algorithms. In Integrating Water Systems; Taylor & Francis Group: London, UK, 2009; pp. 31–37. [Google Scholar]
- Moslehi, I.; Ghazizadeh, M.J.; Yousefi-Khoshqalb, E. An economic valuation model for alternative pressure management schemes in water distribution networks. Util. Policy 2020, 67, 101129. [Google Scholar] [CrossRef]
- Rajakumar, A.G.; Cornelio, A.A.; Mohan Kumar, M.S. Leak management in district metered areas with internal-pressure reducing valves. Urban Water J. 2020, 17, 714–722. [Google Scholar] [CrossRef]
- Koşucu, M.M.; Demirel, M.C. Smart pressure management extension for EPANET: Source code enhancement with a dynamic pressure reducing valve model. J. Hydroinform. 2022, 24, 642–658. [Google Scholar] [CrossRef]
- Mosetlhe, T.C.; Hamam, Y.; Du, S.; Monacelli, E. A survey of pressure control approaches in water supply systems. Water 2020, 12, 1732. [Google Scholar] [CrossRef]
- Darvini, G.; Soldini, L. Pressure control for WDS management. A case study. In Proceedings of the Computing and Control for the Water Industry (CCWI2015)—Sharing the Best Practice in Water Management, Univ Exeter, Leicester, UK, 2–4 September 2015; pp. 984–993. [Google Scholar]
- Garcia-Todoli, S.; Iglesias-Rey, P.L.; Martinez-Solano, F.J. Experimental Analysis of Proportional Pressure Reducing Valves for Water Distribution Systems. In Proceedings of the 17th Annual World Environmental and Water Resources Congress, Sacramento, CA, USA, 21–25 May 2017; pp. 637–647. [Google Scholar]
- Ferrarese, G.; Malavasi, S. Performances of Pressure Reducing Valves in Variable Demand Conditions: Experimental Analysis and New Performance Parameters. Water Resour. Manag. 2022, 36, 2639–2652. [Google Scholar] [CrossRef]
- Liu, X.; Tian, Y.; Zheng, Y.; Liu, Z.; Wang, H. A hydraulic simulation-optimization model of the joint operation of multiple devices in long-distance water diversion systems under the pumps shutdown process using a parallel NSGA-II approach. Water Supply 2022, 22, 7387–7404. [Google Scholar] [CrossRef]
- Fontana, N.; Giugni, M.; Glielmo, L.; Marini, G.; Verrilli, F. Real-time control of a PRV in water distribution networks for pressure regulation: Theoretical framework and laboratory experiments. J. Water Resour. Plan. Manag. 2018, 144, 04017075. [Google Scholar] [CrossRef]
- Creaco, E.; Di Nardo, A.; Iervolino, M.; Santonastaso, G. Head-Drop Method for the Modeling of Pressure Reducing Valves and Variable Speed Pumps in Water Distribution Networks. J. Hydraul. Eng. 2023, 149, 06023001. [Google Scholar] [CrossRef]
- Mosetlhe, T.C.; Hamam, Y.; Du, S.; Monacelli, E. Appraising the impact of pressure control on leakage flow in water distribution networks. Water 2021, 13, 2617. [Google Scholar] [CrossRef]
- Dai, P.D. Optimal pressure management in water distribution systems using an accurate pressure reducing valve model based complementarity constraints. Water 2021, 13, 825. [Google Scholar] [CrossRef]
- Ávila, C.A.M.; Sánchez-Romero, F.-J.; López-Jiménez, P.A.; Pérez-Sánchez, M. Leakage Management and Pipe System Efficiency. Its Influence in the Improvement of the Efficiency Indexes. Water 2021, 13, 1909. [Google Scholar] [CrossRef]
- Ortega-Ballesteros, A.; Iturriaga-Bustos, F.; Perea-Moreno, A.-J.; Muñoz-Rodríguez, D. Advanced Pressure Management for Sustainable Leakage Reduction and Service Optimization: A Case Study in Central Chile. Sustainability 2022, 14, 12463. [Google Scholar] [CrossRef]
- Water Distribution Systems Toolkit of the University of Kentucky (System Name: ZJ Network). Available online: http://www.uky.edu/WDST/SystemPages/43System_Page_ZJNetwork.html (accessed on 4 January 2023).
- Water Distribution Systems Toolkit of the University of Kentucky (System Name: KL Network). Available online: http://www.uky.edu/WDST/SystemPages/45System_Page_KilNetw.html (accessed on 15 April 2023).
- Wagner, J.M.; Shamir, U.; Marks, D.H. Water Distribution Reliability: Simulation Methods. J. Water Resour. Plan. Manag. 1988, 114, 276–294. [Google Scholar] [CrossRef]
- Cassa, A.; Van Zyl, J.; Laubscher, R. A numerical investigation into the behaviour of leak openings in uPVC pipes under pressure. In Proceedings of the WISA2006 the Water Institute of Southern Africa Biennial Conference and Exhibition, Durban, South Africa, 21–25 May 2006. [Google Scholar]
- van Zyl, J.E.; Cassa, A.M. Modeling elastically deforming leaks in water distribution pipes. J. Hydraul. Eng. 2014, 140, 182–189. [Google Scholar] [CrossRef]
- Rossman, L.A.; Woo, H.; Tryby, M.; Shang, F.; Janke, R.; Haxton, T. EPANET 2.2 User Manual; U.S. Environmental Protection Agency: Washington, DC, USA, 2020.
- Patelis, M.; Kanakoudis, V.; Kravvari, A. Pressure regulation vs. Water aging in water distribution networks. Water 2020, 12, 1323. [Google Scholar] [CrossRef]
- Kourbasis, N.; Patelis, M.; Tsitsifli, S.; Kanakoudis, V. Optimizing Water Age and Pressure in Drinking Water Distribution Networks. Environ. Sci. Proc. 2020, 2, 51. [Google Scholar]
- Chondronasios, A.; Gonelas, K.; Kanakoudis, V.; Patelis, M.; Korkana, P. Optimizing DMAs’ formation in a water pipe network: The water aging and the operating pressure factors. J. Hydroinform. 2017, 19, 890–899. [Google Scholar] [CrossRef]











| Diameter (mm) | Number of Pipes | Total Length (km) | ||
|---|---|---|---|---|
| (a) | (b) | (a) | (b) | |
| 50 | 0 | 316 | 0 | 128.9 |
| 65 | 0 | 49 | 0 | 5.8 |
| 80 | 0 | 51 | 0 | 9.4 |
| 100 | 34 | 20 | 27.6 | 2.7 |
| 150 | 8 | 70 | 5.6 | 9.1 |
| 200 | 25 | 58 | 19.4 | 15.9 |
| 250 | 23 | 27 | 16.7 | 6.9 |
| 300 | 22 | 23 | 15.8 | 4.7 |
| 350 | 9 | 23 | 7.9 | 4.6 |
| 400 | 11 | 22 | 5.6 | 3.9 |
| 450 | 20 | 50 | 16.5 | 9.9 |
| 500 | 3 | 0 | 1.9 | 0 |
| 550 | 4 | 13 | 4.0 | 1.6 |
| 600 | 2 | 5 | 1.5 | 1.0 |
| 650 | 0 | 4 | 0 | 1.4 |
| 750 | 1 | 0 | 0.4 | 0 |
| 800 | 1 | 0 | 1.4 | 0 |
| 900 | 0 | 2 | 0 | 0.6 |
| 1100 | 2 | 0 | 2.0 | 0 |
| Model Parameters | Value |
|---|---|
| Accuracy | 0.01 |
| Maximum iterations | 40 |
| Nominal pressure | 16 m |
| Minimum pressure | 0 m |
| Minimum service pressure | 10 m |
| Time | Pressure (m) | Time | Pressure (m) | Time | Pressure (m) |
|---|---|---|---|---|---|
| 0 | 50.511 | 8 | 48.506 | 16 | 48.289 |
| 1 | 50.933 | 9 | 47.274 | 17 | 48.013 |
| 2 | 50.974 | 10 | 47.144 | 18 | 47.618 |
| 3 | 51.042 | 11 | 47.181 | 19 | 48.101 |
| 4 | 51.024 | 12 | 46.66 | 20 | 47.846 |
| 5 | 51.02 | 13 | 46.97 | 21 | 48.069 |
| 6 | 50.344 | 14 | 47.653 | 22 | 48.57 |
| 7 | 49.022 | 15 | 47.954 | 23 | 49.67 |
| Evaluation Metrics | Qday (m3) | Qday-leak (m3) | ||
|---|---|---|---|---|
| a | 121,176 | 25,884 | 380,844 | 29.70 |
| b | 113,868 | 19,116 | 274,536 | 22.69 |
| c | 111,816 | 17,172 | 171,720 | 20.59 |
| d | 110,988 | 16,380 | 129,744 | 19.73 |
| e | 111,456 | 16,596 | 146,592 | 19.96 |
| f | 106,560 | 13,716 | 59,724 | 16.63 |
| Evaluation Metrics | Qday (m3) | Qday-leak (m3) | ||
|---|---|---|---|---|
| a | 52,632 | 9324 | 40,536 | 27.15 |
| b | 51,768 | 8532 | 47,232 | 25.11 |
| c | 52,308 | 8424 | 43,920 | 24.91 |
| d | 51,480 | 8280 | 40,716 | 24.56 |
| e | 51,984 | 8640 | 41,868 | 25.47 |
| f | 51,012 | 7920 | 35,784 | 23.66 |
| Model | Maximum Water Age Node | Time of Occurrence | Water Age/h |
|---|---|---|---|
| ZJ urban pipe network | 16 | 7:00 | 8.56 |
| 16 | 7:00 | 8.88 | |
| 92 | 8:00 | 9.77 | |
| 92 | 8:00 | 9.79 | |
| 92 | 8:00 | 9.85 | |
| 92 | 8:00 | 9.85 | |
| 12 | 9:00 | 10.3 | |
| KL urban pipe network | 1191 | 11:00 | 13.88 |
| 1191 | 11:00 | 14.69 | |
| 1191 | 11:00 | 14.78 | |
| 1191 | 11:00 | 14.81 | |
| 1191 | 11:00 | 14.81 | |
| 1191 | 11:00 | 14.71 | |
| 1191 | 11:00 | 14.99 |
| Time | WDS Inlet Pressure (MPa) | Time | WDS Inlet Pressure (MPa) |
|---|---|---|---|
| 0:00–5:00 | 0.27 | 10:00–11:00 | 0.317 |
| 5:00–6:00 | 0.265 | 11:00–12:00 | 0.297 |
| 6:00–7:00 | 0.279 | 12:00–13:00 | 0.307 |
| 7:00–8:00 | 0.33 | 13:00–14:00 | 0.307 |
| 8:00–9:00 | 0.33 | 14:00–18:00 | 0.33 |
| 9:00–10:00 | 0.33 | 18:00–24:00 | 0.315 |
Disclaimer/Publisher’s Note: The statements, opinions and data contained in all publications are solely those of the individual author(s) and contributor(s) and not of MDPI and/or the editor(s). MDPI and/or the editor(s) disclaim responsibility for any injury to people or property resulting from any ideas, methods, instructions or products referred to in the content. |
© 2023 by the authors. Licensee MDPI, Basel, Switzerland. This article is an open access article distributed under the terms and conditions of the Creative Commons Attribution (CC BY) license (https://creativecommons.org/licenses/by/4.0/).
Share and Cite
Tian, Y.; Gao, J.; Chen, J.; Xie, J.; Que, Q.; Munthali, R.M.; Zhang, T. Optimization of Pressure Management in Water Distribution Systems Based on Pressure-Reducing Valve Control: Evaluation and Case Study. Sustainability 2023, 15, 11086. https://doi.org/10.3390/su151411086
Tian Y, Gao J, Chen J, Xie J, Que Q, Munthali RM, Zhang T. Optimization of Pressure Management in Water Distribution Systems Based on Pressure-Reducing Valve Control: Evaluation and Case Study. Sustainability. 2023; 15(14):11086. https://doi.org/10.3390/su151411086
Chicago/Turabian StyleTian, Yuan, Jingliang Gao, Jianxun Chen, Junshen Xie, Qidong Que, Rodger Millar Munthali, and Tiantian Zhang. 2023. "Optimization of Pressure Management in Water Distribution Systems Based on Pressure-Reducing Valve Control: Evaluation and Case Study" Sustainability 15, no. 14: 11086. https://doi.org/10.3390/su151411086
APA StyleTian, Y., Gao, J., Chen, J., Xie, J., Que, Q., Munthali, R. M., & Zhang, T. (2023). Optimization of Pressure Management in Water Distribution Systems Based on Pressure-Reducing Valve Control: Evaluation and Case Study. Sustainability, 15(14), 11086. https://doi.org/10.3390/su151411086

