Agroforestry as a Driver for the Provisioning of Peri-Urban Socio-Ecological Functions: A Trans-Disciplinary Approach
Abstract
1. Introduction
2. Materials and Methods
2.1. Study Area
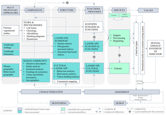
2.2. Premise: The Applied Multi-Level Methodology and ES Assessment Approach
2.3. Landscape Eco-Mosaic Data Collection and Analysis
2.4. Cultural Data Collection and Analysis
2.4.1. Human Community Components: An Initial Qualitative–Quantitative Census
2.4.2. Cultural Landscape: The Cultural Dynamics Enabled by AF
- Behaviour analysis: time-related information on volunteers’ attendance (single choice);
- Personal motivations analysis (motivations behind the decision to devote part of one’s time to agroforestry care and management activities) (multiple choice; maximum of 7 choices);
- Behaviour analysis: volunteers activities typology (agroecological activities, public events, training courses and individual enjoyment) (multiple choice; maximum of 14 choices);
- Value-building analysis: (level of agreement with respect to some given propositions related to the production of aesthetic-landscape value, social relations, sense of belonging to a community, connection with nature, spiritual and emotional experience, and educational and training function) (single choice; 5-value rating scale: 5—‘completely agree’, 4—‘really agree’, 3—‘agree’, 2—‘neutral’, 1—‘completely disagree’);
- Sociographic properties: complementing the human community component assessment (single and multiple choice).
3. Results and Discussion
3.1. Landscape Ecology Results
3.1.1. Extra-Local Scale
3.1.2. Local Scale
3.1.3. Landscape Ecology Results Discussion
3.2. Cultural Analyses Results
3.2.1. Human Community
3.2.2. Cultural Landscape
3.2.3. Cultural Surveys Results Discussion
3.3. Ecosystem Services Assessment: Preliminary Results
- a leading role played by support ESs (both for NAT and AGR sub-systems);
- the high weight of regulating ESs for the NAT sub-system, with AGR agroforestry patches significantly contributing too;
- the high weight of cultural ESs for the AGR sub-system (among which the cultural analyses are mostly being led).
4. Conclusions
Supplementary Materials
Author Contributions
Funding
Institutional Review Board Statement
Informed Consent Statement
Data Availability Statement
Conflicts of Interest
Appendix A
| DESCR | u.m. | Equation | Scale | References | |
|---|---|---|---|---|---|
| Patch metrics | Area: total area of each i-land use category patch (Ai) | Ha | aiy = each y-patch area belonging to each i-land use category | ||
| Perimeter: perimeter of each i-land use category patch (Pi) | M | piy = each y-patch perimeter belonging to each i-land use category | |||
| Number of patches for each i-land use category (NPi) | n. | Extra-local; Local | [102,119] | ||
| Medium patch size (MPS) | Ha | Ni = no. of patches for each land use category LU = no. of land use categories | Extra-local; Local | [107,108,119] | |
| Matrix (MTX) | % | Atot = total area | Extra-local; Local | [102,108] | |
| Physiognomic–structural indices | Shape index (SI) | M | Extra-local; Local | [108,119,146] | |
| Diversity_1a/tot (DIV_1a) | Extra-local; Local | [102,108,147,148] | |||
| Diversity_1b/landscape element (DIV_1b) | Ay = total area of each landscape system (natural, agricultural and anthropic) | Local | [102,108,147] (modified by authors) | ||
| Dominance (DOM_1a) | Local | [102,108,147] | |||
| Landscape Structural Diversity (LSD_1a) | Local | [149] | |||
| Structural–functional indices | Connectivity (CON) | L = no. of links N = no. of nodes | Local | [101,103,150,151] | |
| Weighted connectivity (WCON) | Li = no. of links for each Ecological Quality Class (EQCi = [1,2,3,4,5]) Wi = EQCi weight: | Local | [101,103,150,151] (modified by authors) | ||
| Circuitry (CIR) | Local | [101,103,150,151] | |||
| Weighted circuitry (WCIR) | Li = no. of links for each Ecological Quality Class (EQCi = [1,2,3,4,5]) Wi = EQCi weight (as above) | Local | [101,103,150,151] (modified by authors) | ||
| Permeability coefficient (Ki) | % | Extra-local; Local | [103,152] | ||
| Permeable surface (PERM) | Ha | Extra-local; Local | [103,152] | ||
| Specific Biological Territorial Capacity (BTCi) | Mcal/ha/ys | Extra-local | [14,104,112] | ||
| Areal Biological Territorial Capacity (BTC_ha) | Mcal/ys | Extra-local | [14,104,112] |
Appendix B
| Number of Initiatives | Typology | Organisers | Involved Local Stakeholders | Social Media | Sentiment Analysis (Interaction Related to Social Network Communication) | Number of People | Fundings and Economics | Year/Period | Interaction with the Agroforestry Ecosystem (Direct/Indirect) |
|---|---|---|---|---|---|---|---|---|---|
| 15 | Public planting | Soulfood Forestfarms/CasciNet | Municipality of Milan, University of Milan | Facebook, Instagram | Comments to posts Reactions to posts and events Resharing Publishing related stories and images | 1000 citizens | Public fundings, private fundings | 2019 2022 | Direct |
| 4 | Agroecology and agroforestry workshop | Soulfood Forestfarms/CasciNet | Citizens, farmers | Facebook, Instagram | Comments to posts Reactions to posts and events Resharing Publishing related stories and images | 50 | Public fundings, private fundings | 2019 2022 | Direct |
| 3 | In-field training course | Soulfood Forestfarms/CasciNet/ University of Milan | University of Milan, farmers, university students | Facebook, Instagram | Comments to posts Reactions to posts and events Resharing Publishing related stories and images | 50 students, 3 teachers | Public fundings | 2021 2022 2023 | Direct |
| 3 | Temporary art installation | Soulfood Forestfarms/CasciNet/ Accademia di Brera | Art academy students | Facebook, Instagram | Comments to posts Reactions to posts and events Resharing Publishing related stories and images | 30 students, 2 teachers | Public fundings | 2021 2022 | Indirect |
| 5 | Public performance | Soulfood Forestfarsm/CasciNet/ Terzo Paesaggio | Citizens, students, local authorities | Facebook, | Comments to posts Reactions to posts and events Resharing Publishing related stories and images | 200 citizens | Public fundings | 2020 2021 2022 | 2 direct, 3 indirect |
| 1 | Festival | Soulfood Forestfarms | Citizens, students, local authorities | Facebook, | Comments to posts Reactions to posts and events Resharing Publishing related stories and images | 200 citizens | Public fundings | 2022 | Indirect |
| 2 | Talk | Soulfood Forestfarms | Citizens. students, local authorities | Facebook, | Comments to posts Reactions to posts and events Resharing Publishing related stories and images | 100 citizens | Public fundings | 2021 2022 | Indirect |
| 4 | Public walk | Soulfood Forestfarms/CasciNet/ Terzo Paesaggio | Citizens, students, local authorities | Facebook, | Comments to posts Reactions to posts and events Resharing Publishing related stories and images | 200 citizens | Public fundings | 2020 2021 2022 | Direct |
| 1 | Summer camp | Soulfood Forestfarms/ Forme Tentative/ Terzo Paesaggio/ Farini Work | Local school, primary school students | Facebook, Instagram | Comments to posts Reactions to posts and events Resharing Publishing related stories and images | 20 students | Public fundings | 2022 | Direct |
| 2 | Architecture training course | Forme Tentative/ Terzo Paesaggio/ Politecnico di Milano | University students | Facebook, Instagram | Comments to posts Reactions to posts and events Resharing Publishing related stories and images | 50 students, 4 teachers | Private fundings | 2021 2022 | Direct |
References
- European Commission. Communication from the Commission to the European Parliament, the Council, the European Economic and Social Committee and the Committee of the Regions—EU Biodiversity Strategy for 2030—Bringing Nature Back into Our Lives; 20.5.2020 COM (2020) 380 Final; European Commission: Brussels, Belgium, 2020. [Google Scholar]
- IPCC. Climate Change and Land, An IPCC Special Report on Climatechange, Desertification, Land Degradation, Sustainable Land Management, Food Security, and Greenhouse Gas Fluxes in Terrestrial Ecosystems; IPCC: Geneva, Switzerland, 2019. [Google Scholar]
- MEA. Ecosystems and Human Well-Being—Synthesis, Millennium Ecosystem Assessment; Island Press: Washington, DC, USA, 2005; Volume A/RES/70/1. [Google Scholar]
- UK NEA. The Natural Choice: Securing the Value of Nature; TSO: Herefordshire, UK, 2011; Volume CM 8082. [Google Scholar]
- European Commission. Communication from the Commission to the European Parliament, the Council, the European Economic and Social Committee and the Committee of the Regions, Green Infrastructure (GI)- Enhancing Europe’s Natural Capital {SWD(2013) 155 Final}; COM(2013) 249 Final; European Commission: Brussels, Belgium, 2013. [Google Scholar]
- Balbi, S.; Giupponi, C. Agent-based modelling of socio-ecosystems: A methodology for the analysis of adaptation to climate change. IJATS 2010, 2, 17–38. [Google Scholar] [CrossRef]
- European Commission. Communication from the Commission to the European Parliament, the European Council, the Council, the European Economic and Social Committee and the Committee of the Regions—The European Green Deal; 11.12.2019 COM(2019) 640 Final; European Commission: Brussels, Belgium, 2019. [Google Scholar]
- General, A. United Nations Transforming Our World: The 2030 Agenda for Sustainable Development, Resolution Adopted by the General Assembly on 25 September 2015; A/RES/70/1; Division for Sustainable Development Goals: New York, NY, USA, 2015. [Google Scholar]
- United Nations. Report of the Conference of the Parties Serving as the Meeting of the Parties to the Paris Agreement on Its Third Session, Held in Glasgow from 31 October to 13 November 2021. 2022, FCCC/PA/CMA/2021/10/Add.1; United Nations: New York, NY, USA, 2022. [Google Scholar]
- Bisogni, L.; Colucci, A.; Gibelli, G. Services, Values and Functions of Peri-Urban Areas in a Nexus Approach. In Peri-Urban Areas and Food-Energy-Water Nexus; Colucci, A., Magoni, M., Menoni, S., Eds.; Springer: Cham, Switzerland, 2017. [Google Scholar]
- Gibelli, M.G.; Pinto, F. Environmental and ecological issues. In European Cities Dynamics, Insights on Outskirts; Franzén, M., Halleux, J.-M., Eds.; Cost Action 10; METL/PUCA; Springer: Cham, Switzerland, 2004. [Google Scholar]
- Contin, A. Metropolitan Landscapes, towards a Shared Construction of the Resilient City of the Future; Springer: Cham, Switzerland, 2021; p. XVI, 191. [Google Scholar]
- Gibelli, M.G.; Santolini, R. Transetto per il rilievo della variabilità paesistica. In Il Paesaggio Delle Frange Urbane; Gibelli, M.G., Ed.; Franco Angeli: Milano, Italy, 2003. [Google Scholar]
- Ingegnoli, V. The study of vegetation for a diagnostical evaluation of agricultural landscapes, some examples from Lombardy. Ann. Di Bot. Nuova Ser. 2006, 6, 111–120. [Google Scholar]
- Loreau, M.; de Mazancourt, C. Biodiversity and ecosystem stability: A synthesis of underlying mechanisms. Ecol. Lett. 2013, 16, 106–115. [Google Scholar] [CrossRef]
- Chytry, M.; Jarosik, V.; Pyšek, P.; Hájek, O.; Knollova, I.; Tichý, L.; Danihelka, J. Separating habitat invasibility by alien plants from the actual level of invasion. Ecology 2008, 89, 1541–1553. [Google Scholar] [CrossRef] [PubMed]
- Hooper, D.U.; Chapin Iii, F.S.; Ewel, J.J.; Hector, A.; Inchausti, P.; Lavorel, S.; Lawton, J.H.; Lodge, D.M.; Loreau, M.; Naeem, S.; et al. Effects of biodiversity on ecosystem functioning: A consensus of current knowledge. Ecol. Monogr. 2005, 75, 3–35. [Google Scholar] [CrossRef]
- Rebele, F. Urban Ecology and Special Features of Urban Ecosystems. Glob. Ecol. Biogeogr. Lett. 1994, 4, 173–187. [Google Scholar] [CrossRef]
- Honnay, O.; Piessens, K.; Van Landuyt, W.; Hermy, M.; Gulinck, H. Satellite based land use and landscape complexity indices as predictors for regional plant species diversity. Landsc. Urban Plan. 2003, 63, 241–250. [Google Scholar] [CrossRef]
- Godefroid, S.; Koedam, N. Identifying Indicator Plant Species of Habitat Quality and Invasibility as a Guide for Peri-Urban Forest Management. Biodivers. Conserv. 2003, 12, 1699. [Google Scholar] [CrossRef]
- Kowarik, I. Some Responses of Flora and Vegetation to Urbanization in Central Europe. In Plants and Plant Communities in the Urban Environment; SPB Academic Publishing: Amsterdam, The Netherlands, 1990; pp. 45–75. [Google Scholar]
- McKinney, M.L.; Lockwood, J.L. Biotic homogenization: A few winners replacing many losers in the next mass extinction. Trends Ecol. Evol. 1999, 14, 450–453. [Google Scholar] [CrossRef]
- Gascuel-Odoux, C.; Massa, F.; Durand, P.; Merot, P.; Troccaz, O.; Baudry, J.; Thenail, C. Framework and Tools for Agricultural Landscape Assessment Relating to Water Quality Protection. Environ. Manag. 2009, 43, 921–935. [Google Scholar] [CrossRef]
- Gibelli, M.G.; Dosi, V.M.; Selva, C. From “Landscape DNA” to Green Infrastructures Planning. In Metropolitan Landscapes: Towards a Shared Construction of the Resilient City of the Future; Contin, A., Ed.; Springer: Cham, Switzerland, 2021; pp. 121–137. [Google Scholar]
- Berghöfer, A.; Mader, A.; Patrickson, S.; Calcaterra, E.; Smit, J.; Blignaut, J.; de Wit, M.; Van Zyl, H. TEEB Manual for Cities: Ecosystem Services in Urban Management; TEEB: Bishop, CA, USA, 2011. [Google Scholar]
- Gliessman, S.R. Agroecology: The Ecology of Sustainable Food Systems, 3rd ed.; CRC Press, Taylor & Francis Group: Abingdon, UK, 2015; IDBN: 978-1-4987-2846-1. [Google Scholar]
- Jones, S.; Somper, C. The role of green infrastructure in climate change adaptation in London. Geogr. J. 2014, 180, 191–196. [Google Scholar] [CrossRef]
- Opdam, P.; Wascher, D. Climate change meets habitat fragmentation: Linking landscape and biogeographical scale levels in research and conservation. Biol. Conserv. 2004, 117, 285–297. [Google Scholar] [CrossRef]
- Pamukcu-Albers, P.; Ugolini, F.; La Rosa, D.; Grădinaru, S.R.; Azevedo, J.C.; Wu, J. Building green infrastructure to enhance urban resilience to climate change and pandemics. Landsc. Ecol. 2021, 36, 665–673. [Google Scholar] [CrossRef]
- Catalano, C. Urban Services to Ecosystems: Green Infrastructure Benefits from the Landscale to the Urban Scale; Springer: Cham, Switzerland, 2021. [Google Scholar]
- Castiglioni, B. Paesaggio e Società. Una Prospettiva Geografica; Carocci: Roma, Italy, 2022. [Google Scholar]
- Magnaghi, A. Il Principio Territoriale; Bollati Boringhieri: Torino, Italy, 2020. [Google Scholar]
- European Commission. Towards an EU Research and Innovation Policy Agenda for Nature-Based Solutions & Re-Naturing cities: Final Report of the Horizon 2020 Expert Group on ‘Nature-Based Solutions and Re-Naturing Cities’ (Full Version); Publications Office, Directorate-General for Research and Innovation: Brussels, Belgium, 2015; Available online: https://data.europa.eu/doi/10.2777/479582 (accessed on 27 April 2023).
- Kabisch, N.; Korn, H.; Stadler, J.; Bonn, A. Nature-Based Solutions to Climate Change Adaptation in Urban Areas, Linkages between Science, Policy and Practice; Springer: Cham, Switzerland, 2017; p. XI, 342. [Google Scholar]
- Kremen, C.; Merenlender, A.M. Landscapes that work for biodiversity and people. Science 2018, 362, eaau6020. [Google Scholar] [CrossRef]
- Lafortezza, R.; Chen, J.; van den Bosch, C.K.; Randrup, T.B. Nature-based solutions for resilient landscapes and cities. Environ. Res. 2018, 165, 431–441. [Google Scholar] [CrossRef] [PubMed]
- Mahmoud, I.H.; Morello, E.; Lemes de Oliveira, F.; Geneletti, D. Nature-Based Solutions for Sustainable Urban Planning—Greening Cities, Shaping Cities; Springer: Cham, Switzerland, 2022; p. XX, 232. [Google Scholar]
- Miralles-Wilhelm, F.; Iseman, T. Nature-Based Solutions in Agriculture—The Case and Pathway for Adoption; FAO: Rome, Italy, 2021. [Google Scholar] [CrossRef]
- Hernández-Morcillo, M.; Burgess, P.; Mirck, J.; Pantera, A.; Plieninger, T. Scanning agroforestry-based solutions for climate change mitigation and adaptation in Europe. Environ. Sci. Policy 2018, 80, 44–52. [Google Scholar] [CrossRef]
- Lovell, S.T.; Stanek, E.; Revord, R. Agroforestry Integration and Multifunctional Landscape Planning for Enhanced Ecosystem Services from Treed Habitats. In Agroforestry and Ecosystem Services; Udawatta, R.P., Jose, S., Eds.; Springer: Cham, Switzerland, 2021; pp. 451–476. [Google Scholar]
- Montagnini, F.; del Fierro, S. Functions of Agroforestry Systems as Biodiversity Islands in Productive Landscapes. In Biodiversity Islands: Strategies for Conservation in Human-Dominated Environments; Montagnini, F., Ed.; Springer: Cham, Switzerland, 2022; pp. 89–116. [Google Scholar]
- Udawatta, R.P.; Jose, S. Agroforestry and Ecosystem Services; Springer: Cham, Switzerland, 2021; p. XI, 510. [Google Scholar]
- Jackson, L.E.; Pascual, U.; Hodgkin, T. Utilizing and conserving agrobiodiversity in agricultural landscapes. Agric. Ecosyst. Environ. 2007, 121, 196–210. [Google Scholar] [CrossRef]
- Bouwma, I.; Schleyer, C.; Primmer, E.; Winkler, K.J.; Berry, P.; Young, J.; Carmen, E.; Špulerová, J.; Bezák, P.; Preda, E.; et al. Adoption of the ecosystem services concept in EU policies. Ecosyst. Serv. 2018, 29, 213–222. [Google Scholar] [CrossRef]
- Kremen, C.; Ostfeld, R.S. A call to ecologists: Measuring, analyzing, and managing ecosystem services. Front. Ecol. Environ. 2005, 3, 540–548. [Google Scholar] [CrossRef]
- Beillouin, D.; Ben-Ari, T.; Malézieux, E.; Seufert, V.; Makowski, D. Positive but variable effects of crop diversification on biodiversity and ecosystem services. Glob. Chang. Biol. 2021, 27, 4697–4710. [Google Scholar] [CrossRef]
- Staton, T.; Breeze, T.D.; Walters, R.J.; Smith, J.; Girling, R.D. Productivity, biodiversity trade-offs, and farm income in an agroforestry versus an arable system. Ecol. Econ. 2022, 191, 107214. [Google Scholar] [CrossRef]
- Hirons, M.; Comberti, C.; Dunford, R. Valuing Cultural Ecosystem Services. Annu. Rev. Environ. Resour. 2016, 41, 545–574. [Google Scholar] [CrossRef]
- Falkowski, T.B.; Diemont, S.A.W. Cultural Ecosystem Services in Agroforests. In Agroforestry and Ecosystem Services; Udawatta, R.P., Jose, S., Eds.; Springer: Cham, Switzerland, 2021; pp. 361–387. [Google Scholar]
- Chan, K.M.A.; Satterfield, T.; Goldstein, J. Rethinking ecosystem services to better address and navigate cultural values. Ecol. Econ. 2012, 74, 18. [Google Scholar] [CrossRef]
- Kenter, J.O.; Bryce, R.; Christie, M.; Cooper, N.; Hockley, N.; Irvine, K.N.; Fazey, I.; O’Brein, L.; Orchard-Webb, J.; Ravenscroft, N.; et al. Shared values and deliberative valuation: Future directions. Ecosyst. Serv. 2016, 21, 358–371. [Google Scholar] [CrossRef]
- Ernstson, H.; Sörlin, S. Ecosystem services as technology of globalization: On articulating values in urban nature. Ecol. Econ. 2013, 86, 274–284. [Google Scholar] [CrossRef]
- Norgaard, R.B. Ecosystem services: From eye-opening metaphor to complexity blinder. Ecol. Econ. 2010, 69, 1219–1227. [Google Scholar] [CrossRef]
- Paletto, A.; De Meo, I.; Morelli, S. Sistemi di pagamento per i servizi ecosistemici (PES): Analisi della letteratura nazionale e internazionale. L’Italia For. E Mont. Ital. J. For. Mt. Environ. 2020, 75, 281–314. [Google Scholar] [CrossRef]
- Díaz, S.; Pascual, U.; Stenseke, M.; Martín-López, B.; Watson, R.T.; Molnár, Z.S.; Hill, R.O.; Chan, K.a.M.A.; Baste, I.v.A.; Brauman, K.a.A.; et al. Assessing nature’s contributions to people. Recognizing culture, and diverse sources of knowledge, can improve assessments. Science 2018, 359, 270–272. [Google Scholar] [CrossRef] [PubMed]
- Díaz, S.; Demissew, S.; Carabias, J.; Joly, C.; Lonsdale, M.; Ash, N.; Larigauderie, A.; Ram Adhikari, J.; Arico, S.; Báldi, A.; et al. The IPBES Conceptual Framework—connecting nature and people. Curr. Opin. Environ. Sustain. 2015, 14, 1–16. [Google Scholar] [CrossRef]
- Bagstad, K.J.; Semmens, D.J.; Waage, S.; Winthrop, R. A comparative assessment of decision-support tools for ecosystem services quantification and valuation. Ecosyst. Serv. 2013, 5, 27–39. [Google Scholar] [CrossRef]
- Busch, M.; La Notte, A.; Laporte, V.; Erhard, M. Potentials of quantitative and qualitative approaches to assessing ecosystem services. Ecol. Indic. 2012, 21, 89–103. [Google Scholar] [CrossRef]
- Haase, D.; Larondelle, N.; Andersson, E.; Artmann, M.; Borgström, S.; Breuste, J.; Gomez-Baggethun, E.; Gren, Å.; Hamstead, Z.; Hansen, R.; et al. A Quantitative Review of Urban Ecosystem Service Assessments: Concepts, Models, and Implementation. Ambio 2014, 43, 413–433. [Google Scholar] [CrossRef]
- Kasparinskis, R.; Ruskule, A.; Vinogradovs, I.; Villoslada, M. The Guidebook on “The Introduction to the Ecosystem Service Framework and Its Application in Integrated Planning; University of Latvia, Faculty of Geography and Earth Sciences: Riga, Latvia, 2018. [Google Scholar]
- Vihervaara, P.; Viinikka, A.; Brander, L.M.; Santos-Martín, F.; Poikolainen, L.; Nedkov, S. Methodological interlinkages for mapping ecosystem services—from data to analysis and decision-support. One Ecosyst. 2019. [Google Scholar] [CrossRef]
- Schmidt, K.; Martín-López, B.; Phillips, P.M.; Julius, E.; Makan, N.; Walz, A. Key landscape features in the provision of ecosystem services: Insights for management. Land Use Policy 2019, 82, 353–366. [Google Scholar] [CrossRef]
- Sieber, J.; Pons, M. Assessment of Urban Ecosystem Services using Ecosystem Services Reviews and GIS-based Tools. Procedia Eng. 2015, 115, 53–60. [Google Scholar] [CrossRef]
- Zanzi, A.; Andreotti, F.; Vaglia, V.; Alali, S.; Orlando, F.; Bocchi, S. Forecasting Agroforestry Ecosystem Services Provision in Urban Regeneration Projects: Experiences and Perspectives from Milan. Sustainability 2021, 13, 2434. [Google Scholar] [CrossRef]
- Englund, O.; Berndes, G.; Cederberg, C. How to analyse ecosystem services in landscapes—A systematic review. Ecol. Indic. 2017, 73, 492–504. [Google Scholar] [CrossRef]
- Satz, D.; Gould, R.K.; Chan, K.M.A.; Guerry, A.; Norton, B.; Satterfield, T.; Halpern, B.S.; Levine, J.; Woodside, U.; Hannahs, N.; et al. Challenges of Incorporating Cultural Ecosystem Services into Environmental Assessment. Ambio 2013, 42, 675–684. [Google Scholar] [CrossRef]
- Semeraro, T.; Radicchio, B.; Medagli, P.; Arzeni, S.; Turco, A.; Geneletti, D. Integration of Ecosystem Services in Strategic Environmental Assessment of a Peri-Urban Development Plan. Sustainability 2021, 13, 122. [Google Scholar] [CrossRef]
- Seppelt, R.; Dormann, C.F.; Eppink, F.V.; Lautenbach, S.; Schmidt, S. A quantitative review of ecosystem service studies: Approaches, shortcomings and the road ahead. J. Appl. Ecol. 2011, 48, 630–636. [Google Scholar] [CrossRef]
- Liason. European Rural Innovation Ambassadors, Milano Porta Verde. Available online: https://liaison2020.eu/abmassadors/milano-porta-verde/ (accessed on 28 March 2023).
- López, D.R.; Cavallero, L.; Easdale, M.H.; Carranza, C.H.; Ledesma, M.; Peri, P.L. Resilience Management at the Landscape Level: An Approach to Tackling Social-Ecological Vulnerability of Agroforestry Systems. In Integrating Landscapes: Agroforestry for Biodiversity Conservation and Food Sovereignty; Montagnini, F., Ramachandran Nair, P.K., Eds.; Advances in Agroforestry; Springer: Cham, Switzerland, 2017. [Google Scholar]
- Oliver, T.H.; Heard, M.S.; Isaac, N.J.B.; Roy, D.B.; Procter, D.; Eigenbrod, F.; Freckleton, R.; Hector, A.; Orme, C.D.L.; Petchey, O.L.; et al. Biodiversity and Resilience of Ecosystem Functions. Trends Ecol. Evol. 2015, 30, 673–684. [Google Scholar] [CrossRef]
- Chiaffarelli, G.; Vagge, I. Cities vs countryside: An example of a science-based Peri-urban Landscape Features rehabilitation in Milan (Italy). Urban For. Urban Green. 2023, 86, 128002. [Google Scholar] [CrossRef]
- Malinowski, B. Argonauti del Pacifico Occidentale; Bollati Borignhieri: Torino, Italy, 2011. [Google Scholar]
- Longo, A. OpenAgri, 18 Progetti x 30 Ettari: Un Masterplan per un Parco della Sperimentazione Agroecologica, Workshop di Lavoro Svolto dal Gruppo wp7 Nell’ambito del Progetto OpenAgri, Bando Europeo Urban Innovative Action (UIA); Dipartimento DAStU—Politecnico di Milano, Dipartimento ABC—Politecnico di Milano, Dipartimento ESP—Università degli Studi di Milano: Milano, Italy, 2018. [Google Scholar]
- Chiaffarelli, G.; Vagge, I. Methodological proposals for addressing agroecological design in periurban areas: A case study in the edges of Milan (Italy). AGROFOR 2021, 6, 45–56. [Google Scholar] [CrossRef]
- Chiaffarelli, G.; Vagge, I. Verso un parco agroforestale alle porte di Milano: Analisi e proposte di potenziamento ecologico/Towards an agroforestry park on the outskirts of Milan: Analysis and proposals for ecological enhancement. RETICULA 2020, 25, 104–117. [Google Scholar]
- Tzortzi, J.N.; Guaita, L.; Kouzoupi, A. Sustainable Strategies for Urban and Landscape Regeneration Related to Agri-Cultural Heritage in the Urban-Periphery of South Milan. Sustainability 2022, 14, 6581. [Google Scholar] [CrossRef]
- Dal Borgo, A.G.; Capocefalo, V.; Chiaffarelli, G. Il Ruolo delle Pratiche di Agricoltura Rigenerativa nella Produzione di Servizi Ecosistemici e Socio-Territoriali nell’Area Sudest di Milano; Società di Studi Geografici: Firenze, Italy, 2022; pp. 253–262. ISBN 978-88-94690101. Available online: https://flore.unifi.it/bitstream/2158/1308390/1/DAI%20PRODOTTI%20AGROALIMENTARI%20TRADIZIONALI%20AGLI%20%E2%80%9CORI%E2%80%9D%20.pdf (accessed on 27 April 2023).
- Dickinson, A.K. Analog Forestry: Creating Productive Landscapes. Available online: https://www.analogforestry.org/wpsite/wp-content/uploads/2014/11/etfrn-56-analogforestry-2.pdf (accessed on 27 April 2023).
- Jackson, W. Natural systems agriculture: A truly radical alternative. Agric. Ecosyst. Environ. 2002, 88, 111–117. [Google Scholar] [CrossRef]
- Malézieux, E. Designing cropping systems from nature. Agron. Sustain. Dev. 2011, 32, 15–29. [Google Scholar] [CrossRef]
- Young, K.J. Mimicking Nature: A Review of Successional Agroforestry Systems as an Analogue to Natural Regeneration of Secondary Forest Stands. In Integrating Landscapes: Agroforestry for Biodiversity Conservation and Food Sovereignty; Montagnini, F., Ed.; Springer: Cham, Switzerland, 2017; pp. 179–209. [Google Scholar]
- Babí Almenar, J.; Rugani, B.; Geneletti, D.; Brewer, T. Integration of ecosystem services into a conceptual spatial planning framework based on a landscape ecology perspective. Landsc. Ecol. 2018, 33, 2047–2059. [Google Scholar] [CrossRef]
- Syrbe, R.-U.; Walz, U. Spatial indicators for the assessment of ecosystem services: Providing, benefiting and connecting areas and landscape metrics. Ecol. Indic. 2012, 21, 80–88. [Google Scholar] [CrossRef]
- Termorshuizen, J.W.; Opdam, P. Landscape services as a bridge between landscape ecology and sustainable development. Landsc. Ecol. 2009, 24, 1037–1052. [Google Scholar] [CrossRef]
- Czúcz, B.; Arany, I.; Potschin-Young, M.; Bereczki, K.; Kertész, M.; Kiss, M.; Aszalós, R.; Haines-Young, R. Where concepts meet the real world: A systematic review of ecosystem service indicators and their classification using CICES. Ecosyst. Serv. 2018, 29, 145–157. [Google Scholar] [CrossRef]
- Fish, R.; Church, A.; Winter, M. Conceptualising cultural ecosystem services: A novel framework for research and critical engagement. Ecosyst. Serv. 2016, 21, 208–217. [Google Scholar] [CrossRef]
- de Groot, R.S.; Alkemade, R.; Braat, L.; Hein, L.; Willemen, L. Challenges in integrating the concept of ecosystem services and values in landscape planning, management and decision making. Ecol. Complex. 2010, 7, 260–272. [Google Scholar] [CrossRef]
- Attfield, R. Existence value and intrinsic value. Ecol. Econ. 1998, 24, 163–168. [Google Scholar] [CrossRef]
- Turner, R.K.; Paavola, J.; Cooper, P.; Farber, S.; Jessamy, V.; Georgiou, S. Valuing nature: Lessons learned and future research directions. Ecol. Econ. 2003, 46, 493–510. [Google Scholar] [CrossRef]
- Swift, M.J.; Izac, A.-M.N.; van Noordwijk, M. Biodiversity and ecosystem services in agricultural landscapes—Are we asking the right questions? Agric. Ecosyst. Environ. 2004, 104, 113–134. [Google Scholar] [CrossRef]
- West, S.; Haider, J.; Masterson, V.; Enqvist, J.P.; Svedin, U.; Tengö, M. Stewardship, care and relational values. Curr. Opin. Environ. Sustain. 2018, 35, 30–38. [Google Scholar] [CrossRef]
- Burkhard, B.; Kroll, F.; Müller, F.; Windhorst, W. Landscapes‘ Capacities to Provide Ecosystem Services—A Concept for Land-Cover Based Assessments. Landsc. Online 2009, 15, 1–12. [Google Scholar] [CrossRef]
- Burkhard, B.; Kandziora, M.; Hou, Y.; Müller, F. Ecosystem Service Potentials, Flows and Demands—Concepts for Spatial Localisation, Indication and Quantification. Landsc. Online 2014, 34, 1–32. [Google Scholar] [CrossRef]
- Caputo, P.; Zagarella, F.; Cusenza, M.A.; Mistretta, M.; Cellura, M. Energy-environmental assessment of the UIA-OpenAgri case study as urban regeneration project through agriculture. Sci. Total Environ. 2020, 729, 138819. [Google Scholar] [CrossRef]
- Dal Borgo, A.G.; Gambazza, G.; Garda, E. Luoghi e Comunità: Storie di Rigenerazione; Mimesis: Milano, Italy; Udine, Italy, 2021. [Google Scholar]
- FaunaViva. P.O.E.M.A. Progetto Ornitologico e Entomologico Monitoraggio Agroforestale. Available online: https://faunaviva.wordpress.com/attivita/progetto-poema/ (accessed on 27 April 2023).
- De Valck, J.; Beames, A.; Liekens, I.; Bettens, M.; Seuntjens, P.; Broekx, S. Valuing urban ecosystem services in sustainable brownfield redevelopment. Ecosyst. Serv. 2019, 35, 139–149. [Google Scholar] [CrossRef]
- Jose, S. Agroforestry for ecosystem services and environmental benefits: An overview. Agrofor. Syst. 2009, 76, 1–10. [Google Scholar] [CrossRef]
- Dover, J.W.; Bunce, R.G.H. Key Concepts in Landscape Ecology; IALE UK, Coplin Cross Printers Ltd.: Garstang, UK, 1998. [Google Scholar]
- Forman, R.T.T.; Godron, M. Landscape Ecology; John and Wiley and Sons: New York, NY, USA, 1986. [Google Scholar]
- Turner, M.G.; Gardner, R.H. Landscape Ecology in Theory and Practice, Pattern and Process; Springer: New York, NY, USA, 2015. [Google Scholar]
- Ingegnoli, V. Landscape Bionomics: Biological-Integrated Lanscape Ecology; Springer: Milan, Italy, 2015. [Google Scholar]
- Ingegnoli, V. Landscape Ecology: A Widening Foundation; Springer: Berlin/Heidelberg, Germany, 2002. [Google Scholar]
- Geoportale Regione Lombardia. Available online: www.geoportale.regione.lombardia.it (accessed on 10 October 2022).
- Vagge, I.; Chiaffarelli, G. Validating the Contribution of Nature-Based Farming Solutions (NBFS) to Agrobiodiversity Values through a Multi-Scale Landscape Approach. Agronomy 2023, 13, 233. [Google Scholar] [CrossRef]
- Moser, D.; Zechmeister, H.G.; Plutzar, C.; Sauberer, N.; Wrbka, T.; Grabherr, G. Landscape patch shape complexity as an effective measure for plant species richness in rural landscapes. Landsc. Ecol. 2002, 17, 657–669. [Google Scholar] [CrossRef]
- Rutledge, D.; Miller, C. The use of landscape indices in the studies of effects of habitat loss and fragmentation. Naturschutz Und Landschaftsplanung 2006, 38, 300. [Google Scholar]
- Gibelli, G. Ecologia del Paesaggio. In Relazione Sullo Stato Dell’ambiente del Territorio Della Comunità Montana dei Monti Martani e del Serano—Agenda 21 [CDRom—anno 2003]; Ministero dell’Ambiente Servizio per lo Sviluppo Sostenibile, Ed.; 2003; Available online: https://www.montagneaperte.it/wp-content/uploads/pubblicazioni/relazione-stato-ambiente/Relambspo_7_ecologia.pdf (accessed on 27 April 2023).
- Gibelli, G.; Santolini, R. Ecological Functions, Biodiversity and Landscape Conservation. In Nature Policies and Landscape Policies—Towards an Alliance; Gambino, R., Peano, A., Eds.; Urban and Landscape Perspectives; Springer: Cham, Switzerland, 2015; pp. 59–67. [Google Scholar] [CrossRef]
- Gibelli, M.G. Paesaggio e Biodiversità. Ri-Vista Res. Landsc. Archit. 2015, 9, 5–21. [Google Scholar] [CrossRef]
- Ingegnoli, V.; Giglio, E. Proposal of a synthetic indicator to control ecological dynamics at an ecological mosaic scale. Ann. Bot. 1999, 57, 181–190. [Google Scholar]
- Bianchi, E. Comportamento e percezione dello spazio ambientale. Dalla Behavioral Revolution al Paradigma umanistico. In Aspetti e Problemi Della Geografia; Corna Pellegrini, G., Ed.; Marzorati: Settimo Milanese, Italy, 1987; pp. 543–598. [Google Scholar]
- Corna Pellegrini, G.; Geipel, R. Ricerca geografica e percezione dell’ambiente. In Proceedings of the Colloquio Internazionale sul Tema Geografia e Percezione Dell’ambiente, Milano, Italy, 26 February 1979. [Google Scholar]
- Available online: www.wordclouds.com (accessed on 28 March 2023).
- Ingegnoli, V. Concise evaluation of the bionomic state of natural and human vegetation elements in a landscape. Rendiconti Lincei 2013, 24, 329–340. [Google Scholar] [CrossRef]
- Dramstad, W.E.; Olson, J.D.; Forman, R.T.T. Landscape Ecology Principles in Landscape Architecture and Land Use Planning; Island Press: Washington, DC, USA, 1996. [Google Scholar]
- Fahrig, L. How much habitat is enough? Biol. Conserv. 2001, 100, 65–74. [Google Scholar] [CrossRef]
- Rutledge, D. Landscape Indices As Measures of the Effects of Fragmentation: Can Pattern Reflect Process? Department of Conservation: Wellington, New Zealand, 2003. [Google Scholar]
- Chen, L.; Fu, B.; Zhao, W. Source-sink landscape theory and its ecological significance. Front. Biol. China 2008, 3, 131–136. [Google Scholar] [CrossRef]
- Hulshoff, R.M. Landscape indices describing a Dutch landscape. Landsc. Ecol. 1995, 10, 101–111. [Google Scholar] [CrossRef]
- Baum, K.A.; Haynes, K.J.; Dillemuth, F.P.; Cronin, J.T. The matrix enhances the effectiveness of corridors and stepping stones. Ecology 2004, 85, 2671–2676. [Google Scholar] [CrossRef]
- Jules, E.S.; Shahani, P. A broader ecological context to habitat fragmentation: Why matrix habitat is more important than we thought. J. Veg. Sci. 2003, 14, 459–464. [Google Scholar] [CrossRef]
- Smart, S.M.; Marrs, R.H.; Le Duc, M.G.; Thompson, K.E.N.; Bunce, R.G.H.; Firbank, L.G.; Rossall, M.J. Spatial relationships between intensive land cover and residual plant species diversity in temperate farmed landscapes. J. Appl. Ecol. 2006, 43, 1128–1137. [Google Scholar] [CrossRef]
- With, K.A.; Crist, T.O. Critical Thresholds in Species’ Responses to Landscape Structure. Ecology 1995, 76, 2446–2459. [Google Scholar] [CrossRef]
- Taffetani, F.; Rismondo, M.; Lancioni, A. Environmental Evaluation and Monitoring of Agro-Ecosystems Biodiversity. In Ecosystems Biodiversity; Grillo, O., Venora, G., Eds.; InTech: London, UK, 2011; pp. 333–370. [Google Scholar]
- Fanelli, G.; Tescarollo, P.; Testi, A. Ecological indicators applied to urban and suburban floras. Ecol. Indic. 2006, 6, 444–457. [Google Scholar] [CrossRef]
- Godefroid, S.; Koedam, N. Distribution pattern of the flora in a peri-urban forest: An effect of the city–forest ecotone. Landsc. Urban Plan. 2003, 65, 169–185. [Google Scholar] [CrossRef]
- Benton, T.G.; Vickery, J.A.; Wilson, J.D. Farmland biodiversity: Is habitat heterogeneity the key? Trends Ecol. Evol. 2003, 18, 182–188. [Google Scholar] [CrossRef]
- Donald, P.F.; Evans, A.D. Habitat connectivity and matrix restoration: The wider implications of agri-environment schemes. J. Appl. Ecol. 2006, 43, 209–218. [Google Scholar] [CrossRef]
- Fahrig, L.; Baudry, J.; Brotons, L.; Burel, F.G.; Crist, T.O.; Fuller, R.J.; Sirami, C.; Siriwardena, G.M.; Martin, J.-L. Functional landscape heterogeneity and animal biodiversity in agricultural landscapes. Ecol. Lett. 2011, 14, 101–112. [Google Scholar] [CrossRef]
- Tewksbury, J.J.; Levey, D.J.; Haddad, N.M.; Sargent, S.; Orrock, J.L.; Weldon, A.; Danielson, B.J.; Brinkerhoff, J.; Damschen, E.I.; Townsend, P. Corridors affect plants, animals, and their interactions in fragmented landscapes. Proc. Natl. Acad. Sci. USA 2002, 99, 12923–12926. [Google Scholar] [CrossRef]
- Morelli, F. Relative importance of marginal vegetation (shrubs, hedgerows, isolated trees) surrogate of HNV farmland for bird species distribution in Central Italy. Ecol. Eng. 2013, 57, 261–266. [Google Scholar] [CrossRef]
- Perović, D.; Gámez-Virués, S.; Börschig, C.; Klein, A.-M.; Krauss, J.; Steckel, J.; Rothenwöhrer, C.; Erasmi, S.; Tscharntke, T.; Westphal, C. Configurational landscape heterogeneity shapes functional community composition of grassland butterflies. J. Appl. Ecol. 2015, 52, 505–513. [Google Scholar] [CrossRef]
- Stein, A.; Gerstner, K.; Kreft, H. Environmental heterogeneity as a universal driver of species richness across taxa, biomes and spatial scales. Ecol. Lett. 2014, 17, 866–880. [Google Scholar] [CrossRef] [PubMed]
- Achiso, Z.; Malore, N. Parkland Agroforestry Practices on Biodiversity Conservation—A Review. SSR Inst. Int. J. Life Sci. 2019, 5, 2412–2420. [Google Scholar] [CrossRef]
- Franco, D. Paesaggio, Reti Ecologiche ed Agroforestazione: Il Ruolo Dell’ecologia del Paesaggio e Dell’agroforestazione Nella Riqualificazione Ambientale e Produttiva del Paesaggio/di Daniel Franco; Il Verde Editoriale: Milano, Italy, 2000. [Google Scholar]
- Tischendorf, L.; Fahrig, L. On the usage and measurement of landscape connectivity. Oikos 2000, 90, 7–19. [Google Scholar] [CrossRef]
- Holloway, L.; Hubbard, P. People and Place: The Extraordinary Geographies of Everyday Life, 1st ed.; Routledge: London, UK, 2001. [Google Scholar]
- Comune di Milano. Food Wave. Available online: https://www.comune.milano.it/aree-tematiche/relazioni-internazionali/progetti-ue/food-wave (accessed on 27 April 2023).
- Comune di Milano. La Scuola dei Quartieri. Available online: https://lascuoladeiquartieri.it/ (accessed on 27 April 2023).
- Plieninger, T.; Bieling, C.; Fagerholm, N.; Byg, A.; Hartel, T.; Hurley, P.; López-Santiago, C.A.; Nagabhatla, N.; Oteros-Rozas, E.; Raymond, C.M.; et al. The role of cultural ecosystem services in landscape management and planning. Curr. Opin. Environ. Sustain. 2015, 14, 28–33. [Google Scholar] [CrossRef]
- Prete, C.; Cozzi, M.; Viccaro, M.; Sijtsma, F. Foreste e servizi ecosistemici culturali: Mappatura su larga scala utilizzando un approccio partecipativo. Ital. For. E Mont. 2020, 75, 119–136. [Google Scholar] [CrossRef]
- Wartmann, F.; Purves, R. Investigating sense of place as a cultural ecosystem service in different landscapes through the lens of language. Landsc. Urban Plan. 2018, 175, 169–183. [Google Scholar] [CrossRef]
- Magnaghi, A. Il Progetto Locale: Verso la Coscienza di Luogo, Nuova Accresciuta ed.; Bollati Boringhieri: Torino, Italy, 2010. [Google Scholar]
- McGarigal, K.; Marks, B.J. FRAGSTATS: Spatial Pattern Analysis Program for Quantifying Structure; U.S. Department of Agriculture, Forest Service: Portland, OR, USA, 1995; Volume PNW-GTR-351. [Google Scholar]
- O’Neill, R.V.; Krummel, J.R.; Gardner, R.H.; Sugihara, G.; Jackson, B.; DeAngelis, D.L.; Milne, B.T.; Turner, M.G.; Zygmunt, B.; Christensen, S.W.; et al. Indices of landscape pattern. Landsc. Ecol. 1988, 1, 153–162. [Google Scholar] [CrossRef]
- Walz, U. Landscape Structure, Landscape Metrics and Biodiversity. Living Rev. Landsc. Res. 2011, 5, 3. [Google Scholar] [CrossRef]
- Ingegnoli, V.; Giglio, E. Ecologia del Paesaggio: Manuale Per Conservare, Gestire e Pianificare L’ambiente; Sistemi editoriali: Napoli, Italy, 2005. [Google Scholar]
- Fabbri, P. Ecologia del Paesaggio per la Pianificazione/Pompeo Fabbri; Aracne: Roma, Italy, 2005. [Google Scholar]
- Forman, R.T.T. Land Mosaics: The Ecology of Landscapes and Regions, 1st ed.; Cambridge University Press: Cambridge, UK, 1995. [Google Scholar]
- Ermer, K.; Hoff, R.; Mohrmann, R. Landschaftsplanung Inder Stadt; Ulmer: Stuttgart, Germany, 1996. [Google Scholar]







| Scale | Sub-System | Scenario | Patches Metrics | Physiognomic–Structural Indices | Structural–Functional Indices | ||||||||||
|---|---|---|---|---|---|---|---|---|---|---|---|---|---|---|---|
| Ai | Pi | NP | MPS | MTX | SI | DIV_1a | DIV_1b | DOM_1a | LSD_1a | PERM | BTCi | BTC_ha | |||
| Extra-local | HYD | CS | 56.0 | 44,701 | 5 | 11.20 | 2.4 | 168.4 | 0.09 | 56.0 | 3.000 | 168.1 | |||
| NAT | 162.0 | 84,641 | 134 | 1.31 | 6.8 | 409.0 | 0.29 | 162.0 | 1.920 | 294.9 | |||||
| AGR | 1097.2 | 259,282 | 335 | 1.92 | 46.2 | 477.1 | 0.73 | 1097.2 | 1.486 | 966.0 | |||||
| ANT | 1058.1 | 409,718 | 552 | 2.57 | 44.6 | 851.8 | 1.00 | 323.0 | 0.657 | 667.0 | |||||
| TOT | 2373 | 798,343 | 1026 | 4.25 | 477 | 2.10 | 1638.3 | 7.063 | 2095.9 | ||||||
| Local | HYD | CS | 1.2 | 7475 | 2 | 0.60 | 1.1 | 192.8 | 0.05 | 0.00 | 3.67 | 0.32 | 1.2 | ||
| NAT | 32.1 | 40,120 | 97 | 0.40 | 28.3 | 861.1 | 0.97 | 2.17 | 2.77 | 5.60 | 32.1 | ||||
| AGR | 48.7 | 19,522 | 47 | 0.83 | 42.8 | 234.6 | 0.94 | 1.35 | 2.77 | 5.44 | 48.6 | ||||
| ANT | 31.6 | 26,962 | 98 | 0.40 | 27.8 | 470.1 | 0.94 | 2.11 | 2.77 | 5.45 | 17.5 | ||||
| TOT | 114 | 94,079 | 244 | 0.56 | 100.0 | 248 | 2.91 | 2.99 | 4.20 | 99.4 | |||||
| HYD | TS | 1.5 | 7858 | 4 | 0.32 | 1.4 | 220.7 | 0.07 | 0.63 | 3.67 | 0.45 | 1.5 | |||
| NAT | 35.7 | 43,229 | 113 | 0.49 | 31.4 | 867.0 | 1.06 | 2.20 | 2.66 | 5.98 | 35.7 | ||||
| AGR | 46.1 | 22,191 | 58 | 0.57 | 40.5 | 282.5 | 0.99 | 1.53 | 2.95 | 5.88 | 46.0 | ||||
| ANT | 30.3 | 25,712 | 92 | 0.42 | 26.7 | 455.9 | 0.90 | 2.04 | 2.83 | 5.23 | 16.4 | ||||
| TOT | 114 | 98,990 | 267 | 0.45 | 100.0 | 262 | 3.01 | 3.03 | 4.38 | 99.7 | |||||
Disclaimer/Publisher’s Note: The statements, opinions and data contained in all publications are solely those of the individual author(s) and contributor(s) and not of MDPI and/or the editor(s). MDPI and/or the editor(s) disclaim responsibility for any injury to people or property resulting from any ideas, methods, instructions or products referred to in the content. |
© 2023 by the authors. Licensee MDPI, Basel, Switzerland. This article is an open access article distributed under the terms and conditions of the Creative Commons Attribution (CC BY) license (https://creativecommons.org/licenses/by/4.0/).
Share and Cite
Dal Borgo, A.G.; Chiaffarelli, G.; Capocefalo, V.; Schievano, A.; Bocchi, S.; Vagge, I. Agroforestry as a Driver for the Provisioning of Peri-Urban Socio-Ecological Functions: A Trans-Disciplinary Approach. Sustainability 2023, 15, 11020. https://doi.org/10.3390/su151411020
Dal Borgo AG, Chiaffarelli G, Capocefalo V, Schievano A, Bocchi S, Vagge I. Agroforestry as a Driver for the Provisioning of Peri-Urban Socio-Ecological Functions: A Trans-Disciplinary Approach. Sustainability. 2023; 15(14):11020. https://doi.org/10.3390/su151411020
Chicago/Turabian StyleDal Borgo, Alice Giulia, Gemma Chiaffarelli, Valentina Capocefalo, Andrea Schievano, Stefano Bocchi, and Ilda Vagge. 2023. "Agroforestry as a Driver for the Provisioning of Peri-Urban Socio-Ecological Functions: A Trans-Disciplinary Approach" Sustainability 15, no. 14: 11020. https://doi.org/10.3390/su151411020
APA StyleDal Borgo, A. G., Chiaffarelli, G., Capocefalo, V., Schievano, A., Bocchi, S., & Vagge, I. (2023). Agroforestry as a Driver for the Provisioning of Peri-Urban Socio-Ecological Functions: A Trans-Disciplinary Approach. Sustainability, 15(14), 11020. https://doi.org/10.3390/su151411020

