Low-Altitude Remote Sensing Inversion of River Flow in Ungauged Basins
Abstract
1. Introduction
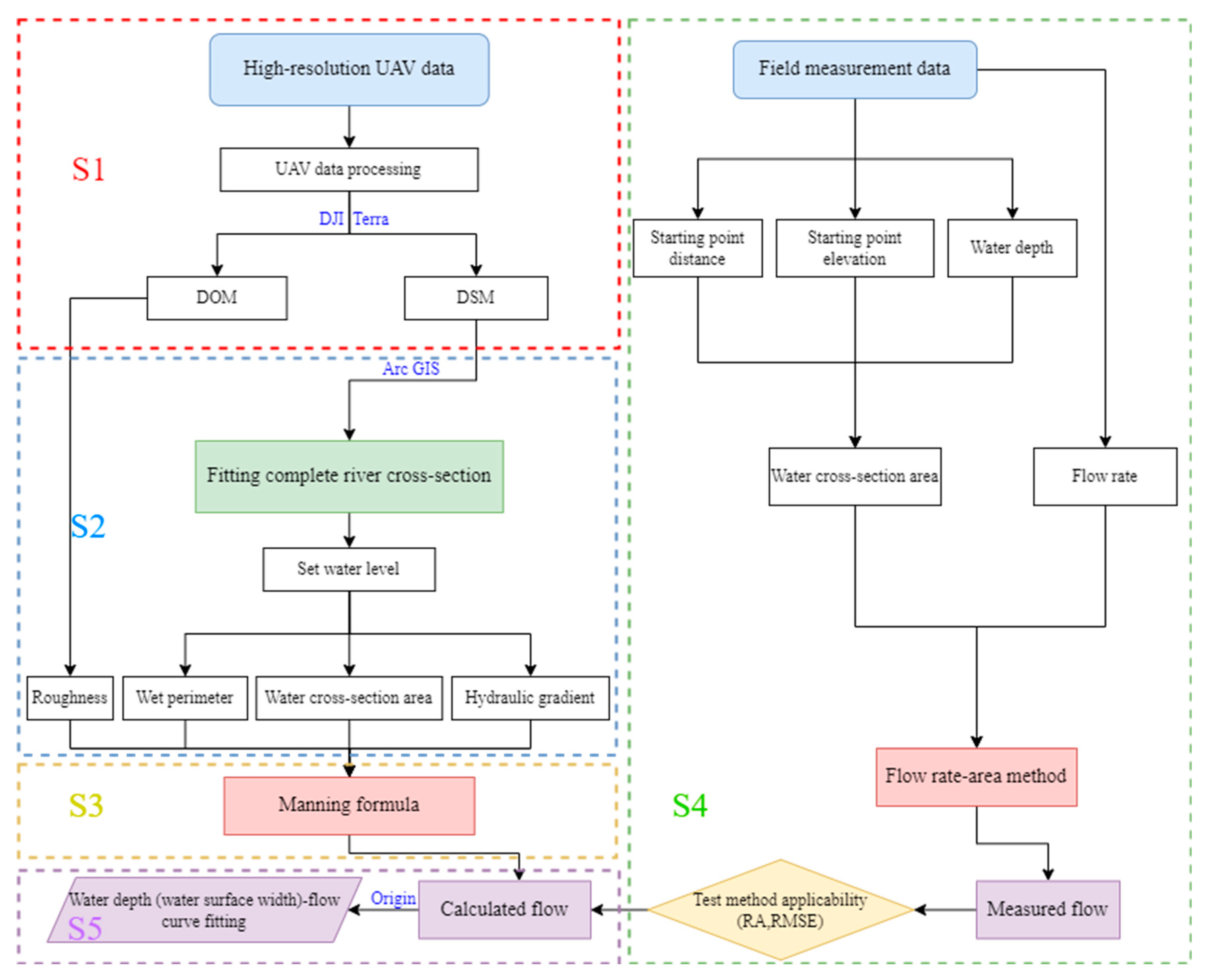
2. Methodology
2.1. Study Area
2.2. Datasets
2.2.1. UAV Data
2.2.2. Ground Measured Data
2.3. Flow Calculations
2.3.1. Low-Altitude Remote Sensing Inversion Flow–Manning’s Formula
2.3.2. Actual Flow Measurement–Flow Rate-Area Method
2.4. Evaluation Methodology
3. Results
3.1. Low-Altitude Remote Sensing Inversion
3.1.1. Hydraulic Gradient
3.1.2. Hydraulic Radius
3.1.3. Roughness
3.1.4. Flow
3.2. Section Measured Flow Results
3.3. Accuracy Analyses
3.4. Water Surface Width (Water Depth)–Flow Relationships
3.5. Analysis of Flow Inversion Methods across Cross-Sectional Forms
4. Discussion
4.1. Method Strengths
4.2. Method Limitations
5. Conclusions
- Low-altitude remote sensing by UAV was employed to monitor riverbed characteristics, and, with classical hydraulics equations, river flow from ungauged basins in the desert hinterland rivers of the middle and lower reaches of the Keriya River, northwest China, was derived using a UAV inversion method. Consequently, this is a novel approach to current limitations when estimating runoff for small- and medium-sized inland rivers.
- RA and RMSE were used to evaluate the applicability and reliability of the low-altitude remote sensing inversion method, revealing averages of 8.49% (ranging 3.26–17.00%; which fell within the allowable error range) and 0.59 m3·s−1, respectively, supporting the functionality of the proposed method within the study area.
- According to the water surface width (water depth)–flow relationship curve of each section, combined with the morphological characteristics of the section, different water volume periods were selected, the optimal water surface width–flow relationship or water depth–flow relationship was selected, and a method for estimating river flow was proposed to provide a reference for the estimation of small- and medium-sized river runoff.
Author Contributions
Funding
Institutional Review Board Statement
Informed Consent Statement
Data Availability Statement
Acknowledgments
Conflicts of Interest
References
- Yang, S. Ecohydrological Models: Introduction and Application; Science Press: Beijing, China, 2012; pp. 1–17. [Google Scholar]
- Escartın, J.; Aubrey, D.G. Flow structure and dispersion within algal mats. Estuar. Coast. Shelf Sci. 1995, 40, 451–472. [Google Scholar] [CrossRef]
- Alsdorf, D.E.; Lettenmaier, D.P. Tracking fresh water from space. Science. 2003, 301, 1491–1494. [Google Scholar] [CrossRef] [PubMed]
- Bjerklie, D.M.; Ayotte, J.D.; Cahillane, M.J. Simulating Hydrologic Response to Climate Change Scenarios in Four Selected Watersheds of New Hampshire; U.S. Geological Survey Scientific Investigations Report; U.S. Geological Survey: Reston, VA, USA, 2015.
- Hirpa, F.A.; Hopson, T.M.; De Groeve, T.; Brakenridge, G.; Gebremichael, M.; Restrepo, P.J. Upstream satellite remote sensing for river discharge forecasting: Application to major rivers in South Asia. Remote Sens. Environ. 2013, 131, 140–151. [Google Scholar] [CrossRef]
- LeFavour, G.; Alsdorf, D. Water slope and discharge in the Amazon River estimated using the shuttle radar topography mission digital elevation model. Geophys. Res. Lett. 2005, 32, 404–405. [Google Scholar] [CrossRef]
- Jung, H.C.; Hamski, J.; Durand, M.; Alsdorf, D.; Hossain, F.; Lee, H.; Hossain, A.K.M.A.; Hasan, K.; Khan, A.S.; Hoque, A.Z. Characterization of complex fluvial systems using remote sensing of spatial and temporal water level variations in the Amazon, Congo, and Brahmaputra Rivers. Earth Surf. Process. Landf. 2010, 35, 294–304. [Google Scholar] [CrossRef]
- Smith, L.C.; Isacks, B.L.; Forster, R.R.; Bloom, A.L.; Preuss, I. Estimation of discharge from braided glacial rivers using ERS-1 Synthetic-Aperture Radar—First results. Water Resour. Res. 1995, 31, 1325–1329. [Google Scholar] [CrossRef]
- Smith, L.C.; Isacks, B.L.; Bloom, A.L.; Murray, A.B. Estimation of Discharge from Three Braided Rivers Using Synthetic Aperture Radar Satellite Imagery: Potential Application to Ungaged Basins. Water Resour. Res. 1996, 32, 2021–2034. [Google Scholar] [CrossRef]
- Xu, K.; Zhang, J.; Watanabe, M.; Sun, C. Estimating river discharge from very high-resolution satellite data: A case study in the Yangtze River, China. Hydrol. Process. 2004, 18, 1927–1939. [Google Scholar] [CrossRef]
- Pavelsky, T.M. Using width-based rating curves from spatially discontinuous satellite imagery to monitor river discharge. Hydrol. Process. 2014, 28, 3035–3040. [Google Scholar] [CrossRef]
- Gleason, C.J.; Wang, J. Theoretical basis for at-many-stations hydraulic geometry. Geophys. Res. Lett. 2015, 42, 7107–7114. [Google Scholar] [CrossRef]
- Zhang, J.; Xu, K.; Watanabc, M. Estimation of river discharge using very high-resolution satellite data in Yangtze River. In Proceedings of the International Symposium on Remote Sensing, Sokcho, Korea, 24–28 June 2002; pp. 728–733. [Google Scholar]
- Getirana, A.C.V.; Peters-Lidard, C. Estimating water discharge from large radar altimetrydatasets. Hydrol. Earth Syst. Sci. 2013, 17, 923. [Google Scholar] [CrossRef]
- Papa, F.; Durand, F.; Rossow, W.B.; Rahman, A.; Bala, S.K. Satellite altimeter-derived monthly discharge of the Ganga-Brahmaputra River and its seasonal to interannual variations from 1993 to 2008. J. Geophys. Res. Earth Surf. 2010, 115, 13. [Google Scholar] [CrossRef]
- Biancamaria, S.; Lettenmaier, D.P.; Pavelsky, T.M. The SWOT Mission and Its Capabilities for Land Hydrology. Surv. Geophys. 2016, 37, 307–337. [Google Scholar] [CrossRef]
- Pavelsky, T.M.; Durand, M.T.; Andreadis, K.M.; Beighley, R.E.; Paiva, R.C.D.; Allen, G.H.; Miller, Z.F. Assessing the potential global extent of SWOT river discharge observations. J. Hydrol. 2014, 519, 1516–1525. [Google Scholar] [CrossRef]
- Gosling, S.N.; Arnell, N.W. Simulating current global river runoff with a global hydrological model: Model revisions, validation, and sensitivity analysis. Hydrol. Process. 2011, 25, 1129–1145. [Google Scholar] [CrossRef]
- Widén-Nilsson, E.; Halldin, S.; Xu, C. Global water-balance modelling with WASMOD-M: Parameter estimation and regionalisation. J. Hydrol. 2007, 340, 105–118. [Google Scholar] [CrossRef]
- Rawlins, M.A.; Lammers, R.B.; Frolking, S.; Vorosmarty, C.J. Simulating pan-Arctic runoff with a macro-scale terrestrial water balance model. Hydrol. Process. 2003, 17, 2521–2539. [Google Scholar] [CrossRef]
- Oki, T.; Nishimura, T.; Dirmeyer, P. Assessment of Annual Runoff from Land Surface Models Using Total Runoff Integrating Pathways (TRIP). J. Meteorol. Soc. Jpn. Ser. II 1999, 77, 235–255. [Google Scholar] [CrossRef]
- Durand, M.; Gleason, C.J.; Garambois, P.A.; Bjerklie, D.; Smith, L.C.; Roux, H.; Rodriguez, E.; Bates, P.D.; Pavelsky, P.M.; Monnier, J.; et al. An intercomparison of remote sensing river discharge estimation algorithms from measurements of river height, width, and slope. Water Resour. Res. 2016, 52, 4527–4549. [Google Scholar] [CrossRef]
- Birkinshaw, S.J.; Moore, P.; Kilsby, C.G.; O’Donnell, G.M.; Hardy, A.J.; Berry, P.A.M. Daily discharge estimation at ungauged river sites using remote sensing. Hydrol. Process 2014, 28, 1043–1054. [Google Scholar] [CrossRef]
- Birkinshaw, S.J.; O'Donnell, G.M.; Moore, P.; Kilsby, C.; Fowler, H.; Berry, P.A.M. Using satellite altimetry data to augment flow estimation techniques on the Mekong River. Hydrol. Process. 2010, 24, 3811–3825. [Google Scholar] [CrossRef]
- Gleason, C.J.; Garambois, P.-A.; Durand, M.T. Tracking River Flows from Space. Earth Space Sci. News 2017, 7, 98. [Google Scholar] [CrossRef]
- Andreadis, K.M.; Clark, E.A.; Lettenmaier, D.P.; Alsdorf, D.E. Prospects for river discharge and depth estimation through assimilation of swath-altimetry into a raster-based hydrodynamics model. Geophys. Res. Lett. 2007, 34, 403. [Google Scholar] [CrossRef]
- Gleason, C.J.; Smith, L.C. Toward global mapping of river discharge using satellite images and at-many-stations hydraulic geometry. Proc. Natl. Acad. Sci. USA 2014, 111, 4788–4791. [Google Scholar] [CrossRef] [PubMed]
- Garambois, P.-A.; Monnier, J. Inference of effective river properties from remotely sensed observations of water surface. Adv. Water Resour. 2015, 79, 103–120. [Google Scholar] [CrossRef]
- Ling, F.; Cai, X.; Li, W.; Xiao, F.; Li, X.; Du, Y. Monitoring river discharge with remotely sensed imagery using river island area as an indicator. J. Appl. Remote Sens. 2012, 6, 563–564. [Google Scholar] [CrossRef]
- Watts, A.C.; Ambrosia, V.G.; Hinkley, E.A. Unmanned Aircraft Systems in Remote Sensing and Scientific Research: Classification and Considerations of Use. Remote Sens. 2012, 4, 1671–1692. [Google Scholar] [CrossRef]
- Colomina, I.; Molina, P. Unmanned aerial systems for photogrammetry and remote sensing: A review. ISPRS J. Photogramm. Remote Sens. 2014, 92, 79–97. [Google Scholar] [CrossRef]
- Lee, S.; Choi, Y. Topographic Survey at Small-scale Open-pit Mines using a Popular Rotary-wing Unmanned Aerial Vehicle (Drone). J. Korean Soc. Rock Mech. 2015, 25, 462–469. [Google Scholar]
- Cho, S.-J.; Bang, E.-S.; Kang, I.-M. Construction of Precise Digital Terrain Model for Nonmetal Open-pit Mine by Using Unmanned Aerial Photograph. Econ. Environ. Geol. 2015, 48, 205–212. [Google Scholar] [CrossRef]
- Neugirg, F.; Stark, M.; Kaiser, A.; Vlacilova, M.; Della Seta, M.; Vergari, F.; Schmidt, J.; Becht, M.; Haas, F. Erosion processes in calanchi in the Upper Orcia Valley, Southern Tuscany, Italy based on multitemporal high-resolution terrestrial LiDAR and UAV surveys. Geomorphology 2016, 269, 8–22. [Google Scholar] [CrossRef]
- Vivoni, E.R.; Rango, A.; Anderson, C.A.; Pierini, N.A.; Schreiner-McGraw, A.P.; Saripalli, S.; Laliberte, A.S. Ecohydrology with unmanned aerial vehicles. Ecosphere 2014, 5, 1–14. [Google Scholar] [CrossRef]
- Li, D.; Chen, X.; Cai, X. Spatial information techniques in rapid response to Wenchuan Earthquake. J. Remote Sens. 2008, 12, 841–851. [Google Scholar]
- Wang, P.; Yang, S.; Wang, J.; Pan, T.; Zhang, S.; Gong, T. Discharge estimation with hydraulic geometry using unmanned aerial vehicle and remote sensing. Shuili Xuebao 2020, 51, 492–504. [Google Scholar] [CrossRef]
- Lewin, J.; Gibbard, P.L. Quaternary river terraces in England:forms, sediments and processes. Geomorphology 2010, 120, 293–311. [Google Scholar] [CrossRef]
- Yang, Z.; Wu, S.; Chen, G. River cross section survey method based on UAV and GPS-RTK. J. Suzhou Univ. Sci. Technol. 2020, 37, 65–70. [Google Scholar] [CrossRef]
- Yang, S.; Wang, P.; Lou, H.; Wang, J.; Zhao, C.; Gong, T. Estimating River Discharges in Ungauged Catchments Using the Slope area Method and Unmanned Aerial Vehicle. Water 2019, 11, 2361. [Google Scholar] [CrossRef]
- Lou, H.; Wang, P.; Yang, S.; Hao, F.; Ren, X.; Wang, Y.; Shi, L.; Wang, J.; Gong, T. Combining and Comparing an Unmanned Aerial Vehicle and Multiple Remote Sensing Satellites to Calculate Long-Term River Discharge in an Ungauged Water Source Region on the Tibetan Plateau. Remote Sens. 2020, 12, 2155. [Google Scholar] [CrossRef]
- Yang, S.; Li, C.; Lou, H.; Wang, P.; Wang, J.; Ren, X. Performance of an Unmanned Aerial Vehicle (UAV) in Calculating the Flood Peak Discharge of Ephemeral Rivers Combined with the Incipient Motion of Moving Stones in Arid Ungauged Regions. Remote Sens. 2020, 12, 1610. [Google Scholar] [CrossRef]
- Yang, S.; Wang, P.; Wang, J.; Lou, H.; Gong, T. River flow estimation method based on UAV aerial photogrammetry. Natl. Remote Sens. Bull. 2021, 25, 1284–1293. [Google Scholar] [CrossRef]
- Zhao, C.; Pan, X.; Yang, S.; Liu, C.; Chen, X.; Zhang, H.; Pan, T. Measuring streamflow with low-altitude UAV imagery. Acta Geogr. Sin. 2019, 7, 1392–1408. [Google Scholar]
- Wufu, A.; Chen, Y.; Yang, S.; Lou, H.; Wang, P.; Li, C.; Wang, J.; Ma, L. Changes in Glacial Meltwater Runoff and Its Response to Climate Change in the Tianshan Region Detected Using Unmanned Aerial Vehicles (UAVs) and Satellite Remote Sensing. Water 2021, 13, 1753. [Google Scholar] [CrossRef]
- Zhao, C.; Zhang, C.; Yang, S.; Liu, C.; Xiang, H.; Sun, Y.; Yang, Z.; Zhang, Y.; Yu, X.; Shao, N.; et al. Calculating e-flow using UAV and ground monitoring. J. Hydrol. 2017, 552, 351–365. [Google Scholar] [CrossRef]
- Wufu, A.; Yang, S.; Chen, Y.; Lou, H.; Li, C.; Ma, L. Estimation of Long-Term River Discharge and Its Changes in Ungauged Watersheds in Pamir Plateau. Remote Sens. 2021, 13, 4043. [Google Scholar] [CrossRef]
- Zhang, C.; Yang, S.; Zhao, C.; Lou, H.; Zhang, Y.; Bai, J.; Zhang, Z.; Guan, Y. Topographic data accuracy verification of small consumer UAV. J. Remote Sens. 2018, 22, 185–195. [Google Scholar] [CrossRef]
- Sun, D.; Ding, X. Hydraulics; The Yellow River Water Conservancy Press: Zhengzhou, China, 2009; pp. 175–177. [Google Scholar]
- Zhao, Z.; He, J. Hydraulics, 2nd ed; TsingHua University Press: Beijing, China, 2010; pp. 176–177. [Google Scholar]
- Simons, D.B.; Li, R.-M.; Al-Shaikh-Ali, K.S. Flow Resistance in Cobble and Boulder Riverbeds. J. Hydraul. Div. 1979, 105, 477–488. [Google Scholar] [CrossRef]
- Beven, K.; Binley, A. The future of distributed models: Model calibration and uncertainty prediction. Hydrol. Process. 1992, 6, 279–298. [Google Scholar] [CrossRef]
- Ma, H. Application of Excel software in the temporary curve of water level flow relationship. Low Carbon World 2019, 5, 58–59. [Google Scholar] [CrossRef]
- Song, Y.; Zhang, D.; Tian, C. Example analysis of water level flow relationship curve fitting method. Heilongjiang Sci. Technol. Water Conserv. 2010, 38, 51–52. [Google Scholar]
- Leopold, L.B.; Maddock, T. The hydraulic geometry of stream grooves and some physiographic implications. US Gov. Print. Off. 1953, 252, 22–53. [Google Scholar]
- Li, J.; Guo, X.; Gong, T.; Wang, J. A method estimating natural runoff in regions with none or less data. Shuili Xuebao 2018, 49, 1420–1428. [Google Scholar] [CrossRef]
- Kerr, J.M.; Purkis, S. An algorithm for optically-deriving water depth from multispectral imagery in coral reef landscapes in the absence of ground-truth data. Remote Sens. Environ. 2018, 210, 307–324. [Google Scholar] [CrossRef]













| UAV Model | Phantom-4-RTK |
|---|---|
| Camera Model | FC6310R |
| Image Sensor | Sony Exmor R CMOS |
| Camera Pixels | 20 million (5472 × 3648) |
| Aperture | f2.8–f11 |
| Camera focal length | 8.8 mm |
| Field of view | 84° |
| Maximum line height | 500 m |
| Takeoff weight | 1391 g |
| Maximum level flight speed | 50 km·h−1 (positioning mode) |
| Operating ambient temperature | 58 km·h−1 (Attitude mode) |
| Parameter | River Section | |||||
|---|---|---|---|---|---|---|
| G1 | G2 | G3 | G4 | G5 | G6 | |
| Flight height (m) | 100 | 100 | 100 | 100 | 100 | 100 |
| Parallel overlap rate (%) | 70 | 70 | 70 | 70 | 70 | 70 |
| Vertical overlap rate (%) | 80 | 80 | 80 | 80 | 80 | 80 |
| Survey area (m2) | 459,898.2 | 453,897.4 | 449,523.8 | 275,247.0 | 190,831.3 | 149,268.8 |
| Ground resolution (cm) | 2.74 | 2.74 | 2.74 | 2.74 | 2.74 | 2.74 |
| Parameter | River Cross-Section | |||||
|---|---|---|---|---|---|---|
| G1 | G2 | G3 | G4 | G5 | G6 | |
| Upstream elevation (m) | 1201.83 | 1219.43 | 1244.41 | 1261.38 | 1275.42 | 1297.17 |
| Downstream elevation (m) | 1201.47 | 1219.02 | 1243.84 | 1261.02 | 1275.03 | 1296.73 |
| Spacing (m) | 500 | 500 | 500 | 500 | 500 | 500 |
| Hydraulic gradient | 0.0007 | 0.0008 | 0.0011 | 0.0007 | 0.0008 | 0.0009 |
| Parameter | River Cross-Section | |||||||
|---|---|---|---|---|---|---|---|---|
| G1 | G2 | G3 | G4 | G5 | G6 | |||
| G2-1 | G2-2 | G3-1 | G3-2 | |||||
| Cross-sectional area (m2) | 10.75 | 1.17 | 7.68 | 8.3 | 1.82 | 14.62 | 10.26 | 15.38 |
| Wet perimeter (m) | 65.02 | 8.06 | 30.04 | 40.02 | 10.03 | 53.03 | 37.02 | 60.08 |
| Hydraulic radius (m) | 0.17 | 0.15 | 0.26 | 0.21 | 0.18 | 0.28 | 0.28 | 0.26 |
| Parameter | River Cross-Section | |||||||
|---|---|---|---|---|---|---|---|---|
| G1 | G2 | G3 | G4 | G5 | G6 | |||
| G2-1 | G2-2 | G3-1 | G3-2 | |||||
| Hydraulic gradient | 0.0007 | 0.0008 | 0.0008 | 0.0011 | 0.0011 | 0.0007 | 0.0008 | 0.0009 |
| Hydraulic radius (m) | 0.17 | 0.15 | 0.26 | 0.21 | 0.18 | 0.28 | 0.28 | 0.26 |
| Roughness | 0.03 | 0.03 | 0.03 | 0.03 | 0.03 | 0.03 | 0.03 | 0.03 |
| Flow (m3·s−1) | 2.86 | 3.22 | 3.86 | 5.46 | 4.11 | 6.20 | ||
| Sub- section | G1 | G2 | G3 | G4 | G5 | G6 | ||||||||||||
|---|---|---|---|---|---|---|---|---|---|---|---|---|---|---|---|---|---|---|
| Area Ai (m2) | Flow Rate (m·s−1) | Flow Qi (m3·s−1) | Area Ai (m2) | Flow Rate (m·s−1) | Flow Qi (m3·s−1) | Area Ai (m2) | Flow Rate (m·s−1) | Flow Qi (m3·s−1) | Area Ai (m2) | Flow Rate (m·s−1) | Flow Qi (m3·s−1) | Area Ai (m2) | Flow Rate (m·s−1) | Flow Qi (m3·s−1) | Area Ai (m2) | Flow Rate (m·s−1) | Flow Qi (m3·s−1) | |
| 1 | 0.20 | 0.05 | 0.01 | 0.15 | 0.05 | 0.01 | 0.40 | 0.10 | 0.04 | 1.18 | 0.20 | 0.24 | 0.85 | 0.20 | 0.17 | 1.03 | 0.10 | 0.10 |
| 2 | 0.60 | 0.15 | 0.09 | 0.23 | 0.15 | 0.03 | 0.73 | 0.15 | 0.11 | 1.98 | 0.40 | 0.79 | 1.98 | 0.45 | 0.89 | 1.43 | 0.15 | 0.21 |
| 3 | 0.90 | 0.35 | 0.32 | 0.16 | 0.20 | 0.03 | 0.58 | 0.10 | 0.06 | 1.60 | 0.40 | 0.64 | 2.05 | 0.50 | 1.03 | 0.65 | 0.10 | 0.07 |
| 4 | 1.30 | 0.50 | 0.65 | 0.17 | 0.20 | 0.03 | 0.68 | 0.20 | 0.14 | 1.60 | 0.45 | 0.72 | 1.88 | 0.55 | 1.03 | 0.45 | 0.10 | 0.05 |
| 5 | 1.45 | 0.40 | 0.58 | 0.16 | 0.20 | 0.03 | 1.23 | 0.50 | 0.61 | 1.70 | 0.50 | 0.85 | 1.45 | 0.50 | 0.73 | 0.58 | 0.15 | 0.09 |
| 6 | 0.80 | 0.20 | 0.16 | 0.14 | 0.20 | 0.03 | 1.75 | 0.70 | 1.23 | 1.70 | 0.45 | 0.77 | 1.03 | 0.30 | 0.31 | 1.25 | 0.40 | 0.50 |
| 7 | 0.35 | 0.10 | 0.04 | 0.13 | 0.20 | 0.03 | 1.95 | 0.60 | 1.17 | 1.48 | 0.40 | 0.59 | 0.78 | 0.15 | 0.12 | 1.88 | 0.65 | 1.22 |
| 8 | 0.40 | 0.10 | 0.04 | 0.06 | 0.10 | 0.01 | 1.00 | 0.25 | 0.25 | 1.25 | 0.40 | 0.50 | 0.10 | 0.05 | 0.01 | 2.13 | 0.75 | 1.59 |
| 9 | 0.45 | 0.10 | 0.05 | 0.15 | 0.10 | 0.02 | 0.20 | 0.20 | 0.04 | 1.10 | 0.40 | 0.44 | 2.63 | 0.75 | 1.97 | |||
| 10 | 0.83 | 0.20 | 0.17 | 0.54 | 0.25 | 0.14 | 0.40 | 0.30 | 0.12 | 0.85 | 0.30 | 0.26 | 2.00 | 0.65 | 1.30 | |||
| 11 | 1.45 | 0.40 | 0.58 | 0.81 | 0.35 | 0.28 | 0.40 | 0.20 | 0.08 | 0.20 | 0.10 | 0.02 | 0.80 | 0.35 | 0.28 | |||
| 12 | 1.45 | 0.40 | 0.58 | 0.80 | 0.35 | 0.28 | 0.47 | 0.20 | 0.09 | 0.15 | 0.15 | 0.02 | ||||||
| 13 | 0.58 | 0.15 | 0.09 | 0.62 | 0.25 | 0.15 | 0.37 | 0.15 | 0.06 | 0.14 | 0.15 | 0.02 | ||||||
| 14 | 0.59 | 0.35 | 0.20 | 0.10 | 0.05 | 0.01 | 0.18 | 0.15 | 0.03 | |||||||||
| 15 | 0.92 | 0.55 | 0.50 | 0.18 | 0.15 | 0.03 | ||||||||||||
| 16 | 1.32 | 0.60 | 0.79 | 0.05 | 0.05 | 0.00 | ||||||||||||
| 17 | 1.35 | 0.55 | 0.74 | |||||||||||||||
| 18 | 0.60 | 0.25 | 0.15 | |||||||||||||||
| Measured total flow QS (m3·s−1) | 3.34 | 3.45 | 3.99 | 5.80 | 4.27 | 7.47 | ||||||||||||
| Parameter | River Cross-Section | |||||
|---|---|---|---|---|---|---|
| G1 | G2 | G3 | G4 | G5 | G6 | |
| Measured flow (m3·s−1) | 3.34 | 3.45 | 3.99 | 5.80 | 4.27 | 7.47 |
| Calculated flow (m3·s−1) | 2.86 | 3.22 | 3.86 | 5.46 | 4.11 | 6.20 |
| Absolute error (m3·s−1) | 0.48 | 0.23 | 0.13 | 0.34 | 0.16 | 1.27 |
| Relative error RA (%) | 14.37 | 6.67 | 3.26 | 5.86 | 3.75 | 17.00 |
| Cross-Section | Fitting Equation | R2 |
|---|---|---|
| G1 | y = −80.56 × exp (x/−4.15) − 77.25 × exp (x/−4.19) − 40.10 × exp (x/−271.80) + 177.13 | 0.991 |
| G2 | y = −27.47 × exp (x/−3.37) − 51.65 × exp (x/−3.37) − 54.1 × exp (x/−3.37) + 134.28 | 0.992 |
| G3 | y = 51.21 × x0.29 − 18.23 | 0.982 |
| G4 | y = −38.21 × exp (x/−0.25) − 24.15 × exp (x/−15.61) − 23.69 × exp (x/−15.61) + 87.67 | 0.988 |
| G5 | y = 208.16 × x0.02 − 180.58 | 0.962 |
| G6 | y = −42.13 × exp (x/−4.85) − 40.86 × exp (x/−4.85) − 39.72 × exp (x/−4.85) + 125.24 | 0.988 |
| Cross-Section | Fitting Equation | R2 |
|---|---|---|
| G1 | y = 0.05 + 0.18 × x0.39 | 0.998 |
| G2 | y = −0.08 + 0.44 × x0.24 | 0.997 |
| G3 | y = −0.04 + 0.29 × x0.34 | 0.999 |
| G4 | y = 0.07 + 0.18 × x0.47 | 0.999 |
| G5 | y = 0.08 + 0.15 × x0.55 | 0.999 |
| G6 | y = 0.07 + 0.24 × x0.37 | 0.996 |
Publisher’s Note: MDPI stays neutral with regard to jurisdictional claims in published maps and institutional affiliations. |
© 2022 by the authors. Licensee MDPI, Basel, Switzerland. This article is an open access article distributed under the terms and conditions of the Creative Commons Attribution (CC BY) license (https://creativecommons.org/licenses/by/4.0/).
Share and Cite
Zhou, M.; Guo, Y.; Wang, N.; Wei, X.; Bai, Y.; Wang, H. Low-Altitude Remote Sensing Inversion of River Flow in Ungauged Basins. Sustainability 2022, 14, 12792. https://doi.org/10.3390/su141912792
Zhou M, Guo Y, Wang N, Wei X, Bai Y, Wang H. Low-Altitude Remote Sensing Inversion of River Flow in Ungauged Basins. Sustainability. 2022; 14(19):12792. https://doi.org/10.3390/su141912792
Chicago/Turabian StyleZhou, Mingtong, Yuchuan Guo, Ning Wang, Xuan Wei, Yunbao Bai, and Huijing Wang. 2022. "Low-Altitude Remote Sensing Inversion of River Flow in Ungauged Basins" Sustainability 14, no. 19: 12792. https://doi.org/10.3390/su141912792
APA StyleZhou, M., Guo, Y., Wang, N., Wei, X., Bai, Y., & Wang, H. (2022). Low-Altitude Remote Sensing Inversion of River Flow in Ungauged Basins. Sustainability, 14(19), 12792. https://doi.org/10.3390/su141912792
