Next Article in Journal
Technological Platforms for Inclusive Practice at University: A Qualitative Analysis from the Perspective of Spanish Faculty Members
Next Article in Special Issue
Promoting Sustainable Creativity: An Empirical Study on the Application of Mind Mapping Tools in Graphic Design Education
Previous Article in Journal
Indoor Distance Measurement System COPS (COVID-19 Prevention System)
Previous Article in Special Issue
Analyzing Continuance of Cloud Computing in Higher Education Institutions: Should We Stay, or Should We Go?
 
 
Font Type:
Arial Georgia Verdana
Font Size:
Aa Aa Aa
Line Spacing:
Column Width:
Background:
Article

Models for Administration to Ensure the Successful Transition to Distance Learning during the Pandemic

1
Faculty of Informatics, Kaunas University of Technology, 44249 Kaunas, Lithuania
2
E-Learning Center, Politehnica University Timișoara, 300006 Timișoara, Romania
*
Author to whom correspondence should be addressed.
Sustainability 2021, 13(9), 4751; https://doi.org/10.3390/su13094751
Submission received: 30 January 2021 / Revised: 20 April 2021 / Accepted: 22 April 2021 / Published: 23 April 2021
(This article belongs to the Special Issue Technology and Innovation Management in Education)

Abstract

Lack of guidelines for implementing distance learning, lack of infrastructure, lack of competencies, and security-related problems were the challenges met during the pandemic. These challenges firstly fall on the administration of a higher education institution. To assist in solving the challenges of the pandemic for the administration of a higher education institution, the paper presents several models for the organization of the processes of distance learning. These models are as follows: a conceptual model of distance learning, a model of strategic planning of distance learning, a model of the assessment before the start of distance learning, a model of the preparation for distance learning, and a model of the process of distance learning and remote work. Student profile, lecturer profile, organizational environment, assessment, and planning of the infrastructure of information and communication technology (ICT), assessment and planning of the virtual learning environment, and assessment of distance learning competencies of participants of the study process are also considered. The developed models are based on five main processes of instructional design, i.e., analysis, design, development, implementation, and evaluation. The models provide guidelines for the administration of higher education institutions on the preparation and delivery of distance learning during the pandemic. The models were validated by 10 experts from different higher education institutions. The feasibility of the data collection instrument was determined by Cronbach’s alpha coefficient that is above 0.9.

1. Introduction

Schools and higher education institutions meet a lot of challenges during a pandemic. Some of these challenges can be enumerated as follows: lack of time for transition to distance learning; a need to update infrastructure, techniques and software; repositories for the increased number of resources. Not all institutions were ready for a successful transition to distance learning. Moreover, the pandemic came very suddenly, and institutions did not have enough time to properly prepare for the transition and that raised problems related to (1) the establishment of practical and laboratory works, knowledge testing, and evaluation using distance learning (DL) technologies, (2) massive participation forecasting, (3) system load, (4) cybersecurity and (5) data protection issues.
Many different definitions of distance learning are available in the IGI dictionary [1] showing that (1) learning can be organized by a department or instructor using a learning management system (LMS), (2) studying remotely, giving the freedom to learn at any convenient time, (3) the type of learning where information and communication technology (ICT) is its main mean for content delivery, interaction and facilitation and it can be either asynchronous or synchronous.
We present the results of the research where distance learning means that the learning will be organized fully online by using all five processes of the instructional design to be mentioned in the paper, i.e., analysis, design, development, implementation, and evaluation. The paper is based on the research results gained during the first pandemic when the learning activities were moved into the online environment because face-to-face learning was impossible. The processes of teaching were changing during the pandemic and the roles of teachers and instructional designers were changing, as well. The institutions focused a lot on the different regulations, among them the guidelines to successfully implement distance learning. However, all higher education institutions of Lithuania already had an infrastructure for distance learning, but many challenges were related to teachers’ competencies and the changes in the learning processes. Teachers had to be retrained and some learning models had to be changed, adapted, or newly redesigned by assuring new technological solutions for distance learning.
The main research question is the development of models for the organization of distance learning. To accomplish this task, it will be divided into the following subtasks: (1) to develop a conceptual model of distance learning, (2) to develop a model of strategic planning of distance learning, (3) to develop a model of the assessment before the start of distance learning, (4) to develop a model of the preparation for distance learning, and (5) to develop a model of the process of distance learning and remote work. The developed models are intended for higher education institutions to promote the successful organization of distance learning and remote work.
During the planning of the models, we draw attention to the fact that technologies enhanced learning could not be separated from the e-didactical design during learning processes. Various theories of distance learning are influenced by the latest technologies, i.e., distance learning is linked to new means of communication and collaboration, such as smartphones, computers, open-source, and learning environments that allow learners to access information from anywhere, anytime. The use of e-learning content and open resources has grown significantly in the pandemic, posing challenges not only in the selection and development but also in the sharing of e-resources. The pressure of time and inadequate preparation for the transition to the application of distance learning also caused problems in the distribution of massive participation and security. Despite the differences in learning processes, all educational processes are equally important. They should be successfully planned, and they should be prepared in advance for their implementation, i.e., learning planning, development, implementation, delivery, evaluation, and quality assurance.

2. Literature Review

We provide a review of application models of educational platforms that are related to the assurance of the quality of distance learning. The review provided is related to the challenges in the pandemic and the relevant educational models. Distance learning is considered a method of learning mostly appropriate during the pandemic.
Planning and composition of instructions are important for ensuring quality in education. The instructional design indicates the way to accomplishing this goal. Most instructional design models are built upon an ADDIE (Analysis, Design, Development, Implementation, and Evaluation) model [2]. Moreover, the ADDIE model is the most popular for non-instructional environments [3]. The ADDIE model [4] was developed for the US Army by the State University of Florida and it is a fundamental model used to create new, integrated, or extended models. The model starts with the analysis of learning that is followed by the design, the development of learning goals and methodologies, the implementation of learning content, and the evaluation of the obtained result. The ADDIE model presents several problems aimed at ensuring a critical examination of learning objectives and learners’ needs at each stage of the development process. The model moves from one stage to another, and the review takes place throughout the process to ensure that the product does not digress from the learning goals. The ADDIE model is considered a starting point for developing specific models for educational products.
In the 1990s, Salmon [5] developed a five-stage model for enabling remote groups to work and learn together using asynchronous bulletin boards. The model has informed online learning and development practices across different levels and education for online and blended learning. The five stages of the model are as follows: access and motivation, online socialization, information exchange, knowledge construction, and development. Blended learning is an approach to education that combines online educational materials with traditional face-to-face methods [6].
The model developed by Churchill [7] was designed to facilitate conceptual learning. Conceptual learning is often interactive and multimodal and also allows the learner to examine the provided content. The model recommends presenting the information visually, designing for interactivity, designing a holistic scenario, designing a single screen, designing for a small space, using audio and video clips only as a last resort, using colors in moderation, avoiding unnecessary decorative elements, using a single font, and using frames to logically divide the screen.
Hack [8] contrasted the ADDIE model and offered a new model of blended learning in the shape of the pyramid, consisting of four levels where a lower level has more activities than the upper level. The levels are as follows: (Level 1) assessment of needs, analysis of learners, prioritization of objectives, resource analysis (four activities); (Level 2) development, coordination, and sequencing of objectives, planning of learning activities (three activities); (Level 3) development of evaluation strategies, the process of providing and receiving feedback (two activities); (Level 4) analysis and revision (one activity).
Han et al. [9] proposed a mobile blended learning model based on the WeChat public platform. The model development was built using framework presented by Huang and Zhang [10] which stated that the model should be divided into three stages: pre-phase analysis, design of activities and resources, and instructional evaluation design. The time is a horizontal coordinate in this model. The model was implemented using a mobile blended learning system. The implemented system provides facilities that are usual for the LMS Moodle.
Suartama et al. [11] presented an instructional design development model for mobile blended learning based on three blended learning models [8,9,10]. The blended learning curriculum design was divided into three stages:
  • Pre-analysis;
  • Design of activities and resources;
  • Design of learning evaluation.
The distinguishing feature of this model is that it was validated by experts. The blended learning model [11] is developed using the LMS Moodle. The investigations [12,13] have proven that the use of LMS Moodle can improve learning outside the classroom. It is shown that distance learning can easily be delivered when using Moodle as LMS [14]. LMS Moodle accumulates a lot of learning process data that can be used for the analysis to improve the delivery of the contents to the learners [15,16]. Consequently, the LMS Moodle is an open-source market leader for providing resources for distance learning [17].
We can observe that the consideration of blended learning is quite popular in the research literature because this mode of learning is of interest to many learners. However, it is exceedingly difficult to find resources considering either models or frameworks for distance learning when a face-to-face ability is excluded. We can present just a few resources [18,19,20].
Frantz and King [18] presented a distance education learning systems model (DEL) in the form of the general system consisting of the three following subsystems: inputs, transformation, and outputs. All three subsystems are guided by control and feedback mechanisms. Federal, state, and local laws are part of the control mechanisms. Inputs’ subsystem includes human resources (students, faculty, support staff), materials, facilities, and operations. Outputs’ subsystem includes student achievements, personnel satisfaction, and financial accountability. The heart of the DEL system model is the transformation subsystem. It consists of the five following subsystems: administration and management, content and curriculum, interaction and delivery, behavioral science and socialization, communication processes. The transformation subsystem is based on the two following subsystems: subsystem of memory records, and subsystem of research, assessment, and evaluation. The instructional technology is the base of the DEL system model. The DEL model can be applied to all distance learning situations according to Frantz and King [18], however, this model is very abstract and generic.
Constancio et al. [19] extended the ADDIE model to apply it to distance learning and named it the X-ADDIE model. The authors added a pilot execution stage before the last evaluation stage. This step consists of the pilot offering of the course. This step can be implemented in the usual times, however, there is no time for the pilot execution during the pandemic.
García-Peñalvo [20] defined a reference framework for introducing eLearning practices in primarily face-to-face higher education institutions. The proposed framework is based on the technological pedagogical content knowledge (TPCK) model [21,22] that is established on three pillars included in the title of the model. Additionally, the fourth pillar of ethics is introduced into the framework. The proposed structural framework model is based on the layers pattern and it consists of the following layers: (1) infrastructure, (2) contents, (3) educational model, (4) adaptation of the academic services, (5) ethics, privacy, and security issues, (6) identity and communication, and (7) policy and strategy. The infrastructure is the lowest level, and it is the base of all the layers. The layer of policy and strategy is the highest level that directs the whole process of distance learning. The main deficiency of the framework is that it is not based on the instructional technology that it is usual for many resources to consider.
Student perceptions about a model of learning are also important. They form feedback that is one of the control mechanisms [18]. Cicha et al. [23] investigated the first-year students’ expectations about the education shift to distance learning during the second pandemic in Poland. The results of the research revealed that the most important factors for students are a feeling of pleasure and a sense of self-efficacy in the distance learning model. Moreover, the students prefer distance learning against the classroom since their experience in the process of distance learning makes them believe that they will learn more remotely than during classroom activities. The self-efficacy of the students during distance learning is acknowledged in the study [24], as well.
Students’ ICT skills are the base that enables the success of distance education. Batez [25] investigated students’ ICT skills in the Faculty of Sports and Physical Education, University of Novi Sad (Serbia). We can observe that the students are from a non-technical field. The students estimated their level of ICT skills as being higher than it is necessary for online education. Moreover, students having higher ICT knowledge are more satisfied with online education. Additionally, the more ICTs that are included, the students are more satisfied. A conclusion follows from the study [25] that training non-technical field students in ICT skills is needed.
Al-Kumaim et al. [26] investigated the challenges faced by students during the education shift to distance learning during the first pandemic in Malaysia. The research revealed the following challenges: (1) work and information overload received from instructors, (2) inadaptability and unfamiliarity with the new online learning environment, and (3) personal health problems related to stress and anxiety. Based on this study, and previous relevant research, Al-Kumaim et al. [26] developed a conceptual motivational model for student wellbeing. The model consists of three integrated contexts that are as follows: personal, technical, and socio-environmental factors. These factors are divided into components. The influence and value of each component are analyzed. However, the proposed model is still conceptual and needs to be empirically measured. Moreover, the model was not validated by experts.
After analysis of the literature resources, we can state that the different learning methods require different technological solutions. We are interested in creating models that are mostly oriented to the distance learning processes during a pandemic.
We decided that the ADDIE model will be our starting point for the development of a model of distance learning for the pandemic. Therefore, we provide a comparative analysis of the models related to some of the five processes of the ADDIE model in Table 1.

3. Materials and Methods

According to the literature review, the newest instructional design model for blended learning presented by Suartarma et al. [11] was analyzed in essence to generate the plan for the new models’ design which would be devoted to the organization of distance learning.
After the literature review, requirements for the models were identified as follows:
  • The models must define the context in which the higher education institution operates;
  • The models must define the concept of organization and execution of distance learning and remote work;
  • The models must specify the activities related to the organization of distance learning, which are the responsibility of the institution’s administration;
  • The models must specify the activities that are related to the organization of distance learning, for which the lecturer is responsible;
  • The steps and concepts of the model of distance learning and the execution of processes must be clearly defined and understood by the institution’s administration and lecturers.
The requirements later identified as criteria will be included in the experts’ evaluation process. The developed models were evaluated by the experts from different higher education institutions having no less than five years’ experience of work in the studies organizing process (including distance learning) on the role of the administration. To ensure the anonymity of the expert assessments, the expert survey was conducted using the anonymous survey tool.

3.1. The Conceptual Model of Distance Learning for the Pandemic

Considering the above-mentioned requirements and the pandemic situation, the organization of distance learning must be preceded by a focus on security, on e-didactic and technological solutions. During the pandemic, distance learning and remote work should be used. During the organization of distance learning, all the participants of the learning process should be provided with administrative, technical, organizational, and methodological assistance linked to the autonomous operation of the management pyramid and/or centralized process management. The involvement of IT coordinators with e-didactic and ICT skills in the process of organization of distance learning is very desirable. The conceptual model (Figure 1) identifies four main participants in the distance learning process, i.e., representatives of the national level, representatives of the institution administration, IT managers, and lecturers. The conceptual model is based on three main areas of organization of distance learning processes, i.e., (1) security, (2) e-didactics, (3) and the application of educational technologies.
Successful distance learning depends on the organization of processes, the competencies of participants, the division of responsibilities, adequate security, didactic and technological choices, infrastructure, or the quality of the technique and software that learners and teachers have at home and are using for distance learning. However, the roles of teachers are changing, and the value of instructional designer roles are increasing [36], teachers need not only methodological support but technological support, as well. The results of the investigation [37] show that the teacher’s digital competence on the technological platform and the metacognitive support available in the digital environment are significant factors to attain its pedagogical objectives successfully. The support process for teachers and students requires more effort during distance learning [38]. We will consider the requirements for successful distance learning in the forthcoming sections.

3.2. Model of Strategic Planning for Distance Learning in the Higher Education Institution

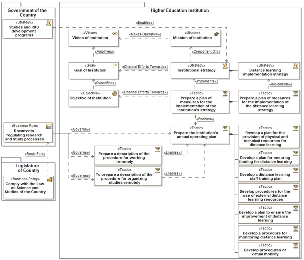
The architecture of the strategic goals of a higher education institution depends on legal acts regulating the activities of research and studies (Figure 2). A higher education institution acts in compliance with the institution statute regulating the purpose, tasks, and function of the institution. A strategy for the institution’s activities is being developed to achieve the institution’s vision and fulfill its mission.
Some institutions have confirmed the descriptions of procedures for the organization of teleworking and distance learning. However, institutions should consider the prospect of organizing distance learning, not only during quarantine, emergencies, or other extreme situations when it is not possible to apply the traditional face-to-face studies. A smarter distance learning approach would enable better preparation for future emergencies.
Now, higher education institutions can decide whether to organize distance learning studies. The institution needs to provide such a way of organizing studies, which is defined in its legal documents. Kear et al. [39] declared that the implementation would be much smoother if the institution prepared for it. García-Peñalvo [20] observed that e-learning will only make sense if it is based on the educational institution’s strategic view and is in harmony with its mission and vision. Consequently, the implementation of distance learning should be included in the institution’s strategy.
The annual action plan of a higher education institution should include actions related to the implementation of distance learning studies, i.e., the development of distance learning:
  • Supply plan for physical and technical resources;
  • Funding assurance plan;
  • Staff development plan;
  • Procedure to use the resources (for teaching purposes, lecturers can create the content themselves or use external, i.e., open educational resources. In the former case, the scheme must define the rights of authors of the content created. In the latter case, it is important to ensure the legitimate use of external resources);
  • Upgrade plan including organizational and methodological aspects;
  • The procedure of monitoring, (virtual learning environment allows gathering a large amount of data regarding student activity and achievements. By analyzing these data, the quality of studies can be more effectively ensured. Monitoring procedures must include ways of ensuring the privacy, security and authorization of the use of student data and clearly define the purpose for which monitoring and analysis are carried out);
  • The procedure of virtual mobility (it applies to both student and lecturer mobility, for example, under the ERASMUS+ program).
The entire community of a higher education institution is involved in the study process. As a result, decisions regarding the organization of distance learning affect the whole community. During the transition to distance studies, the administration of the higher education institution retains an important role. We present the features that describe the profiles of the student and the lecturer as well as the study environment in the following subsections. The administration of higher education institutions must consider these features when making decisions for the organization of distance learning.

3.3. Student Profile

The characteristics that determine the student’s profile during distance learning are as follows:
  • Study program—content, methods, and equipment in the study field, the academic and professional staff present in the studies;
  • Academic degree—bachelor, master, doctoral;
  • Level of achievement—criteria-based learning and learning outcome;
  • Learning style—a favorite way of thinking, of processing information and understanding;
  • The pace of learning—it depends on how quickly the learner’s brain processes information;
  • Digital competence—a combination of knowledge, skills, and attitudes towards the use of technology: to perform tasks, solve problems, communicate, manage information, collaborate, create, and share content, and to accomplish all these activities effectively, appropriately, securely, critically, creatively, independently, and ethically;
  • Social environment—a direct, immediate physical environment in which people live or in which something happens and develops;
  • ICT equipment—a combination of hardware and software with means of communication and with an emphasis on information exchange and communication using computer networks.

3.4. Lecturer Profile

The lecturer profile is based on The European Framework for the Digital Competence of Educators [40]. The characteristics that determine the lecturer’s profile during distance learning are as follows:
  • The subject of the study program (module);
  • Academic degree;
  • Distribution of employment time that is defined in the documents of the employees of the higher education institution;
  • Digital competence;
  • Social environment;
  • ICT equipment.

3.5. Organizational Environment

To make appropriate decisions related to distance learning, the administration of a higher education institution must analyze and evaluate the following features of the educational environment:
  • Fields of study programs;
  • Characteristics of the participants of the study process;
  • Digital competencies of the participants of the study process;
  • Schedules of employment time;
  • Institution infrastructure;
  • Institution’s financial capabilities.
When evaluating the distance learning and organizational environment from the lecturer’s perspective, the following features must be analyzed and discussed:
  • Subjects of study program taught by a lecturer and learning resources, interaction, and collaboration activities, and learning strategies used;
  • Research and expert activities carried out;
  • Assurance of security; protection of personal data, copyright and licensing of content and software, IT security.
When assessing the organizational environment of distance learning from the student’s perspective, it is important to take into consideration the field of study program of the student and to analyze and evaluate the following characteristics of the environment:
  • Learning resources— all literature available and sources necessary for studies;
  • Interaction and collaboration activities;
  • Learning activities including academic honesty, time planning, number of tasks, type of learning.

3.6. Preparation for Distance Learning

Before starting to organize distance learning studies, it is firstly recommended to assess the situation (Figure 3). The assessment of the situation must be based on the following characteristics of the participants and of the environment:
(a)
Provision of the participants (lecturers and students) with the tools necessary for distance learning (ICT equipment) and ensuring that all participants have it;
(b)
Social environment of the participants, whether it ensures full participation in the study process;
(c)
ICT equipment used by the higher education institution, whether it is appropriate and sufficient to organize distance learning studies;
(d)
ICT software used in the study process of a higher education institution, whether it is suitable and sufficient to establish a remote work and learning environment;
(e)
Competences of all participants in the study process (lecturers and students) to participate in the study process;
(f)
Financial possibilities of a higher education institution to provide participants and administration of the institution with appropriate ICT equipment, to create an appropriate social environment, and to create possibilities for the development of the competencies that lecturers may lack.
Only after data collection and analysis of the situation, a decision can be made whether it is appropriate to organize distance learning studies and remote work.

3.7. The Self-Assessment of the Social Environment and the Provision of Equipment for Study Process Participants

The provision of adequate ICT equipment (computer, tablet, display, video camera, microphone, headset, loudspeaker) to all participants is especially valuable during distance learning [41]. We suppose that addressing the infrastructure needs of all participants is a prerequisite of successful distance learning. The social environment of distance learning studies or remote work is also important. The administration of a higher education institution must firstly ascertain:
  • Whether all participants in the study process are equipped with (or have their own) equipment suitable for remote work and distance learning;
  • Whether an internet connection of sufficient speed is available at their place;
  • Whether both the lecturer and the student have a room during the day for study needs, where they can carry out tasks without distractions.
The higher education institution must ensure the qualitative process of studies for all the students; therefore, it must organize the work of the lecturers properly. If an administrator of a higher education institution learns that not all lecturers are equipped with (or have their own) adequate ICT equipment or the internet, it should assess the possibilities (financial, equipment suppliers) to provide lecturers with either the missing equipment or an online connection. When it becomes clear that the institution and the lecturers are not able to have the necessary equipment, the administration of the institution must consider the possibility of finding a staff member that can deliver the lectures online as a temporary substitution. However, employment contracts require that the specified workload during the year would be kept according to the contract. This is an obligation for the employer and employee. Therefore, the administration of the institution must negotiate with both staff members, being substituted and providing substitution to redistribute the workload. For example, the employee being substituted can devote more time to the preparation of educational material, to research work, or other activities that do not require additional ICT resources. This possibility must be included in the institution’s internal regulations. The flexibility of the processes allows solving the challenges that arise in extraordinary situations. Similar decisions may also have to be taken if not all the lecturers at home have a suitable social environment for remote work. If permitted by the government, in the event of an emergency, the lecturer’s place of work may be at the higher education institution itself, e.g., the lecturer may take classes and other activities from his usual workplace that is suitable for that purpose.
It is also important for a higher education institution to find out whether all the students have sufficient provisions for distance learning. Students may not be able to afford laptops or desktop computers or be able to pay for internet access plans with sufficient bandwidth for data-heavy applications [42]. If some students are not equipped with either hardware or software, and they will not be able to acquire it soon, support for such students must be considered. If the higher education institution does not have such possibilities and such cases are not isolated, the institution administration should assess the appropriateness of distance learning. In this case, either a blended or hybrid approach should be considered, allowing students to participate in the study process by arriving on campus. Similar decisions may also be taken if it is found that not all students have an adequate social environment for distance learning.
Additionally, the authors strongly recommend having two extra weeks for the transition into distance learning. It is recommended to have two weeks’ holidays for students and the same two weeks for teachers to prepare for the transition to distance learning during the pandemic. Even if distance learning was carried out before, the institution must focus more on the quality related to the challenges discussed above. Consequently, many different planning actions must be involved in the planning process like timelines, technologies, the workload during extremely busy hours, more appropriate methods to be used for distance learning, etc., assuring a successful distance learning process. As a worldwide experience [41,43,44] suggests that a delay of two weeks is the optimal time slot for the preparation for distance learning. Vollbrecht et al. [41] share their experience that they had just about two weeks to transition the traditional face-to-face integrated Nervous System course for first-year medical students to a completely remote course. Zhejiang University developed over 5000 courses in a two week period, which were made available on the online platform [43]. A similar case is known at Peking University, where 2613 undergraduate online courses and 1824 graduate online courses were developed in two weeks [44].
Moreover, the social environment, which was discussed, is one of the preparation steps for successful distance learning. However, the biggest challenge of leaving the campus is re-equipping to ensure a connection to either a virtual desktop or a virtual private network. Learning off-campus sometimes can be challenging when it concerns the laboratory equipment required for chemistry, electronics [45], and instrumental music [46]. Moreover, Joia and Lorenzo observed [37] that hard skill disciplines are more likely to fail to achieve their educational goals, than soft skill disciplines, in distance education.

3.8. Assessment and Planning of ICT Infrastructure Used by a Higher Education Institution

The administration of a higher education institution must assess whether the ICT infrastructure that is being used (including hardware and software) is appropriate and sufficient to organize distance learning. Before deciding on the organization of distance learning, the institution needs to ascertain whether the ICT infrastructure used will ensure:
  • Reliable functioning of systems (they will always be available, issues due to increased volume of data and the number of users will not arise);
  • Sufficient response time to the user actions in the systems (short waiting time for reaction or results);
  • Security of personal data, information, and systems.
Such analysis and evaluation require appropriate knowledge in the IT field. In the absence of competent staff members in this field, it is advisable to seek assistance from external professional consultants.
When analyzing the needs of an institution, which already had a developed infrastructure suitable for the organization of distance learning, it should be assessed whether the equipment will be suitable and sufficient after the full transition to distance learning and remote work and whether it is worth investing in the development and maintenance of its infrastructure or acquiring external digital services with full support.
When analyzing the needs of the institution without its ICT infrastructure for distance learning, it is recommended to consider the acquisition of digital services since:
  • Purchase, installation, and preparation of the necessary hardware and software take longer and cost more than the external purchase of the relevant services;
  • ICT infrastructure requires continuous supervision, which can only be carried out by IT professionals with appropriate qualifications; it may be difficult for the institution to find such a skilled person in the short term and additional funds would be needed to pay for these services.
It is also advisable to seek aid from professional consultants when deciding on the acquisition of digital services.

3.9. Assessment and Planning of the Virtual Learning Environment Used by a Higher Education Institution

It is necessary to create a virtual learning environment (VLE) to ensure the quality of studies of a higher education institution. The VLE is developed by selecting web-based platforms and/or systems that ensure:
  • Remote interaction (communication, sharing, engagement) and cooperation between participants of the study process;
  • Integrating and accessing digital learning resources;
  • Implementation of evaluation and reflection of the learning process;
  • Privacy of participants in the study process, the security of personal data.
The administration of a higher education institution must assess whether the systems used are adequate or sufficient to implement and maintain VLE. For higher education institutions which had not used or barely used systems designed to provide distance learning, it is advisable to use competent consultants to assess the current situation and needs. The following characteristics of the study environment must be considered when assessing the situation:
  • Student massive participation;
  • Digital competence and experience of students and lecturers to use the proper software, systems, platforms;
  • ICT equipment used by students and lecturers;
  • ICT infrastructure available and planned by the institution;
  • Composition of the fields of study.
If existing systems are found to be insufficient or do not meet the needs of the lecturer and learner, the ability of the institution to acquire and use the missing technologies for distance learning must be assessed.
Before deciding on the systems to acquire VLE, the institution needs to find out whether the systems to be acquired will ensure:
  • Required functionality;
  • Reliable operation;
  • Security of personal data and other information.
If a higher education institution does not have sufficient resources and does not find any access to software that meets the minimum needs of the institution to implement VLE, it should consider the choice of either a blended or hybrid way of studying.

3.10. Assessment of Distance Learning Competencies of Participants in the Study Process

Distance learning requires appropriate digital competencies for the lecturer and the student. Before deciding on the organization of distance learning, a higher education institution must assess the digital competencies of lecturers in the following areas:
  • Professional activity: the use of digital technologies for communication, cooperation, and professional development;
  • Digital resources: information search, creation, and sharing of digital resources;
  • Teaching and learning: management and use of digital technologies in teaching and learning;
  • Assessment: the use of digital technologies and strategies for assessment;
  • Student empowerment: the use of digital technologies to promote engagement, personalization, and active student participation;
  • Improving students’ digital competencies: allowing students to use digital technologies creatively and responsibly to gather information, communicate, create content, and solve problems.
The identified digital competencies and experience of lecturers to use the proper software, systems and virtual learning platforms contribute to the institution administration’s decision on technology for the development of VLE. Once the lack of digital competencies required for distance education has been identified, the institution’s administration should assess the possibilities to organize the development of digital competencies in the nearest future. In the absence of the possibility to provide the educator with the minimum digital competencies required for distance learning, support should be offered, it should also be prepared for the substitution of the educator and/or reallocation of the corresponding workload.
The digital competencies of students must also be assessed. The following competencies should be assessed:
  • Literacy in the use of information and media;
  • Communication and cooperation in the digital space;
  • Creation of digital content;
  • Responsible use of digital technologies;
  • Solving digital problems.
If the assessment of the current situation shows that it is appropriate to organize distance, blended or hybrid education, further steps must be taken. Considering the needs and opportunities identified at the stage of preparing for distance learning, the higher education institution must organize the provision in the case of insufficient equipment for lecturers and students, an adequate social environment, the organization of the acquisition of ICT infrastructure suitable for distance learning, the creation of VLE, and the development of digital competences for lecturers and students. At the same time, the institution administration must draw up descriptions of the procedures governing distance learning so that they enable lecturers to organize their work (Figure 4). The descriptions of the procedure should include decisions on:
  • A timetable of the studies;
  • Provision of study assistance to students who have entered or returned from other countries and other students with individual or special study needs;
  • Ensuring cooperation and feedback for students;
  • Adaptation of the study process for distance learning.
The institution administration must review and prepare study schedules and work schedules suitable for distance learning. When drawing up the timetable, the circumstances, identified during the preparation phase, should be considered:
  • The method was chosen for organizing distance learning;
  • Planned provision of lecturers and students with ICT equipment;
  • The current social environment of educators and students and the one that will be provided in the future;
  • Planned training for lecturers and students in the development of digital competencies;
  • Intended substitutions and redistributions of workload.
To ensure the highest possible quality of distance learning, it is necessary to organize assistance on technology use for all participants in the study process, and methodological and digital support should also be provided.
A higher education institution should take care of information, regarding distance learning, and provision to educators and students. An institution’s systems for providing information to students should include:
  • Procedures for the organization of distance learning;
  • Schedule of lectures indicating how the lecture will be delivered (remotely and/or in the classroom);
  • Contact details of the support skilled person;
  • Answers to the most frequently asked questions.
Students should be kept informed (by email, messages on the institution’s website, or by other agreed means) of events and decisions relating to the organization of distance learning. The institution’s administration needs to monitor distance learning. The monitoring enables the identification of organizational weaknesses and remedies them to improve the quality of distance learning.

3.11. Conducting Distance Learning and Remote Work

Upon starting distance learning and remote work, a higher education institution must ensure (Figure 5):
  • Timely publication of information related to distance learning and remote work in the institution’s online systems, VLE and other channels established in the institution’s community;
  • Provision of the necessary methodological, technological, and administrative assistance to lecturers, administrative staff, and students;
  • Planned improvement of lecturers’ digital competencies;
  • Continuous monitoring of the study process;
  • Assessment of the institution study process for individual groups in the institution community.

4. Results

The proposed models are validated by experts in distance learning and technology. The experts evaluated the models anonymously. The single qualification requirement for the experts was to have at least five years’ experience of employment in the studies organization process, including distance learning. The experts were the distance learning process coordinators in their organizations, having a possibility to compare the study processes before and during the pandemic as they first identified the challenges of the pandemic and had to assure a successful and secure study process.
Experts were invited to evaluate the institutional preparation for distance learning according to the presented models. The models were evaluated by a long slow switch for emergency and reviewing all the steps of the educational process from the point of view of their practice at the beginning of the pandemic. That was the issue of the critical evaluation of the models based on real practice.
To ensure the anonymity of expert assessments, the expert survey was conducted using the anonymous survey tool Google Forms [47].
Because the model of organizing and implementing distance learning is of an applied nature, a method based on Ikoma et al. [48] and the basic validation principles described in the IEEE 1012-2012 standard [49] are applied:
  • Compliance with the requirements of the product;
  • The usability of the product.
Model evaluation criteria and scale are based on the Likert methodology presented by McLeod [50]. The Likert scale was chosen because the expert opinions were measured. According to the Likert methodology, the questionnaire presents the question as a statement and several answer options. The options for an answer must show the extent to which the respondent agrees.
Five types of answers were used to assess the fulfillment of the requirements: “fulfilled”, “more fulfilled than not”, “neither fulfilled nor not”, “more unfulfilled than fulfilled” and “unfulfilled”. Their corresponding numeric values were 5, 4, 3, 2, 1, respectively.
To assess the suitability of the model the following options were suggested: “suitable”, “more suitable than not”, “neither suitable nor unsuitable”, “more unsuitable than suitable” and “unsuitable”. Their corresponding numeric values were 5, 4, 3, 2, 1, respectively.
The total indicator on the Likert scale can be calculated in several ways [48]: median (middle element of the sorted list), mode (most frequently recurring value), arithmetic mean. The mode is the mostly used measure of the results on the Likert scale as it best reflects expert assessments.
The number of experts was chosen based on assumptions developed in the evaluation theory, which argues that the reliability of the aggregated solutions and the number of experts is linked to the factor determining the effectiveness of the research. Libby and Blashfield [51] have shown that the accuracy of decisions and assessments made by the group, consisting of 10 experts, is not inferior to that of a large expert group. The highest percentage of reliability is obtained with the evaluation of at least 7–10 experts, later the percentage of reliability changes very insignificantly, therefore 15 experts were invited to evaluate the validity of the distance learning models. The qualification of the experts was as follows: 14 of them have a doctoral degree, 1 has a master degree; 10 of them are researchers in the field of technological sciences (9 of them are in the field of computer science, 1 in the field of mechanics), 5 of them are in the field of educational sciences; 6 of them are professors of universities (5 different universities), 3 of them are secondary school teachers, 5 of them are either higher or secondary school administrators, and 1 is a security expert from the business. Among the experts, eight women and seven men were present. Their age varied from 35 to 65 years. The mean age was 52.73 years. The standard deviation of age was 8.99 years.
To assess the compliance of the models with the requirements, the relevant criteria for assessing distance learning were formulated following the requirements. They are as follows:
  • The models define the operational context of higher education institutions;
  • The models define the concept of distance learning and work organization and execution;
  • The models cover the planning, preparation, and implementation of distance learning activities of a higher education institution;
  • The models describe activities related to the organization of distance learning, for which the administration of the institution is responsible;
  • The models describe activities related to the organization of distance learning, for which the lecturer is responsible;
  • A sequence of steps in the models and the concepts are clearly defined and understood by the institution’s administration and lecturers.
In total, 15 experts were invited to verify the validity of the models and 10 experts filled out anonymous evaluation questionnaires. Table 2 presents the data provided by the experts to assess the compliance of the models with the criteria.
According to the assessment data presented in Table 2, we can observe that five experts out of ten were not critical. They thought that the presented models fully satisfied all the raised requirements and assigned the highest assessment values possible. The least assessment values among all the presented values were assigned to the criterion 5 and criterion 6 by expert No. 1. She concluded that the requirements to the models described activities related to the organization of distance learning, for which the lecturer is responsible, and a sequence of steps in the models and the concepts are clearly defined and understood by the institution administration, and lecturers are neither fulfilled nor not. It is a quite critical assessment, but it was presented just by a single expert.
To measure the reliability of the instrument, Cronbach’s alpha coefficient was calculated [52]. A questionnaire is considered reliable when Cronbach’s alpha coefficient result exceeds 0.8. The Microsoft Excel program was used to calculate the Cronbach’s alpha coefficient. The calculated Cronbach’s alpha value of all criteria is 0.975824. Such a value is extremely high. It shows that the proposed models meet the requirements set.
The anonymous evaluation questionnaires for the usability of the models were completed by 10 experts out of 15 experts. The criteria for the evaluation were as follows:
  • The context of activities of higher education institutions;
  • The concept for the organization and execution of distance learning and remote work;
  • The model for organizing distance learning and work at a higher education institution from the perspective of the administration;
  • The model for organizing distance learning and work at a higher education institution from the perspective of the lecturer.
The assessment of suitability is presented in Table 3. The table shows an evaluation of the experts of the context and suitability of the models.
According to the assessment data presented in Table 3, we can observe that only two experts out of ten were not critical. They were fully satisfied with the usability of the presented models and assigned the highest assessment values possible. The least assessment values among all the presented values were assigned to the criterion 2 by a single expert. She thought that the concept for the organization and execution of distance learning and remote work was defined as neither suitable nor unsuitable. The least assessment values among all the presented values were assigned to the criterion 3 and the criterion 4 by two experts. They concluded that the model for organizing distance learning and work at a higher education institution from the perspective of the administration, and the model for organizing distance learning and work at a higher education institution from the perspective of the lecturer, are neither suitable nor unsuitable. It is quite a critical assessment, but it was presented by two experts out of ten only.
The calculated Cronbach’s alpha value of all criteria is 0.920305. It falls into the interval “Excellent”. The obtained value shows that the presented models are suitable for their purpose.

5. Discussion

The starting point for our presented models was the ADDIE model [4] and Suartama et al. [11] instructional design model for mobile blended learning. Suartama et al. [11] model covers all the five processes of the ADDIE model. Our proposed models cover all the five processes of the ADDIE model, as well. However, both models [4,11] are oriented to the learning process only; they do not consider the context of higher education institutions. Our proposed models define the context in which educational institutions operate. The proposed models consider the factors influencing the organization and execution of distance learning. The development of these features is an advantage of our proposed models over the referred ones [4,11].
If we contrast our proposed models with the DEL model proposed by Frantz and King [18], we observe that this model considers the operational environment of the organization. This is the same as our models accomplish. However, the DEL model is very abstract and generic. The DEL model just presents the organization of processes of distance learning at the highest level of abstraction. Our proposed models are detailed. They present the details of the distance learning organization, which have to be considered by the institution’s administration. The DEL model covers no ADDIE model processes. Our models cover all five processes of the ADDIE model. But the DEL model has an outputs subsystem that encompasses student achievements, personnel satisfaction, and financial accountability. One of the main purposes of this subsystem is a generation of feedback that is a control mechanism coming from the students. This relationship is clearly expressed in the model. In our proposed models, the procedure to develop a plan to ensure the improvement of distance learning is present. However, no details on how to accomplish this procedure are present.
If we compare our proposed models with the reference framework for introducing eLearning practices presented by García-Peñalvo [20], we observe that the framework is based on the TPCK model rather than on the ADDIE model, as our models do. The framework pays extraordinarily little attention to control mechanisms and the operational environment of the higher education institution. However, the framework emphasizes ethics that is added to the security layer. Security is emphasized in our models, as well, however, ethics is absent. The separate layer of the framework, which is not usual, is identity and communication. García-Peñalvo [20] wishes to underline that the higher education institution must develop a brand that identifies online studies within an already known brand of the on-site university. Such emphasis is a point of discussion. It should be included in the layer of policy and strategy, as our models do.
The developed models are intended for the institutions to be used for the evaluation situation of preparation to implement learning processes in a fully online way during a pandemic. The presented models guide and define the context in which higher education institutions operate by considering the factors influencing the organization and execution of distance learning.

6. Conclusions

The proposed models are intended for higher education institutions whose lecturers had to adapt their teaching activities to the pandemic situation, to integrate distance learning elements into their subject and to apply new methods for knowledge assessment of the students. The models are developed to evaluate the existing organizing processes, infrastructure, and competencies of the staff to be involved in the distance learning processes. The models provide the guidelines for the administration of higher education institutions on the preparation and delivery of distance learning during the pandemic.
During the evaluation process, the experts mentioned that the proposed models fully fit the need of the pandemic situation in education, helping the administration to find the best solution on the distance learning processes preparation and implementation. Given tools allow the organizations for institutional assessment and strongly recommend drawing attention to the right solutions to be followed during the pandemic. The proposed models for organizing and implementing distance learning meet the raised requirements and are suitable for use.
The first limitation of the study is that all the authors of the research are representatives of the soft skill disciplines. We know that the educational goals of the soft skill disciplines are easier to achieve than for the hard skill disciplines in distance education. It is possible that some aspects, which are needed to be considered for the hard skill disciplines, are fallen out from the consideration. To solve this limitation, it is needed to invite a co-author who is a representative of the hard skill disciplines. The second limitation of the study is that the validation by the experts was accomplished fully anonymously. It was not possible to collect information on the participating experts that would not disclose the person. For example, whether she is a representative of either soft or hard skills, whether she is a professor, administrator, or teacher. Then it would be possible to relate this information with their judgement and to decide where the possible misses of the proposed models were. To solve this limitation, we suggest collecting some information, which would not disclose a person, on the participating experts.
The future direction of our research is the development of the model for secure and reliable use of the infrastructure during distance learning.

Author Contributions

Conceptualization, R.B. (Rita Butkiene), R.B. (Renata Burbaite), and D.G.; Methodology, V.J., and D.G.; Validation, V.J., and A.V.; Formal analysis, R.B. (Rita Butkiene), Š.G. and D.A.; Writing—Original Draft Preparation, D.G.; Writing—Review & Editing, V.J., and D.G.; Visualization, R.B. (Rita Butkiene); Project administration, A.V.; Funding Acquisition, A.V., and D.G. All authors have read and agreed to the published version of the manuscript.

Funding

This paper is supported in part by European Union’s Horizon 2020 research and innovation program under Grant Agreement No. 830892, the project “Strategic programs for advanced research and technology in Europe” (SPARTA) and Lithuanian Research Council financed project “Model of distance working and learning organization and recommendations for extreme and transition period” (EKSTRE) (1 June 2020–31 December 2020). Grant Agreement S-COV-20-20.

Institutional Review Board Statement

Ethical review and approval were waived for this study, as this study involves no more than minimal risk to subjects.

Informed Consent Statement

Informed consent was obtained from all subjects involved in the study.

Data Availability Statement

The data presented in this study are available on request from the corresponding author. The data are not publicly available due to the data restriction policy by the grant provider.

Conflicts of Interest

The authors declare no conflict of interest.

References

  1. IGI Global. Available online: https://www.igi-global.com/search/?p=distance+learning (accessed on 16 March 2021).
  2. Göksu, I.; Özcan, K.V.; Cakir, R.; Göktas, Y. Content analysis of research trends in instructional design models: 1999–2014. J. Learn. Des. 2017, 10, 85. [Google Scholar] [CrossRef]
  3. Giacumo, L.A.; Breman, J. Trends and implications of models, frameworks, and approaches used by instructional designers in workplace learning and performance improvement. Perform. Improv. Q. 2020. [Google Scholar] [CrossRef]
  4. Branson, R.K.; Rayner, G.T.; Furman, J.P.; Cox, J.L. Interservice Procedures for Instructional Systems Development: Technical Level Workshop. 1975. Available online: https://apps.dtic.mil/dtic/tr/fulltext/u2/a023892.pdf (accessed on 29 January 2021).
  5. Salmon, G.K. E-Moderating: The Key to Teaching and Learning Online; Routledge Falmer: London, UK, 2000. [Google Scholar]
  6. Morton, C.E.; Saleh, S.N.; Smith, S.F.; Hemani, A.; Ameen, A.; Bennie, T.D.; Toro-Troconis, M. Blended learning: How can we optimise undergraduate student engagement? BMC Med. Educ. 2016, 16, 1–8. [Google Scholar] [CrossRef] [PubMed]
  7. Churchill, D. Using Digital Resources for Learning in a Learning Activity. In Digital Resources for Learning; Springer Texts in Education: Singapore, 2017. [Google Scholar] [CrossRef]
  8. Hack, G. An instructional design model for blended higher education. J. Learn. Teach. Digit. Age 2016, 1, 2–9. [Google Scholar]
  9. Han, Y.; Tian, L.; Cheng, W. Design and implementation of mobile blended learning model based on WeChat public platform. MATEC Web Conf. 2017, 100, 2020. [Google Scholar] [CrossRef]
  10. Huang, R.; Zhang, H. Towards a Design Theory of Blended Learning Curriculum. In Proceedings of the Hybrid Learning and Education: First International Conference; ICH: Berlin, Germany, 2008; pp. 66–78. [Google Scholar] [CrossRef]
  11. Suartama, I.K.; Setyosari, P.; Sulthoni, S.; Ulfa, S. Development of an instructional design model for mobile blended learning in higher education. Int. J. Emerg. Technol. Learn. (IJET) 2019, 14, 4–22. [Google Scholar] [CrossRef]
  12. Georgouli, K.; Skalkidis, I.; Guerreiro, P. A framework for adopting LMS to introduce e-learning in a traditional course. Educ. Technol. Soc. 2008, 11, 227–240. [Google Scholar] [CrossRef]
  13. Govender, I. The learning context: Influence on learning to program. Comput. Educ. 2009, 53, 1218–1230. [Google Scholar] [CrossRef]
  14. Gámez, F.D.G.; Magariño, I.G. Use of facial authentication in E-learning: A study of how it affects students in different Spanish-speaking areas. Int. J. Technol. Enhanc. Learn. 2015, 7, 264. [Google Scholar] [CrossRef]
  15. Mogus, A.M.; Djurdjevic, I.; Suvak, N. The impact of student activity in a virtual learning environment on their final mark. Act. Learn. High. Educ. 2012, 13, 177–189. [Google Scholar] [CrossRef]
  16. Yu, T.; Jo, I. Educational technology approach toward learning analytics: Relationship between student online behavior and learning performance in higher education. In Proceedings of the Fourth International Conference on Learning Analytics and Knowledge, Indianapolis, IN, USA, 24–28 March 2014; pp. 269–270. [Google Scholar]
  17. Amo, D.; Alier, M.; García-Peñalvo, F.J.; Fonseca, D.; Casañ, M.J. Protected users: A moodle plugin to improve confidentiality and privacy support through user aliases. Sustainability 2020, 12, 2548. [Google Scholar] [CrossRef]
  18. Frantz, G.; King, J. The Distance Education Learning Model (DEL). Faculty Publications: Agricultural Leadership, Education & Communication Department. 2000, p. 47. Available online: https://digitalcommons.unl.edu/aglecfacpub/47 (accessed on 14 December 2020).
  19. Constancio, F.G.; Couras, M.F.K.B.; Nogueira, D.X.P.; Da Costa, J.P.C.L.; Zanatta, M.D.R.; De Sousa, R.T.; Gomes, F.S.; Da Mota, N.T. Extended Addie model for improved Distance Learning Courses. In Proceedings of the 2018 IEEE Frontiers in Education Conference (FIE), San Jose, CA, USA, 3–6 October 2018; pp. 1–5. [Google Scholar] [CrossRef]
  20. García-Peñalvo, F.J. Avoiding the dark side of digital transformation in teaching. An institutional reference framework for eLearning in higher education. Sustainability 2021, 13, 2023. [Google Scholar] [CrossRef]
  21. Koehler, M.J.; Mishra, P. What is technological pedagogical content knowledge? Contemp. Issues Technol. Teach. Educ. 2009, 9, 60–70. [Google Scholar]
  22. Mishra, P.; Koehler, M.J. Technological pedagogical content knowledge: A framework for teacher knowledge. Teach. Coll. Rec. 2006, 108, 1017–1054. [Google Scholar] [CrossRef]
  23. Cicha, K.; Rizun, M.; Rutecka, P.; Strzelecki, A. COVID-19 and higher education: First-year students’ expectations toward distance learning. Sustainability 2021, 13, 1889. [Google Scholar] [CrossRef]
  24. Chang, C.-T.; Hajiyev, J.; Su, C.-R. Examining the students’ behavioral intention to use e-learning in Azerbaijan? The general extended technology acceptance model for E-learning approach. Comput. Educ. 2017, 111, 128–143. [Google Scholar] [CrossRef]
  25. Batez, M. ICT skills of university students from the faculty of sport and physical education during the COVID-19 pandemic. Sustainability 2021, 13, 1711. [Google Scholar] [CrossRef]
  26. Al-Kumaim, N.; Alhazmi, A.; Mohammed, F.; Gazem, N.; Shabbir, M.; Fazea, Y. Exploring the impact of the COVID-19 pandemic on university students’ learning life: An integrated conceptual motivational model for sustainable and healthy online learning. Sustainability 2021, 13, 2546. [Google Scholar] [CrossRef]
  27. Gudonienė, D. Integrated e-Learning Objects Design Model and Implementation into Educational Platform. Ph.D. Thesis, Vilnius University, Vilnius, Lithuania, 2019. [Google Scholar]
  28. Arreola, R. Writing Learning Objectives; The University of Tennessee: Memphis, Egypt, 1998. [Google Scholar]
  29. Cheng, H.; Yen, Y.; Chen, M.; Yang, W. A Process for Digitizing Historical Architecture; LNCS 6436: Berlin, Germany, 2010; pp. 1–12. [Google Scholar]
  30. Burbaitė, R. Advanced Generative Learning Objects in Informatics Education: The Concept, Models, and Implementation. Ph.D. Thesis, Kaunas University of Technology, Kaunas, Lithuania, 2014. [Google Scholar]
  31. Allen, C.A.; Mugisa, E.K. Improving learning object reuse through OOD: A theory of learning objects. J. Object Technol. 2010, 9, 51. [Google Scholar] [CrossRef]
  32. Cisco. Product Bulletin No. 1545. 2006. Available online: www.cisco.com/en/US/products/hw/switches/ps2246/prod_eol_notice09186a008032d486.html (accessed on 14 December 2020).
  33. Mcgreal, R. Learning Objects. A Practical Definition. 2004. Available online: www.itdl.org/journal/sep_04/article02.htm (accessed on 14 December 2020).
  34. Verbert, K.; Duval, E. ALOCOM: A generic content model for learning objects. Int. J. Digit. Libr. 2008, 9, 41–63. [Google Scholar] [CrossRef]
  35. Bridges, D.R.; Davidson, R.A.; Odegard, P.S.; Maki, I.V.; Tomkowiak, J. Interprofessional collaboration: Three best practice models of interprofessional education. Med. Educ. Online 2011, 16, 10. [Google Scholar] [CrossRef]
  36. Outlaw, V.; Rice, M. Best practices: Implementing an online course development & delivery model. Online J. Distance Learn. Adm. 2015, XVIII. [Google Scholar]
  37. Joia, L.; Lorenzo, M. Zoom in, zoom out: The impact of the COVID-19 pandemic in the classroom. Sustainability 2021, 13, 2531. [Google Scholar] [CrossRef]
  38. Kulikowski, K.; Przytuła, S.; Sułkowski, Ł. The motivation of academics in remote teaching during the Covid-19 pandemic in polish universities—Opening the debate on a new equilibrium in e-learning. Sustainability 2021, 13, 2752. [Google Scholar] [CrossRef]
  39. Kear, K.; Rosewell, J.; Williams, K.; Ossiannilsson, E.; Rodrigo, C.; Paniagua, Á.S.; Lancho, M.; Vyt, A.; Mellar, H. Quality Assessment for E-learning: A Benchmarking Approach, 3rd ed.; European Association of Distance Teaching Universities: Maastricht, The Netherlands, 2016. [Google Scholar]
  40. EU Science Hub. The European Commission’s Science and Knowledge Service. Digital Competence Framework for Educators (DigCompEdu). Available online: https://ec.europa.eu/jrc/en/digcompedu (accessed on 29 January 2021).
  41. Vollbrecht, P.J.; Porter-Stransky, K.A.; Lackey-Cornelison, W.L. Lessons learned while creating an effective emergency remote learning environment for students during the COVID-19 pandemic. Adv. Physiol. Educ. 2020, 44, 722–725. [Google Scholar] [CrossRef] [PubMed]
  42. Chillemi, O.; Galavotti, S.; Gui, B. The impact of data caps on mobile broadband Internet access: A welfare analysis. Inf. Econ. Policy 2020, 50, 100843. [Google Scholar] [CrossRef]
  43. Yang, R. China’s higher education during the COVID-19 pandemic: Some preliminary observations. High. Educ. Res. Dev. 2020, 39, 1317–1321. [Google Scholar] [CrossRef]
  44. Bao, W. COVID-19 and online teaching in higher education: A case study of Peking University. Hum. Behav. Emerg. Technol. 2020, 2, 113–115. [Google Scholar] [CrossRef]
  45. Nuere, S.; De Miguel, L. The digital/technological connection with COVID-19: An unprecedented challenge in university teaching. Technol. Knowl. Learn. 2020, 1–13. [Google Scholar] [CrossRef]
  46. Hash, P.M. Remote learning in school bands during the COVID-19 shutdown. J. Res. Music. Educ. 2021, 68, 381–397. [Google Scholar] [CrossRef]
  47. Google forms. Available online: https://workspace.google.com/products/forms/ (accessed on 12 December 2020).
  48. Ikoma, M.; Ooshima, M.; Tanida, T.; Oba, M.; Sakai, S. Using a validation model to measure the agility of software development in a large software development organization. In Proceedings of the 31st International Conference on Software Engineering—Companion Volume, Vancouver, BC, Canada, 16–24 May 2009; pp. 91–100. Available online: http://ieeexplore.ieee.org/document/5070967/ (accessed on 14 December 2020). [CrossRef]
  49. IEEE Standard for System and Software Verification and Validation. IEEE Std 1012-2012 (Revision of IEEE Std 1012-2004). 25 May 2012, pp. 1–223. Available online: https://ieeexplore.ieee.org/document/6204026 (accessed on 14 December 2020). [CrossRef]
  50. McLeod, S.A. Likert Scale Definition, Examples and Analysis. Simply Psychology. 2019. Available online: https://www.simplypsychology.org/likert-scale.html (accessed on 14 December 2020).
  51. Libby, R.; Blashfield, R. Performance of a Composite as a Function of a Number of Judges. Organ. Behav. Hum. Perform. 1978, 21, 121–129. [Google Scholar] [CrossRef]
  52. De Smith, M.J. Statistical Analysis Handbook a Comprehensive Handbook of Statistical Concepts, Techniques and Software Tools; The Winchelsea Press: Edinburgh, UK, 2018. [Google Scholar]
Figure 1. Distance learning processes and participants; the conceptual model.
Figure 1. Distance learning processes and participants; the conceptual model.
Sustainability 13 04751 g001
Figure 2. Model of strategic planning for distance learning implementation.
Figure 2. Model of strategic planning for distance learning implementation.
Sustainability 13 04751 g002
Figure 3. Model of assessment of the situation before the start of distance learning and remote work.
Figure 3. Model of assessment of the situation before the start of distance learning and remote work.
Sustainability 13 04751 g003
Figure 4. Model of the preparation for distance learning and remote work.
Figure 4. Model of the preparation for distance learning and remote work.
Sustainability 13 04751 g004
Figure 5. Model of the process of distance learning and remote work.
Figure 5. Model of the process of distance learning and remote work.
Sustainability 13 04751 g005
Table 1. Models related to the ADDIE model [27].
Table 1. Models related to the ADDIE model [27].
Name of the ModelShort DescriptionModel Type: Pedagogical (P), Technological (T)Equivalence to ADDIE Model Processes
Meyer model [28]Learning resources have been developed based on a clearly defined concept and are clearly defined as well as focused on the multiple uses of learning resources. Learning objects (LOs) have one or more assessment criteria and their scope includes several lessons.TADD--
Boyle model [29]The structural model of the generative learning object (GLO) has internal and external structures. The GLO behavioral model consists of a development tool, an XML file, and a player program.T-DD--
Santiago and Raabe integrated model [30]Advanced generative learning objects derive from the advanced possibilities of heterogeneous meta-programming technologies, which make it possible to present many aspects of learning, such as didactic, social, and technological ones.T-DD--
NETg LO model [31]NETg learning object model defines LO as a matrix divided into three main components: subjects (vertically), lessons (horizontally), and topics (fields).T-DD--
“Cisco” DNMO/DNIO model [32]Possible classifications of LO include definition, example, overview, illustration, block diagram, additional resources, circular diagrams, lecturer notes, introduction, essential wording, illustration, importance, plan, fact sheet, tasks, contrast, table, work script, prerequisites, guidelines, procedure table, decision table, demonstration, prepared data table or combined data table.T-D---
Dynamic Learning Content Management System (DLMCS) model [33]The model aims to provide a modular design strategy together with a structured description to increase the reusability of LOs. LO is a set of other LOs.P-D---
ALOCOM model [34]The model defines the different levels of details and relationships for modern content models, and it is based on the ontological language OWL that uses ontologies to link content models. Detail levels are defined from the highest to the lowest.T-D---
Conceptual, educational, and didactic model (IMM-KMD model) [35]A method is designed to model educational content. It consists of several models: conceptual, educational, and didactic. Each of them defines specific aspects of the development of the LO. The conceptual part of the model is the basis since it provides concepts of learning and establishes links between them.TADD--
Hack [8] pyramid modelThe model is described at the following levels: (Level 1) assessment of needs, learner analysis, prioritization of objectives, resource analysis; (Level 2) development, coordination, and sequencing of objectives, planning of learning activities; (Level 3) development of evaluation strategies, the process of providing and receiving feedback; (Level 4) analysis and revision.P/TADDIE
Suartama et al. [11] mobile blended learning modelSuartama et al. provide a curricula design divided into three phases:
1. Preliminary analysis.
2. Activity and resource design.
3. Learning assessment design.
P/TADDIE
Salmon [5] five-stage modelA five-stage model by Salmon is designed to structure and plan moderation activities. The planning model can be applied for the transition to distance learning.P/TA----
Table 2. Compliance of the models with the requirements.
Table 2. Compliance of the models with the requirements.
ExpertsCriterion No. 1Criterion No. 2Criterion No. 3Criterion No. 4Criterion No. 5Criterion No. 6Total
144443322
244444424
344444424
444444424
554555529
655555530
755555530
855555530
955555530
1055555530
Variance0.2666670.2777780.2666670.2666670.50.511.12222
Cronbach’s alpha0.9674060.9821430.9674060.9674060.9709120.9709120.975824
Table 3. Suitability of the models.
Table 3. Suitability of the models.
ExpertsCriterion No. 1Criterion No. 2Criterion No. 3Criterion No. 4Total
1433313
2443314
3544417
4 544417
5544417
6554418
7554418
8555419
9555520
10555520
Variance0.1777780.4888890.5444440.4444445.344444
Cronbach’s alpha0.9217390.9144980.8644070.8735630.920305
Publisher’s Note: MDPI stays neutral with regard to jurisdictional claims in published maps and institutional affiliations.

Share and Cite

MDPI and ACS Style

Jusas, V.; Butkiene, R.; Venčkauskas, A.; Burbaite, R.; Gudoniene, D.; Grigaliūnas, Š.; Andone, D. Models for Administration to Ensure the Successful Transition to Distance Learning during the Pandemic. Sustainability 2021, 13, 4751. https://doi.org/10.3390/su13094751

AMA Style

Jusas V, Butkiene R, Venčkauskas A, Burbaite R, Gudoniene D, Grigaliūnas Š, Andone D. Models for Administration to Ensure the Successful Transition to Distance Learning during the Pandemic. Sustainability. 2021; 13(9):4751. https://doi.org/10.3390/su13094751

Chicago/Turabian Style

Jusas, Vacius, Rita Butkiene, Algimantas Venčkauskas, Renata Burbaite, Daina Gudoniene, Šarūnas Grigaliūnas, and Diana Andone. 2021. "Models for Administration to Ensure the Successful Transition to Distance Learning during the Pandemic" Sustainability 13, no. 9: 4751. https://doi.org/10.3390/su13094751

APA Style

Jusas, V., Butkiene, R., Venčkauskas, A., Burbaite, R., Gudoniene, D., Grigaliūnas, Š., & Andone, D. (2021). Models for Administration to Ensure the Successful Transition to Distance Learning during the Pandemic. Sustainability, 13(9), 4751. https://doi.org/10.3390/su13094751

Note that from the first issue of 2016, this journal uses article numbers instead of page numbers. See further details here.

Article Metrics

Back to TopTop