The BIM2LCA Approach: An Industry Foundation Classes (IFC)-Based Interface to Integrate Life Cycle Assessment in Integral Planning
Abstract
1. Introduction
2. Research Background
2.1. Planning Process
2.2. Technical Interfaces
2.3. Building Information Modeling (BIM) and Life Cycle Assessment (LCA)
2.4. The BIM2LCA Approach
3. Results
3.1. The BIM2LCA Application
- fine granular specific material-based LCA;
- aggregated building element LCA types;
- coarse construction LCA archetype;
- benchmark-based building LCA.
3.2. Information Demand Specification
- Entered directly into the IFC (A);
- Indirectly as further enrichment of IFC (B);
- If the characteristic cannot be found in IFC and represents further information, it is classified as mandatory (C);
- Or optional (D).
- The Project object presents all metadata of building under assessment, i.e., contextual information (title, description, and identification) and settings for LCA (database, functional units, functional equivalent, etc.), LCC (cost database, version, etc.), and certification (certification type, characteristic values according to energy balance, LCA submitted results, etc.).
- The Certification results object reports results coming from the building certification, benchmarks for the assessment, and all necessary metadata for DGNB certification.
- The Building (construction object) object presents all general information of the building under assessment, for example, building type, description, indication of the direction to which the building is oriented.
- The Construction object relates to a general, both multilayer, component-based and one-piece components. Hence, descriptive (name, construction classification type, and classification) and quantitative information (quantity, unit, and construction lifespan) are reported.
- The Part object depicts the individual parts of a component not further decomposed (or the component itself not further decomposed). Here, as well, general (name and ID) and quantitative information are reported.
- The Material object relates to the individual layer and its general and quantitative information.
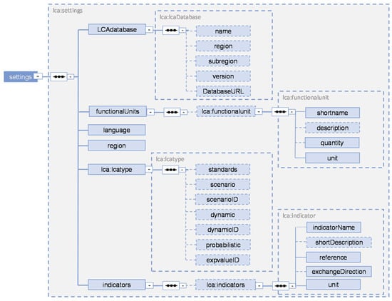
3.3. Implementation and Technical Development
- The used environmental databases (name, region version, and web reference of database);
- Functional units (defined by their short name, a description, quantity, and unit);
- Language and region of the applied data sources;
- LCA type, i.e., considered standards, and LCA approach. With the latter, the user defines whether he is carrying out a scenario analysis, dynamic, or probabilistic LCA (boolean elements). If those are activated, the user index each scenario or dynamic value.;
- Indicators, which represent the environmental indicators with their name, a description, the standard and further references, their exchange direction, and unit.
- Life cycle phase (<lcphase>), the information is here restricted to life cycle module of EN15804 (A1–A3, B4, B6, C, and D);
- Quantity (<Quantity>), the amount of each considered element (e.g., m2 construction) and the unit (<Unit>);
- The considered environmental indicators (<indicators>), where the user assigns indicators name according to, for example, PEF indicators (EN15898).
3.4. Case Study
4. Discussion
5. Conclusions
Supplementary Materials
Author Contributions
Funding
Conflicts of Interest
Abbreviations
| (e)BNB | (elektronisches) Bewertungssystem Nachhaltiges Bauen |
| AIA | Auftraggeberinformationsanforderungen |
| BBSR | Bundesinstitut für Bau-, Stadt- und Raumforschung |
| BCF | BIM Collaboration Format |
| BEP | BIM execution plan |
| BIM | Building information modeling |
| BMWi | Bundesministerium für Wirtschaft und Energie |
| BPMN | Business process management notation |
| BPS | Building performance simulation |
| bsDD | BuildingSMART data dictionary |
| DGNB | Deutsche Gesellschaft für nachhaltiges Bauen |
| DIN | Deutsches Institut für Normung |
| EPD | Environmental Product Declaration |
| EPS | Expanded polystyrene |
| FZK | Forschungszentrum Karlsruhe |
| GENERIS | Software name (www.generis.live) |
| gbXML | Green building XML format |
| GWP | Global Warming Potential |
| IBP | Fraunhofer Institute for Building Physics |
| IDM | Information delivery manual |
| IFC | Industry Foundation Classes |
| IFCXML | XML variant of the IFC standard |
| IP | Integral planning |
| KIT | Karlsruhe Institute of Technology |
| LCA | Life cycle assessment |
| LCC | Life cycle costing |
| LCIA | Life cycle impact assessment |
| LOD | Level of development |
| MVD | Model view definition |
| PEF | Indicators EN15898 |
| SBA | Sustainable building assessment |
| sbs | Software name (www.sbs-onlinetool.com) |
| SC | Scenario |
| VBW | Vermögen und Bau Baden-Württemberg |
| XML | Extensible markup language |
| XSD | XML schema definition |
References
- Gantner, J.; Wittstock, B.; Lenz, K.; Fischer, M.; Sedlbauer, K.; Anderson, J.; Saunders, T.; Gyetvai, Z.; Carter, C.; Braune, A.; et al. EeBGuide Guidance Document Part B: Buildings; Fraunhofer Verlag: Stuttgart, Germany, 2015. [Google Scholar]
- Di Bari, R.; Jorgji, O.; Horn, R.; Gantner, J.; Ebertshäuser, S. Step-by-step implementation of BIM-LCA: A case study analysis associating defined construction phases with their respective environmental impacts. IOP Conf. Ser. Earth Environ. Sci. 2019, 323, 12105. [Google Scholar] [CrossRef]
- Bundesministerium für Wirtschaft und Energie (BMWi). Energieforschungsprogramm der Bundesregierung: Innovationen für die Energiewende; Bundesministerium für Wirtschaft und Energie (BMWi) Öffentlichkeitsarbeit: Berlin, Germany, 2018; Available online: https://www.bmwi.de/Redaktion/DE/Publikationen/Energie/7-energieforschungsprogramm-der-bundesregierung.pdf?__blob=publicationFile&v=14 (accessed on 14 May 2019).
- European Commission. The European Green Deal: Communication from the Commission to the European Parliament, the European Council, the Council, the European Economic and Social Committee and the Committee of the Regions; the European Commission: Brussels, Belgium, 2019. [Google Scholar]
- International Energy Agency. IEA EBC Annex 72, Assessing Life Cycle Related Environmental Impacts Caused by Buildings. Energy in Buildings and Communities Programme (EBC). Available online: http://annex72.iea-ebc.org/ (accessed on 7 June 2018).
- International Energy Agency. I.E.A. Digitalization and Energy; IEA: Paris, France, 2017. [Google Scholar]
- Lasveaux, S.; Gantner, J.; Schiopu, N.; Nibel, S.; Bazzana, M.; Bosdevigie, B.; Sibiude, G. Towards a new generation of building LCA tools adapted to the building design process and to the user needs? In Sustainable Buildings-Construction Products & Technologies, Proceedings of the Sustainable Building Conference 2013, Graz University of Technology, Graz, Austria, 25–28 September 2013; Höfler, K., Maydl, P., Passer, A., Eds.; Verlag der Technischen Universität Graz: Graz, Austria, 2013. [Google Scholar]
- Lambertz, M.; Theißen, S.; Höper, J.; Wimmer, R.; Meins-Becker, A.; Zibell, M. Ökobilanzierung und BIM im Nachhaltigen Bauen: Endbericht; Bundesinstitut für Bau-, Stadt- und Raumforschung (BBSR) im Bundesamt für Bauwesen und Raumwesen (BBR): Berlin, Germany, 2020. [Google Scholar]
- Zimmermann, K. Anwendung des Leitfadens Nachhaltiges Bauen und des Bewertungssystems Nachhaltiges Bauen (BNB) in den Bundesbauverwaltungen: Zusatzmodul Lebenszyklusanalysen nach BNB; Ökobilanzierung (LCA): Hamm, Germany, 2012. [Google Scholar]
- Chong, H.-Y.; Lee, C.-Y.; Wang, X. A mixed review of the adoption of Building Information Modelling (BIM) for sustainability. J. Clean. Prod. 2017, 142, 4114–4126. [Google Scholar] [CrossRef]
- Gomes, V.; Barros, N.N.; Ruschel, R.C. Building Information Modelling for Whole-Building LCA: BIM4LCA. IOP Conf. Ser. Earth Environ. Sci. 2019, 290, 12044. [Google Scholar] [CrossRef]
- Santos, R.; Costa, A.A.; Silvestre, J.D.; Pyl, L. Integration of LCA and LCC analysis within a BIM-based environment. Autom. Constr. 2019, 103, 127–149. [Google Scholar] [CrossRef]
- Deng, Y.; Cheng, J.C.P.; Anumba, C. Mapping between BIM and 3D GIS in different levels of detail using schema mediation and instance comparison. Autom. Constr. 2016, 67, 1–21. [Google Scholar] [CrossRef]
- Hollberg, A.; Genova, G.; Habert, G. Evaluation of BIM-based LCA results for building design. Autom. Constr. 2020, 109, 102972. [Google Scholar] [CrossRef]
- Cavalliere, C.; Dell’Osso, G.R.; Pierucci, A.; Iannone, F. Life cycle assessment data structure for building information modelling. J. Clean. Prod. 2018, 199, 193–204. [Google Scholar] [CrossRef]
- Wastiels, L.; Decuypere, R. Identification and comparison of LCA-BIM integration strategies. IOP Conf. Ser. Earth Environ. Sci. 2019, 323, 12101. [Google Scholar] [CrossRef]
- Obrecht, P.T.; Röck, M.; Hoxha, E.; Passer, A. BIM and LCA Integration: A Systematic Literature Review. Sustainability 2020, 12, 5534. [Google Scholar] [CrossRef]
- Schwaninger, M. Integrale Planung: Ein innovatives Konzept? Die Unternehm. 1988, 42, 123–136. [Google Scholar]
- Rexroth, K.; von Both, P. Integrale Planung: Merkmale zur Identifizierung und Initialisierung in der kommunalen Praxis. In REAL CORP 2017 PANTA RHEI-A World in Constant Motion, Proceedings of the 22nd International Conference on Urban Planning, Regional Development and Information Society, Tagungsband, Vienna, Austria, 12–14 September 2017; Schrenk, M., Ed.; CORP: Wien, Austria, 2017. [Google Scholar]
- Rexroth, K.; von Both, P.; Gantner, J.; Schmid, C. Ein Ansatz für die typologiebasierte Vervollständigung von Gebäudeinformationen zur Unterstützung der frühen Planungsphasen am Beispiel LCA; KIT: Karlsruhe, Germany, 2018. [Google Scholar] [CrossRef]
- Borrmann, A.; Elixmann, R.; Eschenbruch, K.; Forster, C.; Hausknecht, K.; Hecker, D.; Hochmuth, M.; Klempin, C.; Kluge, M.; König, M.; et al. Leitfaden und Muster für Auftraggeber-Informationsanforderungen (AIA): Handreichungen und Leitfäden—Teil 2; Bundesministerium für Verkehr und digitale Infrastruktur (BMVI): Berlin, Germany, 2019. [Google Scholar]
- Rheinland, T.Ü. Bundesministerium für Verkehr und digitale Infrastruktur (BMVI). In Stufenplan Digitales Planen und Bauen: Einführung moderner, IT-gestützter Prozesse und Technologien bei Planung, Bau und Betrieb von Bauwerken; Bundesministerium für Verkehr und digitale Infrastruktur (BMVI): Berlin, Germany, 2015. [Google Scholar]
- Beetz, J.; Borrmann, A.; Weise, M. Prozessgestützte Defintion von Modellinhalten; Springer: Wiesbaden, Germany, 2015. [Google Scholar]
- von Both, P. Aktuelle Ansätze zur Unterstützung interdisziplinärer Zusammenarbeit im Bauwesen. In Wissenschaft im Kontext: Inter-und Transdisziplinarität in Theorie und Praxis, 1st ed.; Banse, G., Ed.; Trafo-Wiss.-Verl.: Berlin, Germany, 2011; Volume 27, pp. 227–242. [Google Scholar]
- von Both, P.; Ebertshäuser, S. BIM-basierte Hilfsmittel für eine integrale Planung. In Construction Goes Digital: Chancen, Risiken, Nutzen: Praxisreport 2017; Achammer, C.M., Kovacic, I., Eds.; Klein Publishing GmbH: Vienna, Austria, 2018. [Google Scholar]
- von Both, P. Integrale Planung und BIM. In Building Information Modeling Management: Methoden und Strategien für den Planungsprozess, Beispiele aus der Praxis; Herrmann, E., Westphal, T., Eds.; DETAIL: München, Germany, 2015. [Google Scholar]
- Remmen, P.; Cao, J.; Ebertshäuser, S.; Frisch, J.; Lauster, M.; Maile, T.; Müller, D.; van Treeck, C. An open framework for integrated BIM-based building performance simulation using Modelica. In Proceedings of the 14th International Conference of the International Building Performance Simulation Association (IBPSA), BS2015, no. 2384, Hyderabad, India, 7–9 December 2015; Available online: http://www.ibpsa.org/proceedings/BS2015/p2384.pdf (accessed on 23 January 2018).
- Ebertshäuser, S.; von Both, P. Standardized Representation of Typological Data as Common Input for Urban Performance Simulation. In Proceedings of the Building Simulation 2019: 16th Conference of IBPSA, Rome, Italy, 2–4 September 2019; Corrado, V., Gasparella, A., Eds.; International Building Performance Association IBPSA: Rome, Italy, 2019. ISBN 978-1-7750520-1-2. [Google Scholar]
- Ebertshäuser, S.; von Both, P.; Brüggemann, T.; Ochse, S.; Lauster, M.; Malhotra, A.; Frisch, J.; Remmen, P.; Müller, D.; van Treeck, C. Unterstützung kommunalplanerischer Prozesse mit CityGML-basierter Anbindung Modelica-betriebener Quartierssimulation. In BauSIM 2018; von Both, P., Wagner, A., Eds.; KIT: Karlsruhe, Germany, 2018. [Google Scholar]
- Nilsen, M.; Bohne, R.A. Evaluation of BIM based LCA in early design phase (low LOD) of buildings. IOP Conf. Ser. Earth Environ. Sci. 2019, 323, 12119. [Google Scholar] [CrossRef]
- Gantner, J. Wahrscheinlichkeitsbasierte Ökobilanzierung zur Berücksichtigung von Unsicherheiten in zukünftigen Entscheidungen und Ereignissen; Fraunhofer-Informationszentrum Raum und Bau IRB: Stuttgart, Germany, 2018. [Google Scholar]
- Gantner, J.; von Both, P.; Rexroth, K.; Ebertshäuser, S.; Horn, R.; Jorgji, O.; Schmid, C.; Fischer, M. Ökobilanz-Integration in den Entwurfsprozess: BIM-basierte entwurfsbegleitende Ökobilanz in frühen Phasen einer Integralen Gebäudeplanung; Bauphysik: Berlin, Germany, 2018. [Google Scholar]
- Ebertshäuser, S.; Graf, K.; von Both, P.; Rexroth, K.; Di Bari, R.; Horn, R. Sustainable building information modeling in the context of model-based integral planning. IOP Conf. Ser. Earth Environ. Sci. 2019, 323, 12113. [Google Scholar] [CrossRef]
- Kaufhold, M. BIM in Zahlen-Status Quo. In BIM-Building Information Modeling: Management Band 2; Digitale Planungswerkzeuge in der interdisziplinären, Anwendung; Herrmann, E., Westphal, T., Eds.; Edition DETAIL-DETAIL Business Information GmbH: München, Germany, 2017; pp. 6–14. [Google Scholar]
- von Both, P.; Koch, V.; Kindsvater, A. BIM—Potentiale, Hemmnisse und Handlungsplan (BIM-Potentials, Barriers and Roadmap): Analyse der Potentiale und Hemmnisse bei der Umsetzung der Integrierten Planungsmethodik Building Information Modeling—BIM—in der deutschen Baubranche und Ableitung eines Handlungsplanes zur Verbesserung der Wettbewerbssituation (Analysis of Potentials and Obstacles in the Implementation of the Integrated Planning Methodology Building Information Modeling-BIM-in the German Construction Industry and Derivation of an Roadmap to Improve the Competitive Situation); Forschungsvorhaben F2844; Fraunhofer IRB Verlag: Stuttgart, Germany, 2013. [Google Scholar]
- Building SMART International. What Is Open BIM®? Available online: https://www.buildingsmart.org/about/openbim/openbim-definition/ (accessed on 8 June 2020).
- Westphal, T. Open vs. Closed BIM. Was lohnt sich für mich? In Verschiedene Ansätze zur Zusammenarbeit in der Gebäudeplanung; DBZ: Gütersloh, Germany, 2018. [Google Scholar]
- International Organization for Standardization (ISO) ISO 29481-1. Building Information Models—Information Delivery Manual—Part 1: Methodology and Format 2016; 2016, 91.010.01. Available online: https://www.iso.org/standard/51622.html.05-2016 (accessed on 22 July 2017).
- Verein Deutscher Ingenieure e.V. (VDI). Richtlinienreihe VDI 2552 “Building Information Modeling (BIM)” (Series VDI 2552 “Building Information Modeling (BIM)”), VDI-Fachbereich Technische Gebäudeausrüstung (VDI Department of Building Services Engineering), 2017–2018. Available online: https://www.vdi.de/technik/fachthemen/bauen-und-gebaeudetechnik/fachbereiche/bautechnik/richtlinien/richtlinienreihe-vdi-2552-building-information-modeling/ (accessed on 3 July 2018).
- International Organization for Standardization 14040. Environmental Management-Life Cycle Assessment-Principles and Framework; ISO: Geneva, Switzerland, 2006. [Google Scholar]
- International Organization for Standardization 14044. Environmental management-Life Cycle Assessment-Requirements and Guidelines; ISO: Geneva, Switzerland, 2006. [Google Scholar]
- Deutsches Institut für Normung E.V. (DIN)-German Institute for Standardization (DIN) DIN EN 15804 (EN 15804:2012+A1:2013/prA2:2018). Nachhaltigkeit von Bauwerken (Sustainability of Construction Works)—Umweltproduktdeklarationen (Environmental Product Declarations)—Grundregeln für die Produktkategorie Bauprodukte (Core Rules for the Product Category of Construction Products); Beuth: Berlin, Germany, 2018; Available online: https://www.beuth.de/de/norm-entwurf/din-en-15804-a2/283026323 (accessed on 7 June 2018).
- Deutsches Institut für Normung E.V. (DIN)-German Institute for Standardization (DIN) DIN V 18599-1. Energetische Bewertung von Gebäuden-Berechnung des Nutz, End-und Primärenergiebedarfs für Heizung, Kühlung, Lüftung, Trinkwarmwasser und Beleuchtung-Teil 1: Allgemeine Bilanzierungsverfahren, Begriffe, Zonierung und Bewertung der Energieträger (Energy Efficiency of Buildings-Calculation of the Net, Final and Primary Energy Demand for Heating, Cooling, Ventilation, Domestic Hot Water and Lighting-Part 1: General Balancing Procedures, Terms and Definitions, Zoning and Evaluation of Energy Sources); Beuth Verlag GmbH: Berlin, Germany, 2016; Available online: https://www.beuth.de/de/vornorm/din-v-18599-1/257938824 (accessed on 25 June 2018).
- Gantner, J.; Lenz, K.; Horn, R.; von Both, P.; Ebertshäuser, S. Ökobau.dat 3.0–Quo Vadis? Buildings 2018, 8, 129. [Google Scholar] [CrossRef]
- Bauer, M.; Mösle, P.; Schwarz, M. Green Building: Leitfaden für Nachhaltiges Bauen, 2nd ed.; Springer: Berlin, Germany, 2013. [Google Scholar]
- European Union. LEVEL(S): Taking Action on the TOTAL Impact of the Construction Sector; European Union: Luxembourg, 2019. [Google Scholar]
- European Commission. Review Report of the Environmental Footprint Pilot Phase. Available online: http://ec.europa.eu/environment/eussd/smgp/pdf/2017_peer_rev_finrep.pdf (accessed on 26 June 2020).
- Röck, M.; Hollberg, A.; Habert, G.; Passer, A. LCA and BIM: Integrated Assessment and Visualization of Building Elements’ Embodied Impacts for Design Guidance in Early Stages. Procedia CIRP 2018, 69, 218–223. [Google Scholar] [CrossRef]
- Frischknecht, R.; Wyss, F.; Knöpfel, S.B.; Stolz, P. Life cycle assessment in the building sector: Analytical tools, environmental information and labels. Int. J. Life Cycle Assess 2015, 20, 421–425. [Google Scholar] [CrossRef]
- Meex, E.; Hollberg, A.; Knapen, E.; Hildebrand, L.; Verbeeck, G. Requirements for applying LCA-based environmental impact assessment tools in the early stages of building design. Build. Environ. 2018, 133, 228–236. [Google Scholar] [CrossRef]
- Huovila, P.; Hyvärinen, J.; Palos, S.; Rekola, M.; Chevalier, J.; Fiès, B.; Lebègue, E. Linking SBA Metrics to IFCs and BIM: Final Report. Build. Inf. Model. Environ. Indic. 2012, 78, 2012. [Google Scholar]
- Antón, L.Á.; Díaz, J. Integration of Life Cycle Assessment in a BIM Environment. Procedia Eng. 2014, 85, 26–32. [Google Scholar] [CrossRef]
- Cavalliere, C.; Hollberg, A.; Dell’Osso, G.R.; Habert, G. Consistent BIM-led LCA during the entire building design process. IOP Conf. Ser. Earth Environ. Sci. 2019, 323, 12099. [Google Scholar] [CrossRef]
- Building Research Establishment Ltd. About BIM. Available online: https://www.bre.co.uk/page.jsp?id=3445 (accessed on 25 July 2020).
- Caala GmbH. CAALA. Ihr digitaler Assistent für ganzheitliches Entwerfen. Available online: https://caala.de/ (accessed on 25 July 2020).
- Fraunhofer Institute for Building Physics (IBP). GENERIS®. Available online: https://generis.live (accessed on 25 July 2020).
- Bundesministerium des Innern, für Bau und Heimat (BMI). Nutzungsdauern von Bauteilen für Lebenszyklusanalysen nach Bewertungssystem Nachhaltiges Bauen (BNB): Useful Service Lives of Building Construction Components According to the Sustainable Building Assessment System BNB; Bundesministerium des Innern, für Bau und Heimat (BMI): Berlin, Germany, 2017. [Google Scholar]
- de Wilde, P.; Mahdjoubi, L.; Galiano, A. (Eds.) Building Information Modelling (BIM) in Design, Construction and Operations III; WIT Press: Southampton, UK, 2019. [Google Scholar]














| Construction Material | Layer Thickness (m) | Layer Volume (m3) | Layer Area (m2) |
|---|---|---|---|
| Facing brick masonry | 0.115 | 28.087 | 244.24 |
| Vertical air layer | 0.01 | 2.499 | 249.89 |
| Insulation, expanded polystyrene (EPS) rigid foam | 0.16 | 39.7805 | 248.86 |
| Concrete, ferroconcrete C20/25 | 0.25 | 59.5095 | 238.04 |
© 2020 by the authors. Licensee MDPI, Basel, Switzerland. This article is an open access article distributed under the terms and conditions of the Creative Commons Attribution (CC BY) license (http://creativecommons.org/licenses/by/4.0/).
Share and Cite
Horn, R.; Ebertshäuser, S.; Di Bari, R.; Jorgji, O.; Traunspurger, R.; Both, P.v. The BIM2LCA Approach: An Industry Foundation Classes (IFC)-Based Interface to Integrate Life Cycle Assessment in Integral Planning. Sustainability 2020, 12, 6558. https://doi.org/10.3390/su12166558
Horn R, Ebertshäuser S, Di Bari R, Jorgji O, Traunspurger R, Both Pv. The BIM2LCA Approach: An Industry Foundation Classes (IFC)-Based Interface to Integrate Life Cycle Assessment in Integral Planning. Sustainability. 2020; 12(16):6558. https://doi.org/10.3390/su12166558
Chicago/Turabian StyleHorn, Rafael, Sebastian Ebertshäuser, Roberta Di Bari, Olivia Jorgji, René Traunspurger, and Petra von Both. 2020. "The BIM2LCA Approach: An Industry Foundation Classes (IFC)-Based Interface to Integrate Life Cycle Assessment in Integral Planning" Sustainability 12, no. 16: 6558. https://doi.org/10.3390/su12166558
APA StyleHorn, R., Ebertshäuser, S., Di Bari, R., Jorgji, O., Traunspurger, R., & Both, P. v. (2020). The BIM2LCA Approach: An Industry Foundation Classes (IFC)-Based Interface to Integrate Life Cycle Assessment in Integral Planning. Sustainability, 12(16), 6558. https://doi.org/10.3390/su12166558

