Towards Horizontal Architecture for Autonomic M2M Service Networks
Abstract
:1. Introduction
2. Architectural Principles
2.1. Horizontal M2M
- Application domain specific part shall be separated from application domain independent parts;
- The system horizontal layers, evolving in different timescales shall be clearly separated from each other;
- Each system horizontal layers, shall be possible to have multiple providers;
- The system interfaces shall apply open and standard based technologies;
- The functions of the horizontal layers shall not be mixed. A single technology shall focus only into its’ basic functions in a single horizontal layer. For example:
- M2M Information layer shall focus only for the information and its meaning;
- M2M service platform shall focus only to enabling the service capabilities, and it should be transparent for the (a);
- M2M communication shall focus only to transport of messages/data between entities, and being transparent for (a) and (b);
- M2M radio accesses shall focus only to enabling communication links over the media, and being transparent for the (a), (b) and (c);
- Creation of trust between entities shall be transparent for (a), (b), (c) and (d). Based on the resulting security credentials, end to end security between M2M applications and encryption/decryption in each of (a), (b), (c) and (d) can be done;
- Each of (a), (b), (c), (d) and (e) shall provide management and service interface to be used by upper layer and/or M2M applications.

2.2. M2M Gateway for Interoperability

3. Key Building Blocks
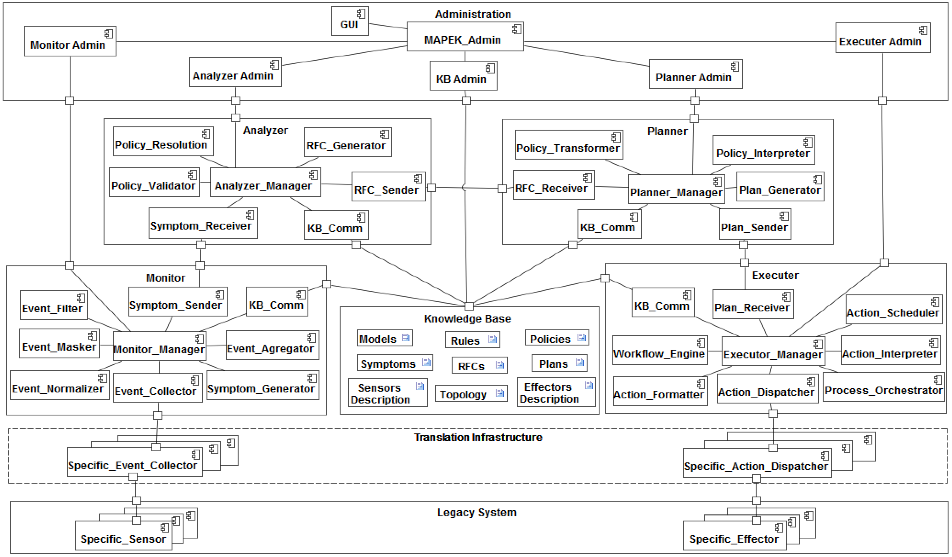
3.1. Autonomic M2M Manager



3.2. M2M Service Platform
- dIa interfaces devices applications and Gateway or Device Service Capability Layer;
- mId interfaces the M2M Gateway or Device Service Capability Layer and the M2M Network Service Capability Layer;
- mIa interfaces backend M2M Applications and the M2M Network Service Capability Layer.

- Synchronized: Whenever a new value is available, the M2M application shall publish it on the corresponding data resource. This is ideal for a service that only publishes data (a temperature for example);
- Retargeted: All the operation on the given resource will be retargeted to the corresponding device/application. This is ideal for invocation services such as actuators.



3.3. M2M Communication Overlay
| JID: john@example.com/device12 | ||
|---|---|---|
| Local-part | Domain-part | Resource |
| John | example.com | device12 |


3.4. M2M Gateway with Constrained Devices

3.5. IPv6 over Bluetooth Smart
- Radio and link layer (LL) with an AES-128 bit encryption unit;
- Multiplexer. Logical link control and adaption layer protocol (L2CAP) providing fixed and connection oriented channels together with fragmentation and reassembly (FAR);
- Security Manager (SM);
- Host Controller Interface (HCI). Connects application processor and Bluetooth controller;
- The General Access profile (GAP). Contains a collection of standard procedures;
- Generic attribute profile (GATT) provides an interoperable framework with service discovery and operation. Bluetooth SIG defined service data is characterized by 16 bit universally unique identifiers (uuids) while proprietary extensions use randomized 128 uuids.


3.6. M2M Security

- The device, exposed here as the “resource” is assumed in this discussion to act as a data generator, i.e., a sensor);
- The M2M application requiring access to the data sent by the device. The M2M application will act as a “resource consumer”;
- The M2M service platform enabling the application to read data sent by the device, acts as a “resource provider”;
- The authorization server implementing the Oauth authorization protocol holds the data access right policies for the device and implements the decision process based upon those policies. The authorization server is a Policy decision point.

- Session encryption keys for private consumption used to cipher/decipher sent/received data( in our scenario, the data sent);
- Signed authorization token for public usage to be presented to the M2M service platform along with a data write request.

4. Evaluation
4.1. Smart Metering Experiment
4.1.1. Smart Metering Case Description


4.1.2. Evaluation Results
- The detailed evaluation results of the autonomic M2M manager as a component have been presented in [65], and shortly summarized in the following. The basic mechanism relying on the IBM MAPE-K control loop model seem to work fine in the smart metering use case, however, there are still challenges related to scalability and performance;
- When considering the semantics of the data conveyed by M2M applications, ETSI has now become a part of the new ONEM2M consortium that intends to address the semantic description of M2M data. However, this is a large task that is very challenging to be handled by a single standardization, body because of multiple application domain specific views to the referred M2M data. Therefore, it is better to apply application domain specific models for the semantics of M2M application data and not to include it into the horizontal service capability layer specifications;
- Another challenge regarding the place of semantic reasoning services in the Service Capability Layer. The Service Capability Layers were designed in a way so that they only act as serving hatch for information. Certain data may be sensitive and confidential, so they are often encrypted; only emitters and final receivers of this information have the necessary credentials to decrypt it. In this case, the semantic reasoner shall be placed somewhere in the data receiver application otherwise no reasoning can be done. From the implementation point of view, ETSI M2M SCL assumes that M2M applications know all the details of the device installation and data interpretation. This is challenging for M2M application developers, and therefore, autonomic service capabilities for Device Autonomic Capability (DAC), Gateway Autonomic capability (GAC), Network autonomic capability (NAC) are being created for SCL, to connect it smoothly with autonomic manager and information management, Figure 19. However, all the service capabilities are important to keep transparent for the information and let the autonomic M2M manager to enable control loop based on the M2M information;
- The use of the different Service Capability Layers reduces the complexity of integrating new devices and reduces M2M applications development time. When a new device is deployed, it’s not necessary to readapt the existing systems (M2M Gateways, M2M Servers and backend applications). But the communication interfaces are quite complex to understand, an advanced knowledge of the ETSI M2M standard is necessary in order to develop applications and integrate new devices. Development APIs and frameworks shall be available for non ETSI developers;
- The detailed evaluation results of the energy efficient caching system for Constrained Application Protocol (CoAP)-HTTP proxy have been presented in [72], and shortly summarized in the following. The simulation results show that the introduction of a caching architecture has energy saving impact in the system on the system performance, since it allows reducing the transmissions inside the WSN;
- A multi-model, bi-layered framework is proposed in [73] to enhance the self-management of ETSI M2M systems. A graph-based representation built on top of the ETSI M2M standard constitutes respectively the formal and functional layers of the framework. In order to ensure inter-layers coherency, the model also comprises bi-directional communications between these two layers. The graph-based characterization allows the definition of consistency preserving reconfiguration mechanisms. On the other hand, it still possesses the functionalities granted by the standard, such as discovery protocols and machine interoperability;
- The end-to-end security architecture model has been implemented in a prototype demonstrator using Arduino devices. The initial enrolment of the devices resulting in the definition of the long term credentials was performed using an out of band channel. The HTTP transport protocol was used both for communication with the authorization server and the M2M service platform. The evaluations show the provided architecture enable end to end data protection between devices and M2M/IoT applications and compatible with emerging interoperable M2M service platforms. Such architecture revolves around the use of an Oauth authorization server issuing digital access tokens serving both the purpose of protecting the data from one communication end to the other, and gaining access to the data distribution services offered by the M2M service platform. Apart from offering end to end data protection, this architecture makes possible to avoid data being available in clear at the level of the service platform therefore eliminating the possibility of data compromising at the platform level. In the next step, the prototype will be extended to include smaller devices too constrained to support http protocols. In this case, the CoAP will be used for communication between the device and the M2M service platform. The dialogue between the device and the authorization server take place via an intermediate CoAP/http proxy.
4.2. Car Sharing Experiment
4.2.1. Car Sharing Case Description



4.2.2. Evaluation Results
- Parking service system can be applied without making changes into the existing system as the result from applying A2Nets M2M gateway, which hides the complexity related to local network within a parking lot;
- The complexity related to the on-board system within a car (CANBUS) and related car sensors applying GPS, NFC etc. is hidden by the A2Nets gateway. This is important because usually different types of cars apply different formats with the CANBUS and sensor devices within the car;
- Application of XML based communication in the application level M2M information exchange between Web Server, M2M clients, Gateways and Car-PC Unit offer big advantages such as improvements in scalability, simplicity and interoperability because it is an open standard. In addition, thanks to XML, adding and modifying vehicle data has been easy for the car sharing company. An example of xml message between Car-PC Unit and car sharing Web Server is the following:
<?xml version='1.0' encoding='UTF-8' ?> <car> <km>5000 </km> <fuel> 45 </fuel> <reserve> NO </reserve> <battery> 12 </battery> <lights> ON </lights> <doors> CLOSE </doors> <coolantTemp> 90 </coolantTemp> <outdoorTemp> 20 </outdoorTemp> <airbag> OFF </airbag> <handBreak> NO </handBreak> <lat> 41.355613</lat> <long> 2.070432 </long> </car> - The problems encountered when implementing the localization system, have been how to detect as in spaces so small and contiguous (2 meters width), the positioning of a vehicle, without installation of wiring components. If the location is within a closed parking, parking spaces are contiguous, and the receiver is installed in the windshield of the car, has had to adjust directionality IR emitter parking spots, installed on the roof of the plaza to not detect adjacent places. If the parking is open, it must be installed bars or brackets on each parking space to locate the vehicle, because there is no ceiling to install the IR emitter parking spots. The communication with the backend through the services offered by the Gateway has allowed the integration to proceed in a simple and efficient manner;
- The A2Nets architectural approach proved to be very useful, because it allows development of service interaction and communication within the car and between different sites in smooth way even if each of them belongs to different domains and the needs arises from different requirements;
- The application of virtualization techniques with Layer2 Tunneling has brought a management efficient of IP mobility, which does not affect the upper communication layers, avoiding problems of IP addressing like changes of IP addresses and routing (NAT) that can be found in communication technologies of the different operators;
- The application of a virtual network with Layer2 Tunneling approach proved to be useful in maintaining WAN connection (GPRS, 3G, xDSL, Satellite), and switching it automatically in failure or constrained situation, without changes in upper communication layers. For example, in some cases, when 3G signal is low and connection is not stable, and is better to change to GPRS and communicate with a lower bandwidth but with more stability;
- The system performance needs to depend on the coverage and capacity of telecom networks. Some areas may lack of 3G/GPRS coverage and there are also places where capacity is in full use. For example, it was required to change into the GPRS in the exhibition place in Paris (ITEA2 Co-summit event).
4.3. Electric Bike Experiment
4.3.1. Electric Bike Case Description
- Communication links between M2M gateways and M2M infrastructure. An example of this link is 3G Mobile Internet link between mobile phone (M2M gateway) and M2M back end service infrastructure;
- Communication links between M2M backend servers. An example of this link is Internet link between different vendors or domains;
- Communication links between M2M backend servers and clients. An example of this link is link between sport, wellness and tracking application server and user clients.




4.3.2. Evaluation Results
- In the electric bike experiment, the selected approach relying on the XMPP based communication overlay proved to be good selection, because XMPP provided easily extendable XML based standard solution for e.g., addressing, messaging and publish subscribe methods;
- XMPP uses distributed client to server architecture, in which the back-end server manages the user accounts. In this kind of a model, handling of user accounts is distributed between domains in such a way that each domain is able to handle it’s’ account policies according to their business model. For example, each machine has its’ own user-ids or that every machine uses its owners account;
- XMPP provides quite solid background for enabling end-to-end security (“End-to-End Signing and Object Encryption” [76]), however, in this phase of the experiment they have not been evaluated and therefore more studies are needed.
- In the electric bike experiments, Android mobile phone is applied as the M2M gateway. Realizing a working gateway operating with Bluetooth Smart devices was challenging because of limited support of the Android for Bluetooth Smart at the development time of the experiment;
- The XMPP feature to support multi-domain communication proved to be very useful, because the service systems connected with electric bike system were mostly developed independently in vendor specific way;
- The Sensor-Over-XMPP extension was applied in the experiment to describe the metadata of devices in XML. It defines a “<device>” XML element, which may contain unlimited numbers of “<transducer>” elements, Figure 27. These two elements are used for describing properties of the devices, each of which can have multiple sensors and/or actuators. A device shall have a human friendly name, and unique identifier (according to RFC 4122). The Sensor-Over-XMPP proved to be simple way for delivering sensor data and controlling the devices in the experiment. However, interaction with service capabilities layer and autonomic M2M manager may require additional works and usage of other extensions too;
- A prototype heart rate sensor has been developed with IPv6/COAP on top of a Bluetooth 4.0 stack. It seems that the first generation smart circuit was not an optimal choice, but rather what was available for prototyping. The SAR and FAR operations could not be properly implemented, but it is not affecting into the results significantly. The data was a one byte heart rate value. Particular care must be taken to minimize the data formats as it is easy to trigger FAR due to the small link layer packet size. The system exchanges more information at start but after a few seconds typically 4 packets are exchanged per second. The system could run roughly 90 hours on a CR-2025 coin cell. This can be compared to a standard GATT solution running for 200 hours on the same hardware. Future Bluetooth core optimizations in development are expected to improve the result significantly. However, the overall conclusion is that the architecture is very much feasible for future M2M systems.

4.4. Discussion
| GEs of Fi-Ware architecture | Comparison with provided architectural principles |
|---|---|
| Cloud hosting | It is seen that the provided architectural principles are agnostic of the cloud hosting, in the sense that it is expected that resulting information and service layer could be executed as the platform within a cloud. However, this kind of hosting has not yet been evaluated. |
| Data/context management | It is seen the autonomic M2M manager could apply GEs of data/context management as means for working with the information & knowledge bases. However, it is here estimated that this area is still open area for research, because of heterogeneous M2M application domains |
| Internet of Things (IoT) services enablement | It is seen that the ETSI M2M service capability layer is quite comparable solution with the generic enablers of Fi-ware related to services enablement. However, we rely in our work more on the open standards based solutions than open API based solutions provided by specific companies. |
| Application/services ecosystem and delivery framework | It is seen that the provided architectural principles are agnostic of the application/services ecosystem and delivery framework, in the sense that it is expected that developed service solutions could be delivered via any delivery framework. However, this kind of application delivery has not yet been evaluated. |
| Security | Our contribution to security part is related to enabling end to end security and trust for the M2M system. This is quite limited compared with the Fi-Ware generic enablers for security, and it isn’t possible to compare properly the approaches for end to end security and creation of trust when writing this publication. It is here estimated that this area is still open for research, because of multiple views into the ownership of M2M devices and information, and the related business aspects. |
| Interface to Networks and Devices | Our contribution relies on the XMPP based M2M communication overlay, which hides the heterogeneity of networks to the services. The relationship of it with the Fi-Ware I2ND GEs is not clear, and a potential overlapping with ETSI M2M service capability layer has been detected. However, any proper evaluation with Fi-Ware I2ND GEs has not yet been done. |
5. Conclusions
Acknowledgments
Conflicts of Interest
Author Contributions
References
- Miorandi, D.; Sicari, S.; de Pellegrini, F.; Chlamtac, I. Internet of things: Vision, applications and research challenges. Ad Hoc Netw. 2012, 10, 1497–1516. [Google Scholar] [CrossRef]
- Wu, G.; Talwar, S.; Johnsson, K.; Himayat, N.; Johnson, K. M2M: From mobile to embedded Internet. IEEE Commun. Mag. 2011, 49, 36–43. [Google Scholar]
- IPSO Alliance Enabling the Internet of Things. Available online: http://www.ipso-alliance.org/ (accessed on 17 April 2014).
- Internet Engineering Task Force (IETF). Available online: http://www.ietf.org/ (accessed on 17 April 2014).
- European Telecommunication Standards Institute (ETSI) M2M. Available online: http://www.etsi.org/m2m/ (accessed on 17 April 2014).
- Latvakoski, J.; Iivari, A.; Vitic, P.; Jubeh, B.; Alaya, M.B.; Monteil, T.; Lopez, J.; Talavera, G.; Gonzalez, J.; Granquist, N.; Kellil, M.; Ganem, H.; Väisänen, T. A survey on autonomic M2M service networks. Computers 2013. Submitted. [Google Scholar]
- Constrained RESTful Environments (CoRE) WG. Available online: http://tools.ietf.org/wg/core/ (accessed on 17 April 2014).
- Shelby, Z. Constrained RESTful Environments (CoRE) Link Format. IETF RFC 6690. August 2012. Available online: http://tools.ietf.org/html/rfc6690 (accessed on 20 February 2014).
- IETF Routing over Low Power and Lossy Networks (ROLL) WG. Available online: http://tools.ietf.org/wg/roll/ (accessed on 17 April 2014).
- Bluetooth SIG. The Bluetooth Core specification, v4.0; Bluetooth SIG: San Jose, CA, USA, 2010.
- Rescorla, E.; Modadugu, N. Datagram Transport Layer Security. IETF RFC 4347. April 2006. Available online: http://www.ietf.org/rfc/rfc2779.txt (accessed on 20 February 2014).
- Kent, S. IP Encapsulating Security Payload (ESP). IETF RFC 4303. December 2005. Available online: http://tools.ietf.org/rfc/rfc4303.txt (accessed on 20 February 2014).
- Yegin, A.; Shelby, Z. CoAP Security Options. IETF Internet-Draft. 14 October 2012. Expired 16 April. Available online: http://tools.ietf.org/html/draft-yegin-coap-security-options-00 (accessed on 20 February 2014).
- IETF IPv6 over Low Power WPAN (6LowPAN) WG. Available online: http://tools.ietf.org/wg/6lowpan (accessed on 17 April 2014).
- Hui, J. Compression Format for IPv6 Datagrams over IEEE 802.15.4-Based Networks. IETF RFC 6282. September 2011. Available online: http://tools.ietf.org/html/rfc6282 (accessed on 20 February 2014).
- Anonymous. Machine-to-Machine Communications (M2M) Functional Architecture. ETSI Technical Specification 102 690, V2.1.1. Available online: http://www.etsi.org/deliver/etsi_ts/102600_102699/102690/02.01.01_60/ts_102690v020101p.pdf (accessed on 20 February 2014).
- Anonymous. Machine-to-Machine Communications (M2M) mIa, DIa and mId Interfaces. ETSI TS 102 921, V2.1.1. December 2013. Available online: http://www.etsi.org/deliver/etsi_ts/102900_102999/102921/02.01.01_60/ts_102921v020101p.pdf (accessed on 20 February 2014).
- One M2M Forum. Available online: http://www.onem2m.org (accessed on 17 April 2014).
- OMA Device Management Tree and Description Serialization Specification. Version 1.2. Open Mobile Alliance Ltd.: San Diego, CA, USA, 2007.
- Device Data Model for TR-069; TR-181; Broadband Forum: Fremont, CA, USA, 2010.
- Jeronimo, M.; Weast, J. UPnP Design by Example: A Software Developer’s Guide to Universal Plug and Play; Intel Press: Santa Clara, CA, USA, 2003. [Google Scholar]
- Jammes, F.; Mensch, A.; Smit, H. Service-Oriented Device Communications Using the Devices Profile for Web Services. In Proceedings of the 3rd International Workshop on Middleware for Pervasive and Ad-Hoc Computing (MPAC ’05), New York, NY, USA, 11–15 July 2005; pp. 1–8.
- oBIX 1.0 Committee Specification 01; Organization for the Advancement of Structured Information Standards (OASIS): Burlington, MA, USA, 2006.
- Hannelius, T.; Salmenpera, M.; Kuikka, S. Roadmap to Adopting OPC UA. In Proceedings of the 6th IEEE International Conference on Industrial Informatics (INDIN 2008), Daejeon, Korea, 13–16 July 2008; pp. 756–761. [CrossRef]
- Martin, D.; Burstein, M.; Mcdermott, D.; Mcilraith, S.M; Paolucci, M.; Sycara, K.; Mcguinness, D.L.; Sirin, E.; Srinivasan, E. Bringing Semantics to Web Services with OWL-S. World Wide Web 2007, 10, 243–277. [Google Scholar] [CrossRef]
- Robin, A. OGC SWE Common Data Model Encoding Standard. Available online: http://www.opengis.net/doc/IS/SWE/2.0 (accessed on 20 February 2014).
- Cox, A. Observations and Measurements—XML Implementation. Version 2.0. 22 March 2011. Available online: http://www.opengis.net/doc/IS/OMXML/2.0 (accessed on 20 February 2014).
- Open Geospatial Consortium. Sensor Model Language (SensorML). OpenGIS Implementation Specification, Version 1.0.0. 2007. Available online: http://www.opengeospatial.org/ (accessed on 17 April 2014).
- Open Geospatial Consortium. OpenGIS SWE Service Model Implementation Standard. 2011. Available online: http://www.opengis.net/doc/IS/SWES/2.0 (accessed on 20 February 2014).
- Open Geospatial Consortium. Sensor Observation Service Implementation Standard, SOS. Version 1.0. 2007. Available online: http://www.opengeospatial.org/ (accessed on 17 April 2014).
- Open Geospatial Consortium. OGC Sensor Planning Service Implementation Standard SPS. 2011. Available online: http://www.opengis.net/doc/IS/SPS/2.0 (accessed on 20 February 2014).
- Saint-Andre, P.; Smith, K.; Tronçon, R. XMPP: The Definitive Guide; O’Reilly Media Inc: Sebastopol, CA, USA, 2009; pp. 1–306. [Google Scholar]
- Saint-Andre, P. Extensible Messaging and Presence Protocol (XMPP). IETF RFC 6120. March 2011. Available online: https://tools.ietf.org/html/rfc6120 (accessed on 20 February 2014).
- Day, M.; Aggarwal, S.; Mohr, G.; Vincent, J. Instant Messaging/Presence Protocol Requirements. IETF RFC 2779. February 2000. Available online: http://www.ietf.org/rfc/rfc2779.txt (accessed on 20 February 2014).
- Inhyok, C.; Shah, Y.; Schmidt, A.U.; Leicher, A.; Mayerstein, M.V. Trust in M2M Communications. IEEE Veh. Technol. Mag. 2009, 4, 69–75. [Google Scholar] [CrossRef]
- Raza, S.; Chung, T.; Duquennoy, S.; Yazar, D.; Voigt, T.; Roedig, U. Securing Internet of Things with Lightweigth IPsec; SICS Technical Report T2010:08; Lancaster University: Lancaster, UK, 2011. [Google Scholar]
- Judge, P.; Ammar, M. Security issues and solutions in multicast content distribution: A survey. IEEE Netw. 2003, 17, 30–36. [Google Scholar] [CrossRef]
- Kephart, J.O.; Chess, D.M. The vision of autonomic computing. IEEE Computer Soc. 2003, 36, 41–50. [Google Scholar] [CrossRef]
- Garlan, D.; Cheng, S.-W.; Huang, A.-C.; Schmerl, B.; Steenkiste, P. Rainbow: Architecture-based self-adaptation with reusable infrastructure. Computer 2004, 37, 46–54. [Google Scholar] [CrossRef]
- Nami, M.R.; Bertels, K. A Survey of Autonomic Computing Systems. In Proceedings of the 3rd International Conference on Autonomic and Autonomous Systems (ICAS’07), Athens, Greece, 19–25 June 2007; IEEE Computer Society: Washington, DC, USA, 2007. [Google Scholar]
- Want, R.; Pering, T.; Tennenhouse, D. Comparing autonomic and proactive computing. IBM Syst. J. 2003, 42, 129. [Google Scholar] [CrossRef]
- Rhea, S.; Wells, C.; Eaton, P.; Geels, D.; Zhao, B.; Weatherspoon, H.; Kubiatowicz, J. Maintenance-free global data storage. IEEE Internet Comput. 2001, 5, 40–49. [Google Scholar]
- Gurguis, S.A.; Zeid, A. Towards autonomic web services: Achieving self-healing using web services. SIGSOFT Softw. Eng. Notes 2005, 30, 1–5. [Google Scholar] [CrossRef]
- Appavoo, J.; Hui, K.; Soules, C.; Wisniewski, R.; Silva, D.; Krieger, O.; Marc, D.; Auslander, A.; Gamsa, B.; Ganger, G.; et al. Enabling autonomic behavior in systems software with hot-swapping. IBM Syst. J. 2003, 14, 60–76. [Google Scholar]
- Mills, K.; Rose, S.; Quirolgico, S.; Britton, M.; Tan, C. An autonomic failure-detection algorithm. ACM SIGSOFT Softw. Eng. Notes 2004, 29, 79–83. [Google Scholar] [CrossRef]
- Qin, F.; Tucek, J.; Sundaresan, J.; Zhou, Y. Rx: Treating bugs as allergies—A safe method to survive software failures. ACM SIGOPS Oper. Syst. Rev. 2005, 39, 1–14. [Google Scholar] [CrossRef]
- Kaiser, G.; Parekh, J.; Gross, P.; Valetto, G. Retrofitting Autonomic Capabilities onto Legacy Systems. J. Clust. Comput. 2005, 9, 141–159. [Google Scholar]
- Liu, H.; Parashar, M. Accord: A programming framework for autonomic applications. IEEE Trans. Syst. Man. Cybern. 2006, 36, 341–352. [Google Scholar] [CrossRef]
- Rossi, M. Initial IoT Protocol Suite Definition. IOT-A_WP3_D3.3. 12 April 2012. Available online: http://www.iot-a.eu/public/public-documents/documents-1/1/1/d3.3/at_download/file (accessed on 20 February 2014).
- The Anthill Project. Available online: http://www.cs.unibo.it/projects/anthill (accessed on 17 April 2014).
- Fi-Ware Project Architecture. Available online: http://forge.fi-ware.eu/plugins/mediawiki/wiki/fiware/index.php/FI-WARE_Architecture (accessed on 17 April 2014).
- Hydra Project. Available online: http://www.hydramiddleware.eu (accessed on 17 April 2014).
- Runes Project. Available online: http://www.ist-runes.org (accessed on 17 April 2014).
- IoT-A Project. Available online: http://www.iot-a.eu (accessed on 17 April 2014).
- ICore Project. Available online: http://www.iot-icore.eu (accessed on 17 April 2014).
- Sofia Project. Available online: http://www.artemis-ia.eu/project/index/view?project=4 (accessed on 17 April 2014).
- ETSI. Machine to Machine Communications. Available online: http://www.etsi.org/website/technologies/m2m.aspx (accessed on 17 April 2014).
- Cisco. Available online: http://www.fiercebroadbandwireless.com/story/cisco-introduces-small-m2m-gateway-businesses/2011-08-25 (accessed on 17 April 2014).
- AnyBridge. Available online: http://www.anybridge-m2m.nl/home (accessed on 17 April 2014).
- Systech. Available online: http://www.systech.com/ (accessed on 17 April 2014).
- Alcatel-Lucent. Available online: http://www2.alcatel-lucent.com/blogs/techzine/2011/getting-ready-for-m2m-traffic-growth/ (accessed on 17 April 2014).
- Androutsellis-Theotokis, S.; Spinellis, D. A survey of peer-to-peer content distribution technologies. ACM Comput. Surv. 2004, 36, 335–371. [Google Scholar] [CrossRef]
- Zheng, H.; Yan, M. Research and Analysis of the Optimization of the Unstructured P2P Overlay Networks. In Proceedings of the 5th International Conference on Wireless Communications, Networking and Mobile Computing (WiCOM’09), Beijing, China, 24–26 September 2009; IEEE Press: Piscataway, NJ, USA, 2009; pp. 4376–4379. [Google Scholar]
- Lua, E.K.; Crowcroft, J.; Pias, M.; Sharma, R.; Lim, S. A survey and comparison of peer-to-peer overlay network schemes. IEEE Commun. Surv. Tutor. 2005, 7, 72–93. [Google Scholar] [CrossRef]
- Alaya, M.B.; Monteil, T. Frameself: An ontology-based framework for the self-management of M2M systems. Concurr. Comput. Pract. Exp. 2006, 18. [Google Scholar] [CrossRef]
- Manish, P.; Hariri, S. Autonomic Computing: Concepts, Infrastructure, and Applications; CRC/Taylor and Francis Print: Boca Raton, FL, USA, 2007. [Google Scholar]
- Compton, M.; Barnaghi, P.; Bermudez, L.; García-Castro, R.; Corcho, O.; Cox, S.; Graybeal, J.; Hauswirth, M.; Henson, C.; Herzog, A.; et al. The SSN ontology of the W3C semantic sensor network incubator group. Web Semant. Sci. Serv. Agents World Wide Web 2012, 17, 25–32. [Google Scholar] [CrossRef]
- Fielding, R.T. Architectural Styles and the Design of Network-Based Software Architectures. Ph.D. Dissertation, University of California, Irvine, CA, USA, 2000. [Google Scholar]
- Bhatia, G.; Rowe, A.; Berges, M.; Spirakis, C. Sensor-over-XMPP. Prototype XEP, Version 0.0.18; 8 April 2011. Available online: http://xmpp.org/extensions/inbox/sensors.html (accessed on 20 February 2014).
- Kovatsch, M.; Duquennoy, S.; Dunkels, A. A Low-Power CoAP for Contiki. In Proceedings of the 2011 IEEE Workshop on Internet of Things Technology and Architectures (IoTech 2011), Valencia, Spain, 17 October 2011.
- Bluetooth SIG. Core Specification Addendum 3; Bluetooth SIG: San Jose, CA, USA, 2012. [Google Scholar]
- Leone, R.; Medagliani, P.; Leguay, J. Optimizing QoS in Wireless Sensor Networks using a Caching Platform. In Proceedings of the 2nd International Conference on Sensor Networks (Sensornets 2013), Barcelona, Spain, 19–21 February 2013.
- Eichler, C.; Gharbi, G.; Guermouche, N.; Monteil, T.; Stolf, P. Graph-Based Formalism for Machine-to-Machine Self-Managed Communications. In Proceedings of the IEEE 22nd International Workshop on Enabling Technologies: Infrastructure for Collaborative Enterprises (WETICE 2013), Hammamet, Tunisia, 17–20 June 2013; pp. 74–79.
- Site-to-Site Layer 2 Bridging Using OpenVPN. Available online: http://docs.openvpn.net/how-to-tutorialsguides/virtual-platforms/site-to-site-layer-2-bridging-using-openvpn-access-server/ (accessed on 20 February 2014).
- IETF. Layer 2 Virtual Private Networks (l2vpn) Working Group. Available online: http://datatracker.ietf.org/wg/l2vpn/charter/ (accessed on 20 February 2014).
- Saint-Andre, P. End-to-End Signing and Object Encryption. IETF RFC3923. October 2004. Available online: http://www.ietf.org/rfc/rfc3923.txt (accessed on 20 February 2014).
© 2014 by the authors; licensee MDPI, Basel, Switzerland. This article is an open access article distributed under the terms and conditions of the Creative Commons Attribution license (http://creativecommons.org/licenses/by/3.0/).
Share and Cite
Latvakoski, J.; Alaya, M.B.; Ganem, H.; Jubeh, B.; Iivari, A.; Leguay, J.; Bosch, J.M.; Granqvist, N. Towards Horizontal Architecture for Autonomic M2M Service Networks. Future Internet 2014, 6, 261-301. https://doi.org/10.3390/fi6020261
Latvakoski J, Alaya MB, Ganem H, Jubeh B, Iivari A, Leguay J, Bosch JM, Granqvist N. Towards Horizontal Architecture for Autonomic M2M Service Networks. Future Internet. 2014; 6(2):261-301. https://doi.org/10.3390/fi6020261
Chicago/Turabian StyleLatvakoski, Juhani, Mahdi Ben Alaya, Herve Ganem, Bashar Jubeh, Antti Iivari, Jeremie Leguay, Jaume Martin Bosch, and Niclas Granqvist. 2014. "Towards Horizontal Architecture for Autonomic M2M Service Networks" Future Internet 6, no. 2: 261-301. https://doi.org/10.3390/fi6020261
APA StyleLatvakoski, J., Alaya, M. B., Ganem, H., Jubeh, B., Iivari, A., Leguay, J., Bosch, J. M., & Granqvist, N. (2014). Towards Horizontal Architecture for Autonomic M2M Service Networks. Future Internet, 6(2), 261-301. https://doi.org/10.3390/fi6020261
