Utilizing AIoT to Achieve Sustainable Agricultural Systems in a Climate-Change-Affected Environment
Abstract
1. Introduction
- Adopting a new general decision-making model by incorporating heterogeneous sensor data. This processing of heterogeneous data effectively supports more accurate decisions.
- Proposing an intelligent edge solution that adopts the Hybrid-DT algorithm for managing remote farm fields that lack internet connectivity.
- Proposing a more intelligent agricultural solution that predicts farming inputs and provides real-time concurrent processing of irrigation, fertilization, and remediation by employing a modified multiple linear regression (MLR). The proposed predictive solution aims to mitigate the impact of climate change on soil by accounting for both linear and non-linear responses to environmental change.
2. Related Work
- Which method should be used to decide on priorities?
- What is the heterogeneous data to be analyzed?
- Which process should be started first?
- When should multiple processes be merged or executed?
- How much of a quantitative amount of a resource, or time, should be allocated by the process?
- How are the data and decision system evaluated?
3. Model Architecture
4. Methodology
5. Procedure
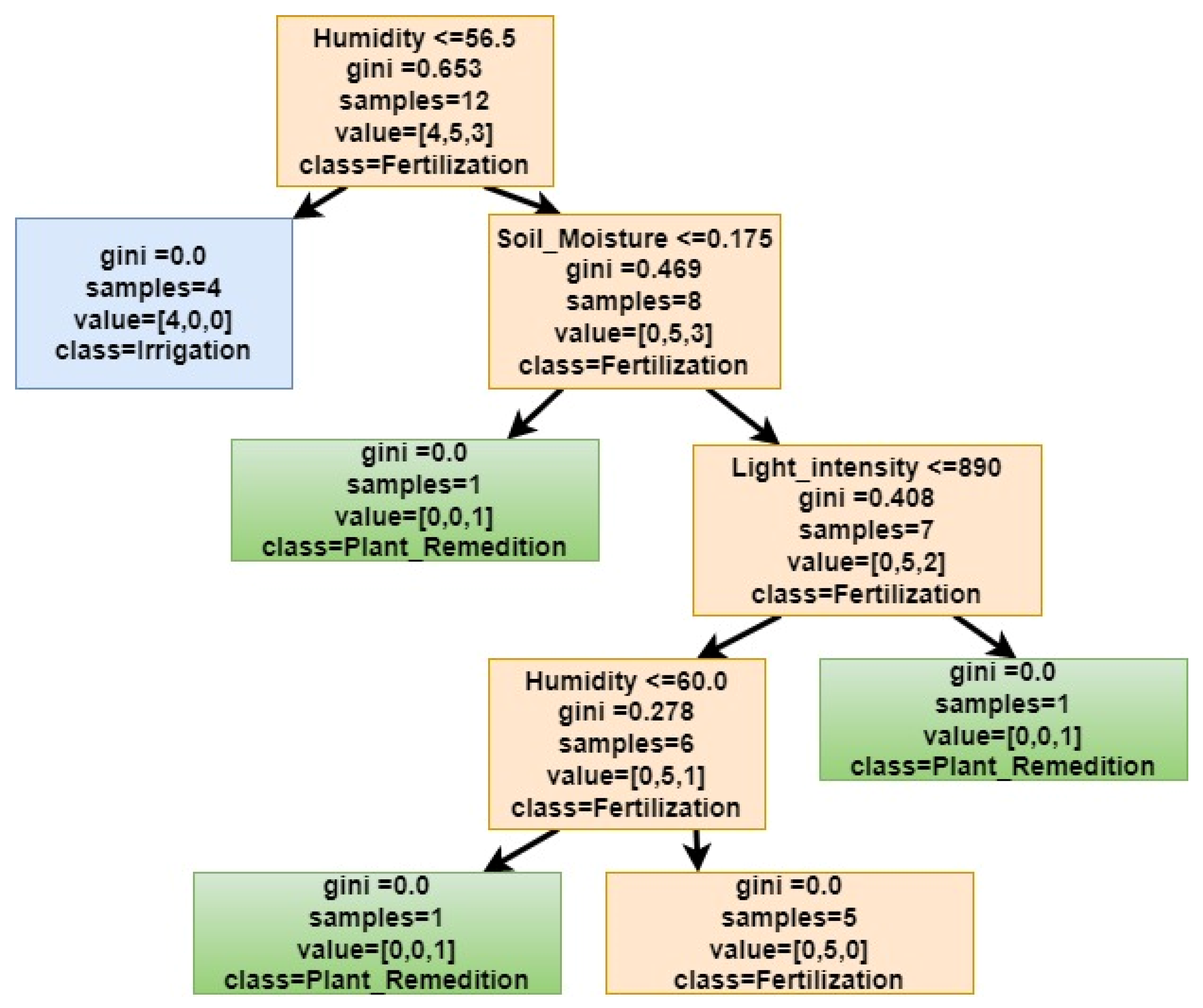
5.1. Sensor Data Prediction and Classification
- Normal Labels: Samples were labeled Irrigation Required if soil moisture dropped below 60% and Fertilization Required if Electrical Conductivity (EC) fell below 1.5 dS/m.
- Critical Event Labels: These were synthetically or physically induced for demonstration.
- Fire: Labeled by a rate-of-rise threshold.
- Infection: Labeled via soil records through an inspection of fungal growth, correlated with high humidity for normal periods.
5.2. Hybrid Regression Algorithm for Environmental Parameter Prediction
- : soil organic carbon at time
- : linear regression coefficient transposed vector (climate-driven sensitivities)
- : model residual (white noise)
- XT: predictor transposed vector (such as air temperature, air humidity, soil temperature, soil humidity, UV index)
- : a non-linear adaptive regression constant which represents internal soil non-linear feedback to warming [48]. The non-linear adaptive regression constant can be expressed as follows:
- : polynomial coefficients (learned adaptively).
- : normalized time index (0 for base year).
- : soil temperature (captures direct thermal nonlinearity).
- : exponential component reflecting accelerated decomposition and carbon loss due to warming.
5.3. The Proposed Hybrid Decision-Making Algorithm
| Algorithm 1: SOC_Prediction_And_Agri_Decision_Support |
| Input: * Historical dataset D = {(Pi, ATi, AHi, LIi, STi, SOCi) | i = 1…n} //where: Pi = Precipitation, ATi = Air Temperature, AHi = Air Humidity, LIi = Light Intensity, STi = Soil Temperature, SOCi = Soil Organic Carbon at time ti.
|
- Step 1: Train an MLR model to assign each environmental parameter to a register, with SOC as the target output. Use the least-squares method to fit the relationship described in Equation (2) more accurately.
- Step 2: Forecast SOC for each year from 2025 to 2050. The algorithm runs a recursive loop to calculate SOC values for each set of environmental variables and stores these values.
- Step 3: Train a DT Classifier. In this step, the algorithm generates a new dataset that includes environmental variables and the predicted SOC value and assigns labels to the DT. These labels serve as indicators for decisions regarding irrigation, fertilization, medication, or no action. The decision model then trains on this dataset.
- Step 4: Predict agricultural decisions. The algorithm determines each decision for a data vector through a recursive loop spanning the years 2025 to 2050. It uses the Gini index to split decisions within a branch, a technique known as leaf-based processing. The option with the higher Gini value continues to divide, whereas the other stops. Finally, the algorithm lists and executes the decisions in the systematic order obtained.
| Algorithm 2: Decision Logic and Safety Execution |
|
- : Soil humidity (SH)
- : Soil temperature (ST)
- : Soil salinity (EC)
- : Air temperature (AT)
- : Air humidity (AH)
- : Ultra-violet index (UVI)
- y1: irrigation decision
- y2: fertilization decision
- y3: plant medicine decision
- y4: multiple decisions (y1, y2) == (y2, y1)
- y5: multiple decision (y1, y3) == (y3, y1)
- y6: multiple decision (y2, y3) == (y3, y2)
- y7: no decision or alteration of the current process
- Safety Validation: Ensures no conflicting or unsafe actions occur (such as fertilization immediately after irrigation).
- Parameter Translation: Converts probabilities into control variables (such as irrigation time = base time × ).
- Scheduling: Executes single or multiple operations in sequence according to computed priorities.
- Feedback Monitoring: Continuously reads post-action sensor data to evaluate the effect of each operation. The simplified execution logic is illustrated in Algorithm 3.
| Algorithm 3: Action Execution with Safety and Logging |
|
6. Results and Analysis
6.1. Measurements and Simulation
- Install sensors for soil moisture, soil temperature (°C), air temperature (°C), and relative humidity (%).
- Acquire 300 time-series readings over the monitoring period. Each sample has an entry period < 50 ms, and the entries are combined into a CSV file containing up to 300 entries.
- Record timestamps, sensor readings, and ancillary metadata (e.g., irrigation event, fertilizer application). This is efficient for taking proper action over the relevant period.
- A total of 150 heterogeneous sensor readings (soil moisture, soil temperature, air temperature, and humidity). The test sample consisted of 60 measurements obtained via a random split. Since the dataset is relatively uniform, with a sampling rate of 50 milliseconds, it was checked frequently, every 10 min.
- A total of 6500 heterogeneous sensor measurements (soil moisture, soil temperature, air temperature, and humidity). The test sample consisted of 2400 measurements obtained via a random split. Since the dataset is relatively uniform, with a sampling rate of 50 milliseconds and checked frequently every 5.4 min, it was checked frequently, every 5.4 min.
- The predicted class label(s) such as “irrigation”, “fertilization”, “plant medicine”, or a mix of them.
- Statistics about how confident the model is (class probabilities).
- Feature conditions that led to that decision (the path of “if–then” rules).
- Identify which action(s) to take.
- Quantify how sure it is.
- Combine with FAHP or prioritize multiple possible actions.
6.2. Evaluation, Comparison, and Analysis
6.2.1. Prediction Model
- True positive TP: correctly predicted to have soil organic carbon reduction.
- False positive FP: incorrectly predicted to have soil organic carbon reduction.
- False negative FN: incorrectly predicted to have no soil organic carbon reduction.
- True negative TN: correctly predicted to have no soil organic carbon reduction.
- Air temperature: −0.0598
- Relative humidity: +0.0280
- Soil moisture: +0.0954
- Soil temperature: +0.0283
- True positive: 22 (Correctly predicted SOC reduction).
- True negative: 34 (Correctly predicted no SOC reduction).
- False positive: 3 (Incorrectly predicted a reduction—Type I Error).
- False negative: 1 (Incorrectly predicted stability when a reduction occurred—Type II Error).
- Mean K-Fold accuracy: 100% (indicating the DT successfully captured the rule-based logic of the system).
- Overfitting Analysis:
- ▪
- Training accuracy: 95%.
- ▪
- Testing accuracy: 93.33%
- ▪
- Observation: The slight 1.67% difference confirms that the model is well-generalized and not overfitting to the “burst” noise, allowing it to provide reliable early warnings.
- True positive: 802 (Correctly identified SOC reduction events).
- True negative: 843 (Correctly identified stable or increasing SOC phases).
- False positive: 354 (Incorrectly flagged a reduction due to sensor noise, type I error).
- False negative: 401 (Failed to detect a real reduction during a 50-millisecond transition-type II error).
- Mean CV accuracy: 69.29%.
- Significance: The close alignment between the mean CV accuracy (69.29%) and the test accuracy (68.54%) proves that the model was statistically stable and provided reliable performance across different temporal segments of the burst.
- Training accuracy (4100 samples): 73.90%.
- Testing accuracy (2400 samples): 68.54%.
- Gap: 5.36%.
- n is the number of data points
- i is a counter from 0 to n
- yi is the data value at the ith iteration
- is the average value for the ith data reading as = 1/n * .
- SOC stability: The regression constant (4.1823) serves as the baseline SOC level, effectively “confining” the complex, nonlinear soil variables that do not change as rapidly as air temperature.
- Climate sensitivity: Soil moisture has the highest linear impact (+0.0954) on SOC. This impact indicates that irrigation frequency is a primary adaptation to climate change.
- Early warning capability: Since the value is high (0.9376), the system can accurately predict expected SOC levels. Real-time measurements that deviate from the MLR prediction would trigger the “abnormal behavior” warning.
- System strategy efficiency: By running sensing every 10 min and the decision algorithm every 15 min, the system maintains a high-fidelity record for MLR validation. This approach also optimizes power for the computationally more-demanding FAHP validation steps.
6.2.2. Decision-Making
- Goal: Accurately predict SOC micro-fluctuations.
- Alternatives: Medicine, Fertilization, Irrigation, and None (no further process).
- Criteria (Fuzzy Weights):
- Soil Moisture.
- Soil Temperature.
- Air Temperature/Humidity.
- Solar Exposure.
- Type I Error (False Positive): The system predicts “Medicine” when the plant is healthy, which is considered an Environmental Efficiency Failure. This results in chemical runoff and unnecessary costs, although the crop remains safe.
- Type II Error (False Negative): The system predicts “None” when “Irrigation” is critically needed. This is a Productivity Failure. This is considered more severe, as it directly impacts yield stability and food security.
- If the DT misclassifies a state (such as predicting “irrigation” due to a faulty humidity sensor reading), the FAHP layer acts as a mathematical filter.
- If other sensors (UV, air temp) do not support the “High Urgency” state, the FAHP weight () will be low.
- The final output will result in a negligible amount of water being dispensed, effectively mitigating the DT’s error.
6.3. Model Performance Versus Deployment Feasibility
- ▪
- CPU Usage (%): Average processor load during training or inference on a typical edge device.
- ▪
- RAM Usage (MB): Memory footprint during operation.
- ▪
- Training Time: Duration needed to train the model on a medium dataset (90–150 samples), (4100/6500).
- ▪
- Inference Time (ms): Time to generate a single prediction (critical for real-time systems).
- ▪
- Interpretability: The human understanding level of the decision process.
- ▪
- Scalability: How well the model adapts to large datasets or complex features.
7. Conclusions
Author Contributions
Funding
Data Availability Statement
Conflicts of Interest
References
- Kaur, H.; Reddy, K.K.; Reddy, M.K.; Hanafiah, M.M. Collaborative approaches to navigating complex challenges and adapting to a dynamically changing world. In Integration of AI, Quantum Computing, and Semiconductor Technology; IGI Global: Hershey, PA, USA, 2025; pp. 209–234. [Google Scholar] [CrossRef]
- Jackson, R.B.; Carpenter, S.R.; Dahm, C.N.; McKnight, D.M.; Naiman, R.J.; Postel, S.L.; Running, S.W. Water in a changing world. Ecol. Appl. 2001, 11, 1027–1045. [Google Scholar] [CrossRef]
- Giller, K.E.; Delaune, T.; Silva, J.V.; Descheemaeker, K.; Van De Ven, G.; Schut, A.G.; Van Wijk, M.; Hammond, J.; Hochman, Z.; Taulya, G.; et al. The future of farming: Who will produce our food? Food Secur. 2021, 13, 1073–1099. [Google Scholar] [CrossRef]
- Samuel, P.O.; Edo, G.I.; Oloni, G.O.; Ugbune, U.; Ezekiel, G.O.; Essaghah, A.E.; Agbo, J.J. Effects of chemical contaminants on the ecology and evolution of organisms a review. Chem. Ecol. 2023, 39, 1071–1107. [Google Scholar] [CrossRef]
- Saleem, A.; Anwar, S.; Nawaz, T.; Fahad, S.; Saud, S.; Ur Rahman, T.; Khan, M.N.; Nawaz, T. Securing a sustainable future: The climate change threat to agriculture, food security, and sustainable development goals. J. Umm Al-Qura Univ. Appl. Sci. 2024, 11, 595–611. [Google Scholar] [CrossRef]
- Shemer, H.; Wald, S.; Semiat, R. Challenges and solutions for global water scarcity. Membranes 2023, 13, 612. [Google Scholar] [CrossRef]
- Morchid, A.; Alblushi, I.G.; Khalid, H.M.; El Alami, R.; Sitaramanan, S.R.; Muyeen, S.M. High-technology agriculture system to enhance food security: A concept of smart irrigation system using Internet of Things and cloud computing. J. Saudi Soc. Agric. Sci. 2024, 1658–1677. [Google Scholar] [CrossRef]
- Sharma, R.; Kumar, V. Nano enabled agriculture for sustainable soil. Waste Manag. Bull. 2024, 2, 152–161. [Google Scholar] [CrossRef]
- Wogene, K.; Getnet, G.T.; Sinore, T.; Nemeth, A.; Molnár, Z. Towards climate-smart agriculture: Strategies for sustainable agricultural production, food security, and greenhouse gas reduction. Agronomy 2025, 15, 565. [Google Scholar] [CrossRef]
- Musa, I.O.; Samuel, J.O.; Adams, M.; Abdulsalam, M.; Nathaniel, V.; Maude, A.M.; Adedayo, O.A.; Tiamiyu, A.G. Soil erosion, mineral depletion and regeneration. In Prospects for Soil Regeneration and Its Impact on Environmental Protection; Springer: Berlin/Heidelberg, Germany, 2024; pp. 159–172. [Google Scholar] [CrossRef]
- Jain, S.; Lamo, K.; Walling, S.; Imchen, A.; Tirkey, J.F.; Singh, A. Climate-resilient horticulture: Adapting to climate change through innovative practices and technologies. Int. J. Environ. Clim. Change 2024, 14, 219–233. [Google Scholar] [CrossRef]
- Holzinger, A.; Fister, I.; Kaul, H.P.; Asseng, S. Human-centered AI in smart farming: Toward agriculture 5.0. IEEE Access 2024, 12, 62199–62214. [Google Scholar] [CrossRef]
- Saiz-Rubio, V.; Rovira-Más, F. From smart farming towards agriculture 5.0: A review on crop data management. Agronomy 2020, 10, 207. [Google Scholar] [CrossRef]
- Sharma, A.; Jain, A.; Gupta, P.; Chowdary, V. Machine learning applications for precision agriculture: A comprehensive review. IEEE Access 2020, 9, 4843–4873. [Google Scholar] [CrossRef]
- Zhai, Z.; Martínez, J.F.; Beltran, V.; Martínez, N.L. Decision support systems for agriculture 4.0: Survey and challenges. Comput. Electron. Agric. 2020, 170, 105256–105271. [Google Scholar] [CrossRef]
- Shaikh, T.A.; Rasool, T.; Lone, F.R. Towards leveraging the role of machine learning and artificial intelligence in precision agriculture and smart farming. Comput. Electron. Agric. 2022, 198, 107119–107147. [Google Scholar] [CrossRef]
- Mohamed, E.S.; Belal, A.A.; Abd-Elmabod, S.K.; El-Shirbeny, M.A.; Gad, A.; Zahran, M.B. Smart farming for improving agricultural management. Egypt. J. Remote Sens. Space Sci. 2021, 24, 971–981. [Google Scholar] [CrossRef]
- Srivastav, A.L.; Dhyani, R.; Ranjan, M.; Madhav, S.; Sillanpää, M. Climate-resilient strategies for sustainable management of water resources and agriculture. Environ. Sci. Pollut. Res. 2021, 28, 41576–41595. [Google Scholar] [CrossRef]
- Raihan, A. The dynamic nexus between economic growth, renewable energy use, urbanization, industrialization, tourism, agricultural productivity, forest area, and carbon dioxide emissions in the Philippines. Energy Nexus 2023, 9, 100180–100191. [Google Scholar] [CrossRef]
- Kalyani, Y.; Rem, C. A systematic survey on the role of cloud, fog, and edge computing combination in smart agriculture. Sensors 2021, 21, 5922. [Google Scholar] [CrossRef] [PubMed]
- Zhang, Y.; Yu, J.; Chen, Y.; Yang, W.; Zhang, W.; He, Y. Real-time strawberry detection using deep neural networks on embedded system (rtsd-net): An edge AI application. Comput. Electron. Agric. 2022, 192, 106586–106599. [Google Scholar] [CrossRef]
- Ahmed, B.; Shabbir, H.; Naqvi, S.R.; Peng, L. Smart Agriculture: Current State, Opportunities and Challenges. IEEE Access 2024, 12, 144456–144478. [Google Scholar] [CrossRef]
- Ahmed, A.; Parveen, I.; Abdullah, S.; Ahmad, I.; Alturki, N.; Jamel, L. Optimized data fusion with scheduled rest periods for enhanced smart agriculture via blockchain integration. IEEE Access 2024, 12, 15171–15193. [Google Scholar] [CrossRef]
- Thirissha, T.; Kothai, K.; Sharukesh, S.; Rajesh, R.; Srinivas, S.; Gnanaraj, V. Performance Evaluation of AI vs Human Agricultural Systems Using Discrete Event Simulation (DES). In Proceedings of the International Conference on Sustainability Innovation in Computing and Engineering, Hybrid Conference, Channai, India, 30–31 December 2024; ICSICE: Chennai, India, 2024; pp. 878–896. [Google Scholar] [CrossRef]
- Makondo, N.; Kobo, H.I.; Mathonsi, T.E.; Du Plessis, D.P. Implementing an efficient architecture for latency optimisation in smart farming. IEEE Access 2024, 12, 140502–140526. [Google Scholar] [CrossRef]
- Ryo, M. Explainable artificial intelligence and interpretable machine learning for agricultural data analysis. Artif. Intell. Agric. 2022, 6, 257–265. [Google Scholar] [CrossRef]
- Shaik, M.A.; Manoharan, G.; Prashanth, B.; Akhil, N.; Akash, A.; Reddy, T.R. Prediction of crop yield using machine learning. In Proceedings of the AIP Conference Proceedings, Warangal, India, 12–13 February 2021; AIP Publishing LLC: Melville, NY, USA, 2022; Volume 2418, pp. 020072–020083. [Google Scholar] [CrossRef]
- McDonald, N.T.; Watson, C.J.; Lalor, S.T.; Laughlin, R.J.; Wall, D.P. Evaluation of soil tests for predicting nitrogen mineralization in temperate grassland soils. Soil Sci. Soc. Am. J. 2014, 78, 1051–1064. [Google Scholar] [CrossRef]
- Zhu, M.; Wang, J.; Yang, X.; Zhang, Y.; Zhang, L.; Ren, H.; Wu, B.; Ye, L. A review of the application of machine learning in water quality evaluation. Eco-Environ. Health 2022, 1, 107–116. [Google Scholar] [CrossRef]
- Poglayen, G.; Gelati, A.; Scala, A.; Naitana, S.; Musella, V.; Nocerino, M.; Cringoli, G.; di Regalbono, A.F.; Habluetzel, A. Do natural catastrophic events and exceptional climatic conditions also affect parasites? Parasitology 2023, 150, 1158–1166. [Google Scholar] [CrossRef]
- Mukherjee, R.; Ghosh, A.; Chakraborty, C.; De, J.N.; Mishra, D.P. Rice leaf disease identification and classification using machine learning techniques: A comprehensive review. Eng. Appl. Artif. Intell. 2025, 139, 109639–109648. [Google Scholar] [CrossRef]
- Gu, B.; Zhang, X.; Lam, S.K.; Yu, Y.; Van Grinsven, H.J.; Zhang, S.; Wang, X.; Bodirsky, B.L.; Wang, S.; Duan, J.; et al. Cost-effective mitigation of nitrogen pollution from global croplands. Nature 2023, 613, 77–84. [Google Scholar] [CrossRef]
- Bonneuil, C.; Choquet, P.L.; Franta, B. Early warnings and emerging accountability: Total’s responses to global warming, 1971–2021. Glob. Environ. Change 2021, 71, 102386–102395. [Google Scholar] [CrossRef]
- Dhanaraj, R.K.; Maragatharajan, M.; Sureshkumar, A.; Balakannan, S.P. On-device AI for climate-resilient farming with intelligent crop yield prediction using lightweight models on smart agricultural devices. Sci. Rep. 2025, 15, 31195–31213. [Google Scholar] [CrossRef]
- Jafar, A.; Bibi, N.; Naqvi, R.A.; Sadeghi-Niaraki, A.; Jeong, D. Revolutionizing agriculture with artificial intelligence: Plant disease detection methods, applications, and their limitations. Front. Plant Sci. 2024, 15, 1356260–1356279. [Google Scholar] [CrossRef]
- Wei, H.; Xu, W.; Kang, B.; Eisner, R.; Muleke, A.; Rodriguez, D.; deVoil, P.; Sadras, V.; Monjardino, M.; Harrison, M.T. Irrigation with artificial intelligence: Problems, premises, promises. Hum.-Centric Intell. Syst. 2024, 4, 187–205. [Google Scholar] [CrossRef]
- Vargas-Serna, C.L.; Pineda-Osorio, A.N.; Gomez-Velasco, C.A.; Plaza-Dorado, J.L.; Ochoa-Martinez, C.I. Neural network for AI-driven prediction of larval protein yield: Establishing the protein conversion index (PCI) for sustainable insect farming. Sustainability 2024, 17, 652. [Google Scholar] [CrossRef]
- Roy, S.K.; Misra, S.; Raghuwanshi, N.S.; Das, S.K. AgriSens: IoT-based dynamic irrigation scheduling system for water management of irrigated crops. IEEE Internet Things J. 2021, 8, 5023–5030. [Google Scholar] [CrossRef]
- da Costa Bezerra, S.F.; Filho, A.S.; Delicato, F.C.; da Rocha, A.R. Processing complex events in fog-based internet of things systems for smart agriculture. Sensors 2021, 21, 7226. [Google Scholar] [CrossRef]
- Phasinam, K.; Kassanuk, T.; Shinde, P.P.; Thakar, C.M.; Sharma, D.K.; Mohiddin, M.K.; Rahmani, A.W. Application of IoT and cloud computing in automation of agriculture irrigation. J. Food Qual. 2022, 2022, 8285969–8285976. [Google Scholar] [CrossRef]
- David, P.E.; Chelliah, P.R.; Anandhakumar, P. Reshaping agriculture using intelligent edge computing. Ina. Comput. 2024, 132, 167–204. [Google Scholar] [CrossRef]
- Cao, H.; Qin, Y. Adaptive Resource Management in Cloud Edge Architectures for IoT-Driven Smart Agriculture Systems. In Proceedings of the 2025 IEEE 3rd International Conference on Image Processing and Computer Applications (ICIPCA), Shenyang, China, 28 June 2025; pp. 1743–1747. [Google Scholar] [CrossRef]
- Jin, P.; Du, W.; Jin, W. Efficient Productivity Prediction Model Based on Edge Data Compression in Smart Farms. Smart Agric. Technol. 2025, 12, 101242–101258. [Google Scholar] [CrossRef]
- Tariq, M.U.; Saqib, S.M.; Mazhar, T.; Khan, M.A.; Shahzad, T.; Hamam, H. Edge-enabled smart agriculture framework: Integrating IoT, lightweight deep learning, and agentic AI for context-aware farming. Results Eng. 2025, 28, 107342–107357. [Google Scholar] [CrossRef]
- Beillouin, D.; Cardinael, R.; Berre, D.; Boyer, A.; Corbeels, M.; Fallot, A.; Feder, F.; Demenois, J. A global overview of studies about land management, land-use change, and climate change effects on soil organic carbon. Glob. Change Biol. 2022, 28, 1690–16702. [Google Scholar] [CrossRef]
- García-Rivada, P.; Niebla-Montero, Á.; Fraga-Lamas, P.; Fernández-Caramés, T.M. Bluetooth Protocol for Opportunistic Sensor Data Collection on IoT Telemetry Applications. Electronics 2025, 14, 3281. [Google Scholar] [CrossRef]
- Abdelwahab, M.M.; Ramadan, D.A.; Kumar, S.; Hasaballah, M.M.; El Gazar, A.M. Statistical Analysis of the Induced Ailamujia Lifetime Distribution with Engineering and Bidomedical Applications. Mathematics 2025, 13, 3307. [Google Scholar] [CrossRef]
- Xu, X.; Zhang, Q.; Song, M.; Zhang, X.; Bi, R.; Zhan, L.; Dong, Y.; Xiong, Z. Soil organic carbon decomposition responding to warming under nitrogen addition across Chinese vegetable soils. Ecotoxicol. Environ. Saf. 2022, 242, 113932–113942. [Google Scholar] [CrossRef] [PubMed]
- Perros Harry, G. An Introduction to IoT Analytics, 1st ed.; Chapman and Hall: New York, NY, USA; CRC: Boca Raton, FL, USA, 2021; 372p. [Google Scholar] [CrossRef]
- Zhou, Z.H. Machine Learning; Springer Nature: Berlin/Heidelberg, Germany, 2021. [Google Scholar]
- Naeem, M. Smart Bot for Strawberry Planting with Autonomous Management. IEEE DataPort 2025. [Google Scholar] [CrossRef]
- Monthly Weather Forecasting. Available online: https://weather.com (accessed on 15 July 2024).
- Odebiri, O.; Mutanga, O.; Odindi, J.; Naicker, R.; Slotow, R.; Mngadi, M. Evaluation of projected soil organic carbon stocks under future climate and land cover changes in South Africa using a deep learning approach. J. Environ. Manag. 2023, 330, 117127–117138. [Google Scholar] [CrossRef]
- Rokhideh, M.; Fearnley, C.; Budimir, M. Multi-Hazard Early Warning Systems in the Sendai Framework for Disaster Risk Reduction: Achievements, Gaps, and Future Directions. Int. J. Disaster Risk Sci. 2025, 16, 103–116. [Google Scholar] [CrossRef]
- Tziolas, N.; Tsakiridis, N.; Zalidis, G. Cropland Topsoil Properties Mapping by Applying a Machine Learning Algorithm to Open Access Copernicus Data. In Proceedings of the 2021 IEEE International Geoscience and Remote Sensing Symposium IGARSS 2021, Brussels, Belgium, 12–16 July 2021; pp. 484–487. [Google Scholar] [CrossRef]
- Zhao, W.; Wu, Z.; Yin, Z. Estimation of soil organic carbon content based on deep learning and quantile regression. In Proceedings of the 2021 IEEE International Geoscience and Remote Sensing Symposium IGARSS 2021, Brussels, Belgium, 11–16 July 2021; pp. 3717–3720. [Google Scholar] [CrossRef]
- Roy, B.; Sagan, V.; Alifu, H.; Saxton, J.; Ghoreishi, D.; Shakoor, N. Soil Carbon Estimation from Hyperspectral Imagery with Wavelet Decomposition And Frame Theory. IEEE Trans. Geosci. Remote Sens. 2024, 62, 451131–451142. [Google Scholar] [CrossRef]
- Kakhani, N.; Rangzan, M.; Jamali, A.; Attarchi, S.; Alavipanah, S.K.; Mommert, M.; Tziolas, N.; Scholten, T. SSL-SoilNet: A Hybrid Transformer-based Framework with Self-Supervised Learning for Large-scale Soil Organic Carbon Prediction. IEEE Trans. Geosci. Remote Sens. 2024, 62, 450991–451005. [Google Scholar] [CrossRef]
- Ezziyyani, M.; Cherrat, L.; Jebari, H.; Rekiek, S.; ahmed, N.A. CNN-Based Plant Disease Detection: A Pathway to Sustainable Agriculture. In Proceedings of the International Conference on Advanced Intelligent Systems for Sustainable Development, Agadir, Morocco, 17 December 2024; pp. 679–696. [Google Scholar] [CrossRef]
- Chauhan, D.; Walia, R.; Singh, C.; Deivakani, M.; Kumbhkar, M. Detection of maize disease using random forest classification algorithm. Turk. J. Comput. Math. Educ. 2021, 12, 715–720. [Google Scholar] [CrossRef]
- Saad, M.H.; Salman, A.E. A plant disease classification using one-shot learning technique with field images. Multimed. Tools Appl. 2024, 83, 58935–58960. [Google Scholar] [CrossRef]
- Shah, B.; Vaddevolu, U.B.; Hatterman-Valenti, H.; Jia, X. Evaluating Automated Irrigation Scheduling Strategies for Specialty Horticultural Crop Production. J. ASABE 2025, 68, 421–436. [Google Scholar] [CrossRef]
- Gómez-Flores, J.L.; Salvatierra-Bellido, B.; López-Rodríguez, M.; Martínez-García, G.; Ramos-Rodríguez, M.; Vanderlinden, K. Interaction of irrigation and fertilization drives tomato yield and fruit quality in reclaimed saline marshland. J. Agric. Food Res. 2025, 23, 102285. [Google Scholar] [CrossRef]
- Abo-Zahhad, M.M. Iot-based automated management irrigation system using soil moisture data and weather forecasting adopting machine learning technique. Sohag Eng. J. 2023, 3, 122–140. [Google Scholar] [CrossRef]
- Gueye, M.; Faye, A.S.; Ndiaye, J.; Diop, M.A.; Traore, Y.; Diallo, O.; Sow, O.; Wade, M. Autonomous Smart Device for Managing Irrigation, Fertilization, Diagnosis, and Treatment of Plants in Urban Agriculture. Open J. Appl. Sci. 2025, 15, 3964–3986. [Google Scholar] [CrossRef]











| Entries | Perc. (%) | Air Temp (C°) | Relative Air Humidity (%) | Light Intensity (Luminous) | Soil Temp (C°) |
|---|---|---|---|---|---|
| 1 | 55 | 14 | 68 | 790 | 23 |
| 2 | 39 | 15 | 67 | 750 | 23 |
| 3 | 18 | 20 | 67 | 800 | 23 |
| 4 | 13 | 26 | 67 | 850 | 23 |
| 5 | 7 | 30 | 67 | 890 | 23 |
| Mode | Purpose | Output at Leaf | Example |
|---|---|---|---|
| Single classification | One process per decision | One label (such as “irrigation”) | When soil moisture < 30% Then apply irrigation |
| Multiple classification (multi-label) | Several simultaneous processes are possible | Vector of labels or probabilities | When soil NPK is low and moisture is low apply irrigation and fertilization |
| Proposed Solution | [55] | [56] | [57] | [58] | |
|---|---|---|---|---|---|
| RMSE-Value | 0.07 | 0.085 | 0.3 | 0.116 | 0.35 |
| R-squared value | 0.985 | 0.56 | 0.88 | 0.88 | 0.2 |
| Model | CPU Usage (%) | RAM Usage (MB) | Training Time (S) | Interference Time (ms) | Interpretability | Scalability |
|---|---|---|---|---|---|---|
| Proposed hybrid DT-FAHP | 15–25 | 50–70 | 0.5–2 | 1.9235 | High | Moderate |
| Random Forest [60] | 35–50 | 100–180 | 5–15 | 5–15 | Medium | High |
| SVM [61] | 50–70 | 150–250 | 10–30 | 10–25 | Low | Low-Moderate |
| Neural Network [59] | 60–90 | 250–500 | 20–90 | 3–10 | Low | Very High |
| Model | Multiple Data Processing | Probability of a Wrong Decision | Comment |
|---|---|---|---|
| Proposed autonmous | Up to three | 1.5–6% | A wrong decision is probable due to errors in data prediction |
| Human-dependent | Only one | 66% | A wrong decision is probable due to inefficiency in providing the right decision for heterogeneous data |
| Ref. | Sensing Parameter | Controller Type | AI Methods | Agriculture Processes | Climate Adaptation | Prediction | Human- Dependent Decision |
Back-End
System |
Crop Type/
Specialty |
|---|---|---|---|---|---|---|---|---|---|
| Proposed solution | Air Temperature, Humidity, and UV Index. Soil Temperature and Moisture. | IoT Esp32 | Agentic AI with DT, FAHP, and Regression. | Irrigation Fertilization Plant remediation | Adapt with respect to SOC reduction | Prediction model utilizing MLR | No totally autonomous | No totally autonomous | Orchard |
| Shah B. [62] | Air Temperature, Humidity, UV Index, and Rainfall. Soil Temperature and Moisture. | Hunter controller | Not applicable | Irrigation Fertilization | Not considered | Not used | Scheduling dependent | Web platform | Horticulture |
| Gómez-Flores JL [63] | Soil Temperature, Moisture, and Salinity. Airborne Imagery. | Hunter controller | Not applicable | Irrigation Fertilization | Not considered | Not used | Scheduling dependent | Not available | Orchard |
| Abo-Zahhad [64] | Air Temperature, Humidity, UV Index. Soil Moisture and Ph. | Esp32 connected to Mobile Application | KNN | Irrigation | Preset adaptation | Preset Weather Forecasting | Fully dependent | Web server | Cereal |
| Gueye M [65] | Air Temperature and Humidity, UV Index, and Rain. Soil Temperature, Moisture, EC, and pH. High-Resolution Camera. | Arduino Uno | Computer vision | Irrigation Fertilization Plant remediation | Not Considered | Not used | Data acquisition, especially for plant photos | Local Computer with an AWS cloud web connection | Horticulture |
Disclaimer/Publisher’s Note: The statements, opinions and data contained in all publications are solely those of the individual author(s) and contributor(s) and not of MDPI and/or the editor(s). MDPI and/or the editor(s) disclaim responsibility for any injury to people or property resulting from any ideas, methods, instructions or products referred to in the content. |
© 2026 by the authors. Licensee MDPI, Basel, Switzerland. This article is an open access article distributed under the terms and conditions of the Creative Commons Attribution (CC BY) license.
Share and Cite
Naeem, M.; El-Khoreby, M.A.; ELAttar, H.M.; Aboul-Dahab, M. Utilizing AIoT to Achieve Sustainable Agricultural Systems in a Climate-Change-Affected Environment. Future Internet 2026, 18, 68. https://doi.org/10.3390/fi18020068
Naeem M, El-Khoreby MA, ELAttar HM, Aboul-Dahab M. Utilizing AIoT to Achieve Sustainable Agricultural Systems in a Climate-Change-Affected Environment. Future Internet. 2026; 18(2):68. https://doi.org/10.3390/fi18020068
Chicago/Turabian StyleNaeem, Mohamed, Mohamed A. El-Khoreby, Hussein M. ELAttar, and Mohamed Aboul-Dahab. 2026. "Utilizing AIoT to Achieve Sustainable Agricultural Systems in a Climate-Change-Affected Environment" Future Internet 18, no. 2: 68. https://doi.org/10.3390/fi18020068
APA StyleNaeem, M., El-Khoreby, M. A., ELAttar, H. M., & Aboul-Dahab, M. (2026). Utilizing AIoT to Achieve Sustainable Agricultural Systems in a Climate-Change-Affected Environment. Future Internet, 18(2), 68. https://doi.org/10.3390/fi18020068

