Next Article in Journal
Cyber Security Threat Modeling for Supply Chain Organizational Environments
Previous Article in Journal
A Dual Attack Detection Technique to Identify Black and Gray Hole Attacks Using an Intrusion Detection System and a Connected Dominating Set in MANETs
 
 
Font Type:
Arial Georgia Verdana
Font Size:
Aa Aa Aa
Line Spacing:
Column Width:
Background:
Article

Modeling of Information Operations Effects: Technological Systems Example †

Laboratory of Applied Informatics and Problems of Society Informatization, St.-Petersburg Institute for Informatics and Automation of the Russian Academy of Sciences, St.Petersburg 199178, Russia
*
Author to whom correspondence should be addressed.
This paper is an extended version of “Estimation of Operational Properties of Information Technology Usage and Dynamic Capabilities Indicators” published in the Proceedings of the 23rd Conference of Open Innovations Association FRUCT, Bologna, Italy, 16–18 November 2018.
Future Internet 2019, 11(3), 62; https://doi.org/10.3390/fi11030062
Submission received: 21 January 2019 / Revised: 20 February 2019 / Accepted: 26 February 2019 / Published: 5 March 2019

Abstract

The article outlines conceptual and corresponding formal models of system functioning. Models provide means for estimation of information operation effects and the operational properties of systems and their functioning. Such systems are changed due to information operations. Examples of operational properties are efficiency, the effectiveness of system functioning, system capabilities and system potential. Operational properties are estimated based on functioning effects. Such effects of information operations are manifested through a system functioning under the conditions of a changing environment. An estimation of effects and operational properties is fulfilled analytically. It is made through plotting the dependences of the predicted values of effects and operational properties of information operations and corresponding IT usage against the variables and options of problems solved. To develop this type of model, the use of information operations during system functioning is analyzed through an example of a technological system. General concepts and principles of the modeling of information operations during the operation of such systems are defined. An exemplary modeling of the effects of technological information, and the related technological non-information operations of technological systems operation is provided. Based on concept models of information operations of technological systems, functioning set-theoretical models followed by functional models are introduced. An example of operational properties indicators estimation is considered. It is based on Architecture of Integrated Information Systems (ARIS) diagramming tools’ usage. Use cases of such indicators include choosing optimal information operations characteristics.

1. Introduction

As shown in [1], chains of information operations are required to create dynamic capabilities or potential in systems under conditions of environment changes. Dynamic capabilities are usually defined in known literature [2] as the ability of a firm to integrate, build, and reconfigure internal and external competences to address rapidly changing environments. A more detailed definition of dynamic capabilities as a firm’s “behavioral orientation to continuously integrate, reconfigure, renew, and recreate its resources and capabilities, focusing on upgrading and reconstructing its core capabilities in line with dynamic, changing environment to obtain and sustain competitive advantage” was given in [3]. A role of dynamic capabilities consists in “changing internal components of the firm and creating new changes” [4].
As we can see, these definitions describe the ability of a firm or an organization to change, adapt, compete, and perform in a changing environment. We define system dynamic capability as a systemological property. System dynamic capability is a system’s ability to perceive its changing goals in its changing environment. This definition is similar to our previous definition of a system’s potential and other operational properties of systems and operational properties of information technology usage [5,6,7,8,9]. Other examples of models and methods for the definition and estimation of such properties can be found in [10,11,12,13,14,15,16,17,18,19,20,21,22,23,24,25,26,27,28]. This ability to perceive a system’s changing goals in its changing environment requires a system to check system and environment states which could be done with sensors or humans, to learn, to produce information about actions needed for further execution and then to perform such actions in order to change the system and its actions, and to adapt and perceive changing goals in a changing environment. This ability manifests on a changing border of the system and its environment which can be checked with the use of sensors or humans. For such ability, the system must be able to perform information operations to check the characteristics of a system and its environment (further—sensing type information operations) and then to perform information operations of other types to process obtained information, to learn, and to produce information about actions required. Environment changes generate this need for information operations of different types, which are performed as causal for non-information (material) actions followed by chain of information actions. Such material actions can be executed by human or device (for example, by an actuator). Thus, an environment change makes Information Technology (IT) usage necessary, which, in turn, causes sensing type information operations effects, and subsequently other information operation effects to produce dynamic capability effects on the changing border of a system and an environment. This kind of information operations and corresponding IT is always required for the dynamic capability or system potential effects to be realized and environment change is required to generate a need for such IT usage. Therefore, when one talks about the operational properties of IT usage or dynamic capabilities, one estimates the role of all types of information operations in the creation of system dynamic capability effects in response to a changing environment.
To describe the relations between information and non-information actions of different types and dynamic capability effects during system functioning, concepts and principles (concept model) of IT application for dynamic capabilities effects-realization are suggested. Through applying these concepts and principles, the authors reveal general patterns of IT application. The suggested conceptual model is provided for transition first to graph-theoretical, set-theoretical, and then to a functional model (to estimate probabilistic measure [9]) of IT usage for dynamic capabilities effects. It is based on patterns of non-information effects development with the use of information obtained by sensing type information operations and other types of information operations—till actuator type operations.
General concepts and principles of information operations and the corresponding IT usage for dynamic capabilities for effects creation, or IT-enabled dynamic capabilities [29], are described in Section 2; modeling concepts, principles, and patterns of such capabilities’ creation are described in Section 3. Examples of schemas for indicator’s estimation of operational properties including indicators of dynamic capabilities, are introduced in Section 4. In Section 5, prototypes of software package for estimation of IT enabled dynamic capabilities indicators are described.

2. General Concepts and Principles of Information Operations Usage

We describe the use of information operations and corresponding IT through a technological system example. The system is considered technological if its functioning is defined by technological documentation (e.g., manuals, descriptions, instructions) in the system. These include, for instance, systems that function to enforce manufacturing, robotics systems and organizational systems. General concepts required for the development of IT application models in the context of a technological system’s dynamic capabilities include: IT, IT application, information, information use, system, system operation, purposeful changes in system operation, goal, outline of changes in system operation, benefit, technological information operation, sensing type information operation, actuator type operation, technological non-information operation, system operation effects, and effects of transition processes during functioning. Concepts are linked in a schema of purposeful changes of technological systems through the application of IT (Figure 1). IT effects [4] are manifested in a technological system conditioned by changes in operation (for example, by transition processes from reaching one goal to reaching another). This change in operation becomes apparent in changes in non-information operations (their composition, properties, and sequence). The changes in non-information operations are caused by the results of the information operations. Implementation of information operations, first in sensing type the information operation and next, dependent on them other information operations are governed by necessary consideration of the environment impact on a technological system. As a result of the series of changes, implemented firstly with sensing type information operations and secondly with other operations, personnel using a technological system obtain effects different from those that would appear, had there been no changes. That is, not considering the impact of the environment, sensing operations, or the new technological system functioning caused by these operations. The operation implementation with new chosen parameters is explained by technological information operations implemented to take into account the impact of the environment on a technological system recorded with use of sensors. These technological information operations provide information for a selection of the next technological operations with better parameters (in effected conditions) depending on the changes in the states of a technological system and its environment. Best operational effects are achieved through consideration of these changes at execution of technological information operations. The use of different types of technological operations (TlOp), e.g., sensing information operations, other information operations, and non-information operations in a technological system’s functioning depending on verified technological system states and its environment is illustrated in Figure 1. When TlOp sequences are implemented, technological information operations (TIO) are executed, with sensing information operations executed first among them. These operations measure changed states of the environment and system elements with regard to environment impact. Further, TIO liable for changed TlOp are executed (if necessary). Their ultimate goal is to obtain information about the technological system state and its environment and what should be changed in this regard. Then, technological non-information operations (TNIO) connected with information operations of different types by cause–effect relations are executed through practical implementation. The notions of information and IT, benefits of IT, benefits of information, information and non-information actions, TlOp, TIO, TNIO, and other related notions were specified in [6]. Principles of technological system research and a number of related notions were introduced in [5,6]. General OP characteristics were defined in [7]. Let us specify the notions that are used further in the context of a functional modeling of a technological system functioning in condition of environment changes.
Technological information operation is an action to be executed according to the technological documentation, the goal of which is to provide needed information (for example, information provided by sensors, prescriptions, and instructions to perform further actions). Technological non-information operation is an action to be taken according to the technological documentation, the goal of which is to perform an exchange of material and energy (according to the instructions obtained). Technological information operations are executed according to a certain information technology. TIO (or, as a rule, a number of TIOs) aims at obtaining (creation) and transforming the information into such a form, where it could be used by a person or with technical equipment to solve a task such as determining a state as a result of operations and choosing TNIO prescriptions. During implementation of TIO and TNIO sequences, depending on the occurred events and states of the system elements and environment determined by sensors, different TIO are executed. Then TIOs are used for choosing various TNIO resulting in the occurrence of various events and states of the system. In this regard, the system and environment states do not recur during operation in reality, and sequences of TlOp, events, and states (a loop in Figure 1) should be expanded into structured sequences of events and states (outcome tree). As a result, numerous possible state sequences are obtained. They are connected by branches (events) depending on states of a system, environment and implemented sequences of TlOp (TIO of different types and TNIO), and the events, which are revealed during TlOp execution.
The system operation outcome is a sequence of conditioned states of the system and branches (events) between them caused by TlOp (both TIO and TNIO) and actions of the system environment. Let us denote a layer of possible chains of actions, events, and states checked by L i . It depends on the environment state when i -th loop in Figure 1 is performed. Chains of actions, events and states obtained due to sequences of such loops ( L 1 , L 2 , L 3 ) are illustrated in Figure 2. They depend on TIO of different types used for system functioning. During planning, the possible states as a result of operation outcomes are reviewed, being a sequence of possible states and branches between them caused by TlOp (TIO and TNIO). The composition and characteristics of TlOp, which lead to possible operation outcomes, change as a result of environment and system changes determined by sensors and as a result of further TIO. TIO of different types leads to various sequences of random events and states. These events and states chains form possible outcomes. Each possible outcome, except for various possibility measures of its implementation (depending on states of the system and environment and implemented TlOp), is characterized with different effects (which are results with specified requirements) of operation and so with different operation efficiency.
The operational properties of technological systems, namely system potential [5] or the dynamic capability of such systems (with regard to performed information operations and corresponding IT application), describe future system parameters associated with its operational efficiency in a changing environment. This property should be estimated based on the modeling of all possible future operation outcomes under all possible environment changes. System potential, or the dynamic capability of a technological system, is a property that indicates whether a technological system is suitable to reach changing goals (actual and possible) in a changing environment. It would be rational to use the difference between technological systems with applied “new” and “old” information operations as an indicator of the dynamic capability provided by the “new” information operations compared with the one provided by previous information operations.
This indicator can be used as an analytical estimation of an operational property indicator of information operations, including sensing ones and indicator of operational property of corresponding IT usage. This indicator should be estimated based on analytic models developed through description of laws and manifestation patterns of effects, as a result of execution of sensing information operations, other TIO and further TNIO sequences.
Use cases of such indicators includes choosing information operations and other TIO characteristics for optimal implementation of the information operations of new IT usage, such as usage of distributed ledger technologies for various business processes, robotic technological process automation.

3. Concepts, Principles, and Patterns of Operational Properties Modeling

Concepts applied during the development of system functioning models with regard to transition actions of the system improvement, and principles applied during conceptual and formal modeling of technological system were defined in [6,7,8,9]. Let us consider general concepts, which require interpretation due to a suggested concept of information operations and corresponding IT application in the context of technological system functioning. Simplex of TlOp (simplex) is a sequence of the initial TIO (TIO required to initiate TNIO), TNIO, and final TIO (TIO required to terminate TNIO). Both TIO mentioned may be sensing information operations. Reduced simplex (RS) is a simplex containing zero TNIO. There are several types of RS depending on the type of a state evaluation task they solve: if RS solves a task of general system state evaluation at the moment (to the moment) then it is type one RS. If RS solves a problem of state evaluation of one or several sites (i.e., “workplaces” that constitute the system as a whole) at the moment (to the moment) then it is type two RS. Both RS mentioned may contain sensing information operations. Depending on their specifics, different RS should be executed to evaluate the states of TS and environment as a result of execution of simplexes and to choose prescriptions for further TlOp.
This rule is fixed by a principle of simplex linking through RS implementation. These RSs are implemented differently depending on the results of the execution of prior TlOp and environment states. RS-targeted results consist in chosen composition and prescripts of further actions. This result should be used in consequent simplexes to achieve targeted results of TNIO. While different sequences of simplexes and RS should be executed differently depending on the state of the system and environment, different states are implemented as a result. Afterwards these states lead to the implementation of various simplexes and TS transition into resulting states. Creation of these sequences is given according to a principle of functional dependency of the system operation outcome from simplexes and states of the system and its environment. Nodes of an outcome tree are possible states achieved as a result of TlOp (TIO and TNIO by selected means), and tree edges stemming from the parent node are possible transitions between states resulting in TlOp implementation of various types.
Such sequences of states and operations are then parameterized with possibilities of corresponding outcomes. A fragment of such parameterized graph-theoretical model is shown in Figure 3. To keep the size of a model smaller, a principle of aggregation is suggested. It consists in aggregation of states achieved up to the moment of completion of certain types of reduced simplexes. Aggregation schema Σ2 applied to a reduced simplex of type 2 is shown in Figure 3. Tree branching at the system operation complies with one of the possible events chain if it is actualized. If the system state during operation is calculated on the basis of the state of several workplaces and several respective RS of type 2, the sub trees will comply with possible states of workplaces and their combinations are connected into the branch. The outcome tree corresponds with all possible TS operation outcomes. The composition and characteristics of outcomes and the outcome tree depend on the information operation’s composition and characteristics, and, as a result, on the used IT. In particular, the possible measure of outcome implementation depends on the composition and characteristics of TlOp (TIO and TNIO) and on the state of the environment during operation. The operation effects achieved as a consequence of certain outcome implementation depend on the composition and characteristics of TlOp and on the states of environment at operation. Knowing the possible outcome and characteristics of the effects, providing this outcome is true, one could calculate the system dynamic capabilities indicator.
Aggregation schema Σ2 applied for reduced simplex of type 1 is shown in Figure 3. Nested aggregation schema Σ1 applied to the results of schema Σ2 application is shown in Figure 4.
The role of information operations during system functioning effects formation is illustrated in Figure 5 through the example of RS type 1 execution and a resulting schema. The RS11 to RS1N sequence is considered (upper part of figure). Each RS type 1 in a sequence checks the results of operation fulfillment (from RS type 2 on corresponding workplaces, where sensing information operations have finished checking the operations results). Following these information operations, an initial state of the corresponding RS type 1 is formed based on the RS type 2 effects. Such effects are the information effects of the check. Next, based on this initial information state (of the check type) RS type 1 is performed and a goal state of RS type 1 is formed due to the RS type 1 fulfillment. This goal state formed due to RS type 1 produces information effects in the form of precepts. Precepts obtained as a result of RS type 1 depend on the check results, IT, and IT operations used to perform RS type 1. They use the results of the sensing information operations, the results of further checks, and technological data to calculate effects compliance during RS type 1 fulfillment. Based on an indicator of such compliance, percepts are obtained during RS type 1. The percepts obtained during RS type 1 are then sent to RS type 2 and next to simplexes in order to start the corresponding TlOp, possibly with actuator devices.
As a result of such sequences, TlOp workflow is changing. Therefore, producing of non-information effects is changing too. Thus, information effects appear because of possible changes, states checks, and other information operations cause changes in non-information effects through changed precept execution by material actions. Once TlOp is finished, the corresponding TIO initiates the process of verification again. This cycle repeats again for RS12 and further until the last RS1N is fulfilled. To measure the results of a system functioning with regard to information operations used, appropriate system dynamic capability indicators will be suggested.
An estimation of system dynamic capabilities indicators is proposed in the form of probabilistic or other correspondences [30] to measure an estimation of effects to the effects’ required values. Such estimation is the basis of implementation of the loop of targeted changes. Estimation can be conducted either on the basis of analytical mathematical methods and models, or through the generalization of one’s experiences (heuristically).
The difference between the solutions of the considered problems based on an analytical evaluation of system dynamic capability indicators and those achieved heuristically consists in possibilities to build predictive mathematical models and to automate solutions of practical problems, such as mathematical problems of analytical estimation, analysis, and synthesis (for example, operation research or mathematical programming problems). Specifically, taking into account the transition actions during the process of change of a system and its functioning due to system and environment change, determined by information operations and the role of various information operations in this process, the formulation and solution of practical problems for the improvement of a system and its functioning and information operations as mathematical problems of system dynamic capability research become possible.
Typical models for estimation of dynamic capability and system potential indicators allowing for such analytical research are described below.

4. Examples of Models for Information Operations Effects and Operational Properties Estimation

An algebraic structural model for potential and dynamic capability indicators of the complex technological system (CTS) describes the elements and structure of the workplaces (WP).
e j k k -th element on j -th WP, according to the technological documentation;
e j k E j , where E j workplace j = 1 , J ¯ ;
Realizations of states and WP in appropriate sets were fulfilled according to the concept model created.
At a given moment t, part or all of the WP are functioning—those ones WP where TlOp are implemented.
TlOp, implemented on the WP according one of possible modes can begin only if specified state of the WP reached. Such TlOp can lead to different states as a result of TlOp implementation, depending on the environment conditions.
The set of states of E j -th WP at each moment forms a state of CTS.
Q ( t ) = j = 1 , J ¯ Q E j ( t )
System states Q ( t ) at moment t are manifested and checked at the boundary of the system and its environment.
The mathematical model of States at the CTS boundary are built in the form of an algebraic model of sequences of CTS states on the boundary of CTS and transitions of such states. It is assumed that the number of states checked on the boundary is limited. The algebraic model can be shown as geometric graph. Then, from the algebraic model constructed, a functional model of correspondence between the states of the CTS and its environment on their boundary is generated.
The peculiarity of this model is that it unites the model of CTS, the model of states at the boundary of CTS, the model of states on the boundary of CTS environment, and the model of the environment, and it is that model which needed to obtain the functional relations for the calculation of CTS potential indicators. We assume that both the number of states at the boundary of CTS and its environment and the possible number of transitions between such states are finite. States at the boundary are checked with special information operations. This information operations result is a measure of CTS and environment states’ correspondence. Thus, the sequence of such information operations on the border is finite and this sequence shall be used to determine CTS’s potential indicators, according its definition. As a result of the research, the main types of relations between states were identified. These types of relations model are arc (hyper arc, nested graph) at the tree of states. Transitions are a particular case of relations which are associated with operations mode in this tree. Namely, relations belong to two main classes—relations of possible joint realization of states (simultaneity relation) and relations of possible transitions between states. The first are caused by the possible implementation of TlOp on several WP at the same time. The second class relations are caused by the completion of TlOp and as a result of it, transition to the state of TlOp termination. Let us introduce relations classes. They correspond to arcs of tree classes.
O1—States jointly implemented through the execution of technological prescriptions during non-information (material) operations (TNIO) on various WP. As a result, relation characterizes the composition of WP states during TNIO execution (composition, combinations of states in the implementation of complex TIO on complex RM);
O2—The transition from one (initial) state to another (final) state due to the execution of prescriptions by TNIO at WP. It is transition from the initial WP material state which shall include TNIO prescriptions (information) to final material state of executed prescriptions. This transition can be realized by the person or device (for example, actuator).
O3—The transition between non-information and information states. It consists in the measurement and checking of the (material) state. This transition can be realized by a person, by device (for example, by sensor, by computer).
O4—The transition between states, consisting in the transfer of information (for example, prescriptions transfer). This transition can be implemented by a person, by a technical device (communicating device, networking device).
O5—The transition between states, consisting in the obtaining of prescriptions according results of the state checking. This transition can be realized by a person, by a technical device (computer).
O1, in turn, can be divided into types:
O11—States may be observed together at some time at some circumstances.
O12—There is a non-zero measure of the possibility for states to be observed together at a given time.
These relationships can be further divided into types depending on the types of states that can be implemented together.
Relations O2, O3 require input (initial) and output (final) states of different types (information, non-information) during the transition. Thus they shall form sequences with relations of information types. We assume that other relations can form chains of information relations.
Each of the possible finite sequences of states and relations (transitions) checked on the boundary of the CTS and the environment is part of a particular branch of the tree. It is assumed that the number of such sequences (tree branches) can be L , that is, the set of possible sequences of CTS states has L power. C C T C : | C C T C | = L .
The sequence of states assumed as such that for different initial states before testing states on the boundary different modes of implementing technological non information operations (TIO) corresponds. The mode of TIO execution functionally depends on the state before the start of the TIO, on the IT used and depends on the plan of operations. If the state before the start of the TIO, information technology and the plan of operations are known, than the mode of TIO known as well. The mode to execute TIO of state check on the border of the environment, in turn, may correspond to the one mode of environment states change, if environment states changes are modeled accordingly. It is assumed that environment operations modes are not known for sure, but resulting states sequences, their relations (transitions) and the measure of the possibility of transitions implementation is known. Therefore as a result of one environment states transition sequence and one sequence of modes of implementation of the CTS operations we can get pair of states on the border which correspondence can be measured and which possibility to actualize can be measured as well. In the sequences of C C T C states each pair of states on the boundary correspond to different branches of trees of environment states and tree of CTS states.
Let us fix the sequence of environment states and transitions. To do this, assume that the actions and states of the environment do not depend on the operations modes and states in the CTS, but CTS states, of course, depends on sequence of environment states. Then the specified sequences of the environment states can be presented without taking into account their connections with CTS functioning and as a result, sequences of environment states can be presented in the form of a tree of possible sequences of environment states before a tree of CTS states can be constructed.
In this tree, the edges correspond to the environment states transitions which happen due to modes of actions in the environment (possibly unknown). States corresponds to states of environment on the border of environment with CTS.
The number of sequences of the states of the environment as a result of some modes of action of the environment— M . Let’s denote a set of possible sequences of environment states as a result of some modes of environment actions as C C p . Respectively, | C C p | = M and the elements c m C p C C p are associated with the branches of the tree of environment states, m = 1 , M ¯ .
The functional model of the environment constructed first by parameterization of the sequences c m C p C C p , associated with branches. It means parameterization of states, transitions their dependencies and then parameterization of sequences of states, including parameterization with probabilities of states and transitions actualization.
Then, functional relations are assigned that connect the parameters, measure the probability of the states and transitions in the branches of the tree, as well as creating the dependent characteristics of the states of the environment.
A mathematical model of the environment under assumption of independence of the activities of the environment from CTS operations is connected with a mathematical model of the CTS states compliance to states of its environment on their boundary by relating states to an appropriate TIO of state checking on the boundary. These relations are specified between the nodes of the CTS states tree as a result of the CTS functioning and the nodes of the environment state tree. Since the state of CTS during its functioning depends on the states of the environment, and such a dependence in the study of the potential cannot be neglected, each method of implementation of checking the TIO on the boundary of the CTS is related to the branch of the tree of possible states of the environment.
Complex model of CTS and environment states compliance can be constructed as a result. It allows measuring CTS potential.
In this regard, the set of branches of the CTS state tree is constructed under the condition that the branch c m C p C C p is given, that is | C C T C ( c m C p ) | = L m .
Example of environment and system functioning models elements relations illustrated at Figure 6.
Further, speaking of the branch c l C T C C C T C ( c m C p ) , l 1 , L ¯ we will assume that it is built for c m C p C C p , i.e., l m 1 , L m ¯ .
This means that a relationship is defined between each branch c m C p C C p and the corresponding C C T C ( c m C p ) . As a result, a new tree can be constructed, that includes a branch c m C p C C p before the root of C C T C ( c m C p ) tree. Relations of environment states and CTS states shall be hidden on such tree but shown by separate model.
This tree has the property that traverse can be set on this tree, extending the bypass of the C C T C ( c m C p ) tree. The extension is understood in the sense that one traverse include set of other traverses with use of tree structure.
The resulting model, corresponding to all branches c m C p C C p , m = 1 , M ¯ and corresponding to each branch C C T C ( c m C p ) used to create functional model and then to create terminal model to calculate CTS potential.
The number of states in the state tree branch l 1 , L ¯ is assumed to be variable due to the fact that the number of operations that caused transitions and, accordingly, the number of resulting states could be different because of environment impact.
As well, due to same environment impact, the durations of the states transitions and the duration of the sets of actions on different WP is different as well. As a result, the number of required state checks at the system and environment boundaries may vary.
Let the number of such states is Q l for a given branch l 1 , L ¯ of the tree.
Each state check number on the CTS border q l 1 , Q l ¯ corresponds to the implementation of the checking TIO in the specified mode and the only state corresponding to this mode q l 1 , Q l ¯ . Each of the states:
S ^ l . q = < y ^ 1. l . q . y ^ k . l . q y ^ K . l . q >
checked at the boundary of the CTS and its environment is fully described by the effects of functioning by the time the state check starts.
State (1) is compared with environment state which specifies requirements values:
S l . q = < y 1. l . q . y k . l . q y K . l . q >
(may be random but for simplicity are considered non-random).
Then, a probability measure P l . q of states S ^ l . q compliance to requirements of the environment S l . q can be defined:
P l . q = P ( A ^ l . q ) = P ( < y ^ 1. l . q r 1 y 1. l . q y ^ k . l . q r k y k . l . q y ^ K . l . q r K y K . l . q > )
where r k - k -th required relationship between predicted values of effect characteristics and their required values (e.g.<,>)).
The probability measure is calculated using a functional model for calculating the correspondence at the boundary of the CTS and the environment.
P ( A ^ l . q ) —the probability of an event consisting in the fact that when checking the state S ^ l . q for one of the possible branches of the tree, when performing a single checking TIO by defined mode, required by environment characteristics of the effects will be achieved.
This event means that the result of the checking TIO is good to achieve the required intermediate goal of the CTS functioning given the states of environment changes fixed (the intermediate goal of CTS is achieved in current environment circumstances).
Since such checking TIO of states S ^ l . q corresponding to the modes of checking TIO in one branch of C C T C ( c m C p ) number is less or equal to L , and all of them are expressed in the model, the measure of compliance for the implementation of the entire sequence of checking TIO for one branch c m C p C C p , correspondence measure for whole (but one) branch of C C T C ( c m C p ) can be calculated as the probability of a complex event A ^ l which means all intermediate goals achieved in a given environment circumstances.
Event A ^ l probability is:
P ( A ^ l ) = P ( q 1 , Q l ¯ A ^ l . q )
If the probabilities of compliance for each of the checking TIO are conditionally independent in their sequence, than:
P ( A ^ l ) = q 1 , Q l ¯ A ^ l . q
Let the probability of an event B ^ q , p , consisting in the fact that the transition a q , p will be executed B ^ q , p = ( S ^ l . q , S ^ l . p ) : a q , p : q , p 1 , Q l ¯ is equal to P q , p = P ( B ^ q , p ) ~ a q , p , i.e., the probability P ( B ^ q , p ) is associated with the transition a q , p .
Then the probability of implementing a branch v l : l 1 , L ¯ of the tree C C T C ( c m C p ) :
P l = P ( a q , p v l B ^ q , p )
P l = a q , p v l P ( B ^ q , p )
Then, as a scalar indicator of the CTS potential ψ as well as its dynamic capability, we can take the expected probability of the event that whatever branch c m C p C C p and corresponding branches of C C T C ( c m C P ) implemented, there will be right correspondence between expected and required states measured by checking TIO. It means, whatever changes of environment happens, and whatever operations conducted to fulfill changing goals, changing goals of the CTS will be achieved:
ψ ¯ = P ( C ^ ) l 1 , L ¯ ( P l P ( A ^ l ) )
In general, the probability P ( C ^ ) of event specified can be represented as a random variable ψ , not its expected value ψ ¯ .
ψ discrete distribution f ψ ^ ( l ) is described by the vector of pairs:
f ψ ^ ( l ) = ( P l , P ( A ^ l ) ) .
This vector of pairs can be used as a vector function of CTS potential:
Ψ = < f ψ ^ ( l ) , l = 1 , L ¯ > .
These indicators describe different characteristics of the CTS potential given functioning of CTS terminated. Indicators alike can be constructed for any moment during functioning. Variants of CTS potential indicators can be used, for example, obtained by using the criteria of optimism and pessimism.
These indicators make sense of different characteristics of the complex probabilistic measure of compliance of the predicted effects with the requirements to them. This compliance is measured at the boundary of the CTS and its environment at different times and taking into account possible changes in the environment and then, as a result of that change, appropriate changes in CTS.
The mathematical model of such correspondence on the boundary is the basis of the mathematical model of the CTS potential estimation task.
To obtain a mathematical model of the tasks of potential estimation based on model specified it is necessary to construct models which reveal the values < y ^ 1 . l . q y ^ k . l . q y ^ K . l . q > and < y 1. l . q y k . l . q y K . l . q > with the use of labeled (parametric and then functional) graph-theoretic models. In fact, such a task can be interpreted as a special kind of graph extension—its disclosure, which describes the calculation of the functioning effects.
Under the disclosure of marked graph-theoretic (initial) models it is understood that a sequence of operations with such models, such that as a result of operation the element of the model, which is associated with the disclosed value (parameter, variable) is calculated based on the composite traverse of the disclosed model and initial model. With the use of the proposed graph-theoretic models in the form of hierarchical trees and graphs, and associated with their elements, such properties of the models are achieved by replacing the node of the original tree with a composite tree.
In this regard, the model of effects manifestation < y ^ 1 . l . q y ^ k . l . q y ^ K . l . q > under the given requirements < y 1. l . q y k . l . q y K . l . q > changes and requirements changes models should be created as trees parameterized with operations and states characteristics.
Functional dependencies on trees must be specified in such a way that by traversing the models and by functional dependencies computation it will be possible to calculate the required values.

5. Software Prototypes for Estimation of Operational Property Indicators

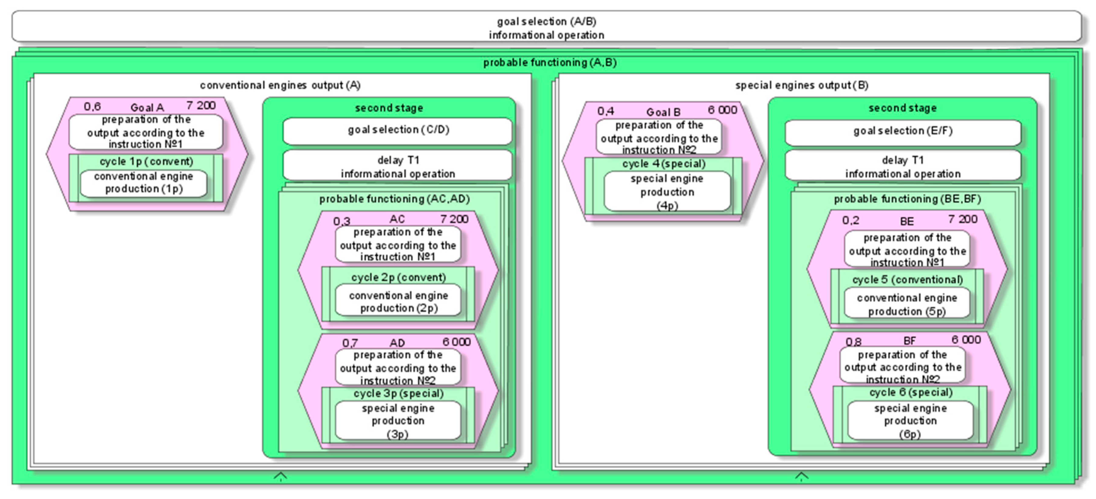
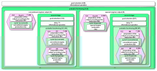
The modeling of operational properties of information operations and corresponding IT usage requires the creation of multiple system functioning models under multiple scenarios of a system and its environment functioning. Multiple model creation may be quite complex. Therefore, I propose to use diagrammatic means. Graph theoretic, diagrammatic models transformed into parametric through adding parameters and variables to graph theoretic models are built. A database of parameters and variables restrictions is used for this purpose. In the example considered, diagrammatic models were created with the ARIS toolset modernized so as to use nested diagrams to reflect some relations through graph theoretic models. Next, parameterized models are transformed into functional ones through adding formulas to the ARIS model elements. Then, nested diagrammatic models are transformed into Microsoft Excel spreadsheets, as shown below. The resulting spreadsheets constitute a program model of system dynamic capability estimation. Examples of diagrammatic models are shown below. They are based on some common sub-process models (Figure 7).
Different model versions are considered. Version 1 (Figure 8) differs from version 2 (Figure 9) by respective TIO characteristics according to different IT used.
Next, an indicator of dynamic capability is estimated as a probabilistic mix of system functioning efficiency with fixed information operations used for functioning changes according to four different scenarios of functioning change.
The resulting Microsoft Excel table example (Figure 10) constitutes a program model for the estimation of the operational properties of information operations, corresponding IT usage, and the corresponding dynamic capability indicators. It was obtained automatically, using model-driven meta-modeling techniques [31,32,33,34,35] and ARIS possibilities to generate a program code.

6. Conclusions

The results obtained allow for an evaluation of predicted values of a system’s operational properties. The corresponding IT usage indicators, dynamic capabilities, or system potential indicators can be estimated as a result. An analytical estimation of such indicators becomes possible depending on variables and options in the mathematical problems solved. This could lead to a solution to contemporary problems of research using predictive analytical mathematical models and mathematical methods. Among research problems are ones dedicated to the IT productivity, IT efficiency, system dynamic capabilities estimation, analysis, and synthesis. The problems with possible solutions include choosing the best information operations, and choosing IT and TIO characteristics for optimal implementation of new IT. An example of such a problem is optimal usage of distributed ledger technologies for business processes, robotic technological process optimization, and cyber-physical systems characteristics choosing.

Author Contributions

Writing-Original Draft Preparation—A.G.; Conceptualization, Supervision—I.L.

Funding

The reported study was funded by RFBR according to the research project No 19-08-00989 A.

Conflicts of Interest

The authors declare no conflict of interest.

References

  1. Geyda, A. Estimation of Operational Properties of Information Technology Usage and Dynamic Capabilities Indicators. In FRUCT’23 Proceedings of the 23rd Conference of Open Innovations Association FRUCT, Bologna, Italy, 16–18 November 2018; Sergey, B., Tullio, S.C., Fabio, V., Tatiana, T., Eds.; FRUCT Oy: Helsinki, Finland, 2018. [Google Scholar]
  2. Teece, D.; Pisano, G.; Shuen, A. Dynamics capabilities and strategic management. Strateg. Manag. J. 1997, 18, 509–533. [Google Scholar] [CrossRef]
  3. Wang, C.; Ahmed, P. Dynamic capabilities: A review and research agenda. Int. J. Manag. Rev. 2007, 9, 31–51. [Google Scholar] [CrossRef]
  4. Teece, D. Explicating dynamic capabilities: The nature and foundations of (sustainable) enterprise performance. Strateg. Manag. J. 2007, 28, 1319–1350. [Google Scholar] [CrossRef]
  5. Geyda, A.; Lysenko, I. Tasks of study of the potential of socio-economic systems. Spiiran Proc. 2009, 10, 63–84. [Google Scholar]
  6. Geyda, A.; Lysenko, I. Operational properties of agile systems and their functioning investigation problems: Conceptual aspects. J. Appl. Inform. 2017, 12, 93–106. [Google Scholar]
  7. Geyda, A.; Lysenko, I. Schemas for the analytical estimation of the operational properties of agile systems. SHS Web Conf. 2017, 35, 01058. [Google Scholar] [CrossRef]
  8. Geyda, A.; Lysenko, I.; Yusupov, R. Main concepts and principles for information technologies operational properties research. Spiiran Proc. 2015, 42, 5–36. [Google Scholar] [CrossRef][Green Version]
  9. Geyda, A.; Ismailova, Z.; Klitny, I.; Lysenko, I. Research problems in operating and exchange properties of systems. Spiiran Proc. 2014, 35, 136–160. [Google Scholar] [CrossRef][Green Version]
  10. Taylor, J. Decision Management Systems: A Practical Guide to Using Business Rules and Predictive Analytics; IBM Press: Indianapolis, IN, USA, 2011; 312p. [Google Scholar]
  11. Kendrick, T. How to Manage Complex Programs; AMACOM: New York, NY, USA, 2016; 336p. [Google Scholar]
  12. Dinsmore, T. Disruptive Analytics: Charting Your Strategy for Next-Generation Business Analytics; Apress: New York, NY, USA, 2016; 276p. [Google Scholar]
  13. Downey, A. Think Complexity. Complexity Science and Computational Modeling; O’Reilly Media: Sebastopol, CA, USA, 2012; 160p. [Google Scholar]
  14. Cokins, G. Performance Management: Myth or Reality? In Performance Management: Integrating Strategy Execution, Methodologies, Risk, and Analytics; Wiley: Hoboken, NJ, USA, 2009; 274p. [Google Scholar]
  15. Cokins, G. Why is Modeling Foundational to Performance Management? Dashboard Inside Newsletter, March 2009. [Google Scholar]
  16. Hood, C.; Wiedemann, S.; Fichtinger, S.; Pautz, U. Requirements Management. In The Interface between Requirements Development and All Other Systems Engineering Processes; Springer: New York, NY, USA, 2008; 275p. [Google Scholar]
  17. Hybertson, D. Model-Oriented Systems Engineering Science: A Unifying Framework for Traditional and Complex Systems; Auerbach: Berlin, Germany, 2009; 379p. [Google Scholar]
  18. Aslaksen, E. The System Concept and Its Application to Engineering; Springer: New York, NY, USA, 2013; 266p. [Google Scholar]
  19. Aslaksen, E. Designing Complex Systems. Foundations of Design in the Functional Domain; Complex and Enterprise Systems Engineering Series; CRC Press: Boca Raton, FL, USA; Auerbach: Berlin, Germany, 2008; 176p. [Google Scholar]
  20. Franceschini, F.; Galetto, M.; Maisano, D. Management by Measurement: Designing Key Indicators and Performance Measurement Systems; Springer: New York, NY, USA, 2007; 242p. [Google Scholar]
  21. Roedler, G.; Schimmoller, R.; Rhodes, D.; Jones, C. Systems Engineering Leading Indicators Guide; INCOSE Technical Product, INCOSE-TP-2005-001-03. Version 2.0; Massachusetts Institute of Technology, INCOSE, PSM: Cambridge, MA, USA, 2010; 146p. [Google Scholar]
  22. Tanaka, G. Digital Deflation: The Productivity Revolution and How It Will Ignite the Economy; McGraw-Hill: New York, NY, USA, 2003; 418p. [Google Scholar]
  23. Guide to the System Engineering Body of Knowledge; SEBoK v. 1.9.1; INCOSE: San Diego, CA, USA, 2018.
  24. Simpson, J.J.; Simpson, M.J. Formal Systems Concepts. Formal, theoretical aspects of systems engineering. Comments on “Principles of Complex Systems for Systems Engineering”. Syst. Eng. 2010, 13, 204–207. [Google Scholar]
  25. Elm, J.; Goldenson, D.; Emam, K.H.; Donatelli, N.; Neisa, A. A Survey of Systems Engineering Effectiveness—Initial Results (with Detailed Survey Response Data); NDIA SE Effectiveness Committee, Special Report CMU/SEI-2008-SR-034; Acquisition Support Program, Carnegie-Mellon University, NDIA: Pittsburgh, PA, USA, 2008; 288p. [Google Scholar]
  26. Patel, N. Organization and Systems Design. Theory of Deferred Action; Palgrave McMillan: New York, NY, USA, 2006; 288p. [Google Scholar]
  27. Stevens, R. Engineering Mega-Systems: The Challenge of Systems Engineering in the Information Age; Complex and Enterprise Systems Engineering Series; CRC Press: Boca Raton, FL, USA, 2011; 256p. [Google Scholar]
  28. Mikalef, P.; Pateli, A. Information technology-enabled dynamic capabilities and their indirect effect on competitive performance: Findings from PLS-SEM and fsQCA. J. Bus. Res. 2017, 70, 1–16. [Google Scholar] [CrossRef]
  29. Taticchi, P. Business Performance Measurement and Management: New Contexts, Themes and Challenges; Springer Science & Business Media: New York, NY, USA, 2010; 376p. [Google Scholar]
  30. Zio, E.; Pedroni, N. Literature Review of Methods for Representing Uncertainty; FONCSI: Toulouse, France, 2013; 61p. [Google Scholar]
  31. Lee, E. The Past, Present and Future of Cyber-Physical Systems: A Focus on Models. Sensors 2015, 15, 4837–4869. [Google Scholar] [CrossRef] [PubMed]
  32. Henderson-Sellers, B. On the Mathematics of Modelling, Metamodelling, Ontologies and Modelling Languages; Springer Briefs in Computer Science; Springer: New York, NY, USA, 2012; 118p. [Google Scholar]
  33. Debevoise, T.; Taylor, J. The MicroGuide to Process and Decision Modeling in BPMN/DMN: Building More Effective Processes by Integrating Process Modeling with Decision Modeling; CreateSpace Independent Publishing Platform: Scotts Valley, CA, USA, 2014; 252p. [Google Scholar]
  34. Lankhorst, M. Enterprise Architecture at Work: Modelling, Communication and Analysis; The Enterprise Engineering Series; Springer: New York, NY, USA, 2013; 352p. [Google Scholar]
  35. Kleppe, A. Software Language Engineering: Creating Domain-Specific Languages Using Metamodels; Addison-Wesley Professional: Boston, MA, USA, 2008; 240p. [Google Scholar]
Figure 1. A loop of technological information operations and caused by them material (non information) operations used during system functioning. TIO: technological information operations; TNIO: technological non-information operations.
Figure 1. A loop of technological information operations and caused by them material (non information) operations used during system functioning. TIO: technological information operations; TNIO: technological non-information operations.
Futureinternet 11 00062 g001
Figure 2. Sequences of selected states on the border of the system (shown by small empty circles), possible states on the border of the system (shown by filled small circles) in the layers L1, L2, L3 of the system functioning.
Figure 2. Sequences of selected states on the border of the system (shown by small empty circles), possible states on the border of the system (shown by filled small circles) in the layers L1, L2, L3 of the system functioning.
Futureinternet 11 00062 g002
Figure 3. Parameterized model fragment and its aggregation.
Figure 3. Parameterized model fragment and its aggregation.
Futureinternet 11 00062 g003
Figure 4. Nested aggregation of parameterized model.
Figure 4. Nested aggregation of parameterized model.
Futureinternet 11 00062 g004
Figure 5. Role of information operations during system functioning effects formation. RS: reduced simplex.
Figure 5. Role of information operations during system functioning effects formation. RS: reduced simplex.
Futureinternet 11 00062 g005
Figure 6. Example of environment and system functioning models elements relations.
Figure 6. Example of environment and system functioning models elements relations.
Futureinternet 11 00062 g006
Figure 7. Diagrammatic ARIS models version 1 to estimate system dynamic capability indicator for unique (a) and serial (b) production cases.
Figure 7. Diagrammatic ARIS models version 1 to estimate system dynamic capability indicator for unique (a) and serial (b) production cases.
Futureinternet 11 00062 g007
Figure 8. Diagrammatic ARIS model version 1 to estimate system dynamic capability indicator.
Figure 8. Diagrammatic ARIS model version 1 to estimate system dynamic capability indicator.
Futureinternet 11 00062 g008
Figure 9. Diagrammatic ARIS model version 2 to estimate dynamic capability indicators.
Figure 9. Diagrammatic ARIS model version 2 to estimate dynamic capability indicators.
Futureinternet 11 00062 g009
Figure 10. Program model to estimate operational properties of information operations, corresponding IT usage and dynamic capability indicators.
Figure 10. Program model to estimate operational properties of information operations, corresponding IT usage and dynamic capability indicators.
Futureinternet 11 00062 g010

Share and Cite

MDPI and ACS Style

Geyda, A.; Lysenko, I. Modeling of Information Operations Effects: Technological Systems Example. Future Internet 2019, 11, 62. https://doi.org/10.3390/fi11030062

AMA Style

Geyda A, Lysenko I. Modeling of Information Operations Effects: Technological Systems Example. Future Internet. 2019; 11(3):62. https://doi.org/10.3390/fi11030062

Chicago/Turabian Style

Geyda, Alexander, and Igor Lysenko. 2019. "Modeling of Information Operations Effects: Technological Systems Example" Future Internet 11, no. 3: 62. https://doi.org/10.3390/fi11030062

APA Style

Geyda, A., & Lysenko, I. (2019). Modeling of Information Operations Effects: Technological Systems Example. Future Internet, 11(3), 62. https://doi.org/10.3390/fi11030062

Note that from the first issue of 2016, this journal uses article numbers instead of page numbers. See further details here.

Article Metrics

Back to TopTop