Impact of Forest Parkification on Color Authenticity
Abstract
:1. Introduction
2. Methods
2.1. Study Area and Study Population
2.1.1. Study Area
2.1.2. Study Object
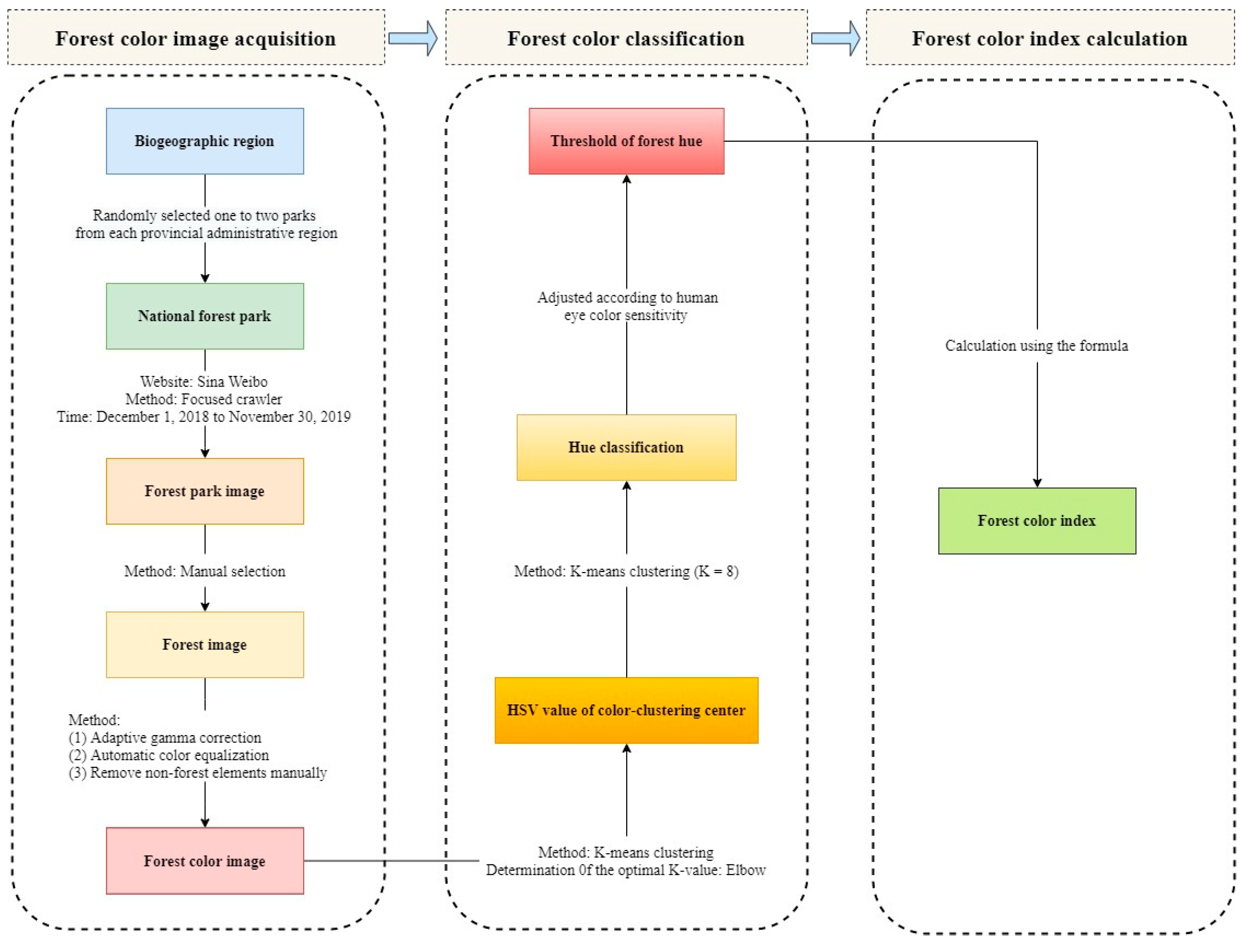
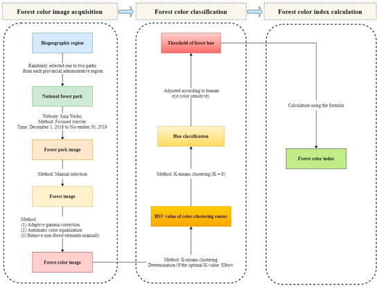
2.2. Forest Color Classification and Analysis
2.3. Environmental Factor Selection and Data Acquisition
2.3.1. Meteorological Factors
2.3.2. Anthropogenic Disturbance Factors
2.4. Data Analysis
3. Results
3.1. Forest Color Composition by Region after the Establishment of Forest Parks
3.2. Effect of Meteorological Factors on the Forest Color Authenticity
3.3. Effect of Anthropogenic Disturbances on Forest Color Authenticity
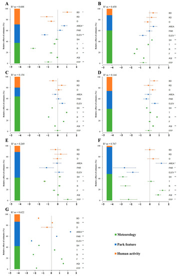
3.4. Degree of Impact of Meteorological and Anthropogenic Disturbances on Forest Color Authenticity
4. Discussion
4.1. Differences in Forest Color Authenticity among Regions
4.2. Impact of Climate Change on Forest Color Authenticity
4.3. Impact of Anthropogenic Disturbances on Forest Color Authenticity
4.4. Different Degrees of Sensitivity to Forest Color Authenticity
4.5. Limitations
5. Conclusions
Author Contributions
Funding
Data Availability Statement
Acknowledgments
Conflicts of Interest
Appendix A

| Region | Province | National Forest Park | Number of Images | Total | ||||
|---|---|---|---|---|---|---|---|---|
| Spring | Summer | Autumn | Winter | Subtotal | ||||
| Northeast China | Jilin | Lafashan National Forest Park | 0 | 1 | 21 | 0 | 22 | 52 |
| Heilongjiang | Wuying National Forest Park | 2 | 7 | 8 | 1 | 18 | ||
| Heilongjiang | Xianglushan National Forest Park | 1 | 5 | 5 | 1 | 12 | ||
| North China | Beijing | Labagou Origin Forest Park | 2 | 4 | 24 | 0 | 30 | 224 |
| Tianjin | Jiulongshan National Forest Park | 3 | 8 | 6 | 0 | 17 | ||
| Hebei | Yesanpo National Forest Park | 2 | 17 | 10 | 1 | 30 | ||
| Shanxi | Taihang Canyon National Forest Park | 3 | 20 | 15 | 2 | 40 | ||
| Liaoning | Daheishan National Forest Park | 8 | 10 | 8 | 0 | 26 | ||
| Liaoning | Dalian Tianmen Mountain National Forest Park | 3 | 2 | 7 | 2 | 14 | ||
| Shandong | Taishan National Forest Park | 4 | 12 | 5 | 5 | 26 | ||
| Henan | Baiyunshan National Forest Park | 3 | 7 | 1 | 0 | 11 | ||
| Shaanxi | Taibaishan National Forest Park | 0 | 15 | 10 | 5 | 30 | ||
| Southeast China | Gansu | Maiji National Forest Park | 2 | 25 | 2 | 1 | 30 | 551 |
| Shanghai | Sheshan National Forest Park | 3 | 11 | 10 | 0 | 24 | ||
| Jiangsu | Zijinshan National Forest Park | 2 | 1 | 32 | 5 | 40 | ||
| Zhejiang | Yandang Mountain National Forest Park | 2 | 12 | 1 | 1 | 16 | ||
| Anhui | Huangshan National Forest Park | 5 | 12 | 8 | 3 | 28 | ||
| Anhui | Tachuan National Forest Park | 1 | 7 | 44 | 4 | 56 | ||
| Fujian | Fuzhou National Forest Park | 8 | 21 | 1 | 0 | 30 | ||
| Jiangxi | Yangling National Forest Park | 8 | 10 | 11 | 1 | 30 | ||
| Hubei | Shennongjia National Forest Park | 3 | 20 | 3 | 4 | 30 | ||
| Hunan | Zhangjiajie Tianmen Mountain National Forest Park | 1 | 20 | 4 | 2 | 27 | ||
| Guangdong | Guanyinshan National Forest Park | 5 | 16 | 5 | 0 | 26 | ||
| Guangdong | Wutongshan National Forest Park | 21 | 30 | 10 | 7 | 68 | ||
| Guangxi | Darongshan National Forest Park | 5 | 5 | 0 | 4 | 14 | ||
| Guangxi | Debao Red Leaves National Forest Park | 1 | 1 | 16 | 1 | 19 | ||
| Hainan | Jianfengling National Forest Park | 3 | 11 | 6 | 0 | 20 | ||
| Chongqing | Geleshan National Forest Park | 4 | 10 | 4 | 0 | 18 | ||
| Sichuan | Tiantaishan National Forest Park | 0 | 14 | 5 | 1 | 20 | ||
| Guizhou | Fenghuangshan National Forest Park | 3 | 6 | 6 | 0 | 15 | ||
| Guizhou | Leigongshan National Forest Park | 2 | 3 | 5 | 0 | 10 | ||
| Shaanxi | Jinsixia National Forest Park | 2 | 24 | 4 | 0 | 30 | ||
| Mongolian Plateau | Shanxi | Hengshan National Forest Park | 6 | 16 | 7 | 1 | 30 | 268 |
| Hebei | Saihanta National Forest Park | 6 | 10 | 41 | 3 | 60 | ||
| Inner Mongolia | Arshaan National Forest Park | 12 | 14 | 59 | 7 | 92 | ||
| Gansu | Tulugou National Forest Park | 8 | 13 | 11 | 3 | 35 | ||
| Qinghai | Beishan National Forest Park | 7 | 11 | 28 | 5 | 51 | ||
| Eastern Himalayas | Yunnan | Xishuangbanna National Forest Park | 11 | 34 | 14 | 13 | 72 | 118 |
| Tibet | Segyi La National Forest Park | 10 | 18 | 13 | 5 | 46 | ||
| Northwest China | Xinjiang | Tianshan Grand Canyon National Forest Park | 21 | 15 | 14 | 18 | 68 | 122 |
| Xinjiang | Nalati National Forest Park | 14 | 14 | 20 | 6 | 54 | ||
| Tibetan Plateau | Tibet | Nimu National Forest Park | 9 | 8 | 14 | 3 | 34 | 87 |
| Qinghai | Kanbula National Forest Park | 9 | 17 | 19 | 8 | 53 | ||
| Total | 225 | 537 | 537 | 123 | 1422 | |||
| Start Date of Image Upload | End Date of Image Upload | Season |
|---|---|---|
| 1 December 2018 | 28 February 2019 | Winter |
| 1 March 2019 | 31 May 2019 | Spring |
| 1 June 2019 | 31 August 2019 | Summer |
| 1 September 2019 | 30 November 2019 | Autumn |
| Type | Variables | Data Source Website or Software |
|---|---|---|
| Meteorological | Cumulative sunshine hours (SH, hour) | https://data.cma.cn/ (accessed on 25 February 2023) |
| Average temperature (T, °C) | https://rp5.ru (accessed on 25 February 2023) | |
| Average wind speed (F, m/s) | https://rp5.ru (accessed on 25 February 2023) | |
| Cumulative precipitation (R, mm) | https://rp5.ru (accessed on 25 February 2023) | |
| Average air quality index (AQI, μg/m3) | http://www.aqistudy.cn/historydata/ (accessed on 25 February 2023) | |
| Frost-free period (FFP, day) | the official website of each park (accessed on 10 March 2023) | |
| Park feature | Area of the park (AREA, ha) | the official website of each park (accessed on 10 March 2023) |
| The perimeter area ratio of the park (PAR, km/km2) | https://map.baidu.com (accessed on 25 March 2023) | |
| Elevation of the park (ELEV, m) | the official website of each park (accessed on 10 March 2023) | |
| Human activity | Distance to the nearest city center (D, km) | ArcGIS 10.6 software |
| Building density (BD, %) | RiverMap 4.1 software | |
| Road network density (RD, km/km2) | RiverMap 4.1 software |
| No. | National Forest Park | City | Meteorological Station |
|---|---|---|---|
| 1 | Lafashan National Forest Park | Jilin | 54,172 |
| 2 | Wuying National Forest Park | Yichun | 50,774 |
| 3 | Xianglushan National Forest Park | Harbin | 50,953 |
| 4 | Labagou Origin Forest Park | Beijing | 54,511 |
| 5 | Jiulongshan National Forest Park | Tianjin | 54,527 |
| 6 | Yesanpo National Forest Park | Baoding | 54,602 |
| 7 | Taihang Canyon National Forest Park | Changzhi | 53,882 |
| 8 | Daheishan National Forest Park | Chaoyang | 54,324 |
| 9 | Dalian Tianmen Mountain National Forest Park | Dalian | 54,662 |
| 10 | Taishan National Forest Park | Taian | 54,827 |
| 11 | Baiyunshan National Forest Park | Luoyang | 57,073 |
| 12 | Taibaishan National Forest Park | Baoji | 57,016 |
| 13 | Maiji National Forest Park | Tianshui | 57,006 |
| 14 | Sheshan National Forest Park | Shanghai | 58,362 |
| 15 | Zijinshan National Forest Park | Nanjing | 58,238 |
| 16 | Yandang Mountain National Forest Park | Wenzhou | 58,659 |
| 17 | Huangshan National Forest Park | Huangshan | 58,437 |
| 18 | Tachuan National Forest Park | Huangshan | 58,437 |
| 19 | Fuzhou National Forest Park | Fuzhou | 58,847 |
| 20 | Yangling National Forest Park | Ganzhou | 57,993 |
| 21 | Shennongjia National Forest Park | Shennongjia | 57,259 |
| 22 | Zhangjiajie Tianmen Mountain National Forest Park | Zhangjiajie | 57,554 |
| 23 | Guanyinshan National Forest Park | Dongguan | 59,289 |
| 24 | Wutongshan National Forest Park | Shenzhen | 59,493 |
| 25 | Darongshan National Forest Park | Yulin | 59,453 |
| 26 | Debao Red Leaves National Forest Park | Baise | 59,211 |
| 27 | Jianfengling National Forest Park | Ledong | 59,940 |
| 28 | Geleshan National Forest Park | Chongqing | 57,516 |
| 29 | Tiantaishan National Forest Park | Chengdu | 56,294 |
| 30 | Fenghuangshan National Forest Park | Zunyi | 57,713 |
| 31 | Leigongshan National Forest Park | Qiandongnan | 57,832 |
| 32 | Jinsixia National Forest Park | Shangluo | 57,067 |
| 33 | Hengshan National Forest Park | Datong | 53,487 |
| 34 | Saihanta National Forest Park | Chengde | 54,423 |
| 35 | Arshaan National Forest Park | Hinggan | 50,727 |
| 36 | Tulugou National Forest Park | Lanzhou | 52,889 |
| 37 | Beishan National Forest Park | Haidong | 52,875 |
| 38 | Xishuangbanna National Forest Park | Xishuangbanna | 56,959 |
| 39 | Segyi La National Forest Park | Linzhi | 56,312 |
| 40 | Tianshan Grand Canyon National Forest Park | Urumqi | 51,463 |
| 41 | Nalati National Forest Park | Yili | 51,431 |
| 42 | Nimu National Forest Park | Lasa | 55,591 |
| 43 | Kanbula National Forest Park | Huangnan | 52,984 |
| H1 | H2 | H3 | H5 | H6 | H7 | H8 | |
|---|---|---|---|---|---|---|---|
| BD | 4.69 | 2.65 | 2.63 | 2.71 | 3.02 | 1.53 | 1.00 |
| RD | 5.97 | 3.74 | 3.65 | 3.69 | 4.25 | - | 1.07 |
| D | 1.30 | 1.33 | 1.34 | 1.33 | 1.33 | 1.33 | 1.00 |
| AREA | 1.66 | 1.46 | 1.47 | 1.51 | 1.57 | 1.90 | 1.00 |
| PAR | 1.30 | 1.27 | 1.27 | 1.25 | 1.78 | 1.28 | 1.07 |
| ELEV | 2.13 | 1.86 | 1.91 | 1.90 | 1.90 | 2.13 | 1.00 |
| SH | 5.08 | 2.66 | 2.04 | 3.04 | 3.36 | 7.13 | 1.00 |
| T | 6.59 | 3.74 | 2.65 | 5.26 | 4.64 | 5.77 | 1.00 |
| R | 2.46 | 1.85 | 2.34 | 1.88 | 1.67 | 3.29 | 1.00 |
| F | 1.77 | 1.42 | 1.17 | 1.20 | 1.13 | 1.58 | 1.00 |
| AQI | 1.72 | 1.49 | 1.29 | 1.77 | 1.63 | 1.57 | 1.00 |
| FFP | 1.99 | 1.55 | 1.57 | 1.59 | 1.69 | 2.85 | 1.00 |
| H1 | H2 | H3 | H5 | |||||||||
| Predictors | OR | CI | p | OR | CI | p | OR | CI | p | OR | CI | p |
| (Intercept) | 0.005 | 0.003–0.008 | <0.001 | 0.211 | 0.125–0.358 | <0.001 | 0.133 | 0.084–0.210 | <0.001 | 0.044 | 0.027–0.071 | <0.001 |
| BD | 2.798 | 1.123–6.970 | 0.027 | 1.446 | 0.619–3.374 | 0.394 | 0.61 | 0.295–1.259 | 0.181 | 1.606 | 0.751–3.437 | 0.222 |
| RD | 0.315 | 0.090–1.104 | 0.071 | 1.225 | 0.449–3.342 | 0.692 | 1.553 | 0.655–3.686 | 0.318 | 0.876 | 0.352–2.180 | 0.776 |
| D | 0.511 | 0.261–1.002 | 0.051 | 0.807 | 0.397–1.641 | 0.554 | 1.131 | 0.608–2.104 | 0.697 | 1.379 | 0.723–2.633 | 0.33 |
| AREA | 2.04 | 1.110–3.749 | 0.022 | 1.497 | 0.731–3.062 | 0.27 | 0.776 | 0.416–1.449 | 0.426 | 0.856 | 0.445–1.648 | 0.642 |
| PAR | 1.298 | 0.776–2.174 | 0.32 | 0.967 | 0.550–1.703 | 0.909 | 1.111 | 0.679–1.818 | 0.676 | 0.701 | 0.399–1.232 | 0.217 |
| ELEV | 0.256 | 0.133–0.493 | <0.001 | 0.482 | 0.235–0.989 | 0.047 | 1.643 | 0.873–3.091 | 0.124 | 1.745 | 0.894–3.403 | 0.103 |
| SH | 0.914 | 0.651–1.284 | 0.604 | 1.277 | 1.130–1.441 | <0.001 | 0.562 | 0.513–0.615 | <0.001 | 0.734 | 0.642–0.840 | <0.001 |
| T | 0.726 | 0.563–0.937 | 0.014 | 0.86 | 0.774–0.956 | 0.005 | 2.612 | 2.337–2.921 | <0.001 | 1.06 | 0.895–1.255 | 0.502 |
| R | 0.075 | 0.045–0.124 | <0.001 | 0.259 | 0.231–0.290 | <0.001 | 0.385 | 0.350–0.423 | <0.001 | 2.179 | 1.884–2.519 | <0.001 |
| F | 0.501 | 0.386–0.652 | <0.001 | 0.199 | 0.173–0.228 | <0.001 | 1.892 | 1.684–2.126 | <0.001 | 0.999 | 0.837–1.192 | 0.991 |
| AQI | 0.972 | 0.833–1.133 | 0.716 | 0.532 | 0.495–0.572 | <0.001 | 0.762 | 0.689–0.841 | <0.001 | 1.438 | 1.274–1.623 | <0.001 |
| FFP | 0.37 | 0.177–0.777 | 0.009 | 0.507 | 0.256–1.006 | 0.052 | 1.003 | 0.553–1.817 | 0.993 | 0.889 | 0.474–1.670 | 0.715 |
| Random Effects | ||||||||||||
| σ2 | 3.29 | 3.29 | 3.29 | 3.29 | ||||||||
| τ00 park | 1.64 | 2.8 | 2.13 | 2.27 | ||||||||
| ICC | 0.33 | 0.46 | 0.39 | 0.41 | ||||||||
| Npark | 43 | 43 | 43 | 43 | ||||||||
| Observations | 1422 | 1422 | 1422 | 1422 | ||||||||
| Marginal R2/Conditional R2 | 0.688/0.792 | 0.450/0.703 | 0.154/0.486 | 0.144/0.493 | ||||||||
| H6 | H7 | H8 | ||||||||||
| Predictors | OR | CI | p | OR | CI | p | OR | CI | p | |||
| (Intercept) | 0.011 | 0.006–0.021 | <0.001 | 0 | 0.000–0.000 | <0.001 | 0 | 0.000–0.000 | <0.001 | |||
| BD | 0.796 | 0.279–2.271 | 0.669 | 1.008 | 0.385–2.639 | 0.987 | 0.208 | 0.208–0.209 | <0.001 | |||
| RD | 1.394 | 0.393–4.950 | 0.608 | 1.106 | 1.102–1.110 | <0.001 | ||||||
| D | 0.96 | 0.419–2.200 | 0.924 | 1.449 | 0.448–4.693 | 0.536 | 0.584 | 0.150–2.271 | 0.438 | |||
| AREA | 0.937 | 0.406–2.163 | 0.878 | 3.454 | 1.146–10.413 | 0.028 | 10.109 | 10.078–10.140 | <0.001 | |||
| PAR | 0.305 | 0.072–1.303 | 0.109 | 0.068 | 0.006–0.732 | 0.027 | 1.895 | 1.889–1.901 | <0.001 | |||
| ELEV | 1.168 | 0.483–2.823 | 0.73 | 0.166 | 0.050–0.552 | 0.003 | 0.089 | 0.089–0.089 | <0.001 | |||
| SH | 1.253 | 1.016–1.546 | 0.035 | 0.058 | 0.024–0.136 | <0.001 | 0.219 | 0.218–0.219 | <0.001 | |||
| T | 0.249 | 0.197–0.314 | <0.001 | 1.152 | 0.605–2.195 | 0.666 | 1.472 | 1.467–1.476 | <0.001 | |||
| R | 1.202 | 0.989–1.461 | 0.065 | 0.076 | 0.028–0.205 | <0.001 | 0.111 | 0.110–0.111 | <0.001 | |||
| F | 0.679 | 0.541–0.852 | 0.001 | 3.932 | 2.146–7.205 | <0.001 | 3.479 | 3.468–3.490 | <0.001 | |||
| AQI | 1.033 | 0.864–1.235 | 0.721 | 2.466 | 1.415–4.297 | 0.001 | 4.239 | 4.226–4.252 | <0.001 | |||
| FFP | 2.919 | 1.257–6.779 | 0.013 | 0.106 | 0.018–0.629 | 0.013 | 0.162 | 0.162–0.163 | <0.001 | |||
| Random Effects | ||||||||||||
| σ2 | 3.29 | 3.29 | 3.29 | |||||||||
| τ00 park | 3.39 | 4.45 | 5.61 | |||||||||
| ICC | 0.51 | 0.57 | 0.63 | |||||||||
| Npark | 43 | 43 | 43 | |||||||||
| Observations | 1422 | 1422 | 1422 | |||||||||
| Marginal R2/Conditional R2 | 0.269/0.640 | 0.767/0.901 | 0.622/0.860 | |||||||||
References
- Zhao, Z.; Yang, R. The concept of national park authenticity and integrity in China and its evaluation framework. Biodivers. Sci. 2021, 29, 1271–1278. [Google Scholar] [CrossRef]
- De Jesus França, L.C.; Júnior, F.W.A.; e Silva, C.S.J.; Monti, C.A.U.; Ferreira, T.C.; de Oliveira Santana, C.J.; Gomide, L.R. Forest landscape planning and management: A state-of-the-art review. Trees For. People 2022, 8, 100275. [Google Scholar] [CrossRef]
- Chen, Z.; Fu, W.; Konijnendijk van den Bosch, C.C.; Pan, H.; Huang, S.; Zhu, Z.; Qiao, Y.; Wang, N.; Dong, J. National Forest Parks in China: Origin, Evolution, and Sustainable Development. Forests 2019, 10, 323. [Google Scholar] [CrossRef]
- Peng, K. Basic characteristics, management problems and adjusted strategies of human activities for China’s national parks. Biodivers. Sci. 2019, 29, 278–282. [Google Scholar] [CrossRef]
- Fuller, J.L.; Foster, D.R.; McLachlan, J.S.; Drake, N. Impact of Human Activity on Regional Forest Composition and Dynamics in Central New England. Ecosystems 1998, 1, 76–95. [Google Scholar] [CrossRef]
- Keenan, T.F.; Gray, J.; Friedl, M.A.; Toomey, M.; Bohrer, G.; Hollinger, D.Y.; Munger, J.; O’Keefe, J.; Schmid, H.P.; Wing, I.S.; et al. Net carbon uptake has increased through warming-induced changes in temperate forest phenology. Nat. Clim. Change 2014, 4, 598–604. [Google Scholar] [CrossRef]
- Estrella, N.; Menzel, A. Responses of leaf colouring in four deciduous tree species to climate and weather in Germany. Clim. Res. 2006, 32, 253–267. [Google Scholar] [CrossRef]
- Zhang, S. The Research on the Cities’ Colors Based on Regional Characteristics. Ph.D. Thesis, Wuhan University, Wuhan, China, 2014. [Google Scholar]
- Zhang, X.; Wang, Y. Progress of research on the mechanism of color presentation and factors affecting anthocyanin in colored foliage plants. J. Sichuan For. Sci. Technol. 2015, 36, 28–30. [Google Scholar]
- Cornah, J.E.; Terry, M.J.; Smith, A.G. Green or red: What stops the traffic in the tetrapyrrole pathway? Trends Plant Sci. 2003, 8, 224–230. [Google Scholar] [CrossRef]
- León-Chan, R.G.; López-Meyer, M.; Osuna-Enciso, T.; Sañudo-Barajas, J.A.; Heredia, J.B.; León-Félix, J. Low temperature and ultraviolet-B radiation affect chlorophyll content and induce the accumulation of UV-B-absorbing and antioxidant compounds in bell pepper (Capsicum annuum) plants. Environ. Exp. Bot. 2017, 139, 143–151. [Google Scholar] [CrossRef]
- He, M.; Wang, H.; Hu, Y.; Zhao, P.; He, S.; Mei, Y. Research Status, Development and Utilization of Color-Leaf Trees. Acta Agric. Univ. Jiangxiensis 2018, 40, 1134–1144. [Google Scholar]
- Archetti, M.; Richardson, A.D.; O’Keefe, J.; Delpierre, N. Predicting climate change impacts on the amount and duration of autumn colors in a New England Forest. PLoS ONE 2013, 8, e57373. [Google Scholar] [CrossRef] [PubMed]
- Klosterman, S.; Richardson, A.D. Observing spring and fall phenology in a deciduous forest with aerial drone imagery. Sensors 2017, 17, 2852. [Google Scholar] [CrossRef] [PubMed]
- Keenan, T.F.; Richardson, A.D. The timing of autumn senescence is affected by the timing of spring phenology: Implications for predictive models. Glob. Change Biol. 2015, 21, 2634–2641. [Google Scholar] [CrossRef] [PubMed]
- Koide, D.; Ide, R.; Oguma, H. Detection of autumn leaf phenology and color brightness from repeat photography: Accurate, robust, and sensitive indexes and modeling under unstable field observations. Ecol. Indic. 2019, 106, 105482. [Google Scholar] [CrossRef]
- Ma, R.; Cai, L. Visual analysis of forest sports and health tourism based on artificial intelligence. J. Electron. Imaging 2022, 31, 062008. [Google Scholar] [CrossRef]
- Kuvan, Y. Assessing the impacts of tourism on forests: Mass tourism and policy in Turkey. Environ. Eng. Manag. J. 2012, 11, 1415–1424. [Google Scholar] [CrossRef]
- Noble, I.R.; Dirzo, R. Forests as human-dominated ecosystems. Science 1997, 277, 522–525. [Google Scholar] [CrossRef]
- Rosenzweig, C.; Karoly, D.; Vicarelli, M.; Neofotis, P.; Wu, Q.; Casassa, G.; Menzel, A.; Root, T.L.; Estrella, N.; Seguin, B.; et al. Attributing physical and biological impacts to anthropogenic climate change. Nature 2008, 453, 353–357. [Google Scholar] [CrossRef] [PubMed]
- Liu, Y.; Hua, Y.; Zhou, H.; Ye, L.; Wang, G.; Jin, J.; Bao, Z. Precipitation variation and trend projection in the eastern monsoon region of China since 1470. Adv. Water Sci. 2022, 33, 1–14. [Google Scholar]
- Li, D.; Stucky, B.J.; Deck, J.; Baiser, B.; Guralnick, R.P. The effect of urbanization on plant phenology depends on regional temperature. Nat. Ecol. Evol. 2019, 3, 1661–1667. [Google Scholar] [CrossRef]
- Qiu, T.; Song, C.; Zhang, Y.; Liu, H.; Vose, J.M. Urbanization and climate change jointly shift land surface phenology in the northern mid-latitude large cities. Remote Sens. Environ. 2020, 236, 111477. [Google Scholar] [CrossRef]
- Lindh, B.C.; McGahan, K.A.; Bluhm, W.L. Changes in urban plant phenology in the Pacific Northwest from 1959 to 2016: Anthropogenic warming and natural oscillation. Int. J. Biometeorol. 2018, 62, 1675–1684. [Google Scholar] [CrossRef] [PubMed]
- Liu, Y.; Tao, Y. The Analysis of the Development Obstacles for Chinese Forest Tourism. Probl. For. Econ. 2003, 23, 49–52. [Google Scholar]
- Niu, X.; Kang, N. Spatio-temporal Characteristics and Influencing Factors of Tourist Activities in Shanghai Country Parks—A Study Based on Mobile Phone Signaling Data. Chin. Landsc. Archit. 2021, 37, 39–43. [Google Scholar]
- Zhang, Y.; Liu, L.; Bai, W.; Shen, Z.; Yan, J.; Ding, M.; Li, S.; Zheng, D. Grassland Degradation in the Source Region of the Yellow River. Acta Geogr. Sin. 2006, 61, 3–14. [Google Scholar]
- Xiao, X.; Ding, M.; Dong, L.; Wang, Y.; Wang, L. Study on the Influence of Park Characteristics and Distance from the Water Area on Summer Temperature and Humidity Effect: A Case Study of Suzhou Industrial Park. Chin. Landsc. Archit. 2021, 37, 48–53. [Google Scholar]
- Lu, S.; Qin, F.; Chen, N.; Yu, Z.; Xiao, Y.; Cheng, X.; Guan, X. Spatiotemporal differences in forest ecological security warning values in Beijing: Using an integrated evaluation index system and system dynamics model. Ecol. Indic. 2019, 104, 549–558. [Google Scholar] [CrossRef]
- Zhang, X.; Wang, X.; Zhou, Z.; Li, M.; Jing, C. Spatial Quantitative Model of Human Activity Disturbance Intensity and Land Use Intensity Based on GF-6 Image, Empirical Study in Southwest Mountainous County, China. Remote Sens. 2022, 14, 4574. [Google Scholar] [CrossRef]
- Cai, B.; Shao, Z.; Fang, S.; Huang, X. Quantifying Dynamic Coupling Coordination Degree of Human–Environmental Interactions during Urban–Rural Land Transitions of China. Land 2022, 11, 935. [Google Scholar] [CrossRef]
- Shao, Q.; Mu, D.; Wang, P.; Jin, C. Identifying Subjects of Online Opinion from Public Health Emergencies. Data Anal. Knowl. Discov. 2020, 4, 68–80. [Google Scholar]
- Han, W.; Zhang, C.; Wang, C.; Yin, L. Constructing a Forest Color Palette and the Effects of the Color Patch Index on Human Eye Recognition Accuracy. Forests 2023, 14, 627. [Google Scholar] [CrossRef]
- Xu, Y.; Zang, R. Theoretical and practical research on conservation of Wild Plants with Extremely Small Populations in China. Biodivers. Sci. 2022, 30, 22505. [Google Scholar] [CrossRef]
- Zhao, S.; Fang, J.; Lei, G. Global 200: An approach to setting large-scale biodiversity conservation priorities. Biodivers. Sci. 2000, 8, 435–440. [Google Scholar] [CrossRef]
- Wang, Q.; Guo, Q.; Chi, X.; Zhu, S.; Tang, Z. Evolutionary history and climate conditions constrain the flower colours of woody plants in China. J. Plant Ecol. 2022, 15, 196–207. [Google Scholar] [CrossRef]
- Wang, Z.; Fang, J.; Tang, Z.; Lin, X. Relative role of contemporary environment versus history in shaping diversity patterns of China’s woody plants. Ecography 2012, 35, 1124–1133. [Google Scholar] [CrossRef]
- Kumar, M.; Bindal, A.; Gautam, R.; Bhatia, R. Keyword query based focused Web crawler. Procedia Comput. Sci. 2018, 125, 584–590. [Google Scholar] [CrossRef]
- Lin, W.; Mu, Y.; Zhang, Z.; Wang, J.; Diao, X.; Lu, Z.; Guo, W.; Wang, Y.; Xu, B. Research on cognitive evaluation of forest color based on visual behavior experiments and landscape preference. PLoS ONE 2022, 17, e0276677. [Google Scholar] [CrossRef] [PubMed]
- Huang, S.C.; Cheng, F.C.; Chiu, Y.S. Efficient contrast enhancement using adaptive gamma correction with weighting distribution. IEEE Trans. Image Process. 2012, 22, 1032–1041. [Google Scholar] [CrossRef]
- Rizzi, A.; Gatta, C.; Marini, D. A new algorithm for unsupervised global and local color correction. Pattern Recognit. Lett. 2003, 24, 1663–1677. [Google Scholar] [CrossRef]
- Zhang, Z.; Qie, G.; Wang, C.; Jiang, S.; Li, X.; Li, M. Relationship between Forest Color Characteristics and Scenic Beauty: Case Study Analyzing Pictures of Mountainous Forests at Sloped Positions in Jiuzhai Valley, China. Forests 2017, 8, 63. [Google Scholar] [CrossRef]
- Qin, Y.; Fang, L.; Zhang, L.; Shi, J.; Wang, B. Aesthetic Effects of Individual Variation of Three Forest Color Elements. J. Chin. Urban For. 2016, 14, 26–32. [Google Scholar]
- Cao, Y.; Xu, C.; Cui, Y.; Yue, Y.; Ren, Y. Effects of viewing distance and light conditions on the color of Cotinus coggygria var. cinerea forest landscape. J. Cent. South Univ. For. Technol. 2019, 39, 22–29+48. [Google Scholar]
- Sammouda, R.; El-Zaart, A. An optimized approach for prostate image segmentation using K-means clustering algorithm with elbow method. Comput. Intell. Neurosci. 2021, 2021, 4553832. [Google Scholar] [CrossRef]
- Xu, P.; Mao, H.; Zhang, Y.; Gu, B.; Zhang, Y. Study on analysis method for color composition of ethnic costumes. J. Silk 2019, 56, 24–29. [Google Scholar]
- Cheng, D.; Zhang, H.; Jiang, M.; Kou, Q. Color Image Retrieval Method Fusing Principal Curvature and Color Information. J. Comput.-Aided Des. Comput. Graph. 2021, 33, 223–231. [Google Scholar] [CrossRef]
- Wang, D.; Chen, J.; Zhang, L.; Sun, Z.; Wang, X.; Zhang, X.; Zhang, W. Establishing an ecological security pattern for urban agglomeration, taking ecosystem services and human interference factors into consideration. PeerJ 2019, 7, e7306. [Google Scholar] [CrossRef]
- Wang, X.; Zhao, X. Impacts of human activities on ecosystem services in national parks: A case study of Qilian Mountain National Park. J. Nat. Resour. 2023, 38, 966–982. [Google Scholar] [CrossRef]
- Yin, L.; Zhang, W.; Ren, B. Research on the Distribution Characteristics of Plant Diversity in Beijing Urban Parks. J. Inn. Mong. Agric. Univ. (Nat. Sci. Ed.) 2020, 41, 21–26. [Google Scholar]
- Xu, Y.; Xu, X.; Tang, Q. Human activity intensity of land surface: Concept, methods and application in China. J. Geogr. Sci. 2016, 26, 1349–1361. [Google Scholar] [CrossRef]
- Mo, W.; Wang, Y.; Zhang, Y.; Zhuang, D. Impacts of road network expansion on landscape ecological risk in a megacity, China: A case study of Beijing. Sci. Total Environ. 2017, 574, 1000–1011. [Google Scholar] [CrossRef] [PubMed]
- Gounaridis, D.; Newell, J.P.; Goodspeed, R. The impact of urban sprawl on forest landscapes in Southeast Michigan, 1985–2015. Landsc. Ecol. 2020, 35, 1975–1993. [Google Scholar]
- Canedoli, C.; Manenti, R.; Padoa-Schioppa, E. Birds biodiversity in urban and periurban forests: Environmental determinants at local and landscape scales. Urban Ecosyst. 2018, 21, 779–793. [Google Scholar]
- Han, W.; Zhang, C.; Zhang, X.; Wang, C. Tourists Spatial Distribution Pattern and Accessibility in Hunan Forest Botanical Garden. J. Chin. Urban For. 2021, 19, 34–39. [Google Scholar]
- Wang, J.; Zhou, G. The climatic suitability and climatic impact factors affecting the wine grapes (Vitis vinifera L.) planting distribution in China. Acta Ecol. Sin. 2021, 41, 2418–2427. [Google Scholar]
- Zhou, L.; Feng, Y.; Wang, J. The Study on Color Quantitative Characteristics of Plant Communities in Xihua Park, Kunming. J. Southwest For. Univ. (Soc. Sci.) 2023, 7, 42–54. [Google Scholar]
- Volařík, D.; Svátek, M.; Šenfeldr, M.; Kučera, A.; Šrámek, M.; Dreslerová, J.; Matula, R. Variation in canopy openness among main structural types of woody vegetation in a traditionally managed landscape. Folia Geobot. 2017, 52, 15–32. [Google Scholar] [CrossRef]
- Turner, P. Critical values for the Durbin-Watson test in large samples. Appl. Econ. Lett. 2020, 27, 1495–1499. [Google Scholar] [CrossRef]
- Lembrechts, J.J.; Pauchard, A.; Lenoir, J.; Nuñez, M.A.; Geron, C.; Ven, A.; Bravo-Monasterio, P.; Teneb, E.; Nijs, I.; Milbau, A. Disturbance is the key to plant invasions in cold environments. Proc. Natl. Acad. Sci. USA 2016, 113, 14061–14066. [Google Scholar] [CrossRef]
- Eskelinen, A.; Harrison, S.P. Resource colimitation governs plant community responses to altered precipitation. Proc. Natl. Acad. Sci. USA 2015, 112, 13009–13014. [Google Scholar] [CrossRef]
- Han, D.; Wang, C.; Sun, Z.; She, J.; Yin, L.; Bian, Q.; Han, W. Microhabitat preferences of butterflies in urban parks: Both vegetation structure and resources are decisive. Urban For. Urban Green. 2022, 71, 127552. [Google Scholar] [CrossRef]
- Song, X.; Su, Y. Study on the Color Aesthetics of Chinese Royal Gardens. J. Appl. Sci. Eng. Innov. 2019, 6, 61–67. [Google Scholar]
- Du, H.; Zhuang, Y. Optical remote sensing images feature extraction of forest regions. In Proceedings of the 2019 IEEE International Conference on Signal, Information and Data Processing (ICSIDP), Chongqing, China, 11–13 December 2019; pp. 1–5. [Google Scholar]
- Wang, X. Leaf Color Interation Properties of Harbin Woody Plants and Their Communication System Establishment. Master’s Thesis, Northeast Forestry University, Harbin, China, 2008. [Google Scholar]
- Yi, H. The Regional Characteristics Study on the Environmental Color of Traditional Village in Baotou, Inner Mongolia. Master’s Thesis, lnner Mongolia University of Science and Technology, Baotou, China, 2021. [Google Scholar]
- Wei, X.; Liu, Y. Geographical overview of forest landscape in Zhejiang Province. J. Zhejiang For. Coll. 1996, 13, 316–321. [Google Scholar]
- Zhu, Y.; Zhang, H.; Ding, M.; Yu, Z. Changes of vegetation greenness and its response to drought-wet variation on the Qingzang Plateau. Chin. J. Plant Ecol. 2023, 47, 51–64. [Google Scholar] [CrossRef]
- Xing, X.Y.; Hao, P.Y.; Dong, L. Color characteristics of Beijing’s regional woody vegetation based on Natural Color System. Color Res. Appl. 2019, 44, 595–612. [Google Scholar] [CrossRef]
- Zhu, H.; Wang, J.; Xu, Y.; Qi, J.; Luo, H.; Peng, Z. Analysis on Forest Vegetational Cover Changes in Yuxi and its Driving Force. For. Resour. Manag. 2021, 1, 121–131. [Google Scholar]
- Lu, J.; Wang, X.; Cao, Y. Effects of climate and human activities on vegetation variation in Liaoning Province. Adv. Sci. Technol. Water Resour. 2022, 42, 7–14+38. [Google Scholar]
- Xiao, F.; Zhang, X.; Liao, Y.; Liu, Q. Sunshine Duration in China: Variation Characteristics and Its Influence. Chin. Agric. Sci. Bull. 2020, 36, 92–100. [Google Scholar]
- Chou, J.; Xu, Y.; Xu, H. Definition of growing period for major grain crops in China: A review. J. Beijing Norm. Univ. (Nat. Sci.) 2022, 58, 945–949. [Google Scholar]
- Pan, C.; Liu, X.; Ye, L.; Xue, Q. A preliminary study on the Oenothera littaralis biological characteristics of blossom. J. Fujian Coll. For. 2014, 34, 21–25. [Google Scholar]
- Wang, X.; Li, Y.; Luo, Y.; Lian, J.; Niu, Y.; Gong, X.; Yang, H. Inter-and intra-annual dynamics of vegetation litter at different habitats in Horqin Sandy Land, China. Chin. J. Appl. Ecol. 2018, 29, 1494–1502. [Google Scholar]
- Huang, X. Analysis of Photoshop in digital image post. Comput. Knowl. Technol. 2011, 7, 6240–6241+6252. [Google Scholar]
- Williams, J.W.; Jackson, S.T.; Kutzbach, J.E. Projected distributions of novel and disappearing climates by 2100 AD. Proc. Natl. Acad. Sci. USA 2007, 104, 5738–5742. [Google Scholar] [CrossRef]
- Wang, W. Investigation and Analysis of Color-leafed Plants in Shrub and Herb in Park of Shenzhen. J. Anhui Agric. Sci. 2019, 47, 129–132. [Google Scholar]
- Wu, D.; Xiao, L.; Zhang, L.; Liu, J.; Chen, C.; Deng, C. Relationship between plant richness, similarity, and spatial characteristics of islands around Pingtan. Subtrop. Agric. Res. 2020, 16, 35–41. [Google Scholar]
- Guo, Z.; Ma, Y.; Li, H.; Liu, W. Impact of Human Activities on Forest Landscape in the Liushahe Watershed in Xishuangbanna, Southwest China. Res. Soil Water Conserv. 2007, 14, 38–42. [Google Scholar]
- Ziska, L.H.; Gebhard, D.E.; Frenz, D.A.; Faulkner, S.; Singer, B.D.; Straka, J.G. Cities as harbingers of climate change: Common ragweed, urbanization, and public health. J. Allergy Clin. Immunol. 2003, 111, 290–295. [Google Scholar] [CrossRef] [PubMed]
- Liu, J.; Li, Y.; Dong, Y.; Han, D. Role of PRRs in Photoperiod Regulation of Flowering in Different Plants. Mol. Plant Breed. 2023, 21, 1175–1181. [Google Scholar]
- Shen, J.; Chen, D.; Hong, Y.; Sun, X.; Zhang, S. Prediction on potential distribution areas of Larix kaempferi in China based on MaxEnt model. J. Plant Resour. Environ. 2019, 28, 19–25. [Google Scholar]
- Funch, R.R.; Harley, R.M. Reconfiguring the boundaries of the Chapada Diamantina National Park (Brazil) using ecological criteria in the context of a human-dominated landscape. Landsc. Urban Plan. 2007, 83, 355–362. [Google Scholar] [CrossRef]
- Xiong, P.; Xu, Y.; Zhu, Q. Application of an algorithm for scenic route recommendations during selective sightseeing. J. Beijing Univ. Chem. Technol. (Nat. Sci.) 2017, 44, 99–106. [Google Scholar]




| Type | Variables | Description |
|---|---|---|
| Meteorological | Cumulative sunshine hours (SH, hour) | Cumulative sunshine hours for the corresponding season of the forest image |
| Average temperature (T, °C) | Average temperature for the corresponding season of the forest image | |
| Average wind speed (F, m/s) | Average wind speed for the corresponding season of the forest image | |
| Cumulative precipitation (R, mm) | Cumulative precipitation for the corresponding season of the forest image | |
| Average air quality index (AQI, μg/m3) | Average air quality index for the corresponding season of the forest image | |
| Frost-free period (FFP, day) | Number of days between final frost day and first frost day in a year [56] | |
| Park feature | Area of the park (AREA, ha) | The maximum horizontal extent of human activity in the park |
| The perimeter area ratio of the park (PAR, km/km2) | The perimeter of the park divided by its area | |
| Elevation of the park (ELEV, m) | The maximum vertical extent of human activity in the park | |
| Human activity | Distance to the nearest city center (D, km) | The minimum linear distance between the park and the nearest prefecture-level city center |
| Building density (BD, %) | Building area within the 3 km buffer of the park divided by its buffer area | |
| Road network density (RD, km/km2) | The total length of roads within the 3 km buffer of the park divided by its buffer area |
| Region | H1 | H2 | H3 | H4 | H5 | H6 | H7 | H8 |
|---|---|---|---|---|---|---|---|---|
| Northeast China | 20.86 | 38.10 | 8.66 | 20.90 | 5.61 | 2.45 | 2.19 | 1.22 |
| North China | 11.04 | 27.52 | 11.85 | 32.06 | 10.20 | 4.48 | 1.56 | 1.30 |
| Mongolian Plateau | 7.12 | 45.96 | 12.96 | 25.02 | 4.65 | 2.30 | 1.22 | 0.78 |
| Northwest China | 2.97 | 23.78 | 28.01 | 31.31 | 6.49 | 4.63 | 2.11 | 0.69 |
| Tibetan Plateau | 4.92 | 26.92 | 34.89 | 31.97 | 0.18 | 0.74 | 0.39 | 0.00 |
| Southeast China | 2.49 | 19.71 | 20.44 | 44.55 | 8.64 | 2.97 | 0.79 | 0.42 |
| Eastern Himalayas | 2.86 | 14.80 | 23.58 | 46.54 | 6.56 | 2.46 | 1.80 | 1.39 |
| H | 61.276 ** | 96.235 ** | 68.498 ** | 64.536 ** | 32.307 ** | 12.414 | 10.853 | 12.304 |
Disclaimer/Publisher’s Note: The statements, opinions and data contained in all publications are solely those of the individual author(s) and contributor(s) and not of MDPI and/or the editor(s). MDPI and/or the editor(s) disclaim responsibility for any injury to people or property resulting from any ideas, methods, instructions or products referred to in the content. |
© 2023 by the authors. Licensee MDPI, Basel, Switzerland. This article is an open access article distributed under the terms and conditions of the Creative Commons Attribution (CC BY) license (https://creativecommons.org/licenses/by/4.0/).
Share and Cite
Han, W.; Zhang, C.; Wang, C.; Liu, S.; Shen, D.; Zhou, H.; Han, D. Impact of Forest Parkification on Color Authenticity. Forests 2023, 14, 1799. https://doi.org/10.3390/f14091799
Han W, Zhang C, Wang C, Liu S, Shen D, Zhou H, Han D. Impact of Forest Parkification on Color Authenticity. Forests. 2023; 14(9):1799. https://doi.org/10.3390/f14091799
Chicago/Turabian StyleHan, Wenjing, Chang Zhang, Cheng Wang, Songsong Liu, Decai Shen, Haiqi Zhou, and Dan Han. 2023. "Impact of Forest Parkification on Color Authenticity" Forests 14, no. 9: 1799. https://doi.org/10.3390/f14091799
APA StyleHan, W., Zhang, C., Wang, C., Liu, S., Shen, D., Zhou, H., & Han, D. (2023). Impact of Forest Parkification on Color Authenticity. Forests, 14(9), 1799. https://doi.org/10.3390/f14091799

