Not All about the Money: The Role of Financial Information in Promoting Residential Rooftop Photovoltaics
Abstract
1. Introduction
2. Materials and Methods
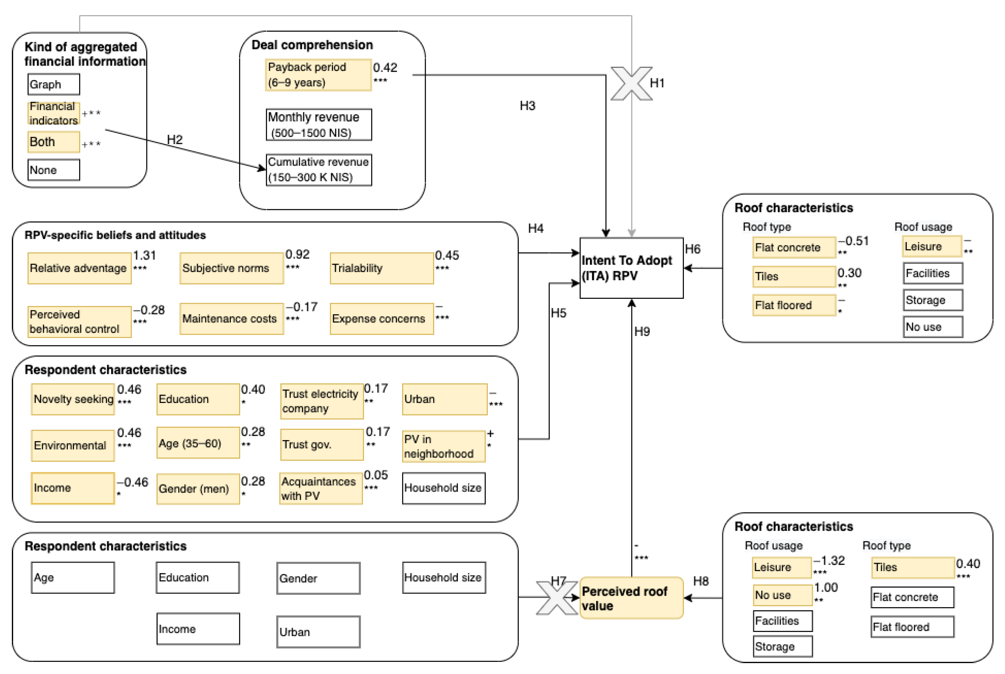
2.1. Variables and Hypotheses
- The level of financial comprehension of the deal was measured through three quantitative open-ended questions regarding average monthly revenue, total accumulated revenues over the system’s lifetime, and the payback period in years.
- The ITA an RPV system, measured similarly to [12,15], as the average of three 1 to 5 Likert scale questions. Similarly to Mundaca and Samahita [15] and Ahmar et al. [42], we constructed an ordinal logistic regression model to predict the ITA of a roof owner given the explanatory variables. The model is defined as:where is the ITA RPV of household i; α is the constant regression cut; is the value of explanatory variable k for household i, with the coefficient , and the stochastic standard error .
- H1. The presentation of accumulated financial information about the RPV deal directly increases the ITA RPV.
- H2. The presentation of accumulated financial information affects the comprehension of the RPV deal.
- H3. For a financially viable RPV deal, better comprehension of the deal increases the ITA of an RPV project.
- H4. RPV-specific beliefs and attitudes have an impact on the ITA an RPV project.
- H5. Respondents’ characteristics influence the ITA an RPV project.
- H6. Roof characteristics influence the ITA an RPV project.
- H7. Respondents’ characteristics have an impact on the perceived roof value.
- H8. Roof characteristics have an impact on the perceived roof value.
- H9. Households that perceive high value to their roof have lower ITA an RPV project.
2.2. Data Acquisition
- Control: as-is electricity bill, with no accumulated revenue information.
- Graph—as-is bill + past and future revenues flow graph, as presented in Figure 3.
- Text of financial information—as-is bill + the following concise text description summarizing the revenues in accepted financial indices:“The contract with the electricity company is for 25 years in which it undertakes to purchase the electricity you will generate for 0.48 ILS per kWh. Your system capacity is 15 kW. The system was installed 25 months ago. Till today, the system revenues are 23,507 ILS. The system is expected to create a total revenue of 178,000 ILS. Assuming the system cost was 80,000 ILS, the payback period is 9 years, the expected return on investment is 140%, and the internal return rate is 12.7% per year”.
- Both—combined display of graph and financial information.
3. Results
3.1. Perceived Roof Value
3.2. Stated Reasons for Non-Adoption
3.3. Comprehension of the RPV Deal
3.4. Intent-to-Adopt RPV
4. Discussion
5. Conclusions
Supplementary Materials
Author Contributions
Funding
Data Availability Statement
Conflicts of Interest
Appendix A
Estimation of the RPV Implementation Ratio in Israel
References
- Lakhani, R.; Doluweera, G.; Bergerson, J. Internalizing land use impacts for life cycle cost analysis of energy systems: A case of California’s photovoltaic implementation. Appl. Energy 2014, 116, 253–259. [Google Scholar] [CrossRef]
- Kleiner, A. The Added Benefit of Solar Facilities on Roofs; Israel Minister of Energy: Jerusalem, Israel, 2017. (In Hebrew)
- Israeli Electricity Authority. Increasing the Electricity Production Targets in Renewable Energies for 2030; Israeli Electricity Authority: Haifa, Israel, 2020. Available online: https://www.gov.il/he/departments/publications/reports/2030_final (accessed on 1 September 2023).
- Cots, F. Engaging Citizens and Local Communities in the Solar Revolution; Rooftop solar PV Country Comparison Report; Climate Action Network: Ixelles, Belgium, 2022. [Google Scholar]
- Dijkgraaf, E.; Van Dorp, T.P.; Maasland, E. On the Effectiveness of Feed-in Tariffs in the Development of Solar Photovoltaics. Energy J. 2018, 39, 81–100. [Google Scholar] [CrossRef]
- Samuelson, W.; Zeckhauser, R. Status quo bias in decision making. J. Risk Uncertain. 1988, 1, 7–59. [Google Scholar] [CrossRef]
- Li, L.; Dai, C. Internal and External Factors Influencing Rural Households’ Investment Intentions in Building Photovoltaic Integration Projects. Energies 2024, 17, 1071. [Google Scholar] [CrossRef]
- Stanisławska, M. An Examination of Households’ Attitudes towards Renewable Energy Source Investments in Lower Silesian Voivodeship. Energies 2023, 16, 7100. [Google Scholar] [CrossRef]
- Karneyeva, Y.; Wüstenhagen, R. Solar feed-in tariffs in a post-grid parity world: The role of risk, investor diversity and business models. Energy Policy 2017, 106, 445–456. [Google Scholar] [CrossRef]
- Klein, M.; Deissenroth, M. When do households invest in solar photovoltaics? An application of prospect theory. Energy Policy 2017, 109, 270–278. [Google Scholar] [CrossRef]
- Moezzi, M.; Ingle, A.; Lutzenhiser, L.; Sigrin, B. A Non-Modeling Exploration of Residential Solar Photovoltaic (PV) Adoption and Non-Adoption; National Renewable Energy Laboratory: Golden, CO, USA, 2017; NREL/SR–6A20-67727, 1379469. [CrossRef]
- Wolske, K.S.; Stern, P.C.; Dietz, T. Explaining interest in adopting residential solar photovoltaic systems in the United States. Energy Res. Soc. Sci. 2017, 25, 134–151. [Google Scholar] [CrossRef]
- Jacksohn, A.; Grösche, P.; Rehdanz, K.; Schröder, C. Drivers of renewable technology adoption in the household sector. Energy Econ. 2019, 81, 216–226. [Google Scholar] [CrossRef]
- Bao, Q.; Sinitskaya, E.; Gomez, K.J.; MacDonald, E.F.; Yang, M.C. A human-centered design approach to evaluating factors in residential solar PV adoption: A survey of homeowners in California and Massachusetts. Renew. Energy 2020, 151, 503–513. [Google Scholar] [CrossRef]
- Mundaca, L.; Samahita, M. What drives home solar PV uptake? Subsidies, peer effects and visibility in Sweden. Energy Res. Soc. Sci. 2020, 60, 101319. [Google Scholar] [CrossRef]
- Stauch, A.; Gamma, K. Cash vs. solar power: An experimental investigation of the remuneration-related design of community solar offerings. Energy Policy 2020, 138, 111216. [Google Scholar] [CrossRef]
- Zander, K.K. Unrealised opportunities for residential solar panels in Australia. Energy Policy 2020, 142, 111508. [Google Scholar] [CrossRef]
- Colasante, A.; D’Adamo, I.; Morone, P. Nudging for the increased adoption of solar energy? Evidence from a survey in Italy. Energy Res. Soc. Sci. 2021, 74, 101978. [Google Scholar] [CrossRef]
- Schulte, E.; Scheller, F.; Sloot, D.; Bruckner, T. A meta-analysis of residential PV adoption: The important role of perceived benefits, intentions and antecedents in solar energy acceptance. Energy Res. Soc. Sci. 2022, 84, 102339. [Google Scholar] [CrossRef]
- Ruokamo, E.; Laukkanen, M.; Karhinen, S. Innovators, followers and laggards in home solar PV: Factors driving diffusion in Finland. Energy Res. Soc. Sci. 2023, 102, 103183. [Google Scholar] [CrossRef]
- Karakaya, E.; Sriwannawit, P. Barriers to the adoption of photovoltaic systems: The state of the art. Renew. Sustain. Energy Rev. 2015, 49, 60–66. [Google Scholar] [CrossRef]
- Engelken, M.; Römer, B.; Drescher, M.; Welpe, I. Why homeowners strive for energy self-supply and how policy makers can influence them. Energy Policy 2018, 117, 423–433. [Google Scholar] [CrossRef]
- Karytsas, S.; Vardopoulos, I.; Theodoropoulou, E. Factors Affecting Sustainable Market Acceptance of Residential Microgeneration Technologies. Energies 2019, 12, 3298. [Google Scholar] [CrossRef]
- Dharshing, S. Household dynamics of technology adoption: A spatial econometric analysis of residential solar photovoltaic (PV) systems in Germany. Energy Res. Soc. Sci. 2017, 23, 113–124. [Google Scholar] [CrossRef]
- Palm, A. Peer effects in residential solar photovoltaics adoption—A mixed methods study of Swedish users. Energy Res. Soc. Sci. 2017, 26, 1–10. [Google Scholar] [CrossRef]
- Curtius, H.C.; Hille, S.L.; Berger, C.; Hahnel, U.J.J.; Wüstenhagen, R. Shotgun or snowball approach? Accelerating the diffusion of rooftop solar photovoltaics through peer effects and social norms. Energy Policy 2018, 118, 596–602. [Google Scholar] [CrossRef]
- Barton-Henry, K.; Wenz, L.; Levermann, A. Decay radius of climate decision for solar panels in the city of Fresno, USA. Sci. Rep. 2021, 11, 8571. [Google Scholar] [CrossRef] [PubMed]
- Lukanov, B.R.; Krieger, E.M. Distributed solar and environmental justice: Exploring the demographic and socio-economic trends of residential PV adoption in California. Energy Policy 2019, 134, 110935. [Google Scholar] [CrossRef]
- Reames, T.G. Distributional disparities in residential rooftop solar potential and penetration in four cities in the United States. Energy Res. Soc. Sci. 2020, 69, 101612. [Google Scholar] [CrossRef]
- Wolske, K.S. More alike than different: Profiles of high-income and low-income rooftop solar adopters in the United States. Energy Res. Soc. Sci. 2020, 63, 101399. [Google Scholar] [CrossRef]
- O’Shaughnessy, E.; Barbose, G.; Wiser, R.; Forrester, S.; Darghouth, N. The impact of policies and business models on income equity in rooftop solar adoption. Nat. Energy 2021, 6, 84–91. [Google Scholar] [CrossRef]
- Palm, A.; Lantz, B. Information dissemination and residential solar PV adoption rates: The effect of an information campaign in Sweden. Energy Policy 2020, 142, 111540. [Google Scholar] [CrossRef]
- Bauner, C.; Crago, C.L. Adoption of residential solar power under uncertainty: Implications for renewable energy incentives. Energy Policy 2015, 86, 27–35. [Google Scholar] [CrossRef]
- Sussman, R.; Chikumbo, M.; Gifford, R. Message framing for home energy efficiency upgrades. Energy Build. 2018, 174, 428–438. [Google Scholar] [CrossRef]
- De Groote, O.; Verboven, F. Subsidies and time discounting in new technology adoption: Evidence from solar photovoltaic systems. Am. Econ. Rev. 2019, 109, 2137–2172. [Google Scholar] [CrossRef]
- Petrovich, B.; Carattini, S.; Wüstenhagen, R. The price of risk in residential solar investments. Ecol. Econ. 2021, 180, 106856. [Google Scholar] [CrossRef]
- Sommerfeldt, N.; Lemoine, I.; Madani, H. Hide and seek: The supply and demand of information for household solar photovoltaic investment. Energy Policy 2021, 161, 112726. [Google Scholar] [CrossRef]
- Gillingham, K.; Deng, H.; Wiser, R.; Darghouth, N.; Nemet, G.; Barbose, G.; Rai, V.; Dong, C. Deconstructing Solar Photovoltaic Pricing. Energy J. 2016, 37, 231–251. [Google Scholar] [CrossRef]
- O’Shaughnessy, E.; Margolis, R. The value of price transparency in residential solar photovoltaic markets. Energy Policy 2018, 117, 406–412. [Google Scholar] [CrossRef]
- Larrick, R.P.; Soll, J.B.; Bruner Keeney, R.L. Designing better energy metrics for consumers. Behav. Sci. Policy 2015, 1, 63–75. [Google Scholar] [CrossRef]
- Allcott, H. Social norms and energy conservation. J. Public Econ. 2011, 95, 1082–1095. [Google Scholar] [CrossRef]
- Ahmar, M.; Ali, F.; Jiang, Y.; Alwetaishi, M.; Ghoneim, S.S.M. Households’ Energy Choices in Rural Pakistan. Energies 2022, 15, 3149. [Google Scholar] [CrossRef]
- Deline, C.; Jordan, D.; Sekulic, B.; Parker, J.; McDanold, B.; Anderberg, A. PV Lifetime Project—2021 NREL Annual Report; National Renewable Energy Laboratory: Golden, CO, USA, 2021; NREL/TP-5K00-81172. Available online: https://www.nrel.gov/docs/fy22osti/81172.pdf (accessed on 1 September 2023).
- Abreu, J.; Wingartz, N.; Hardy, N. New trends in solar: A comparative study assessing the attitudes towards the adoption of rooftop PV. Energy Policy 2019, 128, 347–363. [Google Scholar] [CrossRef]
- Israel Census Bureau. Population—Statistical Abstract of Israel 2022—No. 73. 2022. Available online: https://www.cbs.gov.il/en/publications/Pages/2022/Population-Statistical-Abstract-of-Israel-2022-No.73.aspx (accessed on 1 September 2023).
- Israel Census Bureau. Household Income and Expenditure, Data from the 2020 Household Expenditure Survey—General Summary. 2023. Available online: https://www.cbs.gov.il/en/publications/Pages/2023/Household-Income-and-Expenditure-Data-From-the-2020-Household-Expenditure-Survey–General-Summary.aspx (accessed on 1 September 2023).
- Hanemann, M. Welfare Evaluations in Contingent Valuation Experiments with Discrete Responses. Am. J. Agric. Econ. 1984, 66, 332–341. [Google Scholar] [CrossRef]
- Whittington, D.; Adamowicz, W.; Lloyd-Smith, P. Asking Willingness-to-Accept Questions in Stated Preference Surveys: A Review and Research Agenda. Annu. Rev. Resour. Econ. 2017, 9, 317–336. [Google Scholar] [CrossRef]
- Michaels, L.; Parag, Y. Motivations and barriers to integrating ‘prosuming’ services into the future decentralized electricity grid: Findings from Israel. Energy Res. Soc. Sci. 2016, 21, 70–83. [Google Scholar] [CrossRef]
- Wolske, K.S.; Todd, A.; Rossol, M.; McCall, J.; Sigrin, B. Accelerating demand for residential solar photovoltaics: Can simple framing strategies increase consumer interest? Glob. Environ. Chang. 2018, 53, 68–77. [Google Scholar] [CrossRef]
- Bruner, G.C.; Pomazal, R.J. Problem recognition: The crucial first stage of the consumer decision process. J. Serv. Mark. 1988, 2, 43–53. [Google Scholar] [CrossRef]






| Motivation/Factor | Reason | References |
|---|---|---|
| Perceived financial benefits, due to subsidies or electricity bill savings | There is a consensus that this is the most important factor | [7,8,9,10,11,12,13,14,15,16,17,18,19,20] |
| Self-sufficiency | People aspire to supply themselves with their own energy. It fulfills households’ desire to be more independent from the state, their utility provider, conventional energy sources, and rising energy prices | [18,21,22] |
| Novelty seeking, being a technology early adaptor | People with higher novelty seeking have greater interest in pursuing RPV | [12,19] |
| Pro-environmental behavior | Among early market stages | [12,17,18,19,20,22,23] |
| Peers effects and subjective norms | Among later adopters | [12,15,17,19,20,22,24,25,26,27] |
| Age | Younger tend more to adopt RPV | [12,15,23] |
| Gender | Men declared more ITA. But women found to actually adopt | [12,20,23] |
| Education | Education is needed to understand the financial cost and benefits of RPV | [12,20,28] |
| Rural location | Explained by higher distribution tariffs in rural areas of Finland | [20] |
| Socio-economic level, income | High income correlates with actual adoption Low- and moderate-income levels have similar ITA | [8,17,24,28,29,30,31] |
| Information campaigns | Information campaign had a significantly positive effect on PV adoption rates | [32] |
| System and installer reliabilities | Homeowners care about system reliability and ease of maintenance. In- staller’s reliability is potentially key to the long-term savings | [14] |
| Barrier | Reason | References |
|---|---|---|
| High upfront cost | An RPV system costs tens of thousands of USD—a significant amount | [7,11,13,17] |
| Perceived as an innovation | Lack of trust in the new technology, fear of unexpected failures and high maintenance costs | [11,12,17] |
| Long-term deal and time discounting | The payback period is 5 to 10 years. People value today’s money more than future money | [5,20,33,34,35] |
| Uncertainty in government or market policies | Fear that the government will change the feed-in tariffs in the future, offer better deals, or that the price of energy will decrease | [7,9,15,33,36] |
| Lack of knowledge and poor information | People are not aware to the option of installing RPV | [12,20,37] |
| Lack of uniformity among system installers | A variety of technologies, layouts, and system sizes, making it hard to compare among offers | [38,39] |
| Sample | Date | No. of Participants | No. Passed Screening Questions | No. Duration > 5 min |
|---|---|---|---|---|
| A | March 2022 | 980 | 301 | 270 |
| B | January 2023 | 2779 | 822 | 629 |
| Sample N = 899, n (%) | Census [45] (%) | ||
|---|---|---|---|
| Gender (% Men) | 477 (53.1) | (49.6) | |
| Up to 35 | Age, years (%) | 244 (27.1) | (32.1) |
| 35 to 61 | 477 (53.1) | (49.1) | |
| 61 and above | 178 (19.8) | (18.7) | |
| Urban (% urban) | 655 (72.9) | (91) | |
| Education (% academic) | 568 (63.2) | (50.1) | |
| Household Income (% High = over the median 15,000 ILS), N = 814 | 147 (18.1) | (50) [46] | |
| Tiles | Roof type (%) * | 407 (45.3) | |
| Flat concrete | 453 (50.4) | ||
| Flat floored | 91 (10.1) | ||
| No use | Roof usage (%) * | 272 (30.3) | |
| Facilities | 545 (60.6) | ||
| Storage | 114 (12.7) | ||
| Leisure | 103 (11.5) |
| Range | Mean | SD | Median | |
|---|---|---|---|---|
| Household size (census = 3.23) | >1 | 3.9 | 1.9 | 4.0 |
| PV in neighborhood | ≥0 | 1.7 | 0.6 | 2.0 |
| Acquaintances with PV | ≥0 | 1.4 | 3.8 | 0.0 |
| Trust gov. | 1 to 5 | 2.7 | 1.0 | 3.0 |
| Trust IEC | 1 to 5 | 2.6 | 1.0 | 3.0 |
| Novelty seeking | 1 to 5 | 3.7 | 0.8 | 4.0 |
| Pro environmental | 1 to 5 | 3.0 | 0.8 | 3.0 |
| Bid (ILS) | Answer | N | Ratio “Yes” | ITA RPV Mean (SD) |
|---|---|---|---|---|
| 10,000 | “Yes” | 64 | 54.7% | 3.1 (0.9) ** |
| “No” | 53 | 2.8 (0.7) | ||
| 50,000 | “Yes” | 91 | 66.0% | 2.9 (0.8) |
| “No” | 48 | 2.7 (0.9) | ||
| 100,000 | “Yes” | 103 | 75.7% | 3.1 (0.8) *** |
| “No” | 33 | 2.1 (1.1) | ||
| 150,000 | “Yes” | 106 | 75.7% | 3.1 (0.7) ** |
| “No” | 34 | 2.7 (0.9) | ||
| 200,000 | “Yes” | 71 | 73.2% | 2.9 (0.9) *** |
| “No” | 26 | 2.2 (0.9) |
| b (S.E.) | |
|---|---|
| Bid | 0.29 (0.07) *** |
| Gender (Men) | |
| Urban | |
| Education | |
| Income | |
| Household size | |
| Age | |
| Roof type—Tiles | 0.40 (0.20) * |
| Roof type—Flat concrete | |
| Roof type—Flat floored | |
| Roof Usage—No use | 1.01 (0.38) ** |
| Roof usage: Storage | |
| Roof Usage—Facilities | |
| Roof Usage—Leisure | −1.32 (0.32) *** |
| Correct Answer Range | Total N = 899 (100%) | Graph N = 217 (24.1%) | Fin N = 221 (24.6%) | Both N = 228 (25.4%) | Control N = 233 (25.9%) | p Value | |
|---|---|---|---|---|---|---|---|
| Monthly revenue (ILS) | 500 to 1500 | 654 (72.8) | 157 (72.4) | 162 (73.3) | 165 (72.4) | 170 (73.0) | 0.995 |
| Cumulative revenue (ILS) | 150,000 to 300,000 | 337 (37.6) | 72 (33.3) | 96 (43.4) | 94 (41.2) | 75 (32.5) | 0.032 |
| Payback period (years) | 6 to 9 | 453 (50.4) | 103 (47.5) | 115 (52.0) | 117 (51.3) | 118 (50.6) | 0.785 |
| I | II | III | |
|---|---|---|---|
| b (S.E.) | b (S.E.) | b (S.E.) | |
| Information: Graph | |||
| Information: Finance | |||
| Information: Both | |||
| Information: Control | |||
| Comprehension: Monthly revenue | |||
| Comprehension: Cumulative revenue | |||
| Comprehension: Payback period | 0.45 (0.13) *** | 0.42 (0.14) ** | |
| Gender (Men) | 0.28 (0.14) * | ||
| Age | |||
| Urban | |||
| Education | 0.40 (0.15) ** | ||
| Income | −0.46 (0.19) * | ||
| Novelty seeking | 0.46 (0.10) *** | 0.27 (0.10) ** | |
| Trust Gov. | 0.17 (0.08) * | ||
| Trust electricity company | 0.17 (0.08) * | 0.24 (0.08) *** | |
| Pro-environmental | 0.46 (0.09) *** | 0.23 (0.10) * | |
| Household size | |||
| PV in Neighborhood | |||
| Acquaintances with PV | 0.05 (0.02) ** | ||
| Roof type: Tiles | 0.30 (0.14) * | 0.48 (0.15) *** | |
| Roof type: Flat concrete | 0.51 (0.23) * | ||
| Roof type: Flat floored | |||
| Roof usage: Facilities | |||
| Roof usage: Leisure | |||
| Roof usage: Storage | |||
| Roof usage: None | |||
| Relative advantage | 1.31 (0.13) *** | ||
| Expense concerns | |||
| Maintenance costs | |||
| Trialability | 0.45 (0.11) *** | ||
| Subjective norms | 0.93 (0.11) *** | ||
| Perceived behavioral control | −0.28 (0.09) ** | ||
| C statistics † | 0.55 | 0.69 | 0.81 |
| adjR2 | 0.12 | 0.15 | 0.41 |
Disclaimer/Publisher’s Note: The statements, opinions and data contained in all publications are solely those of the individual author(s) and contributor(s) and not of MDPI and/or the editor(s). MDPI and/or the editor(s) disclaim responsibility for any injury to people or property resulting from any ideas, methods, instructions or products referred to in the content. |
© 2024 by the authors. Licensee MDPI, Basel, Switzerland. This article is an open access article distributed under the terms and conditions of the Creative Commons Attribution (CC BY) license (https://creativecommons.org/licenses/by/4.0/).
Share and Cite
Boaz, D.; Palatnik, R.R.; Ayalon, O. Not All about the Money: The Role of Financial Information in Promoting Residential Rooftop Photovoltaics. Energies 2024, 17, 2043. https://doi.org/10.3390/en17092043
Boaz D, Palatnik RR, Ayalon O. Not All about the Money: The Role of Financial Information in Promoting Residential Rooftop Photovoltaics. Energies. 2024; 17(9):2043. https://doi.org/10.3390/en17092043
Chicago/Turabian StyleBoaz, David, Ruslana Rachel Palatnik, and Ofira Ayalon. 2024. "Not All about the Money: The Role of Financial Information in Promoting Residential Rooftop Photovoltaics" Energies 17, no. 9: 2043. https://doi.org/10.3390/en17092043
APA StyleBoaz, D., Palatnik, R. R., & Ayalon, O. (2024). Not All about the Money: The Role of Financial Information in Promoting Residential Rooftop Photovoltaics. Energies, 17(9), 2043. https://doi.org/10.3390/en17092043

